3.2.4 Erstellen von Journey und Nachrichten
In dieser Übung erstellen Sie mithilfe von Adobe Journey Optimizer eine Journey und mehrere Textnachrichten.
In diesem Anwendungsfall besteht das Ziel darin, je nach Wetterbedingungen des Standorts Ihres Kunden unterschiedliche Nachrichten zu senden. Es wurden drei Szenarien definiert:
- Kälter als 10° Celsius
 - Zwischen 10° und 25° Celsius
 - Wärmer als 25° Celsius
 
Für diese drei Bedingungen müssen Sie drei Nachrichten in Adobe Journey Optimizer definieren.
3.2.4.1 Journey erstellen
Melden Sie sich bei Adobe Journey Optimizer an, indem Sie zu Adobe Experience Cloud wechseln. Auf Journey Optimizer.
          
          
Sie werden zur Ansicht Startseite in Journey Optimizer weitergeleitet. Stellen Sie zunächst sicher, dass Sie die richtige Sandbox verwenden. Die zu verwendende Sandbox heißt --aepSandboxName--. Sie befinden sich dann in der Startseite-Ansicht Ihres Sandbox---aepSandboxName--.
          
          
Wechseln Sie im linken Menü zu Journey und klicken Sie auf Journey erstellen um mit der Erstellung Ihres Journey zu beginnen.
          
          
Sie sollten Ihren Journey mit dem Vornamen versehen.
Verwenden Sie --aepUserLdap-- - Geofence Entry Journey als Namen für die Journey. Es dürfen derzeit keine anderen Werte festgelegt werden. Klicken Sie auf Speichern.
          
          
Sehen Sie sich auf der linken Seite Ihres Bildschirms "". Ihr zuvor erstelltes Ereignis sollte in dieser Liste mit dem Namen --aepUserLdap--GeofenceEntry angezeigt werden. Wählen Sie es aus und ziehen Sie es dann per Drag-and-Drop auf die Journey-Arbeitsfläche. Ihr Journey sieht dann wie folgt aus:
          
          
Klicken Sie anschließend auf Orchestrierung. Jetzt sehen Sie die verfügbaren Orchestration-Funktionen. Wählen Sie Bedingung aus und ziehen Sie es dann per Drag-and-Drop auf die Journey-Arbeitsfläche.
          
          
Für diese Bedingung müssen jetzt drei Pfade konfiguriert werden:
- Es ist kälter als zehn Grad Celsius
 - Es ist zwischen 10° und 25° Celsius
 - Es ist wärmer als 25° Celsius
 
Definieren wir die erste Bedingung.
Bedingung 1: Kälter als 10° Celsius
Klicken Sie auf Bedingung. Klicken Sie auf Path1 und bearbeiten Sie den Namen des Pfads in älter als 10 C. Klicken Sie auf das Bearbeiten-Symbol für den Ausdruck von Path1.
          
          
Daraufhin wird ein leerer Bildschirm Einfacher Editor angezeigt. Ihre Abfrage ist etwas komplexer, daher benötigen Sie den Erweiterten Modus. Klicken Sie Erweiterter Modus.
          
          
Daraufhin wird der "Editor“ angezeigt mit dem Code eingegeben werden kann.
          
          
Wählen Sie den folgenden Code aus und fügen Sie ihn in den Erweiterten Editor“.
#{--aepUserLdap--WeatherApi.--aepUserLdap--WeatherByCity.main.temp} <= 10
Sie werden es dann sehen.
          
          
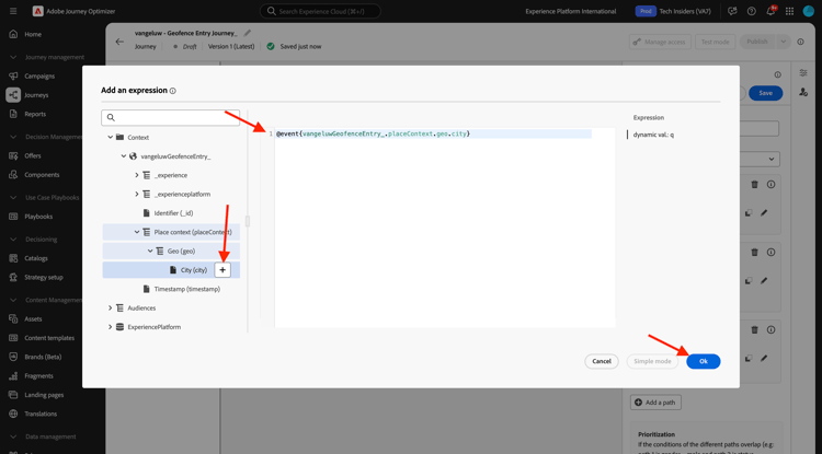
Um die Temperatur als Teil dieser Bedingung abzurufen, müssen Sie die Stadt angeben, in der sich der Kunde derzeit befindet.
Stadt muss mit dem dynamischen q verknüpft sein, genau wie Sie es zuvor in der Open Weather-API-Dokumentation gesehen haben.
Klicken Sie auf Feld (dynamischer Wert: q wie im Screenshot gezeigt.
          
          
Anschließend müssen Sie das Feld finden, das die aktuelle Stadt des Kunden in einer der verfügbaren Datenquellen enthält. In diesem Fall müssen Sie es unter "".
          
          
Sie können das Feld finden, indem Sie zu --aepUserLdap--GeofenceEntry.placeContext.geo.city navigieren.
Durch Klicken auf dieses Feld oder Klicken auf + wird es als dynamischer Wert für den q hinzugefügt. Dieses Feld wird beispielsweise mit dem Geolocation-Service ausgefüllt, den Sie in Ihrer Mobile App implementiert haben. In diesem Fall simulieren Sie dies mithilfe der Datenerfassungseigenschaft der Demo-Website. Klicken Sie auf OK.
          
          
Bedingung 2: Zwischen 10° und 25° Celsius
Nachdem Sie die erste Bedingung hinzugefügt haben, wird dieser Bildschirm angezeigt. Klicken Sie Pfad hinzufügen.
          
          
Doppelklicken Sie auf Path1 und bearbeiten Sie den Pfadnamen in Zwischen 10 und 25 C. Klicken Sie auf Bearbeiten für den Ausdruck unter diesem Pfad.
          
          
Daraufhin wird ein leerer Bildschirm Einfacher Editor angezeigt. Ihre Abfrage ist etwas komplexer, daher benötigen Sie den Erweiterten Modus. Klicken Sie Erweiterter Modus.
          
          
Daraufhin wird der "Editor“ angezeigt mit dem Code eingegeben werden kann.
          
          
Wählen Sie den folgenden Code aus und fügen Sie ihn in den Erweiterten Editor“.
#{--aepUserLdap--WeatherApi.--aepUserLdap--WeatherByCity.main.temp} > 10 and #{--aepUserLdap--WeatherApi.--aepUserLdap--WeatherByCity.main.temp} <= 25
Sie werden es dann sehen.
          
          
Um die Temperatur als Teil dieser Bedingung abzurufen, müssen Sie die Stadt angeben, in der sich der Kunde derzeit befindet.
Der Stadt muss mit dem dynamischen Parameter q verknüpft sein, wie Sie zuvor in der Open Weather-API-Dokumentation gesehen haben.
Klicken Sie auf Feld (dynamischer Wert: q wie im Screenshot gezeigt.
          
          
Anschließend müssen Sie das Feld finden, das die aktuelle Stadt des Kunden in einer der verfügbaren Datenquellen enthält.
          
          
Sie können das Feld finden, indem Sie zu --aepUserLdap--GeofenceEntry.placeContext.geo.city navigieren. Wenn Sie auf dieses Feld klicken, wird es als dynamischer Wert für den Parameter "". Dieses Feld wird beispielsweise mit dem Geolocation-Service ausgefüllt, den Sie in Ihrer Mobile App implementiert haben. In diesem Fall simulieren Sie dies mithilfe der Datenerfassungseigenschaft der Demo-Website. Klicken Sie auf OK.
          
          
Als Nächstes fügen Sie die dritte Bedingung hinzu.
Zustand 3: wärmer als 25° Celsius
Nachdem Sie die zweite Bedingung hinzugefügt haben, wird dieser Bildschirm angezeigt. Klicken Sie Pfad hinzufügen.
          
          
Doppelklicken Sie auf Path1, um den Namen in "als 25 C“ ändern.
Klicken Sie dann auf das Bearbeiten-Symbol für den Ausdruck unter diesem Pfad.
          
          
Daraufhin wird ein leerer Bildschirm Einfacher Editor angezeigt. Ihre Abfrage ist etwas komplexer, daher benötigen Sie den Erweiterten Modus. Klicken Sie Erweiterter Modus.
          
          
Daraufhin wird der "Editor“ angezeigt mit dem Code eingegeben werden kann.
          
          
Wählen Sie den folgenden Code aus und fügen Sie ihn in den Erweiterten Editor“.
#{--aepUserLdap--WeatherApi.--aepUserLdap--WeatherByCity.main.temp} > 25
Sie werden es dann sehen.
          
          
Um die Temperatur als Teil dieser Bedingung abzurufen, müssen Sie die Stadt angeben, in der sich der Kunde derzeit befindet.
Der Stadt muss mit dem dynamischen Parameter q verknüpft sein, wie Sie zuvor in der Open Weather-API-Dokumentation gesehen haben.
Klicken Sie auf Feld (dynamischer Wert: q wie im Screenshot gezeigt.
          
          
Anschließend müssen Sie das Feld finden, das die aktuelle Stadt des Kunden in einer der verfügbaren Datenquellen enthält.
          
          
Sie können das Feld finden, indem Sie zu --aepUserLdap--GeofenceEntry.placeContext.geo.city navigieren. Wenn Sie auf dieses Feld klicken, wird es als dynamischer Wert für den Parameter "". Dieses Feld wird beispielsweise mit dem Geolocation-Service ausgefüllt, den Sie in Ihrer Mobile App implementiert haben. In diesem Fall simulieren Sie dies mithilfe der Datenerfassungseigenschaft der Demo-Website. Klicken Sie auf OK.
          
          
Sie haben jetzt drei konfigurierte Pfade. Klicken Sie auf Speichern.
          
          
Da dies eine Journey für Lernzwecke ist, konfigurieren Sie jetzt eine Reihe von Aktionen, um die Vielfalt der Optionen zu präsentieren, die Marketing-Experten jetzt zum Versand von Nachrichten haben.
3.2.4.2 Senden von Nachrichten für Pfad: Kälter als 10° Celsius
Für jeden Temperaturkontext versuchen Sie, eine Textnachricht an einen Kunden zu senden. Für diese Übung senden Sie eine echte Nachricht an einen Slack-Kanal anstelle einer Mobiltelefonnummer.
Konzentrieren wir uns auf den Pfad Kälter als 10 C.
          
          
Gehen Sie im linken Menü zurück zu Aktionen wählen Sie die --aepUserLdap--TextSlack Aktion aus und ziehen Sie sie dann nach der Aktion Nachricht.
          
          
Scrollen Sie nach unten Anforderungsparameter und klicken Sie auf das Symbol Bearbeiten für die textToSlack.
          
          
Klicken Sie im Popup-Fenster auf Erweiterter Modus.
          
          
Wählen Sie den folgenden Code aus, kopieren Sie ihn und fügen Sie ihn in den Editor für den erweiterten Modus ein. Klicken Sie auf OK.
"Brrrr..." + #{ExperiencePlatform.ProfileFieldGroup.profile.person.name.firstName} + ", it's cold and freezing outside. Get comfortable at home with a 20% discount on a Disney+ subscription!"
          
          
Ihre abgeschlossene Aktion wird angezeigt. Scrollen Sie nach oben und klicken Sie auf Speichern.
          
          
Dieser Pfad der Journey ist jetzt bereit.
3.2.4.3 Senden von Nachrichten für den Pfad zwischen 10° und 25° Celsius
Für jeden Temperaturkontext versuchen Sie, eine Nachricht an Ihren Kunden zu senden. Für diese Übung senden Sie eine echte Nachricht an einen Slack-Kanal anstelle einer Mobiltelefonnummer.
Konzentrieren wir uns auf Zwischen 10 und 25 C Pfad.
          
          
Gehen Sie im linken Menü zurück zu Aktionen wählen Sie die --aepUserLdap--TextSlack Aktion aus und ziehen Sie sie dann nach der Aktion Nachricht.
          
          
Scrollen Sie nach unten Anforderungsparameter und klicken Sie auf das Symbol Bearbeiten für die textToSlack.
          
          
Klicken Sie im Popup-Fenster auf Erweiterter Modus.
          
          
Wählen Sie den folgenden Code aus, kopieren Sie ihn und fügen Sie ihn in den Editor für den erweiterten Modus ein. Klicken Sie auf OK.
"What nice weather for the time of year, " + #{ExperiencePlatform.ProfileFieldGroup.profile.person.name.firstName} + " 20% discount on Apple AirPods so you can go for a walk and listen to your favorite podcast!"
          
          
Ihre abgeschlossene Aktion wird angezeigt. Scrollen Sie nach oben und klicken Sie auf Speichern.
          
          
Dieser Pfad der Journey ist jetzt bereit.
3.2.4.4 Senden von Nachrichten für Pfad: wärmer als 25° Celsius
Für jeden Temperaturkontext versuchen Sie, eine Nachricht an Ihren Kunden zu senden. Für diese Übung senden Sie eine echte Nachricht an einen Slack-Kanal anstelle einer Mobiltelefonnummer.
Konzentrieren wir uns auf wärmer als 25 C Pfad.
          
          
Gehen Sie im linken Menü zurück zu Aktionen wählen Sie die --aepUserLdap--TextSlack Aktion aus und ziehen Sie sie dann nach der Aktion Nachrichten.
          
          
Scrollen Sie nach unten Anforderungsparameter und klicken Sie auf das Symbol Bearbeiten für die textToSlack.
          
          
Klicken Sie im Popup-Fenster auf Erweiterter Modus.
          
          
Wählen Sie den folgenden Code aus, kopieren Sie ihn und fügen Sie ihn in den Editor für den erweiterten Modus ein. Klicken Sie auf OK.
"So warm, " + #{ExperiencePlatform.ProfileFieldGroup.profile.person.name.firstName} + "! 20% discount on adding 10GB of extra data so you can get online at the beach!"
          
          
Ihre abgeschlossene Aktion wird angezeigt. Klicken Sie auf Speichern.
          
          
Dieser Pfad der Journey ist jetzt bereit.
3.2.4.5 Veröffentlichen des Journey
Ihr Journey ist jetzt vollständig konfiguriert. Klicken Sie auf Veröffentlichen.
          
          
Klicken erneut auf Veröffentlichen“.
          
          
Ihr Journey ist jetzt veröffentlicht.
          
          
Nächste Schritte
Wechseln Sie zum 3.2.5-Trigger auf Ihrem Journey
Zurück zu Adobe Journey Optimizer: Externe Datenquellen und benutzerdefinierte Aktionen
Zurück zu Alle Module