開始使用自訂頻道 gs-custom-channel

Adobe Campaign可讓您建立與協力廠商整合的自訂外部或API管道。 然後,您可以根據這些通道來協調和執行傳送。

傳遞的建立和傳送可在使用者端主控台和網頁UI中執行。 不過,自訂通道設定只能在使用者端主控台中執行。

若要瞭解如何根據自訂頻道建立及傳送傳遞,請參閱此頁面

以下是在使用者端主控台中設定新自訂頻道的步驟。 自訂外部和API管道共用以下步驟:

  1. 設定結構描述,瞭解詳情
  2. 建立新的外部帳戶,瞭解詳情
  3. 建立新的傳遞範本,瞭解詳情

自訂API通道需要其他設定。 閱讀更多

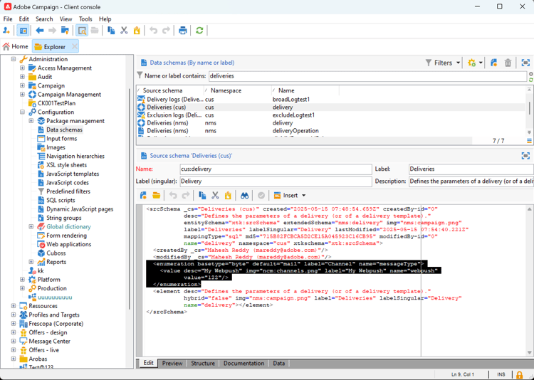
設定結構 configure-schema

首先,您需要設定結構,將新頻道新增至可用頻道清單。

  1. 在Campaign Explorer中,選取​管理 > 組態 > 資料結構描述

  2. 建立結構描述延伸以使用新通道延伸​messageType 列舉

    例如:

    code language-none
    <enumeration basetype="byte" default="mail" label="Channel" name="messageType">
    <value desc="My Webpush" img="ncm:channels.png" label="My Webpush" name="webpush"
           value="122"/>
    </enumeration>
    

    {modal="regular"}

建立新的外部帳戶 create-ext-account

然後,您需要建立新的路由外部帳戶。

  1. 在Campaign Explorer中,選取​管理 > 平台 > 外部帳戶

  2. 建立新的外部帳戶。

  3. 選取通道並變更傳送模式。 針對自訂外部管道選擇​外部,針對自訂API管道選擇​大量

    {modal="regular"}

建立新的傳遞範本 create-template

現在,讓我們建立與新頻道關聯的新範本。

  1. 在Campaign Explorer中,選取​資源 > 範本 > 傳遞範本

  2. 建立新範本。

  3. 按一下​ 屬性 ​並選取正確的資料夾和路由。

    {modal="regular"}

新頻道現已推出。 您可以根據此管道來建立及執行傳送。

自訂API額外設定 api-additional

以下是設定自訂API通道的主要其他步驟。

擴充方案 api-additional-schema

從使用者端主控台,使用自訂通道所需的所有額外屬性來擴充​ 傳遞 ​綱要。

如需結構描述擴充功能的詳細資訊,請參閱此頁面

設定自訂畫面定義 api-additional-screen

從Campaign Web UI,設定自訂畫面定義:

  1. 開啟​ 傳遞 ​結構描述,然後按一下​熒幕版本

    {modal="regular"}

  2. 選取與您的頻道對應的標籤,並定義欄位在傳送內容畫面中的顯示方式。 如需熒幕版本的詳細資訊,請參閱此頁面

    {modal="regular"}

  3. 在模擬內容的​ 預覽 ​區段中,選取專用的JSPP。 這是選擇性的。 這會在傳遞模擬畫面中啟動預覽。 閱讀更多

設定預覽 api-additional-preview

此設定是選用的。 如果您想在Web UI的傳送模擬畫面中啟動預覽,您需要在使用者端主控台中設定專用的JSSP。

當您在Web UI的傳遞模擬畫面中按一下​ 開啟預覽 ​時,下列引數會在URL中傳遞:

https://adobe.campaign.adobe.com/cus/webPushMessagePreview.jssp?deliveryId=%40ToPzTurO9aGzQxYcMArBbA%3D%3D&id=%40oF8Fi17txuLmtiOFj4OIjQ%3D%3D

  • deliveryId:傳遞識別碼
  • id:設定檔識別碼

在使用者端主控台中,選取​管理 > 設定 > 動態JavaScript頁面,並建立新的JSSP。 以下是需要擷取之引數的範例。

<%@ page import="xtk:shared/nl.js"
%><%
  NL.require("/nl/core/shared/core.js")
    .require('/nl/core/jsspcontext.js')
    .require('/nl/core/shared/dataTypes.js')
    .require('/nl/core/schema.js');

  //response.setContentType("text/plain");
  var parameters = request.parameters;
  var deliveryId = decryptString(parameters.deliveryId);
  var oldUserContext = logonEscalation("neolane")

   var delivery = xtk.queryDef.create(<queryDef schema="nms:delivery" operation="getIfExists">
                                         <select>
                                           <node expr="[WebpushParameters/@richMediaOptions]" alias="@richMediaOptions"/>
                                           <node expr="[WebpushParameters/@mediaUrlInfo]" alias="@mediaUrlInfo"/>
                                           <node expr="[WebpushParameters/@WebpushMessageType]"/>
                                         </select>
                                         <where>
                                           <condition expr={"@id = " + NL.XTK.toXTKString(deliveryId)}/>
                                         </where>
                                       </queryDef>).ExecuteQuery();

  // Restore previous context
  logonWithContext(oldUserContext)
%>

<!DOCTYPE html ...

技術實作 api-additional-technical

根據您的自訂頻道,您將需要設定應用程式的其他部分,例如:外部帳戶、目標對應、API的Javascript程式碼等。

recommendation-more-help
35662671-8e3d-4f04-a092-029a056c566b