自定义渠道入门 gs-custom-channel

Adobe Campaign允许您创建与第三方集成的自定义外部或API渠道。 然后,您可以根据这些渠道编排和执行投放。

投放创建和发送可在客户端控制台和Web UI中执行。 但是,自定义通道配置只能在客户端控制台中执行。

要了解如何基于自定义渠道创建和发送投放,请参阅此页面

以下是在客户端控制台中配置新自定义渠道的步骤。 这些步骤对于自定义外部和API渠道是通用的:

  1. 配置架构,阅读更多
  2. 创建新的外部帐户,了解更多
  3. 创建新投放模板,了解更多

自定义API渠道需要其他配置。 了解更多信息

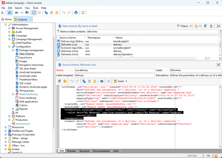
配置架构 configure-schema

首先,您需要配置架构以将新渠道添加到可用渠道列表。

  1. 在Campaign Explorer中,选择​管理 > 配置 > 数据架构

  2. 创建架构扩展以使用新渠道扩展​messageType 枚举

    例如:

    code language-none
    <enumeration basetype="byte" default="mail" label="Channel" name="messageType">
    <value desc="My Webpush" img="ncm:channels.png" label="My Webpush" name="webpush"
           value="122"/>
    </enumeration>
    

    {modal="regular"}

创建新的外部帐户 create-ext-account

然后,您需要创建新的路由外部帐户。

  1. 在Campaign Explorer中,选择​管理 > 平台 > 外部帐户

  2. 创建新的外部帐户。

  3. 选择渠道并更改投放模式。 为自定义外部渠道选择​外部,为自定义API渠道选择​批量

    {modal="regular"}

创建新投放模板 create-template

现在,让我们创建与新渠道关联的新模板。

  1. 在Campaign Explorer中,选择​资源 > 模板 > 投放模板

  2. 创建新模板。

  3. 单击​ 属性 ​并选择正确的文件夹和路由。

    {modal="regular"}

新渠道现已可用。 您可以基于此渠道创建和执行投放。

自定义API其他配置 api-additional

以下是配置自定义API渠道的主要其他步骤。

扩展模式 api-additional-schema

从客户端控制台中,使用自定义渠道所需的所有其他属性扩展​ 交付 ​架构。

有关架构扩展的更多信息,请参阅此页面

设置自定义屏幕定义 api-additional-screen

从Campaign Web UI中,设置自定义屏幕定义:

  1. 打开​ 投放 ​架构,然后单击​屏幕版本

    {modal="regular"}

  2. 选择与您的渠道对应的选项卡,并定义字段在投放内容屏幕中的显示方式。 有关屏幕编辑的详细信息,请参阅此页面

    {modal="regular"}

  3. 在模拟内容的​ 预览 ​部分中,选择专用JSPP。 这是可选的。 这将在投放模拟屏幕中激活预览。 了解更多信息

配置预览 api-additional-preview

此配置是可选的。 如果要在Web UI中的投放模拟屏幕中激活预览,则需要在客户端控制台中配置专用JSSP。

当您在Web UI的投放模拟屏幕中单击​ 打开预览 ​时,URL中传递了以下参数:

https://adobe.campaign.adobe.com/cus/webPushMessagePreview.jssp?deliveryId=%40ToPzTurO9aGzQxYcMArBbA%3D%3D&id=%40oF8Fi17txuLmtiOFj4OIjQ%3D%3D

  • deliveryId:投放标识符
  • id:配置文件标识符

在客户端控制台中,选择​管理 > 配置 > 动态JavaScript页面,然后创建新的JSSP。 以下是需要检索的参数示例。

<%@ page import="xtk:shared/nl.js"
%><%
  NL.require("/nl/core/shared/core.js")
    .require('/nl/core/jsspcontext.js')
    .require('/nl/core/shared/dataTypes.js')
    .require('/nl/core/schema.js');

  //response.setContentType("text/plain");
  var parameters = request.parameters;
  var deliveryId = decryptString(parameters.deliveryId);
  var oldUserContext = logonEscalation("neolane")

   var delivery = xtk.queryDef.create(<queryDef schema="nms:delivery" operation="getIfExists">
                                         <select>
                                           <node expr="[WebpushParameters/@richMediaOptions]" alias="@richMediaOptions"/>
                                           <node expr="[WebpushParameters/@mediaUrlInfo]" alias="@mediaUrlInfo"/>
                                           <node expr="[WebpushParameters/@WebpushMessageType]"/>
                                         </select>
                                         <where>
                                           <condition expr={"@id = " + NL.XTK.toXTKString(deliveryId)}/>
                                         </where>
                                       </queryDef>).ExecuteQuery();

  // Restore previous context
  logonWithContext(oldUserContext)
%>

<!DOCTYPE html ...

技术实施 api-additional-technical

根据您的自定义渠道,您将需要配置应用程序的其他部分,例如:外部帐户、目标映射、适用于API的Javascript代码等。

recommendation-more-help
35662671-8e3d-4f04-a092-029a056c566b