Grundläggande autentiseringsflöde som utförs i sekundärt program basic-authentication-flow-performed-within-secondary-application

IMPORTANT
Innehållet på den här sidan tillhandahålls endast i informationssyfte. Användning av denna API kräver en aktuell licens från Adobe. Ingen obehörig användning är tillåten.
IMPORTANT
REST API V2-implementeringen begränsas av dokumentationen för begränsningsmekanismen.

Autentiseringsflödet i Adobe Pass-autentiseringsberättigandet gör att direktuppspelningsprogrammet kan verifiera att en användare har ett giltigt MVPD-konto. Den här processen kräver att användaren har ett aktivt MVPD-konto och anger giltiga inloggningsuppgifter på inloggningssidan för MVPD.

Autentiseringsflöde krävs i följande fall:

  • När användaren öppnar ett program för första gången.
  • När användarens tidigare autentisering har upphört att gälla.
  • När användaren loggar ut från MVPD-kontot.
  • När användaren vill autentisera med en annan MVPD.

I alla dessa fall får programmet som anropar någon av profilslutpunkterna ett tomt svar eller en eller flera profiler, men för olika programmeringsvideofilmsprogram.

Autentiseringsflödet kräver att en användaragent (webbläsare) slutför en serie samtal från programmet till Adobe Pass, sedan till inloggningssidan för MVPD och slutligen tillbaka till programmet. Det här flödet kan omfatta flera omdirigeringar till MVPD-system och hantering av cookies eller sessioner som lagras för varje domän, vilket kan vara en utmaning att uppnå och skydda utan användaragent.

Autentiseringsscenarierna är följande, baserat på de primära funktionerna (för direktuppspelning av program) som stöder användarinteraktion för att välja en MVPD och autentisera med den valda MVPD i en användaragent:

Utför autentisering i det sekundära programmet med förvald mvpd perform-authentication-within-secondary-application-with-preselected-mvpd

Förutsättningar prerequisites-perform-authentication-within-secondary-application-with-preselected-mvpd

Innan du startar autentiseringsflödet i ett primärt program och avslutar det via användarinteraktion i ett sekundärt program måste du se till att följande krav uppfylls:

  • Strömningsprogrammet måste välja en MVPD.
  • Strömningsprogrammet måste initiera en autentiseringssession för att kunna logga in med den valda MVPD.
  • Det sekundära programmet måste autentiseras med den valda MVPD i en användaragent.
IMPORTANT
Antaganden
  • Strömningsprogrammet stöder användarinteraktion för att välja en MVPD.
  • Det sekundära programmet (vanligtvis på en sekundär enhet) stöder användarinteraktion för att autentisera med den valda MVPD i en användaragent.

Arbetsflöde workflow-perform-authentication-within-secondary-application-with-preselected-mvpd

Följ de angivna stegen för att implementera det grundläggande autentiseringsflödet som utförs i ett sekundärt program med en förinställd MVPD enligt bilden nedan.

Utför autentisering i det sekundära programmet med förvald mvpd

Utför autentisering i det sekundära programmet med förvald mvpd

  1. Skapa autentiseringssession: Direktuppspelningsprogrammet samlar in alla data som behövs för att initiera en autentiseringssession genom att anropa sessionens slutpunkt.

    note important
    IMPORTANT
    Mer information om hur du gör det finns i API-dokumentationen för Skapa autentiseringssession:
    • Alla obligatoriska-parametrar, som serviceProvider, mvpd, domainName och redirectUrl
    • Alla obligatoriska rubriker, som Authorization, AP-Device-Identifier
    • Alla valfria parametrar och rubriker
    Direktuppspelningsprogrammet måste tillhandahålla alla nödvändiga parametrar i ett enda anrop när autentiseringssessionen skapas.
  2. Ange nästa åtgärd: Sessionernas slutpunktssvar innehåller de data som behövs för att vägleda direktuppspelningsprogrammet när det gäller nästa åtgärd.

    note important
    IMPORTANT
    Mer information om vilken information som finns i ett sessionssvar finns i API-dokumentationen för Skapa autentiseringssession.
    Sessionernas slutpunkt validerar data i begäran för att säkerställa att de grundläggande villkoren uppfylls:
    • Parametrarna och rubrikerna required måste vara giltiga.
    • Integrationen mellan angiven serviceProvider och mvpd måste vara aktiv.
    Om valideringen misslyckas genereras ett felsvar som ger ytterligare information som följer dokumentationen för Förbättrade felkoder.
  3. Fortsätt med beslutsflöden: Sessionernas slutpunktssvar innehåller följande data:

    • Attributet actionName är inställt på"auktorisera".
    • Attributet actionType är inställt på"direct".

    Om Adobe Pass serverdel identifierar en giltig profil behöver direktuppspelningsprogrammet inte autentisera igen med den valda MVPD eftersom det redan finns en profil som kan användas för efterföljande beslutsflöden.

  4. Visa autentiseringskod: Sessionernas slutpunktssvar innehåller följande data:

    • code som kan användas för att återuppta autentiseringssessionen i ett sekundärt program.
    • Attributet actionName är inställt på "authenticate".
    • Attributet actionType är inställt på "interactive".

    Om Adobe Pass serverdel inte identifierar en giltig profil, visar direktuppspelningsprogrammet code som kan användas för att återuppta autentiseringssessionen i ett sekundärt program.

  5. Verifiera autentiseringskod: Det sekundära programmet verifierar användaren som har tillhandahållits code för att säkerställa att det kan fortsätta med MVPD-autentisering i användaragenten.

    note important
    IMPORTANT
    Mer information om följande finns i Hämta information om autentiseringssession API-dokumentationen:
    • Alla obligatoriska-parametrar, som serviceProvider och code
    • Alla obligatoriska rubriker, som Authorization
    • Alla valfria parametrar och rubriker
  6. Returnera information om autentiseringssession: Sessionernas slutpunktssvar innehåller följande data:

    • Attributet existing innehåller befintliga parametrar som redan har angetts.
    • Attributet missing innehåller de saknade parametrar som måste anges för att autentiseringsflödet ska kunna slutföras.
    note important
    IMPORTANT
    Mer information om vilken information som finns i ett sessionsvalideringssvar finns i Hämta information om autentiseringssession API-dokumentationen.
    Sessionernas slutpunkt validerar data i begäran för att säkerställa att de grundläggande villkoren uppfylls:
    • Parametrarna och rubrikerna required måste vara giltiga.
    Om valideringen misslyckas genereras ett felsvar som ger ytterligare information som följer dokumentationen för Förbättrade felkoder.
    note tip
    TIP
    Det sekundära programmet kan informera användarna om att code som används är ogiltig om ett felsvar indikerar att en autentiseringssession saknas och råda dem att försöka igen med en ny.
  7. Öppna URL i användaragent: Det sekundära programmet öppnar en användaragent för inläsning av den självberäknade url, vilket gör en begäran till slutpunkten för autentisering. Det här flödet kan innehålla flera omdirigeringar, vilket i slutänden leder till inloggningssidan för MVPD och anger giltiga inloggningsuppgifter.

    note important
    IMPORTANT
    Mer information om hur du gör det finns i Utför autentisering i API-dokumentationen för användaragenten:
    • Alla obligatoriska-parametrar, som serviceProvider och code
    • Alla valfria parametrar och rubriker
  8. Fullständig MVPD-autentisering: Om autentiseringsflödet lyckas sparar användaragentinteraktionen en vanlig profil i Adobe Pass serverdel och når den angivna redirectUrl.

  9. Hämta profil för specifik kod: Direktuppspelningsprogrammet samlar in alla nödvändiga data för att hämta profilinformation genom att skicka en begäran till profilslutpunkten.

    note important
    IMPORTANT
    Mer information om följande finns i Hämta profil för specifik API-dokumentation för koden:
    • Alla obligatoriska-parametrar, som serviceProvider och code
    • Alla obligatoriska rubriker, som Authorization, AP-Device-Identifier
    • Alla valfria parametrar och rubriker
    note tip
    TIP
    Direktuppspelningsprogrammet måste implementera en avsökningsmekanism med code för att kontrollera om den reguljära profilen genererades och sparades.
  10. Returinformation om vanlig profil: Profilernas slutpunktssvar innehåller information om den vanliga profil som är associerad med de mottagna parametrarna och rubrikerna.

    note important
    IMPORTANT
    Mer information om vilken information som ges i ett profilsvar finns i Hämta profil för specifik kod API-dokumentation.
    Profilens slutpunkt validerar data i begäran för att säkerställa att de grundläggande villkoren uppfylls:
    • Parametrarna och rubrikerna required måste vara giltiga.
    Om valideringen misslyckas genereras ett felsvar som ger ytterligare information som följer dokumentationen för Förbättrade felkoder.

Utför autentisering i det sekundära programmet utan förvald mvpd perform-authentication-within-secondary-application-without-preselected-mvpd

Förutsättningar prerequisites-perform-authentication-within-secondary-application-without-preselected-mvpd

Innan du startar autentiseringsflödet i ett primärt program och avslutar det via användarinteraktion i ett sekundärt program måste du se till att följande krav uppfylls:

  • Direktuppspelningsprogrammet måste initiera en autentiseringssession när det behöver logga in.
  • Det sekundära programmet måste välja en MVPD.
  • Det sekundära programmet måste autentiseras med den valda MVPD i en användaragent.
IMPORTANT
Antaganden
  • Det sekundära programmet (vanligtvis på en sekundär enhet) stöder användarinteraktion för att välja en MVPD.
  • Det sekundära programmet (vanligtvis på en sekundär enhet) stöder användarinteraktion för att autentisera med den valda MVPD i en användaragent.

Arbetsflöde workflow-perform-authentication-within-secondary-application-without-preselected-mvpd

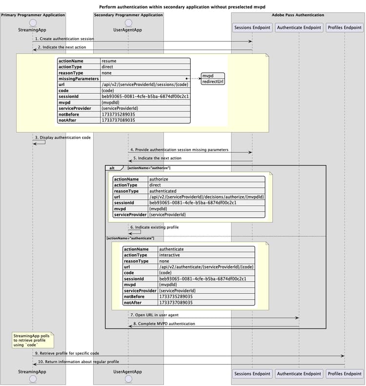
Följ de angivna stegen för att implementera det grundläggande autentiseringsflödet som utförs i ett sekundärt program utan en förinställd MVPD, vilket visas i följande diagram.

Utför autentisering i det sekundära programmet utan förvald mvpd

Utför autentisering i det sekundära programmet utan förvald mvpd

  1. Skapa autentiseringssession: Strömningsprogrammet samlar in en del av de data som krävs för att initiera en autentiseringssession genom att anropa sessionens slutpunkt.

    note important
    IMPORTANT
    Mer information om hur du gör det finns i API-dokumentationen för Skapa autentiseringssession:
    • Alla obligatoriska-parametrar, som serviceProvider
    • Alla obligatoriska rubriker, som Authorization, AP-Device-Identifier
    • Alla valfria parametrar och rubriker
    Direktuppspelningsprogrammet kan inte tillhandahålla alla nödvändiga parametrar i ett enda anrop när autentiseringssessionen skapas.
  2. Ange nästa åtgärd: Sessionernas slutpunktssvar innehåller de data som behövs för att vägleda direktuppspelningsprogrammet när det gäller nästa åtgärd:

    • code som kan användas för att återuppta autentiseringssessionen i ett sekundärt program.
    • Attributet actionName är inställt på "resume".
    • Attributet actionType är inställt på"direct".
    note important
    IMPORTANT
    Mer information om vilken information som finns i ett sessionssvar finns i API-dokumentationen för Skapa autentiseringssession.
    Sessionernas slutpunkt validerar data i begäran för att säkerställa att de grundläggande villkoren uppfylls:
    • Parametrarna och rubrikerna required måste vara giltiga.
    Om valideringen misslyckas genereras ett felsvar som ger ytterligare information som följer dokumentationen för Förbättrade felkoder.
  3. Visa autentiseringskod: Strömningsprogrammet visar code som kan användas för att återuppta autentiseringssessionen i ett sekundärt program.

  4. Ange att parametrar saknas i autentiseringssessionen: Det sekundära programmet samlar in alla data som saknas för att återuppta autentiseringssessionen och anropar sessionens slutpunkt.

    note important
    IMPORTANT
    Mer information om hur du gör det finns i Återuppta autentiseringssession API-dokumentationen:
    • Alla obligatoriska-parametrar, som serviceProvider, mvpd, domainName och redirectUrl
    • Alla obligatoriska rubriker, som Authorization, AP-Device-Identifier
    • Alla valfria parametrar och rubriker
  5. Ange nästa åtgärd: Sessionernas slutpunktssvar innehåller de data som behövs för att vägleda direktuppspelningsprogrammet när det gäller nästa åtgärd.

    note important
    IMPORTANT
    Mer information om vilken information som ges i ett sessionssvar finns i Återuppta autentiseringssession API-dokumentationen.
    Sessionernas slutpunkt validerar data i begäran för att säkerställa att de grundläggande villkoren uppfylls:
    • Parametrarna och rubrikerna required måste vara giltiga.
    • Integrationen mellan angiven serviceProvider och mvpd måste vara aktiv.
    Om valideringen misslyckas genereras ett felsvar som ger ytterligare information som följer dokumentationen för Förbättrade felkoder.
    note tip
    TIP
    Det sekundära programmet kan informera användarna om att code som används är ogiltig om ett felsvar indikerar att en autentiseringssession saknas och råda dem att försöka igen med en ny.
  6. Ange befintlig profil: Sessionernas slutpunktssvar innehåller följande data:

    • Attributet actionName är inställt på"auktorisera".
    • Attributet actionType är inställt på"direct".

    Om Adobe Pass serverdel identifierar en giltig profil behöver direktuppspelningsprogrammet inte autentisera igen med den valda MVPD eftersom det redan finns en profil som kan användas för efterföljande beslutsflöden.

  7. Öppna URL i användaragent: Sessionernas slutpunktssvar innehåller följande data:

    • url som kan användas för att initiera den interaktiva autentiseringen på inloggningssidan för MVPD.
    • Attributet actionName är inställt på "authenticate".
    • Attributet actionType är inställt på "interactive".

    Om Adobe Pass serverdel inte identifierar en giltig profil, öppnar det sekundära programmet en användaragent för att läsa in url, vilket gör en begäran till slutpunkten för autentisering. Det här flödet kan innehålla flera omdirigeringar, vilket i slutänden leder till inloggningssidan för MVPD och anger giltiga inloggningsuppgifter.

  8. Fullständig MVPD-autentisering: Om autentiseringsflödet lyckas sparar användaragentinteraktionen en vanlig profil i Adobe Pass serverdel och når den angivna redirectUrl.

  9. Hämta profil för specifik kod: Direktuppspelningsprogrammet samlar in alla nödvändiga data för att hämta profilinformation genom att skicka en begäran till profilslutpunkten.

    note important
    IMPORTANT
    Mer information om följande finns i Hämta profil för specifik API-dokumentation för koden:
    • Alla obligatoriska-parametrar, som serviceProvider och code
    • Alla obligatoriska rubriker, som Authorization, AP-Device-Identifier
    • Alla valfria parametrar och rubriker
    note tip
    TIP
    Direktuppspelningsprogrammet måste implementera en avsökningsmekanism med code för att kontrollera om den reguljära profilen genererades och sparades.
  10. Returinformation om vanlig profil: Profilernas slutpunktssvar innehåller information om den vanliga profil som är associerad med de mottagna parametrarna och rubrikerna.

    note important
    IMPORTANT
    Mer information om vilken information som ges i ett profilsvar finns i Hämta profil för specifik kod API-dokumentation.
    Profilens slutpunkt validerar data i begäran för att säkerställa att de grundläggande villkoren uppfylls:
    • Parametrarna och rubrikerna required måste vara giltiga.
    Om valideringen misslyckas genereras ett felsvar som ger ytterligare information som följer dokumentationen för Förbättrade felkoder.
recommendation-more-help
3f5e655c-af63-48cc-9769-2b6803cc5f4b