Designa ditt innehåll i appen design-content

Du kan redigera innehållet i appen för att konfigurera upplevelsealternativ:

  • I en Campaign klickar du på knappen Action på menyn Edit content för att konfigurera meddelandeinnehållet.

  • I en Journey kan du börja designa ditt innehåll med knappen Action på den avancerade menyn i ditt program Edit content.

Advanced formatting-växeln aktiverar ytterligare alternativ för att anpassa upplevelsen.

När ditt meddelande i appen har skapats och dess innehåll har definierats och anpassats kan du granska och aktivera det. Meddelanden skickas sedan enligt kampanjschemat. Läs mer på den här sidan.

Meddelandelayout message-layout

I avsnittet Message Layout väljer du ett av de fyra olika layoutalternativen som du kan välja mellan beroende på ditt meddelandebehov.

  • Fullscreen: Den här typen av layout täcker hela skärmen på målenheterna.

    Den stöder medie- (bild, video), text- och knappkomponenter.

  • Modal: Layouten visas i ett stort varningsfönster och programmet visas fortfarande i bakgrunden.

    Den stöder medie- (bild, video), text- och knappkomponenter.

  • Banner: Den här typen av layout visas som ett systemspecifikt varningsmeddelande.

    Du kan bara lägga till en Header och en Body i meddelandet.

  • Custom: I det anpassade meddelandeläget kan du importera och redigera ett av dina förkonfigurerade HTML-meddelanden direkt.

    • Välj Compose om du vill ange eller klistra in HTML-råkod.

      Använd den vänstra rutan för att utnyttja Journey Optimizer personaliseringsfunktioner. Mer information om detta finns i det här avsnittet.

    • Välj Import om du vill importera HTML- eller ZIP-filen med ditt HTML-innehåll.

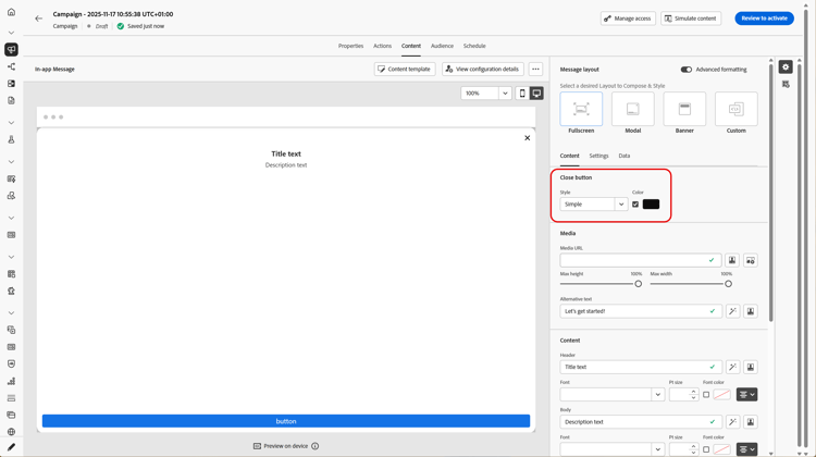
Fliken Innehåll content-tab

På fliken Innehåll kan du definiera och anpassa innehållet i meddelandet och formatet för knappen Stäng . Du kan också lägga till media i meddelanden i appen och lägga till åtgärdsknappar på den här fliken.

Knappen Stäng close-button

Välj Style för Close button.

Tillgängliga format är:

  • Simple
  • Circle
  • Custom image från en medie-URL eller din Assets.
Fler alternativ med avancerad formatering
Om Advanced formatting mode är aktiverat kan du markera alternativet Color och välja färg och opacitet för knappen.

Media add-media

I fältet Media kan du lägga till media i ditt meddelande i appen för att skapa en övertygande upplevelse för slutanvändaren.

Ange din medie-URL eller klicka på ikonen Select Assets för att lägga till resurser som lagras i ditt Assets-bibliotek direkt i ditt meddelande i appen. Läs mer om resurshantering.
Du kan också lägga till en Alternative text för skärmläsningsprogram.

Fler alternativ med avancerad formatering
Om Advanced formatting mode är aktiverat kan du anpassa Max height och Max width för dina media.

Innehåll title-body

Skriv innehållet i fälten Header och Body för att skapa meddelandet.

Använd ikonen Personalization för att lägga till personalisering. Läs mer om personalisering i Adobe Journey Optimizer personaliseringsredigerare i det här avsnittet.

Fler alternativ med avancerad formatering

Om Advanced formatting mode är aktiverat kan du välja för Header och Body:

  • Font
  • Pt size
  • Font Color
  • Alignment

Knappar add-buttons

Lägg till knappar så att användarna kan interagera med meddelandet i appen.

Så här anpassar du knappen:

  1. Redigera textfältet Knapp 1 (primär). Du kan också använda ikonen Personalization för att definiera innehåll och personaliseringsdata.

  2. Välj din Interact event som definierar knappens åtgärd efter att användarna interagerat med den.

  3. Ange din webb-URL eller deplink i fältet Target.

  4. Om du vill lägga till flera knappar klickar du på Add button.

Fler alternativ med avancerad formatering

Om Advanced formatting mode är aktiverat kan du välja för Buttons:

  • Font
  • Pt size
  • Font Color
  • Alignment
  • Button style
  • Radius
  • Button color

Fliken Inställningar settings-tab

På fliken Inställningar kan du definiera meddelandelayouten och förhandsgranska meddelandet i appen. Du kan även komma åt avancerade formateringsalternativ.

Förhandsgranskning preview-tab

NOTE
Förhandsgranskning är bara tillgängligt för meddelanden i appen för mobiler.

Med App Preview kan du lägga till en bakgrund bakom ditt meddelande i appen:

  • Ett medium från en URL-länk.

  • En resurs från ditt Assets-bibliotek.

  • En bakgrundsfärg.

Layout layout-options

I fältet Background image kan du lägga till en bakgrund i meddelandet i appen:

  • Ett medium från en URL-länk.

  • En bakgrundsfärg.

Meddelande message-tab

Med alternativet för övertagande av användargränssnitt, som är aktiverat som standard, kan du göra bakgrunden bakom ditt meddelande i appen mörkare för att framhäva fokus på ditt innehåll.

Fler alternativ med avancerad formatering

Om Advanced formatting mode är aktiverat kan du anpassa meddelandet ytterligare med följande alternativ:

  • Customize gestures: gör att du kan anpassa vad användaren kan dra i. Om du väljer Avvisa kan du lägga till en anpassad interaktionshändelse och/eller målmål.

  • Customize UI takeover: gör att du kan välja en färg som ska visas i bakgrunden och dess opacitet.

  • Customize size: gör att du kan justera bredd och höjd för meddelanden i appen.

  • Customize position: gör att du kan anpassa positionen för dina meddelanden i appen på användarnas skärm. Du kan ändra justeringarna Lodrätt och Vågrätt.

  • Customize animation: gör att du kan anpassa dina Display- och Dismiss-animeringar, t.ex. om du får meddelanden i appen från vänster eller överst på användarens enhet.

  • Message round corner: gör att du kan lägga till runda hörn i meddelanden i appen genom att ändra Corner radius.

Fliken Data data-tab

På fliken Data kan du definiera en Key-​ och Value för att inkludera anpassade variabler i nyttolasten. Med dessa nyckel-/värdepar kan du skicka ytterligare data beroende på din konfiguration.

Mer information finns i Utvecklardokumentationen.

  1. På fliken Data väljer du Add key/value pair.

  2. Fyll i fälten Key ​ och Value.

  3. Klicka på om du vill ta bort de par som behövs.

Relaterade ämnen:

Instruktionsvideo video

I videon nedan visas hur du skapar och testar meddelanden i appen.

recommendation-more-help
b22c9c5d-9208-48f4-b874-1cefb8df4d76