Dicionário de dados da Workfront Data Connect

Esta página contém informações sobre a estrutura e o conteúdo dos dados no Workfront Data Connect.

NOTE
Os dados no Data Connect são atualizados a cada 4 horas, portanto, alterações recentes podem não ser refletidas imediatamente.

Exibir tipos

Há vários tipos de exibição que você pode usar no Data Connect para exibir seus dados do Workfront de uma maneira que forneça mais insight.

  • Modo de exibição atual

    A visualização Atual reflete os dados de forma semelhante a como eles existem no Workfront, em cada objeto e em seu estado atual. No entanto, ela pode ser navegada com latência muito mais baixa do que no Workfront.

  • Modo de exibição de evento

    A visualização Evento rastreia cada registro de alteração no Workfront: ou seja, sempre que um objeto muda de estado, um registro é criado para mostrar quando a alteração aconteceu, quem fez a alteração e o que foi alterado. Portanto, essa visualização é útil para comparações point-in-time. Essa exibição inclui apenas registros dos últimos três anos.

  • exibição do Histórico Diário

    A visualização Daily History oferece uma versão abreviada da visualização Event, na medida em que mostra o estado de cada objeto diariamente em vez de quando cada evento individual ocorreu. Dessa forma, essa exibição é útil para a análise de tendências.

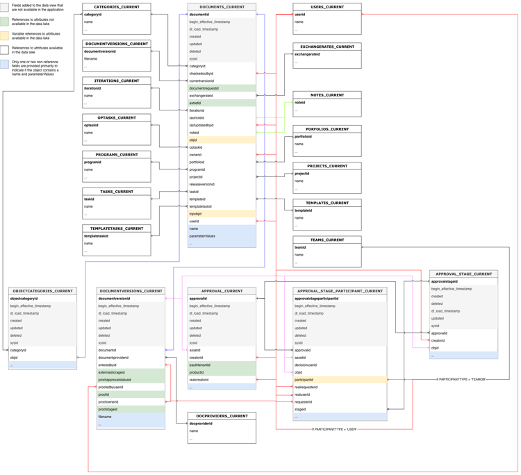
Diagramas de relacionamento de entidade

Os objetos no Workfront (e, portanto, no data lake da Data Connect) são definidos não apenas por seus valores individuais, mas por suas relações com outros objetos.

Os diagramas de relacionamento de entidade (ERDs) abaixo fornecem um mapeamento de alto nível de relacionamentos de objetos no Data Connect para objetos Workfront principais.

IMPORTANT
Os diagramas são centralizados em objetos únicos e não representam um diagrama completo de relacionamento de entidade para todo o aplicativo do Workfront.

Esses diagramas são destinados a fornecer exemplos de como os relacionamentos podem ser usados para unir dados a objetos adjacentes.

Exemplo de diagramas de relacionamento de entidade

Expandir para exibir os diagramas de exemplo
note tip
TIP
Para exibir um diagrama com mais detalhes, clique com o botão direito na imagem e selecione Abrir imagem em nova guia.

Atribuições

Diagrama de relacionamento de entidade das atribuições

Documentos e aprovações de documentos

Diagrama de relacionamento da entidade de aprovação de documentos e documentos

Horas e planilhas de horas

Diagrama de relacionamento de entidade de Horas e Folhas de Horas

Problemas

Diagrama de relação de entidade de problemas

Projetos

Diagrama de relacionamento da entidade Projetos

Tarefas

Diagrama de relacionamento da entidade de tarefas

Usuários

Diagrama de relacionamento da entidade de usuários

Tipos de data

Há vários objetos de data que fornecem informações sobre quando eventos específicos ocorrem.

  • DL_LOAD_TIMESTAMP: Essa data é atualizada após a conclusão de uma atualização de dados bem-sucedida e inclui o carimbo de data e hora de quando o trabalho de atualização que forneceu a versão mais recente de um registro começou.
  • CALENDAR_DATE: essa data está presente apenas na exibição do Histórico Diário. A exibição Histórico Diário fornece um registro de como os dados eram às 11:59 UTC para cada data especificada em CALENDAR_DATE.
  • BEGIN_EFFECTIVE_TIMESTAMP: essa data está presente nas exibições Evento e Histórico Diário e representa o tempo em que um registro se torna o valor atual no aplicativo.
  • END_EFFECTIVE_TIMESTAMP: essa data está presente nos modos de exibição Evento e Histórico Diário e registra exatamente quando um registro alterou de o valor na linha atual para um valor em uma linha diferente. Para permitir entre consultas em BEGIN_EFFECTIVE_TIMESTAMP e END_EFFECTIVE_TIMESTAMP, esse valor nunca é nulo, mesmo que não haja um novo valor. Caso um registro ainda seja válido (isto é, o valor não tenha sido alterado), END_EFFECTIVE_TIMESTAMP terá um valor 2300-01-01.

Tabela de terminologia

A tabela a seguir correlaciona nomes de objetos no Workfront (bem como seus nomes na interface e na API) com seus nomes equivalentes no Data Connect e inclui campos de referência para cada objeto a outros objetos do Workfront.

NOTE
Novos campos podem ser adicionados às visualizações de objetos sem aviso prévio para suportar as necessidades de dados em evolução do aplicativo Workfront. Atenção ao uso de consultas "SELECT" em que o destinatário de dados downstream não esteja preparado para lidar com colunas adicionais à medida que são adicionadas.

Se for necessário renomear ou remover uma coluna, informaremos com antecedência dessas alterações.

Nível de acesso

Nome da entidade Workfront
Referências da interface
Referência da API
Rótulo da API
Visualizações do Data Lake
Nível de acesso
Nível de acesso
ACSLVL
Nível de acesso
ACCESSLEVELS_CURRENT
ACCESSLEVELS_DAILY_HISTORY
ACCESSLEVELS_EVENT
Chave primária/estrangeira
Tipo
Tabela Relacionada
Campo relacionado
ACCESSLEVELID
PK
-
-
APPGLOBALID
-
Não é um relacionamento; usado para fins de aplicação interna
LASTUPDATEDBYID
FK
USERS_CURRENT
USERID
LEGACYACCESSLEVELID
-
Não é um relacionamento; usado para fins de aplicação interna
OBJID
FK
Variável, com base em OBJCODE
A chave/ID primária do objeto identificado no campo OBJCODE
SYSID
-
Não é um relacionamento; usado para fins de aplicação interna

Regra de acesso

Nome da entidade Workfront
Referências da interface
Referência da API
Rótulo da API
Visualizações do Data Lake
Regra de acesso
Compartilhar
ACSRUL
Compartilhar
ACCESSRULES_CURRENT
ACCESSRULES_DAILY_HISTORY
ACCESSRULES_EVENT
Chave primária/estrangeira
Tipo
Tabela Relacionada
Campo relacionado
ACCESSORID
FK
Variável, com base em ACCESSOROBJCODE
A chave/ID primária do objeto identificado no campo ACCESSOROBJCODE
ACCESSRULEID
PK
-
-
ANCESTORID
PK
Variável, com base em ANCESTOROBJCODE
A chave/ID primária do objeto identificado no campo ANCESTOROBJCODE
LASTUPDATEDBYID
FK
USERS_CURRENT
USERID
SECURITYOBJID
FK
Variável, com base em SECURITYOBJCODE
A chave/ID primária do objeto identificado no campo SECURITYOBJCODE
SYSID
-
Não é um relacionamento; usado para fins de aplicação interna

Caminho de aprovação

Nome da entidade Workfront
Referências da interface
Referência da API
Rótulo da API
Visualizações do Data Lake
Caminho de aprovação
Caminho de aprovação
ARVPTH
Aprovação
APPROVALPATHS_CURRENT
APPROVALPATHS_DAILY_HISTORY
APPROVALPATHS_EVENT
Chave primária/estrangeira
Tipo
Tabela Relacionada
Campo relacionado
APPROVALPATHID
PK
-
-
APPROVALPROCESSID
FK
APPROVALPROCESSES_CURRENT
APPROVALPROCESSID
ENTEREDBY ID
FK
USERS_CURRENT
USERID
GLOBALPATHID
-
Não é um relacionamento; usado para fins de aplicação interna
LASTUPDATEDBYID
FK
USERS_CURRENT
USERID
SYSID
-
Não é um relacionamento; usado para fins de aplicação interna

Processo de aprovação

Nome da entidade Workfront
Referências da interface
Referência da API
Rótulo da API
Visualizações do Data Lake
Processo de aprovação
Processo de aprovação
ARVPRC
Processo de aprovação
APPROVALPROCESSES_CURRENT
APPROVALPROCESSES_DAILY_HISTORY
APPROVALPROCESSES_EVENT
Chave primária/estrangeira
Tipo
Tabela Relacionada
Campo relacionado
APPROVALPROCESSID
PK
-
-
ENTEREDBY ID
FK
USERS_CURRENT
USERID
LASTUPDATEDBYID
FK
USERS_CURRENT
USERID
SYSID
-
Não é um relacionamento; usado para fins de aplicação interna

Etapa de aprovação

Nome da entidade Workfront
Referências da interface
Referência da API
Rótulo da API
Visualizações do Data Lake
Etapa de aprovação
Etapa de aprovação
ARVSTP
Estágio de aprovação
APPROVALSTEPS_CURRENT
APPROVALSTEPS_DAILY_HISTORY
APPROVALSTEPS_EVENT
Chave primária/estrangeira
Tipo
Tabela Relacionada
Campo relacionado
APPROVALPATHID
FK
APPROVALPATHS_CURRENT
APPROVALPATHID
APPROVALSTEPID
PK
-
-
SYSID
-
Não é um relacionamento; usado para fins de aplicação interna

Status do aprovador

Nome da entidade Workfront
Referências da interface
Referência da API
Rótulo da API
Visualizações do Data Lake
Status do aprovador
Status do aprovador
ARVSTS
Status do aprovador
APPROVERSTATUSES_CURRENT
APPROVERSTATUSES_DAILY_HISTORY
APPROVERSTATUSES_EVENT
Chave primária/estrangeira
Tipo
Tabela Relacionada
Campo relacionado
APPROVERSTATUSID
PK
-
-
APPROVABLEOBJID
FK
Variável, com base em APPROVABLEOBJCODE
A chave primária/ID do objeto identificado no campo APPROVABLEOBJCODE
APPROVALSTEPID
FK
APPROVALSTEPS_CURRENT
APPROVALSTEPID
APPROVEDBYID
FK
USERS_CURRENT
USERID
DELEGATEUSERID
FK
USERS_CURRENT
USERID
LASTUPDATEDBYID
FK
USERS_CURRENT
USERID
OPTASKID
FK
OPTASKS_CURRENT
OPTASKID
OVERRIDDENUSERID
FK
USERS_CURRENT
USERID
PROJECTID
FK
PROJETOS_ATUAIS
PROJECTID
STEPAPPROVERID
FK
USERS_CURRENT
USERID
SYSYSYID
-
Não é um relacionamento; usado para fins de aplicação interna
TASKID
FK
TAREFAS_ATUAIS
TASKID
WILDCARDUSERID
FK
USERS_CURRENT
USERID

Atribuição

Nome da entidade Workfront
Referências da interface
Referência da API
Rótulo da API
Visualizações do Data Lake
Atribuição
Atribuição
ATRIBUIR
Atribuição
ASSIGNMENTS_CURRENT
ASSIGNMENTS_DAILY_HISTORY
ASSIGNMENTS_EVENT
Chave primária/estrangeira
Tipo
Tabela Relacionada
Campo relacionado
ASSIGNEDBYID
FK
USERS_CURRENT
USERID
ASSIGNEDTOID
FK
USERS_CURRENT
USERID
ASSIGNMENTID
PK
-
-
CATEGORYID
FK
CATEGORIES_CURRENT
CATEGORYID
CLASSIFIERID
FK
CLASSIFIER_CURRENT
CLASSIFIERID
LASTUPDATEDBYID
FK
USERS_CURRENT
USERID
OPTASKID
FK
OPTASKS_CURRENT
OPTASKID
PRIVATERATECARDID
FK
RATECARD_CURRENT
RATECARDID
PROJECTID
FK
PROJETOS_ATUAIS
PROJECTID
ROLEID
FK
FUNÇÕES_ATUAIS
ROLEID
TASKID
FK
TAREFAS_ATUAIS
TASKID
TEAMID
FK
TEAMS_CURRENT
TEAMID

Aguardando aprovações

Nome da entidade Workfront
Referências da interface
Referência da API
Rótulo da API
Visualizações do Data Lake
Aguardando aprovações
Aguardando aprovações
AWAPVL
Aguardando aprovações
AWAITINGAPPROVALS_CURRENT
AWAITINGAPPROVALS_DAILY_HISTORY
AWAITINGAPPROVALS_EVENT
Chave primária/estrangeira
Tipo
Tabela Relacionada
Campo relacionado
ACCESSREQUESTID
-
Atualmente, a tabela de Solicitação de Acesso não é suportada
APPROVABLEID
FK
-
Não é um relacionamento; usado para fins de aplicação interna
APPROVERID
FK
USERS_CURRENT
USERID
AGUARDANDO APROVAÇÃO
PK
-
-
DOCUMENTID
FK
DOCUMENTS_CURRENT
DOCUMENTID
DOCUMENTVERSIONID
FK
DOCUMENTVERSIONS_CURRENT
DOCUMENTVERSIONID
OPTASKID
FK
OPTASKS_CURRENT
OPTASKID
PROJECTID
FK
PROJETOS_ATUAIS
PROJECTID
ROLEID
FK
FUNÇÕES_ATUAIS
ROLEID
SUBMITTEDBYID
FK
USERS_CURRENT
USERID
SYSID
-
Não é um relacionamento; usado para fins de aplicação interna
TASKID
FK
TAREFAS_ATUAIS
TASKID
TEAMID
FK
TEAMS_CURRENT
TEAMID
TIMESHEETID
FK
PLANILHA_DE_HORAS_ATUAL
TIMESHEETID
USERID
FK
USERS_CURRENT
USERID

Linha de base

Nome da entidade Workfront
Referências da interface
Referência da API
Rótulo da API
Visualizações do Data Lake
Linha de base
Linha de base
BLIN
Linha de base
LINHAS_BASE_CURRENT
LINHAS_BASE_DAILY_HISTORY
LINHAS_BASE_EVENT
Chave primária/estrangeira
Tipo
Tabela Relacionada
Campo relacionado
BASELINEID
PK
-
-
EXCHANGERATEID
FK
EXCHANGERATES_CURRENT
EXCHANGERATEID
PROJECTID
FK
PROJETOS_ATUAIS
PROJECTID
SYSID
-
Não é um relacionamento; usado para fins de aplicação interna

Tarefa da Linha de Base

Nome da entidade Workfront
Referências da interface
Referência da API
Rótulo da API
Visualizações do Data Lake
Tarefa da Linha de Base
Tarefa da Linha de Base
BSTSK
Tarefa da Linha de Base
BASELINETASKS_CURRENT
BASELINETASKS_DAILY_HISTORY
BASELINETASKS_EVENT
Chave primária/estrangeira
Tipo
Tabela Relacionada
Campo relacionado
BASELINEID
FK
LINHAS_DE_BASE_ATUAIS
BASELINEID
BASELINETASKID
PK
-
-
EXCHANGERATEID
FK
EXCHANGERATES_CURRENT
EXCHANGERATEID
PROJECTID
FK
PROJETOS_ATUAIS
PROJECTID
SYSID
-
Não é um relacionamento; usado para fins de aplicação interna
TASKID
FK
TAREFAS_ATUAIS
TASKID

Taxa de faturamento

Nome da entidade Workfront
Referências da interface
Referência da API
Rótulo da API
Visualizações do Data Lake
Taxa de faturamento
Taxa ou Taxa de Sobreposição
TAXA
Taxa de faturamento
RATES_CURRENT
RATES_DAILY_HISTORY
RATES_EVENT
Chave primária/estrangeira
Tipo
Tabela Relacionada
Campo relacionado
ASSIGNMENTID
FK
ATRIBUIÇÕES_ATUAIS
ASSIGNMENTID
CLASSIFIERID
FK
CLASSIFIER_CURRENT
CLASSIFIERID
EXCHANGERATEID
FK
EXCHANGERATES_CURRENT
EXCHANGERATEID
NLBRCATEGORYID
FK
NLBRCATEGORIES_CURRENT
NLBRCATEGORYID
NONLABORRESOURCEID
FK
NONLABORRESOURCES_CURRENT
NONLABORRESOURCEID
OBJID
FK
Variável, com base em OBJCODE
A chave/ID primária do objeto identificado no campo OBJCODE
PROJECTID
FK
PROJETOS_ATUAIS
PROJECTID
RATECARDID
FK
RATECARD_CURRENT
RATECARDID
RATEID
PK
-
-
ROLEID
FK
FUNÇÕES_ATUAIS
ROLEID
SOURCERATECARDID
FK
RATECARD_CURRENT
RATECARDID
SYSID
-
Não é um relacionamento; usado para fins de aplicação interna
TEMPLATEID
FK
TEMPLATES_CURRENT
TEMPLATEID
USERID
FK
USERS_CURRENT
USERID

Registro de cobrança

Nome da entidade Workfront
Referências da interface
Referência da API
Rótulo da API
Visualizações do Data Lake
Registro de cobrança
Registro de cobrança
FATURA
Registro de cobrança
BILLINGRECORDS_CURRENT
BILLINGRECORDS_DAILY_HISTORY
BILLINGRECORDS_EVENT
Chave primária/estrangeira
Tipo
Tabela Relacionada
Campo relacionado
BILLINGRECORDID
PK
-
-
CATEGORYID
FK
CATEGORIES_CURRENT
CATEGORYID
EXCHANGERATEID
FK
EXCHANGERATES_CURRENT
EXCHANGERATEID
INVOICEID
-
Atualmente, a tabela de faturas não tem suporte
LASTUPDATEDBYID
FK
USERS_CURRENT
USERID
PROJECTID
FK
PROJETOS_ATUAIS
PROJECTID
SYSID
-
Não é um relacionamento; usado para fins de aplicação interna

Reserva

Nome da entidade Workfront
Referências da interface
Referência da API
Rótulo da API
Visualizações do Data Lake
Reserva
Reserva
RESERVA
Reserva
BOOKINGS_CURRENT
BOOKINGS_DAILY_HISTORY
BOOKINGS_EVENT
Chave primária/estrangeira
Tipo
Tabela Relacionada
Campo relacionado
BOOKINGID
PK
-
-
ENTEREDBY ID
FK
USERS_CURRENT
USERID
LASTUPDATEDBYID
FK
USERS_CURRENT
USERID
NLBRCATEGORYID
FK
NLBRCATEGORIES_CURRENT
NLBRCATEGORYID
NONLABORRESOURCEID
FK
NONLABORRESOURCES_CURRENT
NONLABORRESOURCEID
OBJID
FK
Variável, com base em OBJCODE
A chave/ID primária do objeto identificado no campo OBJCODE
PROJECTID
FK
PROJETOS_ATUAIS
PROJECTID
SYSID
-
Não é um relacionamento; usado para fins de aplicação interna
TASKID
FK
TAREFAS_ATUAIS
TASKID
TEMPLATEID
FK
TEMPLATES_CURRENT
TEMPLATEID
TEMPLATETASKID
FK
TEMPLATETASKS_CURRENT
TEMPLATETASKID
TOPOBJID
FK
Variável, com base em TOPOBJCODE
A chave/ID primária do objeto identificado no campo TOPOBJCODE

Perfis comerciais

Nome da entidade Workfront
Referências da interface
Referência da API
Rótulo da API
Visualizações do Data Lake
Perfis comerciais
Perfis comerciais
BSNPRF
Perfil da empresa
BUSINESSPROFILE_CURRENT
BUSINESSPROFILE_DAILY_HISTORY
BUSINESSPROFILE_EVENT
Chave primária/estrangeira
Tipo
Tabela Relacionada
Campo relacionado
ACCESSLEVELID
FK
ACCESSLEVELS_CURRENT
ACCESSLEVELID
BUSINESSPROFILEID
PK
-
-
ENTEREDBY ID
FK
USERS_CURRENT
USERID
GROUPID
FK
GROUPS_CURRENT
GROUPID
LASTUPDATEDBYID
FK
USERS_CURRENT
USERID
SYSID
-
Não é um relacionamento; usado para fins de aplicação interna

Regra de negócios

Nome da entidade Workfront
Referências da interface
Referência da API
Rótulo da API
Visualizações do Data Lake
Regra de negócios
Regra de negócios
BSNRUL
Regra de negócios
BUSINESSRULE_CURRENT
BUSINESSRULE_DAILY_HISTORY
BUSINESSRULE_EVENT
Chave primária/estrangeira
Tipo
Tabela Relacionada
Campo relacionado
BUSINESSRULEID
PK
-
-
ENTEREDBY ID
FK
USERS_CURRENT
USERID
LASTUPDATEDBYID
FK
USERS_CURRENT
USERID
SYSID
-
Não é um relacionamento; usado para fins de aplicação interna

Categoria

Nome da entidade Workfront
Referências da interface
Referência da API
Rótulo da API
Visualizações do Data Lake
Categoria
Formulário personalizado
CTGY
Categoria
CATEGORIES_CURRENT
CATEGORIES_DAILY_HISTORY
CATEGORIES_EVENT
Chave primária/estrangeira
Tipo
Tabela Relacionada
Campo relacionado
CATEGORYID
PK
-
-
ENTEREDBY ID
FK
USERS_CURRENT
USERID
GROUPID
FK
GROUPS_CURRENT
GROUPID
LASTUPDATEDBYID
FK
USERS_CURRENT
USERID
SYSID
-
Não é um relacionamento; usado para fins de aplicação interna

Parâmetro da Categoria

Nome da entidade Workfront
Referências da interface
Referência da API
Rótulo da API
Visualizações do Data Lake
Parâmetro da Categoria
Campos de formulário personalizados
CTGYPA
Parâmetro da Categoria
CATEGORIESPARAMETERS_CURRENT
CATEGORIESPARAMETERS_DAILY_HISTORY
CATEGORIESPARAMETERS_EVENT
Chave primária/estrangeira
Tipo
Tabela Relacionada
Campo relacionado
CATEGORIESPARAMETERID
PK
-
-
CATEGORYID
FK
CATEGORIES_CURRENT
CATEGORYID
PARAMETERGROUPID
FK
PARAMETERGROUPS_CURRENT
PARAMETERGROUPID
PARAMETERID
FK
PARAMETERS_CURRENT
PARAMETERID
SYSID
-
Não é um relacionamento; usado para fins de aplicação interna

Classificador

Nome da entidade Workfront
Referências da interface
Referência da API
Rótulo da API
Visualizações do Data Lake
Classificador
Localização
CLSF
Localização
CLASSIFIER_CURRENT
CLASSIFIER_DAILY_HISTORY
CLASSIFIER_EVENT
Chave primária/estrangeira
Tipo
Tabela Relacionada
Campo relacionado
CLASSIFIERID
PK
-
-
ENTEREDBY ID
FK
USERS_CURRENT
USERID
LASTUPDATEDBYID
FK
USERS_CURRENT
USERID
PARENTID
FK
CLASSIFIER_CURRENT
CLASSIFIERID
SYSID
-
Não é um relacionamento; usado para fins de aplicação interna

Empresa

Nome da entidade Workfront
Referências da interface
Referência da API
Rótulo da API
Visualizações do Data Lake
Empresa
Empresa
COMPY
Empresa
COMPANIES_CURRENT
COMPANIES_DAILY_HISTORY
COMPANHIAS_EVENT
Chave primária/estrangeira
Tipo
Tabela Relacionada
Campo relacionado
CATEGORYID
FK
CATEGORIES_CURRENT
CATEGORYID
COMPANYID
PK
-
-
ENTEREDBY ID
FK
USERS_CURRENT
USERID
GROUPID
FK
GROUPS_CURRENT
GROUPID
LASTUPDATEDBYID
FK
USERS_CURRENT
USERID
PRIVATERATECARDID
FK
RATECARD_CURRENT
RATECARDID
SYSID
-
Não é um relacionamento; usado para fins de aplicação interna

Trimestre personalizado

Nome da entidade Workfront
Referências da interface
Referência da API
Rótulo da API
Visualizações do Data Lake
Trimestre personalizado
Trimestre personalizado
CSTQRT
Trimestre personalizado
CUSTOMQUARTERS_CURRENT
CUSTOMQUARTERS_DAILY_HISTORY
CUSTOMQUARTERS_EVENT
Chave primária/estrangeira
Tipo
Tabela Relacionada
Campo relacionado
CUSTOMQUARTERID
PK
-
-
SYSID
-
Não é um relacionamento; usado para fins de aplicação interna

Lista Discriminada Personalizada

Nome da entidade Workfront
Referências da interface
Referência da API
Rótulo da API
Visualizações do Data Lake
CustomEnum
Condição, Prioridade, Severidade, Status
CSTEM
Lista Discriminada Personalizada
CUSTOMENUMS_CURRENT
CUSTOMENUMS_DAILY_HISTORY
CUSTOMENUMS_EVENT
Chave primária/estrangeira
Tipo
Tabela Relacionada
Campo relacionado
CUSTOMENUMID
PK
-
-
ENTEREDBY ID
FK
USERS_CURRENT
USERID
GROUPID
FK
GROUPS_CURRENT
GROUPID
LASTUPDATEDBYID
FK
USERS_CURRENT
USERID
SYSID
-
Não é um relacionamento; usado para fins de aplicação interna
NOTE
O tipo de registro é identificado por meio da propriedade enumClass. Estes são os tipos esperados:
  • CONDITION_OPTASK
  • > CONDITION_PROJ
  • > CONDITION_TASK
  • > PRIORITY_OPTASK
  • > PRIORITY_PROJ
  • > PRIORITY_TASK
  • > SEVERITY_OPTASK
  • > STATUS_OPTASK
  • > STATUS_PROJ
  • > STATUS_TASK

Documento

Nome da entidade Workfront
Referências da interface
Referência da API
Rótulo da API
Visualizações do Data Lake
Documento
Documento
DOCU
Documento
DOCUMENTS_CURRENT
DOCUMENTS_DAILY_HISTORY
DOCUMENTS_EVENT
Chave primária/estrangeira
Tipo
Tabela Relacionada
Campo relacionado
CATEGORYID
FK
CATEGORIES_CURRENT
CATEGORYID
CHECKEDOUTBYID
FK
USERS_CURRENT
USERID
DOCUMENTID
PK
-
-
DOCUMENTREQUESTID
-
Atualmente, não há suporte para a tabela de Solicitação de Documento
EXCHANGERATEID
FK
EXCHANGERATES_CURRENT
EXCHANGERATEID
ITERATIONID
FK
ITERATIONS_CURRENT
ITERATIONID
LASTNOTEID
FK
NOTAS_ATUAIS
NOTEID
LASTUPDATEDBYID
FK
USERS_CURRENT
USERID
NOTEID
FK
NOTAS_ATUAIS
NOTEID
OBJID
FK
Variável, com base em OBJCODE
A chave/ID primária do objeto identificado no campo OBJCODE
OPTASKID
FK
OPTASKS_CURRENT
OPTASKID
OWNERID
FK
USERS_CURRENT
USERID
PORTFOLIOID
FK
PORTFOLIOS_CURRENT
PORTFOLIOID
PROGRAMID
FK
PROGRAMAS_ATUAIS
PROGRAMID
PROJECTID
FK
PROJETOS_ATUAIS
PROJECTID
RELEASEVERSIONID
-
No momento, não há suporte para a tabela Versão de lançamento
SYSID
-
Não é um relacionamento; usado para fins de aplicação interna
TASKID
FK
TAREFAS_ATUAIS
TASKID
TEMPLATEID
FK
TEMPLATES_CURRENT
TEMPLATEID
TEMPLATETASKID
FK
TEMPLATETASKS_CURRENT
TEMPLATETASKID
TOPOBJID
FK
Variável, com base em TOPOBJCODE
A chave/ID primária do objeto identificado no campo TOPOBJCODE
USERID
FK
USERS_CURRENT
USERID

Aprovação de documento

Nome da entidade Workfront
Referências da interface
Referência da API
Rótulo da API
Visualizações do Data Lake
Aprovação de documento
Aprovação de documento
DOCAPL
Aprovação de documento
DOCAPPROVALS_CURRENT
DOCAPPROVALS_DAILY_HISTORY
DOCAPPROVALS_EVENT
Chave primária/estrangeira
Tipo
Tabela Relacionada
Campo relacionado
APPROVERID
FK
USERS_CURRENT
USERID
DOCAPPROVALID
PK
-
-
DOCUMENTID
FK
DOCUMENTS_CURRENT
DOCUMENTID
NOTEID
FK
NOTAS_ATUAIS
NOTEID
REQUESTORID
FK
USERS_CURRENT
USERID
SYSID
-
Não é um relacionamento; usado para fins de aplicação interna

Aprovação de documento (NOVA)

Disponibilidade limitada para o cliente

Nome da entidade Workfront
Referências da interface
Referência da API
Rótulo da API
Visualizações do Data Lake
Aprovação de documento
Aprovação
N/D
N/D
APPROVAL_CURRENT
APPROVAL_DAILY_HISTORY
APPROVAL_EVENT
Chave primária/estrangeira
Tipo
Tabela Relacionada
Campo relacionado
APPROVALID
PK
-
OBSERVAÇÃO: essa também é a ID do objeto DOCUMENTVERSION ao qual a aprovação está associada.
ASSETID
FK
Variável, com base em ASSETTYPE
A chave primária/ID do objeto identificado no campo ASSETTYPE
CREATORID
FK
USERS_CURRENT
USERID
EAUTHTENANTID
-
Não é um relacionamento; usado para fins de aplicação interna
PRODUCTID
-
Não é um relacionamento; usado para fins de aplicação interna
REALCREATORID
FK
USERS_CURRENT
USERID

Estágio de aprovação de documento (NOVO)

Disponibilidade limitada para o cliente

Nome da entidade Workfront
Referências da interface
Referência da API
Rótulo da API
Visualizações do Data Lake
Estágio de aprovação do documento
Estágio de aprovação
N/D
N/D
APPROVAL_STAGE_CURRENT
APPROVAL_STAGE_DAILY_HISTORY
APPROVAL_STAGE_EVENT
Chave primária/estrangeira
Tipo
Tabela Relacionada
Campo relacionado
APPROVALID
FK
APPROVAL_CURRENT
APPROVALID
APPROVALSTAGEID
PK
-
-
CREATORID
FK
USERS_CURRENT
USERID
OBJID
FK
Variável, com base em OBJCODE
A chave/ID primária do objeto identificado no campo OBJCODE

Participantes do estágio de aprovação de documento (NOVO)

Disponibilidade limitada para o cliente

Nome da entidade Workfront
Referências da interface
Referência da API
Rótulo da API
Visualizações do Data Lake
Participante do estágio de aprovação do documento
Decisões de aprovação
N/D
N/D
APPROVAL_STAGE_PARTICIPANT_CURRENT
APPROVAL_STAGE_PARTICIPANT_DAILY_HISTORY
APPROVAL_STAGE_PARTICIPANT_EVENT
Chave primária/estrangeira
Tipo
Tabela Relacionada
Campo relacionado
APPROVALID
FK
APPROVAL_CURRENT
APPROVALID
APPROVALSTAGEPARTICIPANTID/td>
PK
-
-
ASSETID
FK
Variável, com base em ASSETTYPE
A chave primária/ID do objeto identificado no campo ASSETTYPE
DECISIONUSERID
FK
USERS_CURRENT
USERID
OBJID
FK
Variável, com base em OBJCODE
A chave/ID primária do objeto identificado no campo OBJCODE
PARTICIPANTID
FK
Variável, baseada em PARTICIPANTTYPE
A chave primária/ID do objeto identificado no campo PARTICIPANTTYPE
REALREQUESTORID
FK
USERS_CURRENT
USERID
REALUSERID
FK
USERS_CURRENT
USERID
REQUESTORID
FK
USERS_CURRENT
USERID
STAGEID
FK
APPROVAL_STAGE_CURRENT
STAGEID

Pasta de documento

Nome da entidade Workfront
Referências da interface
Referência da API
Rótulo da API
Visualizações do Data Lake
Pasta de documento
Pasta de documento
DOCFLD
DocsFolders
DOCFOLDERS_CURRENT
DOCFOLDERS_DAILY_HISTORY
DOCFOLDERS_EVENT
Chave primária/estrangeira
Tipo
Tabela Relacionada
Campo relacionado
DOCFOLDERID
PK
-
-
ENTEREDBY ID
FK
USERS_CURRENT
USERID
ISSUEID
FK
OPTASKS_CURRENT
OPTASKID
ITERATIONID
FK
ITERATIONS_CURRENT
ITERATIONID
LINKEDFOLDERID
FK
LINKEDFOLDERS_CURRENT
LINKEDFOLDERID
PARENTID
FK
DOCFOLDERS_CURRENT
DOCFOLDERID
PORTFOLIOID
FK
PORTFOLIOS_CURRENT
PORTFOLIOID
PROGRAMID
FK
PROGRAMAS_ATUAIS
PROGRAMID
PROJECTID
FK
PROJETOS_ATUAIS
PROJECTID
SYSID
-
Não é um relacionamento; usado para fins de aplicação interna
TASKID
FK
TAREFAS_ATUAIS
TASKID
TEMPLATEID
FK
TEMPLATES_CURRENT
TEMPLATEID
TEMPLATETASKID
FK
TEMPLATETASKS_CURRENT
TEMPLATETASKID
USERID
FK
USERS_CURRENT
USERID

Metadados do provedor de documentos

Nome da entidade Workfront
Referências da interface
Referência da API
Rótulo da API
Visualizações do Data Lake
Metadados do provedor de documentos
Metadados do provedor de documentos
DOCMET
MetadadosDoProvedorDeDocumentos
DOCPROVIDERMETA_CURRENT
DOCPROVIDERMETA_DAILY_HISTORY
DOCPROVIDERMETA_EVENT
Chave primária/estrangeira
Tipo
Tabela Relacionada
Campo relacionado
DOCPROVIDERMETAID
PK
-
-
SYSID
-
Não é um relacionamento; usado para fins de aplicação interna

Provedor do Documento

Nome da entidade Workfront
Referências da interface
Referência da API
Rótulo da API
Visualizações do Data Lake
Provedor do Documento
Provedor do Documento
DOCPRO
Provedor do Documento
DOCPROVIDERS_CURRENT
DOCPROVIDERS_DAILY_HISTORY
DOCPROVIDERS_EVENT
Chave primária/estrangeira
Tipo
Tabela Relacionada
Campo relacionado
DOCPROVIDERCONFIGID
FK
DOCPROVIDERCONFIG_CURRENT
DOCPROVIDERCONFIGID
DOCPROVIDERID
PK
-
-
OWNERID
FK
USERS_CURRENT
USERID
SYSID
-
Não é um relacionamento; usado para fins de aplicação interna

Configuração do provedor de documentos

Nome da entidade Workfront
Referências da interface
Referência da API
Rótulo da API
Visualizações do Data Lake
Configuração do provedor de documentos
Configuração do provedor de documentos
DOCCFG
DocumentProviderConfig
DOCPROVIDERCONFIG_CURRENT
DOCPROVIDERCONFIG_DAILY_HISTORY
DOCPROVIDERCONFIG_EVENT
Chave primária/estrangeira
Tipo
Tabela Relacionada
Campo relacionado
DOCPROVIDERCONFIGID
PK
-
-
SYSID
-
Não é um relacionamento; usado para fins de aplicação interna

Versão do documento

Nome da entidade Workfront
Referências da interface
Referência da API
Rótulo da API
Visualizações do Data Lake
Versão do documento
Versão do documento
DOCV
Versão do documento
DOCUMENTVERSIONS_CURRENT
DOCUMENTVERSIONS_DAILY_HISTORY
DOCUMENTVERSIONS_EVENT
Chave primária/estrangeira
Tipo
Tabela Relacionada
Campo relacionado
DOCUMENTID
FK
DOCUMENTS_CURRENT
DOCUMENTID
DOCUMENTPROVIDERID
FK
DOCPROVIDERS_CURRENT
DOCUMENTPROVIDERID
DOCUMENTVERSIONID
PK
-
-
ENTEREDBY ID
FK
USERS_CURRENT
USERID
EXTERNALSTORAGEID
-
A ID externa no sistema de armazenamento externo
PROOFAPPROVALSTATUSID
-
A tabela Status de aprovação de prova não é suportada no momento
PROOFEDBYUSERID
FK
USERS_CURRENT
USERID
PROOFID
-
Tabela de prova não suportada no momento
PROOFOWNERID
FK
USERS_CURRENT
USERID
PROOFSTAGEID
FK
-
Atualmente, a tabela Estágio de prova não é compatível
SYSID
-
Não é um relacionamento; usado para fins de aplicação interna

Taxa de câmbio

Nome da entidade Workfront
Referências da interface
Referência da API
Rótulo da API
Visualizações do Data Lake
Taxa de câmbio
Taxa de câmbio
EXTRAIR
Taxa de câmbio
EXCHANGERATES_CURRENT
EXCHANGERATES_DAILY_HISTORY
EXCHANGERATES_EVENT
Chave primária/estrangeira
Tipo
Tabela Relacionada
Campo relacionado
EXCHANGERATEID
PK
-
-
PROJECTID
FK
PROJETOS_ATUAIS
PROJECTID
SYSID
-
Não é um relacionamento; usado para fins de aplicação interna
TEMPLATEID
FK
TEMPLATES_CURRENT
TEMPLATEID

Despesa

Nome da entidade Workfront
Referências da interface
Referência da API
Rótulo da API
Visualizações do Data Lake
Despesa
Despesa
EXPNS
Despesa
EXPENSES_CURRENT
EXPENSES_DAILY_HISTORY
EXPENSES_EVENT
Chave primária/estrangeira
Tipo
Tabela Relacionada
Campo relacionado
BILLINGRECORDID
FK
BILLINGRECORDS_CURRENT
BILLINGRECORDID
CATEGORYID
FK
CATEGORIES_CURRENT
CATEGORYID
ENTEREDBY ID
FK
USERS_CURRENT
USERID
EXCHANGERATEID
FK
EXCHANGERATES_CURRENT
EXCHANGERATEID
EXPENSEID
PK
-
-
EXPENSETYPEID
FK
EXPENSETYPES_CURRENT
EXPENSETYPEID
LASTUPDATEDBYID
FK
USERS_CURRENT
USERID
OBJID
FK
Variável, com base em OBJCODE
A chave/ID primária do objeto identificado no campo OBJCODE
PROJECTID
FK
PROJETOS_ATUAIS
PROJECTID
SYSID
-
Não é um relacionamento; usado para fins de aplicação interna
TASKID
FK
TAREFAS_ATUAIS
TASKID
TEMPLATEID
FK
TEMPLATES_CURRENT
TEMPLATEID
TEMPLATETASKID
FK
TEMPLATETASKS_CURRENT
TEMPLATETASKID
TOPOBJID
FK
Variável, com base em TOPBJCODE
A chave/ID primária do objeto identificado no campo TOPBJCODE

Tipo de despesa

Nome da entidade Workfront
Referências da interface
Referência da API
Rótulo da API
Visualizações do Data Lake
Tipo de despesa
Tipo de despesa
EXPTYP
Tipo de despesa
EXPENSETYPES_CURRENT
EXPENSETYPES_DAILY_HISTORY
EXPENSETYPES_EVENT
Chave primária/estrangeira
Tipo
Tabela Relacionada
Campo relacionado
APPGLOBALID
-
Não é um relacionamento; usado para fins de aplicação interna
EXPENSETYPEID
PK
-
-
OBJID
FK
Variável, com base em OBJCODE
A chave/ID primária do objeto identificado no campo OBJCODE
SYSID
-
Não é um relacionamento; usado para fins de aplicação interna

Grupo

Nome da entidade Workfront
Referências da interface
Referência da API
Rótulo da API
Visualizações do Data Lake
Grupo
Grupo
GRUPO
Grupo
GROUPS_CURRENT
GROUPS_DAILY_HISTORY
GROUPS_EVENT
Chave primária/estrangeira
Tipo
Tabela Relacionada
Campo relacionado
BUSINESSLEADERID
FK
USERS_CURRENT
USERID
CATEGORYID
FK
CATEGORIES_CURRENT
CATEGORYID
ENTEREDBY ID
FK
USERS_CURRENT
USERID
GROUPID
PK
-
-
LAYOUTTEMPLATEID
-
Não é um relacionamento; usado para fins de aplicação interna
PARENTID
FK
GROUPS_CURRENT
GROUPID
ROOTID
FK
GROUPS_CURRENT
GROUPID
SYSID
-
Não é um relacionamento; usado para fins de aplicação interna
UITEMPLATEID
FK
UITEMPLATES_CURRENT
UITEMPLATEID

Hora

Nome da entidade Workfront
Referências da interface
Referência da API
Rótulo da API
Visualizações do Data Lake
Hora
Hora
HORA
Hora
HOURS_CURRENT
HOURS_DAILY_HISTORY
HOURS_EVENT
Chave primária/estrangeira
Tipo
Tabela Relacionada
Campo relacionado
APPROVEDBYID
FK
USERS_CURRENT
USERID
BILLINGRECORDID
FK
BILLINGRECORDS_CURRENT
BILLINGRECORDID
CATEGORYID
FK
CATEGORIES_CURRENT
CATEGORYID
CLASSIFIERID
FK
CLASSIFIER_CURRENT
CLASSIFIERID
DUPID
-
Não é um relacionamento; usado para fins de aplicação interna
EXCHANGERATEID
FK
EXCHANGERATES_CURRENT
EXCHANGERATEID
EXTERNALTIMESHEETID
-
Não é um relacionamento com a Workfront; usado para integração a sistemas externos Auto
HOURID
PK
-
-
HOURTYPEID
FK
HOURTYPES_CURRENT
HOURTYPEID
LASTUPDATEDBYID
FK
USERS_CURRENT
USERID
OPTASKID
FK
OPTASKS_CURRENT
OPTASKID
OWNERID
FK
USERS_CURRENT
USERID
PROJECTID
FK
PROJETOS_ATUAIS
PROJECTID
PROJECTOVERHEADID
-
Não é um relacionamento; usado para fins de aplicação interna
ROLEID
FK
FUNÇÕES_ATUAIS
ROLEID
SYSID
-
Não é um relacionamento; usado para fins de aplicação interna
TASKID
FK
TAREFAS_ATUAIS
TASKID
TIMESHEETID
FK
PLANILHA_DE_HORAS_ATUAL
TIMESHEETID

Tipo de hora

Nome da entidade Workfront
Referências da interface
Referência da API
Rótulo da API
Visualizações do Data Lake
Tipo de hora
Tipo de hora
HORA
Tipo de hora
HOURTYPES_CURRENT
HOURTYPES_DAILY_HISTORY
HOURTYPES_EVENT
Chave primária/estrangeira
Tipo
Tabela Relacionada
Campo relacionado
APPGLOBALID
-
Não é um relacionamento; usado para fins de aplicação interna
HOURTYPEID
PK
-
-
OBJID
FK
Variável, com base em OBJCODE
A chave/ID primária do objeto identificado no campo OBJCODE
SYSID
-
Não é um relacionamento; usado para fins de aplicação interna

Iteração

Nome da entidade Workfront
Referências da interface
Referência da API
Rótulo da API
Visualizações do Data Lake
Iteração
Iteração
ITRN
Iteração
ITERATIONS_CURRENT
ITERATIONS_DAILY_HISTORY
ITERATIONS_EVENT
Chave primária/estrangeira
Tipo
Tabela Relacionada
Campo relacionado
CATEGORYID
FK
CATEGORIES_CURRENT
CATEGORYID
ENTEREDBY ID
FK
USERS_CURRENT
USERID
ITERATIONID
PK
-
-
LASTUPDATEDBYID
FK
USERS_CURRENT
USERID
OWNERID
FK
USERS_CURRENT
USERID
SYSID
-
Não é um relacionamento; usado para fins de aplicação interna
TEAMID
FK
TEAMS_CURRENT
TEAMID

Lançamento documentado

Nome da entidade Workfront
Referências da interface
Referência da API
Rótulo da API
Visualizações do Data Lake
Lançamento documentado
Lançamento documentado
JRNLE
Lançamento documentado
JOURNALENTRIES_CURRENT
JOURNALENTRIES_DAILY_HISTORY
JOURNALENTRIES_EVENT
Chave primária/estrangeira
Tipo
Tabela Relacionada
Campo relacionado
APPROVERSTATUSID
FK
APPROVERSTATUSES_CURRENT
APPROVERSTATUSID
ASSIGNMENTID
FK
ATRIBUIÇÕES_ATUAIS
ASSIGNMENTID
AUDITRECORDID
-
A tabela de registro de auditoria não tem suporte no momento
BASELINEID
FK
LINHAS_DE_BASE_ATUAIS
BASELINEID
BILLINGRECORDID
FK
BILLINGRECORDS_CURRENT
BILLINGRECORDID
COMPANYID
FK
COMPANIES_CURRENT
COMPANYID
DOCUMENTID
FK
DOCUMENTS_CURRENT
DOCUMENTID
DOCUMENTSHAREID
-
A tabela de Compartilhamento de documentos não tem suporte no momento
EDITEDBYID
FK
USERS_CURRENT
USERID
EXPENSEID
FK
EXPENSES_CURRENT
EXPENSEID
HOURID
FK
HOURS_CURRENT
HOURID
INITIATIVEID
-
Tabela de iniciativas não suportada no momento
JOURNALENTRIESID
PK
-
-
OBJID
FK
Variável, com base em OBJCODE
A chave/ID primária do objeto identificado no campo OBJCODE
OPTASKID
FK
OPTASKS_CURRENT
OPTASKID
PORTFOLIOID
FK
PORTFOLIOS_CURRENT
PORTFOLIOID
PROGRAMID
FK
PROGRAMAS_ATUAIS
PROGRAMID
PROJECTID
FK
PROJETOS_ATUAIS
PROJECTID
SUBOBJID
FK
Variável, com base em SUBOBJCODE
A chave primária/ID do objeto identificado no campo SUBOBJCODE
SUBSCRIBEID
-
Não é um relacionamento; usado para fins de aplicação interna
SYSID
-
Não é um relacionamento; usado para fins de aplicação interna
TASKID
FK
TAREFAS_ATUAIS
TASKID
TEMPLATEID
FK
TEMPLATES_CURRENT
TEMPLATEID
TIMESHEETID
FK
PLANILHA_DE_HORAS_ATUAL
TIMESHEETID
TOPOBJID
FK
Variável, com base em TOPOBJCODE
A chave/ID primária do objeto identificado no campo TOPOBJCODE
USERID
FK
USERS_CURRENT
USERID

Pasta vinculada

Nome da entidade Workfront
Referências da interface
Referência da API
Rótulo da API
Visualizações do Data Lake
Pasta vinculada
Pasta vinculada
LNKFDR
LinkedFolder
LINKEDFOLDERS_CURRENT
LINKEDFOLDERS_DAILY_HISTORY
LINKEDFOLDERS_EVENT
Chave primária/estrangeira
Tipo
Tabela Relacionada
Campo relacionado
DOCUMENTPROVIDERID
FK
DOCPROVIDERS_CURRENT
DOCUMENTPROVIDERID
EXTERNALSTORAGEID
-
A ID externa no sistema de armazenamento externo
FOLDERID
FK
DOCFOLDERS_CURRENT
FOLDERID
LINKEDBYID
FK
USERS_CURRENT
USERID
LINKEDFOLDERID
PK
-
-
SYSID
-
Não é um relacionamento; usado para fins de aplicação interna

Marco

Nome da entidade Workfront
Referências da interface
Referência da API
Rótulo da API
Visualizações do Data Lake
Marco
Marco
MILHA
Marco
MARCOS_ATUAIS
MARCOS_HISTÓRICO_DIÁRIO
MARCOS_EVENTO
Chave primária/estrangeira
Tipo
Tabela Relacionada
Campo relacionado
LASTUPDATEDBYID
FK
USERS_CURRENT
USERID
MILESTONE ID
PK
-
-
MILESTONEPATHID
FK
MILESTONEPATHS_CURRENT
MILESTONEPATHID
SYSID
-
Não é um relacionamento; usado para fins de aplicação interna

Caminho de marcos

Nome da entidade Workfront
Referências da interface
Referência da API
Rótulo da API
Visualizações do Data Lake
Caminho de marcos
Caminho de marcos
MPATH
Caminho de marcos
MILESTONEPATHS_CURRENT
MILESTONEPATHS_DAILY_HISTORY
MILESTONEPATHS_EVENT
Chave primária/estrangeira
Tipo
Tabela Relacionada
Campo relacionado
ENTEREDBY ID
FK
USERS_CURRENT
USERID
LASTUPDATEDBYID
FK
USERS_CURRENT
USERID
MILESTONEPATHID
PK
-
-
SYSID
-
Não é um relacionamento; usado para fins de aplicação interna

Recurso não trabalhista

Nome da entidade Workfront
Referências da interface
Referência da API
Rótulo da API
Visualizações do Data Lake
Recurso não trabalhista
Recurso não trabalhista
NLBR
Recurso não trabalhista
NONLABORRESOURCES_CURRENT
NONLABORRESOURCES_DAILY_HISTORY
NONLABORRESOURCES_EVENT
Chave primária/estrangeira
Tipo
Tabela Relacionada
Campo relacionado
CATEGORYID
FK
CATEGORIES_CURRENT
CATEGORYID
NONLABORRESOURCEID
PK
-
-
ENTEREDBY ID
FK
USERS_CURRENT
USERID
HOMEGROUPID
FK
GROUPS_CURRENT
GROUPID
LASTUPDATEDBYID
FK
USERS_CURRENT
USERID
NONLABORRESOURCECATEGORYID
FK
NLBRCATEGORIES_CURRENT
NLBRCATEGORYID
SYSID
-
Não é um relacionamento; usado para fins de aplicação interna

Categoria de recurso não trabalhista

Nome da entidade Workfront
Referências da interface
Referência da API
Rótulo da API
Visualizações do Data Lake
Categoria de recurso não trabalhista
Categoria de recurso não trabalhista
NLBRCY
Categoria de recurso não trabalhista
NLBRCATEGORIES_CURRENT
NLBRCATEGORIES_DAILY_HISTORY
NLBRCATEGORIES_EVENT
Chave primária/estrangeira
Tipo
Tabela Relacionada
Campo relacionado
CATEGORYID
FK
CATEGORIES_CURRENT
CATEGORYID
ENTEREDBY ID
FK
USERS_CURRENT
USERID
LASTUPDATEDBYID
FK
USERS_CURRENT
USERID
NLBRCATEGORYID
PK
-
-
PRIVATERATECARDID
FK
RATECARD_CURRENT
RATECARDID
SCHEDULEID
FK
SCHEDULES_CURRENT
SCHEDULEID
SYSID
-
Não é um relacionamento; usado para fins de aplicação interna

Dia Não Útil

Nome da entidade Workfront
Referências da interface
Referência da API
Rótulo da API
Visualizações do Data Lake
Dia Não Útil
Exceção de programação
NONWKD
Dia Não Útil
NONWORKDAYS_CURRENT
NONWORKDAYS_DAILY_HISTORY
NONWORKDAYS_EVENT
Chave primária/estrangeira
Tipo
Tabela Relacionada
Campo relacionado
NONWORKDAYID
PK
-
-
OBJID
FK
Variável, com base em OBJCODE
A chave/ID primária do objeto identificado no campo OBJCODE
SCHEDULEID
FK
SCHEDULES_CURRENT
SCHEDULEID
SYSID
-
Não é um relacionamento; usado para fins de aplicação interna
USERID
FK
USERS_CURRENT
USERID

Nota

Nome da entidade Workfront
Referências da interface
Referência da API
Rótulo da API
Visualizações do Data Lake
Nota
Nota
Nota
Nota
NOTES_CURRENT
NOTES_DAILY_HISTORY
NOTES_EVENT
Chave primária/estrangeira
Tipo
Tabela Relacionada
Campo relacionado
ATTACHDOCUMENTID
FK
DOCUMENTS_CURRENT
DOCUMENTID
ATTACHOBJID
FK
Variável, com base em ATTACHOBJCODE
A chave/ID primária do objeto identificado no OBJCODE ATTACHOBJCODE
ATTACHOPTASKID
FK
OPTASKS_CURRENT
OPTASKID
ATTACHWORKID
FK
ITENS_DE_TRABALHO ATUAIS
WORKITEMID
ATTACHWORKUSERID
FK
USERS_CURRENT
USERID
AUDITRECORDID
-
A tabela de Registro de Auditoria não tem suporte no momento
COMPANYID
FK
COMPANIES_CURRENT
COMPANYID
DOCUMENTID
FK
DOCUMENTS_CURRENT
DOCUMENTID
EXTERNALSERVICEID
-
Não é um relacionamento com a Workfront; usado para integração a sistemas externos
ITERATIONID
FK
ITERATIONS_CURRENT
ITERATIONID
NOTEID
PK
-
-
OBJID
FK
Variável, com base em NOTEOBJCODE
A chave primária/ID do objeto identificado no campo NOTEOBJCODE
OPTASKID
FK
OPTASKS_CURRENT
OPTASKID
OWNERID
FK
USERS_CURRENT
USERID
PARENTENDORSEMENTID
-
Tabela de endosso não suportada no momento
PARENTJOURNALENTRYID
FK
JOURNALENTRIES_CURRENT
JOURNALENTRYID
PAI/NOTA
FK
NOTAS_ATUAIS
NOTEID
PORTFOLIOID
FK
PORTFOLIOS_CURRENT
PORTFOLIOID
PROGRAMID
FK
PROGRAMAS_ATUAIS
PROGRAMID
PROJECTID
FK
PROJETOS_ATUAIS
PROJECTID
PROOFACTIONID
-
Atualmente, a tabela Ação de prova não é suportada
PROOFID
-
Tabela de prova não suportada no momento
RICHTEXTNOTEID
FK
RESERVEDTEXTNOTES_CURRENT
RICHTEXTNOTEID
SYSID
-
Não é um relacionamento; usado para fins de aplicação interna
TASKID
FK
TAREFAS_ATUAIS
TASKID
TEMPLATEID
FK
TEMPLATES_CURRENT
TEMPLATEID
TEMPLATETASKID
FK
TEMPLATETASKS_CURRENT
TEMPLATETASKID
THREADID
FK
NOTAS_ATUAIS
NOTEID
TIMESHEETID
FK
PLANILHA_DE_HORAS_ATUAL
TIMESHEETID
TOPOBJID
FK
Variável, com base em TOPOBJCODE
A chave/ID primária do objeto identificado no campo TOPOBJCODE
USERID
FK
USERS_CURRENT
USERID

Integração de objetos

Nome da entidade Workfront
Referências da interface
Referência da API
Rótulo da API
Visualizações do Data Lake
Integração de objetos
Integração de objetos
OBJINT
ObjectIntegration
OBJECTINTEGRATION_CURRENT
OBJECTINTEGRATION_DAILY_HISTORY
OBJECTINTEGRATION_EVENT
Chave primária/estrangeira
Tipo
Tabela Relacionada
Campo relacionado
LINKEDOBJECTID
FK
Variável, com base em LINKEDOBJECTCODE
A chave primária/ID do objeto identificado no campo LINKEDOBJECTCODE
OBJECTINTEGRATIONID
PK
-
-
OBJID
FK
Variável, com base em OBJCODE
A chave/ID primária do objeto identificado no campo OBJCODE
SYSID
-
Não é um relacionamento; usado para fins de aplicação interna

Categoria de objetos

Nome da entidade Workfront
Referências da interface
Referência da API
Rótulo da API
Visualizações do Data Lake
Categoria de objetos
Categorias de objeto
OBJCAT
Categoria de objetos
OBJECTSCATEGORIES_CURRENT
OBJECTSCATEGORIES_DAILY_HISTORY
OBJECTSCATEGORIES_EVENT
Chave primária/estrangeira
Tipo
Tabela Relacionada
Campo relacionado
CATEGORYID
FK
CATEGORIES_CURRENT
CATEGORYID
OBJECTSCATEGORYID
PK
-
-
OBJID
FK
Variável, com base em OBJCODE
A chave/ID primária do objeto identificado no campo OBJCODE
SYSID
-
Não é um relacionamento; usado para fins de aplicação interna

OpTask/Problema

Nome da entidade Workfront
Referências da interface
Referência da API
Rótulo da API
Visualizações do Data Lake
OpTask
Problema, Solicitação
OPTASK
Problema
OPTASKS_CURRENT
OPTASKS_DAILY_HISTORY
OPTASKS_EVENT
Chave primária/estrangeira
Tipo
Tabela Relacionada
Campo relacionado
APPROVALPROCESSID
FK
APPROVALPROCESSES_CURRENT
APPROVALPROCESSID
ASSIGNEDTOID
FK
USERS_CURRENT
USERID
CATEGORYID
FK
CATEGORIES_CURRENT
CATEGORYID
CURRENTAPPROVALSTEPID
FK
APPROVALSTEPS_CURRENT
APPROVALSTEPID
ENTEREDBY ID
FK
USERS_CURRENT
USERID
EXCHANGERATEID
FK
EXCHANGERATES_CURRENT
EXCHANGERATEID
ITERATIONID
FK
ITERATIONS_CURRENT
ITERATIONID
KANBANBOARDID
-
Atualmente, a tabela do Quadro Kanban não é suportada
LASTCONDITIONNOTEID
FK
NOTAS_ATUAIS
NOTEID
LASTNOTEID
FK
NOTAS_ATUAIS
NOTEID
LASTUPDATEDBYID
FK
USERS_CURRENT
USERID
OPTASKID
PK
-
-
OWNERID
FK
USERS_CURRENT
USERID
PROJECTID
FK
PROJETOS_ATUAIS
PROJECTID
QUEUEDEFID
-
Atualmente, a tabela Definição de Fila não tem suporte
QUEUETOPICID
-
Tabela de Tópicos de Fila não suportada no momento
RESOLVEOPTASKID
FK
OPTASKS_CURRENT
OPTASKID
RESOLVEPROJECTID
FK
PROJETOS_ATUAIS
PROJECTID
RESOLVETASKID
FK
TAREFAS_ATUAIS
TASKID
RESOLVENDOBJID
FK
Variável, com base em RESOLVINGOBJCODE
A chave/ID primária do objeto identificado no campo RESOLVINGOBJCODE
ROLEID
FK
FUNÇÕES_ATUAIS
ROLEID
SOURCEOBJID
FK
Variável, com base em SOURCEOBJCODE
A chave/ID primária do objeto identificado no campo SOURCEOBJCODE
SOURCETASKID
FK
TAREFAS_ATUAIS
TASKID
SUBMITTEDBYID
FK
USERS_CURRENT
USERID
SYSID
-
Não é um relacionamento; usado para fins de aplicação interna
TEAMID
FK
TEAMS_CURRENT
TEAMID

Parâmetro

Nome da entidade Workfront
Referências da interface
Referência da API
Rótulo da API
Visualizações do Data Lake
Parâmetro
Campo personalizado
PARAM
Parâmetro
PARAMETERS_CURRENT
PARAMETERS_DAILY_HISTORY
PARAMETERS_EVENT
Chave primária/estrangeira
Tipo
Tabela Relacionada
Campo relacionado
LASTUPDATEDBYID
FK
USERS_CURRENT
USERID
PARAMETERFILTERID
-
A tabela de Filtro de Parâmetros não tem suporte no momento
PARAMETERID
PK
-
-
SYSID
-
Não é um relacionamento; usado para fins de aplicação interna

Grupo de Parâmetros

Nome da entidade Workfront
Referências da interface
Referência da API
Rótulo da API
Visualizações do Data Lake
Grupo de Parâmetros
Seção de formulários
PARAM
Grupo de Parâmetros
PARAMETERGROUPS_CURRENT
PARAMETERGROUPS_DAILY_HISTORY
PARAMETERGROUPS_EVENT
Chave primária/estrangeira
Tipo
Tabela Relacionada
Campo relacionado
LASTUPDATEDBYID
FK
USERS_CURRENT
USERID
PARAMETERGROUPID
PK
-
-
SYSID
-
Não é um relacionamento; usado para fins de aplicação interna

Opção de parâmetro

Nome da entidade Workfront
Referências da interface
Referência da API
Rótulo da API
Visualizações do Data Lake
Opção de parâmetro
Opção de parâmetro
POPT
Opção de parâmetro
PARAMETEROPTIONS_CURRENT
PARAMETEROPTIONS_DAILY_HISTORY
PARAMETEROPTIONS_EVENT
Chave primária/estrangeira
Tipo
Tabela Relacionada
Campo relacionado
PARAMETERID
FK
PARAMETERS_CURRENT
PARAMETERID
PARAMETEROPTIONID
PK
-
-
SYSID
-
Não é um relacionamento; usado para fins de aplicação interna

Seção do Portal/Relatório

Nome da entidade Workfront
Referências da interface
Referência da API
Rótulo da API
Visualizações do Data Lake
Seção do Portal
Relatório
PTLSEC
Relatório
PORTALSECTIONS_CURRENT
PORTALSECTIONS_DAILY_HISTORY
PORTALSECTIONS_EVENT
Chave primária/estrangeira
Tipo
Tabela Relacionada
Campo relacionado
APPGLOBALID
-
Não é um relacionamento; usado para fins de aplicação interna
ENTEREDBY ID
FK
USERS_CURRENT
USERID
FILTERID
FK
UIFILTERS_CURRENT
FILTERID
GROUPBY ID
FK
UIGROUPBYS_CURRENT
GROUPBY ID
LASTUPDATEDBYID
FK
USERS_CURRENT
USERID
LASTVIEWEDBYID
FK
USERS_CURRENT
USERID
OBJID
FK
Variável, com base em OBJCODE
A chave/ID primária do objeto identificado no campo OBJCODE
PORTALSECTIONID
PK
-
-
PREFERENCEID
FK
PREFERENCES_CURRENT
PREFERENCEID
PUBLICRUNASUSERID
FK
USERS_CURRENT
USERID
REPORTFOLDERID
FK
REPORTFOLDERS_CURRENT
REPORTFOLDERID
RUNASUSERID
FK
USERS_CURRENT
USERID
SCHEDULEDREPORTID
-
Atualmente, a tabela de Relatórios agendados não é suportada
SYSID
-
Não é um relacionamento; usado para fins de aplicação interna
VIEWID
FK
UIVIEWS_CURRENT
VIEWID

Guia Portal / Painel

Nome da entidade Workfront
Referências da interface
Referência da API
Rótulo da API
Visualizações do Data Lake
Guia Portal
Painel
PTLTAB
Painel
PORTALTABS_CURRENT
PORTALTABS_DAILY_HISTORY
PORTALTABS_EVENT
Chave primária/estrangeira
Tipo
Tabela Relacionada
Campo relacionado
DOCID
-
Não é um relacionamento; usado para fins de aplicação interna
LASTUPDATEDBYID
FK
USERS_CURRENT
USERID
PORTALPROFILEID
-
Não é um relacionamento; usado para fins de aplicação interna
PORTALTABID
PK
-
-
SYSID
-
Não é um relacionamento; usado para fins de aplicação interna
USERID
FK
USERS_CURRENT
USERID

Seção de Guias do Portal

Nome da entidade Workfront
Referências da interface
Referência da API
Rótulo da API
Visualizações do Data Lake
Seção de Guias do Portal
Seção do painel
PRTBSC
Seção de Guias do Portal
PORTALTABSPORTALSECTIONS_CURRENT
PORTALTABSPORTALSECTIONS_DAILY_HISTORY
PORTALTABSPORTALSECTIONS_EVENT
Chave primária/estrangeira
Tipo
Tabela Relacionada
Campo relacionado
CALENDARPORTALSECTIONID
-
A Seção do Portal de Calendário não tem suporte no momento
EXTERNALSECTIONID
-
A tabela Seções externas não tem suporte no momento
INTERNALSECTIONID
FK
PORTALSECTIONS_CURRENT
PORTALSECTIONID
PORTALSECTIONOBJID
FK
Variável, com base em PORTALSECTIONOBJCODE
A chave/ID primária do objeto identificado no campo PORTALSECTIONOBJCODE
PORTALTABID
FK
PORTALTABS_CURRENT
PORTALTABID
PORTALTABSECTIONID
PK
-
-
SYSID
-
Não é um relacionamento; usado para fins de aplicação interna

Último Visualizador da Seção do Portal

Nome da entidade Workfront
Referências da interface
Referência da API
Rótulo da API
Visualizações do Data Lake
PortalSectionLastViewer
Últimos visualizadores do relatório
PLSLSV
PortalSectionLastViewer
REPORTLASTVIEWERS_CURRENT
REPORTLASTVIEWERS_DAILY_HISTORY
REPORTLASTVIEWERS_EVENT
Chave primária/estrangeira
Tipo
Tabela Relacionada
Campo relacionado
REPORTID
FK
PORTALSECTIONS_CURRENT
REPORTID
REPORTLASTVIEWERID
PK
-
-
SYSID
-
Não é um relacionamento; usado para fins de aplicação interna
VIEWERID
FK
USERS_CURRENT
USERID

Portfólio

Nome da entidade Workfront
Referências da interface
Referência da API
Rótulo da API
Visualizações do Data Lake
Portfólio
Portfólio
PORTA
Portfólio
PORTFOLIOS_CURRENT
PORTFOLIOS_DAILY_HISTORY
PORTFOLIOS_EVENT
Chave primária/estrangeira
Tipo
Tabela Relacionada
Campo relacionado
ALIGNMENTSCORECARDID
-
A tabela de scorecard não tem suporte no momento
CATEGORYID
FK
CATEGORIES_CURRENT
CATEGORYID
ENTEREDBY ID
FK
USERS_CURRENT
USERID
GROUPID
FK
GROUPS_CURRENT
GROUPID
LASTUPDATEDBYID
FK
USERS_CURRENT
USERID
OWNERID
FK
USERS_CURRENT
USERID
PORTFOLIOID
PK
-
-
SYSID
-
Não é um relacionamento; usado para fins de aplicação interna

Preferência

Nome da entidade Workfront
Referências da interface
Referência da API
Rótulo da API
Visualizações do Data Lake
Preferência
Exibir, Filtrar, Agrupar, Definição de Relatório
PROSET
Preferência
PREFERENCES_CURRENT
PREFERENCES_DAILY_HISTORY
PREFERENCES_EVENT
Chave primária/estrangeira
Tipo
Tabela Relacionada
Campo relacionado
APPGLOBALID
-
Não é um relacionamento; usado para fins de aplicação interna
PREFERENCEID
PK
-
-
SYSID
-
Não é um relacionamento; usado para fins de aplicação interna

Programa

Nome da entidade Workfront
Referências da interface
Referência da API
Rótulo da API
Visualizações do Data Lake
Programa
Programa
PRGM
Programa
PROGRAMS_CURRENT
PROGRAMAS_DAILY_HISTORY
PROGRAMAS_EVENT
Chave primária/estrangeira
Tipo
Tabela Relacionada
Campo relacionado
CATEGORYID
FK
CATEGORIES_CURRENT
CATEGORYID
ENTEREDBY ID
FK
USERS_CURRENT
USERID
GROUPID
FK
GROUPS_CURRENT
GROUPID
LASTUPDATEDBYID
FK
USERS_CURRENT
USERID
OWNERID
FK
USERS_CURRENT
USERID
PORTFOLIOID
FK
PORTFOLIOS_CURRENT
PORTFOLIOID
PROGRAMID
PK
-
-
SYSID
-
Não é um relacionamento; usado para fins de aplicação interna

Projeto

Nome da entidade Workfront
Referências da interface
Referência da API
Rótulo da API
Visualizações do Data Lake
Projeto
Projeto
PROJ
Projeto
PROJECTS_CURRENT
PROJECTS_DAILY_HISTORY
PROJECTS_EVENT
Chave primária/estrangeira
Tipo
Tabela Relacionada
Campo relacionado
AEMNATIVEFOLDERTREESREFID
-
Não é um relacionamento; usado para fins de aplicação interna
ALIGNMENTSCORECARDID
-
A tabela de scorecard não tem suporte no momento
APPROVALPROCESSID
FK
APPROVALPROCESSES_CURRENT
APPROVALPROCESSID
ATTACHEDRATECARDID
FK
RATECARD_CURRENT
RATECARDID
CATEGORYID
FK
CATEGORIES_CURRENT
CATEGORYID
COMPANYID
FK
COMPANIES_CURRENT
COMPANYID
CONVERTEDOPTASKID
FK
OPTASKS_CURRENT
OPTASKID
CONVERTEDOPTASKORIGINATORID
FK
USERS_CURRENT
USERID
CURRENTAPPROVALSTEPID
FK
APPROVALSTEPS_CURRENT
APPROVALSTEPID
DELIVERABLESCORECARDID
-
A tabela de scorecard não tem suporte no momento
ENTEREDBY ID
FK
USERS_CURRENT
USERID
GROUPID
FK
GROUPS_CURRENT
GROUPID
LASTCONDITIONNOTEID
FK
NOTAS_ATUAIS
NOTEID
LASTNOTEID
FK
NOTAS_ATUAIS
NOTEID
LASTUPDATEDBYID
FK
USERS_CURRENT
USERID
MILESTONEPATHID
FK
MILESTONEPATHS_CURRENT
MILESTONEPATHID
OWNERID
FK
USERS_CURRENT
USERID
POPACCOUNTID
-
A tabela de Conta Pop não tem suporte no momento
PORTFOLIOID
FK
PORTFOLIOS_CURRENT
PORTFOLIOID
PRIVATERATECARDID
FK
RATECARD_CURRENT
RATECARDID
PROGRAMID
FK
PROGRAMAS_ATUAIS
PROGRAMID
PROJECTID
PK
-
-
QUEUEDEFID
-
Atualmente, a tabela Definição de Fila não tem suporte
REJECTIONISSUEID
FK
OPTASKS_CURRENT
OPTASKID
RESOURCEPOOLID
FK
RESOURCEPOOLS_CURRENT
RESOURCEPOOLID
SCHEDULEID
FK
SCHEDULES_CURRENT
SCHEDULEID
SPONSORID
FK
USERS_CURRENT
USERID
SUBMITTEDBYID
FK
USERS_CURRENT
USERID
SYSID
-
Não é um relacionamento; usado para fins de aplicação interna
TEAMID
FK
TEAMS_CURRENT
TEAMID
TEMPLATEID
FK
TEMPLATES_CURRENT
TEMPLATEID

Usuário da Equipe do Projeto

Nome da entidade Workfront
Referências da interface
Referência da API
Rótulo da API
Visualizações do Data Lake
Usuário da Equipe do Projeto
Usuário da Equipe do Projeto
PRTU
Usuário de projeto
PROJECTSUSERS_CURRENT
PROJECTSUSERS_DAILY_HISTORY
PROJECTSUSERS_EVENT
Chave primária/estrangeira
Tipo
Tabela Relacionada
Campo relacionado
PROJECTID
FK
PROJETOS_ATUAIS
PROJECTID
PROJECTSUSERID
PK
-
-
SYSID
-
Não é um relacionamento; usado para fins de aplicação interna
TMPUSERID
-
Não é um relacionamento; usado para fins de aplicação interna
USERID
FK
USERS_CURRENT
USERID

Função de Usuário da Equipe do Projeto

Nome da entidade Workfront
Referências da interface
Referência da API
Rótulo da API
Visualizações do Data Lake
Função de Usuário da Equipe do Projeto
Função de Usuário da Equipe do Projeto
PTEAM
FunçãoDeUsuárioDoProjeto
PROJECTSUSERSROLES_CURRENT
PROJECTSUSERSROLES_DAILY_HISTORY
PROJECTSUSERSROLES_EVENT
Chave primária/estrangeira
Tipo
Tabela Relacionada
Campo relacionado
PROJECTID
FK
PROJETOS_ATUAIS
PROJECTID
PROJECTSUSERSROLEID
PK
-
-
ROLEID
FK
FUNÇÕES_ATUAIS
ROLEID
SYSID
-
Não é um relacionamento; usado para fins de aplicação interna
USERID
FK
USERS_CURRENT
USERID

Cartão de tarifa

Nome da entidade Workfront
Referências da interface
Referência da API
Rótulo da API
Visualizações do Data Lake
Cartão de tarifa
Cartão de tarifa
RTCRD
Cartão de tarifa
RATECARD_CURRENT
RATECARD_DAILY_HISTORY
RATECARD_EVENT
Chave primária/estrangeira
Tipo
Tabela Relacionada
Campo relacionado
CATEGORYID
FK
CATEGORIES_CURRENT
CATEGORYID
ENTEREDBY ID
FK
USERS_CURRENT
USERID
LASTUPDATEDBYID
FK
USERS_CURRENT
USERID
RATECARDID
PK
-
-
SECURITYROOTID
FK
Variável, com base em SECURITYOBJCODE
A chave/ID primária do objeto identificado no campo SECURITYOBJCODE
SOURCEID
FK
Variável, com base em SOURCEOBJCODE
A chave/ID primária do objeto identificado no campo SOURCEOBJCODE
SYSID
-
Não é um relacionamento; usado para fins de aplicação interna

Pasta de Relatório

Nome da entidade Workfront
Referências da interface
Referência da API
Rótulo da API
Visualizações do Data Lake
Pasta de Relatório
Pasta de Relatório
RPTFDR
Pasta de Relatório
REPORTFOLDERS_CURRENT
REPORTFOLDERS_DAILY_HISTORY
REPORTFOLDERS_EVENT
Chave primária/estrangeira
Tipo
Tabela Relacionada
Campo relacionado
REPORTFOLDERID
PK
-
-
SYSID
-
Não é um relacionamento; usado para fins de aplicação interna

Contagem de Estatísticas de Exibições de Relatórios

Nome da entidade Workfront
Referências da interface
Referência da API
Rótulo da API
Visualizações do Data Lake
Contagem de Estatísticas de Exibições de Relatórios
Contagem de Estatísticas de Exibições de Relatórios
PLSVST
PortalSectionStatisticInfo
REPORTVIEWSTATISTICCOUNTS_CURRENT
REPORTVIEWSTATISTICCOUNTS_DAILY_HISTORY
REPORTVIEWSTATISTICCOUNTS_EVENT
Chave primária/estrangeira
Tipo
Tabela Relacionada
Campo relacionado
REPORTID
FK
PORTALSECTIONS_CURRENT
PORTALSECTIONID
REPORTVIEWSTATISTICCOUNTID
PK
-
-
SYSID
-
Não é um relacionamento; usado para fins de aplicação interna

Horas Orçadas Relatáveis

Nome da entidade Workfront
Referências da interface
Referência da API
Rótulo da API
Visualizações do Data Lake
Horas Orçadas Relatáveis
Horas Orçadas Relatáveis
RPBGHR
Hora orçada
REPORTABLEBUDGETEDHOURS_CURRENT
REPORTABLEBUDGETEDHOURS_DAILY_HISTORY
REPORTABLEBUDGETEDHOURS_EVENT
Chave primária/estrangeira
Tipo
Tabela Relacionada
Campo relacionado
PROJECTID
FK
PROJETOS_ATUAIS
PROJECTID
REPORTABLEBUDGETEDHOURID
PK
-
-
ROLEID
FK
FUNÇÕES_ATUAIS
ROLEID
SYSID
-
Não é um relacionamento; usado para fins de aplicação interna
USERID
FK
USERS_CURRENT
USERID

Tempo reservado / PTO

Nome da entidade Workfront
Referências da interface
Referência da API
Rótulo da API
Visualizações do Data Lake
Tempo reservado
Tempo livre (pessoal)
RESVT
Folga
RESERVEDTIMES_CURRENT
RESERVEDTIMES_DAILY_HISTORY
RESERVEDTIMES_EVENT
Chave primária/estrangeira
Tipo
Tabela Relacionada
Campo relacionado
RESERVEDTIMEID
PK
-
-
SYSID
-
Não é um relacionamento; usado para fins de aplicação interna
TASKID
FK
TAREFAS_ATUAIS
TASKID
USERID
FK
USERS_CURRENT
USERID

Gerenciador de Recursos

Nome da entidade Workfront
Referências da interface
Referência da API
Rótulo da API
Visualizações do Data Lake
Gerenciador de Recursos
Gerenciador de Recursos
RESMGR
Gerenciador de Recursos
RESOURCEMANAGERS_CURRENT
RESOURCEMANAGERS_DAILY_HISTORY
RESOURCEMANAGERS_EVENT
Chave primária/estrangeira
Tipo
Tabela Relacionada
Campo relacionado
ID
PK
-
-
PROJECTID
FK
PROJETOS_ATUAIS
PROJECTID
RESOURCEMANAGERID
FK
USERS_CURRENT
USERID
SYSID
-
Não é um relacionamento; usado para fins de aplicação interna
TEMPLATEID
FK
TEMPLATES_CURRENT
TEMPLATEID

Conjunto de Recursos

Nome da entidade Workfront
Referências da interface
Referência da API
Rótulo da API
Visualizações do Data Lake
Conjunto de Recursos
Conjunto de Recursos
RSPL
Conjunto de Recursos
RSRCPOOLS_CURRENT
RSRCPOOLS_DAILY_HISTORY
RSRCPOOLS_EVENT
Chave primária/estrangeira
Tipo
Tabela Relacionada
Campo relacionado
ENTEREDBY ID
FK
USERS_CURRENT
USERID
LASTUPDATEDBYID
FK
USERS_CURRENT
USERID
RESOURCEPOOLID
PK
-
-
SYSID
-
Não é um relacionamento; usado para fins de aplicação interna

Nota em Rich Text

Nome da entidade Workfront
Referências da interface
Referência da API
Rótulo da API
Visualizações do Data Lake
Nota em Rich Text
Nota em Rich Text
RHNOTE
Nota em Rich Text
RESERVEDTEXTNOTES_CURRENT
RESERVEDTEXTNOTES_DAILY_HISTORY
RESERVEDTEXTNOTES_EVENT
Chave primária/estrangeira
Tipo
Tabela Relacionada
Campo relacionado
RICHTEXTNOTEID
PK
-
-
SYSID
-
Não é um relacionamento; usado para fins de aplicação interna

Valor do parâmetro Rich Text

Nome da entidade Workfront
Referências da interface
Referência da API
Rótulo da API
Visualizações do Data Lake
Valor do parâmetro Rich Text
Valor do parâmetro Rich Text
RCHVAL
RichTextParameterValue
RICHTEXTPARAMETERVALUES_CURRENT
RICHTEXTPARAMETERVALUES_DAILY_HISTORY
RICHTEXTPARAMETERVALUES_EVENT
Chave primária/estrangeira
Tipo
Tabela Relacionada
Campo relacionado
PARAMETERVALUEID
-
A tabela Valor de Parâmetro não tem suporte no momento
RICHTEXTPARAMETERVALUEID
PK
-
-
SYSID
-
Não é um relacionamento; usado para fins de aplicação interna

Risco

Nome da entidade Workfront
Referências da interface
Referência da API
Rótulo da API
Visualizações do Data Lake
Risco
Risco
RISCO
Risco
RISKS_CURRENT
RISKS_DAILY_HISTORY
RISKS_EVENT
Chave primária/estrangeira
Tipo
Tabela Relacionada
Campo relacionado
ENTEREDBY ID
FK
USERS_CURRENT
USERID
EXCHANGERATEID
FK
EXCHANGERATES_CURRENT
EXCHANGERATEID
LASTUPDATEDBYID
FK
USERS_CURRENT
USERID
PROJECTID
FK
PROJETOS_ATUAIS
PROJECTID
RISKID
PK
-
-
RISKTYPEID
FK
RISKTYPES_CURRENT
RISKTYPEID
SYSID
-
Não é um relacionamento; usado para fins de aplicação interna
TEMPLATEID
FK
TEMPLATES_CURRENT
TEMPLATEID

Tipo de risco

Nome da entidade Workfront
Referências da interface
Referência da API
Rótulo da API
Visualizações do Data Lake
Tipo de risco
Tipo de risco
RSKTYP
Tipo de risco
RISKTYPES_CURRENT
RISKTYPES_DAILY_HISTORY
RISKTYPES_EVENT
Chave primária/estrangeira
Tipo
Tabela Relacionada
Campo relacionado
RISKTYPEID
PK
-
-
SYSID
-
Não é um relacionamento; usado para fins de aplicação interna

Função

Nome da entidade Workfront
Referências da interface
Referência da API
Rótulo da API
Visualizações do Data Lake
Função
Função no trabalho
FUNÇÃO
Função no trabalho
ROLES_CURRENT
HISTÓRICO_DIÁRIO_DE_FUNÇÕES
EVENTO_DE_FUNÇÕES
Chave primária/estrangeira
Tipo
Tabela Relacionada
Campo relacionado
ENTEREDBY ID
FK
USERS_CURRENT
USERID
LAYOUTTEMPLATEID
-
A tabela de modelos de layout não será suportada
PRIVATERATECARDID
FK
RATECARD_CURRENT
RATECARDID
ROLEID
PK
-
-
SYSID
-
Não é um relacionamento; usado para fins de aplicação interna
UITEMPLATEID
FK
UITEMPLATES_CURRENT
UITEMPLATEID

Agendar

Nome da entidade Workfront
Referências da interface
Referência da API
Rótulo da API
Visualizações do Data Lake
Agendar
Agendar
SCHED
Agendar
SCHEDULES_CURRENT
SCHEDULES_DAILY_HISTORY
SCHEDULES_EVENT
Chave primária/estrangeira
Tipo
Tabela Relacionada
Campo relacionado
ENTEREDBY ID
FK
USERS_CURRENT
USERID
GROUPID
FK
GROUPS_CURRENT
GROUPID
HOMEGROUPID
FK
GROUPS_CURRENT
GROUPID
SCHEDULEID
PK
-
-
SYSID
-
Não é um relacionamento; usado para fins de aplicação interna

Plano de recrutamento

Disponibilidade limitada para o cliente

Nome da entidade Workfront
Referências da interface
Referência da API
Rótulo da API
Visualizações do Data Lake
Plano de recrutamento
Plano de recrutamento
EQUIPE
Plano de recrutamento
STAFFING_PLAN_CURRENT
STAFFING_PLAN_DAILY_HISTORY
STAFFING_PLAN_EVENT
Chave primária/estrangeira
Tipo
Tabela Relacionada
Campo relacionado
ATTACHEDRATECARDID
FK
RATECARD_CURRENT
RATECARDID
CATEGORYID
FK
CATEGORIES_CURRENT
CATEGORYID
COMPANYID
FK
COMPANIES_CURRENT
COMPANYID
GROUPID
FK
GROUPS_CURRENT
GROUPID
LASTUPDATEDBYID
FK
USERS_CURRENT
USERID
OWNERID
FK
USERS_CURRENT
USERID
PRIVATERATECARDID
FK
RATECARD_CURRENT
RATECARDID
SCHEDULEID
FK
SCHEDULES_CURRENT
SCHEDULEID
STAFFINGPLANID
PK
-
-

Recurso do plano de recrutamento

Disponibilidade limitada para o cliente

Nome da entidade Workfront
Referências da interface
Referência da API
Rótulo da API
Visualizações do Data Lake
Recurso do plano de recrutamento
Recurso do plano de recrutamento
EQUIPE
Recurso do plano de recrutamento
STAFFING_PLAN_RESOURCE_CURRENT
STAFFING_PLAN_RESOURCE_DAILY_HISTORY
STAFFING_PLAN_RESOURCE_EVENT
Chave primária/estrangeira
Tipo
Tabela Relacionada
Campo relacionado
ASSIGNEDBYID
FK
USERS_CURRENT
USERID
ASSIGNEDTOID
FK
USERS_CURRENT
USERID
CATEGORYID
FK
CATEGORIES_CURRENT
CATEGORYID
LASTUPDATEDBYID
FK
USERS_CURRENT
USERID
ROLEID
FK
FUNÇÕES_ATUAIS
ROLEID
STAFFINGPLANID
FK
STAFFING_PLAN_CURRENT
STAFFINGPLANID
STAFFINGPLANRESOURCEID
PK
-
-

Aprovador da etapa

Nome da entidade Workfront
Referências da interface
Referência da API
Rótulo da API
Visualizações do Data Lake
Aprovador da etapa
Aprovador da etapa
SPAPVR
Aprovador de estágio
STEPAPPROVERS_CURRENT
STEPAPPROVERS_DAILY_HISTORY
STEPAPPROVERS_EVENT
Chave primária/estrangeira
Tipo
Tabela Relacionada
Campo relacionado
APPROVALSTEPID
FK
APPROVALSTEPS_CURRENT
APPROVALSTEPID
ROLEID
FK
FUNÇÕES_ATUAIS
ROLEID
STEPAPPROVERID
PK
-
-
SYSID
-
Não é um relacionamento; usado para fins de aplicação interna
TEAMID
FK
TEAMS_CURRENT
TEAMID
USERID
FK
USERS_CURRENT
USERID

Tarefa

Nome da entidade Workfront
Referências da interface
Referência da API
Rótulo da API
Visualizações do Data Lake
Tarefa
Tarefa
TAREFA
Tarefa
TASKS_CURRENT
TASKS_DAILY_HISTORY
TASKS_EVENT
Chave primária/estrangeira
Tipo
Tabela Relacionada
Campo relacionado
APPROVALPROCESSID
FK
APPROVALPROCESSES_CURRENT
APPROVALPROCESSID
ASSIGNEDTOID
FK
USERS_CURRENT
USERID
BILLINGRECORDID
FK
BILLINGRECORDS_CURRENT
BILLINGRECORDID
CATEGORYID
FK
CATEGORIES_CURRENT
CATEGORYID
CONVERTEDOPTASKID
FK
OPTASKS_CURRENT
OPTASKID
CONVERTEDOPTASKORIGINATORID
FK
USERS_CURRENT
USERID
CURRENTAPPROVALSTEPID
FK
APPROVALSTEPS_CURRENT
APPROVALSTEPID
ENTEREDBY ID
FK
USERS_CURRENT
USERID
EXCHANGERATEID
FK
EXCHANGERATES_CURRENT
EXCHANGERATEID
GROUPID
FK
GROUPS_CURRENT
GROUPID
ITERATIONID
FK
ITERATIONS_CURRENT
ITERATIONID
KANBANBOARDID
-
Atualmente, a tabela do Quadro Kanban não é suportada
LASTCONDITIONNOTEID
FK
NOTAS_ATUAIS
NOTEID
LASTNOTEID
FK
NOTAS_ATUAIS
NOTEID
LASTUPDATEDBYID
FK
USERS_CURRENT
USERID
MILESTONE ID
FK
MARCOS_ATUAIS
MILESTONE ID
PARENTID
FK
TAREFAS_ATUAIS
TASKID
PROJECTID
FK
PROJETOS_ATUAIS
PROJECTID
RECURRENCERULEID
-
Atualmente, não há suporte para a tabela de Regras de Recorrência
REJECTIONISSUEID
FK
OPTASKS_CURRENT
OPTASKID
RESERVEDTIMEID
FK
RESERVEDTIMES_CURRENT
RESERVEDTIMEID
ROLEID
FK
FUNÇÕES_ATUAIS
ROLEID
SUBMITTEDBYID
FK
USERS_CURRENT
SUBMITTEDBYID
SYSID
-
Não é um relacionamento; usado para fins de aplicação interna
TASKID
PK
-
-
TEAMID
FK
TEAMS_CURRENT
TEAMID
TEMPLATETASKID
FK
TEMPLATETASKS_CURRENT
TEMPLATETASKID

Predecessora da Tarefa

Nome da entidade Workfront
Referências da interface
Referência da API
Rótulo da API
Visualizações do Data Lake
Predecessora da Tarefa
Predecessor
PRED
Predecessor
PREDECESSORS_CURRENT
PREDECESSORS_DAILY_HISTORY
PREDECESSORS_EVENT
Chave primária/estrangeira
Tipo
Tabela Relacionada
Campo relacionado
ID
PK
-
-
PREDECESSORID
FK
TAREFAS_ATUAIS
TASKID
SUCCESSORID
FK
TAREFAS_ATUAIS
TASKID
SYSID
-
Não é um relacionamento; usado para fins de aplicação interna

Equipe

Nome da entidade Workfront
Referências da interface
Referência da API
Rótulo da API
Visualizações do Data Lake
Equipe
Equipe
TEAMOB
Equipe
TEAMS_CURRENT
TEAMS_DAILY_HISTORY
TEAMS_EVENT
Chave primária/estrangeira
Tipo
Tabela Relacionada
Campo relacionado
ENTEREDBY ID
FK
USERS_CURRENT
USERID
GROUPID
FK
GROUPS_CURRENT
GROUPID
LAYOUTTEMPLATEID
-
A tabela de modelos de layout não será suportada
MYWORKVIEWID
FK
UIVIEWS_CURRENT
UIVIEWID
OWNERID
FK
USERS_CURRENT
USERID
REQUESTSVIEWID
FK
UIVIEWS_CURRENT
UIVIEWID
SCHEDULEID
FK
SCHEDULES_CURRENT
SCHEDULEID
TEAMID
PK
-
-
SYSID
-
Não é um relacionamento; usado para fins de aplicação interna
UITEMPLATEID
FK
UITEMPLATES_CURRENT
UITEMPLATEID
NOTE
Existem 3 tipos de equipe que são armazenados nas tabelas de objeto de Equipe: PROJECT, TEMPLATE e ADHOC.

Cada um desses tipos de equipe é representado juntos nas visualizações do data lake da Data Connect. Para isolar o tipo específico de grupo que você quer que seja retornado, você precisará filtrar na coluna teamtype. Por exemplo, se você quiser apenas as equipes tradicionais que fazem parte de suas estruturas organizacionais, configuradas na área Equipes do aplicativo, você pode ter uma consulta com esta aparência: select * from team_current where teamtype = 'ADHOC';

Integrante da Equipe

Nome da entidade Workfront
Referências da interface
Referência da API
Rótulo da API
Visualizações do Data Lake
Integrante da Equipe
Outras equipes, membro da equipe
EQUIPE
Integrante da Equipe
TEAMMEMBERS_CURRENT
TEAMMEMBERS_DAILY_HISTORY
TEAMMEMBERS_EVENT
Chave primária/estrangeira
Tipo
Tabela Relacionada
Campo relacionado
SYSID
-
Não é um relacionamento; usado para fins de aplicação interna
TEAMID
FK
TEAMS_CURRENT
TEAMID
TEAMMEMBERID
PK
-
-
USERID
FK
USERS_CURRENT
USERID

Função do Integrante da Equipe

Nome da entidade Workfront
Referências da interface
Referência da API
Rótulo da API
Visualizações do Data Lake
Função do Integrante da Equipe
Função do Integrante da Equipe
EQUIPE
Função do Integrante da Equipe
MEMBERROLES_CURRENT
MEMBERROLES_DAILY_HISTORY
MEMBERROLES_EVENT
Chave primária/estrangeira
Tipo
Tabela Relacionada
Campo relacionado
ROLEID
FK
FUNÇÕES_ATUAIS
ROLEID
SYSID
-
Não é um relacionamento; usado para fins de aplicação interna
TEAMID
FK
TEAMS_CURRENT
TEAMID
TEAMMEMBERROLEID
PK
-
-
USERID
FK
USERS_CURRENT
USERID

Modelo

Nome da entidade Workfront
Referências da interface
Referência da API
Rótulo da API
Visualizações do Data Lake
Modelo
Modelo, Modelo de Projeto
TMPL
Modelo
TEMPLATES_CURRENT
TEMPLATES_DAILY_HISTORY
TEMPLATES_EVENT
Chave primária/estrangeira
Tipo
Tabela Relacionada
Campo relacionado
APPROVALPROCESSID
FK
APPROVALPROCESSES_CURRENT
APPROVALPROCESSID
CATEGORYID
FK
CATEGORIES_CURRENT
CATEGORYID
COMPANYID
FK
COMPANIES_CURRENT
COMPANYID
DELIVERABLESCORECARDID
-
A tabela Scorecard dos Entregáveis não tem suporte no momento
ENTEREDBY ID
FK
USERS_CURRENT
USERID
GROUPID
FK
GROUPS_CURRENT
GROUPID
LASTNOTEID
FK
NOTAS_ATUAIS
NOTEID
LASTUPDATEDBYID
FK
USERS_CURRENT
USERID
MILESTONEPATHID
FK
MILESTONEPATHS_CURRENT
MILESTONEPATHID
OWNERID
FK
USERS_CURRENT
USERID
PRIVATERATECARDID
FK
RATECARD_CURRENT
RATECARDID
PROGRAMID
FK
PROGRAMAS_ATUAIS
PROGRAMID
QUEUEDEFID
-
Atualmente, a tabela Definição de Fila não tem suporte
SCHEDULEID
FK
SCHEDULES_CURRENT
SCHEDULEID
SYSID
-
Não é um relacionamento; usado para fins de aplicação interna
TEAMID
FK
TEAMS_CURRENT
TEAMID
TEMPLATEID
PK
-
-

Atribuição de Modelo de Tarefa

Nome da entidade Workfront
Referências da interface
Referência da API
Rótulo da API
Visualizações do Data Lake
Atribuição de Modelo de Tarefa
Atribuição de Modelo
TAREFAS
Atribuição de Modelo
TEMPLATEASSIGNMENTS_CURRENT
TEMPLATEASSIGNMENTS_DAILY_HISTORY
TEMPLATEASSIGNMENTS_EVENT
Chave primária/estrangeira
Tipo
Tabela Relacionada
Campo relacionado
ASSIGNEDTOID
FK
USERS_CURRENT
USERID
CATEGORYID
FK
CATEGORIES_CURRENT
CATEGORYID
LASTUPDATEDBYID
FK
USERS_CURRENT
USERID
OBJID
FK
Variável, com base em OBJCODE
A chave/ID primária do objeto identificado no campo OBJCODE
ROLEID
FK
FUNÇÕES_ATUAIS
ROLEID
SYSID
-
Não é um relacionamento; usado para fins de aplicação interna
TEAMID
FK
TEAMS_CURRENT
TEAMID
TEAMTIMELINEABLEID
-
A tabela Team Timelineable não tem suporte no momento
TEMPLATEASSIGNMENTID
PK
-
-
TEMPLATETASKID
FK
TEMPLATETASKS_CURRENT
TEMPLATETASKID

Tarefa de modelo

Nome da entidade Workfront
Referências da interface
Referência da API
Rótulo da API
Visualizações do Data Lake
Tarefa de modelo
Tarefa de modelo
TTSK
Tarefa de modelo
TEMPLATETASKS_CURRENT
TEMPLATETASKS_DAILY_HISTORY
TEMPLATETASKS_EVENT
Chave primária/estrangeira
Tipo
Tabela Relacionada
Campo relacionado
APPROVALPROCESSID
FK
APPROVALPROCESSES_CURRENT
APPROVALPROCESSID
ASSIGNEDTOID
FK
USERS_CURRENT
USERID
CATEGORYID
FK
CATEGORIES_CURRENT
CATEGORYID
ENTEREDBY ID
FK
USERS_CURRENT
USERID
EXCHANGERATEID
FK
EXCHANGERATES_CURRENT
EXCHANGERATEID
LASTNOTEID
FK
NOTAS_ATUAIS
NOTEID
LASTUPDATEDBYID
FK
USERS_CURRENT
USERID
MILESTONE ID
FK
MARCOS_ATUAIS
MILESTONE ID
PARENTID
FK
TEMPLATETASKS_CURRENT
TEMPLATETASKID
RECURRENCERULEID
-
Atualmente, não há suporte para a tabela de Regras de Recorrência
ROLEID
FK
FUNÇÕES_ATUAIS
ROLEID
SYSID
-
Não é um relacionamento; usado para fins de aplicação interna
TEAMID
FK
TEAMS_CURRENT
TEAMID
TEAMTIMELINEABLEID
-
A tabela Team Timelineable não tem suporte no momento
TEMPLATEID
FK
TEMPLATES_CURRENT
TEMPLATEID
TEMPLATETASKID
PK
-
-

Predecessora da Tarefa de Modelo

Nome da entidade Workfront
Referências da interface
Referência da API
Rótulo da API
Visualizações do Data Lake
Predecessora da Tarefa de Modelo
Predecessora do modelo
TPRED
Predecessor
TEMPLATEPREDECESSORS_CURRENT
TEMPLATEPREDECESSORS_DAILY_HISTORY
TEMPLATEPREDECESSORS_EVENT
Chave primária/estrangeira
Tipo
Tabela Relacionada
Campo relacionado
PREDECESSORID
FK
TEMPLATETASKS_CURRENT
TEMPLATETASKID
SUCCESSORID
FK
TEMPLATETASKS_CURRENT
TEMPLATETASKID
TEMPLATEPREDECESSORID
PK
-
-
SYSID
-
Não é um relacionamento; usado para fins de aplicação interna

KPI distribuído no tempo combinado

Disponibilidade limitada para o cliente

Nome da entidade Workfront
Referências da interface
Referência da API
Rótulo da API
Visualizações do Data Lake
KPI distribuído no tempo combinado
KPI faseado no tempo
TMPH
KPIdeDivisãoEmFases
TIMEPHASED_COMBINED_CURRENT
TIMEPHASED_COMBINED_DAILY_HISTORY
TIMEPHASED_COMBINED_EVENT
Chave primária/estrangeira
Tipo
Tabela Relacionada
Campo relacionado
ASSIGNMENTID
FK
ATRIBUIÇÕES_ATUAIS
ASSIGNMENTID
EVENT_ID
PK
Essa é uma chave natural para a entrada de KPI distribuído no tempo
-
GROUPID
FK
GROUPS_CURRENT
GROUPID
LOCATIONID
FK
CLASSIFIER_CURRENT
CLASSIFIERID
METADATAID
FK
A tabela METADATA não foi fornecida
-
OPTASKID
FK
OPTASKS_CURRENT
OPTASKID
PORTFOLIOID
FK
PORTFOLIOS_CURRENT
PORTFOLIOID
PROGRAMID
FK
PROGRAMAS_ATUAIS
PROGRAMID
PROJECTID
FK
PROJETOS_ATUAIS
PROJECTID
REFERENCEID
FK
Variável, com base em OBJCODE
A chave/ID primária do objeto identificado no campo OBJCODE
ROLEID
FK
FUNÇÕES_ATUAIS
ROLEID
SCHEMAID
FK
A tabela SCHEMA não é fornecida; o valor dessa tabela é fornecido na coluna SCHEMANAME. O SCHEMANAME identifica o KPI (por exemplo, plannedHours, estimatedHours e atualHours) ao qual o registro está conectado.
-
SOURCETASKID
FK
TAREFAS_ATUAIS
TASKID
STAFFINGPLANID
FK
STAFFING_PLAN_CURRENT
STAFFINGPLANID
STAFFINGPLANRESOURCEID
FK
STAFFING_PLAN_RESOURCE_CURRENT
STAFFINGPLANRESOURCEID
TASKID
FK
TAREFAS_ATUAIS
TASKID
USERID
FK
USERS_CURRENT
USERID

Moeda do KPI Divisão em Fases no Tempo

Disponibilidade limitada para o cliente

Nome da entidade Workfront
Referências da interface
Referência da API
Rótulo da API
Visualizações do Data Lake
Moeda do KPI Divisão em Fases no Tempo
KPI faseado no tempo
TMPH
KPIdeDivisãoEmFases
TIMEPHASED_CURRENCY_CURRENT
TIMEPHASED_CURRENCY_DAILY_HISTORY
TIMEPHASED_CURRENCY_EVENT
Chave primária/estrangeira
Tipo
Tabela Relacionada
Campo relacionado
ASSIGNMENTID
FK
ATRIBUIÇÕES_ATUAIS
ASSIGNMENTID
GROUPID
FK
GROUPS_CURRENT
GROUPID
LOCATIONID
FK
CLASSIFIER_CURRENT
CLASSIFIERID
METADATAID
FK
A tabela METADATA não foi fornecida
-
OPTASKID
FK
OPTASKS_CURRENT
OPTASKID
PORTFOLIOID
FK
PORTFOLIOS_CURRENT
PORTFOLIOID
PROGRAMID
FK
PROGRAMAS_ATUAIS
PROGRAMID
PROJECTID
FK
PROJETOS_ATUAIS
PROJECTID
REFERENCEID
FK
Variável, com base em OBJCODE
A chave/ID primária do objeto identificado no campo OBJCODE
ROLEID
FK
FUNÇÕES_ATUAIS
ROLEID
SCHEMAID
FK
A tabela SCHEMA não é fornecida; o valor dessa tabela é fornecido na coluna SCHEMANAME. O SCHEMANAME identifica o KPI (por exemplo, plannedRevenueRate, plannedCostRate, atualRevenue etc.) ao qual o registro está conectado.
SCHEMAID
SOURCETASKID
FK
TAREFAS_ATUAIS
TASKID
STAFFINGPLANID
FK
STAFFING_PLAN_CURRENT
STAFFINGPLANID
STAFFINGPLANRESOURCEID
FK
STAFFING_PLAN_RESOURCE_CURRENT
STAFFINGPLANRESOURCEID
SYSID
-
Não é um relacionamento; usado para fins de aplicação interna
TASKID
FK
TAREFAS_ATUAIS
TASKID
TIMEPHASEDCURRENCYID
PK
-
-
USERID
FK
USERS_CURRENT
USERID

Duração do KPI Dividido em Fases no Tempo

Disponibilidade limitada para o cliente

Nome da entidade Workfront
Referências da interface
Referência da API
Rótulo da API
Visualizações do Data Lake
Duração do KPI Dividido em Fases no Tempo
KPI faseado no tempo
TMPH
KPIdeDivisãoEmFases
TIMEPHASED_DURATION_CURRENT
TIMEPHASED_DURATION_DAILY_HISTORY
TIMEPHASED_DURATION_EVENT
Chave primária/estrangeira
Tipo
Tabela Relacionada
Campo relacionado
ASSIGNMENTID
FK
ATRIBUIÇÕES_ATUAIS
ASSIGNMENTID
GROUPID
FK
GROUPS_CURRENT
GROUPID
LOCATIONID
FK
CLASSIFIER_CURRENT
CLASSIFIERID
METADATAID
FK
A tabela METADATA não foi fornecida
-
OPTASKID
FK
OPTASKS_CURRENT
OPTASKID
PORTFOLIOID
FK
PORTFOLIOS_CURRENT
PORTFOLIOID
PROGRAMID
FK
PROGRAMAS_ATUAIS
PROGRAMID
PROJECTID
FK
PROJETOS_ATUAIS
PROJECTID
REFERENCEID
FK
Variável, com base em OBJCODE
A chave/ID primária do objeto identificado no campo OBJCODE
ROLEID
FK
FUNÇÕES_ATUAIS
ROLEID
SCHEMAID
FK
A tabela SCHEMA não é fornecida; o valor dessa tabela é fornecido na coluna SCHEMANAME. O SCHEMANAME identifica o KPI (por exemplo, plannedHours, estimatedHours e atualHours) ao qual o registro está conectado.
SCHEMAID
SOURCETASKID
FK
TAREFAS_ATUAIS
TASKID
STAFFINGPLANID
FK
STAFFING_PLAN_CURRENT
STAFFINGPLANID
STAFFINGPLANRESOURCEID
FK
STAFFING_PLAN_RESOURCE_CURRENT
STAFFINGPLANRESOURCEID
SYSID
-
Não é um relacionamento; usado para fins de aplicação interna
TASKID
FK
TAREFAS_ATUAIS
TASKID
TIMEPHASEDDURATIONID
PK
-
-
USERID
FK
USERS_CURRENT
USERID

Números de KPI Divididos em Fases no Tempo

Disponibilidade limitada para o cliente

Nome da entidade Workfront
Referências da interface
Referência da API
Rótulo da API
Visualizações do Data Lake
Números de KPI Divididos em Fases no Tempo
KPI faseado no tempo
TMPH
KPIdeDivisãoEmFases
TIMEPHASED_NUMBERS_CURRENT
TIMEPHASED_NUMBERS_DAILY_HISTORY
TIMEPHASED_NUMBERS_EVENT
Chave primária/estrangeira
Tipo
Tabela Relacionada
Campo relacionado
ASSIGNMENTID
FK
ATRIBUIÇÕES_ATUAIS
ASSIGNMENTID
EVENT_ID
PK
Essa é uma chave natural para a entrada de KPI distribuído no tempo
-
GROUPID
FK
GROUPS_CURRENT
GROUPID
LOCATIONID
FK
CLASSIFIER_CURRENT
CLASSIFIERID
METADATAID
FK
A tabela METADATA não foi fornecida
-
OPTASKID
FK
OPTASKS_CURRENT
OPTASKID
PORTFOLIOID
FK
PORTFOLIOS_CURRENT
PORTFOLIOID
PROGRAMID
FK
PROGRAMAS_ATUAIS
PROGRAMID
PROJECTID
FK
PROJETOS_ATUAIS
PROJECTID
REFERENCEID
FK
Variável, com base em OBJCODE
A chave/ID primária do objeto identificado no campo OBJCODE
ROLEID
FK
FUNÇÕES_ATUAIS
ROLEID
SCHEMAID
FK
A tabela SCHEMA não é fornecida; o valor dessa tabela é fornecido na coluna SCHEMANAME. O SCHEMANAME identifica o KPI (por exemplo, plannedHours, estimatedHours e atualHours) ao qual o registro está conectado.
-
SOURCETASKID
FK
TAREFAS_ATUAIS
TASKID
STAFFINGPLANID
FK
STAFFING_PLAN_CURRENT
STAFFINGPLANID
STAFFINGPLANRESOURCEID
FK
STAFFING_PLAN_RESOURCE_CURRENT
STAFFINGPLANRESOURCEID
TASKID
FK
TAREFAS_ATUAIS
TASKID
TIMEPHASEDNUMBERSID
PK
-
-
USERID
FK
USERS_CURRENT
USERID

Folha de horas

Nome da entidade Workfront
Referências da interface
Referência da API
Rótulo da API
Visualizações do Data Lake
Folha de horas
Folha de horas
FOLHA
Folha de horas
FOLHAS_DE_HORAS_ATUAIS
FOLHAS_DE_HORAS_DIÁRIAS_HISTÓRICO
FOLHAS_DE_HORAS_EVENTO
Chave primária/estrangeira
Tipo
Tabela Relacionada
Campo relacionado
APPROVERID
FK
USERS_CURRENT
USERID
LASTNOTEID
FK
NOTAS_ATUAIS
NOTEID
LASTUPDATEDBYID
FK
USERS_CURRENT
USERID
SYSID
-
Não é um relacionamento; usado para fins de aplicação interna
TIMESHEETID
PK
-
-
TIMESHEETPROFILEID
FK
PERFIS_ATUAIS_DA_FOLHA_DE_HORAS
TIMESHEETPROFILEID
USERID
FK
USERS_CURRENT
USERID

Perfil da Planilha de Horas

Nome da entidade Workfront
Referências da interface
Referência da API
Rótulo da API
Visualizações do Data Lake
Perfil da Planilha de Horas
Perfil da Planilha de Horas
TSPRO
Perfil da Planilha de Horas
TIMESHEETPROFILES_CURRENT
TIMESHEETPROFILES_DAILY_HISTORY
TIMESHEETPROFILES_EVENT
Chave primária/estrangeira
Tipo
Tabela Relacionada
Campo relacionado
APPROVERID
FK
USERS_CURRENT
USERID
ENTEREDBY ID
FK
USERS_CURRENT
USERID
GROUPID
FK
GROUPS_CURRENT
GROUPID
SYSID
-
Não é um relacionamento; usado para fins de aplicação interna
TIMESHEETPROFILEID
PK
-
-

Filtro da interface

Nome da entidade Workfront
Referências da interface
Referência da API
Rótulo da API
Visualizações do Data Lake
Filtro da interface
Filtro
UIFT
Filtro
UIFILTERS_CURRENT
UIFILTERS_DAILY_HISTORY
UIFILTERS_EVENT
Chave primária/estrangeira
Tipo
Tabela Relacionada
Campo relacionado
APPGLOBALID
-
Não é um relacionamento; usado para fins de aplicação interna
ENTEREDBY ID
FK
USERS_CURRENT
USERID
LASTUPDATEDBYID
FK
USERS_CURRENT
USERID
OBJID
FK
Variável, com base em OBJCODE
A chave/ID primária do objeto identificado no campo OBJCODE
PREFERENCEID
FK
PREFERENCES_CURRENT
PREFERENCEID
SYSID
-
Não é um relacionamento; usado para fins de aplicação interna
UIFILTERID
PK
-
-

IU Agrupada por

Nome da entidade Workfront
Referências da interface
Referência da API
Rótulo da API
Visualizações do Data Lake
IU Agrupada por
Agrupamento
UIGB
Agrupamento
UIGROUPBYS_CURRENT
UIGROUPBYS_DAILY_HISTORY
UIGROUPBYS_EVENT
Chave primária/estrangeira
Tipo
Tabela Relacionada
Campo relacionado
APPGLOBALID
-
Não é um relacionamento; usado para fins de aplicação interna
ENTEREDBY ID
FK
USERS_CURRENT
USERID
LASTUPDATEDBYID
FK
USERS_CURRENT
USERID
OBJID
FK
Variável, com base em OBJCODE
A chave/ID primária do objeto identificado no campo OBJCODE
PREFERENCEID
FK
PREFERENCES_CURRENT
PREFERENCEID
SYSID
-
Não é um relacionamento; usado para fins de aplicação interna
UIGROUPBYID
PK
-
-

Modelo da UI

Nome da entidade Workfront
Referências da interface
Referência da API
Rótulo da API
Visualizações do Data Lake
Modelo da UI
Modelo de Layout
UITMPL
Modelo de Layout
UITEMPLATES_CURRENT
UITEMPLATES_DAILY_HISTORY
UITEMPLATES_EVENT
Chave primária/estrangeira
Tipo
Tabela Relacionada
Campo relacionado
ENTEREDBY ID
FK
USERS_CURRENT
USERID
GROUPID
FK
GROUPS_CURRENT
GROUPID
LASTUPDATEDBYID
FK
USERS_CURRENT
USERID
SYSID
-
Não é um relacionamento; usado para fins de aplicação interna
UITEMPLATEID
PK
-
-

Visualização da interface

Nome da entidade Workfront
Referências da interface
Referência da API
Rótulo da API
Visualizações do Data Lake
Visualização da interface
Exibir
UIVIEW
Exibir
UIVIEWS_CURRENT
UIVIEWS_DAILY_HISTORY
UIVIEWS_EVENT
Chave primária/estrangeira
Tipo
Tabela Relacionada
Campo relacionado
APPGLOBALID
-
Não é um relacionamento; usado para fins de aplicação interna
ENTEREDBY ID
FK
USERS_CURRENT
USERID
LASTUPDATEDBYID
FK
USERS_CURRENT
USERID
OBJID
FK
Variável, com base em OBJCODE
A chave/ID primária do objeto identificado no campo OBJCODE
PREFERENCEID
FK
PREFERENCES_CURRENT
PREFERENCEID
SYSID
-
Não é um relacionamento; usado para fins de aplicação interna
UIVIEWID
PK
-
-

Usuário

Nome da entidade Workfront
Referências da interface
Referência da API
Rótulo da API
Visualizações do Data Lake
Usuário
Usuário
USUÁRIO
Usuário
USERS_CURRENT
USERS_DAILY_HISTORY
USERS_EVENT
Chave primária/estrangeira
Tipo
Tabela Relacionada
Campo relacionado
ACCESSLEVELID
FK
ACCESSLEVELS_CURRENT
ACCESSLEVELID
CATEGORYID
FK
CATEGORIES_CURRENT
CATEGORYID
COMPANYID
FK
COMPANIES_CURRENT
COMPANYID
DEFAULTHOURTYPEID
FK
HOURTYPES_CURRENT
HOURTYPEID
DELEGATIONTOID
FK
USERS_CURRENT
USERID
EAUTHUSERID
-
Não é um relacionamento; usado para fins de aplicação interna
ENTEREDBY ID
FK
USERS_CURRENT
USERID
HOMEGROUPID
FK
GROUPS_CURRENT
GROUPID
HOMETEAMID
FK
TEAMS_CURRENT
TEAMID
LASTENTEREDNOTEID
FK
NOTAS_ATUAIS
NOTEID
LASTUPDATEDBYID
FK
USERS_CURRENT
USERID
LATESTUPDATENOTEID
FK
NOTAS_ATUAIS
NOTEID
LAYOUTTEMPLATEID
-
A tabela de modelos de layout não será suportada
MANAGERID
FK
USERS_CURRENT
USERID
PORTALPROFILEID
-
A tabela de Perfil de Portal não será suportada
PREFÚCIDO
-
Não é um relacionamento; usado para fins de aplicação interna
PRIVATERATECARDID
FK
RATECARD_CURRENT
RATECARDID
RESOURCEPOOLID
FK
RESOURCEPOOLS_CURRENT
RESOURCEPOOLID
ROLEID
FK
FUNÇÕES_ATUAIS
ROLEID
SCHEDULEID
FK
SCHEDULES_CURRENT
SCHEDULEID
SYSID
-
Não é um relacionamento; usado para fins de aplicação interna
TIMESHEETPROFILEID
FK
PERFIS_ATUAIS_DA_FOLHA_DE_HORAS
TIMESHEETPROFILEID
UITEMPLATEID
FK
UITEMPLATES_CURRENT
UITEMPLATEID
USERID
PK
-
-
UUMUSERID
-
Não é um relacionamento; usado para fins de aplicação interna

Delegação de usuários

Nome da entidade Workfront
Referências da interface
Referência da API
Rótulo da API
Visualizações do Data Lake
Delegação de usuários
Delegação de usuários
USRDEL
Delegação de usuários
USERDELEGATIONS_CURRENT
USERDELEGATIONS_DAILY_HISTORY
USERDELEGATIONS_EVENT
Chave primária/estrangeira
Tipo
Tabela Relacionada
Campo relacionado
FROMUSERID
FK
USERS_CURRENT
USERID
SYSID
-
Não é um relacionamento; usado para fins de aplicação interna
TOUSERID
FK
USERS_CURRENT
USERID
USERDELEGATIONID
PK
-
-

Grupo do usuário

Nome da entidade Workfront
Referências da interface
Referência da API
Rótulo da API
Visualizações do Data Lake
Grupo do usuário
Outros Grupos
USRGPS
Grupo do usuário
USERSGROUPS_CURRENT
USERSGROUPS_DAILY_HISTORY
USERSGROUPS_EVENT
Chave primária/estrangeira
Tipo
Tabela Relacionada
Campo relacionado
GROUPID
FK
GROUPS_CURRENT
GROUPID
SYSID
-
Não é um relacionamento; usado para fins de aplicação interna
USERID
FK
USERS_CURRENT
USERID
USERSGROUPID
PK
-
-

Local do usuário

Nome da entidade Workfront
Referências da interface
Referência da API
Rótulo da API
Visualizações do Data Lake
Local do usuário
Local do usuário
USRLOC
UserLocation
USERLOCATIONS_CURRENT
USERLOCATIONS_DAILY_HISTORY
USERLOCATIONS_EVENT
Chave primária/estrangeira
Tipo
Tabela Relacionada
Campo relacionado
CLASSIFIERID
FK
CLASSIFIER_CURRENT
CLASSIFIERID
SYSID
-
Não é um relacionamento; usado para fins de aplicação interna
USERID
FK
USERS_CURRENT
USERID
USERLOCATIONID
PK
-
-

Função do Usuário

Nome da entidade Workfront
Referências da interface
Referência da API
Rótulo da API
Visualizações do Data Lake
Função do Usuário
Outras funções
USRROL
Função do Usuário
USERSROLES_CURRENT
USERSROLES_DAILY_HISTORY
USERSROLES_EVENT
Chave primária/estrangeira
Tipo
Tabela Relacionada
Campo relacionado
ROLEID
FK
FUNÇÕES_ATUAIS
ROLEID
SYSID
-
Não é um relacionamento; usado para fins de aplicação interna
USERID
FK
USERS_CURRENT
USERID
USERROLESETID
FK
USERROLESET_CURRENT
USERROLESETID
USERLOCATIONID
PK
-
-

Valor de preferência do usuário

Nome da entidade Workfront
Referências da interface
Referência da API
Rótulo da API
Visualizações do Data Lake
Valor pref do usuário
Preferências de Usuários
USERPF
Preferências de Usuários
USERPREFVALUES_CURRENT
USERPREFVALUES_DAILY_HISTORY
USERPREFVALUES_EVENT
Chave primária/estrangeira
Tipo
Tabela Relacionada
Campo relacionado
SYSID
-
Não é um relacionamento; usado para fins de aplicação interna
USERID
FK
USERS_CURRENT
USERID
USERPREFVALUEID
PK
-
-

Conjunto de Funções do Usuário

Nome da entidade Workfront
Referências da interface
Referência da API
Rótulo da API
Visualizações do Data Lake
UserRoleSet
Conjunto de Funções do Usuário
URSET
UserRoleSet
USERROLESET_CURRENT
USERROLESET_DAILY_HISTORY
USERROLESET_EVENT
Chave primária/estrangeira
Tipo
Tabela Relacionada
Campo relacionado
PRIMARYROLEID
FK
FUNÇÕES_ATUAIS
ROLEID
SYSID
-
Não é um relacionamento; usado para fins de aplicação interna
USERID
FK
USERS_CURRENT
USERID
USERROLESETID
PK
-
-

Decisões dos usuários

Nome da entidade Workfront
Referências da interface
Referência da API
Rótulo da API
Visualizações do Data Lake
DecisõesDoUsuário
Decisões dos usuários
USRDEC
Decisões dos usuários
USERSDECISIONS_CURRENT
USERSDECISIONS_DAILY_HISTORY
USERSDECISIONS_EVENT
Chave primária/estrangeira
Tipo
Tabela Relacionada
Campo relacionado
USERDECISIONID
PK
-
-
SYSID
-
Não é um relacionamento; usado para fins de aplicação interna
USERID
FK
USERS_CURRENT
USERID

Item de trabalho

Nome da entidade Workfront
Referências da interface
Referência da API
Rótulo da API
Visualizações do Data Lake
Item de trabalho
Item de trabalho
WRKITM
Item de trabalho
WORKITEMS_CURRENT
WORKITEMS_DAILY_HISTORY
WORKITEMS_EVENT
Chave primária/estrangeira
Tipo
Tabela Relacionada
Campo relacionado
ASSIGNMENTID
FK
ATRIBUIÇÕES_ATUAIS
ASSIGNMENTID
OBJID
FK
Variável, com base em OBJCODE
A chave/ID primária do objeto identificado no campo OBJCODE
OPTASKID
FK
OPTASKS_CURRENT
OPTASKID
PROJECTID
FK
PROJETOS_ATUAIS
PROJECTID
SYSID
-
Não é um relacionamento; usado para fins de aplicação interna
TASKID
FK
TAREFAS_ATUAIS
TASKID
USERID
FK
USERS_CURRENT
USERID
WORKITEMID
PK
-
-
recommendation-more-help
5f00cc6b-2202-40d6-bcd0-3ee0c2316b43