Introdução a canais personalizados gs-custom-channel

O Adobe Campaign permite criar canais externos ou de API personalizados integrados a terceiros. Em seguida, você pode orquestrar e executar deliveries com base nesses canais.

A criação e o envio do delivery podem ser executados no Console do cliente e na interface do usuário da Web. No entanto, a configuração do canal personalizado só é executada no Console do cliente.

Para saber como criar e enviar uma entrega com base em um canal personalizado, consulte esta página.

Estas são as etapas para configurar um novo canal personalizado no Console do cliente. Essas etapas são comuns aos canais externos e de API personalizados:

  1. Configurar o esquema, leia mais
  2. Crie uma nova conta externa, leia mais
  3. Criar um novo modelo de entrega, leia mais

Os canais de API personalizados exigem configuração adicional. Leia mais

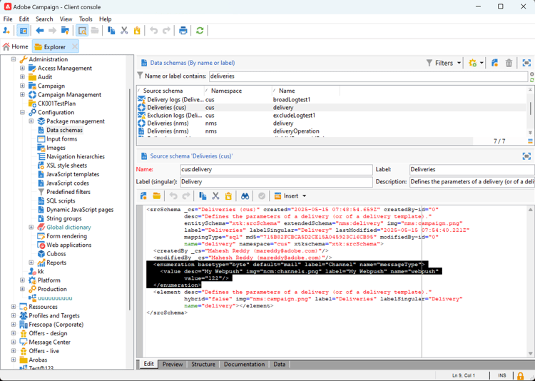
Configurar o esquema configure-schema

Primeiro, é necessário configurar o schema para adicionar o novo canal à lista de canais disponíveis.

  1. No Campaign Explorer, selecione Administração > Configuração > Esquemas de dados.

  2. Crie uma extensão de esquema para estender o messageType enumeration com o novo canal.

    Por exemplo:

    code language-none
    <enumeration basetype="byte" default="mail" label="Channel" name="messageType">
    <value desc="My Webpush" img="ncm:channels.png" label="My Webpush" name="webpush"
           value="122"/>
    </enumeration>
    

    {modal="regular"}

Criar uma nova conta externa create-ext-account

Em seguida, é necessário criar uma nova conta externa de roteamento.

  1. No Campaign Explorer, selecione Administração > Plataforma > Contas externas.

  2. Crie uma nova conta externa.

  3. Selecione o canal e altere o modo de delivery. Escolha Externo para canais externos personalizados e Em massa para canais de API personalizados.

    {modal="regular"}

Criar um novo modelo de entrega create-template

Agora, vamos criar o novo modelo associado ao novo canal.

  1. No Campaign Explorer, selecione Recursos > Modelos > Modelos de entrega.

  2. Crie um novo modelo.

  3. Clique em Propriedades e selecione a pasta correta e o roteamento.

    {modal="regular"}

O novo canal agora está disponível. Você pode criar e executar deliveries com base neste canal.

Configuração adicional da API personalizada api-additional

Estas são as principais etapas adicionais para configurar canais de API personalizados.

Estender o esquema api-additional-schema

No Console do Cliente, estenda o esquema Delivery com todas as propriedades adicionais necessárias para o canal personalizado.

Para obter mais informações sobre extensão de esquema, consulte esta página.

Configurar a definição de tela personalizada api-additional-screen

Na interface do usuário da Web do Campaign, configure a definição de tela personalizada:

  1. Abra o esquema Entrega e clique em Edição de tela.

    {modal="regular"}

  2. Selecione a guia que corresponde ao canal e defina como os campos serão exibidos na tela de conteúdo do delivery. Para obter mais informações sobre edição de tela, consulte esta página.

    {modal="regular"}

  3. Na seção Visualizar para simular conteúdo, selecione o JSPP dedicado. Isso é opcional. Isso ativará a pré-visualização na tela de simulação do delivery. Leia mais

Configurar a visualização api-additional-preview

Essa configuração é opcional. Se você quiser ativar a visualização na interface da Web, na tela de simulação de entrega, será necessário configurar uma JSSP dedicada no Console do cliente.

Ao clicar em Abrir visualização na tela de simulação de entrega na interface do usuário da Web, os seguintes parâmetros são passados na URL:

https://adobe.campaign.adobe.com/cus/webPushMessagePreview.jssp?deliveryId=%40ToPzTurO9aGzQxYcMArBbA%3D%3D&id=%40oF8Fi17txuLmtiOFj4OIjQ%3D%3D

  • deliveryId: o identificador de entrega
  • id: o identificador do perfil

No Console do Cliente, selecione Administração > Configuração > Páginas do Dynamic JavaScript e crie um novo JSSP. Veja um exemplo com os parâmetros que precisam ser recuperados.

<%@ page import="xtk:shared/nl.js"
%><%
  NL.require("/nl/core/shared/core.js")
    .require('/nl/core/jsspcontext.js')
    .require('/nl/core/shared/dataTypes.js')
    .require('/nl/core/schema.js');

  //response.setContentType("text/plain");
  var parameters = request.parameters;
  var deliveryId = decryptString(parameters.deliveryId);
  var oldUserContext = logonEscalation("neolane")

   var delivery = xtk.queryDef.create(<queryDef schema="nms:delivery" operation="getIfExists">
                                         <select>
                                           <node expr="[WebpushParameters/@richMediaOptions]" alias="@richMediaOptions"/>
                                           <node expr="[WebpushParameters/@mediaUrlInfo]" alias="@mediaUrlInfo"/>
                                           <node expr="[WebpushParameters/@WebpushMessageType]"/>
                                         </select>
                                         <where>
                                           <condition expr={"@id = " + NL.XTK.toXTKString(deliveryId)}/>
                                         </where>
                                       </queryDef>).ExecuteQuery();

  // Restore previous context
  logonWithContext(oldUserContext)
%>

<!DOCTYPE html ...

Implementação técnica api-additional-technical

Dependendo do canal personalizado, será necessário configurar outras partes do aplicativo, como: contas externas, target mapping, código JavaScript para API etc.

recommendation-more-help
35662671-8e3d-4f04-a092-029a056c566b