Workfront Data Connect-gegevenswoordenboek

Deze pagina bevat informatie over de structuur en inhoud van de gegevens in Workfront Data Connect.

NOTE
De gegevens in Data Connect worden elke 4 uur vernieuwd, zodat recente wijzigingen mogelijk niet direct worden doorgevoerd.

Typen weergeven

In Data Connect kunt u een aantal weergavetypen gebruiken om uw Workfront-gegevens op een manier weer te geven die de meeste insight biedt.

  • Huidige mening

    In de huidige weergave worden gegevens op vergelijkbare wijze weergegeven als in Workfront, elk object en de huidige status. U kunt er echter veel minder latentie aan toevoegen dan in Workfront.

  • mening van de Gebeurtenis

    In de weergave Gebeurtenis wordt elke wijzigingsrecord in Workfront bijgehouden. Elke keer dat een object de status wijzigt, wordt een record gemaakt die aangeeft wanneer de wijziging heeft plaatsgevonden, wie de wijziging heeft aangebracht en wat is gewijzigd. Daarom is deze mening nuttig voor punt-in-tijd vergelijkingen. Dit beeld omvat slechts verslagen van de afgelopen drie jaar.

  • Dagelijkse mening van de Geschiedenis

    De weergave Dagelijkse historie biedt een verkorte versie van de weergave Gebeurtenis, in die zin dat deze de status van elk object dagelijks weergeeft in plaats van wanneer elke afzonderlijke gebeurtenis plaatsvond. Dit standpunt is als zodanig nuttig voor trendanalyse.

Relatiediagrammen van entiteiten

Objecten in Workfront (en dus ook in het Data Connect Data Lake) worden niet alleen gedefinieerd door hun individuele waarden, maar ook door hun relaties met andere objecten.

De onderstaande ERD's (eenheidrelaties) bieden een overzicht op hoog niveau van de objectrelaties in Data Connect voor Workfront-kernobjecten.

IMPORTANT
De diagrammen worden gecentreerd rond afzonderlijke objecten en vertegenwoordigen geen volledig entiteitrelatiediagram voor de volledige Workfront-toepassing.

Deze diagrammen zijn bedoeld om voorbeelden te geven van hoe de relaties kunnen worden gebruikt om gegevens aan aangrenzende objecten te koppelen.

Voorbeeld van entiteitrelatiediagrammen

Uitbreiden om de voorbeelddiagrammen weer te geven
note tip
TIP
Om een diagram in meer detail te bekijken, klik op het beeld met de rechtermuisknop aan en selecteer Open beeld in nieuw lusje.

Toewijzingen

het diagram van de entiteitverhouding van Taken entiteit

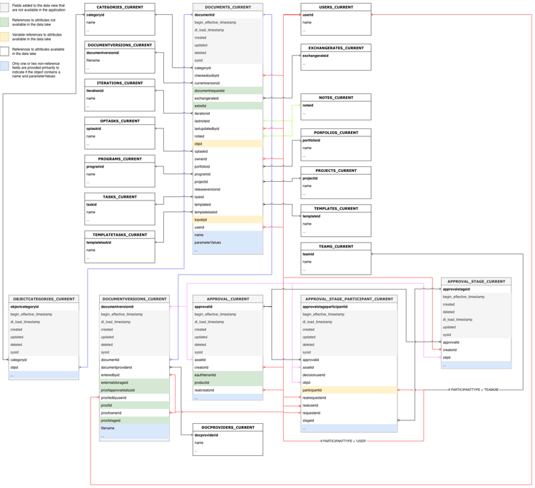
Documenten en documentgoedkeuringen

Documenten en document goedkeurings entiteitrelatiediagram

Uren en timesheets

Uren en Timesheets entiteitrelatiediagram

Problemen

de entiteitrelatiediagram van Kwesties

Projecten

de entiteitrelatiediagram van Projecten

Taken

het diagram van de entiteitverhouding van Taken

Gebruikers

het diagram van de entiteitverhouding van Gebruikers

Datumtypen

Er zijn een aantal datumobjecten die informatie bevatten over wanneer specifieke gebeurtenissen plaatsvinden.

  • DL_LOAD_TIMESTAMP: Deze datum wordt bijgewerkt nadat de gegevens zijn vernieuwd en bevat de tijdstempel van het begin van de vernieuwingstaak die de laatste versie van een record heeft geleverd.
  • CALENDAR_DATE: Deze datum is alleen aanwezig in de weergave Dagelijkse historie. In de weergave Dagelijkse historie wordt een record weergegeven van hoe de gegevens eruit zien bij 11 :59 UTC voor elke datum die is opgegeven in CALENDAR_DATE .
  • BEGIN_EFFECTIVE_TIMESTAMP: Deze datum is aanwezig in zowel de weergave Gebeurtenis als Dagelijkse historie en staat voor de tijd dat een record de huidige waarde in de toepassing wordt.
  • END_EFFECTIVE_TIMESTAMP: Deze datum is aanwezig in zowel de meningen van de Gebeurtenis als van de Dagelijkse Geschiedenis, en verslagen precies wanneer een verslag van de waarde in de huidige rij in een waarde in een verschillende rij veranderde. Als u ruimte wilt maken tussen query's op BEGIN_EFFECTIVE_TIMESTAMP en END_EFFECTIVE_TIMESTAMP , is deze waarde nooit null, zelfs als er geen nieuwe waarde is. Als een record nog geldig is (de waarde is dus niet gewijzigd), heeft END_EFFECTIVE_TIMESTAMP de waarde 2300-01-01.

Terminologie tabel

De volgende tabel correleert objectnamen in Workfront (en hun namen in de interface en API) met hun equivalente namen in Data Connect en bevat referentievelden voor elk object naar andere Workfront-objecten.

NOTE
Nieuwe velden kunnen zonder voorafgaande kennisgeving aan de objectweergaven worden toegevoegd ter ondersteuning van de veranderende gegevensbehoeften van de Workfront-toepassing. Wij waarschuwen tegen het gebruiken van "UITGEZOCHTE"vragen waar de stroomafwaartse gegevensontvanger niet bereid is om extra kolommen te behandelen aangezien zij worden toegevoegd.

Als het anders noemen of het verwijderen van een kolom wordt vereist, zullen wij vooraf bericht van deze veranderingen verstrekken.

Toegangsniveau

Naam Workfront-entiteit
Interfaceverwijzingen
API-naslag
API-label
Weergaven van datameer
Toegangsniveau
Toegangsniveau
ACSLVL
Toegangsniveau
ACCESSLEVELS_CURRENT
ACCESSLEVELS_DAILY_HISTORY
ACCESSLEVELS_EVENT
Primaire/buitenlandse sleutel
Type
Verwante tabel
Verwant veld
ACCESSLEVELID
PK
-
-
APPGLOBALID
-
Geen relatie; wordt gebruikt voor interne toepassingen
LASTUPDATEDBYID
FK
USERS_CURRENT
USERID
LEGACYACCESSLEVELID
-
Geen relatie; wordt gebruikt voor interne toepassingen
OBJID
FK
Variabele, gebaseerd op OBJCODE
De primaire sleutel/id van het object dat in het veld OBJCODE is geïdentificeerd
SYSID
-
Geen relatie; wordt gebruikt voor interne toepassingen

Toegangsregel

Naam Workfront-entiteit
Interfaceverwijzingen
API-naslag
API-label
Weergaven van datameer
Toegangsregel
Delen
ACSRUL
Delen
ACCESSRULES_CURRENT
ACCESSRULES_DAILY_HISTORY
ACCESSRULES_EVENT
Primaire/buitenlandse sleutel
Type
Verwante tabel
Verwant veld
ACCESSORID
FK
Variabele, gebaseerd op ACCESSOROBJCODE
De primaire sleutel/id van het object dat in het veld ACCESSOROBJCODE is geïdentificeerd
ACCESSRULEID
PK
-
-
ANCESTORID
PK
Variabele, gebaseerd op ANCESTOROBJCODE
De primaire sleutel/id van het object dat in het veld ANCESTOROBJCODE is geïdentificeerd
LASTUPDATEDBYID
FK
USERS_CURRENT
USERID
SECURITYOBJID
FK
Variabele, gebaseerd op SECURITYOBJCODE
De primaire sleutel/id van het object dat wordt geïdentificeerd in het veld SECURITYOBJCODE
SYSID
-
Geen relatie; wordt gebruikt voor interne toepassingen

Goedkeuringspad

Naam Workfront-entiteit
Interfaceverwijzingen
API-naslag
API-label
Weergaven van datameer
Goedkeuringspad
Goedkeuringspad
ARVPTH
Goedkeuring
GOEDKEURVALPATHS_CURRENT
GOEDKEURVALPATHS_DAILY_HISTORY
ERKVALPATHS_EVENT
Primaire/buitenlandse sleutel
Type
Verwante tabel
Verwant veld
GOEDGEKEURD
PK
-
-
GOEDVALPROCESSID
FK
METHODES_CURRENT
GOEDVALPROCESSID
ENTEREDBYID
FK
USERS_CURRENT
USERID
GLOBALPATHID
-
Geen relatie; wordt gebruikt voor interne toepassingen
LASTUPDATEDBYID
FK
USERS_CURRENT
USERID
SYSID
-
Geen relatie; wordt gebruikt voor interne toepassingen

Goedkeuringsproces

Naam Workfront-entiteit
Interfaceverwijzingen
API-naslag
API-label
Weergaven van datameer
Goedkeuringsproces
Goedkeuringsproces
ARVPRC
Goedkeuringsproces
GOEDKEURINGSPROCESSES_CURRENT
GOEDKEURINGPROCESSES_DAILY_HISTORY
GOEDKEURINGPROCESSES_EVENT
Primaire/buitenlandse sleutel
Type
Verwante tabel
Verwant veld
GOEDVALPROCESSID
PK
-
-
ENTEREDBYID
FK
USERS_CURRENT
USERID
LASTUPDATEDBYID
FK
USERS_CURRENT
USERID
SYSID
-
Geen relatie; wordt gebruikt voor interne toepassingen

Goedkeuringsstap

Naam Workfront-entiteit
Interfaceverwijzingen
API-naslag
API-label
Weergaven van datameer
Goedkeuringsstap
Goedkeuringsstap
ARVSTP
Goedkeuringsfase
GOEDVALSTEPS_CURRENT
GOEDKEURINGSSTPS_DAILY_HISTORY
GOEDKEURINGSSTEPS_EVENT
Primaire/buitenlandse sleutel
Type
Verwante tabel
Verwant veld
GOEDGEKEURD
FK
METHOVALPATHS_CURRENT
GOEDGEKEURD
GOEDGEKEURDE
PK
-
-
SYSID
-
Geen relatie; wordt gebruikt voor interne toepassingen

Status fiatteur

Naam Workfront-entiteit
Interfaceverwijzingen
API-naslag
API-label
Weergaven van datameer
Status fiatteur
Status fiatteur
ARVSTS
ApproverStatus
GOEDVERSTATUSES_CURRENT
GOEDVERSTATUSES_DAILY_HISTORY
GOEDVERSTATUSES_EVENT
Primaire/buitenlandse sleutel
Type
Verwante tabel
Verwant veld
GOEDKEURINGSTATUSID
PK
-
-
CIVABLEOBJID
FK
Variabele, gebaseerd op GOEDKEURINGSBAREOBJCODE
De primaire sleutel/id van het object dat in het veld GOEDKEURINGSBLEOBJCODE is geïdentificeerd
GOEDGEKEURDE
FK
METHOVALSTEPS_CURRENT
GOEDGEKEURDE
GOEDKEURINGSBYID
FK
USERS_CURRENT
USERID
DELEGATEUSERID
FK
USERS_CURRENT
USERID
LASTUPDATEDBYID
FK
USERS_CURRENT
USERID
OPTASKID
FK
OPTASKS_CURRENT
OPTASKID
OVERRIDDENUSERID
FK
USERS_CURRENT
USERID
PROJECTIEF
FK
PROJECTS_CURRENT
PROJECTIEF
STEPAPPROVERID
FK
USERS_CURRENT
USERID
SYSYSYSYID
-
Geen relatie; wordt gebruikt voor interne toepassingen
TASKID
FK
TASKS_CURRENT
TASKID
WILDCARDUSERID
FK
USERS_CURRENT
USERID

Toewijzing

Naam Workfront-entiteit
Interfaceverwijzingen
API-naslag
API-label
Weergaven van datameer
Toewijzing
Toewijzing
ASSGN
Toewijzing
ASSIGNMENTS_CURRENT
ASSIGNMENTS_DAILY_HISTORY
ASSIGNMENTS_EVENT
Primaire/buitenlandse sleutel
Type
Verwante tabel
Verwant veld
ASSIGNEDBYID
FK
USERS_CURRENT
USERID
ASSIGNEDTOID
FK
USERS_CURRENT
USERID
TOEWIJZEN
PK
-
-
CATEGORIE
FK
CATEGORIEËN_HUIDIGE
CATEGORIE
CLASSIFIERID
FK
CLASSIFIER_CURRENT
CLASSIFIERID
LASTUPDATEDBYID
FK
USERS_CURRENT
USERID
OPTASKID
FK
OPTASKS_CURRENT
OPTASKID
PRIVATERATECARDID
FK
RATECARD_CURRENT
RATECARDID
PROJECTIEF
FK
PROJECTS_CURRENT
PROJECTIEF
ROLEID
FK
ROLES_CURRENT
ROLEID
TASKID
FK
TASKS_CURRENT
TASKID
TEAMID
FK
TEAMS_CURRENT
TEAMID

Wachtend op goedkeuring

Naam Workfront-entiteit
Interfaceverwijzingen
API-naslag
API-label
Weergaven van datameer
Wachtend op goedkeuring
Wachtend op goedkeuring
AWAPVL
Wachtend op goedkeuring
AWAITINGGOEDVALS_CURRENT
AWAITINGGOEDVALS_DAILY_HISTORY
AWAITINGGOEDVALS_EVENT
Primaire/buitenlandse sleutel
Type
Verwante tabel
Verwant veld
ACCESSREQUESTID
-
Toegangsaanvraagtabel wordt momenteel niet ondersteund
GOEDKEURINGSTEKEN
FK
-
Geen relatie; wordt gebruikt voor interne toepassingen
GOEDGEKEURD
FK
USERS_CURRENT
USERID
ONTBREKEN
PK
-
-
DOCUMENTIEF
FK
DOCUMENTS_CURRENT
DOCUMENTIEF
DOCUMENTVERSIONID
FK
DOCUMENTVERSIONS_CURRENT
DOCUMENTVERSIONID
OPTASKID
FK
OPTASKS_CURRENT
OPTASKID
PROJECTIEF
FK
PROJECTS_CURRENT
PROJECTIEF
ROLEID
FK
ROLES_CURRENT
ROLEID
SUBMITTEDBYID
FK
USERS_CURRENT
USERID
SYSID
-
Geen relatie; wordt gebruikt voor interne toepassingen
TASKID
FK
TASKS_CURRENT
TASKID
TEAMID
FK
TEAMS_CURRENT
TEAMID
TIMESHEETID
FK
TIMESHEETS_CURRENT
TIMESHEETID
USERID
FK
USERS_CURRENT
USERID

Basislijn

Naam Workfront-entiteit
Interfaceverwijzingen
API-naslag
API-label
Weergaven van datameer
Basislijn
Basislijn
BLIN
Basislijn
BASELINES_CURRENT
BASELINES_DAILY_HISTORY
BASELINES_EVENT
Primaire/buitenlandse sleutel
Type
Verwante tabel
Verwant veld
BASELINEID
PK
-
-
EXCHANGERATEID
FK
EXCHANGERATES_CURRENT
EXCHANGERATEID
PROJECTIEF
FK
PROJECTS_CURRENT
PROJECTIEF
SYSID
-
Geen relatie; wordt gebruikt voor interne toepassingen

Basislijntaak

Naam Workfront-entiteit
Interfaceverwijzingen
API-naslag
API-label
Weergaven van datameer
Basislijntaak
Basislijntaak
BSTSK
Basislijntaak
BASELINETASKS_CURRENT
BASELINETASKS_DAILY_HISTORY
BASELINETASKS_EVENT
Primaire/buitenlandse sleutel
Type
Verwante tabel
Verwant veld
BASELINEID
FK
BASELINES_CURRENT
BASELINEID
BASELINETASKID
PK
-
-
EXCHANGERATEID
FK
EXCHANGERATES_CURRENT
EXCHANGERATEID
PROJECTIEF
FK
PROJECTS_CURRENT
PROJECTIEF
SYSID
-
Geen relatie; wordt gebruikt voor interne toepassingen
TASKID
FK
TASKS_CURRENT
TASKID

Factureringsgraad

Naam Workfront-entiteit
Interfaceverwijzingen
API-naslag
API-label
Weergaven van datameer
Factureringsgraad
Snelheid of Override Rate
TARIEF
Factureringsgraad
RATES_CURRENT
RATES_DAILY_HISTORY
RATES_EVENT
Primaire/buitenlandse sleutel
Type
Verwante tabel
Verwant veld
TOEWIJZEN
FK
ASSIGNMENTS_CURRENT
TOEWIJZEN
CLASSIFIERID
FK
CLASSIFIER_CURRENT
CLASSIFIERID
EXCHANGERATEID
FK
EXCHANGERATES_CURRENT
EXCHANGERATEID
NLBRCATEGORYID
FK
NLBRCATEGORIEËN_HUIDIGE
NLBRCATEGORYID
NONLABORRESOURCEID
FK
NONLABORRESOURCES_CURRENT
NONLABORRESOURCEID
OBJID
FK
Variabele, gebaseerd op OBJCODE
De primaire sleutel/id van het object dat in het veld OBJCODE is geïdentificeerd
PROJECTIEF
FK
PROJECTS_CURRENT
PROJECTIEF
RATECARDID
FK
RATECARD_CURRENT
RATECARDID
RATEID
PK
-
-
ROLEID
FK
ROLES_CURRENT
ROLEID
SOURCERATECARDID
FK
RATECARD_CURRENT
RATECARDID
SYSID
-
Geen relatie; wordt gebruikt voor interne toepassingen
TEMPLATEID
FK
TEMPLATES_CURRNT
TEMPLATEID
USERID
FK
USERS_CURRENT
USERID

Factureringsrecord

Naam Workfront-entiteit
Interfaceverwijzingen
API-naslag
API-label
Weergaven van datameer
Factureringsrecord
Factureringsrecord
BILL
Factureringsrecord
BILLINGRECORDS_CURRENT
BILLINGRECORDS_DAILY_HISTORY
BILLINGRECORDS_EVENT
Primaire/buitenlandse sleutel
Type
Verwante tabel
Verwant veld
BILLINGRECORDID
PK
-
-
CATEGORIE
FK
CATEGORIEËN_HUIDIGE
CATEGORIE
EXCHANGERATEID
FK
EXCHANGERATES_CURRENT
EXCHANGERATEID
INVOICEID
-
Factuurtabel wordt momenteel niet ondersteund
LASTUPDATEDBYID
FK
USERS_CURRENT
USERID
PROJECTIEF
FK
PROJECTS_CURRENT
PROJECTIEF
SYSID
-
Geen relatie; wordt gebruikt voor interne toepassingen

Boking

Naam Workfront-entiteit
Interfaceverwijzingen
API-naslag
API-label
Weergaven van datameer
Boking
Boking
BOOKN
Boking
BOOKINGS_CURRENT
BOOKINGS_EVENT
Primaire/buitenlandse sleutel
Type
Verwante tabel
Verwant veld
BOOKINGID
PK
-
-
ENTEREDBYID
FK
USERS_CURRENT
USERID
LASTUPDATEDBYID
FK
USERS_CURRENT
USERID
NLBRCATEGORYID
FK
NLBRCATEGORIEËN_HUIDIGE
NLBRCATEGORYID
NONLABORRESOURCEID
FK
NONLABORRESOURCES_CURRENT
NONLABORRESOURCEID
OBJID
FK
Variabele, gebaseerd op OBJCODE
De primaire sleutel/id van het object dat in het veld OBJCODE is geïdentificeerd
PROJECTIEF
FK
PROJECTS_CURRENT
PROJECTIEF
SYSID
-
Geen relatie; wordt gebruikt voor interne toepassingen
TASKID
FK
TASKS_CURRENT
TASKID
TEMPLATEID
FK
TEMPLATES_CURRENT
TEMPLATEID
TEMPLATETASKID
FK
TEMPLATETASKS_CURRENT
TEMPLATETASKID
TOPOBJID
FK
Variabele, gebaseerd op TOPOBJCODE
De primaire sleutel/id van het object dat in het veld TOPOBJCODE wordt geïdentificeerd

Bedrijfsprofiel

Naam Workfront-entiteit
Interfaceverwijzingen
API-naslag
API-label
Weergaven van datameer
Bedrijfsprofiel
Bedrijfsprofiel
BSNPRF
BusinessProfile
BUSINESSPROFILE_CURRENT
BUSINESSPROFILE_DAILY_HISTORY
BUSINESSPROFILE_EVENT
Primaire/buitenlandse sleutel
Type
Verwante tabel
Verwant veld
ACCESSLEVELID
FK
ACCESSLEVELS_CURRENT
ACCESSLEVELID
BUSINESSPROFILEID
PK
-
-
ENTEREDBYID
FK
USERS_CURRENT
USERID
GROUPID
FK
GROUPS_CURRENT
GROUPID
LASTUPDATEDBYID
FK
USERS_CURRENT
USERID
SYSID
-
Geen relatie; wordt gebruikt voor interne toepassingen

Zakelijke regel

Naam Workfront-entiteit
Interfaceverwijzingen
API-naslag
API-label
Weergaven van datameer
Zakelijke regel
Zakelijke regel
BSNRUL
Zakelijke regel
BUSINESSRULE_CURRENT
BUSINESSRULE_DAILY_HISTORY
BUSINESSRULE_EVENT
Primaire/buitenlandse sleutel
Type
Verwante tabel
Verwant veld
BUSINESSRULEID
PK
-
-
ENTEREDBYID
FK
USERS_CURRENT
USERID
LASTUPDATEDBYID
FK
USERS_CURRENT
USERID
SYSID
-
Geen relatie; wordt gebruikt voor interne toepassingen

Categorie

Naam Workfront-entiteit
Interfaceverwijzingen
API-naslag
API-label
Weergaven van datameer
Categorie
Aangepast formulier
CTGIE
Categorie
CATEGORIEËN_CURRENT
CATEGORIEËN_DAILY_HISTORY
CATEGORIEËN_EVENT
Primaire/buitenlandse sleutel
Type
Verwante tabel
Verwant veld
CATEGORIE
PK
-
-
ENTEREDBYID
FK
USERS_CURRENT
USERID
GROUPID
FK
GROUPS_CURRENT
GROUPID
LASTUPDATEDBYID
FK
USERS_CURRENT
USERID
SYSID
-
Geen relatie; wordt gebruikt voor interne toepassingen

Categorieparameter

Naam Workfront-entiteit
Interfaceverwijzingen
API-naslag
API-label
Weergaven van datameer
Categorieparameter
Aangepaste formuliervelden
CTGYPA
Categorieparameter
CATEGORIESPARAMETERS_CURRENT
CATEGORIESPARAMETERS_DAILY_HISTORY
CATEGORIESPARAMETERS_EVENT
Primaire/buitenlandse sleutel
Type
Verwante tabel
Verwant veld
CATEGORIESPARAMETERIA
PK
-
-
CATEGORIE
FK
CATEGORIEËN_HUIDIGE
CATEGORIE
PARAMETERGROUPID
FK
PARAMETERGROUPS_CURRENT
PARAMETERGROUPID
PARAMETERS
FK
PARAMETERS_CURRENT
PARAMETERS
SYSID
-
Geen relatie; wordt gebruikt voor interne toepassingen

Klassificator

Naam Workfront-entiteit
Interfaceverwijzingen
API-naslag
API-label
Weergaven van datameer
Klassificator
Locatie
CLSF
Locatie
CLASSIFIER_CURRENT
CLASSIFIER_DAILY_HISTORY
CLASSIFIER_EVENT
Primaire/buitenlandse sleutel
Type
Verwante tabel
Verwant veld
CLASSIFIERID
PK
-
-
ENTEREDBYID
FK
USERS_CURRENT
USERID
LASTUPDATEDBYID
FK
USERS_CURRENT
USERID
PARENTID
FK
CLASSIFIER_CURRENT
CLASSIFIERID
SYSID
-
Geen relatie; wordt gebruikt voor interne toepassingen

Bedrijf

Naam Workfront-entiteit
Interfaceverwijzingen
API-naslag
API-label
Weergaven van datameer
Bedrijf
Bedrijf
CMPY
Bedrijf
COMPANIES_CURRENT
COMPANIES_DAILY_HISTORY
COMPANIES_EVENT
Primaire/buitenlandse sleutel
Type
Verwante tabel
Verwant veld
CATEGORIE
FK
CATEGORIEËN_HUIDIGE
CATEGORIE
COMPANYID
PK
-
-
ENTEREDBYID
FK
USERS_CURRENT
USERID
GROUPID
FK
GROUPS_CURRENT
GROUPID
LASTUPDATEDBYID
FK
USERS_CURRENT
USERID
PRIVATERATECARDID
FK
RATECARD_CURRENT
RATECARDID
SYSID
-
Geen relatie; wordt gebruikt voor interne toepassingen

Aangepast kwartaal

Naam Workfront-entiteit
Interfaceverwijzingen
API-naslag
API-label
Weergaven van datameer
Aangepast kwartaal
Aangepast kwartaal
CSTQRT
Aangepast kwartaal
CUSTOMQUARTERS_CURRENT
CUSTOMQUARTERS_DAILY_HISTORY
CUSTOMQUARTERS_EVENT
Primaire/buitenlandse sleutel
Type
Verwante tabel
Verwant veld
AANGEPAST
PK
-
-
SYSID
-
Geen relatie; wordt gebruikt voor interne toepassingen

Aangepaste Enum

Naam Workfront-entiteit
Interfaceverwijzingen
API-naslag
API-label
Weergaven van datameer
CustomEnum
Voorwaarde, Prioriteit, Prioriteit, Status
CSTEM
Aangepaste Enum
CUSTOMENUMS_CURRENT
CUSTOMENUMS_DAILY_HISTORY
CUSTOMENUMS_EVENT
Primaire/buitenlandse sleutel
Type
Verwante tabel
Verwant veld
AANGEPAST
PK
-
-
ENTEREDBYID
FK
USERS_CURRENT
USERID
GROUPID
FK
GROUPS_CURRENT
GROUPID
LASTUPDATEDBYID
FK
USERS_CURRENT
USERID
SYSID
-
Geen relatie; wordt gebruikt voor interne toepassingen
NOTE
Het type record wordt bepaald via de eigenschap enumClass . Het volgende is de verwachte types:
  • CONDITION_OPTASK
  • > CONDITION_PROJ
  • > CONDITION_TASK
  • > PRIORITY_OPTASK
  • > PRIORITY_PROJ
  • > PRIORITY_TASK
  • > SEVERITY_OPTASK
  • > STATUS_OPTASK
  • > STATUS_PROJ
  • > STATUS_TASK

Document

Naam Workfront-entiteit
Interfaceverwijzingen
API-naslag
API-label
Weergaven van datameer
Document
Document
DOCU
Document
DOCUMENTS_CURRENT
DOCUMENTS_DAILY_HISTORY
DOCUMENTS_EVENT
Primaire/buitenlandse sleutel
Type
Verwante tabel
Verwant veld
CATEGORIE
FK
CATEGORIEËN_HUIDIGE
CATEGORIE
CHECKEDOUTBYID
FK
USERS_CURRENT
USERID
DOCUMENTIEF
PK
-
-
DOCUMENTREQUESTID
-
Documentaanvraagtabel wordt momenteel niet ondersteund
EXCHANGERATEID
FK
EXCHANGERATES_CURRENT
EXCHANGERATEID
ITERATIONID
FK
ITERATIONS_CURRENT
ITERATIONID
LASTNOTEID
FK
NOTES_CURRENT
NOTEID
LASTUPDATEDBYID
FK
USERS_CURRENT
USERID
NOTEID
FK
NOTES_CURRENT
NOTEID
OBJID
FK
Variabele, gebaseerd op OBJCODE
De primaire sleutel/id van het object dat in het veld OBJCODE is geïdentificeerd
OPTASKID
FK
OPTASKS_CURRENT
OPTASKID
OWNERID
FK
USERS_CURRENT
USERID
PORTFOLIOID
FK
PORTFOLIOS_CURRENT
PORTFOLIOID
PROGRAMMA
FK
PROGRAMS_CURRENT
PROGRAMMA
PROJECTIEF
FK
PROJECTS_CURRENT
PROJECTIEF
RELEASEVERSIONID
-
Geen versietabel momenteel niet ondersteund
SYSID
-
Geen relatie; wordt gebruikt voor interne toepassingen
TASKID
FK
TASKS_CURRENT
TASKID
TEMPLATEID
FK
TEMPLATES_CURRENT
TEMPLATEID
TEMPLATETASKID
FK
TEMPLATETASKS_CURRENT
TEMPLATETASKID
TOPOBJID
FK
Variabele, gebaseerd op TOPOBJCODE
De primaire sleutel/id van het object dat in het veld TOPOBJCODE wordt geïdentificeerd
USERID
FK
USERS_CURRENT
USERID

Documentgoedkeuring

Naam Workfront-entiteit
Interfaceverwijzingen
API-naslag
API-label
Weergaven van datameer
Documentgoedkeuring
Documentgoedkeuring
DOCAPL
Documentgoedkeuring
DOCAPPROVALS_CURRENT
DOCAPPROVALS_DAILY_HISTORY
DOCAPPROVALS_EVENT
Primaire/buitenlandse sleutel
Type
Verwante tabel
Verwant veld
GOEDGEKEURD
FK
USERS_CURRENT
USERID
DOCAPPROVALID
PK
-
-
DOCUMENTIEF
FK
DOCUMENTS_CURRENT
DOCUMENTIEF
NOTEID
FK
NOTES_CURRENT
NOTEID
VERZOEKEN
FK
USERS_CURRENT
USERID
SYSID
-
Geen relatie; wordt gebruikt voor interne toepassingen

Documentgoedkeuring (NIEUW)

Beperkte beschikbaarheid van klanten

Naam Workfront-entiteit
Interfaceverwijzingen
API-naslag
API-label
Weergaven van datameer
Documentgoedkeuring
Goedkeuring
NVT
NVT
GOEDKEURING_CURRENT
GOEDKEURING_DAILY_HISTORY
GOVAL_EVENT
Primaire/buitenlandse sleutel
Type
Verwante tabel
Verwant veld
ONGELDIG
PK
-
OPMERKING: dit is ook de id van het DOCUMENTVERSION-object waaraan de goedkeuring is gekoppeld.
ASSETID
FK
Variabele, gebaseerd op ASSETTYPE
De primaire sleutel/id van het object dat in het veld ASSETTYPE is geïdentificeerd
CREATORID
FK
USERS_CURRENT
USERID
EAUTHTENANTID
-
Geen relatie; wordt gebruikt voor interne toepassingen
PRODUCTIEF
-
Geen relatie; wordt gebruikt voor interne toepassingen
REALCREATORIE
FK
USERS_CURRENT
USERID

Werkgebied voor documentgoedkeuring (NIEUW)

Beperkte beschikbaarheid van klanten

Naam Workfront-entiteit
Interfaceverwijzingen
API-naslag
API-label
Weergaven van datameer
Werkgebied Documentgoedkeuring
Goedkeuringsfase
NVT
NVT
GOVAL_STAGE_CURRENT
GOVAL_STAGE_DAILY_HISTORY
GOVAL_STAGE_EVENT
Primaire/buitenlandse sleutel
Type
Verwante tabel
Verwant veld
ONGELDIG
FK
GOEDKEURING_CURRENT
ONGELDIG
GOEDKEURINGSSTAGEID
PK
-
-
CREATORID
FK
USERS_CURRENT
USERID
OBJID
FK
Variabele, gebaseerd op OBJCODE
De primaire sleutel/id van het object dat in het veld OBJCODE is geïdentificeerd

Deelnemers aan werkgebied voor documentgoedkeuring (NIEUW)

Beperkte beschikbaarheid van klanten

Naam Workfront-entiteit
Interfaceverwijzingen
API-naslag
API-label
Weergaven van datameer
Deelnemer werkgebied voor documentgoedkeuring
Goedkeuringsbesluiten
NVT
NVT
GOVAL_STAGE_DEDEIPANT_CURRENT
GOEDKEURING_STAGE_DEILANT_DAILY_HISTORY
GOEDKEURING_STAGE_PARTICIPANT_EVENT
Primaire/buitenlandse sleutel
Type
Verwante tabel
Verwant veld
ONGELDIG
FK
GOEDKEURING_CURRENT
ONGELDIG
ERKVALSTAGEPARTIKIPANTID/td>
PK
-
-
ASSETID
FK
Variabele, gebaseerd op ASSETTYPE
De primaire sleutel/id van het object dat in het veld ASSETTYPE is geïdentificeerd
BESLISIONUSERID
FK
USERS_CURRENT
USERID
OBJID
FK
Variabele, gebaseerd op OBJCODE
De primaire sleutel/id van het object dat in het veld OBJCODE is geïdentificeerd
DEELNEMERS
FK
Variabele, gebaseerd op PARTICIPANTTYPE
De primaire sleutel/id van het object dat in het veld PARTICIPANTTYPE is geïdentificeerd
REALREQUESTORID
FK
USERS_CURRENT
USERID
REALUSERID
FK
USERS_CURRENT
USERID
VERZOEKEN
FK
USERS_CURRENT
USERID
STAGEID
FK
GOEDKEURING_STAGE_CURRENT
STAGEID

Documentmap

Naam Workfront-entiteit
Interfaceverwijzingen
API-naslag
API-label
Weergaven van datameer
Documentmap
Documentmap
DOCFLD
DocsFolders
DOCFOLDERS_CURRENT
DOCFOLDERS_DAILY_HISTORY
DOCFOLDERS_EVENT
Primaire/buitenlandse sleutel
Type
Verwante tabel
Verwant veld
DOCFOLDERID
PK
-
-
ENTEREDBYID
FK
USERS_CURRENT
USERID
ISSUEID
FK
OPTASKS_CURRENT
OPTASKID
ITERATIONID
FK
ITERATIONS_CURRENT
ITERATIONID
LINKEDFOLDERID
FK
LINKEDFOLDERS_CURRENT
LINKEDFOLDERID
PARENTID
FK
DOCFOLDERS_CURRENT
DOCFOLDERID
PORTFOLIOID
FK
PORTFOLIOS_CURRENT
PORTFOLIOID
PROGRAMMA
FK
PROGRAMS_CURRENT
PROGRAMMA
PROJECTIEF
FK
PROJECTS_CURRENT
PROJECTIEF
SYSID
-
Geen relatie; wordt gebruikt voor interne toepassingen
TASKID
FK
TASKS_CURRENT
TASKID
TEMPLATEID
FK
TEMPLATES_CURRENT
TEMPLATEID
TEMPLATETASKID
FK
TEMPLATETASKS_CURRENT
TEMPLATETASKID
USERID
FK
USERS_CURRENT
USERID

Metagegevens van documentprovider

Naam Workfront-entiteit
Interfaceverwijzingen
API-naslag
API-label
Weergaven van datameer
Metagegevens van documentprovider
Metagegevens van documentprovider
DOCMET
DocumentProviderMetadata
DOCPROVIDERMETA_CURRENT
DOCPROVIDERMETA_DAILY_HISTORY
DOCPROVIDERMETA_EVENT
Primaire/buitenlandse sleutel
Type
Verwante tabel
Verwant veld
DOCPROVIDERMETAID
PK
-
-
SYSID
-
Geen relatie; wordt gebruikt voor interne toepassingen

Documentprovider

Naam Workfront-entiteit
Interfaceverwijzingen
API-naslag
API-label
Weergaven van datameer
Documentprovider
Documentprovider
DOCPRO
Documentprovider
DOCPROVIDERS_CURRENT
DOCPROVIDERS_DAILY_HISTORY
DOCPROVIDERS_EVENT
Primaire/buitenlandse sleutel
Type
Verwante tabel
Verwant veld
DOCPROVIDERCONFIGID
FK
DOCPROVIDERCONFIG_CURRENT
DOCPROVIDERCONFIGID
DOCPROVIDERID
PK
-
-
OWNERID
FK
USERS_CURRENT
USERID
SYSID
-
Geen relatie; wordt gebruikt voor interne toepassingen

Configuratie van documentprovider

Naam Workfront-entiteit
Interfaceverwijzingen
API-naslag
API-label
Weergaven van datameer
Configuratie van documentprovider
Configuratie van documentprovider
DOCCFG
DocumentProviderConfig
DOCPROVIDERCONFIG_CURRENT
DOCPROVIDERCONFIG_DAILY_HISTORY
DOCPROVIDERCONFIG_EVENT
Primaire/buitenlandse sleutel
Type
Verwante tabel
Verwant veld
DOCPROVIDERCONFIGID
PK
-
-
SYSID
-
Geen relatie; wordt gebruikt voor interne toepassingen

Documentversie

Naam Workfront-entiteit
Interfaceverwijzingen
API-naslag
API-label
Weergaven van datameer
Documentversie
Documentversie
DOCV
Documentversie
DOCUMENTVERSIONS_CURRENT
DOCUMENTVERSIONS_DAILY_HISTORY
DOCUMENTVERSIONS_EVENT
Primaire/buitenlandse sleutel
Type
Verwante tabel
Verwant veld
DOCUMENTIEF
FK
DOCUMENTS_CURRENT
DOCUMENTIEF
DOCUMENTPROVIDERID
FK
DOCPROVIDERS_CURRENT
DOCUMENTPROVIDERID
DOCUMENTVERSIONID
PK
-
-
ENTEREDBYID
FK
USERS_CURRENT
USERID
EXTERNALSTORAGEID
-
De externe id in het externe opslagsysteem
PROOFAPPVALSTATUSID
-
De tabel met de goedkeuringsstatus van proefdrukken wordt momenteel niet ondersteund
PROOFEDBYUSERID
FK
USERS_CURRENT
USERID
PROOFID
-
Proeftabel wordt momenteel niet ondersteund
PROOFOWNERID
FK
USERS_CURRENT
USERID
PROOFSTAGEID
FK
-
Proefwerkgebiedtabel wordt momenteel niet ondersteund
SYSID
-
Geen relatie; wordt gebruikt voor interne toepassingen

Wisselkoers

Naam Workfront-entiteit
Interfaceverwijzingen
API-naslag
API-label
Weergaven van datameer
Wisselkoers
Wisselkoers
EXRATEN
Wisselkoers
EXCHANGERATES_CURRENT
EXCHANGERATES_DAILY_HISTORY
EXCHANGERATES_EVENT
Primaire/buitenlandse sleutel
Type
Verwante tabel
Verwant veld
EXCHANGERATEID
PK
-
-
PROJECTIEF
FK
PROJECTS_CURRENT
PROJECTIEF
SYSID
-
Geen relatie; wordt gebruikt voor interne toepassingen
TEMPLATEID
FK
TEMPLATES_CURRENT
TEMPLATEID

Kosten

Naam Workfront-entiteit
Interfaceverwijzingen
API-naslag
API-label
Weergaven van datameer
Kosten
Kosten
EXPNS
Kosten
EXPENSES_CURRENT
EXPENSES_DAILY_HISTORY
EXPENSES_EVENT
Primaire/buitenlandse sleutel
Type
Verwante tabel
Verwant veld
BILLINGRECORDID
FK
BILLINGRECORDS_CURRENT
BILLINGRECORDID
CATEGORIE
FK
CATEGORIEËN_HUIDIGE
CATEGORIE
ENTEREDBYID
FK
USERS_CURRENT
USERID
EXCHANGERATEID
FK
EXCHANGERATES_CURRENT
EXCHANGERATEID
UITGAVEN
PK
-
-
UITGAVEN
FK
EXPENSETYPES_CURRENT
UITGAVEN
LASTUPDATEDBYID
FK
USERS_CURRENT
USERID
OBJID
FK
Variabele, gebaseerd op OBJCODE
De primaire sleutel/id van het object dat in het veld OBJCODE is geïdentificeerd
PROJECTIEF
FK
PROJECTS_CURRENT
PROJECTIEF
SYSID
-
Geen relatie; wordt gebruikt voor interne toepassingen
TASKID
FK
TASKS_CURRENT
TASKID
TEMPLATEID
FK
TEMPLATES_CURRENT
TEMPLATEID
TEMPLATETASKID
FK
TEMPLATETASKS_CURRENT
TEMPLATETASKID
TOPOBJID
FK
Variabele, gebaseerd op TOPBJCODE
De primaire sleutel/id van het object dat in het TOPBJCODE-veld wordt geïdentificeerd

Type uitgave

Naam Workfront-entiteit
Interfaceverwijzingen
API-naslag
API-label
Weergaven van datameer
Type uitgave
Type uitgave
EXPTYP
Type uitgave
EXPENSETYPES_CURRENT
EXPENSETYPES_DAILY_HISTORY
EXPENSETYPES_EVENT
Primaire/buitenlandse sleutel
Type
Verwante tabel
Verwant veld
APPGLOBALID
-
Geen relatie; wordt gebruikt voor interne toepassingen
UITGAVEN
PK
-
-
OBJID
FK
Variabele, gebaseerd op OBJCODE
De primaire sleutel/id van het object dat in het veld OBJCODE is geïdentificeerd
SYSID
-
Geen relatie; wordt gebruikt voor interne toepassingen

Groep

Naam Workfront-entiteit
Interfaceverwijzingen
API-naslag
API-label
Weergaven van datameer
Groep
Groep
GROEP
Groep
GROUPS_CURRENT
GROUPS_DAILY_HISTORY
GROUPS_EVENT
Primaire/buitenlandse sleutel
Type
Verwante tabel
Verwant veld
BUSINESSLEADERID
FK
USERS_CURRENT
USERID
CATEGORIE
FK
CATEGORIEËN_HUIDIGE
CATEGORIE
ENTEREDBYID
FK
USERS_CURRENT
USERID
GROUPID
PK
-
-
LAYOUTTEMPLATEID
-
Geen relatie; wordt gebruikt voor interne toepassingen
PARENTID
FK
GROUPS_CURRENT
GROUPID
ROOTID
FK
GROUPS_CURRENT
GROUPID
SYSID
-
Geen relatie; wordt gebruikt voor interne toepassingen
UITEMPLATEID
FK
UITEMPLATES_CURRENT
UITEMPLATEID

Uur

Naam Workfront-entiteit
Interfaceverwijzingen
API-naslag
API-label
Weergaven van datameer
Uur
Uur
UUR
Uur
HOURS_CURRENT
HOURS_DAILY_HISTORY
HOURS_EVENT
Primaire/buitenlandse sleutel
Type
Verwante tabel
Verwant veld
GOEDKEURINGSBYID
FK
USERS_CURRENT
USERID
BILLINGRECORDID
FK
BILLINGRECORDS_CURRENT
BILLINGRECORDID
CATEGORIE
FK
CATEGORIEËN_HUIDIGE
CATEGORIE
CLASSIFIERID
FK
CLASSIFIER_CURRENT
CLASSIFIERID
DUPID
-
Geen relatie; wordt gebruikt voor interne toepassingen
EXCHANGERATEID
FK
EXCHANGERATES_CURRENT
EXCHANGERATEID
EXTERNALTIMESHEETID
-
Geen Workfront-relatie; wordt gebruikt voor integratie met externe systemen Zelf
HOURID
PK
-
-
HOURTYPEID
FK
HOURTYPES_CURRENT
HOURTYPEID
LASTUPDATEDBYID
FK
USERS_CURRENT
USERID
OPTASKID
FK
OPTASKS_CURRENT
OPTASKID
OWNERID
FK
USERS_CURRENT
USERID
PROJECTIEF
FK
PROJECTS_CURRENT
PROJECTIEF
PROJECTOVERHEADID
-
Geen relatie; wordt gebruikt voor interne toepassingen
ROLEID
FK
ROLES_CURRENT
ROLEID
SYSID
-
Geen relatie; wordt gebruikt voor interne toepassingen
TASKID
FK
TASKS_CURRENT
TASKID
TIMESHEETID
FK
TIMESHEETS_CURRENT
TIMESHEETID

Uurtype

Naam Workfront-entiteit
Interfaceverwijzingen
API-naslag
API-label
Weergaven van datameer
Uurtype
Uurtype
HOURT
Uurtype
HOURTYPES_CURRENT
HOURTYPES_DAILY_HISTORY
HOURTYPES_EVENT
Primaire/buitenlandse sleutel
Type
Verwante tabel
Verwant veld
APPGLOBALID
-
Geen relatie; wordt gebruikt voor interne toepassingen
HOURTYPEID
PK
-
-
OBJID
FK
Variabele, gebaseerd op OBJCODE
De primaire sleutel/id van het object dat in het veld OBJCODE is geïdentificeerd
SYSID
-
Geen relatie; wordt gebruikt voor interne toepassingen

Iteratie

Naam Workfront-entiteit
Interfaceverwijzingen
API-naslag
API-label
Weergaven van datameer
Iteratie
Iteratie
ITRN
Iteratie
ITERATIONS_CURRENT
ITERATIONS_DAILY_HISTORY
ITERATIONS_EVENT
Primaire/buitenlandse sleutel
Type
Verwante tabel
Verwant veld
CATEGORIE
FK
CATEGORIEËN_HUIDIGE
CATEGORIE
ENTEREDBYID
FK
USERS_CURRENT
USERID
ITERATIONID
PK
-
-
LASTUPDATEDBYID
FK
USERS_CURRENT
USERID
OWNERID
FK
USERS_CURRENT
USERID
SYSID
-
Geen relatie; wordt gebruikt voor interne toepassingen
TEAMID
FK
TEAMS_CURRENT
TEAMID

Dagboekinvoer

Naam Workfront-entiteit
Interfaceverwijzingen
API-naslag
API-label
Weergaven van datameer
Dagboekinvoer
Dagboekinvoer
JRNLE
Dagboekinvoer
JOURNALENTRIES_CURRENT
JOURNALENTRIES_DAILY_HISTORY
JOURNALENTRIES_EVENT
Primaire/buitenlandse sleutel
Type
Verwante tabel
Verwant veld
GOEDKEURINGSTATUSID
FK
RESVERSTATUSES_CURRENT
GOEDKEURINGSTATUSID
TOEWIJZEN
FK
ASSIGNMENTS_CURRENT
TOEWIJZEN
AUDITRECORDID
-
Tabel met auditrecord wordt momenteel niet ondersteund
BASELINEID
FK
BASELINES_CURRENT
BASELINEID
BILLINGRECORDID
FK
BILLINGRECORDS_CURRENT
BILLINGRECORDID
COMPANYID
FK
COMPANIES_CURRENT
COMPANYID
DOCUMENTIEF
FK
DOCUMENTS_CURRENT
DOCUMENTIEF
DOCUMENTSHAREID
-
Tabel voor delen van document wordt momenteel niet ondersteund
EDITEDBYID
FK
USERS_CURRENT
USERID
UITGAVEN
FK
UITGAVEN_HUIDIGE
UITGAVEN
HOURID
FK
HOURS_CURRENT
HOURID
INITIATIVEID
-
Initiatieftabel wordt momenteel niet ondersteund
JOURNALENTRIESID
PK
-
-
OBJID
FK
Variabele, gebaseerd op OBJCODE
De primaire sleutel/id van het object dat in het veld OBJCODE is geïdentificeerd
OPTASKID
FK
OPTASKS_CURRENT
OPTASKID
PORTFOLIOID
FK
PORTFOLIOS_CURRENT
PORTFOLIOID
PROGRAMMA
FK
PROGRAMS_CURRENT
PROGRAMMA
PROJECTIEF
FK
PROJECTS_CURRENT
PROJECTIEF
SUBOBJID
FK
Variabele, gebaseerd op SUBOBJCODE
De primaire sleutel/id van het object dat in het veld SUBOBJCODE is geïdentificeerd
SUBSCRIBEID
-
Geen relatie; wordt gebruikt voor interne toepassingen
SYSID
-
Geen relatie; wordt gebruikt voor interne toepassingen
TASKID
FK
TASKS_CURRENT
TASKID
TEMPLATEID
FK
TEMPLATES_CURRENT
TEMPLATEID
TIMESHEETID
FK
TIMESHEETS_CURRENT
TIMESHEETID
TOPOBJID
FK
Variabele, gebaseerd op TOPOBJCODE
De primaire sleutel/id van het object dat in het veld TOPOBJCODE wordt geïdentificeerd
USERID
FK
USERS_CURRENT
USERID

Gekoppelde map

Naam Workfront-entiteit
Interfaceverwijzingen
API-naslag
API-label
Weergaven van datameer
Gekoppelde map
Gekoppelde map
LNKFDR
LinkedFolder
LINKEDFOLDERS_CURRENT
LINKEDFOLDERS_DAILY_HISTORY
LINKEDFOLDERS_EVENT
Primaire/buitenlandse sleutel
Type
Verwante tabel
Verwant veld
DOCUMENTPROVIDERID
FK
DOCPROVIDERS_CURRENT
DOCUMENTPROVIDERID
EXTERNALSTORAGEID
-
De externe id in het externe opslagsysteem
MAPPEN
FK
DOCFOLDERS_CURRENT
MAPPEN
LINKEDBYID
FK
USERS_CURRENT
USERID
LINKEDFOLDERID
PK
-
-
SYSID
-
Geen relatie; wordt gebruikt voor interne toepassingen

Mijlsteen

Naam Workfront-entiteit
Interfaceverwijzingen
API-naslag
API-label
Weergaven van datameer
Mijlsteen
Mijlsteen
MILE
Mijlsteen
MILESTONES_CURRENT
MILESTONES_DAILY_HISTORY
MILESTONES_EVENT
Primaire/buitenlandse sleutel
Type
Verwante tabel
Verwant veld
LASTUPDATEDBYID
FK
USERS_CURRENT
USERID
MILESTONEID
PK
-
-
MILESTONEPATHID
FK
MILESTONEPATHS_CURRENT
MILESTONEPATHID
SYSID
-
Geen relatie; wordt gebruikt voor interne toepassingen

Mijlpad

Naam Workfront-entiteit
Interfaceverwijzingen
API-naslag
API-label
Weergaven van datameer
Mijlpad
Mijlpad
MPATH
Mijlpad
MILESTONEPATHS_CURRENT
MILESTONEPATHS_DAILY_HISTORY
MILESTONEPATHS_EVENT
Primaire/buitenlandse sleutel
Type
Verwante tabel
Verwant veld
ENTEREDBYID
FK
USERS_CURRENT
USERID
LASTUPDATEDBYID
FK
USERS_CURRENT
USERID
MILESTONEPATHID
PK
-
-
SYSID
-
Geen relatie; wordt gebruikt voor interne toepassingen

Niet-arbeidbron

Naam Workfront-entiteit
Interfaceverwijzingen
API-naslag
API-label
Weergaven van datameer
Niet-arbeidbron
Bron voor niet-arbeid
NLBR
Bron voor niet-arbeid
NONLABORRESOURCES_CURRENT
NONLABORRESOURCES_DAILY_HISTORY
NONLABORRESOURCES_EVENT
Primaire/buitenlandse sleutel
Type
Verwante tabel
Verwant veld
CATEGORIE
FK
CATEGORIEËN_HUIDIGE
CATEGORIE
NONLABORRESOURCEID
PK
-
-
ENTEREDBYID
FK
USERS_CURRENT
USERID
HOMEGROUPID
FK
GROUPS_CURRENT
GROUPID
LASTUPDATEDBYID
FK
USERS_CURRENT
USERID
NONLABORRESOURCECATEGORYID
FK
NLBRCATEGORIEËN_HUIDIGE
NLBRCATEGORYID
SYSID
-
Geen relatie; wordt gebruikt voor interne toepassingen

Niet-arbeidsuitrustingscategorie

Naam Workfront-entiteit
Interfaceverwijzingen
API-naslag
API-label
Weergaven van datameer
Niet-arbeidsuitrustingscategorie
Niet-arbeidsuitrustingscategorie
NLBRCY
Broncategorie voor niet-arbeid
NLBRCATEGORIES_CURRENT
NLBRCATEGORIES_DAILY_HISTORY
NLBRCATEGORIES_EVENT
Primaire/buitenlandse sleutel
Type
Verwante tabel
Verwant veld
CATEGORIE
FK
CATEGORIEËN_HUIDIGE
CATEGORIE
ENTEREDBYID
FK
USERS_CURRENT
USERID
LASTUPDATEDBYID
FK
USERS_CURRENT
USERID
NLBRCATEGORYID
PK
-
-
PRIVATERATECARDID
FK
RATECARD_CURRENT
RATECARDID
SCHEDULEID
FK
SCHEDULES_CURRENT
SCHEDULEID
SYSID
-
Geen relatie; wordt gebruikt voor interne toepassingen

Onwerkdag

Naam Workfront-entiteit
Interfaceverwijzingen
API-naslag
API-label
Weergaven van datameer
Onwerkdag
Uitzondering schema
NONWKD
Onwerkdag
NONWORKDAYS_CURRENT
NONWORKDAYS_DAILY_HISTORY
NONWORKDAYS_EVENT
Primaire/buitenlandse sleutel
Type
Verwante tabel
Verwant veld
NONWORKDAYID
PK
-
-
OBJID
FK
Variabele, gebaseerd op OBJCODE
De primaire sleutel/id van het object dat in het veld OBJCODE is geïdentificeerd
SCHEDULEID
FK
SCHEDULES_CURRENT
SCHEDULEID
SYSID
-
Geen relatie; wordt gebruikt voor interne toepassingen
USERID
FK
USERS_CURRENT
USERID

Opmerking

Naam Workfront-entiteit
Interfaceverwijzingen
API-naslag
API-label
Weergaven van datameer
Opmerking
Opmerking
OPMERKING
Opmerking
NOTES_CURRENT
NOTES_DAILY_HISTORY
NOTES_EVENT
Primaire/buitenlandse sleutel
Type
Verwante tabel
Verwant veld
ATTACHDOCUMENTID
FK
DOCUMENTS_CURRENT
DOCUMENTIEF
ATTACHOBJID
FK
Variabele, gebaseerd op ATTACHOBJCODE
De primaire sleutel/id van het object dat wordt geïdentificeerd in de OBJCODE-ATTACHOBJCODE
ATTACHOPTASKID
FK
OPTASKS_CURRENT
OPTASKID
ATTACHWORKID
FK
WORKITEMS_CURRENT
WORKPOID
ATTACHWORKUSERID
FK
USERS_CURRENT
USERID
AUDITRECORDID
-
Tabel in auditrecord wordt momenteel niet ondersteund
COMPANYID
FK
COMPANIES_CURRENT
COMPANYID
DOCUMENTIEF
FK
DOCUMENTS_CURRENT
DOCUMENTIEF
EXTERNALSERVICEID
-
Geen Workfront-relatie; wordt gebruikt voor integratie met externe systemen
ITERATIONID
FK
ITERATIONS_CURRENT
ITERATIONID
NOTEID
PK
-
-
OBJID
FK
Variabele, gebaseerd op NOTEOBJCODE
De primaire sleutel/id van het object dat in het veld NOTEOBJCODE is geïdentificeerd
OPTASKID
FK
OPTASKS_CURRENT
OPTASKID
OWNERID
FK
USERS_CURRENT
USERID
PARENTENDORSEMENTID
-
Onderwerptabel wordt momenteel niet ondersteund
PARENTJOURNALENTRYID
FK
JOURNALENTRIES_CURRENT
JOURNALENTRYID
PARENTNOTEID
FK
NOTES_CURRENT
NOTEID
PORTFOLIOID
FK
PORTFOLIOS_CURRENT
PORTFOLIOID
PROGRAMMA
FK
PROGRAMS_CURRENT
PROGRAMMA
PROJECTIEF
FK
PROJECTS_CURRENT
PROJECTIEF
PROOFACTIONID
-
Proefactietabel wordt momenteel niet ondersteund
PROOFID
-
Proeftabel wordt momenteel niet ondersteund
RICHTEXTNOTEID
FK
RESERVEDTEXTNOTES_CURRENT
RICHTEXTNOTEID
SYSID
-
Geen relatie; wordt gebruikt voor interne toepassingen
TASKID
FK
TASKS_CURRENT
TASKID
TEMPLATEID
FK
TEMPLATES_CURRENT
TEMPLATEID
TEMPLATETASKID
FK
TEMPLATETASKS_CURRENT
TEMPLATETASKID
DREADID
FK
NOTES_CURRENT
NOTEID
TIMESHEETID
FK
TIMESHEETS_CURRENT
TIMESHEETID
TOPOBJID
FK
Variabele, gebaseerd op TOPOBJCODE
De primaire sleutel/id van het object dat in het veld TOPOBJCODE wordt geïdentificeerd
USERID
FK
USERS_CURRENT
USERID

Objectintegratie

Naam Workfront-entiteit
Interfaceverwijzingen
API-naslag
API-label
Weergaven van datameer
Objectintegratie
Objectintegratie
OBJINT
ObjectIntegration
OBJECTINTEGRATION_CURRENT
OBJECTINTEGRATION_DAILY_HISTORY
OBJECTINTEGRATION_EVENT
Primaire/buitenlandse sleutel
Type
Verwante tabel
Verwant veld
LINKEDOBJECTID
FK
Variabele, gebaseerd op LINKEDOBJECTCODE
De primaire sleutel/identiteitskaart van het voorwerp dat in het gebied LINKEDOBJECTCODE wordt geïdentificeerd
OBJECTINTEGRATIONID
PK
-
-
OBJID
FK
Variabele, gebaseerd op OBJCODE
De primaire sleutel/id van het object dat in het veld OBJCODE is geïdentificeerd
SYSID
-
Geen relatie; wordt gebruikt voor interne toepassingen

Objectcategorie

Naam Workfront-entiteit
Interfaceverwijzingen
API-naslag
API-label
Weergaven van datameer
Objectcategorie
Objectcategorieën
OBJCAT
Objectcategorie
OBJECTSCATEGORIES_CURRENT
OBJECTSCATEGORIES_DAILY_HISTORY
OBJECTSCATEGORIES_EVENT
Primaire/buitenlandse sleutel
Type
Verwante tabel
Verwant veld
CATEGORIE
FK
CATEGORIEËN_HUIDIGE
CATEGORIE
OBJECTSCATEGORYID
PK
-
-
OBJID
FK
Variabele, gebaseerd op OBJCODE
De primaire sleutel/id van het object dat in het veld OBJCODE is geïdentificeerd
SYSID
-
Geen relatie; wordt gebruikt voor interne toepassingen

OpTask/Issue

Naam Workfront-entiteit
Interfaceverwijzingen
API-naslag
API-label
Weergaven van datameer
OpTask
Uitgave, verzoek
OPTASK
Probleem
OPTASKS_CURRENT
OPTASKS_DAILY_HISTORY
OPTASKS_EVENT
Primaire/buitenlandse sleutel
Type
Verwante tabel
Verwant veld
GOEDVALPROCESSID
FK
METHODES_CURRENT
GOEDVALPROCESSID
ASSIGNEDTOID
FK
USERS_CURRENT
USERID
CATEGORIE
FK
CATEGORIEËN_HUIDIGE
CATEGORIE
CURRENTAPPROVALSTEPID
FK
METHOVALSTEPS_CURRENT
GOEDGEKEURDE
ENTEREDBYID
FK
USERS_CURRENT
USERID
EXCHANGERATEID
FK
EXCHANGERATES_CURRENT
EXCHANGERATEID
ITERATIONID
FK
ITERATIONS_CURRENT
ITERATIONID
KANBANBOARDID
-
Kanban Board table momenteel niet ondersteund
LASTCONDITIONNOTEID
FK
NOTES_CURRENT
NOTEID
LASTNOTEID
FK
NOTES_CURRENT
NOTEID
LASTUPDATEDBYID
FK
USERS_CURRENT
USERID
OPTASKID
PK
-
-
OWNERID
FK
USERS_CURRENT
USERID
PROJECTIEF
FK
PROJECTS_CURRENT
PROJECTIEF
QUEUEDEFID
-
De tabel voor wachtrijdefinitie wordt momenteel niet ondersteund
QUEUETOPICID
-
De lijst van het Onderwerp van de Rij wordt momenteel niet gesteund
RESOLVEOPTASKID
FK
OPTASKS_CURRENT
OPTASKID
RESOLVEPROJECTID
FK
PROJECTS_CURRENT
PROJECTIEF
RESOLVETASKID
FK
TASKS_CURRENT
TASKID
RESOLVINGOBJID
FK
Variabele, gebaseerd op RESOLVINGOBJCODE
De primaire sleutel/id van het object dat in het veld RESOLVINGOBJCODE is geïdentificeerd
ROLEID
FK
ROLES_CURRENT
ROLEID
SOURCEOBJID
FK
Variabele, gebaseerd op SOURCEOBJCODE
De primaire sleutel/id van het object dat in het veld SOURCEOBJCODE is geïdentificeerd
SOURCETASKID
FK
TASKS_CURRENT
TASKID
SUBMITTEDBYID
FK
USERS_CURRENT
USERID
SYSID
-
Geen relatie; wordt gebruikt voor interne toepassingen
TEAMID
FK
TEAMS_CURRENT
TEAMID

Parameter

Naam Workfront-entiteit
Interfaceverwijzingen
API-naslag
API-label
Weergaven van datameer
Parameter
Aangepast veld
PARAM
Parameter
PARAMETERS_CURRENT
PARAMETERS_DAILY_HISTORY
PARAMETERS_EVENT
Primaire/buitenlandse sleutel
Type
Verwante tabel
Verwant veld
LASTUPDATEDBYID
FK
USERS_CURRENT
USERID
PARAMETERFILTERID
-
Parameterfiltertabel wordt momenteel niet ondersteund
PARAMETERS
PK
-
-
SYSID
-
Geen relatie; wordt gebruikt voor interne toepassingen

Parametergroep

Naam Workfront-entiteit
Interfaceverwijzingen
API-naslag
API-label
Weergaven van datameer
Parametergroep
Formuliersectie
PARAM
Parametergroep
PARAMETERGROUPS_CURRENT
PARAMETERGROUPS_DAILY_HISTORY
PARAMETERGROUPS_EVENT
Primaire/buitenlandse sleutel
Type
Verwante tabel
Verwant veld
LASTUPDATEDBYID
FK
USERS_CURRENT
USERID
PARAMETERGROUPID
PK
-
-
SYSID
-
Geen relatie; wordt gebruikt voor interne toepassingen

Parameteroptie

Naam Workfront-entiteit
Interfaceverwijzingen
API-naslag
API-label
Weergaven van datameer
Parameteroptie
Parameteroptie
POPT
Parameteroptie
PARAMETEROPTIONS_CURRENT
PARAMETEROPTIONS_DAILY_HISTORY
PARAMETEROPTIONS_EVENT
Primaire/buitenlandse sleutel
Type
Verwante tabel
Verwant veld
PARAMETERS
FK
PARAMETERS_CURRENT
PARAMETERS
PARAMETEROPTIONID
PK
-
-
SYSID
-
Geen relatie; wordt gebruikt voor interne toepassingen

Portaalsectie/-rapport

Naam Workfront-entiteit
Interfaceverwijzingen
API-naslag
API-label
Weergaven van datameer
Poortsectie
Rapport
PTLSEC
Rapport
PORTALSECTIONS_CURRENT
PORTALSECTIONS_DAILY_HISTORY
PORTALSECTIONS_EVENT
Primaire/buitenlandse sleutel
Type
Verwante tabel
Verwant veld
APPGLOBALID
-
Geen relatie; wordt gebruikt voor interne toepassingen
ENTEREDBYID
FK
USERS_CURRENT
USERID
FILTERID
FK
UIFILTERS_CURRENT
FILTERID
GROUPBYID
FK
UIGROUPBYS_CURRENT
GROUPBYID
LASTUPDATEDBYID
FK
USERS_CURRENT
USERID
LASTVIEWEDBYID
FK
USERS_CURRENT
USERID
OBJID
FK
Variabele, gebaseerd op OBJCODE
De primaire sleutel/id van het object dat in het veld OBJCODE is geïdentificeerd
PORTALSECTIONID
PK
-
-
VOORKEUR
FK
PREFERENCES_CURRENT
VOORKEUR
PUBLICRUNASUSERID
FK
USERS_CURRENT
USERID
REPORTFOLDERID
FK
REPORTFOLDERS_CURRENT
REPORTFOLDERID
RUNASUSERID
FK
USERS_CURRENT
USERID
SCHEDULEDREPORTID
-
Geplande rapporttabel wordt momenteel niet ondersteund
SYSID
-
Geen relatie; wordt gebruikt voor interne toepassingen
VIEWID
FK
UIVIEWS_CURRENT
VIEWID

Portal, tabblad/dashboard

Naam Workfront-entiteit
Interfaceverwijzingen
API-naslag
API-label
Weergaven van datameer
Portal, tabblad
Dashboard
PTLTAB
Dashboard
PORTALTABS_CURRENT
PORTALTABS_DAILY_HISTORY
PORTALTABS_EVENT
Primaire/buitenlandse sleutel
Type
Verwante tabel
Verwant veld
DOCID
-
Geen relatie; wordt gebruikt voor interne toepassingen
LASTUPDATEDBYID
FK
USERS_CURRENT
USERID
PORTALPROFILEID
-
Geen relatie; wordt gebruikt voor interne toepassingen
PORTALTABID
PK
-
-
SYSID
-
Geen relatie; wordt gebruikt voor interne toepassingen
USERID
FK
USERS_CURRENT
USERID

Sectie tabblad Portal

Naam Workfront-entiteit
Interfaceverwijzingen
API-naslag
API-label
Weergaven van datameer
Sectie tabblad Portal
Sectie dashboard
PRTBSC
Sectie tabblad Portal
PORTALTABSPORTALSECTIONS_CURRENT
PORTALTABSPORTALSECTIONS_DAILY_HISTORY
PORTALTABSPORTALSECTIONS_EVENT
Primaire/buitenlandse sleutel
Type
Verwante tabel
Verwant veld
CALENDARPORTALSECTIONID
-
Sectie voor het kalenderportaal wordt momenteel niet ondersteund
EXTERNALSECTIONID
-
De tabel Externe secties wordt momenteel niet ondersteund
INTERNALSECTIONID
FK
PORTALSECTIONS_CURRENT
PORTALSECTIONID
PORTALSECTIONOBJID
FK
Variabele, gebaseerd op PORTALSECTIONOBJCODE
De primaire sleutel/id van het object dat in het veld PORTALSECTIONOBJCODE is geïdentificeerd
PORTALTABID
FK
PORTALTABS_CURRENT
PORTALTABID
PORTALTABSECTIONID
PK
-
-
SYSID
-
Geen relatie; wordt gebruikt voor interne toepassingen

Laatste viewer voor poortsectie

Naam Workfront-entiteit
Interfaceverwijzingen
API-naslag
API-label
Weergaven van datameer
PortalSectionLastViewer
Laatste lezers rapporteren
PLSLSV
PortalSectionLastViewer
REPORTLASTVIEWERS_CURRENT
REPORTLASTVIEWERS_DAILY_HISTORY
REPORTLASTVIEWERS_EVENT
Primaire/buitenlandse sleutel
Type
Verwante tabel
Verwant veld
RAPPORTERING
FK
PORTALSECTIONS_CURRENT
RAPPORTERING
REPORTLASTVIEWERID
PK
-
-
SYSID
-
Geen relatie; wordt gebruikt voor interne toepassingen
VIEWERID
FK
USERS_CURRENT
USERID

Portfolio

Naam Workfront-entiteit
Interfaceverwijzingen
API-naslag
API-label
Weergaven van datameer
Portfolio
Portfolio
POORT
Portfolio
PORTFOLIOS_CURRENT
PORTFOLIOS_DAILY_HISTORY
PORTFOLIOS_EVENT
Primaire/buitenlandse sleutel
Type
Verwante tabel
Verwant veld
ALIGNMENTSCORECARDID
-
Scorecard-tabel wordt momenteel niet ondersteund
CATEGORIE
FK
CATEGORIEËN_HUIDIGE
CATEGORIE
ENTEREDBYID
FK
USERS_CURRENT
USERID
GROUPID
FK
GROUPS_CURRENT
GROUPID
LASTUPDATEDBYID
FK
USERS_CURRENT
USERID
OWNERID
FK
USERS_CURRENT
USERID
PORTFOLIOID
PK
-
-
SYSID
-
Geen relatie; wordt gebruikt voor interne toepassingen

Voorkeur

Naam Workfront-entiteit
Interfaceverwijzingen
API-naslag
API-label
Weergaven van datameer
Voorkeur
Weergeven, Filteren, Groeperen, Rapportdefinitie
PROSET
Voorkeur
PREFERENCES_CURRENT
PREFERENCES_DAILY_HISTORY
PREFERENCES_EVENT
Primaire/buitenlandse sleutel
Type
Verwante tabel
Verwant veld
APPGLOBALID
-
Geen relatie; wordt gebruikt voor interne toepassingen
VOORKEUR
PK
-
-
SYSID
-
Geen relatie; wordt gebruikt voor interne toepassingen

Programma

Naam Workfront-entiteit
Interfaceverwijzingen
API-naslag
API-label
Weergaven van datameer
Programma
Programma
PRGM
Programma
PROGRAMMS_CURRENT
PROGRAMMS_DAILY_HISTORY
PROGRAMS_EVENT
Primaire/buitenlandse sleutel
Type
Verwante tabel
Verwant veld
CATEGORIE
FK
CATEGORIEËN_HUIDIGE
CATEGORIE
ENTEREDBYID
FK
USERS_CURRENT
USERID
GROUPID
FK
GROUPS_CURRENT
GROUPID
LASTUPDATEDBYID
FK
USERS_CURRENT
USERID
OWNERID
FK
USERS_CURRENT
USERID
PORTFOLIOID
FK
PORTFOLIOS_CURRENT
PORTFOLIOID
PROGRAMMA
PK
-
-
SYSID
-
Geen relatie; wordt gebruikt voor interne toepassingen

Project

Naam Workfront-entiteit
Interfaceverwijzingen
API-naslag
API-label
Weergaven van datameer
Project
Project
PROJ
Project
PROJECTS_CURRENT
PROJECTS_DAILY_HISTORY
PROJECTS_EVENT
Primaire/buitenlandse sleutel
Type
Verwante tabel
Verwant veld
AEMNATIVEFOLDERTREESREFID
-
Geen relatie; wordt gebruikt voor interne toepassingen
ALIGNMENTSCORECARDID
-
Scorecard-tabel wordt momenteel niet ondersteund
GOEDVALPROCESSID
FK
METHODES_CURRENT
GOEDVALPROCESSID
ATTACHEDRATECARDID
FK
RATECARD_CURRENT
RATECARDID
CATEGORIE
FK
CATEGORIEËN_HUIDIGE
CATEGORIE
COMPANYID
FK
COMPANIES_CURRENT
COMPANYID
CONVERTEDOPTASKID
FK
OPTASKS_CURRENT
OPTASKID
CONVERTEDOPTASKORIGINATORID
FK
USERS_CURRENT
USERID
CURRENTAPPROVALSTEPID
FK
METHOVALSTEPS_CURRENT
GOEDGEKEURDE
LEVERABLESCORECARDID
-
Scorecard-tabel wordt momenteel niet ondersteund
ENTEREDBYID
FK
USERS_CURRENT
USERID
GROUPID
FK
GROUPS_CURRENT
GROUPID
LASTCONDITIONNOTEID
FK
NOTES_CURRENT
NOTEID
LASTNOTEID
FK
NOTES_CURRENT
NOTEID
LASTUPDATEDBYID
FK
USERS_CURRENT
USERID
MILESTONEPATHID
FK
MILESTONEPATHS_CURRENT
MILESTONEPATHID
OWNERID
FK
USERS_CURRENT
USERID
POPACCOUNTID
-
Pop-accounttabel wordt momenteel niet ondersteund
PORTFOLIOID
FK
PORTFOLIOS_CURRENT
PORTFOLIOID
PRIVATERATECARDID
FK
RATECARD_CURRENT
RATECARDID
PROGRAMMA
FK
PROGRAMS_CURRENT
PROGRAMMA
PROJECTIEF
PK
-
-
QUEUEDEFID
-
De tabel voor wachtrijdefinitie wordt momenteel niet ondersteund
REJECTIONISSUEID
FK
OPTASKS_CURRENT
OPTASKID
RESOURCEPOOLID
FK
RESOURCEPOLS_CURRENT
RESOURCEPOOLID
SCHEDULEID
FK
SCHEDULES_CURRENT
SCHEDULEID
SPONSORID
FK
USERS_CURRENT
USERID
SUBMITTEDBYID
FK
USERS_CURRENT
USERID
SYSID
-
Geen relatie; wordt gebruikt voor interne toepassingen
TEAMID
FK
TEAMS_CURRENT
TEAMID
TEMPLATEID
FK
TEMPLATES_CURRENT
TEMPLATEID

Projectteamgebruiker

Naam Workfront-entiteit
Interfaceverwijzingen
API-naslag
API-label
Weergaven van datameer
Projectteamgebruiker
Projectteamgebruiker
PRTU
Projectgebruiker
PROJECTSUSERS_CURRENT
PROJECTSUSERS_DAILY_HISTORY
PROJECTSUSERS_EVENT
Primaire/buitenlandse sleutel
Type
Verwante tabel
Verwant veld
PROJECTIEF
FK
PROJECTS_CURRENT
PROJECTIEF
PROJECTSUSERID
PK
-
-
SYSID
-
Geen relatie; wordt gebruikt voor interne toepassingen
TMPUSERID
-
Geen relatie; wordt gebruikt voor interne toepassingen
USERID
FK
USERS_CURRENT
USERID

Gebruikersrol projectteam

Naam Workfront-entiteit
Interfaceverwijzingen
API-naslag
API-label
Weergaven van datameer
Gebruikersrol projectteam
Gebruikersrol projectteam
PTEAM
ProjectUserRole
PROJECTSUSERSROLES_CURRENT
PROJECTSUSERSROLES_DAILY_HISTORY
PROJECTSUSERSROLES_EVENT
Primaire/buitenlandse sleutel
Type
Verwante tabel
Verwant veld
PROJECTIEF
FK
PROJECTS_CURRENT
PROJECTIEF
PROJECTSUSERSROLEID
PK
-
-
ROLEID
FK
ROLES_CURRENT
ROLEID
SYSID
-
Geen relatie; wordt gebruikt voor interne toepassingen
USERID
FK
USERS_CURRENT
USERID

Creditcard

Naam Workfront-entiteit
Interfaceverwijzingen
API-naslag
API-label
Weergaven van datameer
Creditcard
Creditcard
RTCRD
Creditcard
RATECARD_CURRENT
RATECARD_DAILY_HISTORY
RATECARD_EVENT
Primaire/buitenlandse sleutel
Type
Verwante tabel
Verwant veld
CATEGORIE
FK
CATEGORIEËN_HUIDIGE
CATEGORIE
ENTEREDBYID
FK
USERS_CURRENT
USERID
LASTUPDATEDBYID
FK
USERS_CURRENT
USERID
RATECARDID
PK
-
-
SECURITYROOTID
FK
Variabele, gebaseerd op SECURITYOBJCODE
De primaire sleutel/id van het object dat wordt geïdentificeerd in het veld SECURITYOBJCODE
SOURCEID
FK
Variabele, gebaseerd op SOURCEOBJCODE
De primaire sleutel/id van het object dat in het veld SOURCEOBJCODE is geïdentificeerd
SYSID
-
Geen relatie; wordt gebruikt voor interne toepassingen

Rapportmap

Naam Workfront-entiteit
Interfaceverwijzingen
API-naslag
API-label
Weergaven van datameer
Rapportmap
Rapportmap
RPTFDR
Rapportmap
REPORTFOLDERS_CURRENT
REPORTFOLDERS_DAILY_HISTORY
REPORTFOLDERS_EVENT
Primaire/buitenlandse sleutel
Type
Verwante tabel
Verwant veld
REPORTFOLDERID
PK
-
-
SYSID
-
Geen relatie; wordt gebruikt voor interne toepassingen

Statistisch aantal rapportweergave

Naam Workfront-entiteit
Interfaceverwijzingen
API-naslag
API-label
Weergaven van datameer
Statistisch aantal rapportweergave
Statistisch aantal rapportweergave
PLSVST
PortalSectionStatisticInfo
REPORTVIEWSTATISTICCOUNTS_CURRENT
REPORTVIEWSTATISTICCOUNTS_DAILY_HISTORY
REPORTVIEWSTATISTICCOUNTS_EVENT
Primaire/buitenlandse sleutel
Type
Verwante tabel
Verwant veld
RAPPORTERING
FK
PORTALSECTIONS_CURRENT
PORTALSECTIONID
RAPPORTVIEWSTATISTICCOUNTID
PK
-
-
SYSID
-
Geen relatie; wordt gebruikt voor interne toepassingen

Te rapporteren begrotingsuren

Naam Workfront-entiteit
Interfaceverwijzingen
API-naslag
API-label
Weergaven van datameer
Te rapporteren begrotingsuren
Te rapporteren begrotingsuren
RPBGHR
Budgeted Hour
REPORTABLEBUDGETEDHOURS_CURRENT
REPORTABLEBUDGETEDHOURS_DAILY_HISTORY
REPORTABLEBUDGETEDHOURS_EVENT
Primaire/buitenlandse sleutel
Type
Verwante tabel
Verwant veld
PROJECTIEF
FK
PROJECTS_CURRENT
PROJECTIEF
REPORTABLEBUDGETEDHOURID
PK
-
-
ROLEID
FK
ROLES_CURRENT
ROLEID
SYSID
-
Geen relatie; wordt gebruikt voor interne toepassingen
USERID
FK
USERS_CURRENT
USERID

Gereserveerde tijd / PTO

Naam Workfront-entiteit
Interfaceverwijzingen
API-naslag
API-label
Weergaven van datameer
Gereserveerde tijd
(Persoonlijk) Tijd weg
HERVATTEN
Tijd uit
RESERVEDTIMES_CURRENT
RESERVEDTIMES_DAILY_HISTORY
RESERVEDTIMES_EVENT
Primaire/buitenlandse sleutel
Type
Verwante tabel
Verwant veld
RESERVEDTIMEID
PK
-
-
SYSID
-
Geen relatie; wordt gebruikt voor interne toepassingen
TASKID
FK
TASKS_CURRENT
TASKID
USERID
FK
USERS_CURRENT
USERID

Resource Manager

Naam Workfront-entiteit
Interfaceverwijzingen
API-naslag
API-label
Weergaven van datameer
Resource Manager
Resource Manager
RESMGR
Resource Manager
RESOURCEMANAGERS_CURRENT
RESOURCEMANAGERS_DAILY_HISTORY
RESOURCEMANAGERS_EVENT
Primaire/buitenlandse sleutel
Type
Verwante tabel
Verwant veld
ID
PK
-
-
PROJECTIEF
FK
PROJECTS_CURRENT
PROJECTIEF
RESOURCEMANAGERID
FK
USERS_CURRENT
USERID
SYSID
-
Geen relatie; wordt gebruikt voor interne toepassingen
TEMPLATEID
FK
TEMPLATES_CURRENT
TEMPLATEID

Bronpool

Naam Workfront-entiteit
Interfaceverwijzingen
API-naslag
API-label
Weergaven van datameer
Bronpool
Bronpool
RSPL
Bronpool
RSRCPOOLS_CURRENT
RSRCPOOLS_DAILY_HISTORY
RSRCPOOLS_EVENT
Primaire/buitenlandse sleutel
Type
Verwante tabel
Verwant veld
ENTEREDBYID
FK
USERS_CURRENT
USERID
LASTUPDATEDBYID
FK
USERS_CURRENT
USERID
RESOURCEPOOLID
PK
-
-
SYSID
-
Geen relatie; wordt gebruikt voor interne toepassingen

RTF-notitie

Naam Workfront-entiteit
Interfaceverwijzingen
API-naslag
API-label
Weergaven van datameer
RTF-notitie
RTF-notitie
RHNOTE
RTF-notitie
RESERVEDTEXTNOTES_CURRENT
RESERVEDTEXTNOTES_DAILY_HISTORY
RESERVEDTEXTNOTES_EVENT
Primaire/buitenlandse sleutel
Type
Verwante tabel
Verwant veld
RICHTEXTNOTEID
PK
-
-
SYSID
-
Geen relatie; wordt gebruikt voor interne toepassingen

Waarde van RTF-parameter

Naam Workfront-entiteit
Interfaceverwijzingen
API-naslag
API-label
Weergaven van datameer
Waarde van RTF-parameter
Waarde van RTF-parameter
RCHVAL
RichTextParameterValue
RICHTEXTPARAMETERVALUES_CURRENT
RICHTEXTPARAMETERVALUES_DAILY_HISTORY
RICHTEXTPARAMETERVALUES_EVENT
Primaire/buitenlandse sleutel
Type
Verwante tabel
Verwant veld
PARAMETERVALUEID
-
Parameterwaardetabel wordt momenteel niet ondersteund
RICHTEXTPARAMETERVALUEID
PK
-
-
SYSID
-
Geen relatie; wordt gebruikt voor interne toepassingen

Risico

Naam Workfront-entiteit
Interfaceverwijzingen
API-naslag
API-label
Weergaven van datameer
Risico
Risico
RISICO
Risico
RISKS_CURRENT
RISKS_DAILY_HISTORY
RISKS_EVENT
Primaire/buitenlandse sleutel
Type
Verwante tabel
Verwant veld
ENTEREDBYID
FK
USERS_CURRENT
USERID
EXCHANGERATEID
FK
EXCHANGERATES_CURRENT
EXCHANGERATEID
LASTUPDATEDBYID
FK
USERS_CURRENT
USERID
PROJECTIEF
FK
PROJECTS_CURRENT
PROJECTIEF
RISKID
PK
-
-
RISKTYPEID
FK
RISKTYPES_CURRENT
RISKTYPEID
SYSID
-
Geen relatie; wordt gebruikt voor interne toepassingen
TEMPLATEID
FK
TEMPLATES_CURRENT
TEMPLATEID

Type risico

Naam Workfront-entiteit
Interfaceverwijzingen
API-naslag
API-label
Weergaven van datameer
Type risico
Type risico
RSKTYP
Type risico
RISKTYPES_CURRENT
RISKTYPES_DAILY_HISTORY
RISKTYPES_EVENT
Primaire/buitenlandse sleutel
Type
Verwante tabel
Verwant veld
RISKTYPEID
PK
-
-
SYSID
-
Geen relatie; wordt gebruikt voor interne toepassingen

Rol

Naam Workfront-entiteit
Interfaceverwijzingen
API-naslag
API-label
Weergaven van datameer
Rol
Functie
ROL
Functie
ROLES_CURRENT
ROLES_DAILY_HISTORY
ROLES_EVENT
Primaire/buitenlandse sleutel
Type
Verwante tabel
Verwant veld
ENTEREDBYID
FK
USERS_CURRENT
USERID
LAYOUTTEMPLATEID
-
Lay-outsjabloontabel wordt niet ondersteund
PRIVATERATECARDID
FK
RATECARD_CURRENT
RATECARDID
ROLEID
PK
-
-
SYSID
-
Geen relatie; wordt gebruikt voor interne toepassingen
UITEMPLATEID
FK
UITEMPLATES_CURRENT
UITEMPLATEID

Schema

Naam Workfront-entiteit
Interfaceverwijzingen
API-naslag
API-label
Weergaven van datameer
Schema
Schema
GEPLAND
Schema
SCHEDULES_CURRENT
SCHEDULES_DAILY_HISTORY
SCHEDULES_EVENT
Primaire/buitenlandse sleutel
Type
Verwante tabel
Verwant veld
ENTEREDBYID
FK
USERS_CURRENT
USERID
GROUPID
FK
GROUPS_CURRENT
GROUPID
HOMEGROUPID
FK
GROUPS_CURRENT
GROUPID
SCHEDULEID
PK
-
-
SYSID
-
Geen relatie; wordt gebruikt voor interne toepassingen

Personeelsformatie

Beperkte beschikbaarheid van klanten

Naam Workfront-entiteit
Interfaceverwijzingen
API-naslag
API-label
Weergaven van datameer
Personeelsformatie
Personeelsformatie
STAFFP
Personeelsformatie
STAFFING_PLAN_CURRENT
STAFFING_PLAN_DAILY_HISTORY
STAFFING_PLAN_EVENT
Primaire/buitenlandse sleutel
Type
Verwante tabel
Verwant veld
ATTACHEDRATECARDID
FK
RATECARD_CURRENT
RATECARDID
CATEGORIE
FK
CATEGORIEËN_HUIDIGE
CATEGORIE
COMPANYID
FK
COMPANIES_CURRENT
COMPANYID
GROUPID
FK
GROUPS_CURRENT
GROUPID
LASTUPDATEDBYID
FK
USERS_CURRENT
USERID
OWNERID
FK
USERS_CURRENT
USERID
PRIVATERATECARDID
FK
RATECARD_CURRENT
RATECARDID
SCHEDULEID
FK
SCHEDULES_CURRENT
SCHEDULEID
STAFFINGPLANID
PK
-
-

Personeelsformatie

Beperkte beschikbaarheid van klanten

Naam Workfront-entiteit
Interfaceverwijzingen
API-naslag
API-label
Weergaven van datameer
Personeelsformatie
Personeelsformatie
STAFFR
Personeelsformatie
STAFFING_PLAN_RESOURCE_CURRENT
STAFFING_PLAN_RESOURCE_DAILY_HISTORY
STAFFING_PLAN_RESOURCE_EVENT
Primaire/buitenlandse sleutel
Type
Verwante tabel
Verwant veld
ASSIGNEDBYID
FK
USERS_CURRENT
USERID
ASSIGNEDTOID
FK
USERS_CURRENT
USERID
CATEGORIE
FK
CATEGORIEËN_HUIDIGE
CATEGORIE
LASTUPDATEDBYID
FK
USERS_CURRENT
USERID
ROLEID
FK
ROLES_CURRENT
ROLEID
STAFFINGPLANID
FK
STAFFING_PLAN_CURRENT
STAFFINGPLANID
STAFFINGPLANRESOURCEID
PK
-
-

Stap fiatteur

Naam Workfront-entiteit
Interfaceverwijzingen
API-naslag
API-label
Weergaven van datameer
Stap fiatteur
Stap fiatteur
SPAPVR
Stage-fiatteur
STEPAPPROVERS_CURRENT
STEPAPPROVERS_DAILY_HISTORY
STEPAPPROVERS_EVENT
Primaire/buitenlandse sleutel
Type
Verwante tabel
Verwant veld
GOEDGEKEURDE
FK
METHOVALSTEPS_CURRENT
GOEDGEKEURDE
ROLEID
FK
ROLES_CURRENT
ROLEID
STEPAPPROVERID
PK
-
-
SYSID
-
Geen relatie; wordt gebruikt voor interne toepassingen
TEAMID
FK
TEAMS_CURRENT
TEAMID
USERID
FK
USERS_CURRENT
USERID

Taak

Naam Workfront-entiteit
Interfaceverwijzingen
API-naslag
API-label
Weergaven van datameer
Taak
Taak
TAAK
Taak
TASKS_CURRENT
TASKS_DAILY_HISTORY
TASKS_EVENT
Primaire/buitenlandse sleutel
Type
Verwante tabel
Verwant veld
GOEDVALPROCESSID
FK
METHODES_CURRENT
GOEDVALPROCESSID
ASSIGNEDTOID
FK
USERS_CURRENT
USERID
BILLINGRECORDID
FK
BILLINGRECORDS_CURRENT
BILLINGRECORDID
CATEGORIE
FK
CATEGORIEËN_HUIDIGE
CATEGORIE
CONVERTEDOPTASKID
FK
OPTASKS_CURRENT
OPTASKID
CONVERTEDOPTASKORIGINATORID
FK
USERS_CURRENT
USERID
CURRENTAPPROVALSTEPID
FK
METHOVALSTEPS_CURRENT
GOEDGEKEURDE
ENTEREDBYID
FK
USERS_CURRENT
USERID
EXCHANGERATEID
FK
EXCHANGERATES_CURRENT
EXCHANGERATEID
GROUPID
FK
GROUPS_CURRENT
GROUPID
ITERATIONID
FK
ITERATIONS_CURRENT
ITERATIONID
KANBANBOARDID
-
Kanban Board table momenteel niet ondersteund
LASTCONDITIONNOTEID
FK
NOTES_CURRENT
NOTEID
LASTNOTEID
FK
NOTES_CURRENT
NOTEID
LASTUPDATEDBYID
FK
USERS_CURRENT
USERID
MILESTONEID
FK
MILESTONES_CURRENT
MILESTONEID
PARENTID
FK
TASKS_CURRENT
TASKID
PROJECTIEF
FK
PROJECTS_CURRENT
PROJECTIEF
RECURRENCERULEID
-
Tabel met herhalingsregels wordt momenteel niet ondersteund
REJECTIONISSUEID
FK
OPTASKS_CURRENT
OPTASKID
RESERVEDTIMEID
FK
RESERVEDTIMES_CURRENT
RESERVEDTIMEID
ROLEID
FK
ROLES_CURRENT
ROLEID
SUBMITTEDBYID
FK
USERS_CURRENT
SUBMITTEDBYID
SYSID
-
Geen relatie; wordt gebruikt voor interne toepassingen
TASKID
PK
-
-
TEAMID
FK
TEAMS_CURRENT
TEAMID
TEMPLATETASKID
FK
TEMPLATETASKS_CURRENT
TEMPLATETASKID

Taakvoorganger

Naam Workfront-entiteit
Interfaceverwijzingen
API-naslag
API-label
Weergaven van datameer
Taakvoorganger
Voorganger
PRED
Voorganger
PREDECESSORS_CURRENT
PREDECESSORS_DAILY_HISTORY
PREDECESSORS_EVENT
Primaire/buitenlandse sleutel
Type
Verwante tabel
Verwant veld
ID
PK
-
-
PREDECESSORID
FK
TASKS_CURRENT
TASKID
SUCCESSORID
FK
TASKS_CURRENT
TASKID
SYSID
-
Geen relatie; wordt gebruikt voor interne toepassingen

Team

Naam Workfront-entiteit
Interfaceverwijzingen
API-naslag
API-label
Weergaven van datameer
Team
Team
TEAMOB
Team
TEAMS_CURRENT
TEAMS_DAILY_HISTORY
TEAMS_EVENT
Primaire/buitenlandse sleutel
Type
Verwante tabel
Verwant veld
ENTEREDBYID
FK
USERS_CURRENT
USERID
GROUPID
FK
GROUPS_CURRENT
GROUPID
LAYOUTTEMPLATEID
-
Lay-outsjabloontabel wordt niet ondersteund
MYWORKVIEWID
FK
UIVIEWS_CURRENT
UIVIEWID
OWNERID
FK
USERS_CURRENT
USERID
REQUESTSVIEWID
FK
UIVIEWS_CURRENT
UIVIEWID
SCHEDULEID
FK
SCHEDULES_CURRENT
SCHEDULEID
TEAMID
PK
-
-
SYSID
-
Geen relatie; wordt gebruikt voor interne toepassingen
UITEMPLATEID
FK
UITEMPLATES_CURRENT
UITEMPLATEID
NOTE
Er zijn 3 teamtypes die in de de objecten van het Team lijsten worden opgeslagen: PROJECT, SJABLOON, en ADHOC.

Elk van deze teamtypen wordt samen weergegeven in de Data Connect-weergaven voor gegevens in het meer. Als u het specifieke type team wilt isoleren dat u wilt retourneren, moet u filteren op de kolom teamtype . Bijvoorbeeld, als u slechts de traditionele teams wilt die deel van uw organisatorische structuren uitmaken, die in het gebied van Teams van de toepassing worden gevormd, zou u een vraag kunnen hebben die iets als dit kijkt: uitgezocht * van teams_current waar teamtype = "ADHOC";

Teamlid

Naam Workfront-entiteit
Interfaceverwijzingen
API-naslag
API-label
Weergaven van datameer
Teamlid
Overige teams, teamlid
TEAMMB
Teamlid
TEAMMEMBERS_CURRENT
TEAMMEMBERS_DAILY_HISTORY
TEAMMEMBERS_EVENT
Primaire/buitenlandse sleutel
Type
Verwante tabel
Verwant veld
SYSID
-
Geen relatie; wordt gebruikt voor interne toepassingen
TEAMID
FK
TEAMS_CURRENT
TEAMID
TEAMMEMBERID
PK
-
-
USERID
FK
USERS_CURRENT
USERID

Functie teamlid

Naam Workfront-entiteit
Interfaceverwijzingen
API-naslag
API-label
Weergaven van datameer
Functie teamlid
Functie teamlid
TEAMMR
Functie teamlid
TEAMMEMBERROLES_CURRENT
TEAMMEMBERROLES_EVENT
Primaire/buitenlandse sleutel
Type
Verwante tabel
Verwant veld
ROLEID
FK
ROLES_CURRENT
ROLEID
SYSID
-
Geen relatie; wordt gebruikt voor interne toepassingen
TEAMID
FK
TEAMS_CURRENT
TEAMID
TEAMMEMBERROLEID
PK
-
-
USERID
FK
USERS_CURRENT
USERID

Sjabloon

Naam Workfront-entiteit
Interfaceverwijzingen
API-naslag
API-label
Weergaven van datameer
Sjabloon
Sjabloon, projectsjabloon
TMPL
Sjabloon
TEMPLATES_CURRENT
TEMPLATES_DAILY_HISTORY
TEMPLATES_EVENT
Primaire/buitenlandse sleutel
Type
Verwante tabel
Verwant veld
GOEDVALPROCESSID
FK
METHODES_CURRENT
GOEDVALPROCESSID
CATEGORIE
FK
CATEGORIEËN_HUIDIGE
CATEGORIE
COMPANYID
FK
COMPANIES_CURRENT
COMPANYID
LEVERABLESCORECARDID
-
Afleverbare scorebordtabel wordt momenteel niet ondersteund
ENTEREDBYID
FK
USERS_CURRENT
USERID
GROUPID
FK
GROUPS_CURRENT
GROUPID
LASTNOTEID
FK
NOTES_CURRENT
NOTEID
LASTUPDATEDBYID
FK
USERS_CURRENT
USERID
MILESTONEPATHID
FK
MILESTONEPATHS_CURRENT
MILESTONEPATHID
OWNERID
FK
USERS_CURRENT
USERID
PRIVATERATECARDID
FK
RATECARD_CURRENT
RATECARDID
PROGRAMMA
FK
PROGRAMS_CURRENT
PROGRAMMA
QUEUEDEFID
-
De tabel voor wachtrijdefinitie wordt momenteel niet ondersteund
SCHEDULEID
FK
SCHEDULES_CURRENT
SCHEDULEID
SYSID
-
Geen relatie; wordt gebruikt voor interne toepassingen
TEAMID
FK
TEAMS_CURRENT
TEAMID
TEMPLATEID
PK
-
-

Toewijzing sjabloontaak

Naam Workfront-entiteit
Interfaceverwijzingen
API-naslag
API-label
Weergaven van datameer
Toewijzing sjabloontaak
Sjabloontoewijzing
TASSGN
Sjabloontoewijzing
TEMPLATEASSIGNMENTS_CURRENT
TEMPLATEASSIGNMENTS_DAILY_HISTORY
TEMPLATEASSIGNMENTS_EVENT
Primaire/buitenlandse sleutel
Type
Verwante tabel
Verwant veld
ASSIGNEDTOID
FK
USERS_CURRENT
USERID
CATEGORIE
FK
CATEGORIEËN_HUIDIGE
CATEGORIE
LASTUPDATEDBYID
FK
USERS_CURRENT
USERID
OBJID
FK
Variabele, gebaseerd op OBJCODE
De primaire sleutel/id van het object dat in het veld OBJCODE is geïdentificeerd
ROLEID
FK
ROLES_CURRENT
ROLEID
SYSID
-
Geen relatie; wordt gebruikt voor interne toepassingen
TEAMID
FK
TEAMS_CURRENT
TEAMID
TEAMTIMELINEABLEID
-
Tijdlijnbare tabel voor team wordt momenteel niet ondersteund
TEMPLATEASSIGNMENTID
PK
-
-
TEMPLATETASKID
FK
TEMPLATETASKS_CURRENT
TEMPLATETASKID

Sjabloontaak

Naam Workfront-entiteit
Interfaceverwijzingen
API-naslag
API-label
Weergaven van datameer
Sjabloontaak
Sjabloontaak
TTSK
Sjabloontaak
TEMPLATETASKS_CURRENT
TEMPLATETASKS_DAILY_HISTORY
TEMPLATETASKS_EVENT
Primaire/buitenlandse sleutel
Type
Verwante tabel
Verwant veld
GOEDVALPROCESSID
FK
METHODES_CURRENT
GOEDVALPROCESSID
ASSIGNEDTOID
FK
USERS_CURRENT
USERID
CATEGORIE
FK
CATEGORIEËN_HUIDIGE
CATEGORIE
ENTEREDBYID
FK
USERS_CURRENT
USERID
EXCHANGERATEID
FK
EXCHANGERATES_CURRENT
EXCHANGERATEID
LASTNOTEID
FK
NOTES_CURRENT
NOTEID
LASTUPDATEDBYID
FK
USERS_CURRENT
USERID
MILESTONEID
FK
MILESTONES_CURRENT
MILESTONEID
PARENTID
FK
TEMPLATETASKS_CURRENT
TEMPLATETASKID
RECURRENCERULEID
-
Tabel met herhalingsregels wordt momenteel niet ondersteund
ROLEID
FK
ROLES_CURRENT
ROLEID
SYSID
-
Geen relatie; wordt gebruikt voor interne toepassingen
TEAMID
FK
TEAMS_CURRENT
TEAMID
TEAMTIMELINEABLEID
-
Tijdlijnbare tabel voor team wordt momenteel niet ondersteund
TEMPLATEID
FK
TEMPLATES_CURRENT
TEMPLATEID
TEMPLATETASKID
PK
-
-

Sjabloontaakvoorganger

Naam Workfront-entiteit
Interfaceverwijzingen
API-naslag
API-label
Weergaven van datameer
Sjabloontaakvoorganger
Sjabloonvoorganger
TPRED
Voorganger
TEMPLATEPREDECESSORS_CURRENT
TEMPLATEPREDECESSORS_DAILY_HISTORY
TEMPLATEPREDECESSORS_EVENT
Primaire/buitenlandse sleutel
Type
Verwante tabel
Verwant veld
PREDECESSORID
FK
TEMPLATETASKS_CURRENT
TEMPLATETASKID
SUCCESSORID
FK
TEMPLATETASKS_CURRENT
TEMPLATETASKID
TEMPLATEPREDECESSORID
PK
-
-
SYSID
-
Geen relatie; wordt gebruikt voor interne toepassingen

Tijd-gefaseerde Gecombineerde KPI

Beperkte beschikbaarheid van klanten

Naam Workfront-entiteit
Interfaceverwijzingen
API-naslag
API-label
Weergaven van datameer
Tijd-gefaseerde Gecombineerde KPI
Tijd-gefaseerde KPI
TMPH
TimePhasedKPI
TIMEPHASED_COMBINED_CURRENT
TIMEPHASED_COMBINED_DAILY_HISTORY
TIMEPHASED_COMBINED_EVENT
Primaire/buitenlandse sleutel
Type
Verwante tabel
Verwant veld
TOEWIJZEN
FK
ASSIGNMENTS_CURRENT
TOEWIJZEN
EVENT_ID
PK
Dit is een natuurlijke sleutel voor de tijd-gefaseerde ingang van KPI
-
GROUPID
FK
GROUPS_CURRENT
GROUPID
LOCATIONID
FK
CLASSIFIER_CURRENT
CLASSIFIERID
METADATAID
FK
De METADATA-tabel is niet beschikbaar
-
OPTASKID
FK
OPTASKS_CURRENT
OPTASKID
PORTFOLIOID
FK
PORTFOLIOS_CURRENT
PORTFOLIOID
PROGRAMMA
FK
PROGRAMS_CURRENT
PROGRAMMA
PROJECTIEF
FK
PROJECTS_CURRENT
PROJECTIEF
REFERENCEID
FK
Variabele, gebaseerd op OBJCODE
De primaire sleutel/id van het object dat in het veld OBJCODE is geïdentificeerd
ROLEID
FK
ROLES_CURRENT
ROLEID
SCHEMAID
FK
De SCHEMA-tabel wordt niet opgegeven; de waarde uit deze tabel wordt gegeven in de SCHEMANAME-kolom. Het SCHEMANAME identificeert de KPI (bv. SchedulHours, estiméHours, en actualHours) waarmee de record is verbonden.
-
SOURCETASKID
FK
TASKS_CURRENT
TASKID
STAFFINGPLANID
FK
STAFFING_PLAN_CURRENT
STAFFINGPLANID
STAFFINGPLANRESOURCEID
FK
STAFFING_PLAN_RESOURCE_CURRENT
STAFFINGPLANRESOURCEID
TASKID
FK
TASKS_CURRENT
TASKID
USERID
FK
USERS_CURRENT
USERID

Tijdgefaseerde PKI-valuta

Beperkte beschikbaarheid van klanten

Naam Workfront-entiteit
Interfaceverwijzingen
API-naslag
API-label
Weergaven van datameer
Tijdgefaseerde PKI-valuta
Tijd-gefaseerde KPI
TMPH
TimePhasedKPI
TIMEPHASED_CURRENCY_CURRENT
TIMEPHASED_CURRENCY_DAILY_HISTORY
TIMEPHASED_CURRENCY_EVENT
Primaire/buitenlandse sleutel
Type
Verwante tabel
Verwant veld
TOEWIJZEN
FK
ASSIGNMENTS_CURRENT
TOEWIJZEN
GROUPID
FK
GROUPS_CURRENT
GROUPID
LOCATIONID
FK
CLASSIFIER_CURRENT
CLASSIFIERID
METADATAID
FK
De METADATA-tabel is niet beschikbaar
-
OPTASKID
FK
OPTASKS_CURRENT
OPTASKID
PORTFOLIOID
FK
PORTFOLIOS_CURRENT
PORTFOLIOID
PROGRAMMA
FK
PROGRAMS_CURRENT
PROGRAMMA
PROJECTIEF
FK
PROJECTS_CURRENT
PROJECTIEF
REFERENCEID
FK
Variabele, gebaseerd op OBJCODE
De primaire sleutel/id van het object dat in het veld OBJCODE is geïdentificeerd
ROLEID
FK
ROLES_CURRENT
ROLEID
SCHEMAID
FK
De SCHEMA-tabel wordt niet opgegeven; de waarde uit deze tabel wordt gegeven in de SCHEMANAME-kolom. Het SCHEMANAME identificeert de KPI (bv. scheduledRevenueRate, scheduledCostRate, actualRevenue, enz.) waarmee de record is verbonden.
SCHEMAID
SOURCETASKID
FK
TASKS_CURRENT
TASKID
STAFFINGPLANID
FK
STAFFING_PLAN_CURRENT
STAFFINGPLANID
STAFFINGPLANRESOURCEID
FK
STAFFING_PLAN_RESOURCE_CURRENT
STAFFINGPLANRESOURCEID
SYSID
-
Geen relatie; wordt gebruikt voor interne toepassingen
TASKID
FK
TASKS_CURRENT
TASKID
TIMEPHASEDCURRENCYID
PK
-
-
USERID
FK
USERS_CURRENT
USERID

Tijd-gefaseerde Duur KPI

Beperkte beschikbaarheid van klanten

Naam Workfront-entiteit
Interfaceverwijzingen
API-naslag
API-label
Weergaven van datameer
Tijd-gefaseerde Duur KPI
Tijd-gefaseerde KPI
TMPH
TimePhasedKPI
TIMEPHASED_DURATION_CURRENT
TIMEPHASED_DURATION_DAILY_HISTORY
TIMEPHASED_DURATION_EVENT
Primaire/buitenlandse sleutel
Type
Verwante tabel
Verwant veld
TOEWIJZEN
FK
ASSIGNMENTS_CURRENT
TOEWIJZEN
GROUPID
FK
GROUPS_CURRENT
GROUPID
LOCATIONID
FK
CLASSIFIER_CURRENT
CLASSIFIERID
METADATAID
FK
De METADATA-tabel is niet beschikbaar
-
OPTASKID
FK
OPTASKS_CURRENT
OPTASKID
PORTFOLIOID
FK
PORTFOLIOS_CURRENT
PORTFOLIOID
PROGRAMMA
FK
PROGRAMS_CURRENT
PROGRAMMA
PROJECTIEF
FK
PROJECTS_CURRENT
PROJECTIEF
REFERENCEID
FK
Variabele, gebaseerd op OBJCODE
De primaire sleutel/id van het object dat in het veld OBJCODE is geïdentificeerd
ROLEID
FK
ROLES_CURRENT
ROLEID
SCHEMAID
FK
De SCHEMA-tabel wordt niet opgegeven; de waarde uit deze tabel wordt gegeven in de SCHEMANAME-kolom. Het SCHEMANAME identificeert de KPI (bv. SchedulHours, estiméHours, en actualHours) waarmee de record is verbonden.
SCHEMAID
SOURCETASKID
FK
TASKS_CURRENT
TASKID
STAFFINGPLANID
FK
STAFFING_PLAN_CURRENT
STAFFINGPLANID
STAFFINGPLANRESOURCEID
FK
STAFFING_PLAN_RESOURCE_CURRENT
STAFFINGPLANRESOURCEID
SYSID
-
Geen relatie; wordt gebruikt voor interne toepassingen
TASKID
FK
TASKS_CURRENT
TASKID
TIMEPHASEDDURATIONID
PK
-
-
USERID
FK
USERS_CURRENT
USERID

Tijd-gefaseerde KPI Aantallen

Beperkte beschikbaarheid van klanten

Naam Workfront-entiteit
Interfaceverwijzingen
API-naslag
API-label
Weergaven van datameer
Tijd-gefaseerde KPI Aantallen
Tijd-gefaseerde KPI
TMPH
TimePhasedKPI
TIMEPHASED_NUMBERS_CURRENT
TIMEPHASED_NUMBERS_DAILY_HISTORY
TIMEPHASED_NUMBERS_EVENT
Primaire/buitenlandse sleutel
Type
Verwante tabel
Verwant veld
TOEWIJZEN
FK
ASSIGNMENTS_CURRENT
TOEWIJZEN
EVENT_ID
PK
Dit is een natuurlijke sleutel voor de tijd-gefaseerde ingang van KPI
-
GROUPID
FK
GROUPS_CURRENT
GROUPID
LOCATIONID
FK
CLASSIFIER_CURRENT
CLASSIFIERID
METADATAID
FK
De METADATA-tabel is niet beschikbaar
-
OPTASKID
FK
OPTASKS_CURRENT
OPTASKID
PORTFOLIOID
FK
PORTFOLIOS_CURRENT
PORTFOLIOID
PROGRAMMA
FK
PROGRAMS_CURRENT
PROGRAMMA
PROJECTIEF
FK
PROJECTS_CURRENT
PROJECTIEF
REFERENCEID
FK
Variabele, gebaseerd op OBJCODE
De primaire sleutel/id van het object dat in het veld OBJCODE is geïdentificeerd
ROLEID
FK
ROLES_CURRENT
ROLEID
SCHEMAID
FK
De SCHEMA-tabel wordt niet opgegeven; de waarde uit deze tabel wordt gegeven in de SCHEMANAME-kolom. Het SCHEMANAME identificeert de KPI (bv. SchedulHours, estiméHours, en actualHours) waarmee de record is verbonden.
-
SOURCETASKID
FK
TASKS_CURRENT
TASKID
STAFFINGPLANID
FK
STAFFING_PLAN_CURRENT
STAFFINGPLANID
STAFFINGPLANRESOURCEID
FK
STAFFING_PLAN_RESOURCE_CURRENT
STAFFINGPLANRESOURCEID
TASKID
FK
TASKS_CURRENT
TASKID
TIMEPHASEDNUMBERSID
PK
-
-
USERID
FK
USERS_CURRENT
USERID

Tijdschema

Naam Workfront-entiteit
Interfaceverwijzingen
API-naslag
API-label
Weergaven van datameer
Tijdschema
Tijdschema
TSHET
Tijdschema
TIMESHEETS_CURRENT
TIMESHEETS_DAILY_HISTORY
TIMESHEETS_EVENT
Primaire/buitenlandse sleutel
Type
Verwante tabel
Verwant veld
GOEDGEKEURD
FK
USERS_CURRENT
USERID
LASTNOTEID
FK
NOTES_CURRENT
NOTEID
LASTUPDATEDBYID
FK
USERS_CURRENT
USERID
SYSID
-
Geen relatie; wordt gebruikt voor interne toepassingen
TIMESHEETID
PK
-
-
TIMESHEETPROFILEID
FK
TIMESHEETPROFILES_CURRENT
TIMESHEETPROFILEID
USERID
FK
USERS_CURRENT
USERID

Tijdbladprofiel

Naam Workfront-entiteit
Interfaceverwijzingen
API-naslag
API-label
Weergaven van datameer
Tijdbladprofiel
Tijdbladprofiel
TSPRO
Tijdbladprofiel
TIMESHEETPROFILES_CURRENT
TIMESHEETPROFILES_DAILY_HISTORY
TIMESHEETPROFILES_EVENT
Primaire/buitenlandse sleutel
Type
Verwante tabel
Verwant veld
GOEDGEKEURD
FK
USERS_CURRENT
USERID
ENTEREDBYID
FK
USERS_CURRENT
USERID
GROUPID
FK
GROUPS_CURRENT
GROUPID
SYSID
-
Geen relatie; wordt gebruikt voor interne toepassingen
TIMESHEETPROFILEID
PK
-
-

UI-filter

Naam Workfront-entiteit
Interfaceverwijzingen
API-naslag
API-label
Weergaven van datameer
UI-filter
Filter
UIFT
Filter
UIFILTERS_CURRENT
UIFILTERS_DAILY_HISTORY
UIFILTERS_EVENT
Primaire/buitenlandse sleutel
Type
Verwante tabel
Verwant veld
APPGLOBALID
-
Geen relatie; wordt gebruikt voor interne toepassingen
ENTEREDBYID
FK
USERS_CURRENT
USERID
LASTUPDATEDBYID
FK
USERS_CURRENT
USERID
OBJID
FK
Variabele, gebaseerd op OBJCODE
De primaire sleutel/id van het object dat in het veld OBJCODE is geïdentificeerd
VOORKEUR
FK
PREFERENCES_CURRENT
VOORKEUR
SYSID
-
Geen relatie; wordt gebruikt voor interne toepassingen
UIFILTERID
PK
-
-

UI-groep door

Naam Workfront-entiteit
Interfaceverwijzingen
API-naslag
API-label
Weergaven van datameer
UI-groep door
Groepering
UIGB
Groepering
UIGROUPBYS_CURRENT
UIGROUPBYS_DAILY_HISTORY
UIGROUPBYS_EVENT
Primaire/buitenlandse sleutel
Type
Verwante tabel
Verwant veld
APPGLOBALID
-
Geen relatie; wordt gebruikt voor interne toepassingen
ENTEREDBYID
FK
USERS_CURRENT
USERID
LASTUPDATEDBYID
FK
USERS_CURRENT
USERID
OBJID
FK
Variabele, gebaseerd op OBJCODE
De primaire sleutel/id van het object dat in het veld OBJCODE is geïdentificeerd
VOORKEUR
FK
PREFERENCES_CURRENT
VOORKEUR
SYSID
-
Geen relatie; wordt gebruikt voor interne toepassingen
UIGROUPBYID
PK
-
-

UI-sjabloon

Naam Workfront-entiteit
Interfaceverwijzingen
API-naslag
API-label
Weergaven van datameer
UI-sjabloon
Lay-outsjabloon
UITMPL
Lay-outsjabloon
UITEMPLATES_CURRENT
UITEMPLATES_DAILY_HISTORY
UITEMPLATES_EVENT
Primaire/buitenlandse sleutel
Type
Verwante tabel
Verwant veld
ENTEREDBYID
FK
USERS_CURRENT
USERID
GROUPID
FK
GROUPS_CURRENT
GROUPID
LASTUPDATEDBYID
FK
USERS_CURRENT
USERID
SYSID
-
Geen relatie; wordt gebruikt voor interne toepassingen
UITEMPLATEID
PK
-
-

UI-weergave

Naam Workfront-entiteit
Interfaceverwijzingen
API-naslag
API-label
Weergaven van datameer
UI-weergave
Weergave
UIVIEW
Weergave
UIVIEWS_CURRENT
UIVIEWS_DAILY_HISTORY
UIVIEWS_EVENT
Primaire/buitenlandse sleutel
Type
Verwante tabel
Verwant veld
APPGLOBALID
-
Geen relatie; wordt gebruikt voor interne toepassingen
ENTEREDBYID
FK
USERS_CURRENT
USERID
LASTUPDATEDBYID
FK
USERS_CURRENT
USERID
OBJID
FK
Variabele, gebaseerd op OBJCODE
De primaire sleutel/id van het object dat in het veld OBJCODE is geïdentificeerd
VOORKEUR
FK
PREFERENCES_CURRENT
VOORKEUR
SYSID
-
Geen relatie; wordt gebruikt voor interne toepassingen
UIVIEWID
PK
-
-

Gebruiker

Naam Workfront-entiteit
Interfaceverwijzingen
API-naslag
API-label
Weergaven van datameer
Gebruiker
Gebruiker
GEBRUIKER
Gebruiker
USERS_CURRENT
USERS_DAILY_HISTORY
USERS_EVENT
Primaire/buitenlandse sleutel
Type
Verwante tabel
Verwant veld
ACCESSLEVELID
FK
ACCESSLEVELS_CURRENT
ACCESSLEVELID
CATEGORIE
FK
CATEGORIEËN_HUIDIGE
CATEGORIE
COMPANYID
FK
COMPANIES_CURRENT
COMPANYID
DEFAULTHOURTYPEID
FK
HOURTYPES_CURRENT
HOURTYPEID
DELEGATIONTOID
FK
USERS_CURRENT
USERID
EAUTHUSERID
-
Geen relatie; wordt gebruikt voor interne toepassingen
ENTEREDBYID
FK
USERS_CURRENT
USERID
HOMEGROUPID
FK
GROUPS_CURRENT
GROUPID
HOMETEAMID
FK
TEAMS_CURRENT
TEAMID
LASTENTEREDNOTEID
FK
NOTES_CURRENT
NOTEID
LASTUPDATEDBYID
FK
USERS_CURRENT
USERID
LATESTUPDATENOTEID
FK
NOTES_CURRENT
NOTEID
LAYOUTTEMPLATEID
-
Lay-outsjabloontabel wordt niet ondersteund
MANAGERID
FK
USERS_CURRENT
USERID
PORTALPROFILEID
-
Poortprofielentabel wordt niet ondersteund
PREFUIID
-
Geen relatie; wordt gebruikt voor interne toepassingen
PRIVATERATECARDID
FK
RATECARD_CURRENT
RATECARDID
RESOURCEPOOLID
FK
RESOURCEPOLS_CURRENT
RESOURCEPOOLID
ROLEID
FK
ROLES_CURRENT
ROLEID
SCHEDULEID
FK
SCHEDULES_CURRENT
SCHEDULEID
SYSID
-
Geen relatie; wordt gebruikt voor interne toepassingen
TIMESHEETPROFILEID
FK
TIMESHEETPROFILES_CURRENT
TIMESHEETPROFILEID
UITEMPLATEID
FK
UITEMPLATES_CURRENT
UITEMPLATEID
USERID
PK
-
-
UMUSERID
-
Geen relatie; wordt gebruikt voor interne toepassingen

Gebruikersdelegatie

Naam Workfront-entiteit
Interfaceverwijzingen
API-naslag
API-label
Weergaven van datameer
Gebruikersdelegatie
Gebruikersdelegatie
USRDEL
Gebruikersdelegatie
USERDELEGATIONS_CURRENT
USERDELEGATIONS_DAILY_HISTORY
USERDELEGATIONS_EVENT
Primaire/buitenlandse sleutel
Type
Verwante tabel
Verwant veld
FROMUSERID
FK
USERS_CURRENT
USERID
SYSID
-
Geen relatie; wordt gebruikt voor interne toepassingen
TOUSERID
FK
USERS_CURRENT
USERID
USERDELEGATIONID
PK
-
-

Gebruikersgroep

Naam Workfront-entiteit
Interfaceverwijzingen
API-naslag
API-label
Weergaven van datameer
Gebruikersgroep
Overige groepen
USRGPS
Gebruikersgroep
USERSGROUPS_CURRENT
USERSGROUPS_DAILY_HISTORY
USERSGROUPS_EVENT
Primaire/buitenlandse sleutel
Type
Verwante tabel
Verwant veld
GROUPID
FK
GROUPS_CURRENT
GROUPID
SYSID
-
Geen relatie; wordt gebruikt voor interne toepassingen
USERID
FK
USERS_CURRENT
USERID
USERSGROUPID
PK
-
-

Locatie gebruiker

Naam Workfront-entiteit
Interfaceverwijzingen
API-naslag
API-label
Weergaven van datameer
Locatie gebruiker
Locatie gebruiker
USRLOC
UserLocation
USERLOCATIONS_CURRENT
USERLOCATIONS_DAILY_HISTORY
USERLOCATIONS_EVENT
Primaire/buitenlandse sleutel
Type
Verwante tabel
Verwant veld
CLASSIFIERID
FK
CLASSIFIER_CURRENT
CLASSIFIERID
SYSID
-
Geen relatie; wordt gebruikt voor interne toepassingen
USERID
FK
USERS_CURRENT
USERID
USERLOCATIONID
PK
-
-

Gebruikersrol

Naam Workfront-entiteit
Interfaceverwijzingen
API-naslag
API-label
Weergaven van datameer
Gebruikersrol
Andere rollen
USRROL
Gebruikersrol
USERSROLES_CURRENT
USERSROLES_DAILY_HISTORY
USERSROLES_EVENT
Primaire/buitenlandse sleutel
Type
Verwante tabel
Verwant veld
ROLEID
FK
ROLES_CURRENT
ROLEID
SYSID
-
Geen relatie; wordt gebruikt voor interne toepassingen
USERID
FK
USERS_CURRENT
USERID
USERROLESETID
FK
USERROLESET_CURRENT
USERROLESETID
USERLOCATIONID
PK
-
-

Voorkeurswaarde gebruiker

Naam Workfront-entiteit
Interfaceverwijzingen
API-naslag
API-label
Weergaven van datameer
Waarde gebruikersvoorvoegsel
Gebruikersvoorkeur
USERPF
Gebruikersvoorkeur
USERPREFVALUES_CURRENT
USERPREFVALUES_DAILY_HISTORY
USERPREFVALUES_EVENT
Primaire/buitenlandse sleutel
Type
Verwante tabel
Verwant veld
SYSID
-
Geen relatie; wordt gebruikt voor interne toepassingen
USERID
FK
USERS_CURRENT
USERID
USERPREFVALUEID
PK
-
-

Gebruikersrolset

Naam Workfront-entiteit
Interfaceverwijzingen
API-naslag
API-label
Weergaven van datameer
UserRoleSet
Gebruikersrolset
URSET
UserRoleSet
USERROLESET_CURRENT
USERROLESET_DAILY_HISTORY
USERROLESET_EVENT
Primaire/buitenlandse sleutel
Type
Verwante tabel
Verwant veld
PRIMARYROLEID
FK
ROLES_CURRENT
ROLEID
SYSID
-
Geen relatie; wordt gebruikt voor interne toepassingen
USERID
FK
USERS_CURRENT
USERID
USERROLESETID
PK
-
-

Gebruikersbeslissingen

Naam Workfront-entiteit
Interfaceverwijzingen
API-naslag
API-label
Weergaven van datameer
UsersDecisions
Gebruikersbeslissingen
USRDEC
Gebruikersbeslissingen
USERSDECISION_CURRENT
USERSDECISION_DAILY_HISTORY
USERSDECISION_EVENT
Primaire/buitenlandse sleutel
Type
Verwante tabel
Verwant veld
USERBESIONID
PK
-
-
SYSID
-
Geen relatie; wordt gebruikt voor interne toepassingen
USERID
FK
USERS_CURRENT
USERID

Werkitem

Naam Workfront-entiteit
Interfaceverwijzingen
API-naslag
API-label
Weergaven van datameer
WorkItem
Werkitem
WRKITM
WorkItem
WORKITEMS_CURRENT
WORKITEMS_DAILY_HISTORY
WORKITEMS_EVENT
Primaire/buitenlandse sleutel
Type
Verwante tabel
Verwant veld
TOEWIJZEN
FK
ASSIGNMENTS_CURRENT
TOEWIJZEN
OBJID
FK
Variabele, gebaseerd op OBJCODE
De primaire sleutel/id van het object dat in het veld OBJCODE is geïdentificeerd
OPTASKID
FK
OPTASKS_CURRENT
OPTASKID
PROJECTIEF
FK
PROJECTS_CURRENT
PROJECTIEF
SYSID
-
Geen relatie; wordt gebruikt voor interne toepassingen
TASKID
FK
TASKS_CURRENT
TASKID
USERID
FK
USERS_CURRENT
USERID
WORKPOID
PK
-
-
recommendation-more-help
5f00cc6b-2202-40d6-bcd0-3ee0c2316b43