3.2.4 Maak uw reis en uw berichten

In deze oefening, zult u een reis en verscheidene tekstberichten creëren door Adobe Journey Optimizer te gebruiken.

Voor dit gebruiksgeval, is het doel verschillende berichten te verzenden die op de weersomstandigheden van de plaats van uw klant worden gebaseerd. Er zijn drie scenario's vastgesteld:

  • Kleiner dan 10° Celsius
  • Tussen 10° en 25° Celsius
  • Warmer dan 25° Celsius

Voor deze 3 voorwaarden moet u 3 berichten definiëren in Adobe Journey Optimizer.

3.2.4.1 Uw reis maken

Login aan Adobe Journey Optimizer door naar ​ Adobe Experience Cloud ​ te gaan. Klik Journey Optimizer.

ACOP

U zult aan de 1} mening van het Huis {in Journey Optimizer worden opnieuw gericht. Eerst, zorg ervoor u de correcte zandbak gebruikt. De sandbox die moet worden gebruikt, wordt --aepSandboxName-- genoemd. U zult dan in de 1} mening van het Huis {van uw zandbak zijn.--aepSandboxName--

ACOP

In het linkermenu, ga naar Reizen en klik creeer Reis beginnen uw Reis te creëren.

Demo

Je moet eerst je reis benoemen.

Gebruik --aepUserLdap-- - Geofence Entry Journey als naam voor de rit. Er mogen op dit moment geen andere waarden worden ingesteld. Klik sparen.

Demo

Op de linkerkant van uw scherm, heb een blik bij Gebeurtenissen. De eerder gemaakte gebeurtenis staat in die lijst met de naam --aepUserLdap--GeofenceEntry . Selecteer het, sleep het en laat vallen het op het reiscanvas. Uw reis ziet er dan zo uit.

Demo

Daarna, klik op Orchestration. U ziet nu de beschikbare mogelijkheden van 0} Orchestratie {. Selecteer Voorwaarde, dan belemmering en laat vallen het op het Canvas van de Reis.

Demo

U moet nu drie paden configureren voor deze voorwaarde:

  • Het is kouder dan 10° Celsius
  • Het ligt tussen 10° en 25° Celsius
  • Het is warmer dan 25° Celsius

Laten we de eerste voorwaarde definiëren.

Voorwaarde 1: van minder dan 10° Celsius

Klik op de Voorwaarde. Klik op Path1 en geef de naam van de weg aan Kleur uit dan 10 C. Klik op uitgeven pictogram voor de uitdrukking van Path1.

Demo

U zult dan een leeg Eenvoudige scherm van de Redacteur {zien. Uw vraag zal een beetje geavanceerder zijn, zodat zult u de Geavanceerde Wijze nodig hebben. Klik Geavanceerde Wijze.

Demo

U zult dan de Geavanceerde Redacteur zien die codeingang toestaat.

Demo

Selecteer de hieronder code en kleef het in de Geavanceerde Redacteur.

#{--aepUserLdap--WeatherApi.--aepUserLdap--WeatherByCity.main.temp} <= 10

Dan zie je dit.

Demo

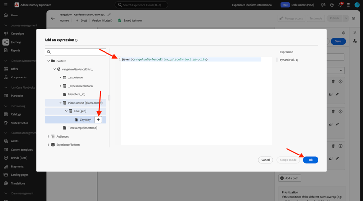
Om de temperatuur als deel van deze voorwaarde terug te winnen, moet u de stad verstrekken waarin de klant momenteel is.
De Stad moet met de dynamische parameter q worden verbonden, enkel zoals u eerder in de Open Weather API Documentatie zag.

Klik het gebied dynamische val: q zoals die in het schermafbeelding wordt vermeld.

Demo

U moet dan het gebied vinden dat de huidige stad van de klant in één van de beschikbare Gegevensbronnen bevat, in dit geval, moet u het onder Context vinden.

Demo

U kunt het veld vinden door naar --aepUserLdap--GeofenceEntry.placeContext.geo.city te navigeren.

Door op dat veld te klikken of op + te klikken, wordt het veld toegevoegd als de dynamische waarde voor de parameter q . Dit veld wordt gevuld met bijvoorbeeld de geolocatieservice die u in uw mobiele app hebt geïmplementeerd. In dit geval simuleert u dit met de eigenschap voor gegevensverzameling van de demo-website. Klik OK.

Demo

Voorwaarde 2: tussen 10° en 25° Celsius

Nadat u de eerste voorwaarde hebt toegevoegd, ziet u dit scherm. Klik toevoegen een weg.

Demo

Dubbelklik op Path1 en geef de wegnaam aan tussen 10 en 25 C uit. Klik uitgeven pictogram voor de uitdrukking dit weg.

Demo

U zult dan een leeg Eenvoudige scherm van de Redacteur {zien. Uw vraag zal een beetje geavanceerder zijn, zodat zult u de Geavanceerde Wijze nodig hebben. Klik Geavanceerde Wijze.

Demo

U zult dan de Geavanceerde Redacteur zien die codeingang toestaat.

Demo

Selecteer de hieronder code en kleef het in de Geavanceerde Redacteur.

#{--aepUserLdap--WeatherApi.--aepUserLdap--WeatherByCity.main.temp} > 10 and #{--aepUserLdap--WeatherApi.--aepUserLdap--WeatherByCity.main.temp} <= 25

Dan zie je dit.

Demo

Om de temperatuur als deel van deze Voorwaarde terug te winnen, moet u de stad verstrekken waarin de klant momenteel is.
De Stad moet met de dynamische parameter q worden verbonden, enkel als u eerder in de Open Weather API Documentatie zag.

Klik het gebied dynamische val: q zoals die in het schermafbeelding wordt vermeld.

Demo

Dan moet u het gebied vinden dat de huidige plaats van de klant in één van de beschikbare Gegevensbronnen bevat.

Demo

U kunt het veld vinden door naar --aepUserLdap--GeofenceEntry.placeContext.geo.city te navigeren. Door dat gebied te klikken, zal het als dynamische waarde voor de parameter q worden toegevoegd. Dit veld wordt gevuld met bijvoorbeeld de geolocatieservice die u in uw mobiele app hebt geïmplementeerd. In dit geval simuleert u dit met de eigenschap voor gegevensverzameling van de demo-website. Klik OK.

Demo

Vervolgens voegt u de derde voorwaarde toe.

Voorwaarde 3: Warmer dan 25° Celsius

Nadat u de tweede voorwaarde hebt toegevoegd, ziet u dit scherm. Klik toevoegen een weg.

Demo

Dubbelklik op Path1 om de naam in Warmer te veranderen dan 25 C.
Dan klik op uitgeven pictogram voor de uitdrukking dit weg.

Demo

U zult dan een leeg Eenvoudige scherm van de Redacteur {zien. Uw vraag zal een beetje geavanceerder zijn, zodat zult u de Geavanceerde Wijze nodig hebben. Klik Geavanceerde Wijze.

Demo

U zult dan de Geavanceerde Redacteur zien die codeingang toestaat.

Demo

Selecteer de hieronder code en kleef het in de Geavanceerde Redacteur.

#{--aepUserLdap--WeatherApi.--aepUserLdap--WeatherByCity.main.temp} > 25

Dan zie je dit.

Demo

Om de temperatuur als deel van deze Voorwaarde terug te winnen, moet u de stad verstrekken waarin de klant momenteel is.
De Stad moet met de dynamische parameter q worden verbonden, enkel als u eerder in de Open Weather API Documentatie zag.

Klik het gebied dynamische val: q zoals die in het schermafbeelding wordt vermeld.

Demo

Dan moet u het gebied vinden dat de huidige plaats van de klant in één van de beschikbare Gegevensbronnen bevat.

Demo

U kunt het veld vinden door naar --aepUserLdap--GeofenceEntry.placeContext.geo.city te navigeren. Door dat gebied te klikken, zal het als dynamische waarde voor de parameter q worden toegevoegd. Dit veld wordt gevuld met bijvoorbeeld de geolocatieservice die u in uw mobiele app hebt geïmplementeerd. In dit geval simuleert u dit met de eigenschap voor gegevensverzameling van de demo-website. Klik OK.

Demo

U hebt nu drie geconfigureerde paden. Klik sparen.

Demo

Aangezien dit een reis voor het leren doel is, zult u nu een paar acties vormen om de verscheidenheid van opties te tonen moeten de verkopers nu berichten leveren.

3.2.4.2 Berichten verzenden voor pad: lager dan 10° Celsius

Voor elk van de temperatuurcontexten, zult u proberen om een tekstbericht naar een klant te verzenden. Hiervoor stuurt u een echt bericht naar een Slack-kanaal in plaats van een mobiel telefoonnummer.

Laten de nadruk op de weg Kleur dan 10 C.

Demo

In het linkermenu, ga terug naar Acties, selecteer de Actie --aepUserLdap--TextSlack, dan belemmering en laat vallen het na de actie van het Bericht.

Demo

De rol neer aan Parameters van het Verzoek en klikt geeft pictogram voor de parameter textToSlack uit.

Demo

In popup-venster, klik Geavanceerde Wijze.

Demo

Selecteer de hieronder code, kopieer het en kleef het in de Geavanceerde Redacteur van de Wijze. Klik OK.

"Brrrr..." + #{ExperiencePlatform.ProfileFieldGroup.profile.person.name.firstName} + ", it's cold and freezing outside. Get comfortable at home with a 20% discount on a Disney+ subscription!"

Demo

Je ziet de voltooide actie. De rol omhoog en klikt sparen.

Demo

Deze weg van de reis is nu gereed.

3.2.4.3 Berichten verzenden voor pad: tussen 10° en 25° Celsius

Voor elk van de temperatuurcontexten, zult u proberen om een bericht naar uw klant te verzenden. Hiervoor stuurt u een echt bericht naar een Slack-kanaal in plaats van een mobiel telefoonnummer.

Laten wij op tussen 10 en 25 de weg van C concentreren.

Demo

In het linkermenu, ga terug naar Acties, selecteer de Actie --aepUserLdap--TextSlack, dan belemmering en laat vallen het na de actie van het Bericht.

Demo

De rol neer aan Parameters van het Verzoek en klikt geeft pictogram voor de parameter textToSlack uit.

Demo

In popup-venster, klik Geavanceerde Wijze.

Demo

Selecteer de hieronder code, kopieer het en kleef het in de Geavanceerde Redacteur van de Wijze. Klik OK.

"What nice weather for the time of year, " + #{ExperiencePlatform.ProfileFieldGroup.profile.person.name.firstName} + " 20% discount on Apple AirPods so you can go for a walk and listen to your favorite podcast!"

Demo

Je ziet de voltooide actie. De rol omhoog en klikt sparen.

Demo

Deze weg van de reis is nu gereed.

3.2.4.4 Berichten verzenden voor pad: Warmer dan 25° Celsius

Voor elk van de temperatuurcontexten, zult u proberen om een bericht naar uw klant te verzenden. Hiervoor stuurt u een echt bericht naar een Slack-kanaal in plaats van een mobiel telefoonnummer.

Laten wij op Warmer dan 25 weg van C concentreren.

Demo

In het linkermenu, ga terug naar Acties, selecteer de Actie --aepUserLdap--TextSlack, dan belemmering en laat vallen het na de actie van Berichten.

Demo

De rol neer aan Parameters van het Verzoek en klikt geeft pictogram voor de parameter textToSlack uit.

Demo

In popup-venster, klik Geavanceerde Wijze.

Demo

Selecteer de hieronder code, kopieer het en kleef het in de Geavanceerde Redacteur van de Wijze. Klik OK.

"So warm, " + #{ExperiencePlatform.ProfileFieldGroup.profile.person.name.firstName} + "! 20% discount on adding 10GB of extra data so you can get online at the beach!"

Demo

Je ziet de voltooide actie. Klik sparen.

Demo

Deze weg van de reis is nu gereed.

3.2.4.5 Uw reis publiceren

Uw reis is nu volledig gevormd. Klik publiceren.

Demo

Klik publiceren opnieuw.

Demo

Uw reis is nu gepubliceerd.

Demo

Volgende stappen

Ga naar ​ 3.2.5 Trekker uw reis ​

Ga terug naar ​ Adobe Journey Optimizer: Externe gegevensbronnen en douaneacties ​

Ga terug naar ​ Alle modules ​

recommendation-more-help
4bbf020c-24db-4a43-b239-88fab142f02d