In-app-inhoud ontwerpen design-content

U kunt de inhoud in de app bewerken om ervaringsopties te configureren:

  • Klik in een Campaign vanuit het menu Action op de knop Edit content om de inhoud van het bericht te configureren.

  • In een Journey , vanuit het geavanceerde menu van uw In-app Action , kunt u de inhoud ontwerpen met de knop Edit content .

Met de schakeloptie Advanced formatting activeert u aanvullende opties om de ervaring aan te passen.

Nadat u het bericht in de app hebt gemaakt en de inhoud ervan hebt gedefinieerd en gepersonaliseerd, kunt u het bericht controleren en activeren. Vervolgens worden de meldingen verzonden volgens het campagneprogramma. Leer meer op ​ deze pagina ​.

Berichtlay-out message-layout

Selecteer in de sectie Message Layout een van de vier verschillende lay-outopties waaruit u kunt kiezen, afhankelijk van uw berichtbehoeften.

  • Fullscreen: Dit type lay-out bedekt het volledige scherm van de apparaten van uw doelgroep.

    Media- (afbeeldingen, video), tekst- en knopcomponenten worden ondersteund.

  • Modal: Deze lay-out wordt weergegeven in een groot waarschuwingsvenster. Uw applicatie is op de achtergrond nog steeds zichtbaar.

    Media- (afbeeldingen, video), tekst- en knopcomponenten worden ondersteund.

  • Banner: Dit type lay-out wordt weergegeven als een waarschuwingsbericht van het besturingssysteem.

    U kunt alleen een Header en een Body aan uw bericht toevoegen.

  • Custom: In de modus Aangepast bericht kunt u een van uw vooraf geconfigureerde HTML-berichten rechtstreeks importeren en bewerken.

    • Selecteer Compose om de onbewerkte HTML-code in te voeren of te plakken.

      Gebruik het linkerdeelvenster om de personalisatiemogelijkheden van Journey Optimizer te benutten. Raadpleeg deze sectie voor meer informatie.

    • Selecteer Import om het HTML- of ZIP-bestand met uw HTML-inhoud te importeren.

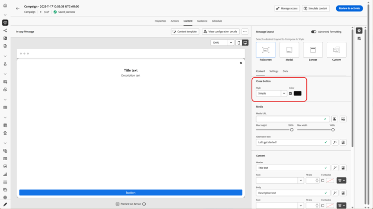
Inhoud, tabblad content-tab

Van het lusje van de Inhoud, kunt u de inhoud van het bericht en de stijl van de Sluiten knoop bepalen en personaliseren. U kunt ook media toevoegen aan uw melding in de app en actieknoppen toevoegen vanaf dit tabblad.

Knop Sluiten close-button

Kies de Style van uw Close button .

Beschikbare stijlen zijn:

  • Simple
  • Circle
  • Custom image via een media-URL of uw Assets.
Meer opties met geavanceerde opmaak
Als Advanced formatting mode is ingeschakeld, kunt u de optie Color inschakelen om de kleur en dekking van de knop te kiezen.

Media add-media

In het veld Media kunt u media toevoegen aan uw In-app-bericht om een aantrekkelijke ervaring voor de eindgebruiker te creëren.

Typ uw media-URL of klik op het pictogram Select Assets om elementen die in uw Assets-bibliotheek zijn opgeslagen, rechtstreeks toe te voegen aan uw In-app-bericht. ​ Leer meer over activabeheer ​.
U kunt ook een Alternative text toevoegen voor schermlezingstoepassingen.

Meer opties met geavanceerde opmaak
Als Advanced formatting mode is ingeschakeld, kunt u de Max height en Max width van uw media aanpassen.

Inhoud title-body

Voer de inhoud in de velden Header en Body in om uw bericht samen te stellen.

Gebruik het pictogram Personalization om personalisatie toe te voegen. Leer meer over verpersoonlijking in de redacteur van de verpersoonlijking van Adobe Journey Optimizer ​ in deze sectie ​.

Meer opties met geavanceerde opmaak

Als Advanced formatting mode is ingeschakeld, kunt u kiezen voor de opties Header en Body :

  • the Font
  • the Pt size
  • the Font Color
  • the Alignment

Knoppen add-buttons

Voeg knoppen toe waarmee gebruikers kunnen communiceren met uw In-app-bericht.

Zo past u de knop aan:

  1. Bewerk het veld Knop #1 (primaire). U kunt ook het pictogram Personalization gebruiken om inhoud en aanpassingsgegevens te definiëren.

  2. Kies de Interact event die de handeling van de knop definieert nadat gebruikers ermee hebben gewerkt.

  3. Voer in het veld Target de URL of diepte van uw web in.

  4. Klik op Add button als u meerdere knoppen wilt toevoegen.

Meer opties met geavanceerde opmaak

Als de Advanced formatting mode is ingeschakeld, kunt u kiezen voor de Buttons :

  • the Font
  • the Pt size
  • the Font Color
  • the Alignment
  • the Button style
  • the Radius
  • the Button color

Het tabblad Instellingen settings-tab

Van het lusje van Montages, kunt u de berichtlay-out bepalen en uw in-app bericht voorproef. U hebt ook toegang tot geavanceerde opmaakopties.

Voorvertoning preview-tab

NOTE
Voorvertoning is alleen beschikbaar voor mobiele berichten in de app.

Met App Preview kunt u een achtergrond toevoegen achter uw bericht in de app:

  • Een medium via een URL-koppeling.

  • Middelen uit uw Assets-bibliotheek.

  • Een achtergrondkleur.

Layout layout-options

In het veld Background image kunt u een achtergrond toevoegen aan uw bericht in de app:

  • Een medium via een URL-koppeling.

  • Een achtergrondkleur.

Bericht message-tab

Met de optie UI-overname, die standaard is ingeschakeld, kunt u de achtergrond achter uw In-app-bericht donkerder maken om de focus op uw inhoud te benadrukken.

Meer opties met geavanceerde opmaak

Als Advanced formatting mode wordt aangezet, kunt u uw bericht verder personaliseren met de volgende opties:

  • Customize gestures: hiermee kunt u aanpassen wat de interactie met een veegbeweging van de gebruiker is. Als sluiten is geselecteerd, kunt u een aangepaste interactie-gebeurtenis en/of doelbestemming toevoegen.

  • Customize UI takeover : hiermee kunt u een kleur selecteren die op de achtergrond en de dekking wordt weergegeven.

  • Customize size: hiermee kunt u de breedte en hoogte van uw In-app-melding aanpassen.

  • Customize position: hiermee kunt u de positie van uw In-app-berichten op het scherm van uw gebruikers aanpassen. U kunt de verticale en horizontale uitlijning wijzigen.

  • Customize animation: hiermee kunt u de animaties voor Weergave en Afwijzen aanpassen, bijvoorbeeld als u een melding in de app links of boven op het apparaat van de gebruiker verschijnt.

  • Message round corner: hiermee kunt u ronde hoeken toevoegen aan uw In-app-melding door het pictogram Corner radius te wijzigen.

Tabblad Gegevens data-tab

Van het lusje van Gegevens, kunt u een ​ Key ​ ​ en Value bepalen om douanevariabelen in de nuttige lading te omvatten. Deze sleutel/waardeparen staan u toe om extra gegevens, afhankelijk van uw specifieke configuratie over te gaan.

Voor meer informatie, verwijs naar de ​ documentatie van de Ontwikkelaar ​.

  1. Selecteer op het tabblad Data de optie Add key/value pair.

  2. Vul de velden Key ​ en Value in.

  3. Klik op om de benodigde paar te verwijderen.

Verwante onderwerpen:

Hoe kan ik-video video

In de onderstaande video ziet u hoe u uw In-app-berichten kunt ontwerpen en testen.

recommendation-more-help
b22c9c5d-9208-48f4-b874-1cefb8df4d76