Gebruikerssynchronisatie user-synchronization
Inleiding introduction
Wanneer de plaatsing a landbouwbedrijf publiceert, moeten de leden login kunnen en hun gegevens op om het even welk publiceren knoop zien.
Gebruikers en gebruikersgroepen (gebruikersgegevens) die in de publicatieomgeving zijn gemaakt, zijn niet nodig in de ontwerpomgeving.
De meeste gebruikersgegevens die in de auteursomgeving worden gemaakt, blijven in de auteursomgeving en worden niet gekopieerd naar de instanties Publish.
Registratie en wijzigingen die worden aangebracht op een instantie Publish moeten worden gesynchroniseerd met andere instanties Publish om toegang te hebben tot dezelfde gebruikersgegevens.
Vanaf AEM 6.1, wanneer gebruikerssynchronisatie wordt toegelaten, worden de gebruikersgegevens automatisch gesynchroniseerd over de Publish instanties in het landbouwbedrijf en niet gecreeerd op auteur.
Verspreiding sling-distribution
De gebruikersgegevens, samen met hun ACLs , worden opgeslagen in de Kern van Oak , de laag onder Oak JCR, en worden betreden gebruikend Oak API . Met infrequente updates, is het redelijk voor gebruikersgegevens om met andere publiceer instanties te worden gesynchroniseerd gebruikend het Verdelen van de Distributie van de Inhoud (het Verdelen van distributie).
De voordelen van gebruikerssynchronisatie met de verkoopverdeling in vergelijking met traditionele replicatie zijn:
-
gebruikers, gebruikersprofielen, en gebruikersgroepen die op publiceren worden gecreeerd worden niet gecreeerd op Auteur
-
Bij het splitsen van distributiesets worden eigenschappen in jcr-gebeurtenissen ingesteld, zodat u kunt werken binnen gebeurtenislisteners aan de serverzijde zonder dat u zich zorgen hoeft te maken over oneindige replicatielijnen
-
Bij de verkoopdistributie worden alleen gebruikersgegevens naar niet-gegenereerde publicatie-instanties verzonden, waardoor onnodig verkeer wordt voorkomen
-
ACLs die in de gebruikersknoop wordt geplaatst is inbegrepen in de synchronisatie
Gebruikerssynchronisatie inschakelen enable-user-sync
disabled
.Gebruikerssynchronisatie is afhankelijk van de auteursomgeving voor het beheer van de gegevensdistributies van de gebruiker, ook al worden de gebruikersgegevens niet op de auteur gemaakt. Veel, maar niet alle, van de configuratie vindt plaats in de auteursomgeving en elke stap identificeert duidelijk of het op Auteur of Publish moet worden uitgevoerd.
Na zijn de stappen noodzakelijk om gebruikerssynchronisatie toe te laten, die door a wordt gevolgd het Oplossen van problemen sectie:
Vereisten prerequisites
- Als de gebruikers en de gebruikersgroepen reeds op één Publish instantie zijn gecreeerd, wordt het geadviseerd manueel te synchroniseren de gebruikersgegevens aan alle Publish instanties alvorens en gebruikerssynchronisatie te vormen toe te laten.
Zodra gebruikerssynchronisatie is ingeschakeld, worden alleen nieuwe gebruikers en groepen gesynchroniseerd.
- Controleer of de laatste code is geïnstalleerd:
1. Apache Sling Distribution Agent - Sync Agents Factory apache-sling-distribution-agent-sync-agents-factory
laat gebruikerssynchronisatie toe
-
op auteur
-
aanmelden met beheerdersrechten
-
toegang tot de Console van het Web
- bijvoorbeeld, https://localhost:4502/system/console/configMgr
-
locate
Apache Sling Distribution Agent - Sync Agents Factory
-
Selecteer de bestaande configuratie zodat u deze kunt openen voor bewerking (potloodpictogram)
Verifiërenname
:socialpubsync
-
het selectievakje
Enabled
selecteren -
select
Save
-
-
2. Gemachtigde gebruiker maken createauthuser
vorm toestemmingen
De geautoriseerde gebruiker wordt gebruikt in stap 3 om de verkoopdistributie op Auteur te configureren.
-
op elke Publish instantie
-
aanmelden met beheerdersrechten
-
toegang tot de Console van de Veiligheid
- bijvoorbeeld, https://localhost:4503/useradmin
-
een gebruiker maken
- bijvoorbeeld,
usersync-admin
- bijvoorbeeld,
-
deze gebruiker toevoegen aan de gebruikersgroep van
administrators
-
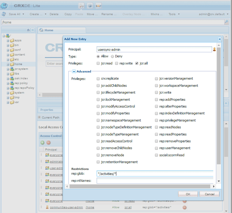
voeg ACL voor deze gebruiker aan /home toe
Allow jcr:all
met beperkingrep:glob=*/activities/*
-
- De standaardgebruiker die wordt toegewezen, is
admin
.
Hoe te om ACL toe te voegen addacls
-
CRXDE Lite openen
- bijvoorbeeld, https://localhost:4503/crx/de
-
select
/home
node -
in het rechterdeelvenster selecteert u de tab
Access Control
-
om een ACL ingang toe te voegen, selecteer de
+
knoop- Belangrijk: onderzoek naar gebruiker die voor gebruikerssynchronisatie wordt gecreeerd
- Type:
Allow
- Bevoegdheden:
jcr:all
- Beperkingen
rep:glob
:*/activities/*
- selecteren O.K.
-
selecteren sparen allen
Zie ook
- Toegangsbeheer
- De sectie van het oplossen van problemen wijzigt de Uitzondering van de Verrichting tijdens de Verwerking van de Reactie .
3. Adobe Granite Distribution - Encrypted Password Transport Secret Provider adobegraniteencpasswrd
vorm toestemmingen
Zodra een geautoriseerde gebruiker-lid van de administrators
gebruikersgroep-op alle Publish instanties wordt gecreeerd, moet de geautoriseerde gebruiker op Auteur worden geïdentificeerd als hebbend toestemming om gebruikersgegevens van Auteur te synchroniseren om te publiceren.
-
op Auteur
-
aanmelden met beheerdersrechten
-
toegang tot de Console van het Web
- bijvoorbeeld, https://localhost:4502/system/console/configMgr
-
locate
com.adobe.granite.distribution.core.impl.CryptoDistributionTransportSecretProvider.name
-
om te openen voor bewerken, selecteert u de bestaande configuratie (potloodpictogram)
Verifiërenproperty name
:socialpubsync-publishUser
-
reeks de gebruikersbenaming en het wachtwoord aan de erkende gebruiker die bij Publish in stap 2 wordt gecreeerd
- bijvoorbeeld,
usersync-admin
- bijvoorbeeld,
-
4. Apache Sling Distribution Agent - Queue Agents Factory apache-sling-distribution-agent-queue-agents-factory
laat gebruikerssynchronisatie toe
-
op elke Publish instantie:
-
aanmelden met beheerdersrechten
-
toegang tot de Console van het Web
- bijvoorbeeld, https://localhost:4503/system/console/configMgr
-
locate
Apache Sling Distribution Agent - Queue Agents Factory
-
om te openen voor bewerken, selecteert u de bestaande configuratie (potloodpictogram)
VerifiërenName
:socialpubsync-reverse
-
het selectievakje
Enabled
selecteren -
select
Save
-
-
herhaal voor elke Publish instantie
-
5. Adobe Social Sync - Diff Observer Factory diffobserver
laat groepssynchronisatie toe
-
op elke Publish instantie:
-
aanmelden met beheerdersrechten
-
toegang tot de Console van het Web
- bijvoorbeeld, https://localhost:4503/system/console/configMgr
-
locate
Adobe Social Sync - Diff Observer Factory
-
om te openen voor bewerken, selecteert u de bestaande configuratie (potloodpictogram)
Verifiëren
agent name
:socialpubsync-reverse
-
het selectievakje
Enabled
selecteren -
select
Save
-
-
6. Apache Sling Distribution Trigger - Scheduled Triggers Factory apache-sling-distribution-trigger-scheduled-triggers-factory
(Optioneel) Wijzig het opiniepeilingsinterval
Standaard wordt elke 30 seconden een opiniepeiling gehouden bij Auteur. Dit interval wijzigen:
-
op Auteur
-
aanmelden met beheerdersrechten
-
toegang tot de Console van het Web
- bijvoorbeeld, https://localhost:4502/system/console/configMgr
-
locate
Apache Sling Distribution Trigger - Scheduled Triggers Factory
-
om te openen voor bewerken, selecteert u de bestaande configuratie (potloodpictogram)
- Verifiëren
Name
:socialpubsync-scheduled-trigger
- Verifiëren
-
Stel de
Interval in Seconds
in op het gewenste interval -
select
Save
-
-
Configureren voor meerdere publicatie-instanties configure-for-multiple-publish-instances
De standaardconfiguratie is voor één enkel Publish instantie. Aangezien de reden voor het toelaten van gebruikerssynchronisatie veelvoudige Publish instanties moet synchroniseren, zoals voor een publicatielandbouwbedrijf, moeten de extra Publish instanties aan de Factory van de Agenten van de Synchronisatie worden toegevoegd.
7. Apache Sling Distribution Agent - Sync Agents Factory apache-sling-distribution-agent-sync-agents-factory-1
voeg toe publiceer Instanties:
-
op Auteur
-
aanmelden met beheerdersrechten
-
toegang tot de Console van het Web
- bijvoorbeeld, https://localhost:4502/system/console/configMgr
-
locate
Apache Sling Distribution Agent - Sync Agents Factory
- om te openen voor bewerken, selecteert u de bestaande configuratie (potloodpictogram)
VerifiërenName
:socialpubsync
- om te openen voor bewerken, selecteert u de bestaande configuratie (potloodpictogram)
-
-
Eindpunten van de Exporteur
Er zou een exportereindpunt voor elke Publish instantie moeten zijn. Als er bijvoorbeeld 2 instanties Publish zijn, localhost:4503 en 4504, moeten er twee vermeldingen zijn:https://localhost:4503/libs/sling/distribution/services/exporters/socialpubsync-reverse
https://localhost:4504/libs/sling/distribution/services/exporters/socialpubsync-reverse
-
Eindpunten van de Importeur
Er zou een importereindpunt voor elke Publish instantie moeten zijn. Als er bijvoorbeeld 2 instanties Publish zijn, localhost:4503 en 4504, moeten er twee vermeldingen zijn:https://localhost:4503/libs/sling/distribution/services/importers/socialpubsync
https://localhost:4504/libs/sling/distribution/services/importers/socialpubsync
-
select
Save
8. Unieke verkoper-id unique-sling-id
Als het Verdelen identiteitskaart het zelfde voor veelvoudige Publish instanties in publiceer landbouwbedrijf is, dan worden de gebruikersgroepen niet gesynchroniseerd.
Om te controleren of alle waarden voor de Verschuivende id verschillen, moet u voor elke instantie Publiceren controleren:
- bladeren naar
http://<host>:<port>/system/console/status-slingsettings
- controleer de waarde van het Schipen identiteitskaart
Als de verkoop-id van een instantie Publish overeenkomt met de id Sling van een andere instantie Publish, dan:
-
Stop één van de Publish instanties die een passende Verzamelings identiteitskaart heeft
-
in de map crx-quickstart/launch/felix
-
onderzoek naar en schrap het dossier genoemd sling.id.file
-
bijvoorbeeld op een Linux®-systeem:
rm -i $(find . -type f -name sling.id.file)
-
bijvoorbeeld op een Windows-systeem:
use windows explorer and search for *sling.id.file*
-
-
-
De instantie Publiceren starten
- bij het opstarten wordt er een nieuwe verkoop-id toegewezen
-
bevestig dat het Verdelen identiteitskaart nu uniek is
Herhaal deze stappen totdat alle instanties Publiceren een unieke id voor verkopers hebben.
Vault Package Builder-fabriek vault-package-builder-factory
Voor updates die correct worden gesynchroniseerd, is het nodig om de builder van het vault-pakket te wijzigen voor gebruikerssynchronisatie:
-
op elke publicatie-instantie van AEM
-
toegang tot de Console van het Web
- bijvoorbeeld, https://localhost:4503/system/console/configMgr
-
de locatie van
Apache Sling Distribution Packaging - Vault Package Builder Factory
Builder name: socialpubsync-vlt
-
het pictogram voor bewerken selecteren
-
twee toevoegen
Package Node Filters
:/home/users|-.*/.tokens
/home/users|-.*/rep:cache
-
beleidsafhandeling:
-
om bestaande rep:beleidsknopen met nieuwe te overschrijven, voeg een derde Filter van het Pakket toe:
/home/users|+.*/rep:policy
-
om te voorkomen dat het beleid wordt verspreid,
Acl Handling:
IGNORE
-
Wat gebeurt er als … what-happens-when
Gebruikersnaam of Zelfregistratie- of bewerkingsprofiel bij publiceren user-self-registers-or-edits-profile-on-publish
Gebruikers en profielen die in de publicatieomgeving (zelfregistratie) zijn gemaakt, worden per ontwerp niet weergegeven in de ontwerpomgeving.
Wanneer de topologie a landbouwbedrijf publiceert en de gebruikerssynchronisatie correct is gevormd, wordt het gebruiker en gebruikersprofiel gesynchroniseerd over het publiceerlandbouwbedrijf gebruikend het Schuiven distributie.
Gebruikers of gebruikersgroepen worden gemaakt met Beveiligingsconsole users-or-user-groups-are-created-using-security-console
Gebruikersgegevens die in de publicatieomgeving zijn gemaakt, worden door het ontwerp niet weergegeven in de auteursomgeving en omgekeerd.
Wanneer de console van het Beleid van de Gebruiker en van de Veiligheid wordt gebruikt om nieuwe gebruikers in toe te voegen publiceert milieu, synchroniseert de gebruikerssynchronisatie de nieuwe gebruikers en hun groepslidmaatschap aan andere Publish instanties, indien nodig. Gebruikerssynchronisatie synchroniseert ook gebruikersgroepen die zijn gemaakt via de beveiligingsconsole.
Problemen oplossen troubleshooting
Gebruikerssynchronisatie offline uitvoeren how-to-take-user-sync-offline
Om gebruikerssynchronisatie off-line te nemen, om te verwijderen publiceer instantie of manueel synchroniseer gegevens , moet de distributierij leeg en stil zijn.
Om de staat van de distributierij te controleren:
-
op auteur:
-
het gebruiken CRXDE Lite
-
zoeken naar items in
/var/sling/distribution/packages
- mapknooppunten met het patroon
distrpackage_*
- mapknooppunten met het patroon
-
-
gebruikend Manager van het Pakket
-
zoeken naar hangende pakketten (nog niet geïnstalleerd)
- benoemd met het patroon
socialpubsync-vlt*
- benoemd met het patroon
-
-
Schakel gebruikerssynchronisatie uit wanneer de distributiestrijd leeg is:
-
op auteur
- *uncheck *the
Enabled
checkbox voor Apache die de Agent van de Distributie - de Factory van de Agenten van de Synchronisatie
- *uncheck *the
Wanneer de taken worden voltooid, om gebruikerssynchronisatie opnieuw toe te laten:
-
op auteur
- controleer
Enabled
checkbox voor Apache die de Agent van de Distributie - de Factory van de Agenten van de Synchronisatie
- controleer
Diagnostiek gebruikerssynchronisatie user-sync-diagnostics
Diagnostiek voor gebruikerssynchronisatie is een programma dat de configuratie controleert en probeert eventuele problemen op te sporen.
Op Auteur, navigeer eenvoudig van de belangrijkste console door Hulpmiddelen, Verrichtingen, Diagnose, Diagnose van de Synchronisatie van de Gebruiker.
Als u gewoon de diagnostische console voor gebruikerssynchronisatie invoert, worden de resultaten weergegeven.
Dit is wat wordt getoond wanneer de Synchronisatie van de Gebruiker niet is toegelaten:
Diagnostiek voor publicatie-instanties uitvoeren how-to-run-diagnostics-for-publish-instances
Wanneer het diagnostiek van het auteursmilieu in werking wordt gesteld, omvatten de pas/ontkent resultaten een [ sectie van INFO ] tonend de lijst van gevormde Publish instanties voor bevestiging.
Opgenomen in de lijst is een URL voor elke instantie Publish die de diagnostiek voor die instantie in werking stelt. De url param syncUser
wordt toegevoegd aan diagnostiek URL met zijn waarde die aan wordt geplaatst erkende synchronisatiegebruiker in Stap 2 wordt gecreeerd.
Nota: alvorens URL te lanceren, moet de erkende synchronisatiegebruiker reeds in die Publish instantie worden ondertekend.
Configuratie onjuist toegevoegd configuration-improperly-added
Wanneer de gebruikerssynchronisatie niet werkt, is het gemeenschappelijkste probleem dat de extra configuraties ** werden toegevoegd. In plaats daarvan, zou de *existing *default configuratie moeten worden uitgegeven.
Na zijn meningen van hoe uitgegeven, standaardconfiguraties in de Console van het Web zouden moeten verschijnen. Als er meerdere exemplaren worden weergegeven, moet de toegevoegde configuratie worden verwijderd.
(Auteur) Eén Apache Sling Distribution Agent - fabriek van Sync Agents author-one-apache-sling-distribution-agent-sync-agents-factory
(Auteur) Eén Apache Sling Distribution Transport Credentials - Gebruikersreferenties gebaseerd DistributionTransportSecretProvider author-one-apache-sling-distribution-transport-credentials-user-credentials-based-distributiontransportsecretprovider
(Publiceren) Eén Apache Sling Distribution Agent - Queue Agents Factory publish-one-apache-sling-distribution-agent-queue-agents-factory
(Publiceren) Eén Adobe Social Sync - Diff Observer Factory publish-one-adobe-social-sync-diff-observer-factory
(Auteur) Eén Apache Sling Distribution Trigger - Geplande Triggers Factory author-one-apache-sling-distribution-trigger-scheduled-triggers-factory
Uitzondering bewerking wijzigen tijdens reactieverwerking modify-operation-exception-during-response-processing
Als het volgende zichtbaar is in het logboek:
org.apache.sling.servlets.post.impl.operations.ModifyOperation Exception during response processing.
java.lang.IllegalStateException: This tree does not exist
Dan verifieer dat de sectie 2. Creeer Gemachtigde Gebruiker werd behoorlijk gevolgd.
Deze sectie beschrijft het creëren van een erkende gebruiker, die op alle Publish instanties bestaat, en het identificeren van hen in de "Secret Provider"OSGi config op auteur. De gebruiker is standaard admin
.
De geautoriseerde gebruiker moet lid zijn van de gebruikersgroep van administrators
en de machtigingen voor die groep mogen niet worden gewijzigd.
De geautoriseerde gebruiker moet expliciet de volgende rechten en beperkingen hebben voor alle publicatie-instanties:
Als lid van de groep administrators
moet de geautoriseerde gebruiker de volgende rechten hebben voor alle instanties Publish:
Synchronisatie van gebruikersgroep is mislukt user-group-sync-failed
Als de selectie-id overeenkomt met twee of meer publicatie-instanties, mislukt de synchronisatie van de gebruikersgroep.
Zie sectie 9. Unieke verkoop-id
Gebruikers en gebruikersgroepen handmatig synchroniseren manually-syncing-users-and-user-groups
-
op Publicatie-instanties waarop gebruikers en gebruikersgroepen aanwezig zijn:
-
creeer een pakket van
/home
-
bij het bewerken van het pakket
- Tabblad Filters: Filter toevoegen: basispad:
/home
- Geavanceerd, tabblad: AC-verwerking:
Overwrite
- Tabblad Filters: Filter toevoegen: basispad:
-
-
in andere publicatiegevallen:
Om gebruikerssynchronisatie te vormen of toe te laten, ga naar stap 1: Apache Sling Distribution Agent - de Factory van de Agenten van de Synchronisatie
Wanneer een publicatie-instantie niet meer beschikbaar is when-a-publish-instance-becomes-unavailable
Wanneer een instantie Publish niet beschikbaar wordt, zou het niet moeten worden verwijderd als het in de toekomst online terugkomt. Wijzigingen worden in een wachtrij geplaatst voor de instantie Publiceren en wanneer deze weer online is, worden de wijzigingen verwerkt.
Als de instantie Publish nooit online terugkomt, als het permanent off-line is, dan moet het worden verwijderd omdat de rijbouwstijl in merkbaar schijfruimtegebruik in het milieu van de Auteur resulteert.
Wanneer een instantie Publish neer is, heeft het logboek van de Auteur uitzonderingen gelijkend op het volgende:
28.01.2016 15:57:48.475 ERROR
[pool-12-thread-34-org_apache_sling_distribution_queue_socialpubsync_endpoint1
(org/apache/sling/distribution/queue/socialpubsync/endpoint1)]
org.apache.sling.distribution.agent.impl.SimpleDistributionAgent [agent][socialpubsync] could not deliver package distrpackage_1454014575838_a2b45ec8-0400-42f3-bed8-ae09b66381cb
org.apache.sling.distribution.packaging.DistributionPackageImportException: failed in importing package ...
Een publicatie-instantie verwijderen how-to-remove-a-publish-instance
Om een Publish geval uit de Apache Sling Distribution Agent - de Factory van de Agenten van de Synchronisatie te verwijderen, moet de distributierij leeg en stil zijn.
-
op auteur:
-
volg stap 7 om de Publish instantie uit beide serverlijsten te verwijderen:
Exporter Endpoints
Importer Endpoints
-
gebruikerssynchronisatie opnieuw inschakelen
- controleer
Enabled
checkbox voor Apache die de Agent van de Distributie - de Factory van de Agenten van de Synchronisatie
- controleer