Een lokale campagne maken creating-a-local-campaign
Een lokale campagne is een geval dat van een malplaatje wordt gecreeerd dat in de lijst van campaign packages met a wordt van verwijzingen wordt voorzien specifiek uitvoeringsprogramma. Zijn doel is om aan een lokale communicatie behoefte te voldoen gebruikend een campagnemalplaatje dat opstelling en gevormd door de centrale entiteit was. De belangrijkste fasen voor de uitvoering van een lokale actie zijn:
voor de centrale entiteit
- Een lokale campagnemplate maken.
- Campagnepakket maken op basis van een sjabloon.
- Een campagnepakket publiceren.
- Bevestigingsopdrachten.
voor de lokale entiteit
- De campagne bestellen.
- Campagnes uitvoeren.
Een lokale campagnemalplaatje maken creating-a-local-campaign-template
Om een campagnepakket tot stand te brengen, moet u eerst het campagnemalplaatje via de Resources > Templates knoop creëren.
Als u een nieuwe lokale sjabloon wilt maken, dupliceert u de standaardsjabloon Local campaign (opLocal) .
Geef uw campagnemalplaatje een naam en vul de beschikbare velden in.
Klik in het campagnevenster op de tab Edit en klik vervolgens op de koppeling Advanced campaign settings… .
Webinterface web-interface
In het Verdeelde marketing lusje, kunt u het type van de interface van het Web kiezen en de standaardwaarden en parameters specificeren die moeten worden ingegaan wanneer een lokale entiteit een orde plaatst.
De webinterface komt overeen met een formulier dat door de lokale entiteit moet worden ingevuld bij het bestellen van de campagne.
Selecteer het type webinterface dat moet worden toegepast op de campagnes die op basis van de sjabloon worden gemaakt:
Er zijn vier typen webinterfaces beschikbaar:
-
By brief : lokale entiteit moet een beschrijving geven waarmee de campagneconfiguraties worden beschreven. Zodra de orde is goedgekeurd, vormt de centrale entiteit en voert de campagne als geheel uit.
-
By form : lokale entiteit heeft toegang tot een webformulier waarin ze, afhankelijk van de gebruikte sjabloon, de inhoud, het doel, de maximale grootte en de datum waarop het formulier wordt gemaakt en opgehaald, kunnen bewerken met verpersoonlijkingsvelden. Lokale entiteit kan het doel evalueren en de inhoud van dit webformulier voorvertonen.
Het aangeboden formulier wordt opgegeven in een webtoepassing die moet worden geselecteerd in een vervolgkeuzelijst in het veld web Interface in de koppeling Advanced campaign settings… van de sjabloon. Verwijs naar Creërend een lokale campagne (door vorm) .
note note NOTE De webtoepassing die in dit voorbeeld wordt gebruikt, is een voorbeeld. U moet een specifieke web-app maken om een formulier te kunnen gebruiken. Verwijs naar API .
-
By external form : lokale entiteit heeft toegang tot campagneparameters in het extranet (niet Adobe Campaign). Deze parameters zijn identiek aan die van a lokale campagne (door vorm).
-
Pre-set : lokale entiteit bestelt campagne met het standaardformulier, zonder het te lokaliseren.
Standaardwaarden default-values
Selecteer de Default values die lokale entiteiten moeten invullen. Bijvoorbeeld:
- de datum van contact en extractie;
- doelkenmerken (leeftijdssegment, enz.).
Vul de velden Parent marketing program en Charge in.
Goedkeuringen approvals
Via de koppeling Advanced parameters for campaign entry kunt u het maximumaantal revisoren opgeven.
Revisoren worden door de lokale entiteit ingevoerd bij het bestellen van de campagne.
Als u geen controleurs voor een campagne wilt noemen, ga 0 in.
Documenten documents
U kunt lokale entiteitsexploitanten toestaan om documenten (tekstdossiers, spreadsheets, beelden, campagnebeschrijvingen, enz.) aan de lokale campagne te verbinden wanneer het creëren van de orde. Met de koppeling Advanced parameters for campaign entry… kunt u het aantal documenten beperken. U doet dit door het maximum toegestane aantal in te voeren in het veld Number of documents .
Als u een campagnepakket bestelt, wordt in het formulier voorgesteld om zoveel documenten te koppelen als in het desbetreffende veld in de sjabloon worden aangegeven.
Als u geen veld voor het uploaden van documenten wilt weergeven, typt u 0 in het veld Number of documents .
Workflow workflow
Maak op het tabblad Targeting and workflows de campagneworkflow die de Default values opgeeft in Advanced campaign settings… en de leveringen maakt.
Dubbelklik op de Query -activiteit om deze te configureren volgens de opgegeven Default values .
Levering delivery
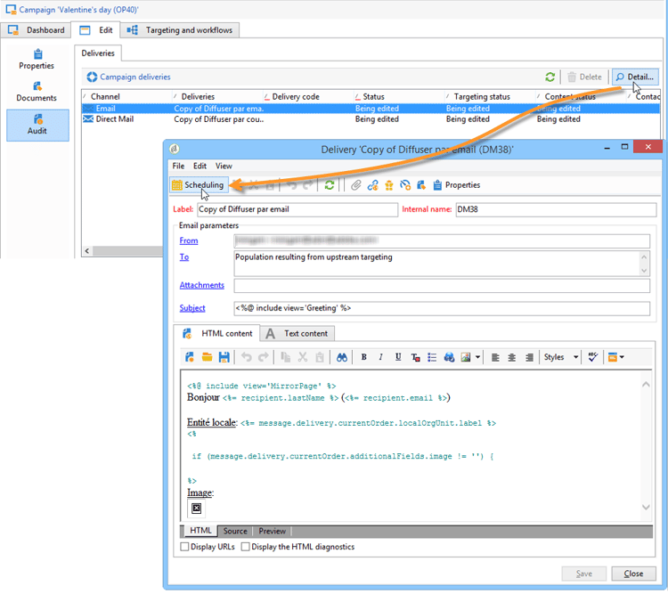
Klik op het tabblad Audit op het pictogram Detail… om de Scheduling voor de geselecteerde levering weer te geven.
Met het pictogram Scheduling kunt u de contactpersoon en uitvoeringsdatum van de levering configureren.
Indien nodig, vorm de maximumgrootte van de levering:
Zoek de HTML van je levering. Gebruik in Delivery > Current order > Additional fields bijvoorbeeld het veld Age segment om de levering te zoeken op basis van de leeftijd van het doel.
Sla uw campagnemalplaatje op. U kunt deze nu gebruiken vanuit de Campaign packages -weergave op het tabblad Campaigns door op de knop Create te klikken.
Het campagnepakket maken creating-the-campaign-package
Het campagnemalplaatje kan alleen beschikbaar worden voor lokale entiteiten als het aan de lijst wordt toegevoegd. Daartoe moet het centrale agentschap een nieuw pakket opstellen.
Voer de volgende stappen uit:
-
In de Navigation sectie op de 2} pagina van Campagnes {, klik de Campaign packagesverbinding.
-
Klik op de knop Create.
-
De sectie boven het venster laat u het 🔗 eerder gespecificeerde malplaatje van het campagnepakket selecteren.
Standaard wordt de sjabloon New local campaign package (localEmpty) gebruikt voor lokale campagnes.
-
Geef het label, de map en het uitvoeringsschema voor het campagnemakket op.
Datums dates
De begin- en einddatum bepalen de zichtbaarheidsperiode van de campagne in de lijst met campagnepakketten.
De beschikbaarheidsdatum is de datum waarop de campagne voor lokale entiteiten (aan orde) beschikbaar zal worden.
Deze informatie is te vinden in het aan lokale agentschappen verzonden kennisgevingsbericht, zoals hieronder wordt getoond:
Doelgroep audience
Voor een lokale campagne kan de centrale entiteit de betrokken lokale entiteiten specificeren door Limit the package to a set of local entities te controleren.
Aanvullende instellingen additional-settings
Nadat het pakket is opgeslagen, kan de centrale entiteit het bewerken via het tabblad Edit .
Vanaf het tabblad General kan de centrale entiteit:
- de beoordelaar(s) voor het campagnepakket configureren via de koppeling Approval parameters… ,
- het uitvoeringsschema te herzien;
- lokale entiteiten toevoegen of verwijderen.
Meldingen notifications
Wanneer een campagne beschikbaar wordt of wanneer de registratietermijn wordt bereikt, wordt een bericht verzonden naar de exploitanten van de lokale berichtgroep. Voor meer op dit, verwijs naar Organisatorische entiteiten .
Een campagne bestellen ordering-a-campaign
Campagnepakketten worden toegankelijk voor lokale entiteiten zodra ze zijn goedgekeurd en de uitvoeringsperiode ervan is begonnen. Lokale entiteiten ontvangen een e-mail met de mededeling dat er een nieuw campagnepakket beschikbaar is (zodra de beschikbaarheidsdatum is bereikt).
Om een campagne van de centrale entiteit te gebruiken, moet de lokale entiteit het bevel geven.
Een campagne bestellen:
-
Klik op Order campaign in het meldingsbericht of op de bijbehorende knop in Adobe Campaign.
Voer uw id en wachtwoord in om de campagne te bestellen. De interface bestaat uit een set pagina's die zijn gedefinieerd in een webtoepassing.
note note NOTE De toepassingen van het Web zijn gedetailleerd in deze sectie . -
Voer de benodigde gegevens in op de eerste pagina (orderlabel en opmerking) en klik op Next .
-
Voltooi de beschikbare parameters en keur de volgorde goed.
-
Er wordt een kennisgeving verzonden aan de beheerder van de organisatorische entiteit waartoe de lokale entiteit behoort, om deze bestelling goed te keuren.
-
De informatie wordt geretourneerd aan de lokale en centrale entiteiten. Hoewel lokale entiteiten alleen hun eigen orders kunnen bekijken, kan de centrale entiteit alle orders van elke lokale entiteit bekijken, zoals hieronder wordt getoond:
Operatoren kunnen ordergegevens weergeven:
Het tabblad Edit bevat informatie die door de lokale entiteit is ingevoerd tijdens het bestellen van de campagne.
-
De order moet door de centrale entiteit worden goedgekeurd.
Voor meer op dit, verwijs naar het proces van de Goedkeuring sectie.
-
De lokale exploitant wordt dan meegedeeld dat de campagne beschikbaar is: campagnebeschikbaarheid kan in de lijst van campagnepakketten binnen de Campagnes tabel worden gevonden. De campagne kan dan worden gebruikt. Voor meer op dit, verwijs naar Toegang hebbend tot campagnes .
Met de optie Start targeting with order approval kan de lokale entiteit de campagne uitvoeren zodra de bestelling is goedgekeurd.
Een bestelling goedkeuren approving-an-order
Om een campagneorder te bevestigen, moet de centrale entiteit het goedkeuren.
Het Campaign orders overzicht, dat via het wordt betreden Campagnes lusje laat u de status van campagneorden bekijken en hen goedkeuren.
Goedkeuringsproces approval-process
E-mailmelding email-notification
Wanneer een campagne wordt besteld door een lokale entiteit, worden de revisoren hiervan via e-mail op de hoogte gebracht, zoals hieronder wordt getoond:
Goedkeuring via de Adobe Campaign-console approving-via-the-adobe-campaign-console
De bestelling kan ook worden goedgekeurd via de console, in het overzicht van de campagnevolgorde. Als u een volgorde wilt goedkeuren, selecteert u deze en klikt u op Approve the order .
Een campagne maken creating-a-campaign
Zodra een campagneorde wordt goedgekeurd, kan het door de lokale entiteit worden gevormd en worden uitgevoerd.
Voor meer op dit, verwijs naar Toegang hebbend tot campagnes .
Afwijzing van een goedkeuring rejecting-an-approval
De met de goedkeuring belaste exploitant kan een bestelling of een campagnepakket afwijzen.
Indien de controleur een bestelling afwijst, wordt de desbetreffende kennisgeving automatisch naar de betrokken lokale entiteiten verzonden: daarin wordt de opmerking weergegeven die is ingevoerd door de exploitant die de goedkeuring heeft geweigerd.
De informatie wordt getoond op de lijst van campagnepakketpagina of op de pagina van de campagneorde. Als ze toegang hebben tot de Adobe Campaign-console, worden lokale entiteiten op de hoogte gesteld van deze afwijzing.
Ze kunnen de verwante opmerking weergeven op het tabblad Edit van het campagnepakket.
Revisoren reviewers
Elke keer dat goedkeuring wordt vereist, worden revisoren via e-mail op de hoogte gesteld.
Voor elke lokale entiteit worden revisoren geselecteerd voor goedkeuring van de campagneorder en goedkeuring van de campagne. Voor meer informatie bij het selecteren van lokale recensenten, verwijs naar Organisatorische entiteiten .
Een bestelling annuleren canceling-an-order
De centrale instantie kan een bestelling annuleren met de knop Delete op het orderdashboard.
Hiermee annuleert u de campagne in de weergave Campaign orders .