Terugkerende en doorlopende e-mailcampagnes configureren

In deze tutorial wordt uitgelegd hoe u een terugkerende en continue levering instelt en wat de verschillen tussen de twee benaderingen zijn.

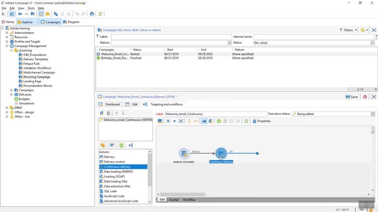
Terugkerende en doorlopende leveringtracking recurring-and-continuous-delivery-tracking

De terugkomende en ononderbroken leveringen verschillen in de manier waarop contactgegevens worden beheerd:

  • De continue levering Hiermee kunt u nieuwe ontvangers toevoegen aan een bestaande levering en voorkomt u dat u telkens een nieuwe levering moet maken wanneer een nieuwe ontvanger wordt toegevoegd. U kunt creatief direct in de campagnewerkschema bijwerken en het zal het malplaatje in de omslag van het Middel van het leveringsmalplaatje bijwerken.

    Een ononderbroken levering zal tot één enkele levering en leveringslogboeken (wideLog) leiden en het volgen logboeken die erop wijzen dat één levering wordt toegevoegd telkens als het uitvoert.

    Ononderbroken levering

  • A terugkerende levering wordt elke keer dat het wordt uitgevoerd, een nieuwe leveringsinstantie gemaakt. Als de workflow bijvoorbeeld eenmaal per week wordt uitgevoerd, levert dat na één jaar 52 leveringen op. Dit betekent ook dat het brede logboek en het volgen logboeken door elke leveringsinstantie zullen worden gescheiden.

    Terugkerende levering

Een terugkerende levering instellen how-to-set-up-a-recurring-delivery

Deze video verklaart hoe te om een terugkomende levering en een planneractiviteit te vormen.

Een doorlopende levering instellen how-to-set-up-a-continuous-delivery

Deze video laat zien hoe u een doorlopende levering configureert met een stapsgewijze query.

recommendation-more-help
c86e6b28-19a6-4170-8455-9f02a8862493