Target에게 알림

이 단계를 완료하면 Adobe Target (으)로 전송해야 하는 모든 이벤트가 trackEvent 메서드를 사용하여 전송됩니다.

Target에서 추적해야 하는 모든 이벤트는 기본 전환 이벤트 또는 성공 지표일 수 있습니다.

TIP
전체 화면으로 확장하려면 이 항목의 이미지를 클릭하십시오.

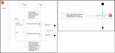
Target 다이어그램 알림 diagram

다음 그림의 단계 번호는 아래 섹션에 해당합니다.

대상 다이어그램에 알림 {width="600" modal="regular"}

4.1: Adobe Target 추적 API 실행

이 단계는 Target (으)로 전송해야 하는 모든 이벤트를 trackEvent 메서드를 사용하여 전송하도록 하는 데 도움이 됩니다.

세부 정보 보기

Adobe Target 추적 API 다이어그램 실행 {width="400" modal="regular"}

아래 필수 구성 요소 섹션에 언급된 대로 주문 전환 특성을 보냅니다. mbox 이름은 상관없지만 orderConfirmPage을(를) 사용하도록 변환하는 것입니다.

이 호출에는 주문 전환 속성을 포함할 필요가 없습니다. 이러한 호출은 기본 전환 이벤트 전에 미니 전환 이벤트로 간주할 수 있는 성공 지표를 이상적으로 기록합니다. CardIds은(는) Add to Cart 이벤트를 기반으로 장바구니 기반 권장 사항에 포함되어야 합니다.

전제 조건

  • 비즈니스 팀과 만나 전환 또는 성공 지표로 간주할 수 있는 모든 이벤트를 식별합니다. 또한 수익을 생성하는 전환 이벤트를 식별해야 해당 세부 정보를 이벤트 데이터와 함께 Target (으)로 보낼 수 있습니다.

  • 전환 이벤트와 함께 보낼 수 있도록 데이터 레이어에서 다음 속성을 사용할 수 있는지 확인합니다. 전환 이벤트는 제품 구매 또는 장바구니에 추가 이벤트와 같은 매출을 생성합니다.

    • productPurchaseId: 주문의 일부로 구매한 제품 ID입니다. 쉼표를 사용하여 여러 제품을 구분하십시오.
    • orderTotal: 구매에 대한 주문 총계입니다.
    • orderId: 구매의 주문 ID.

    다음 그림은 Confirmation 페이지에서만 실행해야 하는 규칙 tags in Experience Platform을(를) 보여 줍니다.

    작업 구성 페이지 {width="400" modal="regular"}

  • 장바구니 추가에 대한 이벤트를 추적하는 경우 cartIds을(를) 매개 변수로 보내십시오. cardIds에 대해 쉼표로 구분된 제품 ID 목록을 전달할 수 있습니다.

판독값

작업

  • adobe.target-trackEvent() 메서드를 사용하여 Target (으)로 전송해야 하는 모든 데이터를 보냅니다.
recommendation-more-help
6906415f-169c-422b-89d3-7118e147c4e3