사용자 지정 채널 시작 gs-custom-channel

Adobe Campaign을 사용하면 서드파티와 통합된 사용자 지정 외부 또는 API 채널을 만들 수 있습니다. 그런 다음 이러한 채널을 기반으로 게재를 오케스트레이션하고 실행할 수 있습니다.

게재 만들기와 전송은 클라이언트 콘솔과 웹 UI 모두에서 수행할 수 있습니다. 하지만 사용자 지정 채널 구성은 클라이언트 콘솔에서만 수행됩니다.

사용자 지정 채널을 기반으로 게재를 만들고 보내는 방법을 알아보려면 이 페이지를 참조하세요.

다음은 클라이언트 콘솔에서 새 사용자 지정 채널을 구성하는 단계입니다. 이러한 단계는 사용자 지정 외부 및 API 채널에 공통됩니다.

  1. 스키마를 구성하십시오. 자세한 내용
  2. 새 외부 계정을 만드십시오. 자세한 내용
  3. 새 게재 템플릿 만들기, 자세히 보기

사용자 지정 API 채널에는 추가 구성이 필요합니다. 자세히 보기

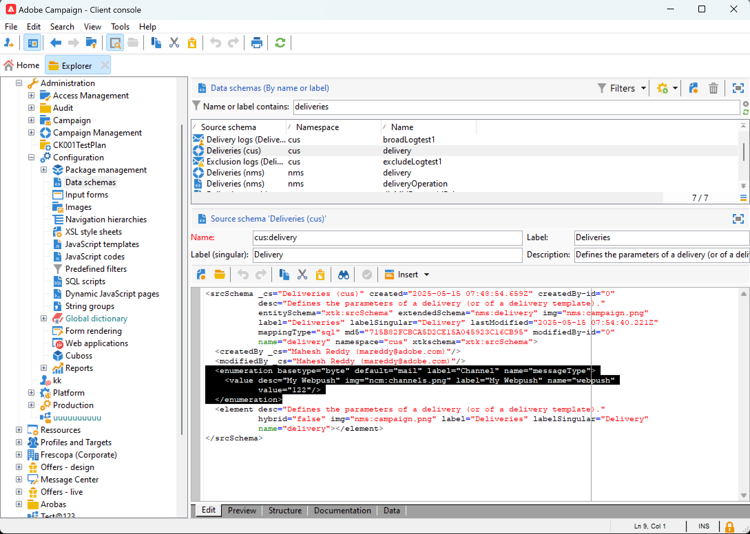
스키마 구성 configure-schema

먼저 사용 가능한 채널 목록에 새 채널을 추가하도록 스키마를 구성해야 합니다.

  1. Campaign 탐색기에서 관리 > 구성 > 데이터 스키마​를 선택합니다.

  2. 스키마 확장을 만들어 새 채널로 messageType enumeration을(를) 확장합니다.

    예제:

    code language-none
    <enumeration basetype="byte" default="mail" label="Channel" name="messageType">
    <value desc="My Webpush" img="ncm:channels.png" label="My Webpush" name="webpush"
           value="122"/>
    </enumeration>
    

    {modal="regular"}

새 외부 계정 만들기 create-ext-account

그런 다음 새 라우팅 외부 계정을 만들어야 합니다.

  1. Campaign 탐색기에서 관리 > 플랫폼 > 외부 계정​을 선택합니다.

  2. 새 외부 계정을 만듭니다.

  3. 채널을 선택하고 게재 모드를 변경합니다. 사용자 지정 외부 채널에는 외부​를 선택하고 사용자 지정 API 채널에는 대량​을(를) 선택하십시오.

    {modal="regular"}

새 게재 템플릿 만들기 create-template

이제 새 채널과 연결된 새 템플릿을 만들어 보겠습니다.

  1. Campaign 탐색기에서 리소스 > 템플릿 > 게재 템플릿​을 선택합니다.

  2. 새 템플릿을 만듭니다.

  3. 속성​을 클릭하고 올바른 폴더와 라우팅을 선택하십시오.

    {modal="regular"}

이제 새 채널을 사용할 수 있습니다. 이 채널을 기반으로 하여 게재를 만들고 실행할 수 있습니다.

사용자 정의 API 추가 구성 api-additional

사용자 정의 API 채널을 구성하는 주요 추가 단계는 다음과 같습니다.

스키마 확장 api-additional-schema

클라이언트 콘솔에서 사용자 지정 채널에 필요한 모든 추가 속성을 사용하여 게재 스키마를 확장합니다.

스키마 확장에 대한 자세한 내용은 이 페이지를 참조하세요.

사용자 정의 화면 정의 설정 api-additional-screen

Campaign 웹 UI에서 사용자 정의 화면 정의를 설정합니다.

  1. 게재 스키마를 열고 화면 편집​을 클릭합니다.

    {modal="regular"}

  2. 채널에 해당하는 탭을 선택하고 게재의 콘텐츠 화면에 필드가 표시되는 방법을 정의합니다. 화면 편집에 대한 자세한 내용은 이 페이지를 참조하세요.

    {modal="regular"}

  3. 콘텐츠 시뮬레이션 미리 보기 섹션에서 전용 JSPP를 선택합니다. 선택 사항입니다. 이렇게 하면 게재 시뮬레이션 화면에서 미리보기가 활성화됩니다. 자세히 보기

미리보기 구성 api-additional-preview

이 구성은 선택 사항입니다. 웹 UI에서 미리 보기를 활성화하려면 게재 시뮬레이션 화면에서 클라이언트 콘솔에서 전용 JSSP를 구성해야 합니다.

웹 UI의 게재 시뮬레이션 화면에서 미리 보기 열기​를 클릭하면 URL에 다음 매개 변수가 전달됩니다.

https://adobe.campaign.adobe.com/cus/webPushMessagePreview.jssp?deliveryId=%40ToPzTurO9aGzQxYcMArBbA%3D%3D&id=%40oF8Fi17txuLmtiOFj4OIjQ%3D%3D

  • deliveryId: 게재 식별자
  • id: 프로필 식별자

클라이언트 콘솔에서 관리 > 구성 > 동적 JavaScript 페이지​를 선택하고 새 JSSP를 만듭니다. 다음은 검색해야 하는 매개 변수와 관련된 예입니다.

<%@ page import="xtk:shared/nl.js"
%><%
  NL.require("/nl/core/shared/core.js")
    .require('/nl/core/jsspcontext.js')
    .require('/nl/core/shared/dataTypes.js')
    .require('/nl/core/schema.js');

  //response.setContentType("text/plain");
  var parameters = request.parameters;
  var deliveryId = decryptString(parameters.deliveryId);
  var oldUserContext = logonEscalation("neolane")

   var delivery = xtk.queryDef.create(<queryDef schema="nms:delivery" operation="getIfExists">
                                         <select>
                                           <node expr="[WebpushParameters/@richMediaOptions]" alias="@richMediaOptions"/>
                                           <node expr="[WebpushParameters/@mediaUrlInfo]" alias="@mediaUrlInfo"/>
                                           <node expr="[WebpushParameters/@WebpushMessageType]"/>
                                         </select>
                                         <where>
                                           <condition expr={"@id = " + NL.XTK.toXTKString(deliveryId)}/>
                                         </where>
                                       </queryDef>).ExecuteQuery();

  // Restore previous context
  logonWithContext(oldUserContext)
%>

<!DOCTYPE html ...

기술 구현 api-additional-technical

사용자 지정 채널에 따라 외부 계정, 타겟 매핑, API용 Javascript 코드 등과 같은 다른 애플리케이션 부분을 구성해야 합니다.

recommendation-more-help
35662671-8e3d-4f04-a092-029a056c566b