Dizionario dati Workfront Data Connect

Questa pagina contiene informazioni sulla struttura e sul contenuto dei dati in Workfront Data Connect.

NOTE
I dati in Data Connect vengono aggiornati ogni 4 ore, pertanto le modifiche recenti potrebbero non essere applicate immediatamente.

Tipi di visualizzazione

Esistono diversi tipi di visualizzazione che è possibile utilizzare in Data Connect per visualizzare i dati di Workfront in modo da fornire il maggior numero di insight.

  • Visualizzazione corrente

    La visualizzazione Corrente riflette i dati in modo simile a come esistono in Workfront, in ogni oggetto e nel relativo stato corrente. Tuttavia, può essere navigato con una latenza molto più bassa rispetto a Workfront.

  • Visualizzazione evento

    La visualizzazione Evento tiene traccia di ogni record di modifica in Workfront, ovvero ogni volta che un oggetto cambia stato, viene creato un record che mostra quando è avvenuta la modifica, chi ha apportato la modifica e cosa è stato modificato. Pertanto, questa visualizzazione è utile per confronti point-in-time. Questa visualizzazione include solo i record degli ultimi tre anni.

  • Visualizzazione cronologia giornaliera

    La visualizzazione Cronologia giornaliera offre una versione abbreviata della visualizzazione Evento, in quanto mostra lo stato di ciascun oggetto su base giornaliera anziché nel momento in cui si è verificato ogni singolo evento. Di conseguenza, questa visualizzazione è utile per l’analisi delle tendenze.

Diagrammi delle relazioni di entità

Gli oggetti in Workfront (e, pertanto, nel data lake di Data Connect) sono definiti non solo dai singoli valori, ma anche dalle relazioni con altri oggetti.

I diagrammi delle relazioni tra entità (ERD) riportati di seguito forniscono una mappatura di alto livello delle relazioni tra oggetti in Data Connect per gli oggetti principali di Workfront.

IMPORTANT
I diagrammi sono centrati su singoli oggetti e non rappresentano un diagramma di relazione entità completo per l'intera applicazione Workfront.

Questi diagrammi hanno lo scopo di fornire esempi di come le relazioni possono essere utilizzate per unire i dati a oggetti adiacenti.

Esempio di diagrammi di relazioni tra entità

Espandere per visualizzare i diagrammi di esempio
note tip
TIP
Per visualizzare un diagramma in modo più dettagliato, fare clic con il pulsante destro del mouse sull'immagine e selezionare Apri immagine in una nuova scheda.

Assegnazioni

Diagramma relazioni entità assegnazioni

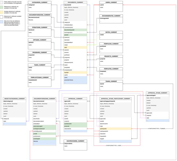
Documenti e approvazioni di documenti

Diagramma relazioni entità documenti e approvazione documenti

Ore e schede orario

Diagramma delle relazioni tra le entità Ore e Schede orario

Problemi

Diagramma relazioni entità problemi

Progetti

Diagramma relazioni entità progetti

Attività

Diagramma relazioni entità attività

Utenti

Diagramma relazioni entità utenti

Tipi di date

Esistono diversi oggetti data che forniscono informazioni su quando si verificano eventi specifici.

  • DL_LOAD_TIMESTAMP: questa data viene aggiornata dopo il completamento di un aggiornamento dei dati riuscito e include la marca temporale dell'inizio del processo di aggiornamento che ha fornito la versione più recente di un record.
  • CALENDAR_DATE: data presente solo nella visualizzazione Cronologia giornaliera. La visualizzazione Cronologia giornaliera fornisce un record dell'aspetto dei dati alle 11:59 UTC per ogni data specificata in CALENDAR_DATE.
  • BEGIN_EFFECTIVE_TIMESTAMP: questa data è presente nelle visualizzazioni Evento e Cronologia giornaliera e rappresenta il momento in cui un record diventa il valore corrente nell'applicazione.
  • END_EFFECTIVE_TIMESTAMP: questa data è presente sia nelle visualizzazioni Evento che Cronologia giornaliera e registra esattamente quando un record ha cambiato da il valore nella riga corrente a un valore in una riga diversa. Per consentire l'esecuzione di query tra BEGIN_EFFECTIVE_TIMESTAMP e END_EFFECTIVE_TIMESTAMP, questo valore non è mai nullo, anche se non è presente un nuovo valore. Se un record è ancora valido (ovvero se il valore non è stato modificato), END_EFFECTIVE_TIMESTAMP avrà il valore 2300-01-01.

Tabella terminologica

La tabella seguente mette in correlazione i nomi degli oggetti in Workfront (nonché i relativi nomi nell'interfaccia e nell'API) con i nomi equivalenti in Data Connect e include campi di riferimento per ogni oggetto con altri oggetti Workfront.

NOTE
È possibile aggiungere nuovi campi alle visualizzazioni oggetti senza preavviso per supportare le esigenze di dati in continua evoluzione dell’applicazione Workfront. Si consiglia di non utilizzare query "SELECT" in cui il destinatario dei dati downstream non è preparato a gestire colonne aggiuntive durante l'aggiunta.

Se è necessario rinominare o rimuovere una colonna, avviseremo anticipatamente di queste modifiche.

Livello di accesso

Nome entità Workfront
Riferimenti interfaccia
Documentazione delle API
Etichetta API
Visualizzazioni Data Lake
Livello di accesso
Livello di accesso
ACSLVL
Livello di accesso
ACCESSLEVELS_CURRENT
ACCESSLEVELS_DAILY_HISTORY
ACCESSLEVELS_EVENT
Chiave primaria/esterna
Tipo
Tabella correlata
Campo correlato
ACCESSLEVELID
PK
-
-
APPGLOBALID
-
Non una relazione; utilizzato per scopi interni all’applicazione
LASTUPDATEDBYID
FK
USERS_CURRENT
USERID
LEGACYACCESSLEVELID
-
Non una relazione; utilizzato per scopi interni all’applicazione
OBJID
FK
Variabile, basata su OBJCODE
Chiave/ID primario dell'oggetto identificato nel campo OBJCODE
SYSID
-
Non una relazione; utilizzato per scopi interni all’applicazione

Regola di accesso

Nome entità Workfront
Riferimenti interfaccia
Documentazione delle API
Etichetta API
Visualizzazioni Data Lake
Regola di accesso
Condividi
ACSRUL
Condividi
ACCESSRULES_CURRENT
ACCESSRULES_DAILY_HISTORY
ACCESSRULES_EVENT
Chiave primaria/esterna
Tipo
Tabella correlata
Campo correlato
ACCESSORID
FK
Variabile basata su ACCESSOROBJCODE
Chiave/ID primario dell'oggetto identificato nel campo ACCESSOROBJCODE
ACCESSRULEID
PK
-
-
ANCESTORID
PK
Variabile, basata su ANCESTOROBJCODE
Chiave/ID primario dell'oggetto identificato nel campo ANCESTOROBJCODE
LASTUPDATEDBYID
FK
USERS_CURRENT
USERID
SECURITYOBJID
FK
Variabile, basata su SECURITYOBJCODE
Chiave/ID primario dell'oggetto identificato nel campo SECURITYOBJCODE
SYSID
-
Non una relazione; utilizzato per scopi interni all’applicazione

Percorso di approvazione

Nome entità Workfront
Riferimenti interfaccia
Documentazione delle API
Etichetta API
Visualizzazioni Data Lake
Percorso di approvazione
Percorso di approvazione
ARVPTH
Approvazione
APPROVALPATHS_CURRENT
APPROVALPATHS_DAILY_HISTORY
APPROVALPATHS_EVENT
Chiave primaria/esterna
Tipo
Tabella correlata
Campo correlato
APPROVALPATHID
PK
-
-
APPROVALPROCESSID
FK
APPROVALPROCESSES_CURRENT
APPROVALPROCESSID
ENTEREDBYID
FK
USERS_CURRENT
USERID
GLOBALPATHID
-
Non una relazione; utilizzato per scopi interni all’applicazione
LASTUPDATEDBYID
FK
USERS_CURRENT
USERID
SYSID
-
Non una relazione; utilizzato per scopi interni all’applicazione

Processo di approvazione

Nome entità Workfront
Riferimenti interfaccia
Documentazione delle API
Etichetta API
Visualizzazioni Data Lake
Processo di approvazione
Processo di approvazione
ARVPRC
Processo di approvazione
APPROVALPROCESSES_CURRENT
APPROVALPROCESSES_DAILY_HISTORY
APPROVALPROCESSES_EVENT
Chiave primaria/esterna
Tipo
Tabella correlata
Campo correlato
APPROVALPROCESSID
PK
-
-
ENTEREDBYID
FK
USERS_CURRENT
USERID
LASTUPDATEDBYID
FK
USERS_CURRENT
USERID
SYSID
-
Non una relazione; utilizzato per scopi interni all’applicazione

Passaggio di approvazione

Nome entità Workfront
Riferimenti interfaccia
Documentazione delle API
Etichetta API
Visualizzazioni Data Lake
Passaggio di approvazione
Passaggio di approvazione
ARVSTP
Fase di approvazione
APPROVALSTEPS_CURRENT
APPROVALSTEPS_DAILY_HISTORY
APPROVALSTEPS_EVENT
Chiave primaria/esterna
Tipo
Tabella correlata
Campo correlato
APPROVALPATHID
FK
APPROVALPATHS_CURRENT
APPROVALPATHID
APPROVALSTEPID
PK
-
-
SYSID
-
Non una relazione; utilizzato per scopi interni all’applicazione

Stato approvatore

Nome entità Workfront
Riferimenti interfaccia
Documentazione delle API
Etichetta API
Visualizzazioni Data Lake
Stato approvatore
Stato approvatore
ARVSTS
ApproverStatus
APPROVERSTATUSES_CURRENT
APPROVERSTATUSES_DAILY_HISTORY
APPROVERSTATUSES_EVENT
Chiave primaria/esterna
Tipo
Tabella correlata
Campo correlato
APPROVERSTATUSID
PK
-
-
APPROVABILE
FK
Variabile basata su APPROVABLEOBJCODE
Chiave/ID primario dell'oggetto identificato nel campo APPROVABLEOBJCODE
APPROVALSTEPID
FK
APPROVALSTEPS_CURRENT
APPROVALSTEPID
APPROVEDBYID
FK
USERS_CURRENT
USERID
DELEGATEUSERID
FK
USERS_CURRENT
USERID
LASTUPDATEDBYID
FK
USERS_CURRENT
USERID
OPTASKID
FK
OPTASKS_CURRENT
OPTASKID
OVERRIDDENUSERID
FK
USERS_CURRENT
USERID
PROJECTID
FK
PROJECTS_CURRENT
PROJECTID
STEPAPPROVERID
FK
USERS_CURRENT
USERID
SYSYID
-
Non una relazione; utilizzato per scopi interni all’applicazione
TASKID
FK
TASKS_CURRENT
TASKID
CARATTERE JOLLY
FK
USERS_CURRENT
USERID

Assegnazione

Nome entità Workfront
Riferimenti interfaccia
Documentazione delle API
Etichetta API
Visualizzazioni Data Lake
Assegnazione
Assegnazione
ASSEGNA
Assegnazione
ASSIGNMENTS_CURRENT
ASSIGNMENTS_DAILY_HISTORY
ASSIGNMENTS_EVENT
Chiave primaria/esterna
Tipo
Tabella correlata
Campo correlato
ASSIGNEDBYID
FK
USERS_CURRENT
USERID
ASSIGNEDTOID
FK
USERS_CURRENT
USERID
ASSIGNMENTID
PK
-
-
CATEGORYID
FK
CATEGORIES_CURRENT
CATEGORYID
CLASSIFIERID
FK
CLASSIFICATORE_CORRENTE
CLASSIFIERID
LASTUPDATEDBYID
FK
USERS_CURRENT
USERID
OPTASKID
FK
OPTASKS_CURRENT
OPTASKID
PRIVATERATECARDID
FK
RATECARD_CURRENT
RATECARDID
PROJECTID
FK
PROJECTS_CURRENT
PROJECTID
ROLEID
FK
ROLES_CURRENT
ROLEID
TASKID
FK
TASKS_CURRENT
TASKID
TEAM ID
FK
TEAM_CURRENT
TEAM ID

In attesa di approvazioni

Nome entità Workfront
Riferimenti interfaccia
Documentazione delle API
Etichetta API
Visualizzazioni Data Lake
In attesa di approvazioni
In attesa di approvazioni
AWAPVL
In attesa di approvazioni
AWAITINGAPPROVALS_CURRENT
AWAITINGAPPROVALS_DAILY_HISTORY
AWAITINGAPPROVALS_EVENT
Chiave primaria/esterna
Tipo
Tabella correlata
Campo correlato
ACCESSREQUESTID
-
Tabella di richiesta di accesso non supportata al momento
APPROVABILE
FK
-
Non una relazione; utilizzato per scopi interni all’applicazione
APPROVERID
FK
USERS_CURRENT
USERID
IN ATTESA DI APPROVAZIONE
PK
-
-
DOCUMENTID
FK
DOCUMENTS_CURRENT
DOCUMENTID
DOCUMENTVERSIONID
FK
DOCUMENTVERSIONS_CURRENT
DOCUMENTVERSIONID
OPTASKID
FK
OPTASKS_CURRENT
OPTASKID
PROJECTID
FK
PROJECTS_CURRENT
PROJECTID
ROLEID
FK
ROLES_CURRENT
ROLEID
SUBMITTEDBYID
FK
USERS_CURRENT
USERID
SYSID
-
Non una relazione; utilizzato per scopi interni all’applicazione
TASKID
FK
TASKS_CURRENT
TASKID
TEAM ID
FK
TEAM_CURRENT
TEAM ID
TIMESHEETID
FK
TIMESHEETS_CURRENT
TIMESHEETID
USERID
FK
USERS_CURRENT
USERID

Linea di base

Nome entità Workfront
Riferimenti interfaccia
Documentazione delle API
Etichetta API
Visualizzazioni Data Lake
Linea di base
Linea di base
CIECO
Linea di base
BASELINES_CURRENT
BASELINES_DAILY_HISTORY
BASELINES_EVENT
Chiave primaria/esterna
Tipo
Tabella correlata
Campo correlato
BASELINEID
PK
-
-
EXCHANGERATEID
FK
EXCHANGERATES_CURRENT
EXCHANGERATEID
PROJECTID
FK
PROJECTS_CURRENT
PROJECTID
SYSID
-
Non una relazione; utilizzato per scopi interni all’applicazione

Attività linea di base

Nome entità Workfront
Riferimenti interfaccia
Documentazione delle API
Etichetta API
Visualizzazioni Data Lake
Attività linea di base
Attività linea di base
BSTSK
Attività linea di base
BASELINETASKS_CURRENT
BASELINETASKS_DAILY_HISTORY
BASELINETASKS_EVENT
Chiave primaria/esterna
Tipo
Tabella correlata
Campo correlato
BASELINEID
FK
BASELINES_CURRENT
BASELINEID
BASELINETASKID
PK
-
-
EXCHANGERATEID
FK
EXCHANGERATES_CURRENT
EXCHANGERATEID
PROJECTID
FK
PROJECTS_CURRENT
PROJECTID
SYSID
-
Non una relazione; utilizzato per scopi interni all’applicazione
TASKID
FK
TASKS_CURRENT
TASKID

Tariffa di fatturazione

Nome entità Workfront
Riferimenti interfaccia
Documentazione delle API
Etichetta API
Visualizzazioni Data Lake
Tariffa di fatturazione
Tasso o tasso di sostituzione
TARIFFA
Tariffa di fatturazione
RATES_CURRENT
RATES_DAILY_HISTORY
RATES_EVENT
Chiave primaria/esterna
Tipo
Tabella correlata
Campo correlato
ASSIGNMENTID
FK
ASSIGNMENTS_CURRENT
ASSIGNMENTID
CLASSIFIERID
FK
CLASSIFICATORE_CORRENTE
CLASSIFIERID
EXCHANGERATEID
FK
EXCHANGERATES_CURRENT
EXCHANGERATEID
NLBRCATEGORYID
FK
NLBRCATEGORIES_CURRENT
NLBRCATEGORYID
NONLABORRESOURCEID
FK
NONLABORRESOURCES_CURRENT
NONLABORRESOURCEID
OBJID
FK
Variabile, basata su OBJCODE
Chiave/ID primario dell'oggetto identificato nel campo OBJCODE
PROJECTID
FK
PROJECTS_CURRENT
PROJECTID
RATECARDID
FK
RATECARD_CURRENT
RATECARDID
RATEID
PK
-
-
ROLEID
FK
ROLES_CURRENT
ROLEID
SOURCERATECARDID
FK
RATECARD_CURRENT
RATECARDID
SYSID
-
Non una relazione; utilizzato per scopi interni all’applicazione
TEMPLATEID
FK
TEMPLATES_CURRENT
TEMPLATEID
USERID
FK
USERS_CURRENT
USERID

Record della fatturazione

Nome entità Workfront
Riferimenti interfaccia
Documentazione delle API
Etichetta API
Visualizzazioni Data Lake
Record della fatturazione
Record della fatturazione
FATTURA
Record della fatturazione
BILLINGRECORDS_CURRENT
BILLINGRECORDS_DAILY_HISTORY
BILLINGRECORDS_EVENT
Chiave primaria/esterna
Tipo
Tabella correlata
Campo correlato
BILLINGRECORDID
PK
-
-
CATEGORYID
FK
CATEGORIES_CURRENT
CATEGORYID
EXCHANGERATEID
FK
EXCHANGERATES_CURRENT
EXCHANGERATEID
INVOICEID
-
Tabella fatture attualmente non supportata
LASTUPDATEDBYID
FK
USERS_CURRENT
USERID
PROJECTID
FK
PROJECTS_CURRENT
PROJECTID
SYSID
-
Non una relazione; utilizzato per scopi interni all’applicazione

Prenotazione

Nome entità Workfront
Riferimenti interfaccia
Documentazione delle API
Etichetta API
Visualizzazioni Data Lake
Prenotazione
Prenotazione
PRENOTAZIONE
Prenotazione
BOOKINGS_CURRENT
BOOKINGS_DAILY_HISTORY
BOOKINGS_EVENT
Chiave primaria/esterna
Tipo
Tabella correlata
Campo correlato
BOOKINGID
PK
-
-
ENTEREDBYID
FK
USERS_CURRENT
USERID
LASTUPDATEDBYID
FK
USERS_CURRENT
USERID
NLBRCATEGORYID
FK
NLBRCATEGORIES_CURRENT
NLBRCATEGORYID
NONLABORRESOURCEID
FK
NONLABORRESOURCES_CURRENT
NONLABORRESOURCEID
OBJID
FK
Variabile, basata su OBJCODE
Chiave/ID primario dell'oggetto identificato nel campo OBJCODE
PROJECTID
FK
PROJECTS_CURRENT
PROJECTID
SYSID
-
Non una relazione; utilizzato per scopi interni all’applicazione
TASKID
FK
TASKS_CURRENT
TASKID
TEMPLATEID
FK
TEMPLATES_CURRENT
TEMPLATEID
TEMPLATFORM
FK
TEMPLATETASKS_CURRENT
TEMPLATFORM
TOPOBJID
FK
Variabile, basata su TOPOBJCODE
Chiave/ID primario dell'oggetto identificato nel campo TOPOBJCODE

Profilo aziendale

Nome entità Workfront
Riferimenti interfaccia
Documentazione delle API
Etichetta API
Visualizzazioni Data Lake
Profilo aziendale
Profilo aziendale
BSNPRF
ProfiloBusiness
BUSINESSPROFILE_CURRENT
BUSINESSPROFILE_DAILY_HISTORY
BUSINESSPROFILE_EVENT
Chiave primaria/esterna
Tipo
Tabella correlata
Campo correlato
ACCESSLEVELID
FK
ACCESSLEVELS_CURRENT
ACCESSLEVELID
BUSINESSPROFILEID
PK
-
-
ENTEREDBYID
FK
USERS_CURRENT
USERID
GROUPID
FK
GROUPS_CURRENT
GROUPID
LASTUPDATEDBYID
FK
USERS_CURRENT
USERID
SYSID
-
Non una relazione; utilizzato per scopi interni all’applicazione

Regola di business

Nome entità Workfront
Riferimenti interfaccia
Documentazione delle API
Etichetta API
Visualizzazioni Data Lake
Regola di business
Regola di business
BSNRUL
Regola di business
BUSINESSRULE_CURRENT
BUSINESSRULE_DAILY_HISTORY
BUSINESSRULE_EVENT
Chiave primaria/esterna
Tipo
Tabella correlata
Campo correlato
BUSINESSRULEID
PK
-
-
ENTEREDBYID
FK
USERS_CURRENT
USERID
LASTUPDATEDBYID
FK
USERS_CURRENT
USERID
SYSID
-
Non una relazione; utilizzato per scopi interni all’applicazione

Categoria

Nome entità Workfront
Riferimenti interfaccia
Documentazione delle API
Etichetta API
Visualizzazioni Data Lake
Categoria
Modulo personalizzato
CITTÀ
Categoria
CATEGORIES_CURRENT
CATEGORIES_DAILY_HISTORY
CATEGORIES_EVENT
Chiave primaria/esterna
Tipo
Tabella correlata
Campo correlato
CATEGORYID
PK
-
-
ENTEREDBYID
FK
USERS_CURRENT
USERID
GROUPID
FK
GROUPS_CURRENT
GROUPID
LASTUPDATEDBYID
FK
USERS_CURRENT
USERID
SYSID
-
Non una relazione; utilizzato per scopi interni all’applicazione

Parametro di Categoria

Nome entità Workfront
Riferimenti interfaccia
Documentazione delle API
Etichetta API
Visualizzazioni Data Lake
Parametro di Categoria
Campi modulo personalizzati
CTGYPA
Parametro di Categoria
CATEGORIESPARAMETERS_CURRENT
CATEGORIESPARAMETERS_DAILY_HISTORY
CATEGORIESPARAMETERS_EVENT
Chiave primaria/esterna
Tipo
Tabella correlata
Campo correlato
CATEGORIESPARAMETERID
PK
-
-
CATEGORYID
FK
CATEGORIES_CURRENT
CATEGORYID
PARAMETERGROUPID
FK
PARAMETERGROUPS_CURRENT
PARAMETERGROUPID
PARAMETERID
FK
PARAMETERS_CURRENT
PARAMETERID
SYSID
-
Non una relazione; utilizzato per scopi interni all’applicazione

Classificatore

Nome entità Workfront
Riferimenti interfaccia
Documentazione delle API
Etichetta API
Visualizzazioni Data Lake
Classificatore
Posizione
CLSF
Posizione
CLASSIFICATORE_CORRENTE
CLASSIFICATORE_CRONOLOGIA_GIORNALIERA
CLASSIFICATORE_EVENTO
Chiave primaria/esterna
Tipo
Tabella correlata
Campo correlato
CLASSIFIERID
PK
-
-
ENTEREDBYID
FK
USERS_CURRENT
USERID
LASTUPDATEDBYID
FK
USERS_CURRENT
USERID
PARENTID
FK
CLASSIFICATORE_CORRENTE
CLASSIFIERID
SYSID
-
Non una relazione; utilizzato per scopi interni all’applicazione

Azienda

Nome entità Workfront
Riferimenti interfaccia
Documentazione delle API
Etichetta API
Visualizzazioni Data Lake
Azienda
Azienda
AZIENDA
Azienda
COMPANIES_CURRENT
COMPANIES_DAILY_HISTORY
COMPANIES_EVENT
Chiave primaria/esterna
Tipo
Tabella correlata
Campo correlato
CATEGORYID
FK
CATEGORIES_CURRENT
CATEGORYID
COMPANYID
PK
-
-
ENTEREDBYID
FK
USERS_CURRENT
USERID
GROUPID
FK
GROUPS_CURRENT
GROUPID
LASTUPDATEDBYID
FK
USERS_CURRENT
USERID
PRIVATERATECARDID
FK
RATECARD_CURRENT
RATECARDID
SYSID
-
Non una relazione; utilizzato per scopi interni all’applicazione

Trimestre personalizzato

Nome entità Workfront
Riferimenti interfaccia
Documentazione delle API
Etichetta API
Visualizzazioni Data Lake
Trimestre personalizzato
Trimestre personalizzato
CSTQR
Trimestre personalizzato
CUSTOMQUARTERS_CURRENT
CUSTOMQUARTERS_DAILY_HISTORY
CUSTOMQUARTERS_EVENT
Chiave primaria/esterna
Tipo
Tabella correlata
Campo correlato
CUSTOMQUARTERID
PK
-
-
SYSID
-
Non una relazione; utilizzato per scopi interni all’applicazione

Enum personalizzata

Nome entità Workfront
Riferimenti interfaccia
Documentazione delle API
Etichetta API
Visualizzazioni Data Lake
EnumPersonalizzata
Condizione, Priorità, Gravità, Stato
CSTEM
Enum personalizzata
CUSTOMENUMS_CURRENT
CUSTOMENUMS_DAILY_HISTORY
CUSTOMENUMS_EVENT
Chiave primaria/esterna
Tipo
Tabella correlata
Campo correlato
CUSTOMENUMID
PK
-
-
ENTEREDBYID
FK
USERS_CURRENT
USERID
GROUPID
FK
GROUPS_CURRENT
GROUPID
LASTUPDATEDBYID
FK
USERS_CURRENT
USERID
SYSID
-
Non una relazione; utilizzato per scopi interni all’applicazione
NOTE
Tipo di record identificato tramite la proprietà enumClass. I tipi previsti sono:
  • CONDITION_OPTASK
  • > CONDITION_PROJ
  • > CONDITION_TASK
  • > PRIORITY_OPTASK
  • > PRIORITY_PROJ
  • > TASK_PRIORITARIO
  • > GRAVITY_OPTASK
  • > STATUS_OPTASK
  • > STATUS_PROJ
  • > TASK_STATO

Documento

Nome entità Workfront
Riferimenti interfaccia
Documentazione delle API
Etichetta API
Visualizzazioni Data Lake
Documento
Documento
DOCU
Documento
DOCUMENTS_CURRENT
DOCUMENTS_DAILY_HISTORY
DOCUMENTS_EVENT
Chiave primaria/esterna
Tipo
Tabella correlata
Campo correlato
CATEGORYID
FK
CATEGORIES_CURRENT
CATEGORYID
CHECKEDOUTBYID
FK
USERS_CURRENT
USERID
DOCUMENTID
PK
-
-
DOCUMENTREQUESTID
-
Tabella di richiesta documento non supportata al momento
EXCHANGERATEID
FK
EXCHANGERATES_CURRENT
EXCHANGERATEID
ITERATIONID
FK
ITERATIONS_CURRENT
ITERATIONID
LASTNOTEID
FK
NOTES_CURRENT
NOTEID
LASTUPDATEDBYID
FK
USERS_CURRENT
USERID
NOTEID
FK
NOTES_CURRENT
NOTEID
OBJID
FK
Variabile, basata su OBJCODE
Chiave/ID primario dell'oggetto identificato nel campo OBJCODE
OPTASKID
FK
OPTASKS_CURRENT
OPTASKID
OWNERID
FK
USERS_CURRENT
USERID
PORTFOLIOID
FK
PORTFOLIO_CURRENT
PORTFOLIOID
PROGRAMID
FK
PROGRAMMI_CORRENTI
PROGRAMID
PROJECTID
FK
PROJECTS_CURRENT
PROJECTID
RELEASEVERSIONID
-
Tabella delle versioni di rilascio attualmente non supportata
SYSID
-
Non una relazione; utilizzato per scopi interni all’applicazione
TASKID
FK
TASKS_CURRENT
TASKID
TEMPLATEID
FK
TEMPLATES_CURRENT
TEMPLATEID
TEMPLATFORM
FK
TEMPLATETASKS_CURRENT
TEMPLATFORM
TOPOBJID
FK
Variabile, basata su TOPOBJCODE
Chiave/ID primario dell'oggetto identificato nel campo TOPOBJCODE
USERID
FK
USERS_CURRENT
USERID

Approvazione documento

Nome entità Workfront
Riferimenti interfaccia
Documentazione delle API
Etichetta API
Visualizzazioni Data Lake
Approvazione documento
Approvazione documento
DOCAPL
Approvazione documento
DOCAPPROVALS_CURRENT
DOCAPPROVALS_DAILY_HISTORY
DOCAPPROVALS_EVENT
Chiave primaria/esterna
Tipo
Tabella correlata
Campo correlato
APPROVERID
FK
USERS_CURRENT
USERID
DOCAPPROVALID
PK
-
-
DOCUMENTID
FK
DOCUMENTS_CURRENT
DOCUMENTID
NOTEID
FK
NOTES_CURRENT
NOTEID
REQUESTORID
FK
USERS_CURRENT
USERID
SYSID
-
Non una relazione; utilizzato per scopi interni all’applicazione

Approvazione documento (NUOVO)

Disponibilità limitata dei clienti

Nome entità Workfront
Riferimenti interfaccia
Documentazione delle API
Etichetta API
Visualizzazioni Data Lake
Approvazione documento
Approvazione
N/D
N/D
APPROVAL_CURRENT
APPROVAL_DAILY_HISTORY
APPROVAL_EVENT
Chiave primaria/esterna
Tipo
Tabella correlata
Campo correlato
APPROVABILE
PK
-
NOTA: questo è anche l'ID dell'oggetto DOCUMENTVERSION a cui è associata l'approvazione.
ASSETID
FK
Variabile, basata su ASSETTYPE
Chiave/ID primario dell'oggetto identificato nel campo ASSETTYPE
CREATORID
FK
USERS_CURRENT
USERID
EAUTHTENANTID
-
Non una relazione; utilizzato per scopi interni all’applicazione
PRODUCTID
-
Non una relazione; utilizzato per scopi interni all’applicazione
REALCREATORID
FK
USERS_CURRENT
USERID

Fase di approvazione documento (NUOVO)

Disponibilità limitata dei clienti

Nome entità Workfront
Riferimenti interfaccia
Documentazione delle API
Etichetta API
Visualizzazioni Data Lake
Fase di approvazione documento
Fase di approvazione
N/D
N/D
APPROVAL_STAGE_CURRENT
APPROVAL_STAGE_DAILY_HISTORY
APPROVAL_STAGE_EVENT
Chiave primaria/esterna
Tipo
Tabella correlata
Campo correlato
APPROVABILE
FK
APPROVAZIONE_CORRENTE
APPROVABILE
APPROVALSTAGEID
PK
-
-
CREATORID
FK
USERS_CURRENT
USERID
OBJID
FK
Variabile, basata su OBJCODE
Chiave/ID primario dell'oggetto identificato nel campo OBJCODE

Partecipanti fase approvazione documento (NUOVO)

Disponibilità limitata dei clienti

Nome entità Workfront
Riferimenti interfaccia
Documentazione delle API
Etichetta API
Visualizzazioni Data Lake
Partecipante alla fase di approvazione documento
Decisioni di approvazione
N/D
N/D
APPROVAL_STAGE_PARTICIPANT_CURRENT
APPROVAL_STAGE_PARTICIPANT_DAILY_HISTORY
APPROVAL_STAGE_PARTICIPANT_EVENT
Chiave primaria/esterna
Tipo
Tabella correlata
Campo correlato
APPROVABILE
FK
APPROVAZIONE_CORRENTE
APPROVABILE
APPROVALSTAGEPARTICIPANTID/td>
PK
-
-
ASSETID
FK
Variabile, basata su ASSETTYPE
Chiave/ID primario dell'oggetto identificato nel campo ASSETTYPE
DECISIONUSERID
FK
USERS_CURRENT
USERID
OBJID
FK
Variabile, basata su OBJCODE
Chiave/ID primario dell'oggetto identificato nel campo OBJCODE
PARTICIPANTID
FK
Variabile, basata su PARTICIPANTTYPE
Chiave/ID primario dell'oggetto identificato nel campo PARTICIPANTTYPE
REALREQUESTORID
FK
USERS_CURRENT
USERID
REALUSERID
FK
USERS_CURRENT
USERID
REQUESTORID
FK
USERS_CURRENT
USERID
STAGEID
FK
APPROVAL_STAGE_CURRENT
STAGEID

Cartella documenti

Nome entità Workfront
Riferimenti interfaccia
Documentazione delle API
Etichetta API
Visualizzazioni Data Lake
Cartella documenti
Cartella documenti
DOCFLD
DocsFolders
DOCFOLDERS_CURRENT
DOCFOLDERS_DAILY_HISTORY
DOCFOLDERS_EVENT
Chiave primaria/esterna
Tipo
Tabella correlata
Campo correlato
DOCFOLDERID
PK
-
-
ENTEREDBYID
FK
USERS_CURRENT
USERID
ID ISSUE
FK
OPTASKS_CURRENT
OPTASKID
ITERATIONID
FK
ITERATIONS_CURRENT
ITERATIONID
LINKEDFOLDERID
FK
LINKEDFOLDERS_CURRENT
LINKEDFOLDERID
PARENTID
FK
DOCFOLDERS_CURRENT
DOCFOLDERID
PORTFOLIOID
FK
PORTFOLIO_CURRENT
PORTFOLIOID
PROGRAMID
FK
PROGRAMMI_CORRENTI
PROGRAMID
PROJECTID
FK
PROJECTS_CURRENT
PROJECTID
SYSID
-
Non una relazione; utilizzato per scopi interni all’applicazione
TASKID
FK
TASKS_CURRENT
TASKID
TEMPLATEID
FK
TEMPLATES_CURRENT
TEMPLATEID
TEMPLATFORM
FK
TEMPLATETASKS_CURRENT
TEMPLATFORM
USERID
FK
USERS_CURRENT
USERID

Metadati provider documenti

Nome entità Workfront
Riferimenti interfaccia
Documentazione delle API
Etichetta API
Visualizzazioni Data Lake
Metadati provider documenti
Metadati provider documenti
DOCMET
DocumentProviderMetadata
DOCPROVIDERMETA_CURRENT
DOCPROVIDERMETA_DAILY_HISTORY
DOCPROVIDERMETA_EVENT
Chiave primaria/esterna
Tipo
Tabella correlata
Campo correlato
DOCPROVIDERMETAID
PK
-
-
SYSID
-
Non una relazione; utilizzato per scopi interni all’applicazione

Provider documento

Nome entità Workfront
Riferimenti interfaccia
Documentazione delle API
Etichetta API
Visualizzazioni Data Lake
Provider documento
Provider documento
DOCPRO
Provider documento
DOCPROVIDERS_CURRENT
DOCPROVIDERS_DAILY_HISTORY
DOCPROVIDERS_EVENT
Chiave primaria/esterna
Tipo
Tabella correlata
Campo correlato
DOCPROVIDERCONFIGID
FK
DOCPROVIDERCONFIG_CURRENT
DOCPROVIDERCONFIGID
DOCPROVIDERID
PK
-
-
OWNERID
FK
USERS_CURRENT
USERID
SYSID
-
Non una relazione; utilizzato per scopi interni all’applicazione

Configurazione provider documenti

Nome entità Workfront
Riferimenti interfaccia
Documentazione delle API
Etichetta API
Visualizzazioni Data Lake
Configurazione provider documenti
Configurazione provider documenti
DOCCFG
DocumentProviderConfig
DOCPROVIDERCONFIG_CURRENT
DOCPROVIDERCONFIG_DAILY_HISTORY
DOCPROVIDERCONFIG_EVENT
Chiave primaria/esterna
Tipo
Tabella correlata
Campo correlato
DOCPROVIDERCONFIGID
PK
-
-
SYSID
-
Non una relazione; utilizzato per scopi interni all’applicazione

Versione documento

Nome entità Workfront
Riferimenti interfaccia
Documentazione delle API
Etichetta API
Visualizzazioni Data Lake
Versione documento
Versione documento
DOCV
Versione documento
DOCUMENTVERSIONS_CURRENT
DOCUMENTVERSIONS_DAILY_HISTORY
DOCUMENTVERSIONS_EVENT
Chiave primaria/esterna
Tipo
Tabella correlata
Campo correlato
DOCUMENTID
FK
DOCUMENTS_CURRENT
DOCUMENTID
DOCUMENTPROVIDERID
FK
DOCPROVIDERS_CURRENT
DOCUMENTPROVIDERID
DOCUMENTVERSIONID
PK
-
-
ENTEREDBYID
FK
USERS_CURRENT
USERID
EXTERNALSTORAGEID
-
ID esterno nel sistema di storage esterno
PROOFAPPROVALSTATUSID
-
Tabella dello stato di approvazione della bozza non supportata al momento
PROOFEDBYUSERID
FK
USERS_CURRENT
USERID
PROOFID
-
Tabella bozza non supportata al momento
PROOFOWNERID
FK
USERS_CURRENT
USERID
PROOFSTAGEID
FK
-
Tabella fase bozza non supportata al momento
SYSID
-
Non una relazione; utilizzato per scopi interni all’applicazione

Tasso di cambio

Nome entità Workfront
Riferimenti interfaccia
Documentazione delle API
Etichetta API
Visualizzazioni Data Lake
Tasso di cambio
Tasso di cambio
ESAURIRE
Tasso di cambio
EXCHANGERATES_CURRENT
EXCHANGERATES_DAILY_HISTORY
EXCHANGERATES_EVENT
Chiave primaria/esterna
Tipo
Tabella correlata
Campo correlato
EXCHANGERATEID
PK
-
-
PROJECTID
FK
PROJECTS_CURRENT
PROJECTID
SYSID
-
Non una relazione; utilizzato per scopi interni all’applicazione
TEMPLATEID
FK
TEMPLATES_CURRENT
TEMPLATEID

Spesa

Nome entità Workfront
Riferimenti interfaccia
Documentazione delle API
Etichetta API
Visualizzazioni Data Lake
Spesa
Spesa
EXPNS
Spesa
EXPENSES_CURRENT
EXPENSES_DAILY_HISTORY
EXPENSES_EVENT
Chiave primaria/esterna
Tipo
Tabella correlata
Campo correlato
BILLINGRECORDID
FK
BILLINGRECORDS_CURRENT
BILLINGRECORDID
CATEGORYID
FK
CATEGORIES_CURRENT
CATEGORYID
ENTEREDBYID
FK
USERS_CURRENT
USERID
EXCHANGERATEID
FK
EXCHANGERATES_CURRENT
EXCHANGERATEID
SPESA ID
PK
-
-
EXPENSETYPEID
FK
EXPENSETYPES_CURRENT
EXPENSETYPEID
LASTUPDATEDBYID
FK
USERS_CURRENT
USERID
OBJID
FK
Variabile, basata su OBJCODE
Chiave/ID primario dell'oggetto identificato nel campo OBJCODE
PROJECTID
FK
PROJECTS_CURRENT
PROJECTID
SYSID
-
Non una relazione; utilizzato per scopi interni all’applicazione
TASKID
FK
TASKS_CURRENT
TASKID
TEMPLATEID
FK
TEMPLATES_CURRENT
TEMPLATEID
TEMPLATFORM
FK
TEMPLATETASKS_CURRENT
TEMPLATFORM
TOPOBJID
FK
Variabile, basata su TOPBJCODE
Chiave/ID primario dell'oggetto identificato nel campo TOPBJCODE

Tipo di spesa

Nome entità Workfront
Riferimenti interfaccia
Documentazione delle API
Etichetta API
Visualizzazioni Data Lake
Tipo di spesa
Tipo di spesa
EXPTYP
Tipo di spesa
EXPENSETYPES_CURRENT
EXPENSETYPES_DAILY_HISTORY
EXPENSETYPES_EVENT
Chiave primaria/esterna
Tipo
Tabella correlata
Campo correlato
APPGLOBALID
-
Non una relazione; utilizzato per scopi interni all’applicazione
EXPENSETYPEID
PK
-
-
OBJID
FK
Variabile, basata su OBJCODE
Chiave/ID primario dell'oggetto identificato nel campo OBJCODE
SYSID
-
Non una relazione; utilizzato per scopi interni all’applicazione

Gruppo

Nome entità Workfront
Riferimenti interfaccia
Documentazione delle API
Etichetta API
Visualizzazioni Data Lake
Gruppo
Gruppo
GRUPPO
Gruppo
GROUPS_CURRENT
GROUPS_DAILY_HISTORY
GROUPS_EVENT
Chiave primaria/esterna
Tipo
Tabella correlata
Campo correlato
ID AZIENDA
FK
USERS_CURRENT
USERID
CATEGORYID
FK
CATEGORIES_CURRENT
CATEGORYID
ENTEREDBYID
FK
USERS_CURRENT
USERID
GROUPID
PK
-
-
LAYOUTTEMPLATEID
-
Non una relazione; utilizzato per scopi interni all’applicazione
PARENTID
FK
GROUPS_CURRENT
GROUPID
ROOTID
FK
GROUPS_CURRENT
GROUPID
SYSID
-
Non una relazione; utilizzato per scopi interni all’applicazione
UITEMPLATEID
FK
UITEMPLATES_CURRENT
UITEMPLATEID

Ora

Nome entità Workfront
Riferimenti interfaccia
Documentazione delle API
Etichetta API
Visualizzazioni Data Lake
Ora
Ora
HOUR
Ora
HOURS_CURRENT
HOURS_DAILY_HISTORY
HOURS_EVENT
Chiave primaria/esterna
Tipo
Tabella correlata
Campo correlato
APPROVEDBYID
FK
USERS_CURRENT
USERID
BILLINGRECORDID
FK
BILLINGRECORDS_CURRENT
BILLINGRECORDID
CATEGORYID
FK
CATEGORIES_CURRENT
CATEGORYID
CLASSIFIERID
FK
CLASSIFICATORE_CORRENTE
CLASSIFIERID
DUPIDO
-
Non una relazione; utilizzato per scopi interni all’applicazione
EXCHANGERATEID
FK
EXCHANGERATES_CURRENT
EXCHANGERATEID
EXTERNALTIMESHEETID
-
Relazione non Workfront; utilizzato per l'integrazione con sistemi esterni Autonomo
HOURID
PK
-
-
HOURTYPEID
FK
HOURTYPES_CURRENT
HOURTYPEID
LASTUPDATEDBYID
FK
USERS_CURRENT
USERID
OPTASKID
FK
OPTASKS_CURRENT
OPTASKID
OWNERID
FK
USERS_CURRENT
USERID
PROJECTID
FK
PROJECTS_CURRENT
PROJECTID
PROJECTOVERHEADID
-
Non una relazione; utilizzato per scopi interni all’applicazione
ROLEID
FK
ROLES_CURRENT
ROLEID
SYSID
-
Non una relazione; utilizzato per scopi interni all’applicazione
TASKID
FK
TASKS_CURRENT
TASKID
TIMESHEETID
FK
TIMESHEETS_CURRENT
TIMESHEETID

Tipo di ora

Nome entità Workfront
Riferimenti interfaccia
Documentazione delle API
Etichetta API
Visualizzazioni Data Lake
Tipo di ora
Tipo di ora
ORA
Tipo di ora
HOURTYPES_CURRENT
HOURTYPES_DAILY_HISTORY
HOURTYPES_EVENT
Chiave primaria/esterna
Tipo
Tabella correlata
Campo correlato
APPGLOBALID
-
Non una relazione; utilizzato per scopi interni all’applicazione
HOURTYPEID
PK
-
-
OBJID
FK
Variabile, basata su OBJCODE
Chiave/ID primario dell'oggetto identificato nel campo OBJCODE
SYSID
-
Non una relazione; utilizzato per scopi interni all’applicazione

Iterazione

Nome entità Workfront
Riferimenti interfaccia
Documentazione delle API
Etichetta API
Visualizzazioni Data Lake
Iterazione
Iterazione
ITRN
Iterazione
ITERATIONS_CURRENT
ITERATIONS_DAILY_HISTORY
ITERATIONS_EVENT
Chiave primaria/esterna
Tipo
Tabella correlata
Campo correlato
CATEGORYID
FK
CATEGORIES_CURRENT
CATEGORYID
ENTEREDBYID
FK
USERS_CURRENT
USERID
ITERATIONID
PK
-
-
LASTUPDATEDBYID
FK
USERS_CURRENT
USERID
OWNERID
FK
USERS_CURRENT
USERID
SYSID
-
Non una relazione; utilizzato per scopi interni all’applicazione
TEAM ID
FK
TEAM_CURRENT
TEAM ID

Voce diario

Nome entità Workfront
Riferimenti interfaccia
Documentazione delle API
Etichetta API
Visualizzazioni Data Lake
Voce diario
Voce diario
GERGO
Voce diario
JOURNALENTRIES_CURRENT
JOURNALENTRIES_DAILY_HISTORY
JOURNALENTRIES_EVENT
Chiave primaria/esterna
Tipo
Tabella correlata
Campo correlato
APPROVERSTATUSID
FK
APPROVERSTATUSES_CURRENT
APPROVERSTATUSID
ASSIGNMENTID
FK
ASSIGNMENTS_CURRENT
ASSIGNMENTID
AUDITRECORDID
-
Tabella record di controllo non supportata al momento
BASELINEID
FK
BASELINES_CURRENT
BASELINEID
BILLINGRECORDID
FK
BILLINGRECORDS_CURRENT
BILLINGRECORDID
COMPANYID
FK
COMPANIES_CURRENT
COMPANYID
DOCUMENTID
FK
DOCUMENTS_CURRENT
DOCUMENTID
DOCUMENTSHAREID
-
Tabella Condivisione documento non supportata al momento
EDITEDBYID
FK
USERS_CURRENT
USERID
SPESA ID
FK
EXPENSES_CURRENT
SPESA ID
HOURID
FK
HOURS_CURRENT
HOURID
INITIATIVEID
-
Tabella di iniziativa non supportata al momento
JOURNALENTRIESID
PK
-
-
OBJID
FK
Variabile, basata su OBJCODE
Chiave/ID primario dell'oggetto identificato nel campo OBJCODE
OPTASKID
FK
OPTASKS_CURRENT
OPTASKID
PORTFOLIOID
FK
PORTFOLIO_CURRENT
PORTFOLIOID
PROGRAMID
FK
PROGRAMMI_CORRENTI
PROGRAMID
PROJECTID
FK
PROJECTS_CURRENT
PROJECTID
SUBOBJID
FK
Variabile, basata su SUBOBJCODE
Chiave/ID primario dell'oggetto identificato nel campo SUBOBJCODE
SUBSCRIBEID
-
Non una relazione; utilizzato per scopi interni all’applicazione
SYSID
-
Non una relazione; utilizzato per scopi interni all’applicazione
TASKID
FK
TASKS_CURRENT
TASKID
TEMPLATEID
FK
TEMPLATES_CURRENT
TEMPLATEID
TIMESHEETID
FK
TIMESHEETS_CURRENT
TIMESHEETID
TOPOBJID
FK
Variabile, basata su TOPOBJCODE
Chiave/ID primario dell'oggetto identificato nel campo TOPOBJCODE
USERID
FK
USERS_CURRENT
USERID

Cartella collegata

Nome entità Workfront
Riferimenti interfaccia
Documentazione delle API
Etichetta API
Visualizzazioni Data Lake
Cartella collegata
Cartella collegata
LNKFDR
LinkedFolder
LINKEDFOLDERS_CURRENT
LINKEDFOLDERS_DAILY_HISTORY
LINKEDFOLDERS_EVENT
Chiave primaria/esterna
Tipo
Tabella correlata
Campo correlato
DOCUMENTPROVIDERID
FK
DOCPROVIDERS_CURRENT
DOCUMENTPROVIDERID
EXTERNALSTORAGEID
-
ID esterno nel sistema di storage esterno
FOLDERID
FK
DOCFOLDERS_CURRENT
FOLDERID
LINKEDBY
FK
USERS_CURRENT
USERID
LINKEDFOLDERID
PK
-
-
SYSID
-
Non una relazione; utilizzato per scopi interni all’applicazione

Milestone

Nome entità Workfront
Riferimenti interfaccia
Documentazione delle API
Etichetta API
Visualizzazioni Data Lake
Milestone
Milestone
MIGLIA
Milestone
MILESTONES_CURRENT
MILESTONES_DAILY_HISTORY
MILESTONES_EVENT
Chiave primaria/esterna
Tipo
Tabella correlata
Campo correlato
LASTUPDATEDBYID
FK
USERS_CURRENT
USERID
MILESTONEID
PK
-
-
MILESTONEPATHID
FK
MILESTONEPATHS_CURRENT
MILESTONEPATHID
SYSID
-
Non una relazione; utilizzato per scopi interni all’applicazione

Percorso milestone

Nome entità Workfront
Riferimenti interfaccia
Documentazione delle API
Etichetta API
Visualizzazioni Data Lake
Percorso milestone
Percorso milestone
MPATH
Percorso milestone
MILESTONEPATHS_CURRENT
MILESTONEPATHS_DAILY_HISTORY
MILESTONEPATHS_EVENT
Chiave primaria/esterna
Tipo
Tabella correlata
Campo correlato
ENTEREDBYID
FK
USERS_CURRENT
USERID
LASTUPDATEDBYID
FK
USERS_CURRENT
USERID
MILESTONEPATHID
PK
-
-
SYSID
-
Non una relazione; utilizzato per scopi interni all’applicazione

Risorsa non di manodopera

Nome entità Workfront
Riferimenti interfaccia
Documentazione delle API
Etichetta API
Visualizzazioni Data Lake
Risorsa non di manodopera
Risorsa non di manodopera
NLBR
Risorsa non di manodopera
NONLABORRESOURCES_CURRENT
NONLABORRESOURCES_DAILY_HISTORY
NONLABORRESOURCES_EVENT
Chiave primaria/esterna
Tipo
Tabella correlata
Campo correlato
CATEGORYID
FK
CATEGORIES_CURRENT
CATEGORYID
NONLABORRESOURCEID
PK
-
-
ENTEREDBYID
FK
USERS_CURRENT
USERID
HOMEGROUPID
FK
GROUPS_CURRENT
GROUPID
LASTUPDATEDBYID
FK
USERS_CURRENT
USERID
NONLABORRESOURCECATEGORYID
FK
NLBRCATEGORIES_CURRENT
NLBRCATEGORYID
SYSID
-
Non una relazione; utilizzato per scopi interni all’applicazione

Categoria risorsa non manodopera

Nome entità Workfront
Riferimenti interfaccia
Documentazione delle API
Etichetta API
Visualizzazioni Data Lake
Categoria risorsa non manodopera
Categoria risorsa non manodopera
NLBRCY
Categoria risorse non di manodopera
NLBRCATEGORIES_CURRENT
NLBRCATEGORIES_DAILY_HISTORY
NLBRCATEGORIES_EVENT
Chiave primaria/esterna
Tipo
Tabella correlata
Campo correlato
CATEGORYID
FK
CATEGORIES_CURRENT
CATEGORYID
ENTEREDBYID
FK
USERS_CURRENT
USERID
LASTUPDATEDBYID
FK
USERS_CURRENT
USERID
NLBRCATEGORYID
PK
-
-
PRIVATERATECARDID
FK
RATECARD_CURRENT
RATECARDID
SCHEDULEID
FK
SCHEDULES_CURRENT
SCHEDULEID
SYSID
-
Non una relazione; utilizzato per scopi interni all’applicazione

Giorno non feriale

Nome entità Workfront
Riferimenti interfaccia
Documentazione delle API
Etichetta API
Visualizzazioni Data Lake
Giorno non feriale
Eccezione Schedule
NON WKD
Giorno non feriale
NONWORKDAYS_CURRENT
NONWORKDAYS_DAILY_HISTORY
NONWORKDAYS_EVENT
Chiave primaria/esterna
Tipo
Tabella correlata
Campo correlato
NONWORKDAYID
PK
-
-
OBJID
FK
Variabile, basata su OBJCODE
Chiave/ID primario dell'oggetto identificato nel campo OBJCODE
SCHEDULEID
FK
SCHEDULES_CURRENT
SCHEDULEID
SYSID
-
Non una relazione; utilizzato per scopi interni all’applicazione
USERID
FK
USERS_CURRENT
USERID

Nota

Nome entità Workfront
Riferimenti interfaccia
Documentazione delle API
Etichetta API
Visualizzazioni Data Lake
Nota
Nota
NOTA
Nota
NOTES_CURRENT
NOTES_DAILY_HISTORY
NOTES_EVENT
Chiave primaria/esterna
Tipo
Tabella correlata
Campo correlato
ATTACHDOCUMENTID
FK
DOCUMENTS_CURRENT
DOCUMENTID
ATTACHOBJID
FK
Variabile basata su ATTACHOBJCODE
Chiave/ID primario dell'oggetto identificato in OBJCODE ATTACHOBJCODE
ATTACHOPTASKID
FK
OPTASKS_CURRENT
OPTASKID
ATTACHWORKID
FK
WORKITEMS_CURRENT
WORKITEMID
ATTACHWORKUSERID
FK
USERS_CURRENT
USERID
AUDITRECORDID
-
Tabella record di controllo non supportata al momento
COMPANYID
FK
COMPANIES_CURRENT
COMPANYID
DOCUMENTID
FK
DOCUMENTS_CURRENT
DOCUMENTID
EXTERNALSERVICEID
-
Relazione non Workfront; utilizzato per l'integrazione con sistemi esterni
ITERATIONID
FK
ITERATIONS_CURRENT
ITERATIONID
NOTEID
PK
-
-
OBJID
FK
Variabile basata su NOTEOBJCODE
Chiave/ID primario dell'oggetto identificato nel campo NOTEOBJCODE
OPTASKID
FK
OPTASKS_CURRENT
OPTASKID
OWNERID
FK
USERS_CURRENT
USERID
PARENTENDORSEMENTID
-
Tabella di valutazione positiva attualmente non supportata
PARENTJOURNALENTRYID
FK
JOURNALENTRIES_CURRENT
JOURNALENTRYID
PARENTNOTEID
FK
NOTES_CURRENT
NOTEID
PORTFOLIOID
FK
PORTFOLIO_CURRENT
PORTFOLIOID
PROGRAMID
FK
PROGRAMMI_CORRENTI
PROGRAMID
PROJECTID
FK
PROJECTS_CURRENT
PROJECTID
PROOFACTIONID
-
Tabella azione bozza non supportata al momento
PROOFID
-
Tabella bozza non supportata al momento
RICHTEXTNOTEID
FK
RESERVEDTEXTNOTES_CURRENT
RICHTEXTNOTEID
SYSID
-
Non una relazione; utilizzato per scopi interni all’applicazione
TASKID
FK
TASKS_CURRENT
TASKID
TEMPLATEID
FK
TEMPLATES_CURRENT
TEMPLATEID
TEMPLATFORM
FK
TEMPLATETASKS_CURRENT
TEMPLATFORM
THREADID
FK
NOTES_CURRENT
NOTEID
TIMESHEETID
FK
TIMESHEETS_CURRENT
TIMESHEETID
TOPOBJID
FK
Variabile, basata su TOPOBJCODE
Chiave/ID primario dell'oggetto identificato nel campo TOPOBJCODE
USERID
FK
USERS_CURRENT
USERID

Integrazione degli oggetti

Nome entità Workfront
Riferimenti interfaccia
Documentazione delle API
Etichetta API
Visualizzazioni Data Lake
Integrazione degli oggetti
Integrazione degli oggetti
OGGETTO
IntegrazioneOggetti
OBJECTINTEGRATION_CURRENT
OBJECTINTEGRATION_DAILY_HISTORY
OBJECTINTEGRATION_EVENT
Chiave primaria/esterna
Tipo
Tabella correlata
Campo correlato
LINKEDOBJECTID
FK
Variabile basata su LINKEDOBJECTCODE
Chiave/ID primario dell'oggetto identificato nel campo LINKEDOBJECTCODE
OBJECTINTEGRATIONID
PK
-
-
OBJID
FK
Variabile, basata su OBJCODE
Chiave/ID primario dell'oggetto identificato nel campo OBJCODE
SYSID
-
Non una relazione; utilizzato per scopi interni all’applicazione

Categoria oggetti

Nome entità Workfront
Riferimenti interfaccia
Documentazione delle API
Etichetta API
Visualizzazioni Data Lake
Categoria oggetti
Categorie di oggetti
OBJCAT
Categoria oggetto
OBJECTSCATEGORIES_CURRENT
OBJECTSCATEGORIES_DAILY_HISTORY
OBJECTSCATEGORIES_EVENT
Chiave primaria/esterna
Tipo
Tabella correlata
Campo correlato
CATEGORYID
FK
CATEGORIES_CURRENT
CATEGORYID
OBJECTSCATEGORYID
PK
-
-
OBJID
FK
Variabile, basata su OBJCODE
Chiave/ID primario dell'oggetto identificato nel campo OBJCODE
SYSID
-
Non una relazione; utilizzato per scopi interni all’applicazione

Attività/problema operativo

Nome entità Workfront
Riferimenti interfaccia
Documentazione delle API
Etichetta API
Visualizzazioni Data Lake
OpTask
Problema, richiesta
OPTASK
Problema
OPTASKS_CURRENT
OPTASKS_DAILY_HISTORY
OPTASKS_EVENT
Chiave primaria/esterna
Tipo
Tabella correlata
Campo correlato
APPROVALPROCESSID
FK
APPROVALPROCESSES_CURRENT
APPROVALPROCESSID
ASSIGNEDTOID
FK
USERS_CURRENT
USERID
CATEGORYID
FK
CATEGORIES_CURRENT
CATEGORYID
CURRENTAPPROVALSTEPID
FK
APPROVALSTEPS_CURRENT
APPROVALSTEPID
ENTEREDBYID
FK
USERS_CURRENT
USERID
EXCHANGERATEID
FK
EXCHANGERATES_CURRENT
EXCHANGERATEID
ITERATIONID
FK
ITERATIONS_CURRENT
ITERATIONID
KANBANBOARDID
-
Tabella Kanban Board non supportata al momento
LASTCONDITIONNOTEID
FK
NOTES_CURRENT
NOTEID
LASTNOTEID
FK
NOTES_CURRENT
NOTEID
LASTUPDATEDBYID
FK
USERS_CURRENT
USERID
OPTASKID
PK
-
-
OWNERID
FK
USERS_CURRENT
USERID
PROJECTID
FK
PROJECTS_CURRENT
PROJECTID
QUEUEDEFID
-
Tabella di definizione della coda attualmente non supportata
QUEUETOPICID
-
Tabella Argomento coda non supportata al momento
RESOLVEOPTASKID
FK
OPTASKS_CURRENT
OPTASKID
RESOLVEPROJECTID
FK
PROJECTS_CURRENT
PROJECTID
RESOLVETASKID
FK
TASKS_CURRENT
TASKID
RESOLVINGOBJID
FK
Variabile, basata su RESOLVINGOBJCODE
Chiave/ID primario dell'oggetto identificato nel campo RESOLVINGOBJCODE
ROLEID
FK
ROLES_CURRENT
ROLEID
SOURCEOBJID
FK
Variabile basata su SOURCEOBJCODE
Chiave/ID primario dell'oggetto identificato nel campo SOURCEOBJCODE
SOURCETASKID
FK
TASKS_CURRENT
TASKID
SUBMITTEDBYID
FK
USERS_CURRENT
USERID
SYSID
-
Non una relazione; utilizzato per scopi interni all’applicazione
TEAM ID
FK
TEAM_CURRENT
TEAM ID

Parametro

Nome entità Workfront
Riferimenti interfaccia
Documentazione delle API
Etichetta API
Visualizzazioni Data Lake
Parametro
Campo personalizzato
PARAM
Parametro
PARAMETERS_CURRENT
PARAMETERS_DAILY_HISTORY
PARAMETERS_EVENT
Chiave primaria/esterna
Tipo
Tabella correlata
Campo correlato
LASTUPDATEDBYID
FK
USERS_CURRENT
USERID
PARAMETERFILTERID
-
Tabella Filtro parametri non supportata al momento
PARAMETERID
PK
-
-
SYSID
-
Non una relazione; utilizzato per scopi interni all’applicazione

Gruppo di parametri

Nome entità Workfront
Riferimenti interfaccia
Documentazione delle API
Etichetta API
Visualizzazioni Data Lake
Gruppo di parametri
Sezione modulo
PARAM
Gruppo di parametri
PARAMETERGROUPS_CURRENT
PARAMETERGROUPS_DAILY_HISTORY
PARAMETERGROUPS_EVENT
Chiave primaria/esterna
Tipo
Tabella correlata
Campo correlato
LASTUPDATEDBYID
FK
USERS_CURRENT
USERID
PARAMETERGROUPID
PK
-
-
SYSID
-
Non una relazione; utilizzato per scopi interni all’applicazione

Opzione Parametro

Nome entità Workfront
Riferimenti interfaccia
Documentazione delle API
Etichetta API
Visualizzazioni Data Lake
Opzione Parametro
Opzione Parametro
POPT
Opzione Parametro
PARAMETEROPTIONS_CURRENT
PARAMETEROPTIONS_DAILY_HISTORY
PARAMETEROPTIONS_EVENT
Chiave primaria/esterna
Tipo
Tabella correlata
Campo correlato
PARAMETERID
FK
PARAMETERS_CURRENT
PARAMETERID
PARAMETEROPTIONID
PK
-
-
SYSID
-
Non una relazione; utilizzato per scopi interni all’applicazione

Sezione portale/Report

Nome entità Workfront
Riferimenti interfaccia
Documentazione delle API
Etichetta API
Visualizzazioni Data Lake
Sezione portale
Rapporto
PTLSEC
Rapporto
PORTALSECTIONS_CURRENT
PORTALSECTIONS_DAILY_HISTORY
PORTALSECTIONS_EVENT
Chiave primaria/esterna
Tipo
Tabella correlata
Campo correlato
APPGLOBALID
-
Non una relazione; utilizzato per scopi interni all’applicazione
ENTEREDBYID
FK
USERS_CURRENT
USERID
FILTERID
FK
UIFILTERS_CURRENT
FILTERID
GROUPBYID
FK
UIGROUPBYS_CURRENT
GROUPBYID
LASTUPDATEDBYID
FK
USERS_CURRENT
USERID
LASTVIEWEDBYID
FK
USERS_CURRENT
USERID
OBJID
FK
Variabile, basata su OBJCODE
Chiave/ID primario dell'oggetto identificato nel campo OBJCODE
PORTALSECTIONID
PK
-
-
PREFERENCEID
FK
PREFERENCES_CURRENT
PREFERENCEID
PUBLICRUNASUSERID
FK
USERS_CURRENT
USERID
REPORTFOLDERID
FK
REPORTFOLDERS_CURRENT
REPORTFOLDERID
RUNASUSERID
FK
USERS_CURRENT
USERID
SCHEDULEDREPORTID
-
La tabella dei rapporti pianificati non è al momento supportata
SYSID
-
Non una relazione; utilizzato per scopi interni all’applicazione
VIEWID
FK
UIVIEWS_CURRENT
VIEWID

Scheda portale/dashboard

Nome entità Workfront
Riferimenti interfaccia
Documentazione delle API
Etichetta API
Visualizzazioni Data Lake
Scheda Portale
Dashboard
PTLTAB
Dashboard
PORTALTABS_CURRENT
PORTALTABS_DAILY_HISTORY
PORTALTABS_EVENT
Chiave primaria/esterna
Tipo
Tabella correlata
Campo correlato
DOCID
-
Non una relazione; utilizzato per scopi interni all’applicazione
LASTUPDATEDBYID
FK
USERS_CURRENT
USERID
PORTALPROFILEID
-
Non una relazione; utilizzato per scopi interni all’applicazione
PORTALTABID
PK
-
-
SYSID
-
Non una relazione; utilizzato per scopi interni all’applicazione
USERID
FK
USERS_CURRENT
USERID

La Sezione della Liguetta Portale

Nome entità Workfront
Riferimenti interfaccia
Documentazione delle API
Etichetta API
Visualizzazioni Data Lake
La Sezione della Liguetta Portale
Sezione Cruscotto
PRTBSC
La Sezione della Liguetta Portale
PORTALTABSPORTALSECTIONS_CURRENT
PORTALTABSPORTALSECTIONS_DAILY_HISTORY
PORTALTABSPORTALSECTIONS_EVENT
Chiave primaria/esterna
Tipo
Tabella correlata
Campo correlato
CALENDARPORTALSECTIONID
-
Sezione portale calendari non supportata al momento
EXTERNALSECTIONID
-
Tabella delle sezioni esterne non supportata al momento
INTERNALSECTIONID
FK
PORTALSECTIONS_CURRENT
PORTALSECTIONID
PORTALSECTIONOBJID
FK
Variabile basata su PORTALSECTIONOBJCODE
Chiave/ID primario dell'oggetto identificato nel campo PORTALSECTIONOBJCODE
PORTALTABID
FK
PORTALTABS_CURRENT
PORTALTABID
PORTALTABSECTIONID
PK
-
-
SYSID
-
Non una relazione; utilizzato per scopi interni all’applicazione

Ultimo visualizzatore sezione portale

Nome entità Workfront
Riferimenti interfaccia
Documentazione delle API
Etichetta API
Visualizzazioni Data Lake
PortalSectionLastViewer
Ultimi visualizzatori report
PLSLSV
PortalSectionLastViewer
REPORTLASTVIEWERS_CURRENT
REPORTLASTVIEWERS_DAILY_HISTORY
REPORTLASTVIEWERS_EVENT
Chiave primaria/esterna
Tipo
Tabella correlata
Campo correlato
REPORTID
FK
PORTALSECTIONS_CURRENT
REPORTID
REPORTLASTVIEWERID
PK
-
-
SYSID
-
Non una relazione; utilizzato per scopi interni all’applicazione
VIEWERID
FK
USERS_CURRENT
USERID

Portfolio

Nome entità Workfront
Riferimenti interfaccia
Documentazione delle API
Etichetta API
Visualizzazioni Data Lake
Portfolio
Portfolio
PORTA
Portfolio
PORTFOLIOS_CURRENT
PORTFOLIOS_DAILY_HISTORY
PORTFOLIOS_EVENT
Chiave primaria/esterna
Tipo
Tabella correlata
Campo correlato
ALIGNMENTSCORECARDID
-
Tabella di scorecard non supportata al momento
CATEGORYID
FK
CATEGORIES_CURRENT
CATEGORYID
ENTEREDBYID
FK
USERS_CURRENT
USERID
GROUPID
FK
GROUPS_CURRENT
GROUPID
LASTUPDATEDBYID
FK
USERS_CURRENT
USERID
OWNERID
FK
USERS_CURRENT
USERID
PORTFOLIOID
PK
-
-
SYSID
-
Non una relazione; utilizzato per scopi interni all’applicazione

Preferenza

Nome entità Workfront
Riferimenti interfaccia
Documentazione delle API
Etichetta API
Visualizzazioni Data Lake
Preferenza
Visualizzazione, filtro, raggruppamento, definizione report
PROSET
Preferenza
PREFERENCES_CURRENT
PREFERENCES_DAILY_HISTORY
PREFERENCES_EVENT
Chiave primaria/esterna
Tipo
Tabella correlata
Campo correlato
APPGLOBALID
-
Non una relazione; utilizzato per scopi interni all’applicazione
PREFERENCEID
PK
-
-
SYSID
-
Non una relazione; utilizzato per scopi interni all’applicazione

Programma

Nome entità Workfront
Riferimenti interfaccia
Documentazione delle API
Etichetta API
Visualizzazioni Data Lake
Programma
Programma
PRGM
Programma
PROGRAMS_CURRENT
PROGRAMS_DAILY_HISTORY
PROGRAMS_EVENT
Chiave primaria/esterna
Tipo
Tabella correlata
Campo correlato
CATEGORYID
FK
CATEGORIES_CURRENT
CATEGORYID
ENTEREDBYID
FK
USERS_CURRENT
USERID
GROUPID
FK
GROUPS_CURRENT
GROUPID
LASTUPDATEDBYID
FK
USERS_CURRENT
USERID
OWNERID
FK
USERS_CURRENT
USERID
PORTFOLIOID
FK
PORTFOLIO_CURRENT
PORTFOLIOID
PROGRAMID
PK
-
-
SYSID
-
Non una relazione; utilizzato per scopi interni all’applicazione

Progetto

Nome entità Workfront
Riferimenti interfaccia
Documentazione delle API
Etichetta API
Visualizzazioni Data Lake
Progetto
Progetto
PROJ
Progetto
PROJECTS_CURRENT
PROJECTS_DAILY_HISTORY
PROJECTS_EVENT
Chiave primaria/esterna
Tipo
Tabella correlata
Campo correlato
AEMNATIVEFOLDERTREESREFID
-
Non una relazione; utilizzato per scopi interni all’applicazione
ALIGNMENTSCORECARDID
-
Tabella di scorecard non supportata al momento
APPROVALPROCESSID
FK
APPROVALPROCESSES_CURRENT
APPROVALPROCESSID
ATTACHEDRATECARDID
FK
RATECARD_CURRENT
RATECARDID
CATEGORYID
FK
CATEGORIES_CURRENT
CATEGORYID
COMPANYID
FK
COMPANIES_CURRENT
COMPANYID
CONVERTEDOPTASKID
FK
OPTASKS_CURRENT
OPTASKID
CONVERTEDOPTASKORIGINATORID
FK
USERS_CURRENT
USERID
CURRENTAPPROVALSTEPID
FK
APPROVALSTEPS_CURRENT
APPROVALSTEPID
DELIVERABLESCORECARDID
-
Tabella di scorecard non supportata al momento
ENTEREDBYID
FK
USERS_CURRENT
USERID
GROUPID
FK
GROUPS_CURRENT
GROUPID
LASTCONDITIONNOTEID
FK
NOTES_CURRENT
NOTEID
LASTNOTEID
FK
NOTES_CURRENT
NOTEID
LASTUPDATEDBYID
FK
USERS_CURRENT
USERID
MILESTONEPATHID
FK
MILESTONEPATHS_CURRENT
MILESTONEPATHID
OWNERID
FK
USERS_CURRENT
USERID
POPACCOUNTID
-
Tabella Account POP non supportata al momento
PORTFOLIOID
FK
PORTFOLIO_CURRENT
PORTFOLIOID
PRIVATERATECARDID
FK
RATECARD_CURRENT
RATECARDID
PROGRAMID
FK
PROGRAMMI_CORRENTI
PROGRAMID
PROJECTID
PK
-
-
QUEUEDEFID
-
Tabella di definizione della coda attualmente non supportata
REJECTIONISSUEID
FK
OPTASKS_CURRENT
OPTASKID
RESOURCEPOOLID
FK
RESOURCEPOOLS_CURRENT
RESOURCEPOOLID
SCHEDULEID
FK
SCHEDULES_CURRENT
SCHEDULEID
SPONSORID
FK
USERS_CURRENT
USERID
SUBMITTEDBYID
FK
USERS_CURRENT
USERID
SYSID
-
Non una relazione; utilizzato per scopi interni all’applicazione
TEAM ID
FK
TEAM_CURRENT
TEAM ID
TEMPLATEID
FK
TEMPLATES_CURRENT
TEMPLATEID

Utente team progetto

Nome entità Workfront
Riferimenti interfaccia
Documentazione delle API
Etichetta API
Visualizzazioni Data Lake
Utente team progetto
Utente team progetto
PRTU
Utente progetto
PROJECTSUSERS_CURRENT
PROJECTSUSERS_DAILY_HISTORY
PROJECTSUSERS_EVENT
Chiave primaria/esterna
Tipo
Tabella correlata
Campo correlato
PROJECTID
FK
PROJECTS_CURRENT
PROJECTID
PROJECTSUSERID
PK
-
-
SYSID
-
Non una relazione; utilizzato per scopi interni all’applicazione
TMPUSERID
-
Non una relazione; utilizzato per scopi interni all’applicazione
USERID
FK
USERS_CURRENT
USERID

Ruolo utente team progetto

Nome entità Workfront
Riferimenti interfaccia
Documentazione delle API
Etichetta API
Visualizzazioni Data Lake
Ruolo utente team progetto
Ruolo utente team progetto
PTEAM
RuoloUtenteProgetto
PROJECTSUSERSROLES_CURRENT
PROJECTSUSERSROLES_DAILY_HISTORY
PROJECTSUSERSROLES_EVENT
Chiave primaria/esterna
Tipo
Tabella correlata
Campo correlato
PROJECTID
FK
PROJECTS_CURRENT
PROJECTID
PROJECTSUSERSROLEID
PK
-
-
ROLEID
FK
ROLES_CURRENT
ROLEID
SYSID
-
Non una relazione; utilizzato per scopi interni all’applicazione
USERID
FK
USERS_CURRENT
USERID

Scheda tariffa

Nome entità Workfront
Riferimenti interfaccia
Documentazione delle API
Etichetta API
Visualizzazioni Data Lake
Scheda tariffa
Scheda tariffa
RTCRD
Scheda tariffa
RATECARD_CURRENT
RATECARD_DAILY_HISTORY
RATECARD_EVENT
Chiave primaria/esterna
Tipo
Tabella correlata
Campo correlato
CATEGORYID
FK
CATEGORIES_CURRENT
CATEGORYID
ENTEREDBYID
FK
USERS_CURRENT
USERID
LASTUPDATEDBYID
FK
USERS_CURRENT
USERID
RATECARDID
PK
-
-
SECURITYROOTID
FK
Variabile, basata su SECURITYOBJCODE
Chiave/ID primario dell'oggetto identificato nel campo SECURITYOBJCODE
SOURCEID
FK
Variabile basata su SOURCEOBJCODE
Chiave/ID primario dell'oggetto identificato nel campo SOURCEOBJCODE
SYSID
-
Non una relazione; utilizzato per scopi interni all’applicazione

Cartella Report

Nome entità Workfront
Riferimenti interfaccia
Documentazione delle API
Etichetta API
Visualizzazioni Data Lake
Cartella Report
Cartella Report
RPTFDR
Cartella Report
REPORTFOLDERS_CURRENT
REPORTFOLDERS_DAILY_HISTORY
REPORTFOLDERS_EVENT
Chiave primaria/esterna
Tipo
Tabella correlata
Campo correlato
REPORTFOLDERID
PK
-
-
SYSID
-
Non una relazione; utilizzato per scopi interni all’applicazione

Conteggio delle statistiche della vista rapporto

Nome entità Workfront
Riferimenti interfaccia
Documentazione delle API
Etichetta API
Visualizzazioni Data Lake
Conteggio delle statistiche della vista rapporto
Conteggio delle statistiche della vista rapporto
PLSVST
PortalSectionStatisticInfo
REPORTVIEWSTATISTICCOUNTS_CURRENT
REPORTVIEWSTATISTICCOUNTS_DAILY_HISTORY
REPORTVIEWSTATISTICCOUNTS_EVENT
Chiave primaria/esterna
Tipo
Tabella correlata
Campo correlato
REPORTID
FK
PORTALSECTIONS_CURRENT
PORTALSECTIONID
REPORTVIEWSTATISTICCOUNTID
PK
-
-
SYSID
-
Non una relazione; utilizzato per scopi interni all’applicazione

Ore preventivate da segnalare

Nome entità Workfront
Riferimenti interfaccia
Documentazione delle API
Etichetta API
Visualizzazioni Data Lake
Ore preventivate da segnalare
Ore preventivate da segnalare
RPBGHR
Ore preventivate
REPORTABLEBUDGETEDHOURS_CURRENT
REPORTABLEBUDGETEDHOURS_DAILY_HISTORY
REPORTABLEBUDGETEDHOURS_EVENT
Chiave primaria/esterna
Tipo
Tabella correlata
Campo correlato
PROJECTID
FK
PROJECTS_CURRENT
PROJECTID
REPORTABLEBUDGETEDHOURID
PK
-
-
ROLEID
FK
ROLES_CURRENT
ROLEID
SYSID
-
Non una relazione; utilizzato per scopi interni all’applicazione
USERID
FK
USERS_CURRENT
USERID

Tempo riservato/PTO

Nome entità Workfront
Riferimenti interfaccia
Documentazione delle API
Etichetta API
Visualizzazioni Data Lake
Tempo riservato
Indisponibilità (personale)
RESVT
Indisponibilità
RESERVEDTIMES_CURRENT
RESERVEDTIMES_DAILY_HISTORY
RESERVEDTIMES_EVENT
Chiave primaria/esterna
Tipo
Tabella correlata
Campo correlato
RESERVEDTIMEID
PK
-
-
SYSID
-
Non una relazione; utilizzato per scopi interni all’applicazione
TASKID
FK
TASKS_CURRENT
TASKID
USERID
FK
USERS_CURRENT
USERID

Responsabile risorse

Nome entità Workfront
Riferimenti interfaccia
Documentazione delle API
Etichetta API
Visualizzazioni Data Lake
Responsabile risorse
Responsabile risorse
RESMGR
Responsabile risorse
RESOURCEMANAGERS_CURRENT
RESOURCEMANAGERS_DAILY_HISTORY
RESOURCEMANAGERS_EVENT
Chiave primaria/esterna
Tipo
Tabella correlata
Campo correlato
ID
PK
-
-
PROJECTID
FK
PROJECTS_CURRENT
PROJECTID
RESOURCEMANAGERID
FK
USERS_CURRENT
USERID
SYSID
-
Non una relazione; utilizzato per scopi interni all’applicazione
TEMPLATEID
FK
TEMPLATES_CURRENT
TEMPLATEID

Gruppo di risorse

Nome entità Workfront
Riferimenti interfaccia
Documentazione delle API
Etichetta API
Visualizzazioni Data Lake
Gruppo di risorse
Gruppo di risorse
RSPL
Gruppo di risorse
RSRCPOOLS_CURRENT
RSRCPOOLS_DAILY_HISTORY
RSRCPOOLS_EVENT
Chiave primaria/esterna
Tipo
Tabella correlata
Campo correlato
ENTEREDBYID
FK
USERS_CURRENT
USERID
LASTUPDATEDBYID
FK
USERS_CURRENT
USERID
RESOURCEPOOLID
PK
-
-
SYSID
-
Non una relazione; utilizzato per scopi interni all’applicazione

Nota Rich Text

Nome entità Workfront
Riferimenti interfaccia
Documentazione delle API
Etichetta API
Visualizzazioni Data Lake
Nota Rich Text
Nota Rich Text
RHNOTE
Nota Rich Text
RESERVEDTEXTNOTES_CURRENT
RESERVEDTEXTNOTES_DAILY_HISTORY
RESERVEDTEXTNOTES_EVENT
Chiave primaria/esterna
Tipo
Tabella correlata
Campo correlato
RICHTEXTNOTEID
PK
-
-
SYSID
-
Non una relazione; utilizzato per scopi interni all’applicazione

Valore parametro Rich Text

Nome entità Workfront
Riferimenti interfaccia
Documentazione delle API
Etichetta API
Visualizzazioni Data Lake
Valore parametro Rich Text
Valore parametro Rich Text
RCHVAL
RichTextParameterValue
RICHTEXTPARAMETERVALUES_CURRENT
RICHTEXTPARAMETERVALUES_DAILY_HISTORY
RICHTEXTPARAMETERVALUES_EVENT
Chiave primaria/esterna
Tipo
Tabella correlata
Campo correlato
PARAMETERVALUEID
-
Tabella dei valori dei parametri non supportata al momento
RICHTEXTPARAMETERVALUEID
PK
-
-
SYSID
-
Non una relazione; utilizzato per scopi interni all’applicazione

Rischio

Nome entità Workfront
Riferimenti interfaccia
Documentazione delle API
Etichetta API
Visualizzazioni Data Lake
Rischio
Rischio
RISCHIO
Rischio
RISKS_CURRENT
RISKS_DAILY_HISTORY
RISKS_EVENT
Chiave primaria/esterna
Tipo
Tabella correlata
Campo correlato
ENTEREDBYID
FK
USERS_CURRENT
USERID
EXCHANGERATEID
FK
EXCHANGERATES_CURRENT
EXCHANGERATEID
LASTUPDATEDBYID
FK
USERS_CURRENT
USERID
PROJECTID
FK
PROJECTS_CURRENT
PROJECTID
RISKID
PK
-
-
RISKTYPEID
FK
RISKTYPES_CURRENT
RISKTYPEID
SYSID
-
Non una relazione; utilizzato per scopi interni all’applicazione
TEMPLATEID
FK
TEMPLATES_CURRENT
TEMPLATEID

Tipo di rischio

Nome entità Workfront
Riferimenti interfaccia
Documentazione delle API
Etichetta API
Visualizzazioni Data Lake
Tipo di rischio
Tipo di rischio
RSKTYP
Tipo di rischio
RISKTYPES_CURRENT
RISKTYPES_DAILY_HISTORY
RISKTYPES_EVENT
Chiave primaria/esterna
Tipo
Tabella correlata
Campo correlato
RISKTYPEID
PK
-
-
SYSID
-
Non una relazione; utilizzato per scopi interni all’applicazione

Ruolo

Nome entità Workfront
Riferimenti interfaccia
Documentazione delle API
Etichetta API
Visualizzazioni Data Lake
Ruolo
Mansione
RUOLO
Mansione
ROLES_CURRENT
ROLES_DAILY_HISTORY
ROLES_EVENT
Chiave primaria/esterna
Tipo
Tabella correlata
Campo correlato
ENTEREDBYID
FK
USERS_CURRENT
USERID
LAYOUTTEMPLATEID
-
La tabella del modello di layout non sarà supportata
PRIVATERATECARDID
FK
RATECARD_CURRENT
RATECARDID
ROLEID
PK
-
-
SYSID
-
Non una relazione; utilizzato per scopi interni all’applicazione
UITEMPLATEID
FK
UITEMPLATES_CURRENT
UITEMPLATEID

Pianificazione

Nome entità Workfront
Riferimenti interfaccia
Documentazione delle API
Etichetta API
Visualizzazioni Data Lake
Pianificazione
Pianificazione
SCHED
Pianificazione
SCHEDULES_CURRENT
SCHEDULES_DAILY_HISTORY
SCHEDULES_EVENT
Chiave primaria/esterna
Tipo
Tabella correlata
Campo correlato
ENTEREDBYID
FK
USERS_CURRENT
USERID
GROUPID
FK
GROUPS_CURRENT
GROUPID
HOMEGROUPID
FK
GROUPS_CURRENT
GROUPID
SCHEDULEID
PK
-
-
SYSID
-
Non una relazione; utilizzato per scopi interni all’applicazione

Piano per gestione del personale

Disponibilità limitata dei clienti

Nome entità Workfront
Riferimenti interfaccia
Documentazione delle API
Etichetta API
Visualizzazioni Data Lake
Piano per gestione del personale
Piano per gestione del personale
PERSONALE
Piano per gestione del personale
STAFFING_PLAN_CURRENT
STAFFING_PLAN_DAILY_HISTORY
STAFFING_PLAN_EVENT
Chiave primaria/esterna
Tipo
Tabella correlata
Campo correlato
ATTACHEDRATECARDID
FK
RATECARD_CURRENT
RATECARDID
CATEGORYID
FK
CATEGORIES_CURRENT
CATEGORYID
COMPANYID
FK
COMPANIES_CURRENT
COMPANYID
GROUPID
FK
GROUPS_CURRENT
GROUPID
LASTUPDATEDBYID
FK
USERS_CURRENT
USERID
OWNERID
FK
USERS_CURRENT
USERID
PRIVATERATECARDID
FK
RATECARD_CURRENT
RATECARDID
SCHEDULEID
FK
SCHEDULES_CURRENT
SCHEDULEID
STAFFINGPLANID
PK
-
-

Risorse del piano per gestione del personale

Disponibilità limitata dei clienti

Nome entità Workfront
Riferimenti interfaccia
Documentazione delle API
Etichetta API
Visualizzazioni Data Lake
Risorse del piano per gestione del personale
Risorse del piano per gestione del personale
PERSONALE
Risorse del piano per gestione del personale
STAFFING_PLAN_RESOURCE_CURRENT
STAFFING_PLAN_RESOURCE_DAILY_HISTORY
STAFFING_PLAN_RESOURCE_EVENT
Chiave primaria/esterna
Tipo
Tabella correlata
Campo correlato
ASSIGNEDBYID
FK
USERS_CURRENT
USERID
ASSIGNEDTOID
FK
USERS_CURRENT
USERID
CATEGORYID
FK
CATEGORIES_CURRENT
CATEGORYID
LASTUPDATEDBYID
FK
USERS_CURRENT
USERID
ROLEID
FK
ROLES_CURRENT
ROLEID
STAFFINGPLANID
FK
STAFFING_PLAN_CURRENT
STAFFINGPLANID
STAFFINGPLANRESOURCEID
PK
-
-

Approvatore passaggio

Nome entità Workfront
Riferimenti interfaccia
Documentazione delle API
Etichetta API
Visualizzazioni Data Lake
Approvatore passaggio
Approvatore passaggio
SPAPVR
Approvatore fase
STEPAPPROVERS_CURRENT
STEPAPPROVERS_DAILY_HISTORY
STEPAPPROVERS_EVENT
Chiave primaria/esterna
Tipo
Tabella correlata
Campo correlato
APPROVALSTEPID
FK
APPROVALSTEPS_CURRENT
APPROVALSTEPID
ROLEID
FK
ROLES_CURRENT
ROLEID
STEPAPPROVERID
PK
-
-
SYSID
-
Non una relazione; utilizzato per scopi interni all’applicazione
TEAM ID
FK
TEAM_CURRENT
TEAM ID
USERID
FK
USERS_CURRENT
USERID

Attività

Nome entità Workfront
Riferimenti interfaccia
Documentazione delle API
Etichetta API
Visualizzazioni Data Lake
Attività
Attività
ATTIVITÀ
Attività
TASKS_CURRENT
TASKS_DAILY_HISTORY
TASKS_EVENT
Chiave primaria/esterna
Tipo
Tabella correlata
Campo correlato
APPROVALPROCESSID
FK
APPROVALPROCESSES_CURRENT
APPROVALPROCESSID
ASSIGNEDTOID
FK
USERS_CURRENT
USERID
BILLINGRECORDID
FK
BILLINGRECORDS_CURRENT
BILLINGRECORDID
CATEGORYID
FK
CATEGORIES_CURRENT
CATEGORYID
CONVERTEDOPTASKID
FK
OPTASKS_CURRENT
OPTASKID
CONVERTEDOPTASKORIGINATORID
FK
USERS_CURRENT
USERID
CURRENTAPPROVALSTEPID
FK
APPROVALSTEPS_CURRENT
APPROVALSTEPID
ENTEREDBYID
FK
USERS_CURRENT
USERID
EXCHANGERATEID
FK
EXCHANGERATES_CURRENT
EXCHANGERATEID
GROUPID
FK
GROUPS_CURRENT
GROUPID
ITERATIONID
FK
ITERATIONS_CURRENT
ITERATIONID
KANBANBOARDID
-
Tabella Kanban Board non supportata al momento
LASTCONDITIONNOTEID
FK
NOTES_CURRENT
NOTEID
LASTNOTEID
FK
NOTES_CURRENT
NOTEID
LASTUPDATEDBYID
FK
USERS_CURRENT
USERID
MILESTONEID
FK
MILESTONES_CURRENT
MILESTONEID
PARENTID
FK
TASKS_CURRENT
TASKID
PROJECTID
FK
PROJECTS_CURRENT
PROJECTID
RECURRENCERULEID
-
Tabella delle regole di ricorrenza non supportata al momento
REJECTIONISSUEID
FK
OPTASKS_CURRENT
OPTASKID
RESERVEDTIMEID
FK
RESERVEDTIMES_CURRENT
RESERVEDTIMEID
ROLEID
FK
ROLES_CURRENT
ROLEID
SUBMITTEDBYID
FK
USERS_CURRENT
SUBMITTEDBYID
SYSID
-
Non una relazione; utilizzato per scopi interni all’applicazione
TASKID
PK
-
-
TEAM ID
FK
TEAM_CURRENT
TEAM ID
TEMPLATFORM
FK
TEMPLATETASKS_CURRENT
TEMPLATFORM

Predecessore attività

Nome entità Workfront
Riferimenti interfaccia
Documentazione delle API
Etichetta API
Visualizzazioni Data Lake
Predecessore attività
Predecessore
PRED
Predecessore
PREDECESSORS_CURRENT
PREDECESSORS_DAILY_HISTORY
PREDECESSORS_EVENT
Chiave primaria/esterna
Tipo
Tabella correlata
Campo correlato
ID
PK
-
-
PREDECESSORID
FK
TASKS_CURRENT
TASKID
SUCCESSORID
FK
TASKS_CURRENT
TASKID
SYSID
-
Non una relazione; utilizzato per scopi interni all’applicazione

Team

Nome entità Workfront
Riferimenti interfaccia
Documentazione delle API
Etichetta API
Visualizzazioni Data Lake
Team
Team
TEAMOB
Team
TEAM_CURRENT
TEAM_DAILY_HISTORY
TEAM_EVENT
Chiave primaria/esterna
Tipo
Tabella correlata
Campo correlato
ENTEREDBYID
FK
USERS_CURRENT
USERID
GROUPID
FK
GROUPS_CURRENT
GROUPID
LAYOUTTEMPLATEID
-
La tabella del modello di layout non sarà supportata
MYWORKVIEWID
FK
UIVIEWS_CURRENT
UIVIEWID
OWNERID
FK
USERS_CURRENT
USERID
REQUESTSVIEWID
FK
UIVIEWS_CURRENT
UIVIEWID
SCHEDULEID
FK
SCHEDULES_CURRENT
SCHEDULEID
TEAM ID
PK
-
-
SYSID
-
Non una relazione; utilizzato per scopi interni all’applicazione
UITEMPLATEID
FK
UITEMPLATES_CURRENT
UITEMPLATEID
NOTE
Nelle tabelle degli oggetti Team sono archiviati 3 tipi di team: PROJECT, TEMPLATE e ADHOC.

Ciascuno di questi tipi di team è rappresentato insieme nelle visualizzazioni del data lake di Data Connect. Per isolare il tipo specifico di team da restituire, è necessario filtrare in base alla colonna teamtype. Ad esempio, se desideri solo i team tradizionali che fanno parte delle strutture organizzative, configurate nell’area Team dell’applicazione, potresti avere una query simile alla seguente: seleziona * da teams_current dove teamtype = "ADHOC";

Membro team

Nome entità Workfront
Riferimenti interfaccia
Documentazione delle API
Etichetta API
Visualizzazioni Data Lake
Membro team
Altri team, membro del team
TEAM
Membro team
TEAMMEMBERS_CURRENT
TEAMMEMBERS_DAILY_HISTORY
TEAMMEMBERS_EVENT
Chiave primaria/esterna
Tipo
Tabella correlata
Campo correlato
SYSID
-
Non una relazione; utilizzato per scopi interni all’applicazione
TEAM ID
FK
TEAM_CURRENT
TEAM ID
TEAMMEMBERID
PK
-
-
USERID
FK
USERS_CURRENT
USERID

Mansione membro team

Nome entità Workfront
Riferimenti interfaccia
Documentazione delle API
Etichetta API
Visualizzazioni Data Lake
Mansione membro team
Mansione membro team
TEAMMR
Mansione membro team
TEAMMEMBERROLES_CURRENT
TEAMMEMBERROLES_DAILY_HISTORY
TEAMMEMBERROLES_EVENT
Chiave primaria/esterna
Tipo
Tabella correlata
Campo correlato
ROLEID
FK
ROLES_CURRENT
ROLEID
SYSID
-
Non una relazione; utilizzato per scopi interni all’applicazione
TEAM ID
FK
TEAM_CURRENT
TEAM ID
TEAMMEMBERROLEID
PK
-
-
USERID
FK
USERS_CURRENT
USERID

Modello

Nome entità Workfront
Riferimenti interfaccia
Documentazione delle API
Etichetta API
Visualizzazioni Data Lake
Modello
Modello, Modello di progetto
TMPL
Modello
TEMPLATES_CURRENT
TEMPLATES_DAILY_HISTORY
TEMPLATES_EVENT
Chiave primaria/esterna
Tipo
Tabella correlata
Campo correlato
APPROVALPROCESSID
FK
APPROVALPROCESSES_CURRENT
APPROVALPROCESSID
CATEGORYID
FK
CATEGORIES_CURRENT
CATEGORYID
COMPANYID
FK
COMPANIES_CURRENT
COMPANYID
DELIVERABLESCORECARDID
-
Tabella di Scorecard del deliverable non supportata al momento
ENTEREDBYID
FK
USERS_CURRENT
USERID
GROUPID
FK
GROUPS_CURRENT
GROUPID
LASTNOTEID
FK
NOTES_CURRENT
NOTEID
LASTUPDATEDBYID
FK
USERS_CURRENT
USERID
MILESTONEPATHID
FK
MILESTONEPATHS_CURRENT
MILESTONEPATHID
OWNERID
FK
USERS_CURRENT
USERID
PRIVATERATECARDID
FK
RATECARD_CURRENT
RATECARDID
PROGRAMID
FK
PROGRAMMI_CORRENTI
PROGRAMID
QUEUEDEFID
-
Tabella di definizione della coda attualmente non supportata
SCHEDULEID
FK
SCHEDULES_CURRENT
SCHEDULEID
SYSID
-
Non una relazione; utilizzato per scopi interni all’applicazione
TEAM ID
FK
TEAM_CURRENT
TEAM ID
TEMPLATEID
PK
-
-

Assegnazione attività modello

Nome entità Workfront
Riferimenti interfaccia
Documentazione delle API
Etichetta API
Visualizzazioni Data Lake
Assegnazione attività modello
Assegnazione Modello
ATTIVITÀ
Assegnazione Modello
TEMPLATEASSIGNMENTS_CURRENT
TEMPLATEASSIGNMENTS_DAILY_HISTORY
TEMPLATEASSIGNMENTS_EVENT
Chiave primaria/esterna
Tipo
Tabella correlata
Campo correlato
ASSIGNEDTOID
FK
USERS_CURRENT
USERID
CATEGORYID
FK
CATEGORIES_CURRENT
CATEGORYID
LASTUPDATEDBYID
FK
USERS_CURRENT
USERID
OBJID
FK
Variabile, basata su OBJCODE
Chiave/ID primario dell'oggetto identificato nel campo OBJCODE
ROLEID
FK
ROLES_CURRENT
ROLEID
SYSID
-
Non una relazione; utilizzato per scopi interni all’applicazione
TEAM ID
FK
TEAM_CURRENT
TEAM ID
TEAMTIMELINEABLEID
-
Tabella Timeline Team non supportata al momento
TEMPLATEASSIGNMENTID
PK
-
-
TEMPLATFORM
FK
TEMPLATETASKS_CURRENT
TEMPLATFORM

Attività modello

Nome entità Workfront
Riferimenti interfaccia
Documentazione delle API
Etichetta API
Visualizzazioni Data Lake
Attività modello
Attività modello
TTSK
Attività modello
TEMPLATETASKS_CURRENT
TEMPLATETASKS_DAILY_HISTORY
TEMPLATETASKS_EVENT
Chiave primaria/esterna
Tipo
Tabella correlata
Campo correlato
APPROVALPROCESSID
FK
APPROVALPROCESSES_CURRENT
APPROVALPROCESSID
ASSIGNEDTOID
FK
USERS_CURRENT
USERID
CATEGORYID
FK
CATEGORIES_CURRENT
CATEGORYID
ENTEREDBYID
FK
USERS_CURRENT
USERID
EXCHANGERATEID
FK
EXCHANGERATES_CURRENT
EXCHANGERATEID
LASTNOTEID
FK
NOTES_CURRENT
NOTEID
LASTUPDATEDBYID
FK
USERS_CURRENT
USERID
MILESTONEID
FK
MILESTONES_CURRENT
MILESTONEID
PARENTID
FK
TEMPLATETASKS_CURRENT
TEMPLATFORM
RECURRENCERULEID
-
Tabella delle regole di ricorrenza non supportata al momento
ROLEID
FK
ROLES_CURRENT
ROLEID
SYSID
-
Non una relazione; utilizzato per scopi interni all’applicazione
TEAM ID
FK
TEAM_CURRENT
TEAM ID
TEAMTIMELINEABLEID
-
Tabella Timeline Team non supportata al momento
TEMPLATEID
FK
TEMPLATES_CURRENT
TEMPLATEID
TEMPLATFORM
PK
-
-

Predecessore attività modello

Nome entità Workfront
Riferimenti interfaccia
Documentazione delle API
Etichetta API
Visualizzazioni Data Lake
Predecessore attività modello
Predecessore modello
TPRED
Predecessore
TEMPLATEPREDECESSORS_CURRENT
TEMPLATEPREDECESSORS_DAILY_HISTORY
TEMPLATEPREDECESSORS_EVENT
Chiave primaria/esterna
Tipo
Tabella correlata
Campo correlato
PREDECESSORID
FK
TEMPLATETASKS_CURRENT
TEMPLATFORM
SUCCESSORID
FK
TEMPLATETASKS_CURRENT
TEMPLATFORM
PREDECESSORID MODELLO
PK
-
-
SYSID
-
Non una relazione; utilizzato per scopi interni all’applicazione

KPI rapportati alla scala cronologica combinati

Disponibilità limitata dei clienti

Nome entità Workfront
Riferimenti interfaccia
Documentazione delle API
Etichetta API
Visualizzazioni Data Lake
KPI rapportati alla scala cronologica combinati
KPI a fasi temporali
TMPH
KPIaseTempo
TIMEPHASED_COMBINED_CURRENT
TIMEPHASED_COMBINED_DAILY_HISTORY
TIMEPHASED_COMBINED_EVENT
Chiave primaria/esterna
Tipo
Tabella correlata
Campo correlato
ASSIGNMENTID
FK
ASSIGNMENTS_CURRENT
ASSIGNMENTID
EVENT_ID
PK
Chiave naturale per la voce KPI rapportata alla tempificazione
-
GROUPID
FK
GROUPS_CURRENT
GROUPID
LOCATIONID
FK
CLASSIFICATORE_CORRENTE
CLASSIFIERID
METADATAID
FK
Tabella METADATI non fornita
-
OPTASKID
FK
OPTASKS_CURRENT
OPTASKID
PORTFOLIOID
FK
PORTFOLIO_CURRENT
PORTFOLIOID
PROGRAMID
FK
PROGRAMMI_CORRENTI
PROGRAMID
PROJECTID
FK
PROJECTS_CURRENT
PROJECTID
REFERENCEID
FK
Variabile, basata su OBJCODE
Chiave/ID primario dell'oggetto identificato nel campo OBJCODE
ROLEID
FK
ROLES_CURRENT
ROLEID
SCHEMAID
FK
Tabella SCHEMA non specificata. Il valore di questa tabella viene fornito nella colonna SCHEMANAME. SCHEMANAME identifica l'indicatore KPI (ad esempio, plannedHours, estimatedHours e actualHours) a cui è connesso il record.
-
SOURCETASKID
FK
TASKS_CURRENT
TASKID
STAFFINGPLANID
FK
STAFFING_PLAN_CURRENT
STAFFINGPLANID
STAFFINGPLANRESOURCEID
FK
STAFFING_PLAN_RESOURCE_CURRENT
STAFFINGPLANRESOURCEID
TASKID
FK
TASKS_CURRENT
TASKID
USERID
FK
USERS_CURRENT
USERID

Valuta indicatore KPI rapportato alla scala cronologica

Disponibilità limitata dei clienti

Nome entità Workfront
Riferimenti interfaccia
Documentazione delle API
Etichetta API
Visualizzazioni Data Lake
Valuta indicatore KPI rapportato alla scala cronologica
KPI a fasi temporali
TMPH
KPIaseTempo
TIMEPHASED_CURRENCY_CURRENT
TIMEPHASED_CURRENCY_DAILY_HISTORY
TIMEPHASED_CURRENCY_EVENT
Chiave primaria/esterna
Tipo
Tabella correlata
Campo correlato
ASSIGNMENTID
FK
ASSIGNMENTS_CURRENT
ASSIGNMENTID
GROUPID
FK
GROUPS_CURRENT
GROUPID
LOCATIONID
FK
CLASSIFICATORE_CORRENTE
CLASSIFIERID
METADATAID
FK
Tabella METADATI non fornita
-
OPTASKID
FK
OPTASKS_CURRENT
OPTASKID
PORTFOLIOID
FK
PORTFOLIO_CURRENT
PORTFOLIOID
PROGRAMID
FK
PROGRAMMI_CORRENTI
PROGRAMID
PROJECTID
FK
PROJECTS_CURRENT
PROJECTID
REFERENCEID
FK
Variabile, basata su OBJCODE
Chiave/ID primario dell'oggetto identificato nel campo OBJCODE
ROLEID
FK
ROLES_CURRENT
ROLEID
SCHEMAID
FK
Tabella SCHEMA non specificata. Il valore di questa tabella viene fornito nella colonna SCHEMANAME. SCHEMANAME identifica l'indicatore KPI (ad esempio, plannedRevenueRate, plannedCostRate, actualRevenue, ecc.) a cui è connesso il record.
SCHEMAID
SOURCETASKID
FK
TASKS_CURRENT
TASKID
STAFFINGPLANID
FK
STAFFING_PLAN_CURRENT
STAFFINGPLANID
STAFFINGPLANRESOURCEID
FK
STAFFING_PLAN_RESOURCE_CURRENT
STAFFINGPLANRESOURCEID
SYSID
-
Non una relazione; utilizzato per scopi interni all’applicazione
TASKID
FK
TASKS_CURRENT
TASKID
TIMEPHASEDCURRENCYID
PK
-
-
USERID
FK
USERS_CURRENT
USERID

Durata KPI rapportata alla tempificazione

Disponibilità limitata dei clienti

Nome entità Workfront
Riferimenti interfaccia
Documentazione delle API
Etichetta API
Visualizzazioni Data Lake
Durata KPI rapportata alla tempificazione
KPI a fasi temporali
TMPH
KPIaseTempo
TIMEPHASED_DURATION_CURRENT
TIMEPHASED_DURATION_DAILY_HISTORY
TIMEPHASED_DURATION_EVENT
Chiave primaria/esterna
Tipo
Tabella correlata
Campo correlato
ASSIGNMENTID
FK
ASSIGNMENTS_CURRENT
ASSIGNMENTID
GROUPID
FK
GROUPS_CURRENT
GROUPID
LOCATIONID
FK
CLASSIFICATORE_CORRENTE
CLASSIFIERID
METADATAID
FK
Tabella METADATI non fornita
-
OPTASKID
FK
OPTASKS_CURRENT
OPTASKID
PORTFOLIOID
FK
PORTFOLIO_CURRENT
PORTFOLIOID
PROGRAMID
FK
PROGRAMMI_CORRENTI
PROGRAMID
PROJECTID
FK
PROJECTS_CURRENT
PROJECTID
REFERENCEID
FK
Variabile, basata su OBJCODE
Chiave/ID primario dell'oggetto identificato nel campo OBJCODE
ROLEID
FK
ROLES_CURRENT
ROLEID
SCHEMAID
FK
Tabella SCHEMA non specificata. Il valore di questa tabella viene fornito nella colonna SCHEMANAME. SCHEMANAME identifica l'indicatore KPI (ad esempio, plannedHours, estimatedHours e actualHours) a cui è connesso il record.
SCHEMAID
SOURCETASKID
FK
TASKS_CURRENT
TASKID
STAFFINGPLANID
FK
STAFFING_PLAN_CURRENT
STAFFINGPLANID
STAFFINGPLANRESOURCEID
FK
STAFFING_PLAN_RESOURCE_CURRENT
STAFFINGPLANRESOURCEID
SYSID
-
Non una relazione; utilizzato per scopi interni all’applicazione
TASKID
FK
TASKS_CURRENT
TASKID
TIMEPHASEDDURATIONID
PK
-
-
USERID
FK
USERS_CURRENT
USERID

Numeri KPI rapportati alla scala cronologica

Disponibilità limitata dei clienti

Nome entità Workfront
Riferimenti interfaccia
Documentazione delle API
Etichetta API
Visualizzazioni Data Lake
Numeri KPI rapportati alla scala cronologica
KPI a fasi temporali
TMPH
KPIaseTempo
TIMEPHASED_NUMBERS_CURRENT
TIMEPHASED_NUMBERS_DAILY_HISTORY
TIMEPHASED_NUMBERS_EVENT
Chiave primaria/esterna
Tipo
Tabella correlata
Campo correlato
ASSIGNMENTID
FK
ASSIGNMENTS_CURRENT
ASSIGNMENTID
EVENT_ID
PK
Chiave naturale per la voce KPI rapportata alla tempificazione
-
GROUPID
FK
GROUPS_CURRENT
GROUPID
LOCATIONID
FK
CLASSIFICATORE_CORRENTE
CLASSIFIERID
METADATAID
FK
Tabella METADATI non fornita
-
OPTASKID
FK
OPTASKS_CURRENT
OPTASKID
PORTFOLIOID
FK
PORTFOLIO_CURRENT
PORTFOLIOID
PROGRAMID
FK
PROGRAMMI_CORRENTI
PROGRAMID
PROJECTID
FK
PROJECTS_CURRENT
PROJECTID
REFERENCEID
FK
Variabile, basata su OBJCODE
Chiave/ID primario dell'oggetto identificato nel campo OBJCODE
ROLEID
FK
ROLES_CURRENT
ROLEID
SCHEMAID
FK
Tabella SCHEMA non specificata. Il valore di questa tabella viene fornito nella colonna SCHEMANAME. SCHEMANAME identifica l'indicatore KPI (ad esempio, plannedHours, estimatedHours e actualHours) a cui è connesso il record.
-
SOURCETASKID
FK
TASKS_CURRENT
TASKID
STAFFINGPLANID
FK
STAFFING_PLAN_CURRENT
STAFFINGPLANID
STAFFINGPLANRESOURCEID
FK
STAFFING_PLAN_RESOURCE_CURRENT
STAFFINGPLANRESOURCEID
TASKID
FK
TASKS_CURRENT
TASKID
TIMEPHASEDNUMBERSID
PK
-
-
USERID
FK
USERS_CURRENT
USERID

Scheda orario

Nome entità Workfront
Riferimenti interfaccia
Documentazione delle API
Etichetta API
Visualizzazioni Data Lake
Scheda orario
Scheda orario
SCHEDA
Scheda orario
TIMESHEETS_CURRENT
TIMESHEETS_DAILY_HISTORY
TIMESHEETS_EVENT
Chiave primaria/esterna
Tipo
Tabella correlata
Campo correlato
APPROVERID
FK
USERS_CURRENT
USERID
LASTNOTEID
FK
NOTES_CURRENT
NOTEID
LASTUPDATEDBYID
FK
USERS_CURRENT
USERID
SYSID
-
Non una relazione; utilizzato per scopi interni all’applicazione
TIMESHEETID
PK
-
-
TIMESHEETPROFILEID
FK
TIMESHEETPROFILES_CURRENT
TIMESHEETPROFILEID
USERID
FK
USERS_CURRENT
USERID

Profilo scheda orario

Nome entità Workfront
Riferimenti interfaccia
Documentazione delle API
Etichetta API
Visualizzazioni Data Lake
Profilo scheda orario
Profilo scheda orario
TSPRO
Profilo scheda orario
TIMESHEETPROFILES_CURRENT
TIMESHEETPROFILES_DAILY_HISTORY
TIMESHEETPROFILES_EVENT
Chiave primaria/esterna
Tipo
Tabella correlata
Campo correlato
APPROVERID
FK
USERS_CURRENT
USERID
ENTEREDBYID
FK
USERS_CURRENT
USERID
GROUPID
FK
GROUPS_CURRENT
GROUPID
SYSID
-
Non una relazione; utilizzato per scopi interni all’applicazione
TIMESHEETPROFILEID
PK
-
-

Filtro interfaccia utente

Nome entità Workfront
Riferimenti interfaccia
Documentazione delle API
Etichetta API
Visualizzazioni Data Lake
Filtro interfaccia utente
Filtro
UIFT
Filtro
UIFILTERS_CURRENT
UIFILTERS_DAILY_HISTORY
UIFILTERS_EVENT
Chiave primaria/esterna
Tipo
Tabella correlata
Campo correlato
APPGLOBALID
-
Non una relazione; utilizzato per scopi interni all’applicazione
ENTEREDBYID
FK
USERS_CURRENT
USERID
LASTUPDATEDBYID
FK
USERS_CURRENT
USERID
OBJID
FK
Variabile, basata su OBJCODE
Chiave/ID primario dell'oggetto identificato nel campo OBJCODE
PREFERENCEID
FK
PREFERENCES_CURRENT
PREFERENCEID
SYSID
-
Non una relazione; utilizzato per scopi interni all’applicazione
UIFILTERID
PK
-
-

Raggruppa per interfaccia utente

Nome entità Workfront
Riferimenti interfaccia
Documentazione delle API
Etichetta API
Visualizzazioni Data Lake
Raggruppa per interfaccia utente
Raggruppamento
UIGB
Raggruppamento
UIGROUPBYS_CURRENT
UIGROUPBYS_DAILY_HISTORY
UIGROUPBYS_EVENT
Chiave primaria/esterna
Tipo
Tabella correlata
Campo correlato
APPGLOBALID
-
Non una relazione; utilizzato per scopi interni all’applicazione
ENTEREDBYID
FK
USERS_CURRENT
USERID
LASTUPDATEDBYID
FK
USERS_CURRENT
USERID
OBJID
FK
Variabile, basata su OBJCODE
Chiave/ID primario dell'oggetto identificato nel campo OBJCODE
PREFERENCEID
FK
PREFERENCES_CURRENT
PREFERENCEID
SYSID
-
Non una relazione; utilizzato per scopi interni all’applicazione
UIGROUPBYID
PK
-
-

Modello interfaccia utente

Nome entità Workfront
Riferimenti interfaccia
Documentazione delle API
Etichetta API
Visualizzazioni Data Lake
Modello interfaccia utente
Modello layout
UITMPL
Modello layout
UITEMPLATES_CURRENT
UITEMPLATES_DAILY_HISTORY
UITEMPLATES_EVENT
Chiave primaria/esterna
Tipo
Tabella correlata
Campo correlato
ENTEREDBYID
FK
USERS_CURRENT
USERID
GROUPID
FK
GROUPS_CURRENT
GROUPID
LASTUPDATEDBYID
FK
USERS_CURRENT
USERID
SYSID
-
Non una relazione; utilizzato per scopi interni all’applicazione
UITEMPLATEID
PK
-
-

Visualizzazione interfaccia utente

Nome entità Workfront
Riferimenti interfaccia
Documentazione delle API
Etichetta API
Visualizzazioni Data Lake
Visualizzazione interfaccia utente
Visualizzazione
UIVIEW
Visualizzazione
UIVIEWS_CURRENT
UIVIEWS_DAILY_HISTORY
UIVIEWS_EVENT
Chiave primaria/esterna
Tipo
Tabella correlata
Campo correlato
APPGLOBALID
-
Non una relazione; utilizzato per scopi interni all’applicazione
ENTEREDBYID
FK
USERS_CURRENT
USERID
LASTUPDATEDBYID
FK
USERS_CURRENT
USERID
OBJID
FK
Variabile, basata su OBJCODE
Chiave/ID primario dell'oggetto identificato nel campo OBJCODE
PREFERENCEID
FK
PREFERENCES_CURRENT
PREFERENCEID
SYSID
-
Non una relazione; utilizzato per scopi interni all’applicazione
UIVIEWID
PK
-
-

Utente

Nome entità Workfront
Riferimenti interfaccia
Documentazione delle API
Etichetta API
Visualizzazioni Data Lake
Utente
Utente
UTENTE
Utente
USERS_CURRENT
USERS_DAILY_HISTORY
USERS_EVENT
Chiave primaria/esterna
Tipo
Tabella correlata
Campo correlato
ACCESSLEVELID
FK
ACCESSLEVELS_CURRENT
ACCESSLEVELID
CATEGORYID
FK
CATEGORIES_CURRENT
CATEGORYID
COMPANYID
FK
COMPANIES_CURRENT
COMPANYID
DEFAULTHOURTYPEID
FK
HOURTYPES_CURRENT
HOURTYPEID
DELEGATIONTOID
FK
USERS_CURRENT
USERID
EAUTHUSERID
-
Non una relazione; utilizzato per scopi interni all’applicazione
ENTEREDBYID
FK
USERS_CURRENT
USERID
HOMEGROUPID
FK
GROUPS_CURRENT
GROUPID
HOMETEAMID
FK
TEAM_CURRENT
TEAM ID
LASTENTEREDNOTEID
FK
NOTES_CURRENT
NOTEID
LASTUPDATEDBYID
FK
USERS_CURRENT
USERID
LATESTUPDATENOTEID
FK
NOTES_CURRENT
NOTEID
LAYOUTTEMPLATEID
-
La tabella del modello di layout non sarà supportata
MANAGERID
FK
USERS_CURRENT
USERID
PORTALPROFILEID
-
La tabella Portal Profile non sarà supportata
PREFUIID
-
Non una relazione; utilizzato per scopi interni all’applicazione
PRIVATERATECARDID
FK
RATECARD_CURRENT
RATECARDID
RESOURCEPOOLID
FK
RESOURCEPOOLS_CURRENT
RESOURCEPOOLID
ROLEID
FK
ROLES_CURRENT
ROLEID
SCHEDULEID
FK
SCHEDULES_CURRENT
SCHEDULEID
SYSID
-
Non una relazione; utilizzato per scopi interni all’applicazione
TIMESHEETPROFILEID
FK
TIMESHEETPROFILES_CURRENT
TIMESHEETPROFILEID
UITEMPLATEID
FK
UITEMPLATES_CURRENT
UITEMPLATEID
USERID
PK
-
-
UUMUSERID
-
Non una relazione; utilizzato per scopi interni all’applicazione

Delega utente

Nome entità Workfront
Riferimenti interfaccia
Documentazione delle API
Etichetta API
Visualizzazioni Data Lake
Delega utente
Delega utente
USRDEL
Delega utente
USERDELEGATIONS_CURRENT
USERDELEGATIONS_DAILY_HISTORY
USERDELEGATIONS_EVENT
Chiave primaria/esterna
Tipo
Tabella correlata
Campo correlato
FROMUSERID
FK
USERS_CURRENT
USERID
SYSID
-
Non una relazione; utilizzato per scopi interni all’applicazione
TOUSERID
FK
USERS_CURRENT
USERID
USERDELEGATIONID
PK
-
-

Gruppo di utenti

Nome entità Workfront
Riferimenti interfaccia
Documentazione delle API
Etichetta API
Visualizzazioni Data Lake
Gruppo di utenti
Altre Gruppi
USRGPS
Gruppo di utenti
USERSGROUPS_CURRENT
USERSGROUPS_DAILY_HISTORY
USERSGROUPS_EVENT
Chiave primaria/esterna
Tipo
Tabella correlata
Campo correlato
GROUPID
FK
GROUPS_CURRENT
GROUPID
SYSID
-
Non una relazione; utilizzato per scopi interni all’applicazione
USERID
FK
USERS_CURRENT
USERID
USERSGROUPID
PK
-
-

Posizione utente

Nome entità Workfront
Riferimenti interfaccia
Documentazione delle API
Etichetta API
Visualizzazioni Data Lake
Posizione utente
Posizione utente
USRLOC
UserLocation
USERLOCATIONS_CURRENT
USERLOCATIONS_DAILY_HISTORY
USERLOCATIONS_EVENT
Chiave primaria/esterna
Tipo
Tabella correlata
Campo correlato
CLASSIFIERID
FK
CLASSIFICATORE_CORRENTE
CLASSIFIERID
SYSID
-
Non una relazione; utilizzato per scopi interni all’applicazione
USERID
FK
USERS_CURRENT
USERID
USERLOCATIONID
PK
-
-

Mansione utente

Nome entità Workfront
Riferimenti interfaccia
Documentazione delle API
Etichetta API
Visualizzazioni Data Lake
Mansione utente
Altre mansioni
USRROL
Mansione utente
USERSROLES_CURRENT
USERSROLES_DAILY_HISTORY
USERSROLES_EVENT
Chiave primaria/esterna
Tipo
Tabella correlata
Campo correlato
ROLEID
FK
ROLES_CURRENT
ROLEID
SYSID
-
Non una relazione; utilizzato per scopi interni all’applicazione
USERID
FK
USERS_CURRENT
USERID
USERROLESETID
FK
USERROLESET_CURRENT
USERROLESETID
USERLOCATIONID
PK
-
-

Valore Preferenze Utente

Nome entità Workfront
Riferimenti interfaccia
Documentazione delle API
Etichetta API
Visualizzazioni Data Lake
Valore Pref Utente
Preferenze utente
USERPF
Preferenze utente
USERPREFVALUES_CURRENT
USERPREFVALUES_DAILY_HISTORY
USERPREFVALUES_EVENT
Chiave primaria/esterna
Tipo
Tabella correlata
Campo correlato
SYSID
-
Non una relazione; utilizzato per scopi interni all’applicazione
USERID
FK
USERS_CURRENT
USERID
USERPREFVALUEID
PK
-
-

Set di ruoli utente

Nome entità Workfront
Riferimenti interfaccia
Documentazione delle API
Etichetta API
Visualizzazioni Data Lake
UserRoleSet
Set di ruoli utente
URSET
UserRoleSet
USERROLESET_CURRENT
USERROLESET_DAILY_HISTORY
USERROLESET_EVENT
Chiave primaria/esterna
Tipo
Tabella correlata
Campo correlato
PRIMARYROLEID
FK
ROLES_CURRENT
ROLEID
SYSID
-
Non una relazione; utilizzato per scopi interni all’applicazione
USERID
FK
USERS_CURRENT
USERID
USERROLESETID
PK
-
-

Decisioni degli utenti

Nome entità Workfront
Riferimenti interfaccia
Documentazione delle API
Etichetta API
Visualizzazioni Data Lake
UsersDecisions
Decisioni degli utenti
USRDEC
Decisioni degli utenti
USERSDECISIONS_CURRENT
USERSDECISIONS_DAILY_HISTORY
USERSDECISIONS_EVENT
Chiave primaria/esterna
Tipo
Tabella correlata
Campo correlato
USERDECISIONID
PK
-
-
SYSID
-
Non una relazione; utilizzato per scopi interni all’applicazione
USERID
FK
USERS_CURRENT
USERID

Elemento di lavoro

Nome entità Workfront
Riferimenti interfaccia
Documentazione delle API
Etichetta API
Visualizzazioni Data Lake
WorkItem
Elemento di lavoro
WRKITM
WorkItem
WORKITEMS_CURRENT
WORKITEMS_DAILY_HISTORY
WORKITEMS_EVENT
Chiave primaria/esterna
Tipo
Tabella correlata
Campo correlato
ASSIGNMENTID
FK
ASSIGNMENTS_CURRENT
ASSIGNMENTID
OBJID
FK
Variabile, basata su OBJCODE
Chiave/ID primario dell'oggetto identificato nel campo OBJCODE
OPTASKID
FK
OPTASKS_CURRENT
OPTASKID
PROJECTID
FK
PROJECTS_CURRENT
PROJECTID
SYSID
-
Non una relazione; utilizzato per scopi interni all’applicazione
TASKID
FK
TASKS_CURRENT
TASKID
USERID
FK
USERS_CURRENT
USERID
WORKITEMID
PK
-
-
recommendation-more-help
5f00cc6b-2202-40d6-bcd0-3ee0c2316b43