Introduzione ai canali personalizzati gs-custom-channel

Adobe Campaign consente di creare canali personalizzati esterni o API integrati con terze parti. Puoi quindi orchestrare ed eseguire le consegne in base a questi canali.

La creazione e l’invio della consegna possono essere eseguiti sia nella console client che nell’interfaccia web. Tuttavia, la configurazione del canale personalizzata viene eseguita solo nella console client.

Per informazioni su come creare e inviare una consegna basata su un canale personalizzato, consulta questa pagina.

Di seguito sono riportati i passaggi per configurare un nuovo canale personalizzato nella console client. Questi passaggi sono comuni ai canali esterni e API personalizzati:

  1. Configura lo schema, ulteriori informazioni
  2. Crea un nuovo account esterno, ulteriori informazioni
  3. Crea un nuovo modello di consegna, ulteriori informazioni

I canali API personalizzati richiedono una configurazione aggiuntiva. Ulteriori informazioni

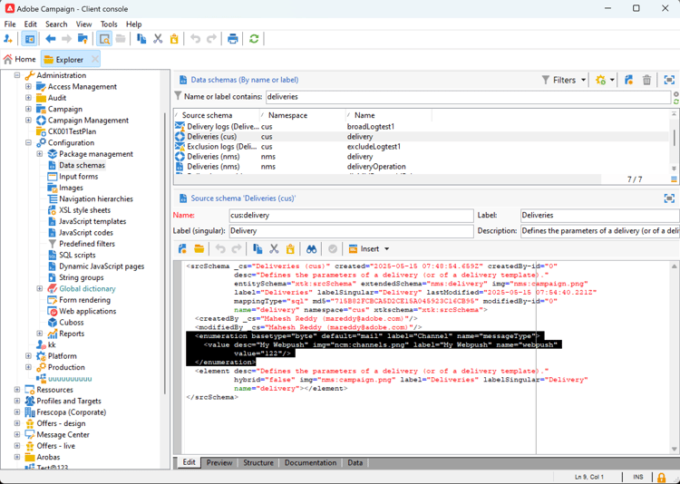
Configurare lo schema configure-schema

Innanzitutto, devi configurare lo schema per aggiungere il nuovo canale all’elenco dei canali disponibili.

  1. Da Campaign Explorer, seleziona Amministrazione > Configurazione > Schemi di dati.

  2. Crea un'estensione dello schema per estendere messageType enumeration con il nuovo canale.

    Ad esempio:

    code language-none
    <enumeration basetype="byte" default="mail" label="Channel" name="messageType">
    <value desc="My Webpush" img="ncm:channels.png" label="My Webpush" name="webpush"
           value="122"/>
    </enumeration>
    

    {modal="regular"}

Crea un nuovo account esterno create-ext-account

Quindi, devi creare un nuovo account esterno di indirizzamento.

  1. Da Campaign Explorer, seleziona Amministrazione > Piattaforma > Account esterni.

  2. Crea un nuovo account esterno.

  3. Seleziona il canale e cambia la modalità di consegna. Scegli External per i canali esterni personalizzati e Bulk per i canali API personalizzati.

    {modal="regular"}

Creare un nuovo modello di consegna create-template

Ora creiamo il nuovo modello associato al nuovo canale.

  1. Da Campaign Explorer, seleziona Risorse > Modelli > Modelli di consegna.

  2. Crea un nuovo modello.

  3. Fai clic su Proprietà e seleziona la cartella e il routing corretti.

    {modal="regular"}

Il nuovo canale è ora disponibile. Puoi creare ed eseguire consegne in base a questo canale.

Configurazione aggiuntiva API personalizzata api-additional

Di seguito sono riportati i passaggi aggiuntivi principali per configurare i canali API personalizzati.

Estendere lo schema api-additional-schema

Dalla console client, estendere lo schema Delivery con tutte le proprietà aggiuntive necessarie per il canale personalizzato.

Per ulteriori informazioni sull'estensione dello schema, consulta questa pagina.

Impostare la definizione dello schermo personalizzato api-additional-screen

Dall’interfaccia web di Campaign, imposta la definizione della schermata personalizzata:

  1. Apri lo schema Delivery e fai clic su Screen edition.

    {modal="regular"}

  2. Seleziona la scheda che corrisponde al canale e definisci come verranno visualizzati i campi nella schermata del contenuto della consegna. Per ulteriori informazioni sull'edizione dello schermo, consulta questa pagina.

    {modal="regular"}

  3. Nella sezione Anteprima per simulare il contenuto, seleziona il JSPP dedicato. Questo è facoltativo. L’anteprima viene attivata nella schermata di simulazione della consegna. Ulteriori informazioni

Configurare l’anteprima api-additional-preview

Questa configurazione è facoltativa. Se desideri attivare l’anteprima nell’interfaccia utente web, nella schermata di simulazione della consegna devi configurare un JSSP dedicato nella console client.

Quando fai clic su Apri anteprima nella schermata di simulazione della consegna nell'interfaccia utente Web, i seguenti parametri vengono passati nell'URL:

https://adobe.campaign.adobe.com/cus/webPushMessagePreview.jssp?deliveryId=%40ToPzTurO9aGzQxYcMArBbA%3D%3D&id=%40oF8Fi17txuLmtiOFj4OIjQ%3D%3D

  • deliveryId: identificatore della consegna
  • id: identificatore del profilo

Nella console client, selezionare Amministrazione > Configurazione > Pagine JavaScript dinamiche e creare un nuovo JSSP. Ecco un esempio con i parametri che devono essere recuperati.

<%@ page import="xtk:shared/nl.js"
%><%
  NL.require("/nl/core/shared/core.js")
    .require('/nl/core/jsspcontext.js')
    .require('/nl/core/shared/dataTypes.js')
    .require('/nl/core/schema.js');

  //response.setContentType("text/plain");
  var parameters = request.parameters;
  var deliveryId = decryptString(parameters.deliveryId);
  var oldUserContext = logonEscalation("neolane")

   var delivery = xtk.queryDef.create(<queryDef schema="nms:delivery" operation="getIfExists">
                                         <select>
                                           <node expr="[WebpushParameters/@richMediaOptions]" alias="@richMediaOptions"/>
                                           <node expr="[WebpushParameters/@mediaUrlInfo]" alias="@mediaUrlInfo"/>
                                           <node expr="[WebpushParameters/@WebpushMessageType]"/>
                                         </select>
                                         <where>
                                           <condition expr={"@id = " + NL.XTK.toXTKString(deliveryId)}/>
                                         </where>
                                       </queryDef>).ExecuteQuery();

  // Restore previous context
  logonWithContext(oldUserContext)
%>

<!DOCTYPE html ...

Implementazione tecnica api-additional-technical

A seconda del canale personalizzato, dovrai configurare altre parti dell’applicazione, ad esempio: account esterni, mappatura del target, codice JavaScript per API e così via.

recommendation-more-help
35662671-8e3d-4f04-a092-029a056c566b