1.1.2 Configuración del entorno de AEM CS

1.1.2.1 Configurar su repositorio de GitHub

Vaya a https://github.com. Haga clic en Iniciar sesión.

AEMCS

Introduzca sus credenciales. Haga clic en Iniciar sesión.

AEMCS

Cuando haya iniciado sesión, verá su panel de GitHub.

AEMCS

Vaya a https://github.com/adobe-rnd/aem-boilerplate-xcom. Entonces verá esto… Haga clic en Usar esta plantilla y luego haga clic en Crear un nuevo repositorio.

AEMCS

Para el nombre del repositorio, use citisignal-aem-accs. Establezca la visibilidad en Privado. Haga clic en Crear repositorio.

AEMCS

Después de un par de segundos, se crea el repositorio.

AEMCS

A continuación, vaya a https://github.com/apps/aem-code-sync. Haga clic en Instalar o Configurar.

AEMCS

Haga clic en el botón Continuar situado junto a la cuenta de usuario de GitHub.

AEMCS

Haga clic en Configurar junto a su cuenta de usuario de GitHub.

AEMCS

Haga clic en Seleccionar solo repositorios y, a continuación, agregue el repositorio que acaba de crear.

AEMCS

Desplácese hacia abajo y haga clic en Guardar.

AEMCS

Luego recibirás esta confirmación.

AEMCS

1.1.2.2 Actualizar archivo fstab.yaml

En su repositorio de GitHub, haga clic para abrir el archivo fstab.yaml.

AEMCS

Haga clic en el icono editar.

AEMCS

Ahora necesita actualizar el valor del campo url en la línea 3.

AEMCS

Debe reemplazar el valor actual por la URL de su entorno AEM Sites CS específico en combinación con la configuración de su repositorio de GitHub.

Este es el valor actual de la dirección URL: https://author-p130360-e1272151.adobeaemcloud.com/bin/franklin.delivery/adobe-rnd/aem-boilerplate-xcom/main.

Hay tres partes de la dirección URL que deben actualizarse

https://XXX/bin/franklin.delivery/YYY/ZZZ/main

XXX debe ser reemplazado por la URL de su entorno de AEM CS Author.

AAAA debe reemplazarse por su cuenta de usuario de GitHub.

ZZZ debe reemplazarse por el nombre del repositorio de GitHub que utilizó en el ejercicio anterior.

Puede encontrar la URL del entorno de AEM CS Author en https://my.cloudmanager.adobe.com. Haga clic en Programa para abrirlo.

AEMCS

A continuación, haga clic en los 3 puntos en la ficha Entornos y haga clic en Ver detalles.

AEMCS

A continuación, verá los detalles del entorno, incluida la dirección URL del entorno Autor. Copie la dirección URL.

AEMCS

XXX = author-p166717-e1786231.adobeaemcloud.com

Para el nombre de cuenta de usuario de GitHub, puede encontrarlo fácilmente en la URL de su explorador. En este ejemplo, el nombre de cuenta de usuario es woutervangeluwe.

AAAA = woutervangeluwe

AEMCS

Para el nombre del repositorio de GitHub, también puede encontrarlo en la ventana del explorador que ha abierto en GitHub. En este caso, el nombre del repositorio es citisignal.

ZZZ = citisignal-aem-accs

AEMCS

Estos tres valores combinados dan lugar a esta nueva dirección URL que debe configurarse en el archivo fstab.yaml.

https://author-p166717-e1786231.adobeaemcloud.com/bin/franklin.delivery/woutervangeluwe/citisignal-aem-accs/main

También debe comprobar que estas líneas de código también se agregan al archivo:

folders:
  /products/: /products/default
IMPORTANT
Puede ver estas líneas de código en las líneas 6 y 7 en la siguiente imagen. Si faltan estas líneas, añádalas manualmente.

Haga clic en Confirmar cambios….

AEMCS

Haga clic en Confirmar cambios.

AEMCS

Se ha actualizado el archivo fstab.yaml.

1.1.2.3 Cargar recursos y sitio de CitiSignal

Vaya a https://my.cloudmanager.adobe.com. Haga clic en Programa para abrirlo.

AEMCS

A continuación, haga clic en la dirección URL del entorno de Author.

AEMCS

Haga clic en Iniciar sesión con Adobe.

AEMCS

A continuación, verá su entorno de Author.

AEMCS

La dirección URL será similar a la siguiente: https://author-p166717-e1786231.adobeaemcloud.com/ui#/aem/aem/start.html?appId=aemshell

Ahora necesita acceder al entorno CRX Package Manager de AEM. Para ello, elimine ui#/aem/aem/start.html?appId=aemshell de la dirección URL y reemplácelo por crx/packmgr, lo que significa que la dirección URL debería tener este aspecto ahora:
https://author-p166717-e1786231.adobeaemcloud.com/crx/packmgr.
Pulse Intro para cargar el entorno del administrador de paquetes

AEMCS

A continuación, haga clic en Cargar paquete.

AEMCS

Haga clic en Examinar para localizar el paquete que desea cargar.

El paquete que se va a cargar se llama citisignal-assets.zip y se puede descargar aquí: https://one-adobe-tech-insiders.s3.us-west-2.amazonaws.com/one-adobe/citisignal_aem_accs.zip.

AEMCS

Seleccione el paquete citisignal_aem_accs.zip y haga clic en Abrir.

AEMCS

A continuación, haga clic en Aceptar.

AEMCS

A continuación, se carga el paquete. A continuación, haga clic en Instalar en el paquete que acaba de cargar.

AEMCS

Haga clic en Instalar.

AEMCS

Después de un par de minutos, el paquete se instalará.

AEMCS

Ahora puede cerrar esta ventana.

1.1.2.4 publicar recursos de CitiSignal

Vaya a https://my.cloudmanager.adobe.com. Haga clic en Programa para abrirlo.

AEMCS

A continuación, haga clic en la dirección URL del entorno de Author.

AEMCS

Haga clic en Iniciar sesión con Adobe.

AEMCS

A continuación, verá su entorno de Author. Haga clic en Assets.

AEMCS

Haga clic en Archivos.

AEMCS

Haga clic para seleccionar la carpeta CitiSignal y luego haga clic en Administrar publicación.

AEMCS

Haga clic en Next.

AEMCS

Haga clic en Publicar.

AEMCS

Sus recursos se han publicado.

1.1.2.5 Publicar sitio web de CitiSignal

Haz clic en el nombre del producto Adobe Experience Manager en la esquina superior izquierda de la pantalla y, a continuación, haz clic en la flecha junto a Assets.

AEMCS

A continuación, haga clic en Sitios.

AEMCS

Luego debería ver su sitio web CitiSignal, que se creó después de instalar el paquete anteriormente.

AEMCS

Para vincular el sitio al repositorio de GitHub que creó anteriormente, debe crear una configuración de Edge Delivery Services.

El primer paso es crear una configuración de nube.

Para ello, haga clic en el nombre del producto Adobe Experience Manager en la esquina superior izquierda de la pantalla, luego haga clic en el icono herramientas y seleccione General. Haga clic para abrir Explorador de configuración.

AEMCS

Entonces debería ver esto. Haga clic en Crear

AEMCS

Establezca los campos Title y Name en CitiSignal. Habilite la casilla de verificación para Configuraciones de nube.

Haga clic en Crear.

AEMCS

Entonces deberías tener esto.

AEMCS

A continuación, debe actualizar algunos campos de la configuración de nube que acaba de crear.

Para ello, haga clic en el nombre del producto Adobe Experience Manager en la esquina superior izquierda de la pantalla, luego haga clic en el icono herramientas y seleccione Cloud Services. Haga clic para abrir Configuración de Edge Delivery Services.

AEMCS

Seleccione CitiSignal, haga clic en Crear y seleccione Configuración.

AEMCS

Ahora debe rellenar los campos Organización y Nombre del sitio. Para ello, consulte primero la dirección URL del repositorio de GitHub.

AEMCS

  • Organización: use el nombre de su nombre de organización de GitHub, en este ejemplo es woutervangeluwe
  • Nombre del sitio: use el nombre del repositorio de GitHub, que debería ser citisignal-aem-accs.

Haga clic en Guardar y cerrar.

AEMCS

Entonces deberías tener esto. Habilite la casilla de verificación delante de la configuración de nube de Edge que acaba de crear y haga clic en Publicar.

AEMCS

1.1.2.6 Actualizar rutas de archivo.json

En su repositorio de GitHub, haga clic para abrir el archivo paths.json.

AEMCS

Haga clic en el icono editar.

AEMCS

Ahora necesita actualizar el texto de reemplazo aem-boilerplate-commerce por CitiSignal en las líneas 3, 4, 5, 6, 7 y 10.

Haga clic en Confirmar cambios.

AEMCS

Haga clic en Confirmar cambios.

AEMCS

Se ha actualizado el archivo paths.json.

1.1.2.7 Publicar sitio web de CitiSignal

Haz clic en el nombre del producto Adobe Experience Manager en la esquina superior izquierda de la pantalla y, a continuación, selecciona Sitios.

AEMCS

A continuación, haga clic en la casilla de verificación que hay delante de CitiSignal. A continuación, haga clic en Administrar publicación.

AEMCS

Haga clic en Next.

AEMCS

Haga clic en Incluir configuración secundaria.

AEMCS

Haga clic para seleccionar la casilla de verificación Incluir elementos secundarios y, a continuación, haga clic para anular la selección de las demás casillas de verificación. Haga clic en Aceptar.

AEMCS

Haga clic en Publicar.

AEMCS

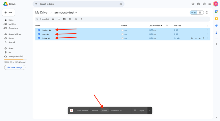
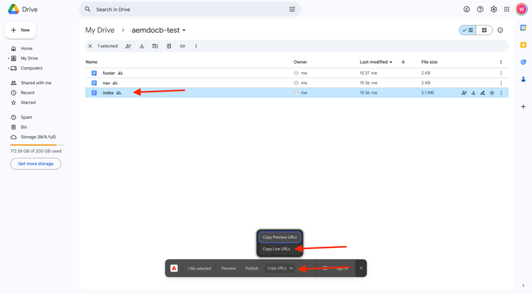
Luego te enviarán de vuelta aquí. Haga clic en CitiSignal, seleccione la casilla de verificación que hay delante de índice y, a continuación, haga clic en Editar.

AEMCS

Su sitio web se abrirá en el Editor universal.

AEMCS

Ahora podrá acceder a su sitio web yendo a main--citisignal-aem-accs--XXX.aem.page y/o main--citisignal-aem-accs--XXX.aem.live, después de reemplazar XXX por su cuenta de usuario de GitHub, que en este ejemplo es woutervangeluwe.

En este ejemplo, la dirección URL completa se convierte en lo siguiente:
https://main--citisignal-aem-accs--woutervangeluwe.aem.page o https://main--citisignal-aem-accs--woutervangeluwe.aem.live.

Puede llevar algún tiempo antes de que todos los recursos se muestren correctamente, ya que primero deben publicarse.

A continuación, verá esto:

AEMCS

1.1.2.8 Rendimiento de página de prueba

Vaya a https://pagespeed.web.dev/. Escriba su dirección URL y haga clic en Analizar.

AEMCS

A continuación, verá que el sitio web, tanto en una visualización móvil como de escritorio, obtiene una puntuación alta:

Móvil:

AEMCS

Escritorio:

AEMCS

Paso siguiente: Desarrollar un bloque personalizado

Volver a Adobe Experience Manager Cloud Service & Edge Delivery Services

Volver a todos los módulos

recommendation-more-help
4bbf020c-24db-4a43-b239-88fab142f02d