1.7.2 Use el cursor para desarrollar su proyecto

1.7.2.1 Configurar el directorio y las herramientas

En el escritorio, cree un nuevo directorio con el nombre --aepUserLdap---commerce

Commerce y Agentic

Haga clic con el botón derecho en la carpeta y seleccione Nuevo terminal en la carpeta.

Commerce y Agentic

Entonces debería ver esto.

Commerce y Agentic

Ahora necesita clonar un repositorio de Github existente, que puede ver https://github.com/adobe/commerce-integration-starter-kit.

Este repositorio es el Starter Kit de Adobe que utiliza Adobe Developer App Builder para mejorar la fiabilidad de las conexiones en tiempo real y reducir el tiempo de salida al mercado de las integraciones entre Adobe Commerce y otros sistemas de back-office, como ERP, CRM y PIM.

Commerce y Agentic

Existen varias formas de clonar este repositorio; en este ejemplo se utiliza Terminal.

Introduzca el siguiente comando en la ventana de terminal y ejecútelo.

git clone https://github.com/adobe/commerce-integration-starter-kit

Commerce y Agentic

Después de un par de segundos, debería ver este resultado.

Commerce y Agentic

A continuación, debe navegar a la carpeta que acaba de crear. Introduzca el siguiente comando y, a continuación, ejecútelo.

cd commerce-integration-starter-kit

Commerce y Agentic

Entonces debería ver esto.

Commerce y Agentic

A continuación, debe configurar las herramientas de extensibilidad de Commerce para Cursor. Introduzca el siguiente comando y, a continuación, ejecútelo.

aio commerce extensibility tools-setup

Commerce y Agentic

Seleccione directorio actual.

Commerce y Agentic

Seleccionar Cursor.

Commerce y Agentic

Seleccione npm.

Commerce y Agentic

Después de un par de minutos, deberías ver esto.

Commerce y Agentic

Al instalar las herramientas de extensibilidad de Commerce para Cursor, ahora hay un servidor MCP disponible como parte del entorno Cursor. En los próximos ejercicios, utilizará ese servidor MCP para ayudarle a desarrollar e implementar el proyecto del creador de aplicaciones.

1.7.2.2 Configurar su webhook

Para este ejercicio, necesitará un webhook que necesite configurarse para que cuando se cree un pedido, el evento de pedido se pueda transmitir a ese webhook. En este ejercicio, usará un extremo de ejemplo con https://pipedream.com/requestbin.

Vaya a https://pipedream.com/requestbin, cree una cuenta y luego un área de trabajo. Una vez creado el espacio de trabajo, verá algo similar a esto.

Haga clic en copiar para copiar la dirección URL. Deberá especificar esta dirección URL en el siguiente ejercicio. La dirección URL de este ejemplo es https://eodts05snjmjz67.m.pipedream.net.

Cursor + Commerce

1.7.2.3 Crear aplicación con cursor

Abra el cursor. Haga clic en Abrir proyecto.

Cursor + Commerce

Vaya a la carpeta que creó, que debería llamarse --aepUserLdap---commerce. En esa carpeta, seleccione la carpeta que se llama commerce-integration-starter-kit. Haga clic en Abrir.

Cursor + Commerce

Entonces debería ver esto. Antes de continuar, asegúrese de que la carpeta de nivel superior que se abre en el cursor es commerce-integration-starter-kit.

Cursor + Commerce

Utilice el método abreviado de teclado Cmd + Shift + J para abrir la configuración del cursor. Entonces debería ver esto. Vaya a Herramientas y MCP.

Cursor + Commerce

Habilite el servidor MCP commerce-extensibility. Una vez hecho esto, haga clic en X para cerrar la ventana.

Cursor + Commerce

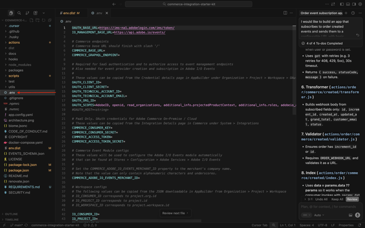
Copie la siguiente solicitud y péguela en el cursor. A continuación, haga clic en el botón enviar.

I would like to build an app that subscribes to order created events and sends them to a configurable URL with basic authentication

Cursor + Commerce

El cursor empezará a razonar y a ejecutarse. El cursor le pedirá confirmación un par de veces. Cuando esto suceda, haga clic en Ejecutar. Esto puede suceder de 5 a 10 veces, según el razonamiento y la configuración.

Cursor + Commerce

Después de un par de minutos, deberías ver algo así.

Cursor + Commerce

El siguiente paso, tal como lo indica Cursor, es crear un archivo con el nombre .env y proporcionar las variables necesarias.

1.7.2.4: cree su archivo .env

Seleccione el archivo env.dist. Escriba el comando Cmd + C y después el comando Cmd + V.

Cursor + Commerce

Cambie el nombre del archivo recién creado a .env.

Cursor + Commerce

A continuación, debe proporcionar los valores para todas las variables del archivo .env.

Cursor + Commerce

Aquí es donde puede encontrar toda la información necesaria.

Extremos de Commerce

Puede encontrar estas variables en https://experience.adobe.com. Haga clic en Commerce.

Cursor + Commerce

Entonces debería ver esto. Haga clic en el icono información junto a su entorno ACCS, que debe llamarse --aepUserLdap-- - ACCS. Copie los valores del extremo REST y del extremo GraphQL.

En este ejemplo, estos son los valores que se van a copiar. Péguelas junto a las siguientes variables en el archivo .env, en las líneas 6 y 7.

  • COMMERCE_BASE_URL = https://na1-sandbox.api.commerce.adobe.com/Lkp3U7tvTBNAmpFvwnZJ4B/
  • COMMERCE_GRAPHQL_ENDPOINT = https://na1-sandbox.api.commerce.adobe.com/Lkp3U7tvTBNAmpFvwnZJ4B/graphql

Cursor + Commerce

Entonces debería tener esto en el archivo .env.

Cursor + Commerce

Variables de proyecto de Adobe I/O

Puede encontrar estas variables en https://developer.adobe.com/console. Vaya a Proyectos y haga clic para abrir el proyecto de Adobe I/O que creó en el ejercicio anterior, que debería llamarse --aepUserLdap-- Commerce Events.

Cursor + Commerce

Ir a Producción.

Cursor + Commerce

Vaya a OAuth Server-to-Server. Entonces debería ver esto.

Cursor + Commerce

Copie los valores de los campos ID de cliente, Secreto de cliente, ID de cuenta técnica, Correo electrónico de cuenta técnica y ID de organización y péguelos junto a las siguientes variables en el archivo .env en las líneas 13-17.

  • OAUTH_CLIENT_ID= ID de cliente
  • OAUTH_CLIENT_SECRET= Secreto de cliente
  • OAUTH_TECHNICAL_ACCOUNT_ID= ID de cuenta técnica
  • OAUTH_TECHNICAL_ACCOUNT_EMAIL= Correo electrónico de cuenta técnica
  • OAUTH_ORG_ID= ID de organización

Entonces debería tener esto en el archivo .env.

Cursor + Commerce

COMMERCE_ADOBE_IO_EVENTS_MERCHANT_ID

Para el campo COMMERCE_ADOBE_IO_EVENTS_MERCHANT_ID=, escriba el valor --aepUserLdap--_commerce_events en la línea 34 del archivo .env.

Entonces debería tener esto en el archivo .env.

Cursor + Commerce

Configuraciones de Workspace

Para recuperar estas variables, vuelva al proyecto de Adobe I/O y haga clic en Información general de Workspace.

Después de ir a la descripción general de Workspace, eche un vistazo a la dirección URL, que debería tener este aspecto: https://developer.adobe.com/console/projects/133309/4566206088345586770/workspaces/4566206088345619105/details.

El primer número de este ejemplo, 133309, es el valor que se va a usar para el campo IO_CONSUMER_ID.
El segundo número de este ejemplo, 4566206088345586770, es el valor que se va a utilizar para el campo IO_PROJECT_ID.
El tercer número de este ejemplo, 4566206088345619105, es el valor que se debe usar para el campo IO_WORKSPACE_ID.

Cursor + Commerce

  • IO_CONSUMER_ID= 133309
  • IO_PROJECT_ID= 4566206088345586770
  • IO_WORKSPACE_ID= 4566206088345619105

Copie estos valores y péguelos junto a las siguientes variables en el archivo .env, en las líneas 42-44.

Cursor + Commerce

EVENT_PREFIX

Para el campo EVENT_PREFIX =, escriba el valor --aepUserLdap--_ en la línea 47 del archivo .env.

Entonces debería tener esto en el archivo .env.

Cursor + Commerce

Webhook

Para el campo ORDER_WEBHOOK_URL, debe pegar la dirección URL del webhook que creó anteriormente en este ejercicio, que debería tener este aspecto: https://eodts05snjmjz67.m.pipedream.net.

Entonces debería tener esto en el archivo .env.

Cursor + Commerce

Credenciales de App Builder

Debe actualizar las siguientes variables en el archivo .env en las líneas 54-55:

  • AIO_RUNTIME_NAMESPACE=
  • AIO_RUNTIME_AUTH=

Puede recuperar los valores de estas variables volviendo al proyecto de Adobe I/O. Vaya a Información general de Workspace y haga clic en Descargar todo.

Cursor + Commerce

A continuación, se descargará un archivo como este. Abra ese archivo con un editor de texto.

Cursor + Commerce

Desplácese hacia la derecha hasta que vea runtime. Debería ver el campo name, que contiene el valor de AIO_RUNTIME_NAMESPACE.

Cursor + Commerce

Desplácese más hacia la derecha hasta que vea auth, que contiene el valor de AIO_RUNTIME_AUTH.

Cursor + Commerce

Pegue ambos valores en el archivo .env en las líneas 54-55, debería tener esto.

Cursor + Commerce

El archivo .env está ahora completamente configurado.

1.7.2.5 workspace.json

En el paso anterior descargó un archivo como este desde el proyecto de Adobe I/O.

Cursor + Commerce

Cambie el nombre de ese archivo y use el nombre workspace.json.

Cursor + Commerce

Copie el archivo en el directorio scripts>incorporación>config.

Cursor + Commerce

1.7.2.6 inicio de sesión en Adobe I/O

Vuelva a la ventana de terminal que había utilizado anteriormente. Escriba el comando aio login.

Cursor + Commerce

Debería ver esto después de iniciar sesión en el explorador.

Cursor + Commerce

1.7.2.7 está listo para implementarse

Copie la siguiente solicitud y péguela en el cursor. A continuación, haga clic en el botón enviar.

Please deploy this code to Adobe I/O

Cursor + Commerce

Haga clic en Ejecutar para permitir la acción. El cursor puede pedirle varias veces que confirme una acción.

Cursor + Commerce

La implementación finalizará después de un par de minutos.

Cursor + Commerce

Copie la siguiente solicitud y péguela en el cursor. A continuación, haga clic en el botón enviar.

run the onboarding to commerce

Cursor + Commerce

Después de un par de minutos, deberías ver esto.

Cursor + Commerce

Copie la siguiente solicitud y péguela en el cursor. A continuación, haga clic en el botón enviar.

subscribe to commerce events

Cursor + Commerce

Después de un par de minutos, deberías ver esto.

Cursor + Commerce

1.7.2.8 Verificar configuración en Adobe Commerce as a Cloud Service

Vaya a https://experience.adobe.com. Haga clic en Commerce.

Cursor + Commerce

Haga clic en el entorno de as a Cloud Service de Adobe Commerce para abrirlo y, a continuación, iniciar sesión.

Cursor + Commerce

Vaya a Sistema y luego a Suscripciones de eventos.

Cursor + Commerce

Debería ver esta lista de suscripciones a eventos.

Cursor + Commerce

Vaya a Tiendas y luego a Configuración.

Cursor + Commerce

Vaya a Servicios de Adobe y seleccione Adobe I/O Events. Debería ver que el campo Configuración de Adobe I/O Workspace tiene un valor de un par de asteriscos y que el campo ID de comerciante también debe tener un valor como --aepUserLdap--_commerce_events.

Cursor + Commerce

Con esta configuración configurada, ahora puede probar la configuración de.

1.7.2.9 Probar el escenario

Abra el sitio web.

Cursor + Commerce

Vaya a Relojes y haga clic en cualquier producto.

Cursor + Commerce

Configure el producto y haga clic en Agregar al carro.

Cursor + Commerce

Haga clic en el icono Carro y seleccione Finalizar compra.

Cursor + Commerce

Complete sus datos y haga clic en Realizar pedido.

Cursor + Commerce

A continuación, debería ver una confirmación de pedido.

Cursor + Commerce

Cambie a la aplicación de webhook. Ahora debería ver un evento entrante para el pedido que acaba de confirmarse.

Cursor + Commerce

1.7.2.10 depuración de Adobe I/O

Vuelva al proyecto de Adobe I/O. Vaya a Información general de Workspace. Debería ver algo similar a esto. Desplácese un poco hacia abajo.

Cursor + Commerce

Haga clic para abrir Commerce Order Sync.

Cursor + Commerce

Ir a Seguimiento de depuración. Puede encontrar los últimos eventos entrantes allí, junto con su carga útil. Esto resulta útil para comprender qué eventos se han procesado y si se han procesado correctamente.

Cursor + Commerce

Pasos siguientes

Volver a Herramientas inteligentes para desarrolladores para Adobe Commerce

Volver a todos los módulos

recommendation-more-help
4bbf020c-24db-4a43-b239-88fab142f02d