Introducción al conector ACS acs-connector-gs

El conector ACS vincula Adobe Campaign v7 y Adobe Campaign Standard. Se trata de una función integrada en Campaign v7 que duplica automáticamente los datos en Campaign Standard, lo que une lo mejor de ambas aplicaciones. Campaign v7 cuenta con herramientas avanzadas para administrar la base de datos principal de marketing. La replicación de datos de Campign v7 permite a Campaign Standard aprovechar los datos enriquecidos en un entorno fácil de usar.

Con el conector ACS, los especialistas en marketing digital siguen usando Campaign Standard para diseñar, dirigir y ejecutar campañas mientras que Campaign v7 está diseñado a medida para usuarios que se centren en datos, tales como los especialistas en marketing de base de datos.

IMPORTANT
El conector ACS solo está disponible como parte de la oferta Adobe Campaign Prime. Para obtener más información sobre cómo obtener una licencia de Adobe Campaign Prime, póngase en contacto con el administrador de cuentas.
El conector ACS solo está disponible para arquitecturas alojadas e híbridas. No está disponible para instalaciones locales completas.
Para utilizar esta funcionalidad, se debe conectar con Campaign con una Adobe ID (IMS). Consulte Conexión a través de una Adobe ID.

Este documento presenta las funcionalidades del conector ACS. Las secciones siguientes proporcionan información sobre cómo la funcionalidad duplica datos, además de instrucciones sobre cómo trabajar con perfiles duplicados.

NOTE
El conector ACS se incluye en Campaign v7 dentro del contrato de licencia. Para utilizar el conector ACS, asegúrese de que puede cambiar entre Campaign v7 y Campaign Standard. Si no está seguro de su versión y sus funcionalidades incluidas, póngase en contacto con el administrador.

Proceso process

Replicación de datos data-replication

El conector ACS duplica los siguientes elementos de manera periódica de Campaign v7 a Campaign Standard:

  • Recipients
  • Suscripciones
  • Servicios
  • Páginas de destino

De forma predeterminada, la replicación periódica del conector ACS se produce una vez cada 15 minutos. El intervalo de replicación periódica se puede configurar para adaptarse a sus necesidades. Póngase en contacto con el consultor si necesita realizar cambios.

La replicación de datos de destinatarios, suscripciones, servicios y páginas de destino es progresiva, lo que significa que solo se replican los destinatarios nuevos y las modificaciones a los destinatarios existentes de Campaign v7 a Campaign Standard. Sin embargo, la replicación de un público se produce en una única instancia. Puede crear un público en Campaign v7 y luego duplicarlo una vez en Campaign Standard. La replicación es inmediata y no se puede configurar para actualizaciones regulares. Para obtener instrucciones, consulte Sincronización de públicos.

NOTE
Tenga paciencia al replicar inicialmente una base de datos de gran tamaño, ya que puede tardar varias horas. Sin embargo, las replicaciones posteriores son progresivas y mucho más rápidas.

El conector ACS duplica los siguientes elementos de manera regular de Campaign Standard a Campaign v7:

  • Delivery IDs
  • Email broad logs
  • Email tracking logs

La duplicación de ID de entregas y “logs” de correo electrónico permite acceder al historial de entregas y realizar un seguimiento de los datos de los destinatarios de v7 desde Campaign v7.

IMPORTANT
Solo los “broadlogs” de correo electrónico y los “logs” de seguimiento se duplican desde Campaign Standard a Campaign v7.

Sincronización de datos data-synchronization

El conector ACS sincroniza cuarentenas entre Campaign v7 y Campaign Standard.

Por ejemplo, un perfil que se ha duplicado de Campaign v7 a Campaign Standard incluye una dirección de correo electrónico. Si la dirección de correo electrónico está en cuarentena en Campaign Standard, los datos se pasan a Campaign v7 durante la siguiente sincronización. Para obtener más información sobre las cuarentenas, consulte Administración de cuarentenas y Cuarentenas de Campaign Standard.

Uso de perfiles duplicados using-replicated-profiles

Campaign Standard y Campaign v7 pueden utilizar perfiles duplicados para segmentar flujos de trabajo en las campañas de marketing.

Para obtener instrucciones sobre cómo realizar una entrega en Campaign Standard mediante perfiles duplicados, consulte Sincronizar perfiles. Se ofrecen instrucciones adicionales para compartir los datos de baja de suscripción entre Campaign v7 y Campaign Standard.

Limitaciones limitations

Se puede acceder fácilmente a los perfiles duplicados para las entregas, pero tienen ciertas limitaciones en Campaign Standard. Revise los siguientes elementos para descubrir la mejor manera de gestionarlos.

  • Perfiles de solo lectura para Campaign Standard: Los perfiles replicados son de solo lectura en Campaign Standard. Sin embargo, puede editar los destinatarios en Campaign v7 y las modificaciones se actualizan automáticamente en Campaign Standard gracias al conector ACS.
  • Perfiles creados en Campaign Standard: ACS Connector replica los datos de los destinatarios en una dirección, desde Campaign v7 hasta Campaign Standard. Por lo tanto, los perfiles que se crean en Campaign Standard no se duplican en Campaign v7.
  • Datos básicos del destinatario para Campaign Standard: ACS Connector replica los datos del destinatario que son adecuados para Campaign Standard. Incluye nombres de destinatarios, direcciones, direcciones de correo electrónico, números de teléfono móvil, números de teléfono fijo y otros datos de contacto relevantes. Si los campos de destinatario adicionales y tablas de objetivos personalizadas disponibles en Campaign v7 son esenciales para el flujo de trabajo, póngase en contacto con su consultor de Adobe.
  • Importing quarantined profiles: Las listas de perfiles que no desean que se pongan en contacto con ellos se pueden importar en Campaign v7 o Campaign Standard como perfiles en cuarentena. El estado de los perfiles se incluye en la sincronización de cuarentena entre las aplicaciones y no se utilizan en las entregas.
  • Unsubscribe to a service in Campaign Standard: La opción de dar de baja la suscripción a una entrega no se sincroniza de Campaign Standard a Campaign v7. Sin embargo, se puede configurar una entrega de Campaign Standard para dirigir su vínculo de baja de suscripción a Campaign v7. El perfil de un destinatario que hace clic en el vínculo de baja de suscripción se actualiza en Campaign v7 y los datos se duplican en Campaign Standard. Consulte Modificación del vínculo de baja.
  • Solo los broadlogs de correo electrónico y los registros de seguimiento se duplican de Campaign Standard a Campaign v7.

Facturación billing

La facturación no se ve afectada por su aplicación seleccionada para realizar entregas, Campaign v7 o Campaign Standard. La información de facturación se reconcilia entre Campaign v7 y Campaign Standard. Por lo tanto, si realiza entregas al mismo destinatario utilizando ambas aplicaciones, se cuenta como un perfil activo.

Implementación implementation

Existen dos tipos de implementación para ACS Connector. El equipo de consultoría de Adobe Campaign siempre se encarga de la aplicación de ambos.

IMPORTANT
Esta sección está dirigida únicamente a usuarios expertos con el fin de proporcionarles una visión global del proceso de implementación y sus pasos principales.
No intente realizar ninguna de estas implementaciones por su cuenta. Están estrictamente reservadas a los consultores de Adobe Campaign.

La implementación básica permite duplicar destinatarios (campos predeterminados), servicios y suscripciones, aplicaciones web y públicos. Se trata de una replicación unidireccional de Campaign v7 a Campaign Standard.

La implementación avanzada le permite realizar ejemplos de uso más complejos, por ejemplo, si tiene campos de destinatarios o tablas de destinatarios personalizadas adicionales (por ejemplo, una tabla de transacciones). Consulte Implementación avanzada.

Instalación del paquete installing-the-package

Para utilizar la función, es necesario instalar el paquete ACS Connector. Siempre realizan esta tarea el administrador técnico de Adobe o el consultor.

Todos los elementos técnicos relacionados con ACS Connector están disponibles en el nodo Administration > ACS Connector de Explorer.

Flujos de trabajo técnicos y de replicación technical-and-replication-workflows

Después de la instalación del paquete hay dos flujos de trabajo técnicos disponibles en Administration > ACS Connector > Process.

IMPORTANT
Nunca intente modificar estos flujos de trabajo. Su estado nunca debe ser de fallo ni en pausa. Si esto ocurre, póngase en contacto con el consultor de Adobe Campaign.

  • [ACS] Quarantine synchronization (quarantineSync): este flujo de trabajo sincroniza toda la información en cuarentena. Toda la nueva información en cuarentena en Campaign v7 se duplica en Campaign Standard. Toda la nueva información en cuarentena de Campaign Standard se duplica en Campaign v7. Esto garantiza que todas las reglas de exclusión se sincronizan entre Campaign v7 y Campaign Standard.
  • [ACS] Security group synchronization (securityGroupSync): este flujo de trabajo se utiliza para la conversión de derechos. Consulte Conversión de derechos.

Los siguientes flujos de trabajo de replicación están disponibles como plantillas “listas para usar”. El consultor de Adobe Campaign debe implementarlo.

  • [ACS] Profile replication (newProfileReplication): este flujo de trabajo incremental replica los destinatarios a Campaign Standard. De forma predeterminada, duplica todos los campos de destinatario predeterminados. Consulte Campos de destinatarios predeterminados.

  • [ACS] Service replication (newServiceReplication): este flujo de trabajo incremental replica los servicios seleccionados a Campaign Standard. Consulte el caso de uso Sincronización de aplicaciones web.

  • [ACS] Landing pages replication (newLandingPageReplication): este flujo de trabajo incremental replica las aplicaciones web seleccionadas en Campaign Standard. Las aplicaciones web de Campaign v7 aparecen como páginas de destino en Campaign Standard. Consulte el caso de uso Sincronización de aplicaciones web.

  • [ACS] New replication (newReplication): este flujo de trabajo incremental es un ejemplo que puede utilizarse para replicar una tabla personalizada. Consulte Implementación avanzada.

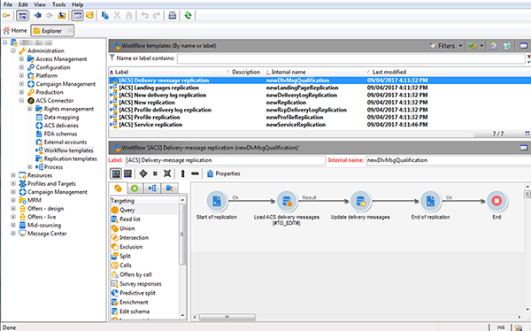
  • [ACS] Delivery-message replication (newDlvMsgQualification): este flujo de trabajo incremental duplica los mensajes de entrega de Campaign Standard a Campaign v7.

  • [ACS] Profile delivery log replication (newRcpDeliveryLogReplication): este flujo de trabajo incremental replica las ID de entrega, los “broadlogs” de correo electrónico y los “logs” de seguimiento de correo electrónico desde Campaign Standard hasta Campaign v7. Solo tiene en cuenta los envíos de cuentas realizadas desde Campaign Standard a los perfiles que forman parte de la tabla nms:recipients en la versión 7 de Campaign.

    note note
    NOTE
    En caso de que se utilicen instancias tanto de Campaign Classic como de Campaign Standard para enviar correos electrónicos con direcciones URL rastreadas, puede ocurrir un problema con los identificadores de etiqueta de URL duplicados durante la sincronización. Para evitar que esto ocurra, actualice la actividad Actualizar las direcciones URL de seguimiento (writerTrackingUrls) en el flujo de trabajo y añada el prefijo “ACS” a la expresión de origen @tagId.
  • [ACS] New delivery log replication (newRcpDeliveryLogReplication): este flujo de trabajo incremental replica las ID de envío, los “broadlogs” de correo electrónico y los “logs” de seguimiento de correo electrónico desde Campaign Standard hasta la versión 7 de Campaign. Solo tiene en cuenta los envíos de cuentas realizadas desde Campaign Standard hacia los perfiles que forman parte de una tabla específica (para definir, que no sea nms:recipients) de Campaign v7.

Campos de destinatario predeterminados default-recipient-fields

Si dispone de campos adicionales o tablas personalizadas (tabla de transacción, por ejemplo), estos no se duplican de forma predeterminada. Es necesario realizar una configuración avanzada. Consulte Implementación avanzada.

A continuación puede consultar la lista de campos de destinatario que se duplican con la implementación básica. Estos son los campos predeterminados:

Etiqueta
Nombre interno
ID de origen
@sourceId
Fecha de creación
@created
Fecha de modificación
@lastModified
Correo electrónico
@email
Apellido
@lastName
Nombre
@firstName
Segundo nombre
@middleName
Móvil
@mobilePhone
Fecha de nacimiento
@birthDate
Género
@gender
Saludo
@salutation
Ya no se puede contactar (por ningún canal)
@blackList
Ya no se puede contactar por correo electrónico
@blackListEmail
Ya no se puede contactar por SMS
@blackListMobile
Teléfono
@phone
Fax
@fax
Dirección 1 (apartamento)
[location/@address1]
Dirección 2
[location/@address2]
Dirección 3 (número y calle)
[location/@address3]
Dirección 4 (provincia)
[location/@address4]
C. P./Código Postal
[location/@zipCode]
Ciudad
[location/@city]
Estado/Código de provincia
[location/@stateCode]
Código de país
[location/@countryCode]

Conversión de derechos rights-conversion

Los derechos se administran de manera diferente en Campaign v7 y en Campaign Standard. En Campaign v7, la administración de derechos se basa en carpetas, mientras que en Campaign Standard se basa en el acceso a la unidad (unidades organizativas/geográficas). Un usuario de Campaign Standard pertenece al grupo de seguridad que contiene el contexto de restricción. Por lo tanto, el sistema de derechos de Campaign v7 debe convertirse para que coincida con el de Campaign Standard. Existen varias maneras de realizar la conversión de los derechos. A continuación, se muestra un ejemplo de implementación.

  1. En Administration > ACS Connector > Rights management > Security groups, utilice el botón Synchronize para recuperar todos los grupos de seguridad de Campaign Standard. Se excluyen los grupos predeterminados de Campaign Standard.

  2. Si la administración de derechos se basa en carpetas, vaya a Administration > ACS Connector > Rights management > Folder mapping y asigne cada carpeta necesaria con un grupo de seguridad.

  3. Los flujos de trabajo de replicación utilizan esta información y añaden las unidades de organización/geográficas correspondientes a cada objeto que desea replicar.

Implementación avanzada advanced-implementation

En esta sección se describen algunas de las posibilidades relacionadas con la implementación avanzada.

IMPORTANT
Esta información solo se puede utilizar como directrices generales. Póngase en contacto con su consultor de Adobe Campaign para la implementación.

La implementación avanzada añade flujos de trabajo de replicación personalizados según las necesidades del cliente. A continuación se muestran algunos ejemplos:

  • replicación de entrega
  • Replicación de campaña
  • Replicación del programa
  • Replicación de miembros sembrados
  • Replicación transaccional
  • Etc.

Duplicación de campos ampliados en los destinatarios

Con la implementación básica, se replican los campos de destinatarios predeterminados. Debe identificar los campos personalizados que añadió al esquema de destinatarios si desea replicarlos.

  1. En Administration > ACS Connector > Data mapping, cree una asignación objetivo en la tabla nms:recipient.

  2. Seleccione los campos adicionales que desee duplicar y otros datos necesarios (índice, vínculos, claves de identificación).

  3. Abra el flujo de trabajo de replicación de perfiles específico (no la plantilla, sino la propia instancia del flujo de trabajo). Modifique las actividades Query y Update data para incluir estos campos. Consulte Flujos de trabajo técnicos y de replicación.

Duplicación de tablas de perfil personalizadas

Con la implementación básica, se duplica la tabla de destinatarios ya existente. Si ha añadido tablas de destinatarios personalizadas, así es como las identifica.

  1. En Administration > ACS Connector > Data mapping, cree una asignación objetivo en la tabla de perfil personalizada.

  2. Defina los datos de identificación, el índice, los vínculos y los campos que desee duplicar.

  3. Si la administración de derechos se basa en carpetas, vaya a Administration > ACS Connector > Rights management > Folder mapping y defina un grupo de seguridad para las carpetas asociadas a las tablas personalizadas. Consulte Conversión de derechos.

  4. Utilice el flujo de trabajo New replication (no la plantilla, sino la propia instancia del flujo de trabajo) para incluir la tabla personalizada y los campos que desea duplicar. Consulte Flujos de trabajo técnicos y de replicación.

recommendation-more-help
601d79c3-e613-4db3-889a-ae959cd9e3e1