Workfront Data Connect data dictionary

This page contains information about the structure and content of the data in Workfront Data Connect.

NOTE
The data in Data Connect refreshes every 4 hours, so recent changes may not be immediately reflected.

View types

There are a number of view types you can utilize in Data Connect to view your Workfront data in a way that provides the most insight.

  • Current view

    The Current view reflects data similarly to how it exists in Workfront, every object and its current state. However, it can be navigated with much lower latency than within Workfront.

  • Event view

    The Event view tracks every change record in Workfront: that is, every time an object changes state, a record is created that shows when the change happened, who made the change, and what was changed. Therefore, this view is useful for point-in-time comparisons. This view only includes records from the past three years.

  • Daily History view

    The Daily History view offers an abbreviated version of the Event view, in that it shows the state of each object on a daily basis rather than when each individual event occurred. As such, this view is useful for trend analysis.

Entity relationship diagrams

Objects in Workfront (and, therefore, in your Data Connect data lake) are defined not only by their individual values, but by their relationships with other objects.

The entity relationship diagrams (ERDs) below provide a high-level mapping of object relationships in Data Connect for core Workfront objects.

IMPORTANT
The diagrams are centered around single objects and do not represent a complete entity relationship diagram for the entire Workfront application.

These diagrams are meant to provide examples of how the relationships can be used to join data to adjacent objects.

Example entity relationship diagrams

Expand to view the example diagrams
note tip
TIP
To view a diagram in more detail, right-click on the image and select Open image in new tab.

Assignments

Assignments entity relationship diagram

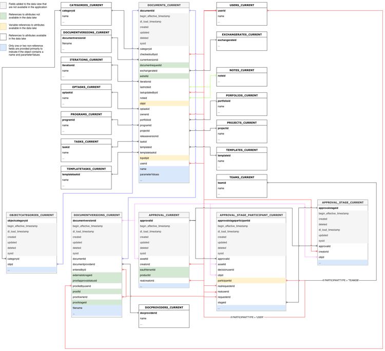
Documents and document approvals

Documents and document approval entity relationship diagram

Hours and Timesheets

Hours and Timesheets entity relationship diagram

Issues

Issues entity relationship diagram

Projects

Projects entity relationship diagram

Tasks

Tasks entity relationship diagram

Users

Users entity relationship diagram

Date types

There are a number of date objects that provide information about when specific events occur.

  • DL_LOAD_TIMESTAMP: This date is updated after a successful data refresh is completed and includes the timestamp of when the refresh job that supplied the latest version of a record began.
  • CALENDAR_DATE: This date is present only in the Daily History view. The Daily History view provides a record of what the data looked like at 11:59 UTC for each date specified in CALENDAR_DATE.
  • BEGIN_EFFECTIVE_TIMESTAMP: This date is present in both Event and Daily History views, and represents the time that a record becomes the current value in the application.
  • END_EFFECTIVE_TIMESTAMP: This date is present in both Event and Daily History views, and records exactly when a record changed from the value in the current row to a value in a different row. To allow for between queries on BEGIN_EFFECTIVE_TIMESTAMP and END_EFFECTIVE_TIMESTAMP this is value is never null, even if there is no new value. In the event a record is still valid (i.e., the value has not changed), END_EFFECTIVE_TIMESTAMP will have a value of 2300-01-01.

Terminology table

The following table correlates object names in Workfront (as well as their names in the interface and API) with their equivalent names in Data Connect, and includes reference fields for each object to other Workfront objects.

NOTE
New fields may be added to the object views without advanced notice to support the evolving data needs of the Workfront application. We caution against using “SELECT” queries where the downstream data recipient isn’t prepared to handle additional columns as they are added.

If renaming or removing a column is required, we will provide advance notice of these changes.

Access Level

Workfront Entity Name
Interface References
API Reference
API Label
Data Lake Views
Access Level
Access Level
ACSLVL
Access Level
ACCESSLEVELS_CURRENT
ACCESSLEVELS_DAILY_HISTORY
ACCESSLEVELS_EVENT
Primary/Foreign Key
Type
Related Table
Related Field
ACCESSLEVELID
PK
-
-
APPGLOBALID
-
Not a relationship; used for internal application purposes
LASTUPDATEDBYID
FK
USERS_CURRENT
USERID
LEGACYACCESSLEVELID
-
Not a relationship; used for internal application purposes
OBJID
FK
Variable, based on OBJCODE
The primary key / ID of the object identified in the OBJCODE field
SYSID
-
Not a relationship; used for internal application purposes

Access Rule

Workfront Entity Name
Interface References
API Reference
API Label
Data Lake Views
Access Rule
Share
ACSRUL
Share
ACCESSRULES_CURRENT
ACCESSRULES_DAILY_HISTORY
ACCESSRULES_EVENT
Primary/Foreign Key
Type
Related Table
Related Field
ACCESSORID
FK
Variable, based on ACCESSOROBJCODE
The primary key / ID of the object identified in the ACCESSOROBJCODE field
ACCESSRULEID
PK
-
-
ANCESTORID
PK
Variable, based on ANCESTOROBJCODE
The primary key / ID of the object identified in the ANCESTOROBJCODE field
LASTUPDATEDBYID
FK
USERS_CURRENT
USERID
SECURITYOBJID
FK
Variable, based on SECURITYOBJCODE
The primary key / ID of the object identified in the SECURITYOBJCODE field
SYSID
-
Not a relationship; used for internal application purposes

Approval Path

Workfront Entity Name
Interface References
API Reference
API Label
Data Lake Views
Approval Path
Approval Path
ARVPTH
Approval
APPROVALPATHS_CURRENT
APPROVALPATHS_DAILY_HISTORY
APPROVALPATHS_EVENT
Primary/Foreign Key
Type
Related Table
Related Field
APPROVALPATHID
PK
-
-
APPROVALPROCESSID
FK
APPROVALPROCESSES_CURRENT
APPROVALPROCESSID
ENTEREDBYID
FK
USERS_CURRENT
USERID
GLOBALPATHID
-
Not a relationship; used for internal application purposes
LASTUPDATEDBYID
FK
USERS_CURRENT
USERID
SYSID
-
Not a relationship; used for internal application purposes

Approval Process

Workfront Entity Name
Interface References
API Reference
API Label
Data Lake Views
Approval Process
Approval Process
ARVPRC
Approval Process
APPROVALPROCESSES_CURRENT
APPROVALPROCESSES_DAILY_HISTORY
APPROVALPROCESSES_EVENT
Primary/Foreign Key
Type
Related Table
Related Field
APPROVALPROCESSID
PK
-
-
ENTEREDBYID
FK
USERS_CURRENT
USERID
LASTUPDATEDBYID
FK
USERS_CURRENT
USERID
SYSID
-
Not a relationship; used for internal application purposes

Approval Step

Workfront Entity Name
Interface References
API Reference
API Label
Data Lake Views
Approval Step
Approval Step
ARVSTP
Approval Stage
APPROVALSTEPS_CURRENT
APPROVALSTEPS_DAILY_HISTORY
APPROVALSTEPS_EVENT
Primary/Foreign Key
Type
Related Table
Related Field
APPROVALPATHID
FK
APPROVALPATHS_CURRENT
APPROVALPATHID
APPROVALSTEPID
PK
-
-
SYSID
-
Not a relationship; used for internal application purposes

Approver Status

Workfront Entity Name
Interface References
API Reference
API Label
Data Lake Views
Approver Status
Approver Status
ARVSTS
ApproverStatus
APPROVERSTATUSES_CURRENT
APPROVERSTATUSES_DAILY_HISTORY
APPROVERSTATUSES_EVENT
Primary/Foreign Key
Type
Related Table
Related Field
APPROVERSTATUSID
PK
-
-
APPROVABLEOBJID
FK
Variable, based on APPROVABLEOBJCODE
The primary key / ID of the object identified in the APPROVABLEOBJCODE field
APPROVALSTEPID
FK
APPROVALSTEPS_CURRENT
APPROVALSTEPID
APPROVEDBYID
FK
USERS_CURRENT
USERID
DELEGATEUSERID
FK
USERS_CURRENT
USERID
LASTUPDATEDBYID
FK
USERS_CURRENT
USERID
OPTASKID
FK
OPTASKS_CURRENT
OPTASKID
OVERRIDDENUSERID
FK
USERS_CURRENT
USERID
PROJECTID
FK
PROJECTS_CURRENT
PROJECTID
STEPAPPROVERID
FK
USERS_CURRENT
USERID
SYSYID
-
Not a relationship; used for internal application purposes
TASKID
FK
TASKS_CURRENT
TASKID
WILDCARDUSERID
FK
USERS_CURRENT
USERID

Assignment

Workfront Entity Name
Interface References
API Reference
API Label
Data Lake Views
Assignment
Assignment
ASSGN
Assignment
ASSIGNMENTS_CURRENT
ASSIGNMENTS_DAILY_HISTORY
ASSIGNMENTS_EVENT
Primary/Foreign Key
Type
Related Table
Related Field
ASSIGNEDBYID
FK
USERS_CURRENT
USERID
ASSIGNEDTOID
FK
USERS_CURRENT
USERID
ASSIGNMENTID
PK
-
-
CATEGORYID
FK
CATEGORIES_CURRENT
CATEGORYID
CLASSIFIERID
FK
CLASSIFIER_CURRENT
CLASSIFIERID
LASTUPDATEDBYID
FK
USERS_CURRENT
USERID
OPTASKID
FK
OPTASKS_CURRENT
OPTASKID
PRIVATERATECARDID
FK
RATECARD_CURRENT
RATECARDID
PROJECTID
FK
PROJECTS_CURRENT
PROJECTID
ROLEID
FK
ROLES_CURRENT
ROLEID
TASKID
FK
TASKS_CURRENT
TASKID
TEAMID
FK
TEAMS_CURRENT
TEAMID

Awaiting Approvals

Workfront Entity Name
Interface References
API Reference
API Label
Data Lake Views
Awaiting Approvals
Awaiting Approvals
AWAPVL
Awaiting Approvals
AWAITINGAPPROVALS_CURRENT
AWAITINGAPPROVALS_DAILY_HISTORY
AWAITINGAPPROVALS_EVENT
Primary/Foreign Key
Type
Related Table
Related Field
ACCESSREQUESTID
-
Access Request table not supported currently
APPROVABLEID
FK
-
Not a relationship; used for internal application purposes
APPROVERID
FK
USERS_CURRENT
USERID
AWAITINGAPPROVALID
PK
-
-
DOCUMENTID
FK
DOCUMENTS_CURRENT
DOCUMENTID
DOCUMENTVERSIONID
FK
DOCUMENTVERSIONS_CURRENT
DOCUMENTVERSIONID
OPTASKID
FK
OPTASKS_CURRENT
OPTASKID
PROJECTID
FK
PROJECTS_CURRENT
PROJECTID
ROLEID
FK
ROLES_CURRENT
ROLEID
SUBMITTEDBYID
FK
USERS_CURRENT
USERID
SYSID
-
Not a relationship; used for internal application purposes
TASKID
FK
TASKS_CURRENT
TASKID
TEAMID
FK
TEAMS_CURRENT
TEAMID
TIMESHEETID
FK
TIMESHEETS_CURRENT
TIMESHEETID
USERID
FK
USERS_CURRENT
USERID

Baseline

Workfront Entity Name
Interface References
API Reference
API Label
Data Lake Views
Baseline
Baseline
BLIN
Baseline
BASELINES_CURRENT
BASELINES_DAILY_HISTORY
BASELINES_EVENT
Primary/Foreign Key
Type
Related Table
Related Field
BASELINEID
PK
-
-
EXCHANGERATEID
FK
EXCHANGERATES_CURRENT
EXCHANGERATEID
PROJECTID
FK
PROJECTS_CURRENT
PROJECTID
SYSID
-
Not a relationship; used for internal application purposes

Baseline Task

Workfront Entity Name
Interface References
API Reference
API Label
Data Lake Views
Baseline Task
Baseline Task
BSTSK
Baseline Task
BASELINETASKS_CURRENT
BASELINETASKS_DAILY_HISTORY
BASELINETASKS_EVENT
Primary/Foreign Key
Type
Related Table
Related Field
BASELINEID
FK
BASELINES_CURRENT
BASELINEID
BASELINETASKID
PK
-
-
EXCHANGERATEID
FK
EXCHANGERATES_CURRENT
EXCHANGERATEID
PROJECTID
FK
PROJECTS_CURRENT
PROJECTID
SYSID
-
Not a relationship; used for internal application purposes
TASKID
FK
TASKS_CURRENT
TASKID

Billing Rate

Workfront Entity Name
Interface References
API Reference
API Label
Data Lake Views
Billing Rate
Rate or Override Rate
RATE
Billing Rate
RATES_CURRENT
RATES_DAILY_HISTORY
RATES_EVENT
Primary/Foreign Key
Type
Related Table
Related Field
ASSIGNMENTID
FK
ASSIGNMENTS_CURRENT
ASSIGNMENTID
CLASSIFIERID
FK
CLASSIFIER_CURRENT
CLASSIFIERID
EXCHANGERATEID
FK
EXCHANGERATES_CURRENT
EXCHANGERATEID
NLBRCATEGORYID
FK
NLBRCATEGORIES_CURRENT
NLBRCATEGORYID
NONLABORRESOURCEID
FK
NONLABORRESOURCES_CURRENT
NONLABORRESOURCEID
OBJID
FK
Variable, based on OBJCODE
The primary key / ID of the object identified in the OBJCODE field
PROJECTID
FK
PROJECTS_CURRENT
PROJECTID
RATECARDID
FK
RATECARD_CURRENT
RATECARDID
RATEID
PK
-
-
ROLEID
FK
ROLES_CURRENT
ROLEID
SOURCERATECARDID
FK
RATECARD_CURRENT
RATECARDID
SYSID
-
Not a relationship; used for internal application purposes
TEMPLATEID
FK
TEMPLATES_CURRNT
TEMPLATEID
USERID
FK
USERS_CURRENT
USERID

Billing Record

Workfront Entity Name
Interface References
API Reference
API Label
Data Lake Views
Billing Record
Billing Record
BILL
Billing Record
BILLINGRECORDS_CURRENT
BILLINGRECORDS_DAILY_HISTORY
BILLINGRECORDS_EVENT
Primary/Foreign Key
Type
Related Table
Related Field
BILLINGRECORDID
PK
-
-
CATEGORYID
FK
CATEGORIES_CURRENT
CATEGORYID
EXCHANGERATEID
FK
EXCHANGERATES_CURRENT
EXCHANGERATEID
INVOICEID
-
Invoice table not supported currently
LASTUPDATEDBYID
FK
USERS_CURRENT
USERID
PROJECTID
FK
PROJECTS_CURRENT
PROJECTID
SYSID
-
Not a relationship; used for internal application purposes

Booking

Workfront Entity Name
Interface References
API Reference
API Label
Data Lake Views
Booking
Booking
BOOKNG
Booking
BOOKINGS_CURRENT
BOOKINGS_DAILY_HISTORY
BOOKINGS_EVENT
Primary/Foreign Key
Type
Related Table
Related Field
BOOKINGID
PK
-
-
ENTEREDBYID
FK
USERS_CURRENT
USERID
LASTUPDATEDBYID
FK
USERS_CURRENT
USERID
NLBRCATEGORYID
FK
NLBRCATEGORIES_CURRENT
NLBRCATEGORYID
NONLABORRESOURCEID
FK
NONLABORRESOURCES_CURRENT
NONLABORRESOURCEID
OBJID
FK
Variable, based on OBJCODE
The primary key / ID of the object identified in the OBJCODE field
PROJECTID
FK
PROJECTS_CURRENT
PROJECTID
SYSID
-
Not a relationship; used for internal application purposes
TASKID
FK
TASKS_CURRENT
TASKID
TEMPLATEID
FK
TEMPLATES_CURRENT
TEMPLATEID
TEMPLATETASKID
FK
TEMPLATETASKS_CURRENT
TEMPLATETASKID
TOPOBJID
FK
Variable, based on TOPOBJCODE
The primary key / ID of the object identified in the TOPOBJCODE field

Business Profile

Workfront Entity Name
Interface References
API Reference
API Label
Data Lake Views
Business Profile
Business Profile
BSNPRF
BusinessProfile
BUSINESSPROFILE_CURRENT
BUSINESSPROFILE_DAILY_HISTORY
BUSINESSPROFILE_EVENT
Primary/Foreign Key
Type
Related Table
Related Field
ACCESSLEVELID
FK
ACCESSLEVELS_CURRENT
ACCESSLEVELID
BUSINESSPROFILEID
PK
-
-
ENTEREDBYID
FK
USERS_CURRENT
USERID
GROUPID
FK
GROUPS_CURRENT
GROUPID
LASTUPDATEDBYID
FK
USERS_CURRENT
USERID
SYSID
-
Not a relationship; used for internal application purposes

Business Rule

Workfront Entity Name
Interface References
API Reference
API Label
Data Lake Views
Business Rule
Business Rule
BSNRUL
Business Rule
BUSINESSRULE_CURRENT
BUSINESSRULE_DAILY_HISTORY
BUSINESSRULE_EVENT
Primary/Foreign Key
Type
Related Table
Related Field
BUSINESSRULEID
PK
-
-
ENTEREDBYID
FK
USERS_CURRENT
USERID
LASTUPDATEDBYID
FK
USERS_CURRENT
USERID
SYSID
-
Not a relationship; used for internal application purposes

Category

Workfront Entity Name
Interface References
API Reference
API Label
Data Lake Views
Category
Custom Form
CTGY
Category
CATEGORIES_CURRENT
CATEGORIES_DAILY_HISTORY
CATEGORIES_EVENT
Primary/Foreign Key
Type
Related Table
Related Field
CATEGORYID
PK
-
-
ENTEREDBYID
FK
USERS_CURRENT
USERID
GROUPID
FK
GROUPS_CURRENT
GROUPID
LASTUPDATEDBYID
FK
USERS_CURRENT
USERID
SYSID
-
Not a relationship; used for internal application purposes

Category Parameter

Workfront Entity Name
Interface References
API Reference
API Label
Data Lake Views
Category Parameter
Custom Form Fields
CTGYPA
Category Parameter
CATEGORIESPARAMETERS_CURRENT
CATEGORIESPARAMETERS_DAILY_HISTORY
CATEGORIESPARAMETERS_EVENT
Primary/Foreign Key
Type
Related Table
Related Field
CATEGORIESPARAMETERID
PK
-
-
CATEGORYID
FK
CATEGORIES_CURRENT
CATEGORYID
PARAMETERGROUPID
FK
PARAMETERGROUPS_CURRENT
PARAMETERGROUPID
PARAMETERID
FK
PARAMETERS_CURRENT
PARAMETERID
SYSID
-
Not a relationship; used for internal application purposes

Classifier

Workfront Entity Name
Interface References
API Reference
API Label
Data Lake Views
Classifier
Location
CLSF
Location
CLASSIFIER_CURRENT
CLASSIFIER_DAILY_HISTORY
CLASSIFIER_EVENT
Primary/Foreign Key
Type
Related Table
Related Field
CLASSIFIERID
PK
-
-
ENTEREDBYID
FK
USERS_CURRENT
USERID
LASTUPDATEDBYID
FK
USERS_CURRENT
USERID
PARENTID
FK
CLASSIFIER_CURRENT
CLASSIFIERID
SYSID
-
Not a relationship; used for internal application purposes

Company

Workfront Entity Name
Interface References
API Reference
API Label
Data Lake Views
Company
Company
CMPY
Company
COMPANIES_CURRENT
COMPANIES_DAILY_HISTORY
COMPANIES_EVENT
Primary/Foreign Key
Type
Related Table
Related Field
CATEGORYID
FK
CATEGORIES_CURRENT
CATEGORYID
COMPANYID
PK
-
-
ENTEREDBYID
FK
USERS_CURRENT
USERID
GROUPID
FK
GROUPS_CURRENT
GROUPID
LASTUPDATEDBYID
FK
USERS_CURRENT
USERID
PRIVATERATECARDID
FK
RATECARD_CURRENT
RATECARDID
SYSID
-
Not a relationship; used for internal application purposes

Custom Quarter

Workfront Entity Name
Interface References
API Reference
API Label
Data Lake Views
Custom Quarter
Custom Quarter
CSTQRT
Custom Quarter
CUSTOMQUARTERS_CURRENT
CUSTOMQUARTERS_DAILY_HISTORY
CUSTOMQUARTERS_EVENT
Primary/Foreign Key
Type
Related Table
Related Field
CUSTOMQUARTERID
PK
-
-
SYSID
-
Not a relationship; used for internal application purposes

Custom Enum

Workfront Entity Name
Interface References
API Reference
API Label
Data Lake Views
CustomEnum
Condition, Priority, Severity, Status
CSTEM
Custom Enum
CUSTOMENUMS_CURRENT
CUSTOMENUMS_DAILY_HISTORY
CUSTOMENUMS_EVENT
Primary/Foreign Key
Type
Related Table
Related Field
CUSTOMENUMID
PK
-
-
ENTEREDBYID
FK
USERS_CURRENT
USERID
GROUPID
FK
GROUPS_CURRENT
GROUPID
LASTUPDATEDBYID
FK
USERS_CURRENT
USERID
SYSID
-
Not a relationship; used for internal application purposes
NOTE
The type of record is identified through the enumClass property. The following are the expected types:
  • CONDITION_OPTASK
  • CONDITION_PROJ
  • CONDITION_TASK
  • PRIORITY_OPTASK
  • PRIORITY_PROJ
  • PRIORITY_TASK
  • SEVERITY_OPTASK
  • STATUS_OPTASK
  • STATUS_PROJ
  • STATUS_TASK

Document

Workfront Entity Name
Interface References
API Reference
API Label
Data Lake Views
Document
Document
DOCU
Document
DOCUMENTS_CURRENT
DOCUMENTS_DAILY_HISTORY
DOCUMENTS_EVENT
Primary/Foreign Key
Type
Related Table
Related Field
CATEGORYID
FK
CATEGORIES_CURRENT
CATEGORYID
CHECKEDOUTBYID
FK
USERS_CURRENT
USERID
DOCUMENTID
PK
-
-
DOCUMENTREQUESTID
-
Document Request table not supported currently
EXCHANGERATEID
FK
EXCHANGERATES_CURRENT
EXCHANGERATEID
ITERATIONID
FK
ITERATIONS_CURRENT
ITERATIONID
LASTNOTEID
FK
NOTES_CURRENT
NOTEID
LASTUPDATEDBYID
FK
USERS_CURRENT
USERID
NOTEID
FK
NOTES_CURRENT
NOTEID
OBJID
FK
Variable, based on OBJCODE
The primary key / ID of the object identified in the OBJCODE field
OPTASKID
FK
OPTASKS_CURRENT
OPTASKID
OWNERID
FK
USERS_CURRENT
USERID
PORTFOLIOID
FK
PORTFOLIOS_CURRENT
PORTFOLIOID
PROGRAMID
FK
PROGRAMS_CURRENT
PROGRAMID
PROJECTID
FK
PROJECTS_CURRENT
PROJECTID
RELEASEVERSIONID
-
Release Version table not supported currently
SYSID
-
Not a relationship; used for internal application purposes
TASKID
FK
TASKS_CURRENT
TASKID
TEMPLATEID
FK
TEMPLATES_CURRENT
TEMPLATEID
TEMPLATETASKID
FK
TEMPLATETASKS_CURRENT
TEMPLATETASKID
TOPOBJID
FK
Variable, based on TOPOBJCODE
The primary key / ID of the object identified in the TOPOBJCODE field
USERID
FK
USERS_CURRENT
USERID

Document Approval

Workfront Entity Name
Interface References
API Reference
API Label
Data Lake Views
Document Approval
Document Approval
DOCAPL
Document Approval
DOCAPPROVALS_CURRENT
DOCAPPROVALS_DAILY_HISTORY
DOCAPPROVALS_EVENT
Primary/Foreign Key
Type
Related Table
Related Field
APPROVERID
FK
USERS_CURRENT
USERID
DOCAPPROVALID
PK
-
-
DOCUMENTID
FK
DOCUMENTS_CURRENT
DOCUMENTID
NOTEID
FK
NOTES_CURRENT
NOTEID
REQUESTORID
FK
USERS_CURRENT
USERID
SYSID
-
Not a relationship; used for internal application purposes

Document Approval (NEW)

Limited customer availability

Workfront Entity Name
Interface References
API Reference
API Label
Data Lake Views
Document Approval
Approval
N/A
N/A
APPROVAL_CURRENT
APPROVAL_DAILY_HISTORY
APPROVAL_EVENT
Primary/Foreign Key
Type
Related Table
Related Field
APPROVALID
PK
-
NOTE: This is also the ID of the DOCUMENTVERSION object the approval is associated with.
ASSETID
FK
Variable, based on ASSETTYPE
The primary key / ID of the object identified in the ASSETTYPE field
CREATORID
FK
USERS_CURRENT
USERID
EAUTHTENANTID
-
Not a relationship; used for internal application purposes
PRODUCTID
-
Not a relationship; used for internal application purposes
REALCREATORID
FK
USERS_CURRENT
USERID

Document Approval Stage (NEW)

Limited customer availability

Workfront Entity Name
Interface References
API Reference
API Label
Data Lake Views
Document Approval Stage
Approval Stage
N/A
N/A
APPROVAL_STAGE_CURRENT
APPROVAL_STAGE_DAILY_HISTORY
APPROVAL_STAGE_EVENT
Primary/Foreign Key
Type
Related Table
Related Field
APPROVALID
FK
APPROVAL_CURRENT
APPROVALID
APPROVALSTAGEID
PK
-
-
CREATORID
FK
USERS_CURRENT
USERID
OBJID
FK
Variable, based on OBJCODE
The primary key / ID of the object identified in the OBJCODE field

Document Approval Stage Participants (NEW)

Limited customer availability

Workfront Entity Name
Interface References
API Reference
API Label
Data Lake Views
Document Approval Stage Participant
Approval Decisions
N/A
N/A
APPROVAL_STAGE_PARTICIPANT_CURRENT
APPROVAL_STAGE_PARTICIPANT_DAILY_HISTORY
APPROVAL_STAGE_PARTICIPANT_EVENT
Primary/Foreign Key
Type
Related Table
Related Field
APPROVALID
FK
APPROVAL_CURRENT
APPROVALID
APPROVALSTAGEPARTICIPANTID/td>
PK
-
-
ASSETID
FK
Variable, based on ASSETTYPE
The primary key / ID of the object identified in the ASSETTYPE field
DECISIONUSERID
FK
USERS_CURRENT
USERID
OBJID
FK
Variable, based on OBJCODE
The primary key / ID of the object identified in the OBJCODE field
PARTICIPANTID
FK
Variable, based on PARTICIPANTTYPE
The primary key / ID of the object identified in the PARTICIPANTTYPE field
REALREQUESTORID
FK
USERS_CURRENT
USERID
REALUSERID
FK
USERS_CURRENT
USERID
REQUESTORID
FK
USERS_CURRENT
USERID
STAGEID
FK
APPROVAL_STAGE_CURRENT
STAGEID

Document Folder

Workfront Entity Name
Interface References
API Reference
API Label
Data Lake Views
Document Folder
Document Folder
DOCFLD
DocsFolders
DOCFOLDERS_CURRENT
DOCFOLDERS_DAILY_HISTORY
DOCFOLDERS_EVENT
Primary/Foreign Key
Type
Related Table
Related Field
DOCFOLDERID
PK
-
-
ENTEREDBYID
FK
USERS_CURRENT
USERID
ISSUEID
FK
OPTASKS_CURRENT
OPTASKID
ITERATIONID
FK
ITERATIONS_CURRENT
ITERATIONID
LINKEDFOLDERID
FK
LINKEDFOLDERS_CURRENT
LINKEDFOLDERID
PARENTID
FK
DOCFOLDERS_CURRENT
DOCFOLDERID
PORTFOLIOID
FK
PORTFOLIOS_CURRENT
PORTFOLIOID
PROGRAMID
FK
PROGRAMS_CURRENT
PROGRAMID
PROJECTID
FK
PROJECTS_CURRENT
PROJECTID
SYSID
-
Not a relationship; used for internal application purposes
TASKID
FK
TASKS_CURRENT
TASKID
TEMPLATEID
FK
TEMPLATES_CURRENT
TEMPLATEID
TEMPLATETASKID
FK
TEMPLATETASKS_CURRENT
TEMPLATETASKID
USERID
FK
USERS_CURRENT
USERID

Document Provider Metadata

Workfront Entity Name
Interface References
API Reference
API Label
Data Lake Views
Document Provider Metadata
Document Provider Metadata
DOCMET
DocumentProviderMetadata
DOCPROVIDERMETA_CURRENT
DOCPROVIDERMETA_DAILY_HISTORY
DOCPROVIDERMETA_EVENT
Primary/Foreign Key
Type
Related Table
Related Field
DOCPROVIDERMETAID
PK
-
-
SYSID
-
Not a relationship; used for internal application purposes

Document Provider

Workfront Entity Name
Interface References
API Reference
API Label
Data Lake Views
Document Provider
Document Provider
DOCPRO
Document Provider
DOCPROVIDERS_CURRENT
DOCPROVIDERS_DAILY_HISTORY
DOCPROVIDERS_EVENT
Primary/Foreign Key
Type
Related Table
Related Field
DOCPROVIDERCONFIGID
FK
DOCPROVIDERCONFIG_CURRENT
DOCPROVIDERCONFIGID
DOCPROVIDERID
PK
-
-
OWNERID
FK
USERS_CURRENT
USERID
SYSID
-
Not a relationship; used for internal application purposes

Document Provider Config

Workfront Entity Name
Interface References
API Reference
API Label
Data Lake Views
Document Provider Config
Document Provider Config
DOCCFG
DocumentProviderConfig
DOCPROVIDERCONFIG_CURRENT
DOCPROVIDERCONFIG_DAILY_HISTORY
DOCPROVIDERCONFIG_EVENT
Primary/Foreign Key
Type
Related Table
Related Field
DOCPROVIDERCONFIGID
PK
-
-
SYSID
-
Not a relationship; used for internal application purposes

Document Version

Workfront Entity Name
Interface References
API Reference
API Label
Data Lake Views
Document Version
Document Version
DOCV
Document Version
DOCUMENTVERSIONS_CURRENT
DOCUMENTVERSIONS_DAILY_HISTORY
DOCUMENTVERSIONS_EVENT
Primary/Foreign Key
Type
Related Table
Related Field
DOCUMENTID
FK
DOCUMENTS_CURRENT
DOCUMENTID
DOCUMENTPROVIDERID
FK
DOCPROVIDERS_CURRENT
DOCUMENTPROVIDERID
DOCUMENTVERSIONID
PK
-
-
ENTEREDBYID
FK
USERS_CURRENT
USERID
EXTERNALSTORAGEID
-
The External ID in the external storage system
PROOFAPPROVALSTATUSID
-
Proof Approval Status table not supported currently
PROOFEDBYUSERID
FK
USERS_CURRENT
USERID
PROOFID
-
Proof table not supported currently
PROOFOWNERID
FK
USERS_CURRENT
USERID
PROOFSTAGEID
FK
-
Proof Stage table not supported currently
SYSID
-
Not a relationship; used for internal application purposes

Exchange Rate

Workfront Entity Name
Interface References
API Reference
API Label
Data Lake Views
Exchange Rate
Exchange Rate
EXRATE
Exchange Rate
EXCHANGERATES_CURRENT
EXCHANGERATES_DAILY_HISTORY
EXCHANGERATES_EVENT
Primary/Foreign Key
Type
Related Table
Related Field
EXCHANGERATEID
PK
-
-
PROJECTID
FK
PROJECTS_CURRENT
PROJECTID
SYSID
-
Not a relationship; used for internal application purposes
TEMPLATEID
FK
TEMPLATES_CURRENT
TEMPLATEID

Expense

Workfront Entity Name
Interface References
API Reference
API Label
Data Lake Views
Expense
Expense
EXPNS
Expense
EXPENSES_CURRENT
EXPENSES_DAILY_HISTORY
EXPENSES_EVENT
Primary/Foreign Key
Type
Related Table
Related Field
BILLINGRECORDID
FK
BILLINGRECORDS_CURRENT
BILLINGRECORDID
CATEGORYID
FK
CATEGORIES_CURRENT
CATEGORYID
ENTEREDBYID
FK
USERS_CURRENT
USERID
EXCHANGERATEID
FK
EXCHANGERATES_CURRENT
EXCHANGERATEID
EXPENSEID
PK
-
-
EXPENSETYPEID
FK
EXPENSETYPES_CURRENT
EXPENSETYPEID
LASTUPDATEDBYID
FK
USERS_CURRENT
USERID
OBJID
FK
Variable, based on OBJCODE
The primary key / ID of the object identified in the OBJCODE field
PROJECTID
FK
PROJECTS_CURRENT
PROJECTID
SYSID
-
Not a relationship; used for internal application purposes
TASKID
FK
TASKS_CURRENT
TASKID
TEMPLATEID
FK
TEMPLATES_CURRENT
TEMPLATEID
TEMPLATETASKID
FK
TEMPLATETASKS_CURRENT
TEMPLATETASKID
TOPOBJID
FK
Variable, based on TOPBJCODE
The primary key / ID of the object identified in the TOPBJCODE field

Expense Type

Workfront Entity Name
Interface References
API Reference
API Label
Data Lake Views
Expense Type
Expense Type
EXPTYP
Expense Type
EXPENSETYPES_CURRENT
EXPENSETYPES_DAILY_HISTORY
EXPENSETYPES_EVENT
Primary/Foreign Key
Type
Related Table
Related Field
APPGLOBALID
-
Not a relationship; used for internal application purposes
EXPENSETYPEID
PK
-
-
OBJID
FK
Variable, based on OBJCODE
The primary key / ID of the object identified in the OBJCODE field
SYSID
-
Not a relationship; used for internal application purposes

Group

Workfront Entity Name
Interface References
API Reference
API Label
Data Lake Views
Group
Group
GROUP
Group
GROUPS_CURRENT
GROUPS_DAILY_HISTORY
GROUPS_EVENT
Primary/Foreign Key
Type
Related Table
Related Field
BUSINESSLEADERID
FK
USERS_CURRENT
USERID
CATEGORYID
FK
CATEGORIES_CURRENT
CATEGORYID
ENTEREDBYID
FK
USERS_CURRENT
USERID
GROUPID
PK
-
-
LAYOUTTEMPLATEID
-
Not a relationship; used for internal application purposes
PARENTID
FK
GROUPS_CURRENT
GROUPID
ROOTID
FK
GROUPS_CURRENT
GROUPID
SYSID
-
Not a relationship; used for internal application purposes
UITEMPLATEID
FK
UITEMPLATES_CURRENT
UITEMPLATEID

Hour

Workfront Entity Name
Interface References
API Reference
API Label
Data Lake Views
Hour
Hour
HOUR
Hour
HOURS_CURRENT
HOURS_DAILY_HISTORY
HOURS_EVENT
Primary/Foreign Key
Type
Related Table
Related Field
APPROVEDBYID
FK
USERS_CURRENT
USERID
BILLINGRECORDID
FK
BILLINGRECORDS_CURRENT
BILLINGRECORDID
CATEGORYID
FK
CATEGORIES_CURRENT
CATEGORYID
CLASSIFIERID
FK
CLASSIFIER_CURRENT
CLASSIFIERID
DUPID
-
Not a relationship; used for internal application purposes
EXCHANGERATEID
FK
EXCHANGERATES_CURRENT
EXCHANGERATEID
EXTERNALTIMESHEETID
-
Not a Workfront relationship; used for integration to external systems Self
HOURID
PK
-
-
HOURTYPEID
FK
HOURTYPES_CURRENT
HOURTYPEID
LASTUPDATEDBYID
FK
USERS_CURRENT
USERID
OPTASKID
FK
OPTASKS_CURRENT
OPTASKID
OWNERID
FK
USERS_CURRENT
USERID
PROJECTID
FK
PROJECTS_CURRENT
PROJECTID
PROJECTOVERHEADID
-
Not a relationship; used for internal application purposes
ROLEID
FK
ROLES_CURRENT
ROLEID
SYSID
-
Not a relationship; used for internal application purposes
TASKID
FK
TASKS_CURRENT
TASKID
TIMESHEETID
FK
TIMESHEETS_CURRENT
TIMESHEETID

Hour Type

Workfront Entity Name
Interface References
API Reference
API Label
Data Lake Views
Hour Type
Hour Type
HOURT
Hour Type
HOURTYPES_CURRENT
HOURTYPES_DAILY_HISTORY
HOURTYPES_EVENT
Primary/Foreign Key
Type
Related Table
Related Field
APPGLOBALID
-
Not a relationship; used for internal application purposes
HOURTYPEID
PK
-
-
OBJID
FK
Variable, based on OBJCODE
The primary key / ID of the object identified in the OBJCODE field
SYSID
-
Not a relationship; used for internal application purposes

Iteration

Workfront Entity Name
Interface References
API Reference
API Label
Data Lake Views
Iteration
Iteration
ITRN
Iteration
ITERATIONS_CURRENT
ITERATIONS_DAILY_HISTORY
ITERATIONS_EVENT
Primary/Foreign Key
Type
Related Table
Related Field
CATEGORYID
FK
CATEGORIES_CURRENT
CATEGORYID
ENTEREDBYID
FK
USERS_CURRENT
USERID
ITERATIONID
PK
-
-
LASTUPDATEDBYID
FK
USERS_CURRENT
USERID
OWNERID
FK
USERS_CURRENT
USERID
SYSID
-
Not a relationship; used for internal application purposes
TEAMID
FK
TEAMS_CURRENT
TEAMID

Journal Entry

Workfront Entity Name
Interface References
API Reference
API Label
Data Lake Views
Journal Entry
Journal Entry
JRNLE
Journal Entry
JOURNALENTRIES_CURRENT
JOURNALENTRIES_DAILY_HISTORY
JOURNALENTRIES_EVENT
Primary/Foreign Key
Type
Related Table
Related Field
APPROVERSTATUSID
FK
APPROVERSTATUSES_CURRENT
APPROVERSTATUSID
ASSIGNMENTID
FK
ASSIGNMENTS_CURRENT
ASSIGNMENTID
AUDITRECORDID
-
Audit record table not supported currently
BASELINEID
FK
BASELINES_CURRENT
BASELINEID
BILLINGRECORDID
FK
BILLINGRECORDS_CURRENT
BILLINGRECORDID
COMPANYID
FK
COMPANIES_CURRENT
COMPANYID
DOCUMENTID
FK
DOCUMENTS_CURRENT
DOCUMENTID
DOCUMENTSHAREID
-
Document Share table not supported currently
EDITEDBYID
FK
USERS_CURRENT
USERID
EXPENSEID
FK
EXPENSES_CURRENT
EXPENSEID
HOURID
FK
HOURS_CURRENT
HOURID
INITIATIVEID
-
Initiative table not supported currently
JOURNALENTRIESID
PK
-
-
OBJID
FK
Variable, based on OBJCODE
The primary key / ID of the object identified in the OBJCODE field
OPTASKID
FK
OPTASKS_CURRENT
OPTASKID
PORTFOLIOID
FK
PORTFOLIOS_CURRENT
PORTFOLIOID
PROGRAMID
FK
PROGRAMS_CURRENT
PROGRAMID
PROJECTID
FK
PROJECTS_CURRENT
PROJECTID
SUBOBJID
FK
Variable, based on SUBOBJCODE
The primary key / ID of the object identified in the SUBOBJCODE field
SUBSCRIBEID
-
Not a relationship; used for internal application purposes
SYSID
-
Not a relationship; used for internal application purposes
TASKID
FK
TASKS_CURRENT
TASKID
TEMPLATEID
FK
TEMPLATES_CURRENT
TEMPLATEID
TIMESHEETID
FK
TIMESHEETS_CURRENT
TIMESHEETID
TOPOBJID
FK
Variable, based on TOPOBJCODE
The primary key / ID of the object identified in the TOPOBJCODE field
USERID
FK
USERS_CURRENT
USERID

Linked Folder

Workfront Entity Name
Interface References
API Reference
API Label
Data Lake Views
Linked Folder
Linked Folder
LNKFDR
LinkedFolder
LINKEDFOLDERS_CURRENT
LINKEDFOLDERS_DAILY_HISTORY
LINKEDFOLDERS_EVENT
Primary/Foreign Key
Type
Related Table
Related Field
DOCUMENTPROVIDERID
FK
DOCPROVIDERS_CURRENT
DOCUMENTPROVIDERID
EXTERNALSTORAGEID
-
The External ID in the external storage system
FOLDERID
FK
DOCFOLDERS_CURRENT
FOLDERID
LINKEDBYID
FK
USERS_CURRENT
USERID
LINKEDFOLDERID
PK
-
-
SYSID
-
Not a relationship; used for internal application purposes

Milestone

Workfront Entity Name
Interface References
API Reference
API Label
Data Lake Views
Milestone
Milestone
MILE
Milestone
MILESTONES_CURRENT
MILESTONES_DAILY_HISTORY
MILESTONES_EVENT
Primary/Foreign Key
Type
Related Table
Related Field
LASTUPDATEDBYID
FK
USERS_CURRENT
USERID
MILESTONEID
PK
-
-
MILESTONEPATHID
FK
MILESTONEPATHS_CURRENT
MILESTONEPATHID
SYSID
-
Not a relationship; used for internal application purposes

Milestone Path

Workfront Entity Name
Interface References
API Reference
API Label
Data Lake Views
Milestone Path
Milestone Path
MPATH
Milestone Path
MILESTONEPATHS_CURRENT
MILESTONEPATHS_DAILY_HISTORY
MILESTONEPATHS_EVENT
Primary/Foreign Key
Type
Related Table
Related Field
ENTEREDBYID
FK
USERS_CURRENT
USERID
LASTUPDATEDBYID
FK
USERS_CURRENT
USERID
MILESTONEPATHID
PK
-
-
SYSID
-
Not a relationship; used for internal application purposes

Non-Labor Resource

Workfront Entity Name
Interface References
API Reference
API Label
Data Lake Views
Non-Labor Resource
Non-labor resource
NLBR
Non-labor resource
NONLABORRESOURCES_CURRENT
NONLABORRESOURCES_DAILY_HISTORY
NONLABORRESOURCES_EVENT
Primary/Foreign Key
Type
Related Table
Related Field
CATEGORYID
FK
CATEGORIES_CURRENT
CATEGORYID
NONLABORRESOURCEID
PK
-
-
ENTEREDBYID
FK
USERS_CURRENT
USERID
HOMEGROUPID
FK
GROUPS_CURRENT
GROUPID
LASTUPDATEDBYID
FK
USERS_CURRENT
USERID
NONLABORRESOURCECATEGORYID
FK
NLBRCATEGORIES_CURRENT
NLBRCATEGORYID
SYSID
-
Not a relationship; used for internal application purposes

Non-Labor Resource Category

Workfront Entity Name
Interface References
API Reference
API Label
Data Lake Views
Non-Labor Resource Category
Non-Labor Resource Category
NLBRCY
Non-labor resource category
NLBRCATEGORIES_CURRENT
NLBRCATEGORIES_DAILY_HISTORY
NLBRCATEGORIES_EVENT
Primary/Foreign Key
Type
Related Table
Related Field
CATEGORYID
FK
CATEGORIES_CURRENT
CATEGORYID
ENTEREDBYID
FK
USERS_CURRENT
USERID
LASTUPDATEDBYID
FK
USERS_CURRENT
USERID
NLBRCATEGORYID
PK
-
-
PRIVATERATECARDID
FK
RATECARD_CURRENT
RATECARDID
SCHEDULEID
FK
SCHEDULES_CURRENT
SCHEDULEID
SYSID
-
Not a relationship; used for internal application purposes

Non-Work Day

Workfront Entity Name
Interface References
API Reference
API Label
Data Lake Views
Non-Work Day
Schedule Exception
NONWKD
Non Work Day
NONWORKDAYS_CURRENT
NONWORKDAYS_DAILY_HISTORY
NONWORKDAYS_EVENT
Primary/Foreign Key
Type
Related Table
Related Field
NONWORKDAYID
PK
-
-
OBJID
FK
Variable, based on OBJCODE
The primary key / ID of the object identified in the OBJCODE field
SCHEDULEID
FK
SCHEDULES_CURRENT
SCHEDULEID
SYSID
-
Not a relationship; used for internal application purposes
USERID
FK
USERS_CURRENT
USERID

Note

Workfront Entity Name
Interface References
API Reference
API Label
Data Lake Views
Note
Note
NOTE
Note
NOTES_CURRENT
NOTES_DAILY_HISTORY
NOTES_EVENT
Primary/Foreign Key
Type
Related Table
Related Field
ATTACHDOCUMENTID
FK
DOCUMENTS_CURRENT
DOCUMENTID
ATTACHOBJID
FK
Variable, based on ATTACHOBJCODE
The primary key / ID of the object identified in the OBJCODE ATTACHOBJCODE
ATTACHOPTASKID
FK
OPTASKS_CURRENT
OPTASKID
ATTACHWORKID
FK
WORKITEMS_CURRENT
WORKITEMID
ATTACHWORKUSERID
FK
USERS_CURRENT
USERID
AUDITRECORDID
-
Audit Record table not supportd currently
COMPANYID
FK
COMPANIES_CURRENT
COMPANYID
DOCUMENTID
FK
DOCUMENTS_CURRENT
DOCUMENTID
EXTERNALSERVICEID
-
Not a Workfront relationship; used for integration to external systems
ITERATIONID
FK
ITERATIONS_CURRENT
ITERATIONID
NOTEID
PK
-
-
OBJID
FK
Variable, based on NOTEOBJCODE
The primary key / ID of the object identified in the NOTEOBJCODE field
OPTASKID
FK
OPTASKS_CURRENT
OPTASKID
OWNERID
FK
USERS_CURRENT
USERID
PARENTENDORSEMENTID
-
Endorsement table not supported currently
PARENTJOURNALENTRYID
FK
JOURNALENTRIES_CURRENT
JOURNALENTRYID
PARENTNOTEID
FK
NOTES_CURRENT
NOTEID
PORTFOLIOID
FK
PORTFOLIOS_CURRENT
PORTFOLIOID
PROGRAMID
FK
PROGRAMS_CURRENT
PROGRAMID
PROJECTID
FK
PROJECTS_CURRENT
PROJECTID
PROOFACTIONID
-
Proof Action table not supported currently
PROOFID
-
Proof table not supported currently
RICHTEXTNOTEID
FK
RESERVEDTEXTNOTES_CURRENT
RICHTEXTNOTEID
SYSID
-
Not a relationship; used for internal application purposes
TASKID
FK
TASKS_CURRENT
TASKID
TEMPLATEID
FK
TEMPLATES_CURRENT
TEMPLATEID
TEMPLATETASKID
FK
TEMPLATETASKS_CURRENT
TEMPLATETASKID
THREADID
FK
NOTES_CURRENT
NOTEID
TIMESHEETID
FK
TIMESHEETS_CURRENT
TIMESHEETID
TOPOBJID
FK
Variable, based on TOPOBJCODE
The primary key / ID of the object identified in the TOPOBJCODE field
USERID
FK
USERS_CURRENT
USERID

Object Integration

Workfront Entity Name
Interface References
API Reference
API Label
Data Lake Views
Object Integration
Object Integration
OBJINT
ObjectIntegration
OBJECTINTEGRATION_CURRENT
OBJECTINTEGRATION_DAILY_HISTORY
OBJECTINTEGRATION_EVENT
Primary/Foreign Key
Type
Related Table
Related Field
LINKEDOBJECTID
FK
Variable, based on LINKEDOBJECTCODE
The primary key / ID of the object identified in the LINKEDOBJECTCODE field
OBJECTINTEGRATIONID
PK
-
-
OBJID
FK
Variable, based on OBJCODE
The primary key / ID of the object identified in the OBJCODE field
SYSID
-
Not a relationship; used for internal application purposes

Objects Category

Workfront Entity Name
Interface References
API Reference
API Label
Data Lake Views
Objects Category
Object Categories
OBJCAT
Object Category
OBJECTSCATEGORIES_CURRENT
OBJECTSCATEGORIES_DAILY_HISTORY
OBJECTSCATEGORIES_EVENT
Primary/Foreign Key
Type
Related Table
Related Field
CATEGORYID
FK
CATEGORIES_CURRENT
CATEGORYID
OBJECTSCATEGORYID
PK
-
-
OBJID
FK
Variable, based on OBJCODE
The primary key / ID of the object identified in the OBJCODE field
SYSID
-
Not a relationship; used for internal application purposes

OpTask / Issue

Workfront Entity Name
Interface References
API Reference
API Label
Data Lake Views
OpTask
Issue, Request
OPTASK
Issue
OPTASKS_CURRENT
OPTASKS_DAILY_HISTORY
OPTASKS_EVENT
Primary/Foreign Key
Type
Related Table
Related Field
APPROVALPROCESSID
FK
APPROVALPROCESSES_CURRENT
APPROVALPROCESSID
ASSIGNEDTOID
FK
USERS_CURRENT
USERID
CATEGORYID
FK
CATEGORIES_CURRENT
CATEGORYID
CURRENTAPPROVALSTEPID
FK
APPROVALSTEPS_CURRENT
APPROVALSTEPID
ENTEREDBYID
FK
USERS_CURRENT
USERID
EXCHANGERATEID
FK
EXCHANGERATES_CURRENT
EXCHANGERATEID
ITERATIONID
FK
ITERATIONS_CURRENT
ITERATIONID
KANBANBOARDID
-
Kanban Board table not supported currently
LASTCONDITIONNOTEID
FK
NOTES_CURRENT
NOTEID
LASTNOTEID
FK
NOTES_CURRENT
NOTEID
LASTUPDATEDBYID
FK
USERS_CURRENT
USERID
OPTASKID
PK
-
-
OWNERID
FK
USERS_CURRENT
USERID
PROJECTID
FK
PROJECTS_CURRENT
PROJECTID
QUEUEDEFID
-
Queue Definition table not supported currently
QUEUETOPICID
-
Queue Topic table not supported currently
RESOLVEOPTASKID
FK
OPTASKS_CURRENT
OPTASKID
RESOLVEPROJECTID
FK
PROJECTS_CURRENT
PROJECTID
RESOLVETASKID
FK
TASKS_CURRENT
TASKID
RESOLVINGOBJID
FK
Variable, based on RESOLVINGOBJCODE
The primary key / ID of the object identified in the RESOLVINGOBJCODE field
ROLEID
FK
ROLES_CURRENT
ROLEID
SOURCEOBJID
FK
Variable, based on SOURCEOBJCODE
The primary key / ID of the object identified in the SOURCEOBJCODE field
SOURCETASKID
FK
TASKS_CURRENT
TASKID
SUBMITTEDBYID
FK
USERS_CURRENT
USERID
SYSID
-
Not a relationship; used for internal application purposes
TEAMID
FK
TEAMS_CURRENT
TEAMID

Parameter

Workfront Entity Name
Interface References
API Reference
API Label
Data Lake Views
Parameter
Custom Field
PARAM
Parameter
PARAMETERS_CURRENT
PARAMETERS_DAILY_HISTORY
PARAMETERS_EVENT
Primary/Foreign Key
Type
Related Table
Related Field
LASTUPDATEDBYID
FK
USERS_CURRENT
USERID
PARAMETERFILTERID
-
Parameter Filter table not supported currently
PARAMETERID
PK
-
-
SYSID
-
Not a relationship; used for internal application purposes

Parameter Group

Workfront Entity Name
Interface References
API Reference
API Label
Data Lake Views
Parameter Group
Form Section
PARAM
Parameter Group
PARAMETERGROUPS_CURRENT
PARAMETERGROUPS_DAILY_HISTORY
PARAMETERGROUPS_EVENT
Primary/Foreign Key
Type
Related Table
Related Field
LASTUPDATEDBYID
FK
USERS_CURRENT
USERID
PARAMETERGROUPID
PK
-
-
SYSID
-
Not a relationship; used for internal application purposes

Parameter Option

Workfront Entity Name
Interface References
API Reference
API Label
Data Lake Views
Parameter Option
Parameter Option
POPT
Parameter Option
PARAMETEROPTIONS_CURRENT
PARAMETEROPTIONS_DAILY_HISTORY
PARAMETEROPTIONS_EVENT
Primary/Foreign Key
Type
Related Table
Related Field
PARAMETERID
FK
PARAMETERS_CURRENT
PARAMETERID
PARAMETEROPTIONID
PK
-
-
SYSID
-
Not a relationship; used for internal application purposes

Portal Section / Report

Workfront Entity Name
Interface References
API Reference
API Label
Data Lake Views
Portal Section
Report
PTLSEC
Report
PORTALSECTIONS_CURRENT
PORTALSECTIONS_DAILY_HISTORY
PORTALSECTIONS_EVENT
Primary/Foreign Key
Type
Related Table
Related Field
APPGLOBALID
-
Not a relationship; used for internal application purposes
ENTEREDBYID
FK
USERS_CURRENT
USERID
FILTERID
FK
UIFILTERS_CURRENT
FILTERID
GROUPBYID
FK
UIGROUPBYS_CURRENT
GROUPBYID
LASTUPDATEDBYID
FK
USERS_CURRENT
USERID
LASTVIEWEDBYID
FK
USERS_CURRENT
USERID
OBJID
FK
Variable, based on OBJCODE
The primary key / ID of the object identified in the OBJCODE field
PORTALSECTIONID
PK
-
-
PREFERENCEID
FK
PREFERENCES_CURRENT
PREFERENCEID
PUBLICRUNASUSERID
FK
USERS_CURRENT
USERID
REPORTFOLDERID
FK
REPORTFOLDERS_CURRENT
REPORTFOLDERID
RUNASUSERID
FK
USERS_CURRENT
USERID
SCHEDULEDREPORTID
-
Scheduled Report table not supported currently
SYSID
-
Not a relationship; used for internal application purposes
VIEWID
FK
UIVIEWS_CURRENT
VIEWID

Portal Tab / Dashboard

Workfront Entity Name
Interface References
API Reference
API Label
Data Lake Views
Portal Tab
Dashboard
PTLTAB
Dashboard
PORTALTABS_CURRENT
PORTALTABS_DAILY_HISTORY
PORTALTABS_EVENT
Primary/Foreign Key
Type
Related Table
Related Field
DOCID
-
Not a relationship; used for internal application purposes
LASTUPDATEDBYID
FK
USERS_CURRENT
USERID
PORTALPROFILEID
-
Not a relationship; used for internal application purposes
PORTALTABID
PK
-
-
SYSID
-
Not a relationship; used for internal application purposes
USERID
FK
USERS_CURRENT
USERID

Portal Tab Section

Workfront Entity Name
Interface References
API Reference
API Label
Data Lake Views
Portal Tab Section
Dashboard Section
PRTBSC
Portal Tab Section
PORTALTABSPORTALSECTIONS_CURRENT
PORTALTABSPORTALSECTIONS_DAILY_HISTORY
PORTALTABSPORTALSECTIONS_EVENT
Primary/Foreign Key
Type
Related Table
Related Field
CALENDARPORTALSECTIONID
-
Calendar Portal Section not supported currently
EXTERNALSECTIONID
-
External Sections table not supported currently
INTERNALSECTIONID
FK
PORTALSECTIONS_CURRENT
PORTALSECTIONID
PORTALSECTIONOBJID
FK
Variable, based on PORTALSECTIONOBJCODE
The primary key / ID of the object identified in the PORTALSECTIONOBJCODE field
PORTALTABID
FK
PORTALTABS_CURRENT
PORTALTABID
PORTALTABSECTIONID
PK
-
-
SYSID
-
Not a relationship; used for internal application purposes

Portal Section Last Viewer

Workfront Entity Name
Interface References
API Reference
API Label
Data Lake Views
PortalSectionLastViewer
Report Last Viewers
PLSLSV
PortalSectionLastViewer
REPORTLASTVIEWERS_CURRENT
REPORTLASTVIEWERS_DAILY_HISTORY
REPORTLASTVIEWERS_EVENT
Primary/Foreign Key
Type
Related Table
Related Field
REPORTID
FK
PORTALSECTIONS_CURRENT
REPORTID
REPORTLASTVIEWERID
PK
-
-
SYSID
-
Not a relationship; used for internal application purposes
VIEWERID
FK
USERS_CURRENT
USERID

Portfolio

Workfront Entity Name
Interface References
API Reference
API Label
Data Lake Views
Portfolio
Portfolio
PORT
Portfolio
PORTFOLIOS_CURRENT
PORTFOLIOS_DAILY_HISTORY
PORTFOLIOS_EVENT
Primary/Foreign Key
Type
Related Table
Related Field
ALIGNMENTSCORECARDID
-
Scorecard table not supported currently
CATEGORYID
FK
CATEGORIES_CURRENT
CATEGORYID
ENTEREDBYID
FK
USERS_CURRENT
USERID
GROUPID
FK
GROUPS_CURRENT
GROUPID
LASTUPDATEDBYID
FK
USERS_CURRENT
USERID
OWNERID
FK
USERS_CURRENT
USERID
PORTFOLIOID
PK
-
-
SYSID
-
Not a relationship; used for internal application purposes

Preference

Workfront Entity Name
Interface References
API Reference
API Label
Data Lake Views
Preference
View, Filter, Grouping, Report Definition
PROSET
Preference
PREFERENCES_CURRENT
PREFERENCES_DAILY_HISTORY
PREFERENCES_EVENT
Primary/Foreign Key
Type
Related Table
Related Field
APPGLOBALID
-
Not a relationship; used for internal application purposes
PREFERENCEID
PK
-
-
SYSID
-
Not a relationship; used for internal application purposes

Program

Workfront Entity Name
Interface References
API Reference
API Label
Data Lake Views
Program
Program
PRGM
Program
PROGRAMS_CURRENT
PROGRAMS_DAILY_HISTORY
PROGRAMS_EVENT
Primary/Foreign Key
Type
Related Table
Related Field
CATEGORYID
FK
CATEGORIES_CURRENT
CATEGORYID
ENTEREDBYID
FK
USERS_CURRENT
USERID
GROUPID
FK
GROUPS_CURRENT
GROUPID
LASTUPDATEDBYID
FK
USERS_CURRENT
USERID
OWNERID
FK
USERS_CURRENT
USERID
PORTFOLIOID
FK
PORTFOLIOS_CURRENT
PORTFOLIOID
PROGRAMID
PK
-
-
SYSID
-
Not a relationship; used for internal application purposes

Project

Workfront Entity Name
Interface References
API Reference
API Label
Data Lake Views
Project
Project
PROJ
Project
PROJECTS_CURRENT
PROJECTS_DAILY_HISTORY
PROJECTS_EVENT
Primary/Foreign Key
Type
Related Table
Related Field
AEMNATIVEFOLDERTREESREFID
-
Not a relationship; used for internal application purposes
ALIGNMENTSCORECARDID
-
Scorecard table not supported currently
APPROVALPROCESSID
FK
APPROVALPROCESSES_CURRENT
APPROVALPROCESSID
ATTACHEDRATECARDID
FK
RATECARD_CURRENT
RATECARDID
CATEGORYID
FK
CATEGORIES_CURRENT
CATEGORYID
COMPANYID
FK
COMPANIES_CURRENT
COMPANYID
CONVERTEDOPTASKID
FK
OPTASKS_CURRENT
OPTASKID
CONVERTEDOPTASKORIGINATORID
FK
USERS_CURRENT
USERID
CURRENTAPPROVALSTEPID
FK
APPROVALSTEPS_CURRENT
APPROVALSTEPID
DELIVERABLESCORECARDID
-
Scorecard table not supported currently
ENTEREDBYID
FK
USERS_CURRENT
USERID
GROUPID
FK
GROUPS_CURRENT
GROUPID
LASTCONDITIONNOTEID
FK
NOTES_CURRENT
NOTEID
LASTNOTEID
FK
NOTES_CURRENT
NOTEID
LASTUPDATEDBYID
FK
USERS_CURRENT
USERID
MILESTONEPATHID
FK
MILESTONEPATHS_CURRENT
MILESTONEPATHID
OWNERID
FK
USERS_CURRENT
USERID
POPACCOUNTID
-
Pop Account table not supported currently
PORTFOLIOID
FK
PORTFOLIOS_CURRENT
PORTFOLIOID
PRIVATERATECARDID
FK
RATECARD_CURRENT
RATECARDID
PROGRAMID
FK
PROGRAMS_CURRENT
PROGRAMID
PROJECTID
PK
-
-
QUEUEDEFID
-
Queue Definition table not supported currently
REJECTIONISSUEID
FK
OPTASKS_CURRENT
OPTASKID
RESOURCEPOOLID
FK
RESOURCEPOOLS_CURRENT
RESOURCEPOOLID
SCHEDULEID
FK
SCHEDULES_CURRENT
SCHEDULEID
SPONSORID
FK
USERS_CURRENT
USERID
SUBMITTEDBYID
FK
USERS_CURRENT
USERID
SYSID
-
Not a relationship; used for internal application purposes
TEAMID
FK
TEAMS_CURRENT
TEAMID
TEMPLATEID
FK
TEMPLATES_CURRENT
TEMPLATEID

Project Team User

Workfront Entity Name
Interface References
API Reference
API Label
Data Lake Views
Project Team User
Project Team User
PRTU
Project User
PROJECTSUSERS_CURRENT
PROJECTSUSERS_DAILY_HISTORY
PROJECTSUSERS_EVENT
Primary/Foreign Key
Type
Related Table
Related Field
PROJECTID
FK
PROJECTS_CURRENT
PROJECTID
PROJECTSUSERID
PK
-
-
SYSID
-
Not a relationship; used for internal application purposes
TMPUSERID
-
Not a relationship; used for internal application purposes
USERID
FK
USERS_CURRENT
USERID

Project Team User Role

Workfront Entity Name
Interface References
API Reference
API Label
Data Lake Views
Project Team User Role
Project Team User Role
PTEAM
ProjectUserRole
PROJECTSUSERSROLES_CURRENT
PROJECTSUSERSROLES_DAILY_HISTORY
PROJECTSUSERSROLES_EVENT
Primary/Foreign Key
Type
Related Table
Related Field
PROJECTID
FK
PROJECTS_CURRENT
PROJECTID
PROJECTSUSERSROLEID
PK
-
-
ROLEID
FK
ROLES_CURRENT
ROLEID
SYSID
-
Not a relationship; used for internal application purposes
USERID
FK
USERS_CURRENT
USERID

Rate Card

Workfront Entity Name
Interface References
API Reference
API Label
Data Lake Views
Rate Card
Rate Card
RTCRD
Rate Card
RATECARD_CURRENT
RATECARD_DAILY_HISTORY
RATECARD_EVENT
Primary/Foreign Key
Type
Related Table
Related Field
CATEGORYID
FK
CATEGORIES_CURRENT
CATEGORYID
ENTEREDBYID
FK
USERS_CURRENT
USERID
LASTUPDATEDBYID
FK
USERS_CURRENT
USERID
RATECARDID
PK
-
-
SECURITYROOTID
FK
Variable, based on SECURITYOBJCODE
The primary key / ID of the object identified in the SECURITYOBJCODE field
SOURCEID
FK
Variable, based on SOURCEOBJCODE
The primary key / ID of the object identified in the SOURCEOBJCODE field
SYSID
-
Not a relationship; used for internal application purposes

Report Folder

Workfront Entity Name
Interface References
API Reference
API Label
Data Lake Views
Report Folder
Report Folder
RPTFDR
Report Folder
REPORTFOLDERS_CURRENT
REPORTFOLDERS_DAILY_HISTORY
REPORTFOLDERS_EVENT
Primary/Foreign Key
Type
Related Table
Related Field
REPORTFOLDERID
PK
-
-
SYSID
-
Not a relationship; used for internal application purposes

Report View Statistic Count

Workfront Entity Name
Interface References
API Reference
API Label
Data Lake Views
Report View Statistic Count
Report View Statistic Count
PLSVST
PortalSectionStatisticInfo
REPORTVIEWSTATISTICCOUNTS_CURRENT
REPORTVIEWSTATISTICCOUNTS_DAILY_HISTORY
REPORTVIEWSTATISTICCOUNTS_EVENT
Primary/Foreign Key
Type
Related Table
Related Field
REPORTID
FK
PORTALSECTIONS_CURRENT
PORTALSECTIONID
REPORTVIEWSTATISTICCOUNTID
PK
-
-
SYSID
-
Not a relationship; used for internal application purposes

Reportable Budgeted Hours

Workfront Entity Name
Interface References
API Reference
API Label
Data Lake Views
Reportable Budgeted Hours
Reportable Budgeted Hours
RPBGHR
Budgeted Hour
REPORTABLEBUDGETEDHOURS_CURRENT
REPORTABLEBUDGETEDHOURS_DAILY_HISTORY
REPORTABLEBUDGETEDHOURS_EVENT
Primary/Foreign Key
Type
Related Table
Related Field
PROJECTID
FK
PROJECTS_CURRENT
PROJECTID
REPORTABLEBUDGETEDHOURID
PK
-
-
ROLEID
FK
ROLES_CURRENT
ROLEID
SYSID
-
Not a relationship; used for internal application purposes
USERID
FK
USERS_CURRENT
USERID

Reserved Time / PTO

Workfront Entity Name
Interface References
API Reference
API Label
Data Lake Views
Reserved Time
(Personal) Time Off
RESVT
Time Off
RESERVEDTIMES_CURRENT
RESERVEDTIMES_DAILY_HISTORY
RESERVEDTIMES_EVENT
Primary/Foreign Key
Type
Related Table
Related Field
RESERVEDTIMEID
PK
-
-
SYSID
-
Not a relationship; used for internal application purposes
TASKID
FK
TASKS_CURRENT
TASKID
USERID
FK
USERS_CURRENT
USERID

Resource Manager

Workfront Entity Name
Interface References
API Reference
API Label
Data Lake Views
Resource Manager
Resource Manager
RESMGR
Resource Manager
RESOURCEMANAGERS_CURRENT
RESOURCEMANAGERS_DAILY_HISTORY
RESOURCEMANAGERS_EVENT
Primary/Foreign Key
Type
Related Table
Related Field
ID
PK
-
-
PROJECTID
FK
PROJECTS_CURRENT
PROJECTID
RESOURCEMANAGERID
FK
USERS_CURRENT
USERID
SYSID
-
Not a relationship; used for internal application purposes
TEMPLATEID
FK
TEMPLATES_CURRENT
TEMPLATEID

Resource Pool

Workfront Entity Name
Interface References
API Reference
API Label
Data Lake Views
Resource Pool
Resource Pool
RSPL
Resource Pool
RSRCPOOLS_CURRENT
RSRCPOOLS_DAILY_HISTORY
RSRCPOOLS_EVENT
Primary/Foreign Key
Type
Related Table
Related Field
ENTEREDBYID
FK
USERS_CURRENT
USERID
LASTUPDATEDBYID
FK
USERS_CURRENT
USERID
RESOURCEPOOLID
PK
-
-
SYSID
-
Not a relationship; used for internal application purposes

Rich Text Note

Workfront Entity Name
Interface References
API Reference
API Label
Data Lake Views
Rich Text Note
Rich Text Note
RHNOTE
Rich Text Note
RESERVEDTEXTNOTES_CURRENT
RESERVEDTEXTNOTES_DAILY_HISTORY
RESERVEDTEXTNOTES_EVENT
Primary/Foreign Key
Type
Related Table
Related Field
RICHTEXTNOTEID
PK
-
-
SYSID
-
Not a relationship; used for internal application purposes

Rich Text Parameter Value

Workfront Entity Name
Interface References
API Reference
API Label
Data Lake Views
Rich Text Parameter Value
Rich Text Parameter Value
RCHVAL
RichTextParameterValue
RICHTEXTPARAMETERVALUES_CURRENT
RICHTEXTPARAMETERVALUES_DAILY_HISTORY
RICHTEXTPARAMETERVALUES_EVENT
Primary/Foreign Key
Type
Related Table
Related Field
PARAMETERVALUEID
-
Parameter Value table not supported currently
RICHTEXTPARAMETERVALUEID
PK
-
-
SYSID
-
Not a relationship; used for internal application purposes

Risk

Workfront Entity Name
Interface References
API Reference
API Label
Data Lake Views
Risk
Risk
RISK
Risk
RISKS_CURRENT
RISKS_DAILY_HISTORY
RISKS_EVENT
Primary/Foreign Key
Type
Related Table
Related Field
ENTEREDBYID
FK
USERS_CURRENT
USERID
EXCHANGERATEID
FK
EXCHANGERATES_CURRENT
EXCHANGERATEID
LASTUPDATEDBYID
FK
USERS_CURRENT
USERID
PROJECTID
FK
PROJECTS_CURRENT
PROJECTID
RISKID
PK
-
-
RISKTYPEID
FK
RISKTYPES_CURRENT
RISKTYPEID
SYSID
-
Not a relationship; used for internal application purposes
TEMPLATEID
FK
TEMPLATES_CURRENT
TEMPLATEID

Risk Type

Workfront Entity Name
Interface References
API Reference
API Label
Data Lake Views
Risk Type
Risk Type
RSKTYP
Risk Type
RISKTYPES_CURRENT
RISKTYPES_DAILY_HISTORY
RISKTYPES_EVENT
Primary/Foreign Key
Type
Related Table
Related Field
RISKTYPEID
PK
-
-
SYSID
-
Not a relationship; used for internal application purposes

Role

Workfront Entity Name
Interface References
API Reference
API Label
Data Lake Views
Role
Job Role
ROLE
Job Role
ROLES_CURRENT
ROLES_DAILY_HISTORY
ROLES_EVENT
Primary/Foreign Key
Type
Related Table
Related Field
ENTEREDBYID
FK
USERS_CURRENT
USERID
LAYOUTTEMPLATEID
-
Layout Template table will not be supported
PRIVATERATECARDID
FK
RATECARD_CURRENT
RATECARDID
ROLEID
PK
-
-
SYSID
-
Not a relationship; used for internal application purposes
UITEMPLATEID
FK
UITEMPLATES_CURRENT
UITEMPLATEID

Schedule

Workfront Entity Name
Interface References
API Reference
API Label
Data Lake Views
Schedule
Schedule
SCHED
Schedule
SCHEDULES_CURRENT
SCHEDULES_DAILY_HISTORY
SCHEDULES_EVENT
Primary/Foreign Key
Type
Related Table
Related Field
ENTEREDBYID
FK
USERS_CURRENT
USERID
GROUPID
FK
GROUPS_CURRENT
GROUPID
HOMEGROUPID
FK
GROUPS_CURRENT
GROUPID
SCHEDULEID
PK
-
-
SYSID
-
Not a relationship; used for internal application purposes

Staffing Plan

Limited customer availability

Workfront Entity Name
Interface References
API Reference
API Label
Data Lake Views
Staffing Plan
Staffing Plan
STAFFP
Staffing Plan
STAFFING_PLAN_CURRENT
STAFFING_PLAN_DAILY_HISTORY
STAFFING_PLAN_EVENT
Primary/Foreign Key
Type
Related Table
Related Field
ATTACHEDRATECARDID
FK
RATECARD_CURRENT
RATECARDID
CATEGORYID
FK
CATEGORIES_CURRENT
CATEGORYID
COMPANYID
FK
COMPANIES_CURRENT
COMPANYID
GROUPID
FK
GROUPS_CURRENT
GROUPID
LASTUPDATEDBYID
FK
USERS_CURRENT
USERID
OWNERID
FK
USERS_CURRENT
USERID
PRIVATERATECARDID
FK
RATECARD_CURRENT
RATECARDID
SCHEDULEID
FK
SCHEDULES_CURRENT
SCHEDULEID
STAFFINGPLANID
PK
-
-

Staffing Plan Resource

Limited customer availability

Workfront Entity Name
Interface References
API Reference
API Label
Data Lake Views
Staffing Plan Resource
Staffing Plan Resource
STAFFR
Staffing Plan Resource
STAFFING_PLAN_RESOURCE_CURRENT
STAFFING_PLAN_RESOURCE_DAILY_HISTORY
STAFFING_PLAN_RESOURCE_EVENT
Primary/Foreign Key
Type
Related Table
Related Field
ASSIGNEDBYID
FK
USERS_CURRENT
USERID
ASSIGNEDTOID
FK
USERS_CURRENT
USERID
CATEGORYID
FK
CATEGORIES_CURRENT
CATEGORYID
LASTUPDATEDBYID
FK
USERS_CURRENT
USERID
ROLEID
FK
ROLES_CURRENT
ROLEID
STAFFINGPLANID
FK
STAFFING_PLAN_CURRENT
STAFFINGPLANID
STAFFINGPLANRESOURCEID
PK
-
-

Step Approver

Workfront Entity Name
Interface References
API Reference
API Label
Data Lake Views
Step Approver
Step Approver
SPAPVR
Stage Approver
STEPAPPROVERS_CURRENT
STEPAPPROVERS_DAILY_HISTORY
STEPAPPROVERS_EVENT
Primary/Foreign Key
Type
Related Table
Related Field
APPROVALSTEPID
FK
APPROVALSTEPS_CURRENT
APPROVALSTEPID
ROLEID
FK
ROLES_CURRENT
ROLEID
STEPAPPROVERID
PK
-
-
SYSID
-
Not a relationship; used for internal application purposes
TEAMID
FK
TEAMS_CURRENT
TEAMID
USERID
FK
USERS_CURRENT
USERID

Task

Workfront Entity Name
Interface References
API Reference
API Label
Data Lake Views
Task
Task
TASK
Task
TASKS_CURRENT
TASKS_DAILY_HISTORY
TASKS_EVENT
Primary/Foreign Key
Type
Related Table
Related Field
APPROVALPROCESSID
FK
APPROVALPROCESSES_CURRENT
APPROVALPROCESSID
ASSIGNEDTOID
FK
USERS_CURRENT
USERID
BILLINGRECORDID
FK
BILLINGRECORDS_CURRENT
BILLINGRECORDID
CATEGORYID
FK
CATEGORIES_CURRENT
CATEGORYID
CONVERTEDOPTASKID
FK
OPTASKS_CURRENT
OPTASKID
CONVERTEDOPTASKORIGINATORID
FK
USERS_CURRENT
USERID
CURRENTAPPROVALSTEPID
FK
APPROVALSTEPS_CURRENT
APPROVALSTEPID
ENTEREDBYID
FK
USERS_CURRENT
USERID
EXCHANGERATEID
FK
EXCHANGERATES_CURRENT
EXCHANGERATEID
GROUPID
FK
GROUPS_CURRENT
GROUPID
ITERATIONID
FK
ITERATIONS_CURRENT
ITERATIONID
KANBANBOARDID
-
Kanban Board table not supported currently
LASTCONDITIONNOTEID
FK
NOTES_CURRENT
NOTEID
LASTNOTEID
FK
NOTES_CURRENT
NOTEID
LASTUPDATEDBYID
FK
USERS_CURRENT
USERID
MILESTONEID
FK
MILESTONES_CURRENT
MILESTONEID
PARENTID
FK
TASKS_CURRENT
TASKID
PROJECTID
FK
PROJECTS_CURRENT
PROJECTID
RECURRENCERULEID
-
Recurrence Rule table not supported currently
REJECTIONISSUEID
FK
OPTASKS_CURRENT
OPTASKID
RESERVEDTIMEID
FK
RESERVEDTIMES_CURRENT
RESERVEDTIMEID
ROLEID
FK
ROLES_CURRENT
ROLEID
SUBMITTEDBYID
FK
USERS_CURRENT
SUBMITTEDBYID
SYSID
-
Not a relationship; used for internal application purposes
TASKID
PK
-
-
TEAMID
FK
TEAMS_CURRENT
TEAMID
TEMPLATETASKID
FK
TEMPLATETASKS_CURRENT
TEMPLATETASKID

Task Predecessor

Workfront Entity Name
Interface References
API Reference
API Label
Data Lake Views
Task Predecessor
Predecessor
PRED
Predecessor
PREDECESSORS_CURRENT
PREDECESSORS_DAILY_HISTORY
PREDECESSORS_EVENT
Primary/Foreign Key
Type
Related Table
Related Field
ID
PK
-
-
PREDECESSORID
FK
TASKS_CURRENT
TASKID
SUCCESSORID
FK
TASKS_CURRENT
TASKID
SYSID
-
Not a relationship; used for internal application purposes

Team

Workfront Entity Name
Interface References
API Reference
API Label
Data Lake Views
Team
Team
TEAMOB
Team
TEAMS_CURRENT
TEAMS_DAILY_HISTORY
TEAMS_EVENT
Primary/Foreign Key
Type
Related Table
Related Field
ENTEREDBYID
FK
USERS_CURRENT
USERID
GROUPID
FK
GROUPS_CURRENT
GROUPID
LAYOUTTEMPLATEID
-
Layout Template table will not be supported
MYWORKVIEWID
FK
UIVIEWS_CURRENT
UIVIEWID
OWNERID
FK
USERS_CURRENT
USERID
REQUESTSVIEWID
FK
UIVIEWS_CURRENT
UIVIEWID
SCHEDULEID
FK
SCHEDULES_CURRENT
SCHEDULEID
TEAMID
PK
-
-
SYSID
-
Not a relationship; used for internal application purposes
UITEMPLATEID
FK
UITEMPLATES_CURRENT
UITEMPLATEID
NOTE
There are 3 team types that are stored in the Team object tables: PROJECT, TEMPLATE, and ADHOC.

Each of these team types are represented together in the Data Connect data lake views. To isolate the specific type of team you want returned, you’ll need to filter on the teamtype column. For example, if you only want the traditional teams that are part of your organizational structures, which are configured in the Teams area of the application, you might have a query that looks something like this: select * from teams_current where teamtype = ‘ADHOC’;

Team Member

Workfront Entity Name
Interface References
API Reference
API Label
Data Lake Views
Team Member
Other Teams, Team Member
TEAMMB
Team Member
TEAMMEMBERS_CURRENT
TEAMMEMBERS_DAILY_HISTORY
TEAMMEMBERS_EVENT
Primary/Foreign Key
Type
Related Table
Related Field
SYSID
-
Not a relationship; used for internal application purposes
TEAMID
FK
TEAMS_CURRENT
TEAMID
TEAMMEMBERID
PK
-
-
USERID
FK
USERS_CURRENT
USERID

Team Member Role

Workfront Entity Name
Interface References
API Reference
API Label
Data Lake Views
Team Member Role
Team Member Role
TEAMMR
Team Member Role
TEAMMEMBERROLES_CURRENT
TEAMMEMBERROLES_DAILY_HISTORY
TEAMMEMBERROLES_EVENT
Primary/Foreign Key
Type
Related Table
Related Field
ROLEID
FK
ROLES_CURRENT
ROLEID
SYSID
-
Not a relationship; used for internal application purposes
TEAMID
FK
TEAMS_CURRENT
TEAMID
TEAMMEMBERROLEID
PK
-
-
USERID
FK
USERS_CURRENT
USERID

Template

Workfront Entity Name
Interface References
API Reference
API Label
Data Lake Views
Template
Template, Project Template
TMPL
Template
TEMPLATES_CURRENT
TEMPLATES_DAILY_HISTORY
TEMPLATES_EVENT
Primary/Foreign Key
Type
Related Table
Related Field
APPROVALPROCESSID
FK
APPROVALPROCESSES_CURRENT
APPROVALPROCESSID
CATEGORYID
FK
CATEGORIES_CURRENT
CATEGORYID
COMPANYID
FK
COMPANIES_CURRENT
COMPANYID
DELIVERABLESCORECARDID
-
Deliverable Scorecard table not supported currently
ENTEREDBYID
FK
USERS_CURRENT
USERID
GROUPID
FK
GROUPS_CURRENT
GROUPID
LASTNOTEID
FK
NOTES_CURRENT
NOTEID
LASTUPDATEDBYID
FK
USERS_CURRENT
USERID
MILESTONEPATHID
FK
MILESTONEPATHS_CURRENT
MILESTONEPATHID
OWNERID
FK
USERS_CURRENT
USERID
PRIVATERATECARDID
FK
RATECARD_CURRENT
RATECARDID
PROGRAMID
FK
PROGRAMS_CURRENT
PROGRAMID
QUEUEDEFID
-
Queue Definition table not supported currently
SCHEDULEID
FK
SCHEDULES_CURRENT
SCHEDULEID
SYSID
-
Not a relationship; used for internal application purposes
TEAMID
FK
TEAMS_CURRENT
TEAMID
TEMPLATEID
PK
-
-

Template Task Assignment

Workfront Entity Name
Interface References
API Reference
API Label
Data Lake Views
Template Task Assignment
Template Assignment
TASSGN
Template Assignment
TEMPLATEASSIGNMENTS_CURRENT
TEMPLATEASSIGNMENTS_DAILY_HISTORY
TEMPLATEASSIGNMENTS_EVENT
Primary/Foreign Key
Type
Related Table
Related Field
ASSIGNEDTOID
FK
USERS_CURRENT
USERID
CATEGORYID
FK
CATEGORIES_CURRENT
CATEGORYID
LASTUPDATEDBYID
FK
USERS_CURRENT
USERID
OBJID
FK
Variable, based on OBJCODE
The primary key / ID of the object identified in the OBJCODE field
ROLEID
FK
ROLES_CURRENT
ROLEID
SYSID
-
Not a relationship; used for internal application purposes
TEAMID
FK
TEAMS_CURRENT
TEAMID
TEAMTIMELINEABLEID
-
Team Timelineable table not supported currently
TEMPLATEASSIGNMENTID
PK
-
-
TEMPLATETASKID
FK
TEMPLATETASKS_CURRENT
TEMPLATETASKID

Template Task

Workfront Entity Name
Interface References
API Reference
API Label
Data Lake Views
Template Task
Template Task
TTSK
Template Task
TEMPLATETASKS_CURRENT
TEMPLATETASKS_DAILY_HISTORY
TEMPLATETASKS_EVENT
Primary/Foreign Key
Type
Related Table
Related Field
APPROVALPROCESSID
FK
APPROVALPROCESSES_CURRENT
APPROVALPROCESSID
ASSIGNEDTOID
FK
USERS_CURRENT
USERID
CATEGORYID
FK
CATEGORIES_CURRENT
CATEGORYID
ENTEREDBYID
FK
USERS_CURRENT
USERID
EXCHANGERATEID
FK
EXCHANGERATES_CURRENT
EXCHANGERATEID
LASTNOTEID
FK
NOTES_CURRENT
NOTEID
LASTUPDATEDBYID
FK
USERS_CURRENT
USERID
MILESTONEID
FK
MILESTONES_CURRENT
MILESTONEID
PARENTID
FK
TEMPLATETASKS_CURRENT
TEMPLATETASKID
RECURRENCERULEID
-
Recurrence Rule table not supported currently
ROLEID
FK
ROLES_CURRENT
ROLEID
SYSID
-
Not a relationship; used for internal application purposes
TEAMID
FK
TEAMS_CURRENT
TEAMID
TEAMTIMELINEABLEID
-
Team Timelineable table not supported currently
TEMPLATEID
FK
TEMPLATES_CURRENT
TEMPLATEID
TEMPLATETASKID
PK
-
-

Template Task Predecessor

Workfront Entity Name
Interface References
API Reference
API Label
Data Lake Views
Template Task Predecessor
Template Predecessor
TPRED
Predecessor
TEMPLATEPREDECESSORS_CURRENT
TEMPLATEPREDECESSORS_DAILY_HISTORY
TEMPLATEPREDECESSORS_EVENT
Primary/Foreign Key
Type
Related Table
Related Field
PREDECESSORID
FK
TEMPLATETASKS_CURRENT
TEMPLATETASKID
SUCCESSORID
FK
TEMPLATETASKS_CURRENT
TEMPLATETASKID
TEMPLATEPREDECESSORID
PK
-
-
SYSID
-
Not a relationship; used for internal application purposes

Time-phased KPI Combined

Limited customer availability

Workfront Entity Name
Interface References
API Reference
API Label
Data Lake Views
Time-phased KPI Combined
Time-phased KPI
TMPH
TimePhasedKPI
TIMEPHASED_COMBINED_CURRENT
TIMEPHASED_COMBINED_DAILY_HISTORY
TIMEPHASED_COMBINED_EVENT
Primary/Foreign Key
Type
Related Table
Related Field
ASSIGNMENTID
FK
ASSIGNMENTS_CURRENT
ASSIGNMENTID
EVENT_ID
PK
This is a natural key for the time-phased KPI entry
-
GROUPID
FK
GROUPS_CURRENT
GROUPID
LOCATIONID
FK
CLASSIFIER_CURRENT
CLASSIFIERID
METADATAID
FK
The METADATA table is not provided
-
OPTASKID
FK
OPTASKS_CURRENT
OPTASKID
PORTFOLIOID
FK
PORTFOLIOS_CURRENT
PORTFOLIOID
PROGRAMID
FK
PROGRAMS_CURRENT
PROGRAMID
PROJECTID
FK
PROJECTS_CURRENT
PROJECTID
REFERENCEID
FK
Variable, based on OBJCODE
The primary key / ID of the object identified in the OBJCODE field
ROLEID
FK
ROLES_CURRENT
ROLEID
SCHEMAID
FK
The SCHEMA table is not provided; the value from this table is provided in the SCHEMANAME column. The SCHEMANAME identifies the KPI (e.g., plannedHours, estimatedHours, and actualHours) that the record is connected to.
-
SOURCETASKID
FK
TASKS_CURRENT
TASKID
STAFFINGPLANID
FK
STAFFING_PLAN_CURRENT
STAFFINGPLANID
STAFFINGPLANRESOURCEID
FK
STAFFING_PLAN_RESOURCE_CURRENT
STAFFINGPLANRESOURCEID
TASKID
FK
TASKS_CURRENT
TASKID
USERID
FK
USERS_CURRENT
USERID

Time-phased KPI Currency

Limited customer availability

Workfront Entity Name
Interface References
API Reference
API Label
Data Lake Views
Time-phased KPI Currency
Time-phased KPI
TMPH
TimePhasedKPI
TIMEPHASED_CURRENCY_CURRENT
TIMEPHASED_CURRENCY_DAILY_HISTORY
TIMEPHASED_CURRENCY_EVENT
Primary/Foreign Key
Type
Related Table
Related Field
ASSIGNMENTID
FK
ASSIGNMENTS_CURRENT
ASSIGNMENTID
GROUPID
FK
GROUPS_CURRENT
GROUPID
LOCATIONID
FK
CLASSIFIER_CURRENT
CLASSIFIERID
METADATAID
FK
The METADATA table is not provided
-
OPTASKID
FK
OPTASKS_CURRENT
OPTASKID
PORTFOLIOID
FK
PORTFOLIOS_CURRENT
PORTFOLIOID
PROGRAMID
FK
PROGRAMS_CURRENT
PROGRAMID
PROJECTID
FK
PROJECTS_CURRENT
PROJECTID
REFERENCEID
FK
Variable, based on OBJCODE
The primary key / ID of the object identified in the OBJCODE field
ROLEID
FK
ROLES_CURRENT
ROLEID
SCHEMAID
FK
The SCHEMA table is not provided; the value from this table is provided in the SCHEMANAME column. The SCHEMANAME identifies the KPI (e.g., plannedRevenueRate, plannedCostRate, actualRevenue, etc.) that the record is connected to.
SCHEMAID
SOURCETASKID
FK
TASKS_CURRENT
TASKID
STAFFINGPLANID
FK
STAFFING_PLAN_CURRENT
STAFFINGPLANID
STAFFINGPLANRESOURCEID
FK
STAFFING_PLAN_RESOURCE_CURRENT
STAFFINGPLANRESOURCEID
SYSID
-
Not a relationship; used for internal application purposes
TASKID
FK
TASKS_CURRENT
TASKID
TIMEPHASEDCURRENCYID
PK
-
-
USERID
FK
USERS_CURRENT
USERID

Time-phased KPI Duration

Limited customer availability

Workfront Entity Name
Interface References
API Reference
API Label
Data Lake Views
Time-phased KPI Duration
Time-phased KPI
TMPH
TimePhasedKPI
TIMEPHASED_DURATION_CURRENT
TIMEPHASED_DURATION_DAILY_HISTORY
TIMEPHASED_DURATION_EVENT
Primary/Foreign Key
Type
Related Table
Related Field
ASSIGNMENTID
FK
ASSIGNMENTS_CURRENT
ASSIGNMENTID
GROUPID
FK
GROUPS_CURRENT
GROUPID
LOCATIONID
FK
CLASSIFIER_CURRENT
CLASSIFIERID
METADATAID
FK
The METADATA table is not provided
-
OPTASKID
FK
OPTASKS_CURRENT
OPTASKID
PORTFOLIOID
FK
PORTFOLIOS_CURRENT
PORTFOLIOID
PROGRAMID
FK
PROGRAMS_CURRENT
PROGRAMID
PROJECTID
FK
PROJECTS_CURRENT
PROJECTID
REFERENCEID
FK
Variable, based on OBJCODE
The primary key / ID of the object identified in the OBJCODE field
ROLEID
FK
ROLES_CURRENT
ROLEID
SCHEMAID
FK
The SCHEMA table is not provided; the value from this table is provided in the SCHEMANAME column. The SCHEMANAME identifies the KPI (e.g., plannedHours, estimatedHours, and actualHours) that the record is connected to.
SCHEMAID
SOURCETASKID
FK
TASKS_CURRENT
TASKID
STAFFINGPLANID
FK
STAFFING_PLAN_CURRENT
STAFFINGPLANID
STAFFINGPLANRESOURCEID
FK
STAFFING_PLAN_RESOURCE_CURRENT
STAFFINGPLANRESOURCEID
SYSID
-
Not a relationship; used for internal application purposes
TASKID
FK
TASKS_CURRENT
TASKID
TIMEPHASEDDURATIONID
PK
-
-
USERID
FK
USERS_CURRENT
USERID

Time-phased KPI Numbers

Limited customer availability

Workfront Entity Name
Interface References
API Reference
API Label
Data Lake Views
Time-phased KPI Numbers
Time-phased KPI
TMPH
TimePhasedKPI
TIMEPHASED_NUMBERS_CURRENT
TIMEPHASED_NUMBERS_DAILY_HISTORY
TIMEPHASED_NUMBERS_EVENT
Primary/Foreign Key
Type
Related Table
Related Field
ASSIGNMENTID
FK
ASSIGNMENTS_CURRENT
ASSIGNMENTID
EVENT_ID
PK
This is a natural key for the time-phased KPI entry
-
GROUPID
FK
GROUPS_CURRENT
GROUPID
LOCATIONID
FK
CLASSIFIER_CURRENT
CLASSIFIERID
METADATAID
FK
The METADATA table is not provided
-
OPTASKID
FK
OPTASKS_CURRENT
OPTASKID
PORTFOLIOID
FK
PORTFOLIOS_CURRENT
PORTFOLIOID
PROGRAMID
FK
PROGRAMS_CURRENT
PROGRAMID
PROJECTID
FK
PROJECTS_CURRENT
PROJECTID
REFERENCEID
FK
Variable, based on OBJCODE
The primary key / ID of the object identified in the OBJCODE field
ROLEID
FK
ROLES_CURRENT
ROLEID
SCHEMAID
FK
The SCHEMA table is not provided; the value from this table is provided in the SCHEMANAME column. The SCHEMANAME identifies the KPI (e.g., plannedHours, estimatedHours, and actualHours) the record is connected to.
-
SOURCETASKID
FK
TASKS_CURRENT
TASKID
STAFFINGPLANID
FK
STAFFING_PLAN_CURRENT
STAFFINGPLANID
STAFFINGPLANRESOURCEID
FK
STAFFING_PLAN_RESOURCE_CURRENT
STAFFINGPLANRESOURCEID
TASKID
FK
TASKS_CURRENT
TASKID
TIMEPHASEDNUMBERSID
PK
-
-
USERID
FK
USERS_CURRENT
USERID

Timesheet

Workfront Entity Name
Interface References
API Reference
API Label
Data Lake Views
Timesheet
Timesheet
TSHET
Timesheet
TIMESHEETS_CURRENT
TIMESHEETS_DAILY_HISTORY
TIMESHEETS_EVENT
Primary/Foreign Key
Type
Related Table
Related Field
APPROVERID
FK
USERS_CURRENT
USERID
LASTNOTEID
FK
NOTES_CURRENT
NOTEID
LASTUPDATEDBYID
FK
USERS_CURRENT
USERID
SYSID
-
Not a relationship; used for internal application purposes
TIMESHEETID
PK
-
-
TIMESHEETPROFILEID
FK
TIMESHEETPROFILES_CURRENT
TIMESHEETPROFILEID
USERID
FK
USERS_CURRENT
USERID

Timesheet Profile

Workfront Entity Name
Interface References
API Reference
API Label
Data Lake Views
Timesheet Profile
Timesheet Profile
TSPRO
Timesheet Profile
TIMESHEETPROFILES_CURRENT
TIMESHEETPROFILES_DAILY_HISTORY
TIMESHEETPROFILES_EVENT
Primary/Foreign Key
Type
Related Table
Related Field
APPROVERID
FK
USERS_CURRENT
USERID
ENTEREDBYID
FK
USERS_CURRENT
USERID
GROUPID
FK
GROUPS_CURRENT
GROUPID
SYSID
-
Not a relationship; used for internal application purposes
TIMESHEETPROFILEID
PK
-
-

UI Filter

Workfront Entity Name
Interface References
API Reference
API Label
Data Lake Views
UI Filter
Filter
UIFT
Filter
UIFILTERS_CURRENT
UIFILTERS_DAILY_HISTORY
UIFILTERS_EVENT
Primary/Foreign Key
Type
Related Table
Related Field
APPGLOBALID
-
Not a relationship; used for internal application purposes
ENTEREDBYID
FK
USERS_CURRENT
USERID
LASTUPDATEDBYID
FK
USERS_CURRENT
USERID
OBJID
FK
Variable, based on OBJCODE
The primary key / ID of the object identified in the OBJCODE field
PREFERENCEID
FK
PREFERENCES_CURRENT
PREFERENCEID
SYSID
-
Not a relationship; used for internal application purposes
UIFILTERID
PK
-
-

UI Group By

Workfront Entity Name
Interface References
API Reference
API Label
Data Lake Views
UI Group By
Grouping
UIGB
Grouping
UIGROUPBYS_CURRENT
UIGROUPBYS_DAILY_HISTORY
UIGROUPBYS_EVENT
Primary/Foreign Key
Type
Related Table
Related Field
APPGLOBALID
-
Not a relationship; used for internal application purposes
ENTEREDBYID
FK
USERS_CURRENT
USERID
LASTUPDATEDBYID
FK
USERS_CURRENT
USERID
OBJID
FK
Variable, based on OBJCODE
The primary key / ID of the object identified in the OBJCODE field
PREFERENCEID
FK
PREFERENCES_CURRENT
PREFERENCEID
SYSID
-
Not a relationship; used for internal application purposes
UIGROUPBYID
PK
-
-

UI Template

Workfront Entity Name
Interface References
API Reference
API Label
Data Lake Views
UI Template
Layout Template
UITMPL
Layout Template
UITEMPLATES_CURRENT
UITEMPLATES_DAILY_HISTORY
UITEMPLATES_EVENT
Primary/Foreign Key
Type
Related Table
Related Field
ENTEREDBYID
FK
USERS_CURRENT
USERID
GROUPID
FK
GROUPS_CURRENT
GROUPID
LASTUPDATEDBYID
FK
USERS_CURRENT
USERID
SYSID
-
Not a relationship; used for internal application purposes
UITEMPLATEID
PK
-
-

UI View

Workfront Entity Name
Interface References
API Reference
API Label
Data Lake Views
UI View
View
UIVIEW
View
UIVIEWS_CURRENT
UIVIEWS_DAILY_HISTORY
UIVIEWS_EVENT
Primary/Foreign Key
Type
Related Table
Related Field
APPGLOBALID
-
Not a relationship; used for internal application purposes
ENTEREDBYID
FK
USERS_CURRENT
USERID
LASTUPDATEDBYID
FK
USERS_CURRENT
USERID
OBJID
FK
Variable, based on OBJCODE
The primary key / ID of the object identified in the OBJCODE field
PREFERENCEID
FK
PREFERENCES_CURRENT
PREFERENCEID
SYSID
-
Not a relationship; used for internal application purposes
UIVIEWID
PK
-
-

User

Workfront Entity Name
Interface References
API Reference
API Label
Data Lake Views
User
User
USER
User
USERS_CURRENT
USERS_DAILY_HISTORY
USERS_EVENT
Primary/Foreign Key
Type
Related Table
Related Field
ACCESSLEVELID
FK
ACCESSLEVELS_CURRENT
ACCESSLEVELID
CATEGORYID
FK
CATEGORIES_CURRENT
CATEGORYID
COMPANYID
FK
COMPANIES_CURRENT
COMPANYID
DEFAULTHOURTYPEID
FK
HOURTYPES_CURRENT
HOURTYPEID
DELEGATIONTOID
FK
USERS_CURRENT
USERID
EAUTHUSERID
-
Not a relationship; used for internal application purposes
ENTEREDBYID
FK
USERS_CURRENT
USERID
HOMEGROUPID
FK
GROUPS_CURRENT
GROUPID
HOMETEAMID
FK
TEAMS_CURRENT
TEAMID
LASTENTEREDNOTEID
FK
NOTES_CURRENT
NOTEID
LASTUPDATEDBYID
FK
USERS_CURRENT
USERID
LATESTUPDATENOTEID
FK
NOTES_CURRENT
NOTEID
LAYOUTTEMPLATEID
-
Layout Template table will not be supported
MANAGERID
FK
USERS_CURRENT
USERID
PORTALPROFILEID
-
Portal Profile table will not be supported
PREFUIID
-
Not a relationship; used for internal application purposes
PRIVATERATECARDID
FK
RATECARD_CURRENT
RATECARDID
RESOURCEPOOLID
FK
RESOURCEPOOLS_CURRENT
RESOURCEPOOLID
ROLEID
FK
ROLES_CURRENT
ROLEID
SCHEDULEID
FK
SCHEDULES_CURRENT
SCHEDULEID
SYSID
-
Not a relationship; used for internal application purposes
TIMESHEETPROFILEID
FK
TIMESHEETPROFILES_CURRENT
TIMESHEETPROFILEID
UITEMPLATEID
FK
UITEMPLATES_CURRENT
UITEMPLATEID
USERID
PK
-
-
UUMUSERID
-
Not a relationship; used for internal application purposes

User Delegation

Workfront Entity Name
Interface References
API Reference
API Label
Data Lake Views
User Delegation
User Delegation
USRDEL
User Delegation
USERDELEGATIONS_CURRENT
USERDELEGATIONS_DAILY_HISTORY
USERDELEGATIONS_EVENT
Primary/Foreign Key
Type
Related Table
Related Field
FROMUSERID
FK
USERS_CURRENT
USERID
SYSID
-
Not a relationship; used for internal application purposes
TOUSERID
FK
USERS_CURRENT
USERID
USERDELEGATIONID
PK
-
-

User Group

Workfront Entity Name
Interface References
API Reference
API Label
Data Lake Views
User Group
Other Groups
USRGPS
User Group
USERSGROUPS_CURRENT
USERSGROUPS_DAILY_HISTORY
USERSGROUPS_EVENT
Primary/Foreign Key
Type
Related Table
Related Field
GROUPID
FK
GROUPS_CURRENT
GROUPID
SYSID
-
Not a relationship; used for internal application purposes
USERID
FK
USERS_CURRENT
USERID
USERSGROUPID
PK
-
-

User Location

Workfront Entity Name
Interface References
API Reference
API Label
Data Lake Views
User Location
User Location
USRLOC
UserLocation
USERLOCATIONS_CURRENT
USERLOCATIONS_DAILY_HISTORY
USERLOCATIONS_EVENT
Primary/Foreign Key
Type
Related Table
Related Field
CLASSIFIERID
FK
CLASSIFIER_CURRENT
CLASSIFIERID
SYSID
-
Not a relationship; used for internal application purposes
USERID
FK
USERS_CURRENT
USERID
USERLOCATIONID
PK
-
-

User Role

Workfront Entity Name
Interface References
API Reference
API Label
Data Lake Views
User Role
Other Roles
USRROL
User Role
USERSROLES_CURRENT
USERSROLES_DAILY_HISTORY
USERSROLES_EVENT
Primary/Foreign Key
Type
Related Table
Related Field
ROLEID
FK
ROLES_CURRENT
ROLEID
SYSID
-
Not a relationship; used for internal application purposes
USERID
FK
USERS_CURRENT
USERID
USERROLESETID
FK
USERROLESET_CURRENT
USERROLESETID
USERLOCATIONID
PK
-
-

User Preference Value

Workfront Entity Name
Interface References
API Reference
API Label
Data Lake Views
User Pref Value
User Preference
USERPF
User Preference
USERPREFVALUES_CURRENT
USERPREFVALUES_DAILY_HISTORY
USERPREFVALUES_EVENT
Primary/Foreign Key
Type
Related Table
Related Field
SYSID
-
Not a relationship; used for internal application purposes
USERID
FK
USERS_CURRENT
USERID
USERPREFVALUEID
PK
-
-

User Role Set

Workfront Entity Name
Interface References
API Reference
API Label
Data Lake Views
UserRoleSet
User Role Set
URSET
UserRoleSet
USERROLESET_CURRENT
USERROLESET_DAILY_HISTORY
USERROLESET_EVENT
Primary/Foreign Key
Type
Related Table
Related Field
PRIMARYROLEID
FK
ROLES_CURRENT
ROLEID
SYSID
-
Not a relationship; used for internal application purposes
USERID
FK
USERS_CURRENT
USERID
USERROLESETID
PK
-
-

Users Decisions

Workfront Entity Name
Interface References
API Reference
API Label
Data Lake Views
UsersDecisions
Users Decisions
USRDEC
Users Decisions
USERSDECISIONS_CURRENT
USERSDECISIONS_DAILY_HISTORY
USERSDECISIONS_EVENT
Primary/Foreign Key
Type
Related Table
Related Field
USERDECISIONID
PK
-
-
SYSID
-
Not a relationship; used for internal application purposes
USERID
FK
USERS_CURRENT
USERID

Work Item

Workfront Entity Name
Interface References
API Reference
API Label
Data Lake Views
WorkItem
Work Item
WRKITM
WorkItem
WORKITEMS_CURRENT
WORKITEMS_DAILY_HISTORY
WORKITEMS_EVENT
Primary/Foreign Key
Type
Related Table
Related Field
ASSIGNMENTID
FK
ASSIGNMENTS_CURRENT
ASSIGNMENTID
OBJID
FK
Variable, based on OBJCODE
The primary key / ID of the object identified in the OBJCODE field
OPTASKID
FK
OPTASKS_CURRENT
OPTASKID
PROJECTID
FK
PROJECTS_CURRENT
PROJECTID
SYSID
-
Not a relationship; used for internal application purposes
TASKID
FK
TASKS_CURRENT
TASKID
USERID
FK
USERS_CURRENT
USERID
WORKITEMID
PK
-
-
recommendation-more-help
5f00cc6b-2202-40d6-bcd0-3ee0c2316b43