Send a delivery to subscribed recipients

Learn how to join data two segments, create an article alert email, and personalize it based on data received from an external API. We will continue building the workflow created in the previous step: Query articles and recipient subscription values video.

Transcript
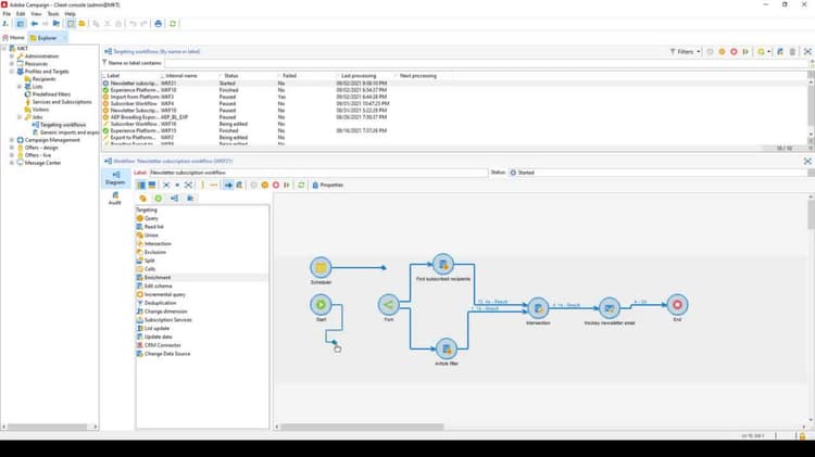
Hello, in this video we are going to continue a workflow that will alert recipients of any new published articles they are subscribed to via an email delivery. Picking up from where we left off, we have two queries and an intersection outputting subscribed recipients based on any articles that were uploaded in the last 24 hours. The next step in the workflow is to select the Actions tab and drag and drop Delivery Attaching it to our intersection. Once complete, double click the Delivery component to open the delivery popover. We can give this delivery a new label if desired. Next, we want to select the radio button for New created from a template. Selecting the folder icon allows us to pick a delivery template. This template does not need to be fancy and in fact, for this demo I will use a simple pre-made template. After selecting an email template, we can continue to select the Specified by inbound events radio button and specified in the delivery button and the Prepare and Start Action radio button. Our recipients are going to be output via the intersection, hence why we have specified by the inbound events selected. We also want the workflow to automatically prepare and start the delivery when it executes. If we wanted to manually approve each delivery before it goes out, we can select Prepare. If at any point we want to edit the template within the workflow, select the magnifying glass icon. This will bring up the Delivery Editor popover. You may be wondering, can’t I just edit this while making the initial template? Although you can create a large portion of your template outside the workflow, editing within the workflow has a distinct advantage. While editing within our workflow, we have access to our article output data. This means that we can pull the article name, description, URL, and any other attributes we output in our queries. Select the icon on the far right, then hover over Target Extension and we will see our article attributes. Using these, we can personalize the email quickly and pull our article data from the upload, meaning we won’t have to create a new template for every upload. Selecting the Source tab allows us to preview the HTML of the template. Based on our template, we should expect that the first name of the subscribed recipient, the article name and URL, the article description, and the name of the subscription service are included in every delivery. Once complete, select Save, followed by selecting OK. Now that we have our delivery, all that’s left to do is end the workflow. However, before we run our workflow, how about we modify it to run it every 10 minutes and add a scheduler component to automate it? Let’s start by modifying our daily article filter and instead check for new articles every 10 minutes. Double click the query, rename the label, then select Edit Query. From the filter popover, let’s update the 1 days before value to the following expression. Our query now only surfaces articles that were published in the last 10 minutes. Next, from the Flow Control tab, drag and drop the scheduler component. Double click to open the scheduler popover, then select Change in the bottom right. The schedule editing wizard appears. Select the Several times a day radio button, then select Next to continue. From this window, we can select every radio button and set the time to 10 minutes. Select Next to continue and we are asked to define our validity period. We can keep the default selected, Permanent Validity. Finally, after selecting Next one more time, we are able to preview the launch times and confirm that every 10 minutes our workflow will look for new articles and their recipients who are subscribed to them. Select Finish, followed by selecting OK. While we’re in the workflow, let’s add an end component. From the Flow Control tab, drag and drop the end component. We are now ready to run our workflow. After quickly publishing a hockey article, let’s run the workflow. It’s important to note that because we are using an intersection and not an enrichment component, we are limited to sending a single article within this 10 minute interval. If you were expecting to publish multiple articles within the 10 minute intervals, you would need to use the enrichment component to filter out duplicates and make sure that everything runs properly. Once complete, we can hop over to our email and see our delivery was a success. After confirming our delivery was a success, we can hop back into Campaign and connect the scheduler component. We now have a working workflow that queries our subscribed recipients and articles data to send a delivery alerting our subscribed users within 10 minutes of an article upload. Thanks for watching.
recommendation-more-help
9e900eef-0452-4c55-9ea4-673b1f9853df