與Adobe Campaign Classic整合 integrating-with-adobe-campaign-classic

CAUTION
AEM 6.4已結束延伸支援,本檔案不再更新。 如需詳細資訊,請參閱 技術支援期. 尋找支援的版本 此處.
NOTE
本檔案說明如何將AEM與內部部署解決方案Adobe Campaign Classic整合。 如果您使用Adobe Campaign Standard,請參閱 與Adobe Campaign Standard整合 以取得指示。

Adobe Campaign可讓您直接在Adobe Experience Manager中管理電子郵件傳遞內容和表單。

若要同時使用這兩個解決方案,您必須先將它們設定為彼此連線。 這需要Adobe Campaign和Adobe Experience Manager中的設定步驟。 本檔案詳細說明這些步驟。

在AEM中使用Adobe Campaign包括透過Adobe Campaign傳送電子郵件的功能,相關說明請參閱 使用Adobe Campaign. 也包括使用AEM頁面上的表單來操控資料。

此外,將AEM與 Adobe Campaign:

如果您要擴充與Adobe Campaign的整合,可能想查看下列頁面:

AEM與Adobe Campaign整合工作流程 aem-and-adobe-campaign-integration-workflow

本節說明建立行銷活動和傳送內容時,AEM與Adobe Campaign之間的典型工作流程。

典型的工作流程包含下列項目,並詳細說明:

  1. 開始建立您的促銷活動(在Adobe Campaign和AEM中)。
  2. 在連結內容和傳送之前,請先在AEM中個人化內容,並在Adobe Campaign中建立傳送。
  3. 在Adobe Campaign中連結內容和傳送。

開始建立行銷活動 start-building-your-campaign

您隨時都可以開始建立行銷活動。 在您連結內容之前,AEM和AC是獨立的。這表示行銷人員可以在Adobe Campaign中開始建立其促銷活動和目標,而內容建立者則在AEM中進行設計。

連結內容和傳送之前 before-linking-content-and-delivery

在連結內容並建立傳遞機制之前,您需要執行下列操作:

在AEM

  • 使用 文字與個人化 元件

在Adobe Campaign

  • 建立類型的傳送 aemContent

連結內容和設定傳送 linking-content-and-setting-delivery

準備好連結和傳送的內容後,您就能確切判斷連結內容的方式和位置。

所有這些步驟皆已在Adobe Campaign中完成。

  1. 指定要使用的AEM例項。
  2. 按一下「同步」按鈕,同步內容。
  3. 開啟內容選擇器以選擇您的內容。

如果您是初次使用AEM if-you-are-new-to-aem

若您為AEM的新手,可能會找到有助於了解AEM的下列連結:

設定Adobe Campaign configuring-adobe-campaign

設定Adobe Campaign涉及下列事項:

  1. 在Adobe Campaign中安裝AEM整合套件。
  2. 設定外部帳戶。
  3. 驗證AEMResourceTypeFilter是否正確配置。

此外,還提供您可進行的進階設定,包括:

  • 管理內容區塊
  • 管理個人化欄位

請參閱 進階設定.

NOTE
若要執行這些操作,您必須具備 管理 在Adobe Campaign。

必備條件 prerequisites

請事先確定您有下列元素:

NOTE
如果您執行的版本早於Adobe Campaign Classic build 8640,請參閱 升級檔案 以取得更多資訊。 請注意,客戶端和資料庫都必須升級到同一個版本。
CAUTION
操作詳見 設定Adobe Campaign設定Adobe Experience Manager AEM和Adobe Campaign之間的整合功能必須有章節才能正常運作。

安裝AEM整合套件 installing-the-aem-integration-package

您必須安裝 AEM整合 包裝在Adobe Campaign。 要執行此操作:

  1. 前往您要與AEM連結的Adobe Campaign例項。

  2. 選擇 工具 > 進階 > 導入包…….

    chlimage_1-132

  3. 按一下 安裝標準套件,然後選取 AEM整合 包。

    chlimage_1-133

  4. 按一下 下一個,然後 開始.

    此套件包含 aemserver 運算子,用來將AEM伺服器連線至Adobe Campaign。

    note caution
    CAUTION
    預設情況下,不為此運算子配置安全區域。 若要透過AEM連線至Adobe Campaign,您必須選取一個。
    serverConf.xml 檔案, allowUserPassword 所選安全區域的屬性必須設定為 true 透過登入/密碼授權AEM連線Adobe Campaign。
    強烈建議建立專用於AEM的安全區域,以避免任何安全性問題。 有關詳細資訊,請參閱 安裝指南.

    chlimage_1-134

設定AEM外部帳戶 configuring-an-aem-external-account

您必須設定外部帳戶,讓您將Adobe Campaign連線至AEM執行個體。

NOTE
  • 安裝 AEM整合 套件時,會建立外部AEM帳戶。 您可以從中設定與AEM例項的連線,或建立新例項。
  • 在AEM中,請務必為campaign-remote使用者設定密碼。 您必須設定此密碼,才能將Adobe Campaign與AEM連線。 以管理員身分登入,並在使用者管理主控台中,搜尋campaign-remote使用者,然後按一下 設定密碼.

若要設定外部AEM帳戶:

  1. 前往 管理 > 平台 > 外部帳戶 節點。

  2. 建立新外部帳戶並選取 AEM 類型。

  3. 輸入AEM製作執行個體的存取參數:伺服器位址,以及用來連線至此執行個體的ID和密碼。 campaign-api使用者帳戶密碼與您在AEM中為設定密碼的campaign-remote使用者相同。

    note note
    NOTE
    請確定伺服器位址為 not 結尾為斜線。 例如,輸入 https://yourserver:4502 而非 https://yourserver:4502/

    chlimage_1-135 chlimage_1-136

  4. 請確定 已啟用 複選框。

驗證AEMResourceTypeFilter選項 verifying-the-aemresourcetypefilter-option

AEMResourceTypeFilter 選項可用來篩選可在Adobe Campaign中使用的AEM資源類型。 這可讓Adobe Campaign擷取專門設計為僅用於Adobe Campaign的AEM內容。

此選項應已預先設定;不過,如果您變更此選項,可能會導致整合無法正常運作。

驗證 AEMResourceTypeFilter 選項:

  1. 前往 平台 >選項.

  2. AEMResourceTypeFilter 選項,檢查路徑是否正確。 此欄位必須包含值:

    mcm/campaign/components/newsletter,mcm/campaign/components/campaign_newsletterpage,mcm/neolane/components/newsletter

    或者在某些情況下,值如下:

    mcm/campaign/components/newsletter

    chlimage_1-137

設定Adobe Experience Manager configuring-adobe-experience-manager

若要設定AEM,您必須執行下列動作:

  • 在執行個體之間配置復寫。
  • 透過Cloud Services將AEM連線至Adobe Campaign。
  • 配置外置程式。

在AEM例項之間設定復寫 configuring-replication-between-aem-instances

從AEM製作例項建立的內容會先傳送至發佈例項。 您需要發佈,以便電子報中的影像可在發佈執行個體上供電子報的收件者使用。 因此,必須將復寫代理設定為從AEM製作執行個體複製到AEM發佈執行個體。

NOTE
如果您不想使用復寫URL,而是使用公開的URL,您可以設定 公用URL 在OSGi的下列組態設定中(AEM標誌 > 工具 圖示> 操作 > Web主控台 > OSGi配置 > AEM Campaign整合 — 設定):
公用URL: com.day.cq.mcm.campaign.impl.IntegrationConfigImpl#aem.mcm.campaign.publicUrl

若要將某些製作執行個體設定複製到發佈執行個體,也必須執行此步驟。

要配置AEM實例之間的複製:

  1. 在製作例項中,選取 AEM標誌> 工具 圖示> 部署 > 復寫 > 作者代理,然後按一下 預設代理.

    chlimage_1-138

    note note
    NOTE
    設定與Adobe Campaign的整合時,除非發佈和製作例項都位於同一部電腦上,否則請避免使用localhost(這是AEM的本機副本)。
  2. 點選或按一下 編輯 然後選取 運輸 標籤。

  3. 通過替換 localhost 填入AEM發佈執行個體的IP位址或位址。

    chlimage_1-139

將AEM連線至Adobe Campaign connecting-aem-to-adobe-campaign

您必須先建立兩個解決方案之間的連結,才能同時使用AEM和Adobe Campaign。

  1. 連線至您的AEM製作執行個體。

  2. 選擇 AEM標誌 > 工具 圖示> 部署 > Cloud Services,然後 立即配置 在Adobe Campaign區段。

    chlimage_1-140

  3. 輸入 標題 按一下 建立,或選擇您要連結至Adobe Campaign例項的現有設定。

  4. 編輯設定,使其與Adobe Campaign執行個體的參數相符。

    • 使用者名稱: aemserver,即Adobe Campaign AEM整合套件運算子,用來建立兩個解決方案之間的連結。
    • 密碼:Adobe Campaign aemserver運算子密碼。 您可能必須直接在Adobe Campaign中重新指定此運算子的密碼。
    • API端點:Adobe Campaign例項URL。
  5. 選擇 連線至Adobe Campaign 按一下 確定.

    chlimage_1-141

    note note
    NOTE
    建立您的電子郵件並發佈,您必須將設定重新發佈至您的發佈執行個體。

    chlimage_1-142

NOTE
如果連線失敗,請務必檢查下列項目:
  • 使用安全連線至Adobe Campaign例項(https)時,您可能會遇到憑證問題。 您必須將Adobe Campaign執行個體憑證新增至 快取 AEM例項的JDK檔案。
  • 必須為 aemserver運算子 在Adobe Campaign。 此外,在 serverConf.xml 檔案, allowUserPassword 安全區域的屬性必須設定為 true 使用登入/密碼模式授權AEM連線至Adobe Campaign。
此外,請參閱 疑難排解AEM/Adobe Campaign整合.

配置外置程式 configuring-the-externalizer

您需要 配置externalizer 在AEM中。 Externalizer是OSGi服務,可讓您將資源路徑轉換為外部和絕對URL。 此服務提供設定這些外部URL和建置這些URL的集中位置。

請參閱 配置外置程式 一般說明。 若為Adobe Campaign整合,請務必在 https://<host>:<port>/system/console/configMgr/com.day.cq.commons.impl.ExternalizerImpl未指向 localhost:4503 但傳送至可透過Adobe Campaign主控台存取的伺服器。

如果指向 localhost:4503 或Adobe Campaign無法存取的其他伺服器,您的影像將不會顯示在Adobe Campaign主控台上。

chlimage_1-143

進階設定 advanced-configurations

您也可以執行一些進階設定,即:

  • 管理個人化欄位和區塊。
  • 停用個人化區塊。
  • 管理Target擴充功能資料。

管理個人化欄位和區塊 managing-personalization-fields-and-blocks

在AEM中,可將個人化新增至電子郵件內容的欄位和區塊由Adobe Campaign管理。

提供預設清單,但可修改。 您也可以新增或隱藏個人化欄位和區塊。

新增個人化欄位 adding-a-personalization-field

若要將新的個人化欄位新增至已可用的欄位,您必須擴充Adobe Campaign nms:seedMember 結構如下:

CAUTION
您需要新增的欄位必須已透過收件者結構擴充功能新增(nms:recipient)。 如需詳細資訊,請參閱 設定 指南。
  1. 前往 管理 > 設定 > 資料結構 節點。

  2. 選擇 新增.

    chlimage_1-144

  3. 在快顯視窗中,選取 使用擴充架構擴充表格中的資料 按一下 下一個.

    chlimage_1-145

  4. 輸入擴展架構的不同參數:

    • 結構:選取 nms:seedMember 綱要。 視窗中的其他欄位會自動完成。
    • 命名空間:個人化延伸架構的命名空間。
  5. 編輯架構的XML代碼,以指定要在其中添加的欄位。 如需擴充Adobe Campaign結構的詳細資訊,請參閱 設定指南.

  6. 儲存您的架構,然後透過 工具 > 進階 > 更新資料庫結構 功能表。

  7. 請中斷連線,然後重新連線至Adobe Campaign主控台以儲存您的變更。 新欄位現在會顯示在AEM中可用的個人化欄位清單中。

範例 example

新增 註冊編號 欄位中,您必須有下列元素:

  • nms:recipient 已命名的方案擴充功能 cus:recipient 包含:
<element desc="Recipient table (profiles)" img="nms:recipient.png" label="Recipients" labelSingular="Recipient" name="recipient">

  <attribute dataPolicy="smartCase" desc="Recipient registration number"
  label="Registration Number"
  length="50" name="registrationNumber" type="string"/>

</element>

nms:seedMember 已命名的方案擴充功能 cus:seedMember 包含:

<element desc="Seed to insert in the export files" img="nms:unknownad.png" label="Seed addresses" labelSingular="Seed" name="seedMember">

  <element name="custom_nms_recipient">
    <attribute name="registrationNumber"
    template="cus:recipient:recipient/@registrationNumber"/>
  </element>

</element>

註冊編號 欄位現在是可用個人化欄位的一部分:

chlimage_1-146

隱藏個人化欄位 hiding-a-personalization-field

若要在已可用的欄位中隱藏個人化欄位,您必須擴充Adobe Campaign nms:seedMember 結構,如 新增個人化欄位 區段。 套用下列步驟:

  1. 複製您要從 nms:seedMember 擴展架構中的架構(cus:seedMember 例如)。

  2. 新增 advanced="true" 欄位的XML屬性。 它不再顯示在AEM中可用的個人化欄位清單中。

    例如,若要隱藏 中間名 欄位, cud:seedMember 架構必須包含下列元素:

    code language-xml
    <element desc="Seed to insert in the export files" img="nms:unknownad.png" label="Seed addresses" labelSingular="Seed" name="seedMember">
    
      <element name="custom_nms_recipient">
        <attribute advanced="true" name="middleName"/>
      </element>
    
    </element>
    

停用個人化區塊 deactivating-a-personalization-block

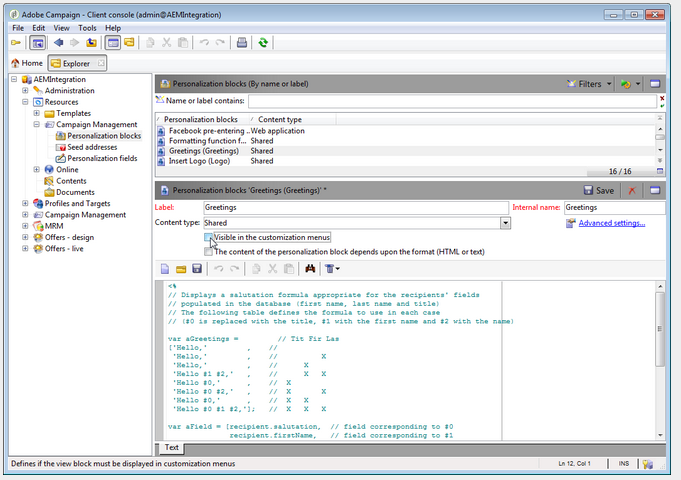
若要在可用區塊中停用個人化區塊:

  1. 前往 資源 > Campaign Management > 個人化區塊 節點。

  2. 選取您要在AEM中停用的個人化區塊。

  3. 清除 在自訂功能表中可見 核取方塊並儲存您的變更。 區塊不再顯示在Adobe Campaign中可用的個人化區塊清單中。

    chlimage_1-147

管理目標擴充功能資料 managing-target-extension-data

您也可以插入目標擴充功能資料以供個人化。 Target擴充功能資料(又稱為「Target資料」),來自於擴充或新增促銷活動工作流程中查詢的資料。 如需詳細資訊,請參閱 建立查詢擴充資料 區段。

NOTE
只有AEM內容與Adobe Campaign傳送同步時,目標中的資料才可用。 請參閱 將AEM中建立的內容與從Adobe Campaign傳送同步.

chlimage_1-148

recommendation-more-help
5ce3024a-cbea-458b-8b2f-f9b8dda516e8