Atualizar perfis do Adobe Experience Platform a partir de páginas de aterrissagem do Adobe Campaign  ac-aep-lp

A integração entre o Adobe Campaign e o Adobe Experience Platform permite sincronizar facilmente os dados do perfil entre as páginas de aterrissagem do Adobe Campaign e o Adobe Experience Platform. Com essa integração, você pode:

  • Recupere atributos de perfil do Adobe Experience Platform para exibir informações atualizadas nas páginas de aterrissagem do Adobe Campaign,
  • Envie de volta os atributos de perfil atualizados para o Adobe Experience Platform para atualizar os atributos correspondentes com base no que foi preenchido e enviado nas landing pages.

As principais etapas para configurar essa integração são as seguintes:

Configurar uma conexão Oauth oauth

As APIs da Adobe Cloud Platform usam o protocolo OAuth 2.0 para autenticação e autorização. Para conectar o Adobe Experience Platform ao Adobe Campaign usando chamadas de API, é necessário gerar um token de acesso usando a Integração OAuth criada no Adobe Developer Console.

Para fazer isso, siga estes passos:

  1. Acesse o Adobe Developer Console.

  2. Crie uma nova conexão de API usando o produto Adobe Experience Platform API. As etapas detalhadas sobre como obter um token de acesso OAuth 2.0 estão disponíveis na documentação do Adobe Developer Console.

  3. Depois que a conexão for criada, navegue até o menu OAuth Server-to-Server e copie os detalhes abaixo, que são necessários no Campaign para autenticação:

    • CLIENT ID
    • CLIENT SECRET
    • ORGANIZATION ID

    {width="70%"}

Agora que sua conexão Oauth está configurada, crie e configure uma nova conexão do Source HTTP API para vincular o Adobe Campaign ao Adobe Experience Platform.

Criar uma conexão HTTP API Source source

Com a conexão OAuth estabelecida, a próxima etapa é criar uma conexão do Source HTTP API no Adobe Experience Platform. Essa conexão permite transmitir dados para o Adobe Experience Platform usando APIs. Siga estas etapas:

  1. Navegue até Adobe Experience Platform Sources, pesquise a origem HTTP API e clique em Add data.

    {width="70%"}

  2. Configure a conexão de acordo com suas necessidades. Informações detalhadas sobre como configurar uma conexão HTTP API estão disponíveis na documentação de origens do Adobe Experience Platform.

    Na etapa Authentication, alterne a opção Enable authentication para autenticar usando o token de acesso gerado anteriormente pela integração OAuth.

    {width="70%"}

  3. Depois que a conexão de origem é configurada, o endpoint de transmissão é exibido. Esse endpoint é necessário para assimilar dados na Adobe Experience Platform.

    {width="70%"}

    Você também pode acessar uma amostra do formato de dados assimilado na Adobe Experience Platform abrindo o fluxo de dados recém-criado na guia Dataflows.

    {width="70%"}

Agora que a conexão HTTP API Source está configurada, é necessário adicionar opções específicas no Adobe Campaign para habilitar a conexão com o Adobe Experience Platform.

Adicionar opções de autenticação no Adobe Campaign xtk

Depois que a conexão HTTP API Source é configurada, é necessário adicionar opções específicas no Adobe Campaign para habilitar a conexão com o Adobe Experience Platform. Isso pode ser feito no menu Administração do Campaign ou ao executar o fluxo de trabalho da página de aterrissagem adicionando uma atividade JavaScript code específica.

Navegue pelas guias abaixo para descobrir os dois métodos:

Adicionar opções do menu Administração
  1. Navegue até o menu Administration > Platform > Options.

  2. Adicione as seguintes opções com os valores correspondentes do Adobe Developer Console:

    • IMS_CLIENT_ID = cryptString(CLIENT ID)
    • IMS_CLIENT_SECRET = cryptString(CLIENT SECRET)
    • IMS_ORG_ID = ID DA ORGANIZAÇÃO
    • IMS_CLIENT_API_KEY = cryptString(CLIENT ID)

    {width="70%"}

    note note
    NOTE
    A função cryptString() é usada para criptografar os dados de autenticação.
Adicionar opções usando uma atividade de código JavaScript

Para configurar essas opções automaticamente na execução do fluxo de trabalho de páginas de aterrissagem, adicione uma atividade JavaScript code ao fluxo de trabalho com o código abaixo. Saiba como configurar uma atividade de código JavaScript.

Na execução do workflow, as opções são criadas automaticamente no console do Campaign com os valores fornecidos.

code language-javascript
loadLibrary("xtk:shared/nl.js");
loadLibrary("xtk:shared/xtk.js");
loadLibrary("xtk:shared/json2.js");
loadLibrary("xtk:common.js");

function setAuthCredentials()
{
setOption("IMS_CLIENT_ID", cryptString('CLIENT ID'));
setOption("IMS_CLIENT_SECRET", cryptString('CLIENT SECRET'));
setOption("IMS_ORG_ID", cryptString('ORGANIZATION ID'));
setOption("IMS_CLIENT_API_KEY", cryptString('CLIENT ID'));
}

Agora que as opções de autenticação estão configuradas no Campaign, é necessário criar códigos JavaScript personalizados para permitir a sincronização de dados entre o Campaign e o Adobe Experience Platform a partir da página de destino.

Adicionar opções na execução do fluxo de trabalho javascript

Para permitir a sincronização de dados entre landing pages e o Adobe Experience Platform, códigos personalizados do JavaScript devem ser adicionados ao Adobe Campaign. Siga estas etapas:

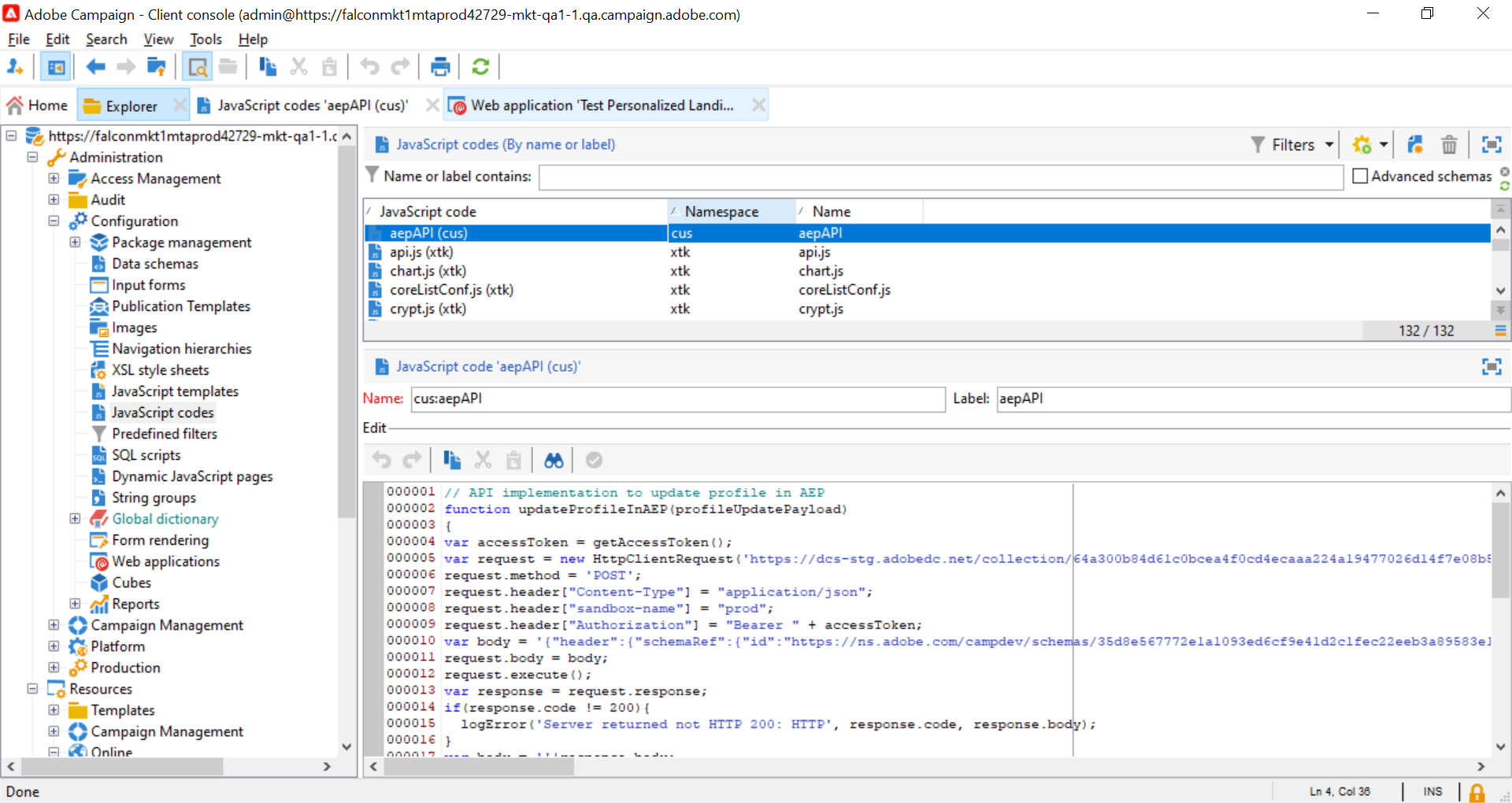
  1. Navegue até o menu Administration > Configuration > JavaScript codes.

  2. Crie novos códigos JavaScript e copie e cole os trechos abaixo.

    note note
    NOTE
    O token de acesso e os dados de autenticação são recuperados automaticamente das opções configuradas anteriormente.

    {width="70%"}

    accordion
    Script 1 - Carregar atributos de perfil do Experience Platform

    Esse código verifica se o perfil existe no Adobe Experience Platform antes de carregar a landing page. Ele recupera os atributos do perfil e os exibe nos campos correspondentes da landing page.

    code language-javascript
    // API implementation to read profile from AEP
    function getProfileInfo(email)
    {
    var accessToken = getAccessToken();
    var request = new HttpClientRequest(('https://platform-stage.adobe.io/data/core/ups/access/entities?schema.name=_xdm.context.profile&entityId=' + email + '&entityIdNS=email&fields=identities,consents.marketing'));
    request.method = 'GET';
    request.header["Content-Type"] = "application/json";
    request.header["sandbox-name"] = "prod";
    request.header["x-gw-ims-org-id"] = getOption('IMS_ORG_ID');
    request.header["x-api-key"] = getOption('IMS_CLIENT_API_KEY');
    request.header["Authorization"] = "Bearer " + accessToken;
    request.execute();
    return request.response;
    }
    
    accordion
    Script 2 - Atualizar atributos de perfil do Experience Platform

    Esse código atualiza os atributos de perfil no Adobe Experience Platform com os valores enviados na landing page.

    code language-javascript
    // API implementation to update profile in AEP
    loadLibrary("xtk:shared/nl.js");
    loadLibrary("xtk:shared/xtk.js");
    loadLibrary("xtk:shared/json2.js");
    loadLibrary("xtk:common.js");
    
    function updateProfileInAEP(profileUpdatePayload)
    {
    var accessToken = getAccessToken();
    var request = new HttpClientRequest('https://dcs-stg.adobedc.net/collection/64a300b84d61c0bcea4f0cd4ecaaa224a19477026d14f7e08b5408ffaf5e6162?syncValidation=false');
    request.method = 'POST';
    request.header["Content-Type"] = "application/json";
    request.header["sandbox-name"] = "prod";
    request.header["Authorization"] = "Bearer " + accessToken;
    var body = '{"header":{"schemaRef":{"id":"https://ns.adobe.com/campdev/schemas/35d8e567772e1a1093ed6cf9e41d2c1fec22eeb3a89583e1","contentType":"application/vnd.adobe.xed-full+json;version=1.0"},"imsOrgId":"A1F66F0D5C47D1950A494133@AdobeOrg","datasetId":"63c7fa2a20cce11b98cccb41","source":{"name":"testHTTPSourcesVinay - 03/06/2023 5:43 PM"}},"body":{"xdmMeta":{"schemaRef":{"id":"https://ns.adobe.com/campdev/schemas/35d8e567772e1a1093ed6cf9e41d2c1fec22eeb3a89583e1","contentType":"application/vnd.adobe.xed-full+json;version=1.0"}},"xdmEntity":' + profileUpdatePayload +'}}';
    request.body = body;
    request.execute();
    return request.response;
    }
    
    
    // Get Access token from OAuth-Server-to-server API call
    function getAccessToken() {
    var clientId = decryptString(getOption('IMS_CLIENT_ID'));
    var clientSecret = decryptString(getOption('IMS_CLIENT_SECRET'));
    var request = new HttpClientRequest(('https://ims-na1-stg1.adobelogin.com/ims/token/v2?grant_type=client_credentials' + '&client_id=' + clientId + '&client_secret=' + clientSecret + '&scope=openid,session,AdobeID,read_organizations,additional_info.projectedProductContext'));
    request.method = 'POST';
    request.execute();
    var response = request.response;
    if(response.code != 200){
    logError('GetAccessToken failed,', response.code, response.body);
    return;
    }
    var body = ''+response.body;
    var parsedResponse = JSON.parse(body);
    var accessToken = parsedResponse.access_token;
    logInfo("Access token generated successfully");
    return accessToken;
    }
    

Agora que os códigos personalizados do JavaScript são criados no Adobe Campaign, você pode configurar o fluxo de trabalho que contém sua página de aterrissagem para usar esses códigos JavaScript para sincronização de dados.

Configurar o fluxo de trabalho da landing page script

Com os códigos JavaScript adicionados ao Adobe Campaign, você pode aproveitá-los no fluxo de trabalho da página de aterrissagem usando JavaScript code atividades:

  • Para carregar dados do Experience Platform antes de carregar a landing page, adicione uma atividade JavaScript code antes da atividade da landing page e copie e cole o Script 1.

    accordion
    Script 1 - Carregar atributos de perfil do Experience Platform
    code language-javascript
    // Script code to read profile from AEP.
    
    logInfo("Loading profile from AEP");
    loadLibrary("cus:aepAPI");
    var recipient=ctx.recipient;
    var email = recipient.@email;
    var response = getProfileInfo(email);
    ctx.isAEPProfileExists = 1;
    
    if(response.code == 404){
    ctx.isAEPProfileExists = 0
    logInfo("Profile with email" + email + " not found in AEP, ignoring the update activity");
    }
    else if(response.code == 200){
    var body = ''+response.body;
    var parsedResponse = JSON.parse(body);
    for (var key in parsedResponse) {
        var value =  parsedResponse[key];
        var marketing = value.entity.consents.marketing;
        logInfo("User Consent Details: " + JSON.stringify(marketing));
        if(marketing.hasOwnProperty('email')&&marketing.email.hasOwnProperty('val')&&marketing.email.val=='n'){
        ctx.recipient.@blackListEmail = 1;
        }
        if(marketing.hasOwnProperty('sms')&&marketing.sms.hasOwnProperty('val')&&marketing.sms.val=='n'){
        ctx.recipient.@blackListMobile = 1;
        }
        if(marketing.hasOwnProperty('push')&&marketing.push.hasOwnProperty('val')&&marketing.push.val=='n'){
        ctx.recipient.@blackListPostalMail = 1;
        }
    }
    }
    
  • Para atualizar os atributos de perfil do Experience Platform com os dados enviados na página de aterrissagem, adicione uma atividade JavaScript code após a atividade de página de aterrissagem e copie e cole o Script 2.

    accordion
    Script 2 - Atualizar atributos de perfil do Experience Platform
    code language-javascript
    // Script code to update profile in AEP and ACC.
    
    logInfo("Executing script to update AEP profile.");
    
    // Loading aepAPI library JS code
    loadLibrary("cus:aepAPI");
    
    var recipient=ctx.recipient
    
    // Update profile only if it exists in AEP
    if(ctx.isAEPProfileExists==1){
    
    var email = recipient.@email
    logInfo(email);
    logInfo(recipient.@blackListEmail);
    logInfo(recipient.@blackListMobile);
    logInfo(recipient.@blackListPostalMail);
    
    var optOutPayload = new Array();
    
    if(recipient.@blackListEmail==1){
        optOutPayload.push('"email":{"val":"n"}');
    }
    else
        optOutPayload.push('"email":{"val":"y"}');
    
    if(recipient.@blackListMobile==1){
        optOutPayload.push('"sms":{"val":"n"}');
    }
    else
        optOutPayload.push('"sms":{"val":"y"}');
    
    if(recipient.@blackListPostalMail==1){
        optOutPayload.push('"push":{"val":"n"}');
    }
    else
        optOutPayload.push('"push":{"val":"y"}');
    
    var profileUpdatePayload = '{'+ '"personalEmail":{"address":' + '\"' + email + '\"' + '},' +'"consents":{"marketing":{' + optOutPayload.toString() + '}}}';
    
    var response = updateProfileInAEP(profileUpdatePayload);
    if(response.code == 200){
    var body = '' + response.body;
    logInfo("AEP Profile Updated successfully, Response " + body);
    // Update ACC profile
    recipient.@xtkschema = "nms:recipient";
    recipient.@_operation = "update";
    recipient.@_key="@id";
    xtk.session.Write(recipient);
    logInfo("ACC Profile Updated successfully");
    }
    else{
        logError('Server Error: ', response.code, response.body);
    }
    }
    else {
    logInfo("Ignoring AEP profile update as profile doesn't exists.");
    
    // Update ACC profile
    recipient.@xtkschema = "nms:recipient";
    recipient.@_operation = "update";
    recipient.@_key="@id";
    xtk.session.Write(recipient);
    logInfo("ACC Profile Updated successfully");
    }
    
CAUTION
Certifique-se de personalizar a carga em cada script com base em suas necessidades específicas.
Se você não adicionar nenhum script antes da atividade de landing page, nenhuma verificação de existência de perfil será executada no Adobe Experience Platform. Quando a landing page for enviada e o perfil não existir, ela será criada no Adobe Experience Platform com os atributos da landing page.

Este é um exemplo de fluxo de trabalho usando as atividades de código JavaScript antes e depois de uma página de aterrissagem:

{width="70%"}

Este é um exemplo de uma página de aterrissagem e uma atividade de código JavaScript configuradas para atualizar atributos de perfil no Adobe Experience Platform:

{width="70%"}

{width="70%" modal="regular"}

Mais informações

recommendation-more-help
35662671-8e3d-4f04-a092-029a056c566b