[Gilt auch für v8]{class="badge positive" title="Gilt auch für Campaign v8"}
Verwalten von Abonnements managing-subscriptions
Über Informations-Services about-information-services
Ein Informationsdienst zeichnet sich durch folgende Merkmale aus:
- erfordert eine Anmeldung oder ein Abonnement (Opt-in);
- bietet die Möglichkeit einer gewollten (Opt-out) oder automatischen Abmeldung (begrenzter Service, z. B. bei einem Testangebot);
- verfügt über Mechanismen zur Bestätigung von An- und/oder Abmeldung (einfache Bestätigung, Double-Opt-in usw.);
- protokolliert die Handlungen der angemeldeten Nutzer.
Diese Dienste bieten standardmäßig spezifische Berichte und Statistiken: Verfolgung der angemeldeten Nutzer, Treuegrad, Abmeldekurven usw.
In E-Mail-Sendungen werden die erforderlichen Abmelde-Links automatisch erzeugt. Der gesamte Opt-in- bzw. Opt-out-Prozess läuft vollautomatisch ab und wird dokumentiert, um im Einklang mit der herrschenden Rechtsprechung zu stehen.
Drei verschiedene Anmelde- bzw. Abmeldemodi stehen zur Auswahl:
- manuell,
- durch Import (nur Anmeldung),
- über ein Webformular.
Informations-Services erstellen creating-an-information-service
Sie haben die Möglichkeit, Abonnements für Informations-Services zu erstellen und zu verwalten und ihnen Bestätigungsnachrichten oder andere automatische Mitteilungen zuzuordnen.
Der Tab Profile und Zielgruppen bietet unter dem Link Dienste und Abonnements eine Übersicht über alle existierenden Informationsdienste.
Um einen vorhandenen Dienst zu bearbeiten, klicken Sie auf seinen Namen. Um einen Dienst zu erstellen, klicken Sie auf die Erstellen oberhalb der Liste.
-
Geben Sie im Feld Titel einen Namen für den neuen Dienst ein und wählen Sie den Versandkanal aus: E-Mail, Mobile, Facebook, X (früher bekannt als Twitter) oder Mobile App.
note note NOTE Facebook- und X-Abonnements werden in diesem Abschnitt ausführlich beschrieben. Mobile App-Abonnements werden im Abschnitt Über den Mobile-App-Kanal beschrieben. -
Wählen Sie für einen Dienst vom Typ E-Mail den Versandmodus. Die möglichen Modi sind: Newsletter oder Viral.
-
Sie haben die Möglichkeit, bei An- und Abmeldungen Bestätigungsnachrichten zu versenden. Wählen Sie in diesem Fall neben den Feldern Anmeldung und Abmeldung die jeweils zu verwendenden Versandvorlagen aus. Die Vorlagen müssen mit einem Zielgruppen-Mapping des Typs Abonnements und ohne Angabe einer Zielgruppe konfiguriert werden. Siehe Abschnitt Über den E-Mail-Kanal.
-
Standardmäßig sind Abonnements unbegrenzt. Sie können jedoch die Option Unbegrenzt abwählen und eine Gültigkeitsdauer für den Dienst festlegen. Die Gültigkeitsdauer kann in Tagen (T) oder Monaten (M) festgelegt werden.
Nachdem der Dienst gespeichert wurde, wird er der Liste „Dienste und Abonnements“ hinzugefügt: Klicken Sie auf seinen Namen, um ihn zu bearbeiten. Es stehen mehrere Registerkarten zur Verfügung. Die Registerkarte Abonnements wird die Liste aller angemeldeten Benutzer (Unterregisterkarte Aktive Abonnements) bzw. aller An- und Abmeldungen (Unterregisterkarte Verlauf) angezeigt. Sie haben an dieser Stelle auch die Möglichkeit, Abonnenten hinzuzufügen oder zu entfernen. Siehe Abonnenten hinzufügen und löschen.
Die Schaltfläche Details… bietet die Möglichkeit, die Eigenschaften des Abonnements für den markierten Empfänger anzuzeigen und zu ändern.
Sie können die Eigenschaften des Abonnements für einen Empfänger ändern.
Klicken Sie zur Verfolgung der Abonnements (Anmeldungen, Abonnentenanzahl usw.) im Dashboard auf den Tab Berichte. Hier können Sie außerdem Berichte archivieren und auf Verläufe zugreifen.
Abonnenten hinzufügen und löschen adding-and-deleting-subscribers
Klicken Sie im Abonnements-Tab eines Dienstes auf die Schaltfläche Hinzufügen. (Eine weitere Möglichkeit ist, in der Abonnentenliste einen Rechtsklick zu machen und die Option Hinzufügen zu wählen.) Geben Sie den die anzumeldenden Empfänger enthaltenden Ordner an, markieren Sie die neuen Abonnenten und klicken Sie zur Bestätigung auf OK.
Um Abonnenten zu entfernen, markieren Sie sie und klicken Sie auf Löschen. (Sie haben auch die Möglichkeit, auf der Abonnentenliste einen Rechtsklick zu machen und die Option Löschen zu wählen.)
In beiden Fällen können Sie eine Bestätigungsnachricht an die betreffenden Benutzer senden, wenn eine Versandvorlage für Abmeldungen mit dem Dienst verknüpft wurde (siehe Informationsdienste erstellen). Mit einem Warnhinweis können Sie diesen Versand validieren oder nicht validieren:
Siehe An- und Abmeldungen.
An Abonnenten eines Service versenden delivering-to-the-subscribers-of-a-service
Um einen Versand an alle Abonnenten eines bestimmten Informationsdienstes zu erstellen, muss die Zielgruppe wie nachfolgend beschrieben definiert werden:
Wählen Sie Abonnenten eines Informationsdienstes und klicken Sie auf Weiter.
Markieren Sie nun den gewünschten Dienst und klicken Sie auf Beenden.
Im Vorschau-Tab können Sie die Liste der Abonnenten des entsprechenden Informationsdienstes ansehen.
An- und Abmeldungen subscription-and-unsubscription-mechanisms
Sie haben die Möglichkeit, An- und Abmeldevorgänge sowie die Abonnentenverwaltung zu automatisieren.
Der Inhalt dieser Nachricht wird im Informationsdienst im Abschnitt Bestätigungsnachrichten im Feld Anmeldung bzw. Abmeldung konfiguriert.
Empfänger für Informations-Services anmelden subscribing-a-recipient-to-a-service
Sie haben verschiedene Möglichkeiten, um einen Empfänger für einen Dienst anzumelden:
-
Dienst manuell hinzufügen. Klicken Sie im Tab Abonnements des Empfängerprofils auf Hinzufügen und wählen Sie den gewünschten Dienst aus.
-
Gruppe von Empfängerinnen und Empfängern automatisch für einen Dienst anmelden. Die Liste der Empfänger kann aus einer Filterung, einer Gruppe, einem Ordner, einem Import oder einer direkten Auswahl mithilfe der Maus stammen. Um diese Empfänger anzumelden, wählen Sie die Profile aus und klicken Sie mit der rechten Maustaste darauf. Wählen Sie Aktionen > Auswahl für einen Dienst anmelden… aus, wählen Sie den betreffenden Service aus und starten Sie den Prozess.
-
Importieren Sie Empfängerinnen und Empfänger und abonnieren Sie sie automatisch für einen Informationsdienst. Geben Sie im letzten Schritt des Import-Assistenten den gewünschten Dienst an.
Weiterführende Informationen hierzu finden Sie in diesem Abschnitt.
-
Empfänger melden sich persönlich über ein Webformular an.
Weiterführende Informationen hierzu finden Sie in diesem Abschnitt.
-
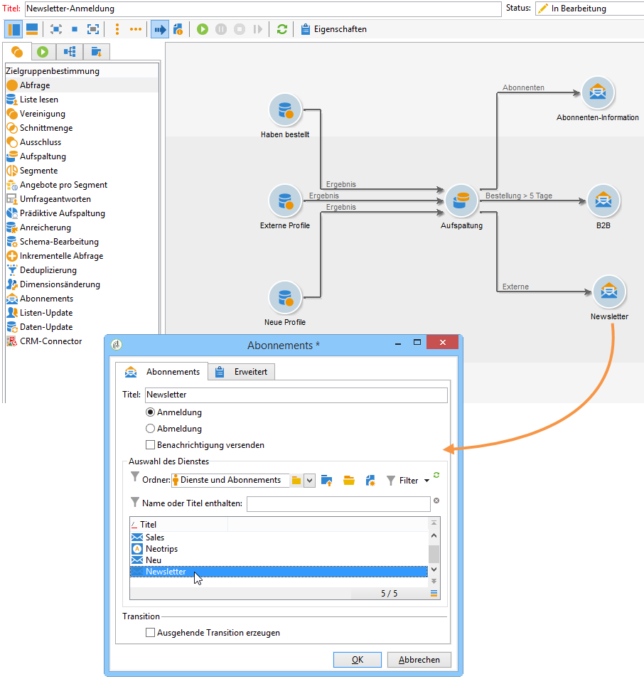
Empfänger unter Verwendung eines Workflows mit der Aktivität Abonnements anmelden.
Workflows und ihre Verwendung in Formularen werden in diesem Abschnitt beschrieben.
Empfänger von einem Service abmelden unsubscribing-a-recipient-from-a-service
Manuelle Abmeldung manual-unsubscribing
E-Mail-Sendungen müssen laut Gesetzgeber einen Link zum Abbestellen enthalten. Die Empfängerinnen und Empfänger können diesen Link anklicken, um ihr Profil zu aktualisieren und von künftigen Sendungen ausgeschlossen zu werden.
Der standardmäßige Abmelde-Link wird über die letzte Schaltfläche in der Symbolleiste des Inhaltseditors eingefügt, der im Versandassistenten bereitgestellt wird (siehe Über die Personalisierung). Wenn der Empfänger auf diesen Link klickt, wird das Profil in die Blockierungsliste aufgenommen (Opt-out); der Empfänger wird also von keiner Versandaktion mehr als Ziel ausgewählt.
Die Empfangenden können sich allerdings von einem Dienst abmelden, ohne sich von allen Diensten abmelden zu müssen. Dazu können Sie ein Web-Formular verwenden (siehe diesen Abschnitt) oder einen personalisierten Abmelde-Link einfügen. Weiterführende Informationen dazu finden Sie in der Dokumentation zu Campaign v8.
Des Weiteren können Sie Empfangende manuell über ihr Profil abmelden. Klicken Sie hierfür auf den Abonnements-Tab, markieren Sie die entsprechenden Informationsdienste und klicken Sie auf Löschen.
Eine andere Möglichkeit ist die Abmeldung eines oder mehrerer Empfänger direkt im betroffenen Informationsdienst. Klicken Sie hierfür auf den Abonnements-Tab des Dienstes, markieren Sie die Empfänger und klicken Sie auf Löschen.
Automatische Abmeldung automatic-unsubscription
Ein Informationsdienst kann eine begrenzte Dauer haben. Die Abmeldung erfolgt automatisch, wenn die Gültigkeitsdauer abgelaufen ist. Die Dauer der Gültigkeit wird auf der Registerkarte Bearbeiten der Diensteigenschaften konfiguriert. Sie wird in Tagen definiert.
Sie haben außerdem die Möglichkeit, einen Abmelde-Workflow für eine bestimmte Population zu erstellen. Gehen Sie wie oben für einen Anmelde-Workflow beschrieben vor und kreuzen Sie in der Abonnements-Aktivität die Option Abmeldung an. Siehe Empfänger für Informationsdienste anmelden.
Abonnement-Verfolgung subscriber-tracking
Auf der Registerkarte Dashboard stehen Berichte zur Verfügung, die es ermöglichen, An- und Abmeldungen zu verfolgen.