Configurar canal de SMS em uma instância independente setting-up-sms-channel

Para enviar para um celular, você precisa:

  1. Uma conta externa especificando um conector e tipo de mensagem.

    Observe que os conectores herdados agora estão obsoletos. Embora os recursos obsoletos ainda estejam disponíveis, eles não serão aprimorados nem terão suporte. Saiba mais nesta página.

  2. Um modelo da entrega no qual essa conta externa é referenciada.

NOTE
Para entregas de SMS, a tipologia deve estar usando uma afinidade de SMS específica criada em um container dedicado do servidor de aplicativos. Saiba mais

Criar uma conta externa SMPP creating-an-smpp-external-account

IMPORTANT
Usar a mesma conta e senha para várias contas externas de SMS pode resultar em conflitos e sobreposição entre as contas. Consulte a Página de solução de problemas de SMS.

Para enviar um SMS a um telefone celular, primeiro é necessário criar a conta externa SMPP.
Para obter mais informações sobre o protocolo e as configurações de SMS, consulte esta página.

Para fazer isso, siga as etapas abaixo:

  1. No nó Platform > External accounts da árvore, clique no ícone New.

  2. Defina o tipo de conta como Roteamento, o canal como Celular (SMS) e o modo de entrega como Entrega em massa.

  3. Marque a caixa Enabled.

  4. Na guia Mobile, selecione Extended generic SMPP na lista suspensa Connector.

    note caution
    CAUTION
    Os conectores herdados serão descontinuados e não terão suporte a partir da versão 20.2. Recomendamos o uso do conector Extended generic SMPP. Para obter mais informações sobre como migrar para o conector recomendado, consulte esta página.
  5. A opção Enable verbose SMPP traces in the log file permite que você descarte todo o tráfego SMPP em arquivos de log. Essa opção deve ser habilitada para solucionar problemas no conector e comparar com o tráfego visto pelo provedor.

  6. Entre em contato com seu provedor de serviços SMS que explicará como preencher os diferentes campos de conta externa da guia Connection settings.

    Em seguida, entre em contato com seu provedor, dependendo do escolhido, que fornecerá o valor a ser inserido no campo SMSC implementation name.

    Você pode definir o número de conexões para o provedor por MTA filho. Por padrão, é definido como 1.

  7. Por padrão, o número de caracteres em um SMS atende aos padrões GSM.

    As mensagens SMS usando a codificação GSM são limitadas a 160 caracteres ou a 153 caracteres por SMS para mensagens enviadas em várias partes.

    note note
    NOTE
    Alguns caracteres contam como dois (chaves, colchetes, o símbolo do euro, etc.).
    A lista de caracteres GSM disponíveis é apresentada abaixo.

    Você pode autorizar transliteração de caracteres marcando a caixa correspondente.

    Para obter mais informações, consulte esta seção.

  8. Na guia Throughput and delays, você pode especificar a taxa de transferência máxima de mensagens de saída ("MT", Mobile Terminated) em MT por segundo. Se inserir "0" no campo correspondente, a taxa de transferência será ilimitada.

    Os valores de todos os campos correspondentes às durações precisam ser preenchidos em segundos.

  9. Na guia Mapping of encodings, você pode definir codificações.

    Para obter mais informações, consulte esta seção.

  10. Na guia SMSC specificities, a opção Send full phone number é desabilitada por padrão. Não habilite se quiser respeitar o protocolo SMPP e transferir apenas dígitos ao servidor do provedor SMS (SMSC).

    Contudo, tendo em conta que determinados provedores exigem o uso do prefixo "+", recomenda-se verificar com seu provedor e, se necessário, eles irão sugerir que seja habilitada.

    A caixa de seleção Enable TLS over SMPP permite criptografar o tráfego SMPP. Para obter mais informações, consulte esta página.

  11. Ao configurar um conector Extended generic SMPP, você pode definir respostas automáticas.

    Para obter mais informações, consulte esta seção.

Transliteração de caracteres de SMS about-character-transliteration

A transliteração de caracteres pode ser configurada em uma conta externa de entrega de dispositivos móveis SMPP, na guia Mobile.

A transliteração consiste em substituir um caractere de um SMS por outro quando esse caractere não é considerado pelo padrão GSM.

  • Se a transliteração for authorized, cada caractere que não for levado em consideração será substituído por um caractere GSM quando a mensagem for enviada. Por exemplo, a letra "ë" é substituída por "e". Portanto, a mensagem é ligeiramente alterada, mas o limite de caracteres permanecerá o mesmo.
  • Quando a transliteração é not authorized, cada mensagem que contém caracteres que não são levados em consideração é enviada em formato binário (Unicode): todos os caracteres são enviados como estão. No entanto, as mensagens SMS usando Unicode são limitadas a 70 caracteres (ou 67 caracteres por SMS para mensagens enviadas em várias partes). Se o número máximo de caracteres for excedido, várias mensagens serão enviadas, o que pode ocasionar custos adicionais.
IMPORTANT
Inserir campos de personalização no conteúdo de sua mensagem SMS pode apresentar caracteres que não são considerados pela codificação GSM.

Por padrão, a transliteração de caractere é desabilitada. Se você quiser que todos os caracteres em suas mensagens SMS sejam mantidos como estão, não altere nomes próprios, por exemplo, recomendamos que você não habilite essa opção.

No entanto, se as mensagens SMS contiverem muitos caracteres que geram mensagens Unicode, você poderá optar por habilitar essa opção para limitar os custos de envio de mensagens.

A tabela a seguir apresenta os caracteres considerados pelo padrão GSM. Todos os caracteres inseridos no corpo da mensagem, além daqueles mencionados abaixo, convertem toda a mensagem em formato binário (Unicode) e assim a limita a 70 caracteres.

Caracteres básicos

@
SP
0
¡
P
¿
p
£
_
!
1
A
Q
a
q
$
"
2
B
R
b
r
¥
#
3
C
S
c
s
è
¤
4
D
T
d
t
é
%
5
E
U
e
u
ù
&
6
F
V
f
v
ì
'
7
G
W
g
w
ò
(
8
H
X
h
x
Ç
)
9
I
Y
i
y
LF
*
:
J
Z
j
z
Ø
ESC
+
;
K
Ä
k
ä
ø
Æ
,
<
L
Ö
l
ö
CR
æ
-
=
M
Ñ
m
ñ
Å
ß
.
>
N
Ü
n
ü
å
É
/
?
O
§
o
à

SP: espaço

ESC: escape

LF: alimentação de linha

CR: retorno

Caracteres avançados (contados duas vezes)

^ { } [ ~ ] | €

Codificações de texto about-text-encodings

Ao enviar uma mensagem SMS, o Adobe Campaign pode usar uma ou várias codificações de texto. Cada codificação tem seu próprio conjunto específico de caracteres e determina o número de caracteres que cabem em uma mensagem SMS.

Ao configurar uma nova conta externa de entrega de dispositivo móvel SMPP, você pode definir o Mapping of encodings na guia Mobile: o campo data_coding permite que o Adobe Campaign comunique qual codificação é usada para o SMSC.

NOTE
O mapping entre o valor data_coding e a codificação realmente usada é padronizado. No entanto, certos SMSC têm seu próprio mapping específico: neste caso, o administrador do Adobe Campaign precisa declarar esse mapping. Consulte seu provedor para saber mais.

Você pode declarar data_codings e forçar a codificação se necessário: para fazer isso, especifique uma única codificação na tabela.

  • Quando nenhum mapping de codificações é definido, o conector assume um comportamento genérico:

    • Ele tentará usar a codificação GSM para a qual atribui o valor data_coding = 0.
    • Se a codificação GSM falhar, ele usará a codificação UCS2 para a qual atribui o valor data_coding = 8.
  • Ao definir as codificações que gostaria de usar e os valores de campo vinculados do tipo data_coding, o Adobe Campaign tentará usar a primeira codificação na lista e depois a seguinte, se a primeira for impossível.

IMPORTANT
A ordem da declaração é importante: é recomendável colocar a lista em ordem crescente de custo para favorecer as codificações que permitem usar o máximo possível de caracteres em cada mensagem SMS.
Apenas declare as codificações que deseja usar. Se algumas das codificações fornecidas pelo SMSC não corresponderem à sua finalidade de uso, não as declare na lista.

Resposta automática automatic-reply

Ao configurar um conector SMPP genérico estendido, você pode configurar respostas automáticas.

Quando um assinante responde a uma mensagem SMS, enviada a ele por meio do Adobe Campaign contendo uma palavra-chave como "PARAR", você pode configurar as mensagens que são automaticamente enviadas de volta na seção Automatic reply sent to the MO.

NOTE
As palavras-chave não diferenciam maiúsculas de minúsculas.

Para cada palavra-chave, especifique um código curto, que é um número usado normalmente para enviar entregas e servirá como nome de remetente, e então insira a mensagem que será enviada ao assinante.

Você também pode vincular uma ação à sua resposta automática: Send to quarantine ou Remove from quarantine. Por exemplo, se um destinatário enviar a palavra-chave "PARAR", ele receberá automaticamente uma confirmação de unsubscription e será enviado à quarentena.

Se você vincular a ação Remove from quarantine a uma resposta automática, os destinatários que enviam a palavra-chave correspondente serão automaticamente removidos da quarentena.

Os destinatários estão listados na tabela Non deliverables and addresses disponível no menu Administration > Campaign Management > Non deliverables Management.

  • Para enviar a mesma resposta independentemente do código curto, deixe a coluna Short code vazia.
  • Para enviar a mesma resposta independentemente da palavra-chave, deixe a coluna Keyword vazia.
  • Para realizar uma ação sem enviar uma resposta, deixe a coluna Response vazia. Por exemplo, isso permite remover da quarentena um usuário que responde com uma mensagem diferente de "PARAR".

Se você tiver múltiplas contas externas usando o conector Extended generic SMPP com a mesma conta de provedor, o seguinte problema pode ocorrer: ao enviar uma resposta para um código curto, ela pode ser recebida em qualquer uma das conexões de sua conta externa. Consequentemente, a resposta automática que é enviada pode não ser a mensagem esperada.
Para evitar isso, aplique uma das seguintes soluções, dependendo do provedor que você estiver usando:

  • Crie uma conta de provedor para cada conta externa.

  • Use o campo System type da guia Mobile > Connection settings para distinguir cada código curto. Solicite ao seu provedor um valor diferente para cada conta.

As etapas para configurar uma conta externa usando o conector SMPP genérico estendido estão detalhadas na seção Criar uma conta externa SMPP.

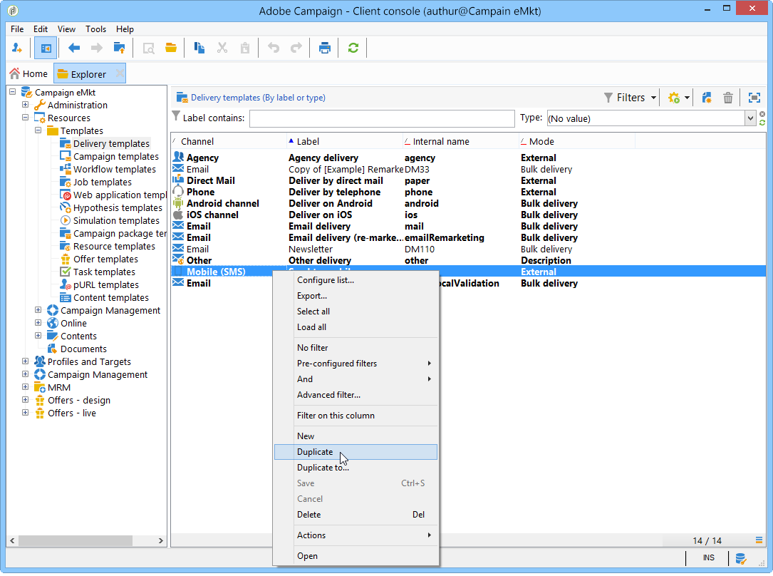
Alterar o modelo de entrega changing-the-delivery-template

O Adobe Campaign oferece um modelo da entrega para celulares. Esse modelo está disponível no nó Resources > Templates > Delivery templates. Consulte a documentação do Campaign v8.

Para entrega via canal SMS, você deve criar um modelo no qual o conector de canal é referenciado.

Para manter o modelo da entrega nativa, recomendamos que você o duplique e depois configure.

No exemplo abaixo, criamos um modelo para fazer a entrega de mensagens pela conta SMPP habilitada anteriormente. Para fazer isso:

  1. Vá para o nó Delivery templates

  2. Clique com o botão direito do mouse no modelo Send to mobiles e selecione Duplicate.

  3. Altere o rótulo do modelo, por exemplo Enviado para dispositivos móveis (SMPP).

  4. Clique em Properties.

  5. Na guia General, selecione um modo de roteamento que corresponda à conta externa criada nas etapas anteriores.

  6. Clique em Save para criar o modelo.

Agora você tem uma conta externa e um modelo da entrega que possibilita a entrega via SMS.

recommendation-more-help
601d79c3-e613-4db3-889a-ae959cd9e3e1