Konfigurieren des SMS-Kanals in einer eigenständigen Instanz setting-up-sms-channel

Folgende Voraussetzungen müssen gegeben sein, um Sendungen an Mobiltelefone richten zu können:

  1. ein externes Konto mit Angabe des Connectors und des Nachrichtentyps;

    Beachten Sie, dass ältere Connectoren jetzt nicht mehr unterstützt werden. Eingestellte Funktionen sind weiterhin verfügbar, werden jedoch weder weiter verbessert noch unterstützt. Weiterführende Informationen finden Sie auf dieser Seite.

  2. Eine Versandvorlage, die auf das externe Konto Bezug nimmt.

NOTE
Für SMS-Sendungen sollte die Typologie eine bestimmte SMS-Affinität verwenden, die in einem dedizierten Anwendungs-Server-Container erstellt wurde. Weitere Informationen

Erstellen eines externen SMPP-Kontos creating-an-smpp-external-account

IMPORTANT
Die Verwendung desselben Kontos und Kennworts für mehrere externe SMS-Konten kann zu Konflikten und Überschneidungen zwischen den Konten führen. Siehe die Seite zur SMS-Fehlerbehebung.

Um eine SMS an ein Mobiltelefon zu senden, müssen Sie zunächst Ihr externes SMPP-Konto erstellen.
Weiterführende Informationen zum SMS-Protokoll und dessen Einstellungen finden Sie auf dieser Seite.

Gehen Sie dazu wie folgt vor:

  1. Wählen Sie dazu im Navigationsbaum im Knoten Plattform > Externe Konten das Symbol Neu aus.

  2. Definieren Sie den Kontotyp mit Routing, den Kanal mit Mobiltelefon (SMS) und den Versandmodus mit Gebündelter Versand.

  3. Kreuzen Sie die Option Aktiviert an.

  4. Wählen Sie im Tab Mobiltelefon aus der Connector-Dropdown-Liste die Option Erweitertes allgemeines SMPP.

    note caution
    CAUTION
    Ab Version 20.2 werden ältere Connectoren eingestellt und nicht mehr unterstützt. Es wird empfohlen, den Connector Erweitertes allgemeines SMPP zu verwenden. Weiterführende Informationen über das Migrieren zum empfohlenen Connector finden Sie auf dieser Seite.
  5. Mit der Option Ausführliche SMPP-Protokolle in der Log-Datei aktivieren können Sie den gesamten SMPP-Traffic in Protokolldateien speichern. Diese Option muss aktiviert sein, um eine Fehlerbehebung beim Connector vornehmen und den Traffic mit dem auf Provider-Seite verzeichneten Traffic vergleichen zu können.

  6. Wenden Sie sich an Ihren SMS-Dienstleister. Dieser kann Ihnen die für das externe Konto erforderlichen Angaben auf dem Tab Verbindungsparameter bereitstellen.

    Der von Ihnen ausgewählte Provider nennt Ihnen danach den Wert für das Feld Name der SMSC-Implementierung.

    Sie können die Anzahl der Verbindungen mit dem Dienstleister per untergeordnetem MTA definieren. Standardmäßig ist 1 eingestellt.

  7. Standardmäßig kommt in Bezug auf die maximal zulässige Zeichenanzahl einer SMS der Mobilfunkstandard GSM zur Anwendung.

    SMS, die das GSM-Alphabet verwenden, sind auf 160 Zeichen begrenzt oder auf 153 Zeichen pro SMS bei Nachrichten, die in mehreren Teilen gesendet werden.

    note note
    NOTE
    Gewisse Zeichen zählen doppelt (Akkoladen, eckige Klammern, Eurozeichen etc.).
    Eine Liste der von GSM unterstützten Zeichen finden Sie unten.

    Bei Bedarf können Sie die Transliteration von Zeichen zulassen, indem Sie die entsprechende Option aktivieren.

    Weiterführende Informationen hierzu finden Sie in diesem Abschnitt.

  8. Auf der Registerkarte Durchsatz und Dauer können Sie den maximalen Durchsatz für ausgehende Nachrichten ("MT", Mobile Terminated) festlegen. Bei Angabe von "0" im entsprechenden Feld ist der Durchsatz unbegrenzt.

    Werte, die eine Dauer angeben, sind in Sekunden auszudrücken.

  9. Im Tab Kodierungs-Mapping können Sie Kodierungen definieren.

    Weiterführende Informationen hierzu finden Sie in diesem Abschnitt.

  10. Im Tab SMSC-Besonderheiten ist die Option Vollständige Telefonnummer senden standardmäßig deaktiviert. Aktivieren Sie sie nicht, wenn Sie die Konformität mit dem SMPP-Protokoll wahren und nur Zahlen an den Server des SMS-Anbieters (SMSC) übertragen möchten.

    Bei gewissen Anbietern ist die Verwendung des Vorzeichens '+' jedoch erforderlich, sodass es ratsam ist, mit Ihrem Anbieter Kontakt aufzunehmen, der Sie bei Bedarf dazu auffordern wird, diese Option zu aktivieren.

    Die Checkbox TLS über SMPP aktivieren ermöglicht die Verschlüsselung des SMPP-Traffics. Weiterführende Informationen hierzu finden Sie auf dieser Seite.

  11. Wenn Sie einen Connector vom Typ Erweitertes allgemeines SMPP konfigurieren, können Sie automatische Antworten einrichten.

    Weiterführende Informationen hierzu finden Sie in diesem Abschnitt.

Transliteration von SMS-Zeichen about-character-transliteration

Die Transliteration von Zeichen kann in einem externen Konto für den SMPP-Mobiltelefon-Versand im Tab Mobile eingerichtet werden.

Transliteration bezeichnet in einer SMS die Ersetzung eines Zeichens durch ein anderes, wenn das erste Zeichen nicht von GSM unterstützt wird.

  • Wenn die Transliteration zugelassen wurde, wird jedes nicht unterstützte Zeichen beim Nachrichtenversand durch ein Zeichen des GSM-Alphabets ersetzt. So wird beispielsweise der Buchstabe "ë" durch "e" ersetzt. Der Nachrichteninhalt wird in diesem Fall leicht verändert übermittelt, aber die Zeichenanzahl bleibt identisch.
  • Wenn die Transliteration nicht zugelassen wurde, werden alle Nachrichten mit nicht unterstützten Zeichen im Binärformat (Unicode) gesendet: Alle Zeichen werden unverändert übermittelt. In Unicode kodierte SMS sind auf 70 Zeichen (oder 67 Zeichen bei Nachrichten, die in mehreren Teilen gesendet werden) begrenzt. Bei Überschreitung der maximalen Zeichenanzahl werden mehrere Teilnachrichten gesendet, wodurch zusätzliche Kosten entstehen können.
IMPORTANT
Die Verwendung von Personalisierungsfeldern im SMS-Inhalt führt u. U. dazu, dass nicht von GSM unterstützte Zeichen eingefügt werden.

Die Transliteration von Zeichen ist standardmäßig deaktiviert. Es wird empfohlen, diese Option nicht zu aktivieren, wenn Sie alle Zeichen Ihrer SMS beibehalten möchten, um beispielsweise Eigennamen unverändert zu übermitteln.

Sollte Ihre SMS jedoch eine hohe Anzahl an Zeichen enthalten, die dem Unicode-Zeichensatz entstammen, können Sie diese Option wählen, um Ihre Versandkosten zu begrenzen.

Die folgende Tabelle zeigt den vom GSM-Standard unterstützten Zeichensatz. Jedes im Nachrichteninhalt enthaltene Zeichen, das nicht in der unten stehenden Tabelle aufgeführt ist, führt zur Konvertierung der gesamten Nachricht in das Binärformat (Unicode), sobald sie 70 Zeichen überschreitet.

Einfache Zeichen

@
SP
0
¡
P
¿
p
£
_
!
1
A
Q
a
q
$
"
2
B
R
b
r
¥
#
3
C
S
c
s
è
¤
4
D
T
d
t
é
%
5
E
U
e
u
ù
&
6
F
V
f
v
ì
'
7
G
W
g
w
ò
(
8
H
X
h
x
Ç
)
9
I
Y
i
y
LF
*
:
J
Z
j
z
Ø
ESC
+
;
K
Ä
k
ä
ø
Æ
,
<
L
Ö
l
ö
CR
æ
-
=
M
Ñ
m
ñ
Å
ß
.
>
N
Ü
n
ü
å
É
/
?
O
§
o
à

SP: Leerzeichen

ESC: Escape

LF: Zeilenvorschub

CR: Wagenrücklauf

Doppelt zählende Zeichen

^ { } [ ~ ] | €

Textcodierungen about-text-encodings

Beim SMS-Versand kann Adobe Campaign eine oder mehrere Textkodierungen verwenden. Je nach Kodierung kommen unterschiedliche Zeichensätze zur Anwendung und variiert die Anzahl an zulässigen Zeichen pro SMS.

Beim Konfigurieren eines neuen externen Kontos für einen SMPP-Mobiltelefon-Versand können Sie das Kodierungs-Mapping im Tab Mobiltelefon definieren: Über das Feld data_coding kann Adobe Campaign dem SMSC (Short Message Service Center) kommunizieren, welche Kodierung verwendet wird.

NOTE
Die Entsprechung zwischen dem Wert des Felds data_coding und der tatsächlich verwendeten Kodierung ist standardisiert. Gewisse SMSC besitzen jedoch eine spezifische Zuordnung: In diesem Fall müssen Ihre Adobe Campaign-Admins diese deklarieren. Kontaktieren Sie für weiterführende Informationen Ihren Anbieter.

Sie können data_codings deklarieren. Durch Angabe von nur einer Kodierung in der Tabelle wird die Anwendung dieser Kodierung erzwungen.

  • Wenn kein Kodierungs-Mapping definiert wurde, verhält sich der Connector standardmäßig:

    • Er versucht, das GSM-Alphabet zu verwenden und ordnet diesem den Wert DATA_CODING = 0 zu.
    • Falls die Verwendung des GSM-Alphabets nicht möglich ist, verwendet er UCS2 und ordnet den Wert DATA_CODING = 8 zu.
  • Wenn Sie die zu verwendenden Kodierungen sowie die damit verbundenen data_coding-Feldwerte definieren, verwendet Adobe Campaign die Kodierungen in der Reihenfolge ihres Erscheinens in der Liste. Wenn die Verwendung der ersten Kodierung nicht möglich ist, wird die zweite verwendet, usw.

IMPORTANT
Die Reihenfolge der Deklarierung ist entscheidend. Wir empfehlen Ihnen, die Liste aufsteigend nach den entstehenden Kosten zu ordnen, um die Kodierungen zu favorisieren, die eine größere Anzahl von Zeichen pro SMS erlauben.
Deklarieren Sie nur die Kodierungen, die Sie tatsächlich verwenden möchten. Deklarieren Sie hingegen keine vom SMSC angebotenen Kodierungen in der Liste, die nicht Ihrer Verwendung entsprechen.

Automatische Antwort automatic-reply

Wenn Sie einen Connector vom Typ Erweitertes allgemeines SMPP konfigurieren, können Sie automatische Antworten einrichten.

Im Bereich Automatische Antwort auf MO können Sie Benachrichtigungen konfigurieren, die automatisch gesendet werden, wenn ein Abonnent auf eine durch Adobe Campaign versendete SMS mit einer ein Schlüsselwort wie beispielsweise "STOP" enthaltenden Nachricht antwortet.

NOTE
Bei den Schlüsselwörtern kann die Groß-/Kleinschreibung ignoriert werden.

Geben Sie für jedes Schlüsselwort eine Kurzwahlnummer (short code) an, d. h. eine als Absendername fungierende Nummer, die gewöhnlich für den Nachrichtenversand verwendet wird, sowie die an den Abonnenten zu sendende Nachricht.

Es besteht die Möglichkeit, jeder automatischen Antwort eine Aktion zuzuordnen: Unter Quarantäne stellen oder Aus der Quarantäne entfernen. Wenn beispielsweise das Wort "STOP" gesendet wird, erhält der Abonnent automatisch eine Abmeldebestätigung und sein Profil wird unter Quarantäne gestellt.

Wird die Aktion Aus der Quarantäne entfernen mit einer automatischen Antwort verknüpft, werden die Empfänger, die das entsprechende Schlüsselwort senden, automatisch aus der Quarantäne entlassen.

Die Empfänger sind in der Tabelle Adressen unzustellbarer Sendungen aufgeführt, die über das Menü Administration > Kampagnenverwaltung > Unzustellbarkeitsverwaltung abrufbar ist.

  • Lassen Sie die Spalte Kurzwahlnummer leer, wenn unabhängig von der Kurzwahlnummer dieselbe Nachricht gesendet werden soll.
  • Lassen Sie die Spalte Schlüsselwort leer, wenn unabhängig vom Schlüsselwort dieselbe Nachricht gesendet werden soll.
  • Lassen Sie die Spalte Antwort leer, wenn nur eine Aktion ausgeführt, aber keine Antwort gesendet werden soll. Dies ermöglicht beispielsweise die Entlassung eines Abonnenten aus der Quarantäne, wenn er ein anderes Schlüsselwort als "STOP" sendet.

Wenn Sie mehrere externe Konten mit dem Connector „Erweitertes allgemeines SMPP“ mit demselben Provider-Konto haben, kann das folgende Problem auftreten: Wenn Sie eine Antwort an eine Kurzwahlnummer senden, kann sie auf einer Ihrer externen Kontoverbindungen empfangen werden. Folglich ist die automatische Antwort, die gesendet wird, möglicherweise nicht die erwartete Nachricht.
Um dies zu vermeiden, wenden Sie je nach verwendetem Provider eine der folgenden Lösungen an:

  • Erstellen Sie für jedes externe Konto ein Provider-Konto.

  • Verwenden Sie das Feld Systemtyp im Tab Mobiltelefon > Verbindungsparameter, um jede Kurzwahlnummer zu unterscheiden. Bitten Sie Ihren Provider um einen anderen Wert für jedes Konto.

Die Schritte zum Einrichten eines externen Kontos mithilfe des Connectors „Erweitertes allgemeines SMPP“ sind im Abschnitt Externes SMPP-Konto erstellen beschrieben.

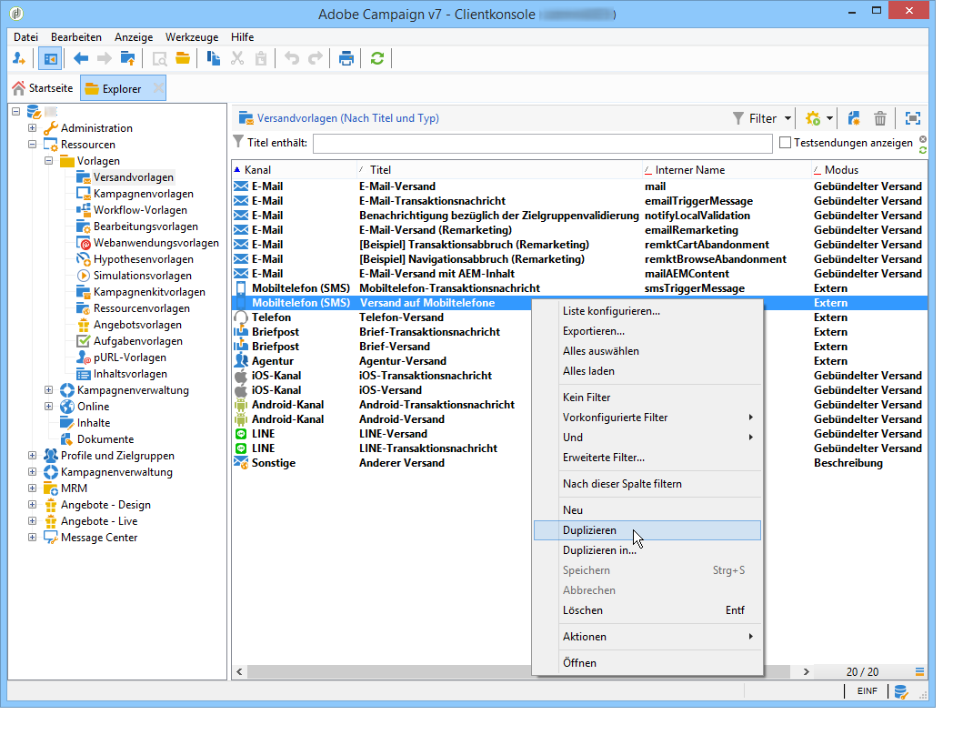
Ändern der Versandvorlage changing-the-delivery-template

Adobe Campaign bietet Ihnen eine Vorlage für den Versand an Mobilgeräte. Diese Vorlage ist im Knoten Ressourcen > Vorlagen > Versandvorlagen verfügbar. Weitere Informationen finden Sie in der Dokumentation zu Campaign v8.

Um den SMS-Kanal zu nutzen, muss in der Versandvorlage der entsprechende Connector angegeben werden.

Wir empfehlen Ihnen, nicht die native Versandvorlage zu ändern, sondern diese zu duplizieren und die Kopie nach Bedarf zu konfigurieren.

Im folgenden Beispiel wird eine Vorlage erstellt, die dem Versand von Nachrichten mithilfe des zuvor aktivierten SMPP-Kontos dient. Gehen Sie dazu wie folgt vor:

  1. Markieren Sie den Versandvorlagen-Knoten.

  2. Klicken Sie mit der rechten Maustaste auf die Vorlage Versand auf Mobiltelefone und wählen Sie die Option Duplizieren.

  3. Ändern Sie die Beschriftung der Vorlage, z. B. Mobiltelefon-Versand (SMPP).

  4. Klicken Sie auf Eigenschaften.

  5. Wählen Sie auf dem Tab Allgemein einen Routing-Modus, der dem externen Konto entspricht, das Sie in den vorherigen Schritten erstellt haben.

  6. Klicken Sie auf Speichern, um die Erstellung abzuschließen.

Sie verfügen nun über ein externes Konto und eine Versandvorlage, die es Ihnen erlauben, per SMS zu versenden.

recommendation-more-help
601d79c3-e613-4db3-889a-ae959cd9e3e1