[Applicabile anche a v8]{class="badge positive" title="Applicabile anche a Campaign v8"}

Caso d’uso: creare gestione dei contenuti use-case-creating-content-management

Per creare la gestione dei contenuti in Adobe Campaign, sono necessari i seguenti passaggi:

Passaggio 1: analizzare il contenuto da produrre step-1---analyzing-the-content-to-be-produced

Prima di iniziare, è necessario eseguire un’analisi precisa del contenuto da produrre: identificare gli elementi da visualizzare, studiare i vincoli ad essi collegati, definire un tipo per ciascun elemento, ecc. È inoltre necessario distinguere gli elementi statici da quelli variabili.

Ad esempio, per creare una newsletter in HTML con il seguente tipo di contenuto:

Questa newsletter contiene tre tipi di elementi:

  1. Elementi variabili il cui contenuto viene immesso o selezionato dall’utente tramite un modulo di input durante la creazione della consegna.

  2. Campi di personalizzazione immessi in modo dinamico in base alle informazioni salvate nel database (in questo caso, il nome e il cognome del destinatario).

  3. Elementi statici, che sono gli stessi per tutte le newsletter.

I vari elementi di questa newsletter sono messi insieme in base alle regole definite in un modello di JavaScript che fa riferimento a tutti gli elementi da inserire e ne concettualizza il layout.

Questi elementi vengono creati tramite uno schema dedicato che specifica i seguenti elementi per ciascun contenuto: nome, etichetta, tipo, dimensione e qualsiasi altra informazione rilevante per la sua elaborazione in Adobe Campaign.

Passaggio 2: creare lo schema dati step-2---creating-the-data-schema

Uno schema di dati è un documento XML associato al contenuto. Descrive la struttura XML dei dati in questo contenuto.

NOTE
Per ulteriori informazioni sulla creazione e la configurazione di schemi di dati in Adobe Campaign, consulta questa sezione.
Gli elementi di configurazione specifici per la gestione dei contenuti sono descritti in dettaglio in Schemi di dati.

Per creare uno schema di dati, effettua le seguenti operazioni:

  1. Aprire Adobe Campaign Explorer e selezionare il nodo Administration > Configuration > Data schemas.

    Fai clic sull'icona New situata sopra l'elenco degli schemi di dati.

  2. Selezionare l'opzione Create a schema per la gestione dei contenuti, quindi fare clic su Next.

  3. Immetti il nome e l’etichetta dello schema nei campi appropriati. Se necessario, puoi aggiungere una descrizione e collegare un’immagine specifica.

    Fai clic su Next per confermare.

  4. Immettere il contenuto dello schema nella finestra Edit schema.

    Utilizza il pulsante Insert per creare il contenuto dello schema.

    Per ulteriori informazioni, consulta Modifica degli schemi.

    Per ogni elemento a cui si fa riferimento nel contenuto, devi selezionare un tipo corrispondente.

    In questo esempio i contenuti identificati, il loro formato e il loro tipo sono:

Contenuto
Formato
Tipo
Etichetta
Titolo
Attributo
Stringa
Titolo
Sottotitolo
Attributo
Stringa
Nome
Data evento
Attributo
Data
Data
Paragrafo introduttivo
Elemento
HTML
Panoramica
Foto dell'autore
Attributo
Stringa
URL
Autore
Elemento
Memo
Autore
Logo intestazione (archiviato nelle risorse pubbliche Adobe Campaign)
Attributo
Collegamento
Immagine

Lo schema conterrà le seguenti informazioni:

<element label="Invitation" name="invitation" template="ncm:content" xmlChildren="true">
    <compute-string expr="@name"/>
    <attribute label="Title" length="40" name="title" type="string"/>
    <element label="Presentation" name="presentation" type="html"/>
    <attribute label="Date" name="date" type="date"/>
    <attribute label="Name" length="10" name="name" type="string"/>
    <attribute label="URL" name="url" type="string"/>
    <element label="Author" name="author" type="memo"/>
    <element label="Image" name="image" target="xtk:fileRes" type="link"/>
  </element>
  1. Fare clic su Save per creare lo schema dati.

Passaggio 3: creare il modulo di input step-3---creating-the-input-form

Il modulo di input consente di modificare un’istanza di contenuto tramite un’interfaccia di input dalla console client di Adobe Campaign.

La descrizione di un modulo è un documento XML strutturato che osserva la grammatica dello schema del modulo "xtk:form".

NOTE
Per ulteriori informazioni sulla creazione e la configurazione di moduli in Adobe Campaign, consulta questa sezione.
Gli elementi di configurazione specifici per la gestione dei contenuti sono descritti in dettaglio in Moduli di input.

Per creare un modulo di input per la gestione dei contenuti, attieniti alla seguente procedura:

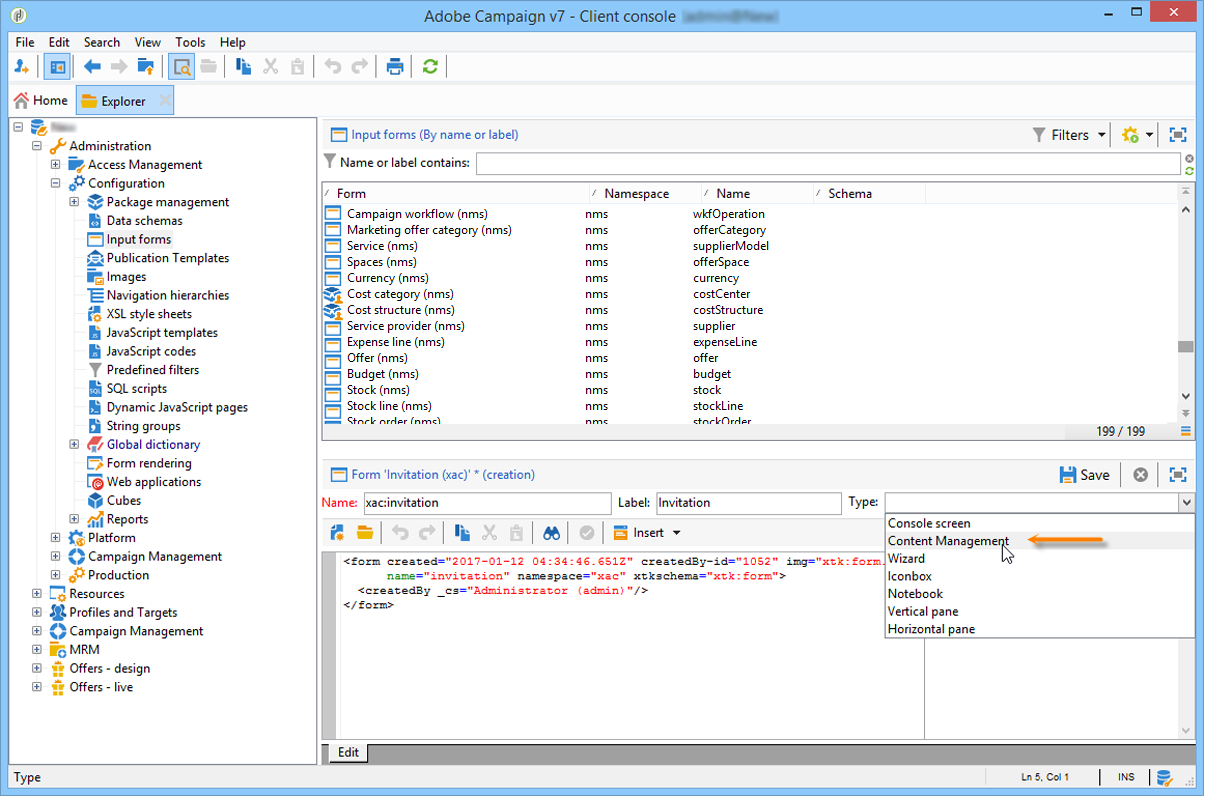
  1. Aprire Adobe Campaign Explorer e selezionare il nodo Administration > Configuration > Input forms.

    Fare clic sull'icona New sopra l'elenco dei moduli.

  2. Immettere il nome del modulo e l'etichetta collegata al modulo, quindi selezionare il tipo Content management.

    note note
    NOTE
    Per consentire a entrambi gli elementi di corrispondere automaticamente, si consiglia di utilizzare lo stesso nome dello schema di dati collegato. Utilizza il pulsante Insert sopra l'area di input per aggiungere campi dallo schema collegato al modulo.

  3. Nella sezione centrale dell'editor specificare i campi che si desidera visualizzare nel modulo di input.

    In questo esempio, avremo il seguente tipo di informazioni:

    code language-none
     <input xpath="@title"/>
      <input xpath="@date"/>
      <input xpath="presentation"/>
      <input xpath="@name"/>
      <input xpath="@url"/>
      <input xpath="author"/>
      <input img="nl:sryimage.png" newEntityFormChoice="true" xpath="image">
        <sysFilter>
          <condition expr="@isImage = true"/>
        </sysFilter>
      </input>
    

    La scheda Preview consente di controllare il rendering del modulo durante la modifica:

  4. Fare clic su Save per creare il modulo di input.

Passaggio 4: creare la maschera di costruzione step-4---creating-the-construction-template

Il linguaggio XSLT consente di trasformare un documento XML in un altro documento di output. Questa trasformazione è descritta in XML in un documento denominato foglio di stile.

In questo esempio, si desidera utilizzare un modello di JavaScript per definire la modalità di costruzione e layout dei dati nel documento generato.

NOTE
I vincoli collegati alla creazione di documenti (modello JavaScript o XSL) sono descritti in dettaglio in Formattazione.

Per utilizzare un modello JavaScript in Adobe Campaign, effettua le seguenti operazioni:

  1. Aprire Adobe Campaign Explorer e selezionare il nodo Administration > Configuration > JavaScript Templates.

    Fare clic sull'icona New sopra l'elenco dei modelli.

  2. Immetti un nome per il modello e seleziona lo schema creato per la gestione dei contenuti.

  3. Importa il contenuto del set che desideri visualizzare nel messaggio.

    Aggiungere gli elementi della variabile rispettando la sintassi descritta in Modelli JavaScript.

    Per visualizzare il contenuto mostrato nel nostro esempio, il modello JavaScript deve contenere i seguenti elementi:

    code language-none
    <html>
    <% eval(xtk.javascript.load("xac:perso").data); %>
    <head>
      <title>Invitation to an exceptional dedication session</title>
    </head>
    <body link="#0E59AE" vlink="#0E59AE" alink="#0E59AE" style="background-color:white;">
        <table width="546" border="0" align="center" cellpadding="0" cellspacing="0" style="border-left: solid 1px gray;border-top: solid 1px gray;border-right: solid 1px gray;">
          <tr>
            <td colspan="3">
              <%= generateImgTag(content.@["image-id"]) %>
            </td>
          </tr>
        </table>
        <table width="546" border="0" align="center" cellpadding="0" cellspacing="0" style="border-left: solid 1px gray;border-right: solid 1px gray;">
          <tr>
            <td>
              <table border="0" cellspacing="0" cellpadding="5">
                <tr>
                  <td width="10"> </td>
                  <td style="padding-top:2em; padding-bottom:2em;" width="730" align="middle">
                    <b>
                      <font style="font-family:Verdana, Arial, Helvetica, sans-serif; font-size:14px; color:#800080;">
                        <span style="FONT-VARIANT: small-caps"><%= content.@title %> - <%= content.@name %></span>
                      </font>
                    </b>
                  </td>
                  <td width="10"> </td>
                </tr>
                <tr>
                  <td width="10"> </td>
                  <td style="padding-top:1em; padding-bottom:1em;" width="730">
                    <font style="font-family:Verdana, Arial, Helvetica, sans-serif; font-size:11px; color:#666666;">
                      Hello <%= perso('recipient.firstName') %> <%= perso('recipient.lastName') %>,
                      <p>
                        <%= content.presentation %>
                      </p>
                      <center>
                        <b><%= formatDate(content.@date, "%2D %Bl %4Y") %></b> come to our Book Fair and meet our favorite authors and illustrators.<br>
                        <br>
                        <a href="https://www.site.web.com/registration" target="_blank"><b>REGISTER</b></a>
                      </center>
                    </font>
                  </td>
                  <td width="10"> </td>
                </tr>
                <tr>
                  <td width="10"> </td>
                  <td style="padding-top:1em; padding-bottom:1em;" width="730">
                    <font style="font-family:Verdana, Arial, Helvetica, sans-serif; font-size:11px; color:#666666;">
                     <img style="float:left;margin-right:10px" border="0" src="<%= content.@url %>" width="70" height="70">
                      <b><%= content.author %></b>, will be signing their book between 2
    and 5:30PM.
                    </font>
                  </td>
                  <td width="10"> </td>
                </tr>
                    <tr>
                  <td width="10"> </td>
                  <td width="730">
                    <font style="font-family:Verdana, Arial, Helvetica, sans-serif; font-size:11px; color:#666666;">
                  </td>
                  <td width="10"> </td>
                </tr>
                <tr>
                  <td width="10"> </td>
                  <td>
                    <font style="font-family:Verdana, Arial, Helvetica, sans-serif; font-size:11px; color:#666666;">
                      <center>
                        <p>
                          <a href="https://www.site.web.com/program" target="_blank"><span style="FONT-VARIANT: small-caps"><b>Program</b></span></a>
                           |
                          <a href="https://www.site.web.com/information" target="_blank"><span style="FONT-VARIANT: small-caps"><b>Useful information</b></span></a>
                           |
                        <a href="https://www.site.web.com/registration" target="_blank"><span style="FONT-VARIANT: small-caps"><b>Register</b></span></a></p>
                        </center>
                      </font>
                    </td>
                    <td width="10"> </td>
                  </tr>
                </table>
                <br>
              </td>
            </tr>
          </table>
    </body>
    </html>
    

    La chiamata di una funzione all’inizio di un modello consente di impostare una chiamata ai dati di personalizzazione estratti dal database di Adobe Campaign (in questo caso: recipient.firstName e recipient.lastName), in modo che possano essere interpretati quando vengono utilizzati in una consegna. Per ulteriori informazioni, consulta Includere un modello di JavaScript.

    In questo esempio, la funzione conterrà il seguente codice:

    code language-none
    function perso(strPerso)
    {
      var strStart = '<' + '%' + '=';
      var strEnd = '%' + '>';
      return strStart + strPerso + strEnd;
    }
      function bloc(strPerso)
    {
      var strStart = '<' + '%' + '@ include view="';
      var strEnd = '" %' + '>';
      return strStart + strPerso + strEnd;
    }
    

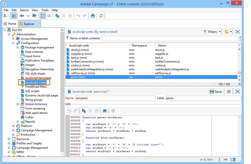
    Affinché il modello JavaScript sia valido, è necessario creare prima questa funzione dal nodo JavaScript codes nella struttura ad albero, come indicato di seguito:

Passaggio 5: creare il modello di pubblicazione step-5---creating-the-publication-template

Il passaggio successivo prevede la creazione di un modello di pubblicazione del contenuto per collegare lo schema, il modulo e il modello di costruzione del contenuto. Questo modello di pubblicazione può avere diversi formati di output.

NOTE
Per ulteriori informazioni sui modelli di pubblicazione dei contenuti, consulta Modelli di pubblicazione.

In questo esempio, i passaggi sono i seguenti:

  1. Creare un nuovo modello di pubblicazione tramite il nodo Administration > Configuration > Publication templates.

  2. Inserisci un nome e un’etichetta, quindi seleziona lo schema e il modulo da utilizzare.

  3. Quindi immettete il nome del modello e scegliete la modalità di rendering da applicare. In questo caso, è disponibile un rendering del tipo JavaScript basato sul modello creato in precedenza.

    note note
    NOTE
    L'opzione DOM interface è selezionata per impostazione predefinita, pertanto il documento non sarà accessibile se si utilizza la sintassi E4X. Quando questa opzione è selezionata ed è la sintassi consigliata, deve essere utilizzata l’interfaccia DOM.
    È comunque possibile utilizzare la sintassi E4X. In tal caso, deseleziona questa opzione.

    Utilizzare il pulsante Add per creare altri modelli di trasformazione.

  4. Fare clic su Save per creare il modello di pubblicazione.

Passaggio 6: creare il contenuto step-6---creating-contents

È ora possibile creare contenuti basati su questo modello di pubblicazione.

NOTE
Per ulteriori informazioni sulla creazione dei contenuti, fare riferimento a Utilizzare un modello di contenuto.

Creare contenuti nell’assistente alla consegna creating-content-in-the-delivery-assistant

Per creare il contenuto direttamente nelle consegne, effettua le seguenti operazioni:

  1. Per iniziare, fai riferimento al modello di pubblicazione tramite la scheda Advanced delle proprietà di consegna.

    All’assistente alla consegna viene aggiunta una scheda aggiuntiva per definire il contenuto tramite il modulo di gestione dei contenuti.

  2. Inserisci le informazioni sulla variabile della newsletter.

  3. Fare clic sulla scheda HTML preview per visualizzare il rendering. Devi selezionare un destinatario per testare la personalizzazione.

recommendation-more-help
601d79c3-e613-4db3-889a-ae959cd9e3e1