[Também se aplica ao v8]{class="badge positive" title="Também se aplica ao Campaign v8"}

Adicionar campos a um formulário web adding-fields-to-a-web-form

Em um formulário Web, os campos permitem que os usuários insiram informações e selecionem opções. Os formulários web podem oferecer campos de entrada, campos de seleção, conteúdo estático e avançado (captchas, subscrições, etc.).

Quando o assistente é utilizado para adicionar campos, o tipo de campo é detectado automaticamente com base no campo ou na variável de armazenamento selecionada. É possível editá-lo usando a caixa suspensa Type na guia General.

Ao usar os botões na barra de ferramentas, selecione o tipo de campo que deseja adicionar.

Os seguintes tipos de campo estão disponíveis:

Especifique o modo de armazenamento de resposta: atualize um campo no banco de dados (armazena somente o último valor salvo) ou armazene em uma variável (a resposta não é armazenada). Para obter mais informações, consulte Campos de armazenamento de resposta.

NOTE
Por padrão, o campo é inserido na parte inferior da árvore atual. Use as setas na barra de ferramentas para movê-lo para cima ou para baixo.

Assistente de criação de campos field-creation-assistant

Para cada página do formulário, é possível adicionar um campo usando o primeiro botão da barra de ferramentas. Para fazer isso, acesse o menu Add using the assistant.

Selecione o tipo de campo que deseja criar: é possível escolher a inclusão de um campo no banco de dados, uma variável ou até importar um grupo de campos criado em outro formulário e coletado em um container.

Clique em Next e selecione o campo de armazenamento, a variável ou o container que deseja importar.

Clique em Finish para inserir o campo selecionado na página.

Adição de campos de entrada adding-input-fields

Para adicionar um campo de entrada, clique no botão Input control e escolha o tipo de campo que deseja adicionar.

Tipos de campos de entrada types-of-input-fields

Há cinco tipos diferentes de campos de texto que podem ser inseridos em uma página de formulário:

  • Text: permite que o usuário insira um texto em uma linha.

  • Number: permite que o usuário insira um texto em uma linha. Para obter mais informações, consulte Adicionar números.

    Quando a página é aprovada, o conteúdo é verificado para garantir que o valor inserido seja compatível com o campo. Para obter mais informações, consulte Definir configurações de controle.

  • Password: permite que o usuário insira texto em uma única linha. Durante a inserção de texto, os caracteres são substituídos por pontos:

    note caution
    CAUTION
    As senhas são armazenadas de forma não criptografada no banco de dados.
  • Multi-line text: permite que o usuário insira texto em várias linhas.

    note caution
    CAUTION
    Campos de texto multilinha são campos específicos que podem conter código de fim de linha. O espaço de armazenamento deve estar associado a um campo mapeado em um elemento XML, não em um atributo XML.
  • Enriched multi-line text: permite que o usuário insira texto com um layout que será armazenado em formato HTML.

    É possível selecionar o tipo de editor oferecido aos usuários. Para fazer isso, use a caixa suspensa do campo HTML editor na guia Advanced.

    O número de ícones exibidos varia dependendo do tipo de editor. Para um editor Advanced, a renderização será a seguinte:

Configurar campos de entrada configure-input-fields

Todos os campos de entrada são configurados com base no mesmo modo, utilizando as seguintes opções:

A guia General permite inserir o nome do campo e atribuir um valor padrão, se necessário.

O modo de armazenamento de resposta pode ser alterado por meio do link Edit storage…. Os valores podem ser armazenados em um campo existente do banco de dados; ou você pode escolher não salvar informações no banco de dados (use uma variável local).

NOTE
Os modos de armazenamento são detalhados em Response storage fields

A guia Advanced permite definir parâmetros de exibição para o campo (posição dos rótulos, alinhamento, etc.). Consulte Definição do layout de formulários Web.

Adição de listas suspensas adding-drop-down-lists

É possível inserir uma lista suspensa em uma página de pesquisa. Isso permite que o usuário selecione um valor com base na oferta em um menu suspenso.

Para adicionar uma caixa suspensa a uma página de formulário, clique no botão Selection controls > Drop-down list na barra de ferramentas do editor de páginas.

Selecione o modo de armazenamento de resposta e confirme sua escolha.

Defina os rótulos e os valores da lista na seção inferior da guia General. Se as informações forem armazenadas em um campo existente do banco de dados e esse for um campo de lista discriminada, é possível preencher os valores automaticamente clicando em Initialize the list of values from the database, conforme mostrado abaixo:

NOTE
Use as setas à direita da lista de valores para alterar sua sequência.

Se os dados estiverem armazenados em uma tabela vinculada, você poderá selecionar o campo onde os valores a serem sugeridos na lista serão salvos. Por exemplo, se a tabela de países estiver selecionada, clique em Initialize the list of values from the database… e selecione o campo desejado.

Em seguida, clique no link Load para recuperar os valores:

CAUTION
Repita essa operação sempre que a lista for atualizada para atualizar os valores na oferta.

Adição de caixas de seleção adding-checkboxes

Para selecionar uma opção, o usuário precisa usar uma caixa de seleção.

Para adicionar uma caixa de seleção a um formulário, clique no ícone Selection controls > Checkbox… na barra de ferramentas do editor de páginas.

Selecione o modo de armazenamento de resposta e confirme sua escolha.

Insira o rótulo da caixa no campo Label da guia General.

Uma caixa de seleção permite atribuir um valor ao campo de armazenamento (ou valor) dependendo se a caixa estiver ou não marcada. A seção Values permite inserir o valor a ser atribuído se a caixa estiver marcada (no campo Value) e o valor a ser atribuído se não estiver marcado (no campo Empty value). Esses valores dependem do formato de armazenamento de dados.

Se o campo de armazenamento (ou variável) for booliano, o valor a ser atribuído se a caixa não estiver marcada será deduzido automaticamente. Nesse caso, somente o campo Value if checked é oferecido, conforme mostrado abaixo:

Exemplo: atribuição de um valor a um campo, se uma caixa estiver marcada example--assign-a-value-to-a-field-if-a-box-is-checked

Queremos inserir uma caixa de seleção em um formulário para enviar uma solicitação de manutenção, conforme mostrado abaixo:

As informações serão carregadas no banco de dados e em um campo existente (neste caso, o campo Comment):

Se a caixa "Maintenance required" estiver marcada, a coluna Comment conterá "Maintenance required". Se a caixa não estiver marcada, a coluna exibirá "Manutenção não necessária". Para obter esse resultado, aplique a seguinte configuração à caixa de seleção na página do formulário:

Adição de botões de opção adding-radio-buttons

Os botões de opção permitem oferecer uma série de opções exclusivas aos usuários. Esses são valores diferentes para o mesmo campo.

Você pode criar botões de opção individualmente (botões unitários) ou por uma lista de múltipla escolha. Mas como o objetivo dos botões de opção é selecionar uma opção ou outra, sempre criaremos pelo menos um par de botões de opção, nunca apenas um único botão.

CAUTION
Para tornar a seleção obrigatória, você precisa criar uma lista de várias opções.

Adição de botões únicos add-single-buttons

Para adicionar um botão de opção a uma página de formulário, vá para o menu Selection controls > Radio button na barra de ferramentas do editor de páginas e escolha um modo de armazenamento.

A configuração dos botões de opção é semelhante a das caixas de seleção (consulte Adição de caixas de seleção). No entanto, nenhum valor será atribuído se a opção não estiver selecionada. Para que vários botões sejam interdependentes, ou seja, a seleção de um desmarca o outro automaticamente, eles devem ser armazenados no mesmo campo. Se eles não estiverem armazenados no banco de dados, a mesma variável local deverá ser usada para o armazenamento temporário. Consulte Campos de armazenamento de resposta.

Adição de uma lista de botões add-a-list-of-buttons

Para adicionar botões de opção por meio de uma lista, vá para o menu Selection controls>Multiple choice na barra de ferramentas do editor de páginas.

Adicione a mesma quantidade de botões de opção que houver de rótulos. A vantagem desse recurso é que você pode importar valores de um campo existente (caso de um campo discriminado) e fazer com que o usuário escolha uma opção. No entanto, o layout dos botões é menos flexível.

NOTE
Não é possível ativar a seleção múltipla em um aplicativo Web.
No entanto, é possível inserir um campo do tipo Multiple choice em um aplicativo Web, mas isso não permitirá que o usuário selecione vários valores.

Adição de grades adding-grids

As grades são usadas para criar páginas de votação em aplicações Web. Isso permite oferecer listas de botões de opção para responder pesquisas ou formulários Web do tipo avaliação, conforme mostrado abaixo:

Para usar esse tipo de elemento em um formulário, crie uma grade simples e adicione uma linha para cada elemento a ser avaliado.

O número de botões de opção em cada linha da grade corresponde ao número de valores definidos na grade simples.

Somente uma opção pode ser selecionada por linha de grade.

NOTE
No nosso exemplo, o rótulo da grade está oculto. Para fazer isso, vá para a guia Advanced, a exibição da Label position é definida como Hidden. Consulte Definição da posição dos rótulos.

Adição de datas e números adding-dates-and-numbers

O conteúdo dos campos de formulário pode ser formatado para corresponder aos dados armazenados no banco de dados ou para atender a um requisito específico. Você pode criar campos adequados para a entrada de números e datas.

Adição de datas adding-dates

Para permitir que o usuário insira uma data em uma página de formulário, adicione um campo de entrada e selecione o tipo Date….

Insira um rótulo para o campo e configure o modo de armazenamento de dados.

A seção inferior da janela permite selecionar os formatos de data e hora dos valores armazenados neste campo.

Você também pode escolher não exibir a data (ou hora).

As datas podem ser selecionadas por meio de um calendário ou caixas suspensas. Você também pode inseri-las diretamente no campo, mas eles precisam corresponder ao formato especificado na tela acima.

NOTE
Por padrão, as datas usadas em formulários são inseridas por meio de um calendário. Para formulários multilíngues, verifique se os calendários estão disponíveis em todos os idiomas usados. Consulte Tradução de um formulário web.

No entanto, em alguns casos (para inserir datas de nascimento, por exemplo), pode ser mais fácil usar listas suspensas.

Para fazer isso, clique na guia Advanced e escolha o modo de entrada usando Drop-down lists.

Você pode então definir limites para os valores oferecidos na lista.

Adição de números adding-numbers

Você pode criar campos adequados para a entrada de números.

Em um campo numérico, o usuário pode inserir somente números. O controle de entrada é aplicado automaticamente quando a página é aprovada.

Dependendo do campo no qual os dados são armazenados no banco de dados, a formatação especial ou certas restrições podem ser aplicadas. Também é possível especificar valores máximos e mínimos. Esse tipo de campo é configurado da seguinte maneira:

O valor padrão é o valor exibido no campo quando o formulário é publicado. Ele pode ser corrigido pelo usuário.

Você pode adicionar um prefixo e/ou sufixo ao campo numérico por meio da guia Advanced, conforme mostrado abaixo:

No formulário, a renderização será conforme a seguir:

Caixas de seleção de subscrição subscription-checkboxes

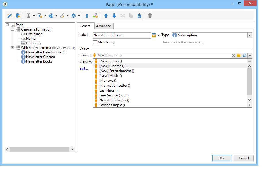
Você pode adicionar controles para permitir que os usuários realizaem a subscrição ou unsubscription de um ou mais serviços de informação (boletins informativos, avisos, notificações em tempo real, etc.). Para se subscrever, o usuário marca o serviço correspondente.

Para criar uma caixa de seleção de subscrição, clique em Advanced controls>Subscription.

Indique o rótulo da caixa de seleção e selecione o serviço de informação em questão, usando a caixa suspensa Service.

NOTE
Os serviços de informação são detalhados nesta página.

O usuário se subscreve no serviço marcando a opção relevante.

CAUTION
Se o usuário já estiver subscrito em um serviço de informação e a caixa vinculada a esse serviço não estiver marcada ao aprovar o formulário, a subscrição será cancelada.

Inserção de um captcha inserting-a-captcha

O objetivo dos testes de captcha é evitar o uso fraudulento dos formulários web.

CAUTION
Se seu formulário contiver várias páginas, o Captcha deverá sempre ser colocado na última página, logo antes da caixa de armazenamento, para evitar qualquer erro das medidas de segurança.

Para inserir um Captcha em um formulário, clique no primeiro botão na barra de ferramentas e selecione Advanced controls>Captcha.

Insira o rótulo do campo. Esse rótulo será exibido na frente da área de exibição Captcha. Você pode alterar a posição desse rótulo na guia Advanced.

NOTE
Para controles do tipo captcha, não há necessidade de indicar um campo ou variável de armazenamento.

O Captcha é inserido na página com um campo de entrada posicionado sob o visual. Esses dois elementos são inseparáveis e considerados como um único item para o propósito do layout da página (eles ocupam uma única célula).

Quando a página é confirmada, o campo de entrada é exibido em vermelho se o conteúdo do Captcha não foi inserido corretamente.

Você pode criar uma mensagem de erro para exibir. Para fazer isso, use o link Personalize the message na guia General.

NOTE
Os Captchas têm sempre 8 caracteres. Você não pode modificar esse valor.

Fazer upload de arquivo uploading-a-file

Você pode adicionar um campo de carregamento a uma página. Essa funcionalidade pode ser útil para o compartilhamento de arquivos da intranet, por exemplo.

Para inserir um campo para fazer upload em uma página de formulário, selecione o menu Advanced controls > File… na barra de ferramentas do editor de páginas.

Por padrão, os arquivos carregados são armazenados em arquivos de recurso acessíveis por meio do menu Resources > Online > Public resources. Você pode usar um script para alterar esse comportamento. Esse script pode usar as funções definidas na documentação do Campaign JSAPI, incluindo as que se referem à manipulação de arquivos.

Você pode armazenar o link para esses arquivos em uma variável local ou em um campo de banco de dados. Por exemplo, você pode estender o schema de destinatários para adicionar um link a recursos baseados em arquivo.

CAUTION
  • Esse tipo de arquivo deve ser reservado para formulários com acesso seguro (usando credenciais).
  • O Adobe Campaign não controla o tamanho ou o tipo de recurso carregado: portanto, é altamente recomendável usar campos de carregamento para sites de intranet tipo seguro.
  • Se vários servidores estiverem vinculados à instância ("balanceamento de carga"), você precisará verificar se as chamadas para o formulário web chegam no mesmo servidor.
  • Essas implementações exigem a assistência da equipe de consulta do Adobe Campaign.

Inserção de uma constante oculta inserting-a-hidden-constant

Quando o usuário valida uma das páginas do formulário, é possível definir um valor específico para um campo desse perfil ou para uma variável.

Este campo não está visível para o usuário, mas pode ser utilizado para enriquecer os dados no perfil de usuário.

Para fazer isso, coloque uma constante na página e especifique o valor e o local de armazenamento.

No exemplo a seguir, o arquivo de origem do perfil do destinatário é preenchido automaticamente sempre que um usuário aprova essa página. A constante não é exibida na página.

recommendation-more-help
601d79c3-e613-4db3-889a-ae959cd9e3e1