監視工作流程的執行 monitoring-workflow-execution

本節提供如何監視工作流程執行的資訊。

本節也提供如何建立工作流程的使用案例,可讓您監視一組「已暫停」、「已停止」或「發生錯誤」的工作流程的狀態。

此外,執行個體的管理員可以使用​ 稽核軌跡 ​來檢查工作流程的活動和上次所做的修改,以及工作流程的狀態。 如需詳細資訊,請參閱Campaign Classic v7生產指南

Campaign Classic v7生產指南中提供了監視不同Campaign流程的其他方法。

顯示進度 displaying-progress

您可以使用工具列上的適當圖示來顯示進度,以監視執行。

Display progress information​圖示可讓您在執行畫面中顯示狀態和活動結果。

選取此選項時,執行的活動會以藍色顯示,擱置的活動會閃爍,警告會以橘色顯示,而錯誤則以紅色顯示。 此選項也會顯示其出站轉變上的活動結果,其後是活動屬性中定義的結果標籤,如果超過一秒,則為工作的持續時間

顯示記錄 displaying-logs

記錄檔包含工作流程的歷史記錄或稽核軌跡。 它會註冊所有使用者動作、執行的所有作業以及遇到的錯誤。 您可以:

  • 選取詳細資料中的​ Tracking ​索引標籤。 此清單包含所有工作流程訊息。

  • 依活動篩選紀錄訊息。 若要這麼做,請按一下圖表上方工具列上的​Display the tasks and the log,以顯示圖表下方的​ Log ​和​ Tasks ​標籤。 選取活動以檢視所有相關訊息。 此清單包含未選取活動時的所有訊息。

    note note
    NOTE
    按一下圖表的背景以取消選取所有元素。
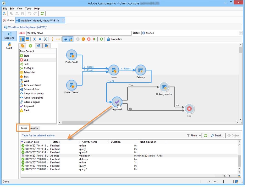
  • 僅檢視連結至指定任務的訊息。 若要這麼做,請選取​ Tasks ​標籤,然後在圖表中選取活動以限制清單。 按兩下工作以顯示資訊;視窗中的最後一個標籤包含記錄。

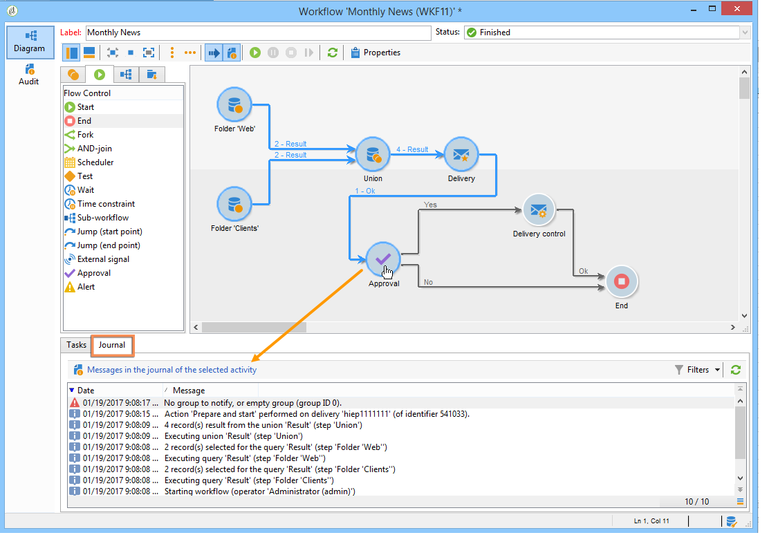
    Details…​按鈕可讓您顯示活動執行的所有其他資訊。 例如,您可以檢視驗證運運算元,以及核準時輸入的註解(如下列範例所示)(如適用):

NOTE
重新啟動工作流程時不會清除記錄。 會保留所有訊息。 如果您要捨棄先前執行的訊息,則必須永久刪除歷史記錄。

記錄檔會顯示與定位工作流程活動相關之執行訊息的時間順序清單。

  • 目標定位行銷活動的記錄

    目標定位行銷活動執行後,按一下​ Tracking ​索引標籤以檢視執行追蹤。

    所有行銷活動訊息都會顯示:已執行的行銷活動以及警告或錯誤。

  • 活動記錄

    您也可以檢視每個活動的執行記錄檔和詳細資訊。 有兩種方法可以達成此目的:

    1. 選取目標活動,然後按一下​ Display the tasks and the log ​圖示。

      圖表的下半部分顯示兩個標籤:記錄檔和工作。

      在圖表中選取的活動在記錄和工作清單中作為篩選器。

    2. 以滑鼠右鍵按一下目標活動,然後選取​Display logs

      記錄會顯示在另一個視窗中。

清除記錄 purging-the-logs

系統不會自動清除工作流程歷史記錄:預設會保留所有訊息。 您可以透過​ File > Actions ​功能表或按一下位於清單上方工具列中的​ Actions ​按鈕,清除歷史記錄。 選取 Purge historyActions​功能表中可用的選項在動作工具列區段中詳細說明。

工作表和工作流程結構描述 worktables-and-workflow-schema

工作流程會傳達可透過特定活動操作的工作表。 Adobe Campaign可讓您透過「資料管理」活動,修改、重新命名及擴充工作流程工作表格的欄,例如根據客戶需求調整其命名法,以收集合約共同受益人的其他資訊等。

您也可以建立不同工作維度之間的連結,並定義維度變更。 例如,針對資料庫中記錄的每份合約,指定主要持有者的位址,並在其他資訊中使用共同持有者資料。

當工作流程鈍化時,會自動刪除工作流程的工作表。 如果要保留工作表,請透過​ List update ​活動將其儲存在清單中(請參閱清單更新)。

管理錯誤 managing-errors

發生錯誤時,工作流程會暫停,而發生錯誤時所執行的活動會以紅色閃爍。 在工作流程概觀中,在​ Monitoring ​標籤 — Workflows​連結下方,您只能顯示有錯誤的工作流程,如下所示。

在Adobe Campaign Explorer中,工作流程清單預設會顯示​ Failed ​欄。

當工作流程發生錯誤時,只要工作流程監督群組的操作員的電子郵件地址列在其設定檔中,該操作員就會收到電子郵件通知。 已在工作流程屬性的​ Supervisor(s) ​欄位中選取此群組。

已在​ Workflow manager notification ​預設範本中設定通知內容:已在工作流程屬性的​ Execution ​標籤中選取此範本。 通知會顯示錯誤工作流程和相關任務的名稱。

通知範例:

連結可讓您在Web模式下存取Adobe Campaign主控台,並在您登入後處理錯誤工作流程。

您可以設定工作流程,使其在出現錯誤時不會暫停並繼續執行。若要這麼做,請編輯工作流程​Properties,並在​ Error management ​區段中,選取​ Ignore ​欄位中的​ In case of error ​選項。 然後,您可以指定在程序暫停之前可以忽略的連續錯誤數。

在此情況下,錯誤工作會中止。 此模式特別適合用於設計為在稍後重新嘗試行銷活動(定期動作)的工作流程。

NOTE
您可以對每個活動個別套用此設定。 若要這麼做,請編輯活動屬性,並在​ Advanced ​索引標籤中選取錯誤管理模式。

如需工作流程執行疑難排解的詳細資訊,請參閱Campaign Classic v7生產指南

正在處理錯誤 processing-errors

關於活動,Process errors​選項會顯示特定轉變,如果產生錯誤,將會啟用此轉變。 在此情況下,工作流程不會進入錯誤模式並繼續執行。

考慮的錯誤是檔案系統錯誤(無法移動檔案、無法存取目錄等)。

此選項不會處理與活動設定相關的錯誤,即無效值。 與錯誤設定相關的錯誤將不會啟用此轉換(目錄不存在等)。

如果工作流程暫停(手動或在錯誤後自動暫停),Start​按鈕會在工作流程停止的地方重新啟動工作流程執行。 系統會重新執行錯誤的活動(或已暫停的活動)。 先前活動不會重新執行。

若要重新執行所有工作流程活動,請使用​ Restart ​按鈕。

如果您修改已執行的活動,則重新啟動工作流程執行時不會考慮變更。

如果您修改未執行的活動,則會在重新啟動工作流程執行時考慮這些活動。

如果您修改暫停的活動,則當工作流程重新啟動時,無法正確考量變更。

如果可行,建議在執行修改後完全重新啟動工作流程。

執行個體監督 instance-supervision

Instance supervision​頁面可讓您檢視Adobe Campaign伺服器活動,並顯示工作流程清單和含有錯誤的傳送。

若要存取此頁面,請移至​ Monitoring ​標籤,然後按一下​ General view ​連結。

若要顯示所有工作流程,請按一下​ Workflows ​連結。 使用下拉式清單,根據工作流程的狀態顯示平台中的工作流程。

按一下發生錯誤的工作流程上的連結,以開啟並檢視其記錄。

防止同時執行多個專案 preventing-simultaneous-multiple-executions

單一工作流程可以同時執行數個執行。 在某些情況下,您應該防止此情況發生。

例如,您可以讓排程器每小時觸發一次工作流程執行,但有時整個工作流程的執行需要超過一小時。 如果工作流程已在執行中,您可能會想要略過執行。

如果您在工作流程開始時有訊號活動,則在工作流程正在執行時,您可能想要略過訊號。

一般原則如下:

解決方案是使用例項變數。 執行個體變數會由工作流程的所有平行執行共用。

以下是簡單的測試工作流程:

Scheduler​每分鐘都會觸發一個事件。 下列​ Test ​活動即將測試​ isRunning ​執行個體變數,以決定是否繼續執行:

NOTE
isRunning​是為這個範例選擇的變數名稱。 這不是內建變數。

在​ Test ​是​ 分支中緊接在 ​之後的活動,必須在其​ 初始化指令碼 ​中設定執行個體變數:

instance.vars.isRunning = true

​分支中的最後一個活動必須在其​ 初始化指令碼 ​中將變數還原為false:

instance.vars.isRunning = false

請注意:

  • 您可以透過工作流程​ 屬性 ​中的​ 變數 ​索引標籤,檢查執行個體變數的目前值。

  • 當您重新啟動工作流程時,執行個體變數會重設。

  • 在JavaScript中,未定義的值在測試中為false,可讓您在初始化執行個體變數之前對其進行測試。

  • 您可以將記錄指示新增至「no」結尾的初始化指令碼,以監視因此機制而未處理的活動。

    code language-none
    logInfo("Workflow already running, parallel execution not allowed.");
    

此章節中會顯示使用案例: 協調資料更新

維護資料庫 database-maintenance

工作流程會使用許多工作表格,消耗空間,如果不進行維護,最終會導致整個平台速度變慢。 如需資料庫維護的詳細資訊,請參閱此區段

可透過​ 管理>生產>技術工作流程 ​節點存取的​ 資料庫清理 ​工作流程,可讓您刪除過時的資料,以避免資料庫呈指數增長。 工作流程會自動觸發,使用者無需另行干預。 請參閱Campaign Classic v7生產指南

您也可以建立特定的技術工作流程,以清除不必要的資料佔用空間。 請參閱Campaign Classic v7生產指南和此區段

處理暫停的工作流程 handling-of-paused-workflows

根據預設,如果暫停工作流程,則不會永久刪除其工作表。 從Build 8880開始,已處於暫停狀態太久的工作流程會自動停止,並清除其工作表。 此行為的觸發方式如下:

  • 在超過7天後暫停的工作流程會在監控儀表板(和監控API)中顯示為警告,並傳送通知給主管群組。
  • 每週觸發​ cleanupPausedWorkflows ​技術工作流程時也會發生相同情況。 如需工作流程的詳細資訊,請參閱本區段
  • 在4個通知後(即預設為暫停狀態一個月),工作流程會無條件停止。 記錄停止後,即會顯示在工作流程中。 在下次執行​ cleanup ​工作流程時清除表格

這些期間可透過NmsServer_PausedWorkflowPeriod選項設定。

通知工作流程主管。 也會通知建立者和上次修改工作流程的使用者。 管理員不會收到通知。

根據工作流程的狀態進行篩選  filtering-workflows-status

Campaign Classic介面可讓您使用預先定義的​ 檢視 ​來監視執行個體上所有工作流程的執行狀態。 若要存取這些檢視,請開啟​Administration / Audit / Workflows Status​節點。

可使用下列檢視:

  • Running:列出所有執行中的工作流程。
  • Paused:列出所有暫停的工作流程。
  • Failed:列出所有失敗的工作流程。
  • Start Pending:列出所有等待由operationMgt處理序啟動的工作流程。 此檢視僅適用於​ 行銷活動 ​套件。 請參閱Campaign Classic v7安裝指南以瞭解更多資訊。

預設可在​ Audit ​資料夾中存取這些檢視。 不過,您可以在資料夾樹狀結構中所選擇的位置重新建立它們。 如此一來,便可供沒有管理許可權的標準使用者使用。

若要這麼做:

  1. 在您要新增檢視的資料夾上按一下滑鼠右鍵。
  2. 在​Add new folder / Administration​中,選取您要新增的檢視。
  3. 資料夾新增至樹狀結構後,請務必將其設定為檢視,以便顯示所有工作流程,無論其原始資料夾為何。 如需如何設定檢視的詳細資訊,請參閱本節

除了這些檢視之外,您還可以設定篩選資料夾,讓您根據工作流程的執行狀態來篩選工作流程清單。 操作步驟:

  1. 存取工作流程型別資料夾,然後選取​Filters / Advanced filter​功能表。
  2. 設定篩選器,使工作流程的​ @status ​欄位等於您選擇的狀態。
  3. 儲存並命名篩選器。 然後,您就可以直接從篩選器清單中取得該篩選。

如需篩選器的詳細資訊,請參閱Campaign v8 (主控台)檔案

recommendation-more-help
601d79c3-e613-4db3-889a-ae959cd9e3e1