이 섹션에서는 워크플로우의 실행을 모니터링하는 방법에 대한 정보를 제공합니다.
에서 "일시 중지됨", "중지됨" 또는 "오류 발생"인 워크플로우 집합의 상태를 모니터링할 수 있는 워크플로우를 만드는 방법에 대한 사용 사례도 사용할 수 있습니다. 이 섹션.
또한 인스턴스의 관리자는 감사 추적 워크플로우에 대한 활동과 마지막으로 수행된 수정 사항을 확인하려면 워크플로우의 상태를 확인합니다. 자세한 내용은 Campaign Classic v7 프로덕션 안내서.
다양한 캠페인 프로세스를 모니터링하는 추가 방법은 Campaign Classic v7 프로덕션 안내서.
도구 모음에서 적절한 아이콘을 사용하여 진행 상황을 표시하여 실행을 모니터링할 수 있습니다.
다음 Display progress information 아이콘을 사용하면 상태 및 활동 결과를 실행 화면에 표시할 수 있습니다.

이 옵션을 선택하면 실행된 활동이 파란색으로 표시되고, 보류 중인 활동은 깜박이고, 경고는 주황색으로 표시되며, 오류는 빨간색으로 표시됩니다. 또한 이 옵션은 아웃바운드 전환에서 활동 결과를 표시하고 활동 속성에 정의된 결과의 레이블과 1초를 초과하는 경우 작업 기간을 표시합니다

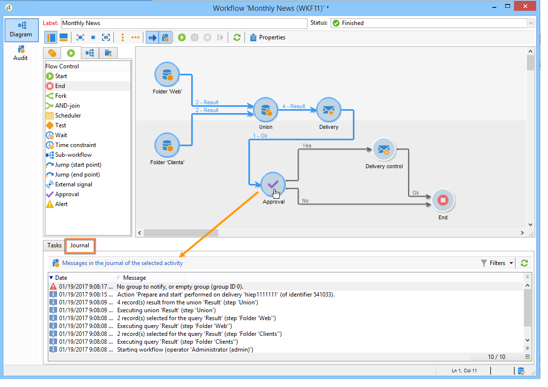
로그에는 워크플로우의 기록 또는 감사 기록이 포함되어 있습니다. 모든 사용자 작업, 수행된 모든 작업 및 발생한 오류를 등록합니다. 다음을 수행할 수 있습니다.
을(를) 선택합니다 Tracking 탭을 클릭합니다. 이 목록에는 모든 워크플로우 메시지가 포함되어 있습니다.

활동별로 로그 메시지를 필터링합니다. 이렇게 하려면 Display the tasks and the log 를 표시하기 위해 다이어그램 위의 도구 모음에서 Log 및 Tasks 다이어그램 아래의 탭. 모든 관련 메시지를 보려는 활동을 선택합니다. 이 목록에는 선택한 활동이 없을 때 모든 메시지가 포함되어 있습니다.

다이어그램의 배경을 클릭하여 모든 요소를 선택 취소합니다.
지정된 작업에 연결된 메시지만 표시합니다. 이렇게 하려면 Tasks 탭을 클릭한 다음 다이어그램에서 활동을 선택하여 목록을 제한합니다. 작업을 두 번 클릭하여 정보를 표시합니다. 창의 마지막 탭에는 로그가 포함되어 있습니다.

다음 Details… 버튼을 사용하면 활동 실행에 대한 모든 추가 정보를 표시할 수 있습니다. 예를 들어 다음 예와 같이 유효성 검사 연산자와 승인 중에 입력한 주석을 볼 수 있습니다.

워크플로우를 다시 시작할 때 로그가 삭제되지 않습니다. 모든 메시지가 유지됩니다. 이전 실행에서 메시지를 삭제하려면 내역을 제거해야 합니다.
이 로그에는 타겟팅 워크플로우 활동과 관련된 실행 메시지 시간 목록이 표시됩니다.
타깃팅 캠페인 로그
타겟팅 캠페인이 실행되면 Tracking 탭을 클릭하여 실행 추적을 확인합니다.

모든 캠페인 메시지가 표시됩니다. 캠페인뿐만 아니라 경고 또는 오류가 발생했습니다.
활동 로그
각 활동의 실행 로그와 세부 정보를 볼 수도 있습니다. 다음 두 가지 방법으로 데이터를 수집할 수 있습니다.
타겟팅된 활동을 선택하고 Display the tasks and the log 아이콘.

다이어그램의 아래쪽 섹션에는 두 개의 탭이 표시됩니다. 로그 및 작업.
다이어그램 내에서 선택한 활동은 로그 및 작업 목록에서 필터 역할을 합니다.

타깃팅된 활동을 마우스 오른쪽 단추로 클릭하고 을 선택합니다 Display logs.

로그는 별도의 창에 표시됩니다.
워크플로우 내역은 자동으로 삭제되지 않습니다. 모든 메시지는 기본적으로 유지됩니다. 내역은 File > Actions 메뉴 또는 Actions 목록 위의 도구 모음에 있는 단추. Purge history을(를) 선택합니다. 다음에서 사용할 수 있는 옵션 Actions 메뉴는 작업 도구 모음 섹션을 참조하십시오.

워크플로우는 특정 활동을 통해 조작할 수 있는 작업 테이블을 전달합니다. Adobe Campaign을 사용하면 데이터 관리 활동을 통해 워크플로우 작업 테이블의 열을 수정, 이름 변경 및 보강할 수 있습니다. 예를 들어 클라이언트의 필요에 따라 규격을 맞추거나, 계약의 공동 수익자에 대한 추가 정보를 수집하는 등의 작업을 수행할 수 있습니다.
또한 다양한 작업 차원 간에 링크를 만들고 차원 변경 사항을 정의할 수도 있습니다. 예를 들어, 데이터베이스에 기록된 각 계약에 대해 주 홀더에 주소를 지정하고 추가 정보에 공동 홀더 데이터를 사용합니다.
워크플로우가 수동되면 워크플로우의 작업 테이블이 자동으로 삭제됩니다. 작업 테이블을 유지하려면 List update 활동(참조) 목록 업데이트).
오류가 발생하면 워크플로우가 일시 중지되고 오류가 발생했을 때 실행 중인 활동이 빨간색으로 표시됩니다. 워크플로우 개요의 Monitoring 탭 - Workflows 링크를 클릭하면 아래와 같이 오류가 있는 워크플로우만 표시할 수 있습니다.

Adobe Campaign 탐색기에서 워크플로우 목록에 Failed 기본적으로 열이 사용됩니다.

워크플로우가 오류가 발생하면 워크플로우 감독 그룹에 속하는 운영자에게 이메일 주소가 프로필에 나열되는 한 전자 메일로 알림을 보냅니다. 이 그룹은 Supervisor(s) 워크플로우 속성의 필드.

알림 콘텐츠는 Workflow manager notification 기본 템플릿: 이 템플릿은 Execution 워크플로우 속성의 탭입니다. 알림에는 오류 워크플로우의 이름과 관련 작업이 표시됩니다.
알림 예:

링크를 사용하면 웹 모드에서 Adobe Campaign 콘솔에 액세스하고 로그온 후 오류 워크플로우에서 작업할 수 있습니다.

오류가 발생할 경우 워크플로우를 일시 중지하지 않고 계속 실행하도록 구성할 수 있습니다. 이렇게 하려면 워크플로우를 편집합니다 Properties 그리고 Error management 섹션에서 Ignore 옵션 In case of error 필드. 그런 다음 프로세스가 일시 중지되기 전에 무시할 수 있는 연속 오류 수를 지정할 수 있습니다.
이 경우 오류 작업이 중단됩니다. 이 모드는 나중에 캠페인을 다시 시도하도록 디자인된 워크플로우(주기적 작업)에 특히 적합합니다.

각 활동에 대해 이 구성을 개별적으로 적용할 수 있습니다. 이렇게 하려면 활동 속성을 편집하고 오류 관리 모드를 Advanced 탭.
워크플로우의 실행 문제 해결에 대한 자세한 내용은 Campaign Classic v7 프로덕션 안내서.
활동과 관련하여, Process errors 옵션이 오류가 발생하면 활성화될 특정 전환을 표시합니다. 이 경우 워크플로우는 오류 모드로 전환되지 않고 계속 실행됩니다.
파일 시스템 오류(파일을 이동할 수 없음, 디렉토리에 액세스할 수 없음 등)를 고려한 오류
이 옵션은 활동 구성과 관련된 오류(즉, 잘못된 값)를 처리하지 않습니다. 잘못된 구성과 관련된 오류로 인해 이 전환을 사용할 수 없습니다(디렉토리가 없음 등).
워크플로우가 일시 중지된 경우(수동으로 또는 오류 후에 자동으로) Start 단추가 중지된 워크플로우 실행을 다시 시작합니다. 잘못된 활동(또는 일시 중지된 활동)이 다시 실행됩니다. 이전 활동은 다시 실행되지 않습니다.
모든 워크플로우 활동을 다시 실행하려면 Restart 버튼을 클릭합니다.
이미 실행된 활동을 수정하는 경우 워크플로우 실행이 다시 시작될 때 변경 사항이 고려되지 않습니다.
실행되지 않은 활동을 수정하는 경우 워크플로우 실행이 다시 시작될 때 고려됩니다.
일시 중지된 활동을 수정하는 경우 워크플로우를 다시 시작할 때 변경 사항을 올바르게 고려할 수 없습니다.
가능하면 수정 작업을 수행한 후 워크플로우를 완전히 다시 시작하는 것이 좋습니다.
다음 Instance supervision 페이지를 사용하여 Adobe Campaign 서버 활동을 보고 오류가 있는 워크플로우 및 게재 목록을 표시할 수 있습니다.
이 페이지에 액세스하려면 다음 위치로 이동하십시오. Monitoring 탭을 클릭하고 General view 링크를 클릭합니다.

모든 워크플로우를 표시하려면 Workflows 링크를 클릭합니다. 드롭다운 목록을 사용하여 해당 상태에 따라 플랫폼에 워크플로우를 표시합니다.

오류가 있는 워크플로우의 링크를 클릭하여 링크를 열고 로그를 확인합니다.

단일 워크플로우에서는 동시에 여러 개의 실행이 있을 수 있습니다. 경우에 따라 이러한 문제가 발생하지 않도록 해야 합니다.
예를 들어 매시간마다 워크플로우 실행을 트리거하는 스케줄러가 있을 수 있지만, 경우에 따라 전체 워크플로우를 실행하는 데 1시간 이상 걸립니다. 워크플로우가 이미 실행 중인 경우 실행을 건너뛸 수 있습니다.
워크플로우 시작 부분에 신호 활동이 있는 경우 워크플로우가 실행 중인 경우 신호를 건너뛸 수 있습니다.
일반적인 원칙은 다음과 같습니다.

해결 방법은 인스턴스 변수를 사용하는 것입니다. 인스턴스 변수는 워크플로우의 모든 병렬 실행에 의해 공유됩니다.
다음은 간단한 테스트 워크플로우입니다.

다음 Scheduler 은(는) 매 분마다 이벤트를 트리거합니다. 다음 Test 활동이 테스트 중입니다. isRunning 인스턴스 변수를 사용하여 실행을 계속할지 여부를 결정합니다.

isRunning 은 이 예제에 대해 선택된 변수 이름입니다. 기본 제공 변수가 아닙니다.
활동 Test 에서 yes 분기에 인스턴스 변수를 설정해야 합니다. 초기화 스크립트:
instance.vars.isRunning = true
에서 가장 마지막 활동 yes 분기는 변수에서 false로 되돌려야 합니다 초기화 스크립트:
instance.vars.isRunning = false
참고 사항:
를 통해 인스턴스 변수의 현재 값을 확인할 수 있습니다. 변수 워크플로우의 탭 속성.
워크플로우를 다시 시작하면 인스턴스 변수가 재설정됩니다.
JavaScript에서 정의되지 않은 값은 테스트에 false로 설정되어 인스턴스 변수를 초기화하기 전에도 테스트할 수 있습니다.
"no" 끝의 초기화 스크립트에 로깅 명령을 추가하여 이 메커니즘으로 인해 처리되지 않은 활동을 모니터링할 수 있습니다.
logInfo("Workflow already running, parallel execution not allowed.");
사용 사례는 다음 섹션에 나와 있습니다. 데이터 업데이트 조정.
워크플로우는 공간을 사용하고 유지되지 않는 경우 전체 플랫폼을 느리게 하는 많은 작업 테이블을 사용합니다. 데이터베이스 유지 관리에 대한 자세한 내용은 다음을 참조하십시오 섹션 .
다음 데이터베이스 정리 을 통해 액세스할 수 있는 워크플로우 관리 > 프로덕션 > 기술 워크플로우 노드 를 사용하면 데이터베이스의 기하급수적인 증가를 방지하기 위해 오래된 데이터를 삭제할 수 있습니다. 워크플로우는 사용자 개입 없이 자동으로 트리거됩니다. 을(를) 참조하십시오. Campaign Classic v7 프로덕션 안내서.
특정 기술 워크플로우를 만들어 불필요한 데이터 소비 공간을 제거할 수도 있습니다. 을(를) 참조하십시오. Campaign Classic v7 프로덕션 안내서 그리고 섹션.
기본적으로 워크플로우가 일시 중지된 경우에는 해당 작업 테이블이 삭제되지 않습니다. 빌드 8880에서 너무 오랫동안 일시 중지된 워크플로우가 자동으로 중지되고 작업 테이블이 삭제됩니다. 이 동작은 다음과 같이 트리거됩니다.
NmsServer_PausedWorkflowPeriod 옵션을 통해 이러한 기간을 구성할 수 있습니다.
워크플로우 관리자가 알림을 받습니다. 워크플로우를 수정한 작성자와 마지막 사용자에게도 알림이 표시됩니다. 관리자는 알림을 받지 않습니다.
Campaign Classic 인터페이스를 사용하면 사전 정의된 을 사용하여 인스턴스에 있는 모든 워크플로우의 실행 상태를 모니터링할 수 있습니다 보기. 이러한 보기에 액세스하려면 Administration / Audit / Workflows Status 노드 아래에 있어야 합니다.
다음 보기를 사용할 수 있습니다.

기본적으로 이러한 보기는 Audit 폴더를 입력합니다. 그러나 폴더 트리에서 선택한 위치에 다시 만들 수 있습니다. 이 방법으로 관리 권한이 없는 표준 사용자가 사용할 수 있습니다.
방법은 다음과 같습니다.
이러한 보기에 따라 워크플로우 목록을 실행 상태에 따라 필터링할 수 있는 필터 폴더를 설정할 수도 있습니다. 방법은 다음과 같습니다.

자세한 정보는 다음 섹션을 참조하십시오.