Single Sign-on mit Partnerflüssen single-sign-on-partner-flows

IMPORTANT
Der Inhalt dieser Seite dient nur zu Informationszwecken. Die Verwendung dieser API erfordert eine aktuelle Lizenz von Adobe. Eine unbefugte Nutzung ist nicht zulässig.
IMPORTANT
Die REST-API-V2-Implementierung ist an die Dokumentation Drosselungsmechanismus gebunden.

Die Partnermethode ermöglicht es mehreren Anwendungen, eine Partner-Framework-Status-Payload zu verwenden, um Single Sign-on (SSO) auf Geräteebene bei der Verwendung von Adobe Pass-Services zu erzielen.

Die Programme sind für das Abrufen der Status-Payload des Partner-Frameworks mithilfe von partnerspezifischen Frameworks oder Bibliotheken außerhalb von Adobe Pass-Systemen verantwortlich.

Die Programme sind dafür verantwortlich, diese Partner-Framework-Status-Payload als Teil der AP-Partner-Framework-Status-Kopfzeile für alle Anfragen einzuschließen, die sie angeben.

Weitere Informationen zu AP-Partner-Framework-Status Kopfzeile finden Sie in der Dokumentation AP-Partner-Framework-Status.

Die Adobe Pass-Authentifizierungs-REST-API V2 unterstützt das Partner Single Sign-On (SSO) für Endbenutzer von Client-Anwendungen, die auf iOS, iPadOS oder tvOS ausgeführt werden.

Weitere Informationen zu Single Sign-on (SSO) für die Apple-Plattform finden Sie in der Dokumentation zum Apple SSO Cookbook (REST API V2).

Partnerauthentifizierungsanfrage abrufen retrieve-partner-authentication-request

Voraussetzungen prerequisites-retrieve-partner-authentication-request

Stellen Sie vor dem Abrufen der Partnerauthentifizierungsanfrage sicher, dass die folgenden Voraussetzungen erfüllt sind:

  • Das Partner-Framework muss eine MVPD auswählen.
  • Die Streaming-Anwendung muss die Partnerframework-Statusinformationen vom Partnerframework abrufen und an den Adobe Pass-Server übergeben.
  • Die Streaming-Anwendung muss die Partnerauthentifizierungsanfrage vom Adobe Pass-Server abrufen und an das Partner-Framework übergeben.
IMPORTANT
Annahmen
  • Das Partner-Framework unterstützt Benutzerinteraktionen bei der Auswahl einer MVPD.
  • Das Partner-Framework unterstützt Benutzerinteraktionen bei der Authentifizierung mit der ausgewählten MVPD.
  • Das Partner-Framework stellt Benutzerberechtigungen und Anbieterinformationen bereit.

Workflow workflow-retrieve-partner-authentication-request

Führen Sie die angegebenen Schritte aus, um die Partnerauthentifizierungsanfrage abzurufen, wie im folgenden Diagramm dargestellt.

Partnerauthentifizierungsanfrage abrufen

Partnerauthentifizierungsanfrage abrufen

  1. Partner-Framework-Status abrufen: Die Streaming-Anwendung ruft das Partner-Framework außerhalb von Adobe Pass-Systemen auf, um Benutzerberechtigungen und Anbieterinformationen abzurufen.

  2. Partner-Framework-Statusinformationen zurückgeben: Die Streaming-Anwendung validiert die Antwortdaten, um sicherzustellen, dass die grundlegenden Bedingungen erfüllt sind:

    • Der Benutzerberechtigungs-Zugriffsstatus wird gewährt.
    • Die Kennung der Benutzeranbieter-Zuordnung ist vorhanden und gültig.
    • Das Ablaufdatum des Benutzeranbieterprofils (falls verfügbar) ist gültig.
  3. Partnerauthentifizierungsanfrage abrufen: Die Streaming-Anwendung sammelt alle erforderlichen Daten, um eine Authentifizierungssitzung zu initiieren, indem sie den Sitzungspartner-Endpunkt aufruft.

    note important
    IMPORTANT
    Weitere Informationen zu folgenden Themen finden ​ in der APIDokumentation zum Abrufen von Partnerauthentifizierungsanfragen:
    • Alle erforderlichen Parameter wie serviceProvider und partner
    • Alle erforderlichen Kopfzeilen wie Authorization, AP-Device-Identifier, Content-Type, X-Device-Info und AP-Partner-Framework-Status
    • Alle optionalen Kopfzeilen und Parameter
    Bevor Sie eine Anfrage stellen, muss die Streaming-Anwendung sicherstellen, dass sie einen gültigen Wert für den Partnerframework-Status enthält.
    Weitere Informationen zu AP-Partner-Framework-Status Kopfzeile finden Sie in der Dokumentation AP-Partner-Framework-Status.
  4. Nächste Aktion angeben: Die Antwort des Sitzungspartner-Endpunkts enthält die erforderlichen Daten, um die Streaming-Anwendung bezüglich der nächsten Aktion zu leiten.

    note important
    IMPORTANT
    Weitere Informationen zu den ​ in einer Sitzungsantwort bereitgestellten Informationen finden Sie in der APIDokumentation zum Abrufen der Partnerauthentifizierungsanfrage .
    Der Sitzungspartner-Endpunkt validiert die Anfragedaten, um sicherzustellen, dass die grundlegenden Bedingungen erfüllt sind:
    • Die erforderlichen Parameter und Kopfzeilen müssen gültig sein.
    • Die Integration zwischen den bereitgestellten serviceProvider und mvpd muss aktiv sein.
    Wenn die einfache Validierung fehlschlägt, wird eine Fehlerantwort generiert, die zusätzliche Informationen entsprechend der Dokumentation Erweiterte Fehlercodes bereitstellt.
    Der Sitzungspartner-Endpunkt validiert die Anfragedaten, um sicherzustellen, dass die Bedingungen für das einmalige Anmelden des Partners erfüllt sind:
    • Die Partnerkonfiguration für einmaliges Anmelden im Adobe Pass-Server muss gültig und aktiviert sein.
    • Die Payload des Partner-Frameworks, die über die Kopfzeile AP-Partner-Framework-Status empfangen wurde, muss gültig sein.
    Wenn die Validierung des Partner-Single-Sign-ons fehlschlägt, wird die Antwort standardmäßig auf den einfachen Authentifizierungsfluss eingestellt.
  5. Fluss zum Abrufen von Profilen mit der Antwort zur Partnerauthentifizierung fortsetzen: Die Antwort „Sitzungspartner-Endpunkt“ enthält die folgenden Daten:

    • Das actionName-Attribut ist auf „partner_profile“ festgelegt.
    • Das actionType-Attribut ist auf „direct“ festgelegt.
    • Das authenticationRequest - type-Attribut enthält das Sicherheitsprotokoll, das vom Partner-Framework für die Anmeldung bei MVPD verwendet wird (derzeit nur auf SAML festgelegt).
    • Das authenticationRequest - request-Attribut enthält die SAML-Anfrage, die an das Partner-Framework übergeben wird.
    • Das authenticationRequest - attributesNames-Attribut enthält die SAML-Attribute, die an das Partner-Framework übergeben werden.

    Wenn das Adobe Pass-Backend kein gültiges Profil identifiziert und die Partnervalidierung mit Single Sign-on erfolgreich ist, erhält die Streaming-Anwendung eine Antwort mit Aktionen und Daten, die an das Partner-Framework übergeben werden, um den Authentifizierungsfluss mit der MVPD zu starten.

    Weitere Informationen zum Abruf von Profilen mithilfe einer Partnerauthentifizierungsantwort finden Sie im Abschnitt Erstellen und Abrufen von Profilen mithilfe einer Partnerauthentifizierungsantwort.

  6. Mit einfachem Authentifizierungsfluss fortfahren: Die Antwort des Sitzungspartner-Endpunkts enthält die folgenden Daten:

    • Das actionName-Attribut wird entweder auf „Authentifizieren“ oder auf „Fortsetzen“ festgelegt.
    • Das actionType-Attribut wird entweder auf „interaktiv“ oder auf „direkt“ festgelegt.

    Wenn das Adobe Pass-Backend kein gültiges Profil identifiziert und die Partnerüberprüfung für einmaliges Anmelden fehlschlägt, kehrt der Adobe Pass-Server zum einfachen Authentifizierungsfluss zurück.

    Weitere Informationen zum grundlegenden Authentifizierungsablauf finden Sie in den folgenden Dokumenten:

  7. Fahren Sie mit Entscheidungsflüssen fort: Die Antwort „Sitzungspartner-Endpunkt“ enthält die folgenden Daten:

    • Das actionName-Attribut ist auf „authorize“ festgelegt.
    • Das actionType-Attribut ist auf „direct“ festgelegt.

    Wenn das Adobe Pass-Backend ein gültiges Profil identifiziert, muss sich die Streaming-Anwendung nicht erneut mit dem ausgewählten MVPD authentifizieren, da bereits ein Profil vorhanden ist, das für nachfolgende Entscheidungsflüsse verwendet werden kann.

    note important
    IMPORTANT
    Bevor Sie eine Anfrage stellen, muss die Streaming-Anwendung sicherstellen, dass sie einen gültigen Wert für den Partnerframework-Status enthält.
    Weitere Informationen zu AP-Partner-Framework-Status Kopfzeile finden Sie in der Dokumentation AP-Partner-Framework-Status.

Erstellen und Abrufen eines Profils mithilfe der Antwort zur Partnerauthentifizierung create-and-retrieve-profile-using-partner-authentication-response

Voraussetzungen prerequisites-create-and-retrieve-profile-using-partner-authentication-response

Stellen Sie vor dem Abrufen des Profils mit einer Antwort der Partnerauthentifizierung sicher, dass die folgenden Voraussetzungen erfüllt sind:

  • Das Partner-Framework muss eine Authentifizierung mit der ausgewählten MVPD durchführen.
  • Die Streaming-Anwendung muss die Antwort zur Partnerauthentifizierung zusammen mit Partnerframework-Statusinformationen vom Partnerframework abrufen und an den Adobe Pass-Server übergeben.
IMPORTANT
Annahme
  • Das Partner-Framework unterstützt Benutzerinteraktionen bei der Auswahl einer MVPD.
  • Das Partner-Framework unterstützt Benutzerinteraktionen bei der Authentifizierung mit der ausgewählten MVPD.
  • Das Partner-Framework stellt Benutzerberechtigungen und Anbieterinformationen bereit.

Workflow workflow-create-and-retrieve-profile-using-partner-authentication-response

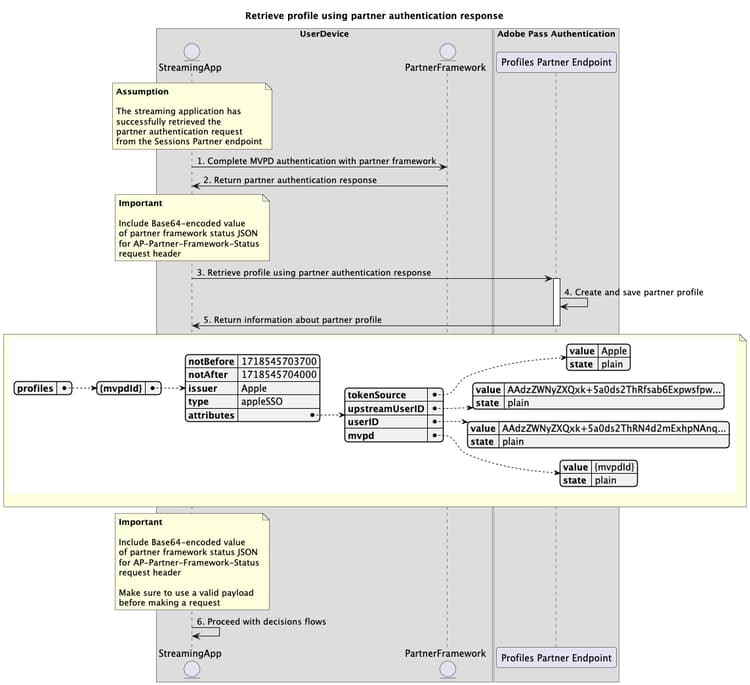
Führen Sie die angegebenen Schritte aus, um den Profilabruffluss mithilfe einer Partnerauthentifizierungsantwort zu implementieren, wie im folgenden Diagramm dargestellt.

Erstellen und Abrufen von Profilen mithilfe der Antwort zur Partnerauthentifizierung

Authentifiziertes Profil mithilfe einer Antwort der Partnerauthentifizierung erstellen und abrufen

  1. Vollständige MVPD-Authentifizierung mit Partnerframework: Wenn der Authentifizierungsfluss erfolgreich ist, erzeugt die Partnerframework-Interaktion mit der MVPD eine Partnerauthentifizierungsantwort (SAML-Antwort), die zusammen mit den Statusinformationen des Partnerframeworks zurückgegeben wird.

  2. Antwort zur Partnerauthentifizierung zurückgeben: Die Streaming-Anwendung validiert die Antwortdaten, um sicherzustellen, dass die grundlegenden Bedingungen erfüllt sind:

    • Der Benutzerberechtigungs-Zugriffsstatus wird gewährt.
    • Die Kennung der Benutzeranbieter-Zuordnung ist vorhanden und gültig.
    • Das Ablaufdatum des Benutzeranbieterprofils (falls verfügbar) ist gültig.
  3. Profil mit Partnerauthentifizierungsantwort erstellen und abrufen: Die Streaming-Anwendung sammelt alle erforderlichen Daten, um ein Profil zu erstellen und abzurufen, indem sie den Partner-Endpunkt „Profile“ aufruft.

    note important
    IMPORTANT
    Weitere Informationen zu folgenden ​ finden Sie in der API-Dokumentation ​ Erstellen und Abrufen von Profilen mit Partnerauthentifizierungsantwort:
    • Alle erforderlichen Parameter wie serviceProvider, partner und SAMLResponse
    • Alle erforderlichen Kopfzeilen wie Authorization, AP-Device-Identifier, Content-Type, X-Device-Info und AP-Partner-Framework-Status
    • Alle optionalen Kopfzeilen und Parameter
    Bevor Sie eine Anfrage stellen, muss die Streaming-Anwendung sicherstellen, dass sie einen gültigen Wert für den Partnerframework-Status enthält.
    Weitere Informationen zu AP-Partner-Framework-Status Kopfzeile finden Sie in der Dokumentation AP-Partner-Framework-Status.
  4. Partnerprofil erstellen und speichern: Der Adobe Pass-Server erstellt und speichert ein Partnerprofil, nachdem sichergestellt wurde, dass alle Bedingungen erfüllt sind.

  5. Rückgabeinformationen zum Partnerprofil: Die Antwort des Endpunkts „Profile“ enthält Informationen zum Partnerprofil, einschließlich des Attributs, das auf „appleSSO“ festgelegt type.

    note important
    IMPORTANT
    Weitere Informationen zu ​ in einer Profilantwort enthaltenen Informationen finden Sie in der APIDokumentation Erstellen und Abrufen von Profilen mit Partnerauthentifizierungsantwort .
    Der Profilpartner-Endpunkt validiert die Anfragedaten, um sicherzustellen, dass die grundlegenden Bedingungen erfüllt sind:
    • Die erforderlichen Parameter und Kopfzeilen müssen gültig sein.
    • Die Integration zwischen den bereitgestellten serviceProvider und mvpd muss aktiv sein.
    Wenn die Validierung fehlschlägt, wird eine Fehlerantwort generiert, die zusätzliche Informationen entsprechend der Dokumentation Erweiterte Fehlercodes bereitstellt.
    Der Partner-Endpunkt „Profile“ validiert die Anfragedaten, um sicherzustellen, dass die Bedingungen für das einmalige Anmelden des Partners erfüllt sind:
    • Die Partnerkonfiguration für einmaliges Anmelden im Adobe Pass-Server muss gültig und aktiviert sein.
    • Die Payload des Partner-Frameworks, die über die Kopfzeile AP-Partner-Framework-Status empfangen wurde, muss gültig sein.
    Wenn die Validierung des Partner-Single-Sign-ons fehlschlägt, wird als Antwort standardmäßig der grundlegende Profilabruffluss verwendet.
  6. Fahren Sie mit Entscheidungsflüssen fort: Die Streaming-Anwendung kann mit nachfolgenden Entscheidungsflüssen fortfahren.

    note important
    IMPORTANT
    Bevor Sie eine Anfrage stellen, muss die Streaming-Anwendung sicherstellen, dass sie einen gültigen Wert für den Partnerframework-Status enthält.
    Weitere Informationen zu AP-Partner-Framework-Status Kopfzeile finden Sie in der Dokumentation AP-Partner-Framework-Status.
recommendation-more-help
3f5e655c-af63-48cc-9769-2b6803cc5f4b