Konfigurieren der Rich-Text-Editor-Plug-ins configure-the-rich-text-editor-plug-ins

RTE-Funktionen werden über eine Reihe von Plug-ins mit jeweils einer Funktionseigenschaft bereitgestellt. Sie können die Funktionseigenschaft so konfigurieren, dass eine oder mehrere RTE-Funktionen aktiviert oder deaktiviert werden. In diesem Artikel wird beschrieben, wie Sie die RTE-Plug-ins spezifisch konfigurieren.

Weitere Informationen zu den anderen RTE-Konfigurationen finden Sie unter Konfigurieren des Rich-Text-Editors.

NOTE
Beim Arbeiten mit CRXDE Lite ist es ratsam, die Änderungen regelmäßig mit der Option Alle speichern zu speichern.

Aktivieren von Plug-ins und Konfigurieren der Eigenschaft „features“ activateplugin

Gehen Sie wie folgt vor, um ein Plug-in zu aktivieren. Einige Schritte sind nur erforderlich, wenn Sie ein Plug-in zum ersten Mal konfigurieren, da die entsprechenden Knoten noch nicht vorhanden sind.

Standardmäßig sind die Plug-ins format, link, list, justify und control sowie alle ihre Funktionen im RTE aktiviert.

NOTE
Der entsprechende Knoten rtePlugins wird als <rtePlugins-node> bezeichnet, um Dopplungen in diesem Artikel zu vermeiden.
  1. Suchen Sie mithilfe von CRXDE Lite nach der Textkomponente für Ihr Projekt.

  2. Falls noch nicht vorhanden, erstellen Sie den übergeordneten Knoten von <rtePlugins-node>, bevor Sie mit dem Konfigurieren von RTE-Plug-ins beginnen:

    • Abhängig von Ihrer Komponente sind die übergeordneten Knoten:

      • config: .../text/cq:editConfig/cq:inplaceEditing/config
      • ein alternativer Konfigurationsknoten: .../text/cq:editConfig/cq:inplaceEditing/inplaceEditingTextConfig
      • text: .../text/dialog/items/tab1/items/text
    • Sie weisen den folgenden Typ auf: jcr:primaryType cq:Widget

    • Beide verfügen über die folgenden Eigenschaften:

      • Name name
      • Typ String
      • Wert ./text
  3. Je nach Benutzeroberfläche, für die Sie Konfigurationen vornehmen, müssen Sie einen Knoten <rtePlugins-node> erstellen, sofern noch nicht vorhanden:

    • Name rtePlugins
    • Typ nt:unstructured
  4. Erstellen Sie darunter einen Knoten für jedes Plug-in, das Sie aktivieren möchten:

    • Typ nt:unstructured
    • Name: die Plug-in-ID des erforderlichen Plug-ins

Halten Sie sich nach der Aktivierung eines Plug-ins an diese Richtlinien, um die Eigenschaft features zu konfigurieren.

Alle Funktionen aktivieren
Bestimmte Funktionen aktivieren
Alle Funktionen deaktivieren
Name
Funktionen
Funktionen
Funktionen
Typ
Zeichenfolge
Zeichenfolge[] (mehrere Zeichenfolgen; wählen Sie den Typ „Zeichenfolge“ aus und klicken Sie in CRXDE Lite auf „Multi“)
Zeichenfolge
Wert
* (ein Sternchen)
Legen Sie einen oder mehrere Werte für die Eigenschaft „features“ fest.
-

Grundlegendes zum findreplace-Plug-in findreplace

Das findreplace-Plug-in (Suchen und Ersetzen) erfordert keine Konfiguration. Es ist vorkonfiguriert und sofort einsatzfähig.

Bei Verwendung der Funktion zum Ersetzen sollte die Zeichenfolge zum Ersetzen gleichzeitig mit der Suchzeichenfolge eingegeben werden. Sie können jedoch weiterhin auf „Suchen“ klicken, um nach der Zeichenfolge zu suchen, bevor Sie sie ersetzen. Wenn die Zeichenfolge zum Ersetzen eingegeben wird, nachdem auf „Suchen“ geklickt wurde, wird die Suche auf den Anfang des Textes zurückgesetzt.

Das Dialogfeld „Suchen und ersetzen“ wird transparent, wenn auf „Suchen“ geklickt wird, und undurchsichtig, wenn auf „Ersetzen“ geklickt wird. Dadurch kann die Autorin bzw. der Autor den Text überprüfen, der ersetzt wird. Wenn Benutzende auf „Alle ersetzen“ klicken, wird das Dialogfeld geschlossen und die Anzahl der vorgenommenen Ersetzungen angezeigt.

Konfigurieren der Einfügemodi paste-modes

Bei Verwendung von RTE können Autorinnen und Autoren Inhalte in einem der folgenden drei Modi einfügen:

  • Browser-Modus: Fügen Sie Text mithilfe der standardmäßigen Implementierung von „Einfügen“ des Browsers ein. Dieses Verfahren wird nicht empfohlen, da es unerwünschte Markups verursachen kann.

  • Klartextmodus: Fügen Sie Inhalte aus der Zwischenablage als Text ein. Dadurch werden alle Stil- und Formatierungselemente vom kopierten Inhalt entfernt, bevor er in eine Komponente von Experience Manager eingefügt wird.

  • MS® Word-Modus: Fügen Sie den Text, einschließlich Tabellen, beim Kopieren aus MS® Word mit Formatierung ein. Das Kopieren und Einfügen von Text aus einer anderen Quelle wie einer Web-Seite oder MS® Excel wird nicht unterstützt und dabei wird nur ein Teil der Formatierung beibehalten.

Konfigurieren der in der RTE-Symbolleiste verfügbaren Einfüge-Optionen configure-paste-options-available-on-the-rte-toolbar

Sie können Ihren Autoren in der RTE-Symbolleiste nur einige, alle oder keine dieser drei Symbole zur Verfügung stellen:

  • Einfügen (STRG+V): Kann vorkonfiguriert werden, um einem der drei obigen Einfügemodi zu entsprechen.

  • Als Text einfügen: Bietet Funktionen im Klartextmodus.

  • Aus Word einfügen: Bietet die Funktionen des MS® Word-Modus.

Um die Anzeige der Symbole in RTE zu konfigurieren, führen Sie folgende Schritte aus.

  1. Navigieren Sie zu Ihrer Komponente, z. B. /apps/<myProject>/components/text.
  2. Navigieren Sie zum Knoten rtePlugins/edit. Lesen Sie die Informationen unter Aktivieren von Plug-ins, falls noch kein Knoten vorhanden ist.
  3. Erstellen Sie die Eigenschaft features im Knoten edit und fügen Sie eine oder mehrere Funktionen hinzu. Speichern Sie alle Änderungen.

Verhalten des Symbols bzw. der Tastenkombination „Einfügen (STRG+V)“ konfigurieren configure-the-behavior-of-the-paste-ctrl-v-icon-and-shortcut

Sie können das Verhalten des Symbols Einfügen (Strg+V) mit den folgenden Schritten vorkonfigurieren. Diese Konfiguration definiert auch das Verhalten des Tastaturbefehls Strg+V, den Autorinnen und Autoren zum Einfügen von Inhalten verwenden.

Die Konfiguration ermöglicht die folgenden drei Arten von Anwendungsfällen:

  • Fügen Sie Text mithilfe der standardmäßigen Implementierung des Browsers zum Einfügen ein. Dieses Verfahren wird nicht empfohlen, da es unerwünschte Markups verursachen kann. Konfiguriert mithilfe von browser, wie unten gezeigt.

  • Fügen Sie den Inhalt aus der Zwischenablage als Text ein. Dadurch werden alle Stil- und Formatierungselemente vom kopierten Inhalt entfernt, bevor er in eine AEM-Komponente eingefügt wird. Konfiguriert mithilfe von plaintext, wie unten gezeigt.

  • Fügen Sie den Text, einschließlich Tabellen, beim Kopieren aus MS® Word mit Formatierung ein. Das Kopieren und Einfügen von Text aus einer anderen Quelle wie einer Web-Seite oder MS® Excel wird nicht unterstützt und dabei wird nur ein Teil der Formatierung beibehalten. Konfiguriert mithilfe von wordhtml, wie unten gezeigt.

  1. Navigieren Sie in Ihrer Komponente zum Knoten <rtePlugins-node>/edit. Erstellen Sie die Knoten, falls diese noch nicht vorhanden sind. Weitere Informationen finden Sie unter Aktivieren von Plug-ins.

  2. Erstellen Sie im Knoten edit eine Eigenschaft mithilfe der folgenden Details:

    • Name defaultPasteMode
    • Typ String
    • Wert: einer der erforderlichen Einfügemodi browser, plaintext oder wordhtml.

Konfigurieren der beim Einfügen von Inhalten zulässigen Formate pasteformats

Der Modus „paste-as-Microsoft-Word“ (paste-wordhtml) kann weiter konfiguriert werden. So können Sie explizit festlegen, welche Stile beim Einfügen von Inhalten in AEM von einem anderen Programm wie beispielsweise Microsoft® Word aus zulässig sind.

Sollen beim Einfügen von Inhalten in AEM zum Beispiel nur fett gedruckte Formate und Listen zulässig sein, können Sie die anderen Formate herausfiltern. Dieser Vorgang wird als konfigurierbare Filterung beim Einfügen bezeichnet, die für Folgendes verwendet werden kann:

Für Links können Sie zudem die Protokolle definieren, die automatisch akzeptiert werden.

So konfigurieren Sie, welche Formate beim Einfügen von Text in AEM von einem anderen Programm aus zulässig sind:

  1. Navigieren Sie in Ihrer Komponente zum Knoten <rtePlugins-node>/edit. Erstellen Sie die Knoten, falls diese noch nicht vorhanden sind. Weitere Informationen finden Sie unter Aktivieren von Plug-ins.

  2. Erstellen Sie unter dem Knoten edit einen Knoten, um dort die HTML-Einfügeregeln zu speichern:

    • Name htmlPasteRules
    • Typ nt:unstructured
  3. Erstellen Sie unter htmlPasteRules einen Knoten, um dort Details der zulässigen grundlegenden Formate zu speichern:

    • Name allowBasics
    • Typ nt:unstructured
  4. Erstellen Sie zur Steuerung der einzelnen akzeptierten Formate eine oder mehrere der folgenden Eigenschaften im Knoten allowBasics:

    • Name bold
    • Name italic
    • Name underline
    • Name: anchor (sowohl für Links als auch für benannte Anker)
    • Name image

    Alle Eigenschaften weisen den Typ Boolean auf, daher können Sie für den geeigneten Wert das Kontrollkästchen aktivieren oder deaktivieren, um die Funktion entsprechend zu aktivieren oder zu deaktivieren.

    note note
    NOTE
    Ist der Wert nicht explizit festgelegt, wird der Standardwert „true“ verwendet und das Format akzeptiert.
  5. Es können mithilfe einer Reihe anderer Eigenschaften oder Knoten auch andere Formate auf den Knoten htmlPasteRules angewendet werden. Speichern Sie alle Änderungen.

Sie können die folgenden Eigenschaften für htmlPasteRules verwenden.

Eigenschaft
Typ
Beschreibung
allowBlockTags
Zeichenfolge

Definiert die Liste der zulässigen Block-Tags. Zu den möglichen Block-Tags gehören:

  • Überschriften (h1, h2, h3)
  • Absätze (p)
  • Listen (ol, ul)
  • Tabellen (table)
fallbackBlockTag
Zeichenfolge
Definiert das Block-Tag, das für alle Blöcke mit einem Block-Tag verwendet wird, das nicht in allowBlockTags enthalten ist. p reicht in der Regel aus.
table
nt:unstructured

Definiert das Verhalten beim Einfügen von Tabellen. Dieser Knoten muss über die Eigenschaft allow (Typ Boolean) verfügen, um festzulegen, ob das Einfügen von Tabellen zulässig ist. Wenn allow auf false gesetzt ist, müssen Sie den Wert für die Eigenschaft ignoreMode (Typ String) angeben, um festzulegen, wie eingefügte Tabelleninhalte verarbeitet werden sollen. Gültige Werte für ignoreMode sind:

  • remove: Entfernt Tabelleninhalte.
  • paragraph: Wandelt Tabellenzellen in Absätze um.
list
nt:unstructured

Definiert das Verhalten beim Einfügen von Listen. Muss über die Eigenschaft allow (Typ: Boolean) verfügen, um festzulegen, ob das Einfügen von Listen zulässig ist. Wenn allow auf false gesetzt ist, müssen Sie den Wert für die Eigenschaft ignoreMode (Typ String) angeben, um festzulegen, wie eingefügte Listeninhalte verarbeitet werden. Gültige Werte für ignoreMode sind:

  • remove: Entfernt Listeninhalte.
  • paragraph: Wandelt Listenelemente in Absätze um.

Ein Beispiel für eine gültige htmlPasteRules-Struktur ist unten aufgeführt.

"htmlPasteRules": {
    "allowBasics": {
        "italic": true,
        "link": true
    },
    "allowBlockTags": [
        "p", "h1", "h2", "h3"
    ],
    "list": {
        "allow": false,
        "ignoreMode": "paragraph"
    },
    "table": {
        "allow": true,
        "ignoreMode": "paragraph"
    }
}

Konfigurieren von Textstilen textstyles

Autorinnen und Autoren können Stile anwenden, um das Erscheinungsbild eines Textabschnitts zu ändern. Die Stile basieren auf CSS-Klassen, die Sie in Ihrem CSS-Stylesheet vordefinieren. Stilisierter Inhalt wird in span-Tags eingeschlossen, wobei das Attribut class zum Verweis auf die CSS-Klasse verwendet wird. Beispiel: <span class=monospaced>Monospaced Text Here</span>.

Wenn das Plug-in „Stile“ zum ersten Mal aktiviert wird, sind keine Standardstile verfügbar. Die Popup-Liste ist leer. Gehen Sie wie folgt vor, um Stile für Autorinnen und Autoren bereitzustellen:

  • Aktivieren Sie die Dropdown-Auswahl „Stil“.
  • Geben Sie die Speicherorte der Stylesheets an.
  • Geben Sie die einzelnen Stile an, die in der Dropdown-Liste „Stil“ auswählbar sein sollen.

Für spätere Konfigurationen, beispielsweise um weitere Stile hinzuzufügen, befolgen Sie nur die Anweisungen zum Verweisen auf ein neues Stylesheet und zum Angeben zusätzlicher Stile.

NOTE
Sie können Stile für Tabellen oder Tabellenzellen definieren. Diese Konfigurationen erfordern unterschiedliche Vorgehensweisen.

Aktivieren der Dropdown-Auswahlliste „Stil“ styleselectorlist

Aktivieren Sie dazu das styles-Plug-in.

  1. Navigieren Sie in Ihrer Komponente zum Knoten <rtePlugins-node>/styles. Erstellen Sie die Knoten, falls diese noch nicht vorhanden sind. Weitere Informationen finden Sie unter Aktivieren von Plug-ins.

  2. Erstellen Sie die features-Eigenschaft für den Knoten styles:

    • Name features
    • Typ String
    • Wert: * (Sternchen)
  3. Speichern Sie alle Änderungen.

NOTE
Sobald das styles-Plug-in aktiviert ist, wird die Dropdown-Liste „Stil“ im Dialogfeld „Bearbeiten“ angezeigt. Allerdings ist die Liste leer, da keine Stile konfiguriert sind.

Festlegen der Speicherorte für Stylesheets locationofstylesheet

Geben Sie dann die Speicherorte für die Stylesheets an, auf die Sie verweisen möchten:

  1. Navigieren Sie zum Stammknoten der Textkomponente, beispielsweise /apps/<myProject>/components/text.

  2. Fügen Sie dem übergeordneten Knoten des Knotens <rtePlugins-node> die Eigenschaft externalStyleSheets hinzu:

    • Name externalStyleSheets
    • Typ: String[] (mehrere Zeichenfolgen; klicken Sie in CRXDE auf Multi)
    • Werte Der Pfad und der Dateiname jedes Stylesheets, das Sie einbeziehen möchten. Verwenden Sie Repository-Pfade.
    note note
    NOTE
    Sie können jederzeit Verweise auf weitere Stylesheets hinzufügen.
  3. Speichern Sie alle Änderungen.

NOTE
Wenn Sie den RTE in einem Dialogfeld verwenden (klassische Benutzeroberfläche), können Sie Stylesheets festlegen, die für die Rich-Text-Bearbeitung optimiert sind. Aufgrund technischer Einschränkungen geht der CSS-Kontext im Editor verloren. Daher sollten Sie diesen Kontext zur Verbesserung des WYSIWYG-Verhaltens emulieren.
Der Rich-Text-Editor verwendet ein Container-DOM-Element mit einer ID von CQrte, die verwendet werden kann, um verschiedene Stile für die Anzeige und Bearbeitung bereitzustellen:
#CQ td {
// defines the style for viewing }
#CQrte td {
// defines the style for editing }

Festlegen von Stilen, die in der Popup-Liste verfügbar sein sollen stylesindropdown

  1. Gehen Sie in der Komponentendefinition zum Knoten <rtePlugins-node>/styles, den Sie wie unter Aktivieren der Dropdown-Auswahl „Stil“ beschrieben erstellt haben.

  2. Erstellen Sie unter dem Knoten styles einen neuen Knoten (ebenfalls mit dem Namen styles), unter dem die zur Verfügung zu stellende Liste gespeichert werden soll:

    • Name styles
    • Typ cq:WidgetCollection
  3. Erstellen Sie einen neuen Knoten unter dem Knoten styles, damit Sie einen einzelnen Stil darstellen können:

    • Name: Sie können einen Namen angeben, dieser sollte jedoch dem Stil entsprechen.
    • Typ nt:unstructured
  4. Fügen Sie diesem Knoten die Eigenschaft cssName hinzu, um auf die CSS-Klasse verweisen zu können:

    • Name cssName
    • Typ String
    • Wert: Der Name der CSS-Klasse (ohne „.“ voranzustellen; beispielsweise cssClass anstatt .cssClass)
  5. Fügen Sie demselben Knoten die Eigenschaft text hinzu. Dadurch wird der im Auswahlfeld angezeigte Text definiert:

    • Name text
    • Typ String
    • Wert: Beschreibung des Stils. Sie wird im Dropdown-Auswahlfeld „Stil“ angezeigt.
  6. Speichern Sie die Änderungen.

    Wiederholen Sie die obigen Schritte für jeden benötigten Stil.

RTE für optimale Wortumbrüche auf Japanisch konfigurieren jpwordwrap

Autorinnen und Autoren, die AEM verwenden, um japanische Sprachinhalte zu erstellen, können einen Stil auf Zeichen anwenden, um Zeilenumbrüche dort zu vermeiden, wo sie nicht erforderlich sind. Dadurch können Autorinnen und Autoren die Sätze an der gewünschten Position umbrechen lassen. Der Stil dieser Funktion basiert auf der CSS-Klasse, die im CSS-Stylesheet vordefiniert ist.

NOTE
Für diese Funktion ist mindestens AEM 6.5 Service Pack 1 erforderlich.

Führen Sie folgende Schritte aus, um den Stil zu erstellen, den Autoren auf japanischen Text anwenden können:

  1. Erstellen Sie einen neuen Knoten unter dem Stile-Knoten. Siehe Festlegen eines neuen Stils.

    • Name: jpn-word-wrap
    • Typ: nt:unstructure
  2. Fügen Sie diesem Knoten die Eigenschaft cssName hinzu, um auf die CSS-Klasse verweisen zu können. Dieser Klassenname ist ein reservierter Name für die japanische Wortumbruchfunktion.

    • Name: cssName
    • Typ: String
    • Wert: jpn-word-wrap (ohne . voranzustellen)
  3. Fügen Sie den Eigenschaftstext demselben Knoten hinzu. Der Wert ist der Name des Stils, den die Autorinnen und Autoren beim Auswählen des Stils sehen.

    • Name: text
      *Typ: String
    • Wert: Japanese word-wrap
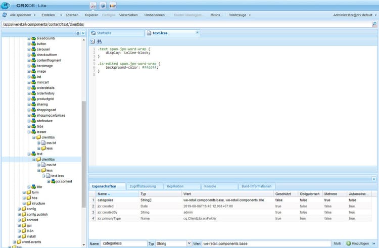
  4. Erstellen Sie ein Stylesheet und geben Sie seinen Pfad an. Siehe Angeben des Stylesheet-Speicherorts. Fügen Sie dem Stylesheet den folgenden Inhalt hinzu. Ändern Sie die Hintergrundfarbe wie gewünscht.

    code language-css
    .text span.jpn-word-wrap {
        display:inline-block;
    }
    .is-edited span.jpn-word-wrap {
        background-color: #ffddff;
    }
    

    Stylesheet zum Bereitstellen der japanischen Wortumbruchfunktion für Autoren verfügbar

Konfigurieren der Absatzformate paraformats

Jeglicher im RTE verfasster Text wird in einem Block-Tag platziert, standardmäßig handelt es sich dabei um das Tag <p>. Durch Aktivierung des paraformat-Plug-ins können Sie weitere Block-Tags festlegen, die mithilfe einer Dropdown-Auswahlliste Absätzen zugewiesen werden können. Absatzformate bestimmen den Absatztyp durch Zuweisung des richtigen Block-Tags. Die Autorin bzw. der Autor kann sie mithilfe der Selektors „Format“ auswählen und zuweisen. Die Beispiel-Block-Tags umfassen unter anderem den Standardabsatz <p>, die Überschriften <h1>, <h2> usw.

CAUTION
Dieses Plug-in eignet sich nicht für Inhalte mit komplexen Strukturen wie Listen und Tabellen.
NOTE
Wenn ein Block-Tag, beispielsweise ein <hr>-Tag, keinem Absatz zugewiesen werden kann, handelt es sich um keinen zulässigen Anwendungsfall für ein paraformat-Plug-in.

Wenn das Plug-in „Absatzformate“ zum ersten Mal aktiviert wird, sind keine standardmäßigen Absatzformate verfügbar. Die Popup-Liste ist leer. Gehen Sie wie folgt vor, um Absatzformate für Autorinnen und Autoren bereitzustellen:

  • Aktivieren Sie die Dropdown-Auswahlliste „Format“.
  • Legen Sie die Block-Tags fest, die als Absatzformate aus der Dropdown-Liste ausgewählt werden können.

Für spätere Konfigurationen oder Neukonfigurationen, etwa um weitere Formate hinzuzufügen, folgen Sie nur dem entsprechenden Teil der Anweisungen.

Aktivieren der Dropdown-Auswahl „Format“ formatselectorlist

Aktivieren Sie zunächst das paraformat-Plug-in:

  1. Navigieren Sie in Ihrer Komponente zum Knoten <rtePlugins-node>/paraformat. Erstellen Sie die Knoten, falls diese noch nicht vorhanden sind. Weitere Informationen finden Sie unter Aktivieren von Plug-ins.

  2. Erstellen Sie die features-Eigenschaft für den Knoten paraformat:

    • Name features
    • Typ String
    • Wert: * (Sternchen)
NOTE
Wenn das Plug-in nicht weiter konfiguriert ist, werden die folgenden Standardformate aktiviert:
  • Absatz ( <p>)
  • Überschrift 1 ( <h1>)
  • Überschrift 2 ( <h2>)
  • Überschrift 3 ( <h3>)
CAUTION
Entfernen Sie beim Konfigurieren der Absatzformate des RTE nicht das Absatz-Tag <p> als Formatierungsoption. Wenn das Tag <p> entfernt wird, kann die Inhaltsautorin bzw. der Inhaltsautor die Option Absatzformate selbst dann nicht auswählen, wenn zusätzliche Formate konfiguriert sind.

Angeben der verfügbaren Absatzformate paraformatsindropdown

Absatzformate werden wie folgt zur Auswahl bereitgestellt:

  1. Navigieren Sie in der Komponentendefinition zum Knoten <rtePlugins-node>/paraformat, den Sie wie unter Aktivieren der Dropdown-Auswahl „Format“ beschrieben erstellt haben.

  2. Erstellen Sie unter dem Knoten paraformat einen neuen Knoten, unter dem die Liste der Formate gespeichert werden soll:

    • Name formats
    • Typ cq:WidgetCollection
  3. Erstellen Sie einen neuen Knoten unter dem Knoten formats, der die Details für ein einzelnes Format beinhaltet:

    • Name: Sie können einen Namen angeben, dieser sollte jedoch dem Format entsprechen (z. B. myparagraph, myheading1).
    • Typ nt:unstructured
  4. Fügen Sie diesem Knoten die Eigenschaft hinzu, um das verwendete Block-Tag zu definieren:

    • Name tag

    • Typ String

    • Wert Das Block-Tag für das Format (z. B. p, h1 und h2)

      Es ist nicht notwendig, die abgrenzenden spitzen Klammern einzugeben.

  5. Fügen Sie demselben Knoten eine weitere Eigenschaft hinzu, damit ein beschreibender Text in der Dropdown-Liste angezeigt wird:

    • Name description
    • Typ String
    • Wert Der Beschreibungstext für dieses Format, z. B. Absatz, Überschrift 1, Überschrift 2 usw. Dieser Text wird in der Auswahlliste „Format“ angezeigt.
  6. Speichern Sie die Änderungen.

    Wiederholen Sie die Schritte für jedes erforderliche Format.

CAUTION
Die Standardformate (<p>, <h1>, <h2> und <h3>) werden entfernt, wenn Sie benutzerdefinierte Formate definieren. Da <p> das Standardformat ist, müssen Sie dieses Format neu erstellen.

Konfigurieren von Sonderzeichen spchar

Wenn in einer AEM-Standardinstallation das misctools-Plug-in für Sonderzeichen (specialchars) aktiviert wird, ist sofort eine Standardauswahl verfügbar, wie beispielsweise Copyright- und Markenzeichensymbole.

Sie können den RTE aber auch so konfigurieren, dass Ihre eigene Auswahl an Zeichen zur Verfügung steht, entweder indem Sie einzelne Zeichen oder eine ganze Sequenz definieren.

CAUTION
Durch das Hinzufügen eigener Sonderzeichen wird die Standardauswahl überschrieben. Definieren Sie bei Bedarf diese Zeichen in Ihrer eigenen Auswahl (neu).

Definieren einzelner Zeichen definesinglechar

  1. Navigieren Sie in Ihrer Komponente zum Knoten <rtePlugins-node>/misctools. Erstellen Sie die Knoten, falls diese noch nicht vorhanden sind. Weitere Informationen finden Sie unter Aktivieren von Plug-ins.

  2. Erstellen Sie die features-Eigenschaft für den Knoten misctools:

    • Name features

    • Typ String[]

    • Wert specialchars

      (oder String / *, wenn alle Funktionen für dieses Plug-in verwendet werden sollen)

  3. Erstellen Sie unter misctools einen Knoten, um die Sonderzeichenkonfigurationen zu speichern:

    • Name specialCharsConfig
    • Typ nt:unstructured
  4. Erstellen Sie unter specialCharsConfig einen weiteren Knoten, unter dem die Liste der Zeichen gespeichert werden soll:

    • Name chars
    • Typ nt:unstructured
  5. Fügen Sie unter chars einen neuen Knoten hinzu, unter dem eine individuelle Zeichendefinition gespeichert werden soll:

    • Name: Sie können einen Namen angeben, dieser sollte jedoch das Zeichen widerspiegeln, wie beispielsweise „half“ (halb).
    • Typ nt:unstructured
  6. Fügen Sie diesem Knoten die folgende Eigenschaft hinzu:

    • Name entity
    • Typ String
    • Wert: Die HTML-Darstellung des erforderlichen Zeichens, z. B. &189; für die Bruchzahl „ein halb“.
  7. Speichern Sie die Änderungen.

Sobald die Eigenschaft gespeichert wurde, wird das entsprechende Zeichen in CRXDE angezeigt. Siehe „half“ im unten aufgeführten Beispiel. Wiederholen Sie die obigen Schritte, um weitere Sonderzeichen für Autorinnen und Autoren verfügbar zu machen.

Fügen Sie in CRXDE ein einzelnes Zeichen hinzu, um es in der RTE-Symbolleiste verfügbar zu machen

Definieren von Zeichenbereichen definerangechar

  1. Führen Sie dazu die Schritte 1 bis 3 im Abschnitt Definieren eines einzelnen Zeichens aus.

  2. Fügen Sie unter chars einen neuen Knoten hinzu, unter dem die Definition des Zeichenbereichs gespeichert werden soll:

    • Name: Sie können einen Namen angeben, dieser sollte jedoch den Zeichenbereich widerspiegeln, wie beispielsweise „pencils“.
    • Typ nt:unstructured
  3. Fügen Sie unter diesem Knoten (der entsprechend dem Sonderzeichenbereich benannt wurde) die folgenden beiden Eigenschaften hinzu:

    • Name rangeStart

      Typ Long
      Wert: Die Unicode-Darstellung (Dezimalzahl) der ersten Zeichen des Bereichs

    • Name rangeEnd

      Typ Long
      Wert: Die Unicode-Darstellung (Dezimalzahl) des letzten Zeichens des Bereichs

  4. Speichern Sie die Änderungen.

    Wenn Sie beispielsweise einen Bereich zwischen 9998 und 10000 definieren, erhalten Sie die folgenden Zeichen.

    Definieren Sie in CRXDE einen Zeichenbereich, um ihn in der RTE-Symbolleiste verfügbar zu machen.

    Abbildung: Definieren Sie in CRXDE einen Zeichenbereich, um ihn im RTE verfügbar zu machen.

    Im RTE verfügbare Sonderzeichen werden den Autoren in einem Popup-Fenster angezeigt

Konfigurieren von Tabellenstilen tablestyles

Stile werden in der Regel auf Text angewendet, es kann jedoch auch ein separater Satz von Stilen auf eine Tabelle oder einige Tabellenzellen angewendet werden. Solche Stile sind für Autorinnen und Autoren entweder im Dialogfeld „Zelleneigenschaften“ oder „Tabelleneigenschaften“ über das Feld „Stilauswahl“ verfügbar. Diese Stile sind nur verfügbar, wenn eine Tabelle in einer Textkomponente (oder einer abgeleiteten Komponente davon) und nicht in der standardmäßigen Tabellenkomponente bearbeitet wird.

NOTE
Sie können Stile für Tabellen und Zellen nur für die klassische Benutzeroberfläche definieren.
NOTE
Das Kopieren und Einfügen von Tabellen in oder aus der RTE-Komponente ist Browser-abhängig. Es wird nicht standardmäßig für alle Browser unterstützt. Je nach Tabellenstruktur und Browser kann es zu unterschiedlichen Ergebnissen kommen. Wenn Sie beispielsweise eine Tabelle in eine RTE-Komponente in Mozilla Firefox in der klassischen und in der Touch-optimierten Benutzeroberfläche kopieren und einfügen, bleibt das Layout der Tabelle nicht erhalten.
  1. Navigieren Sie innerhalb Ihrer Komponente zum Knoten <rtePlugins-node>/table. Erstellen Sie die Knoten, falls diese noch nicht vorhanden sind. Weitere Informationen finden Sie unter Aktivieren von Plug-ins.

  2. Erstellen Sie die features-Eigenschaft für den Knoten table:

    • Name features
    • Typ String
    • Wert: * (Sternchen)
    note note
    NOTE
    Wenn Sie nicht alle Tabellenfunktionen aktivieren möchten, erstellen Sie die features-Eigenschaft wie folgt:
    • Typ String[]

    • Wert Nach Bedarf einen oder beide der folgenden Werte:

    • table – um die Bearbeitung von Tabelleneigenschaften zuzulassen, einschließlich der Stile.

    • cellprops – um die Bearbeitung von Zelleneigenschaften zuzulassen, einschließlich der Stile.

  3. Definieren Sie den Speicherort von CSS-Stylesheets, um auf diese verweisen zu können. Siehe Festlegen des Stylesheet-Speicherorts, da dieser derselbe wie bei der Definition der Textstile ist. Der Speicherort wurde möglicherweise bereits beim Definieren anderer Stile definiert.

  4. Erstellen Sie unter dem Knoten table die folgenden neuen Knoten (nach Bedarf):

    • Definieren der Stile für die komplette Tabelle (verfügbar unter Tabelleneigenschaften):

      • Name tableStyles
      • Typ cq:WidgetCollection
    • Definieren der Stile für einzelne Tabellenzellen (verfügbar unter Zellen-Eigenschaften):

      • Name cellStyles
      • Typ cq:WidgetCollection
  5. Erstellen Sie einen Knoten (unter dem Knoten tableStyles oder cellStyles, sofern erforderlich), damit Sie einen einzelnen Stil darstellen können:

    • Name: Sie können einen Namen angeben, dieser sollte jedoch den Stil widerspiegeln.
    • Typ nt:unstructured
  6. Erstellen Sie in diesem Knoten die folgenden Eigenschaften:

    • Definieren des CSS-Stils, auf den verwiesen werden soll:

      • Name cssName
      • Typ String
      • Wert: Der Name der CSS-Klasse (ohne . voranzustellen, beispielsweise cssClass anstatt .cssClass)
    • Definieren eines beschreibenden Texts, der in der Dropdown-Auswahl angezeigt werden soll:

      • Name text
      • Typ String
      • Wert: Der Text, der in der Auswahlliste angezeigt werden soll
  7. Speichern Sie alle Änderungen.

Wiederholen Sie die obigen Schritte für jeden benötigten Stil.

Konfigurieren von ausgeblendeten Kopfzeilen in Tabellen, um die Zugänglichkeit zu verbessern hiddenheader

Manchmal können Sie Datentabellen ohne visuellen Text in einer Spaltenüberschrift erstellen, sofern der Zweck der Kopfzeile durch die visuelle Beziehung der Spalte mit anderen Spalten impliziert wird. In diesem Fall ist es erforderlich, Text, der im Inneren der Zelle ausgeblendet ist, in der Kopfzeilenzelle bereitzustellen. Dadurch können Bildschirmlesehilfen und andere unterstützende Technologien Benutzenden mit unterschiedlichen Bedürfnissen helfen, den Zweck der Spalte zu verstehen.

Um die Barrierefreiheit in solchen Szenarien zu verbessern, unterstützt RTE ausgeblendete Kopfzeilenzellen. Darüber hinaus werden Konfigurationseinstellungen für ausgeblendete Kopfzeilen in Tabellen bereitgestellt. Mithilfe dieser Einstellungen können Sie CSS-Stile auf ausgeblendete Kopfzeilen im Bearbeitungs- und im Vorschaumodus anwenden. Damit Autoren ausgeblendete Kopfzeilen im Bearbeitungsmodus besser identifizieren können, fügen Sie die folgenden Parameter in Ihren Code ein:

  • hiddenHeaderEditingCSS: Gibt den Namen der CSS-Klasse an, die auf die ausgeblendete Kopfzeilenzelle angewendet wird, wenn der RTE bearbeitet wird.
  • hiddenHeaderEditingStyle: Gibt eine Stilzeichenfolge an, die auf die ausgeblendete Kopfzeilenzelle angewendet wird, wenn der RTE bearbeitet wird.

Wenn Sie sowohl die CSS- als auch die Stilzeichenfolge im Code angeben, hat die CSS-Klasse Vorrang vor der Stilzeichenfolge. Sie überschreibt möglicherweise Konfigurationsänderungen, die mittels der Stilzeichenfolge vorgenommen werden.

Um Autoren bei der Anwendung von CSS auf ausgeblendete Kopfzeilen im Vorschaumodus zu helfen, können Sie die folgenden Parameter in Ihren Code einfügen:

  • hiddenHeaderClassName: Gibt den Namen der CSS-Klasse an, die im Vorschaumodus auf die ausgeblendete Kopfzeilenzelle angewendet wird.
  • hiddenHeaderStyle: Gibt eine Stilzeichenfolge an, die im Vorschaumodus auf die ausgeblendete Kopfzeilenzelle angewendet wird

Wenn Sie sowohl die CSS- als auch die Stilzeichenfolge im Code angeben, hat die CSS-Klasse Vorrang vor der Stilzeichenfolge. Sie überschreibt möglicherweise Konfigurationsänderungen, die mittels der Stilzeichenfolge vorgenommen werden.

Hinzufügen von Wörterbüchern für die Rechtschreibprüfung adddict

Wenn das Plug-in „Rechtschreibprüfung“ aktiviert haben, verwendet der RTE Wörterbücher für jede entsprechende Sprache. Diese werden dann entsprechend der Sprache der Website ausgewählt, indem entweder die language-Eigenschaft der Unterstruktur verwendet oder die Sprache aus der URL extrahiert wird. So wird beispielsweise für die /en/-Verzweigung das englische und für die /de/-Verzweigung das deutsche Wörterbuch für die Überprüfung verwendet.

NOTE
Die Meldung Spell checking failed wird angezeigt, wenn versucht wird, eine Überprüfung für eine Sprache durchzuführen, die nicht installiert ist. Diese Standardwörterbücher finden Sie zusammen mit den entsprechenden ReadMe-Dateien unter /libs/cq/spellchecker/dictionaries. Diese Dateien sollten nicht geändert werden.

Eine standardmäßige AEM-Installation beinhaltet die Wörterbücher für amerikanisches Englisch (en_us) und britisches Englisch (en_gb). Gehen Sie wie folgt vor, um ggf. weitere Wörterbücher hinzuzufügen.

  1. Navigieren Sie zur Seite https://extensions.openoffice.org/.

  2. Führen Sie einen der folgenden Schritte aus, um ein Wörterbuch der Sprache Ihrer Wahl zu finden:

    • Suchen Sie nach einem Wörterbuch der Sprache Ihrer Wahl. Suchen Sie auf der Wörterbuchseite den Link zur Originalquelle oder zur Web-Seite des Autors. Suchen Sie die Wörterbuchdateien für v2.x auf einer solchen Seite.
    • Suchen Sie unter https://wiki.openoffice.org/wiki/User:Khirano/Dictionaries nach Wörterbuchdateien der Version 2.x.
  3. Laden Sie das Archiv mit den Rechtschreibdefinitionen herunter. Entpacken Sie den Inhalt des Archivs in Ihrem Dateisystem.

    note caution
    CAUTION
    Nur Wörterbücher im MySpell-Format für OpenOffice.org v2.0.1 bzw. frühere Versionen werden unterstützt. Da es sich bei den Wörterbüchern jetzt um Archivdateien handelt, wird empfohlen, das Archiv nach dem Herunterladen zu überprüfen.
  4. Suchen Sie die .aff- und .dic-Dateien. Der Dateiname sollte nur Kleinbuchstaben aufweisen. Zum Beispiel de_de.aff und de_de.dic.

  5. Laden Sie die .aff- und die .dic-Dateien in das Repository unter /apps/cq/spellchecker/dictionaries.

NOTE
Die RTE-Rechtschreibprüfung ist nur auf Abruf verfügbar. Sie wird nicht automatisch ausgeführt, wenn Sie beginnen, Text einzugeben. Aktivieren Sie die Rechtschreibprüfung, indem Sie in der Symbolleiste auf Rechtschreibprüfung klicken. Der RTE überprüft die Rechtschreibung der Wörter und markiert falsch geschriebene Wörter.
Wenn Sie eine Änderung annehmen, die die Rechtschreibprüfung vorschlägt, ändert sich der Status des Textes und das falsch geschriebene Wort ist nicht länger markiert. Klicken Sie erneut auf die Schaltfläche „Rechtschreibprüfung“, um die Rechtschreibprüfung auszuführen.

Konfigurieren der Verlaufsgröße für die Aktionen „Rückgängig“ und „Wiederholen“ undohistory

Mit dem RTE können Autorinnen und Autoren die letzten Bearbeitungen rückgängig machen oder wiederholen. Standardmäßig werden 50 Änderungen im Verlauf gespeichert. Sie können diesen Wert nach Bedarf konfigurieren.

  1. Navigieren Sie innerhalb Ihrer Komponente zum Knoten <rtePlugins-node>/undo. Erstellen Sie diese Knoten, falls sie nicht bereits vorhanden sind. Weitere Informationen finden Sie unter Aktivieren von Plug-ins.

  2. Erstellen Sie im Knoten undo die folgende Eigenschaft:

    • Name maxUndoSteps
    • Typ Long
    • Wert: Die Anzahl an rückgängig zu machenden Schritten, die Sie im Verlauf speichern wollen. Standard: 50. Verwenden Sie 0, um die Funktionen „Rückgängig“/„Wiederholen“ vollständig zu deaktivieren.
  3. Speichern Sie die Änderungen.

Konfigurieren der Tabulator-Schrittweite tabsize

Wenn das Tabulatorzeichen innerhalb eines Textes gedrückt wird, wird eine vordefinierte Anzahl von Leerzeichen eingefügt. Standardmäßig handelt es sich hierbei um drei geschützte Leerzeichen und ein Leerzeichen.

So definieren Sie die Tabulator-Schrittweite:

  1. Navigieren Sie in Ihrer Komponente zum Knoten <rtePlugins-node>/keys. Erstellen Sie die Knoten, falls diese noch nicht vorhanden sind. Weitere Informationen finden Sie unter Aktivieren von Plug-ins.

  2. Erstellen Sie im Knoten keys die folgende Eigenschaft:

    • Name tabSize
    • Typ String
    • Wert: Die Anzahl an für den Tabulator verwendeten Leerzeichen
  3. Speichern Sie die Änderungen.

Festlegen des Einzugsrands indentmargin

Wenn die Einzugsfunktion aktiviert ist (Standardeinstellung), können Sie die Einzugsgröße definieren:

NOTE
Diese Einzugsgröße wird nur auf Absätze (Blöcke) des Texts angewendet. Sie wirkt sich nicht auf den Einzug von tatsächlichen Listen aus.
  1. Navigieren Sie innerhalb Ihrer Komponente zum Knoten <rtePlugins-node>/lists. Erstellen Sie diese Knoten, falls sie nicht bereits vorhanden sind. Weitere Informationen finden Sie unter Aktivieren von Plug-ins.

  2. Erstellen Sie im Knoten lists den Parameter indentSize:

    • Name: indentSize
    • Typ: Long
    • Wert: Die Anzahl der Pixel, die für den Einzugsrand erforderlich sind.

Konfigurieren der Höhe des bearbeitbaren Bereichs editablespace

NOTE
Diese Option ist nur anwendbar, wenn der RTE in einem Dialogfeld verwendet wird (nicht bei Bearbeitung im Kontext in der klassischen Benutzeroberfläche).

Sie können die Höhe des bearbeitbaren Bereichs definieren, der innerhalb des Komponenten-Dialogfelds angezeigt wird:

  1. Erstellen Sie im Knoten ../items/text in der Dialogfelddefinition für die Komponente eine neue Eigenschaft:

    • Name height
    • Typ Long
    • Wert: Die Höhe der Bearbeitungsfläche in Pixeln.
    note note
    NOTE
    Dies wirkt sich nicht auf die Höhe des Dialogfelds aus.
  2. Speichern Sie die Änderungen.

Wenn Sie Links in AEM einfügen, können Sie Folgendes definieren:

  • die zu verwendenden CSS-Stile
  • die Protokolle, die automatisch akzeptiert werden

Um zu konfigurieren, wie Links in AEM von einem anderen Programm aus hinzugefügt werden, müssen Sie HTML-Regeln definieren.

  1. Suchen Sie mithilfe von CRXDE Lite nach der Textkomponente für Ihr Projekt.

  2. Erstellen Sie auf derselben Ebene wie <rtePlugins-node> einen neuen Knoten (d. h. erstellen Sie den Knoten unter dem übergeordneten Knoten von <rtePlugins-node>):

    • Name htmlRules
    • Typ nt:unstructured
    note note
    NOTE
    Der Knoten ../items/text hat die Eigenschaft:
    • Name xtype
    • Typ String
    • Wert richtext
    Der Speicherort des Knotens ../items/text kann je nach Struktur des Dialogfelds variieren. Nachfolgend sehen Sie zwei Beispiele: /apps/myProject>/components/text/dialog/items/text und /apps/<myProject>/components/text/dialog/items/panel/items/text.
  3. Erstellen Sie unter htmlRules einen neuen Knoten.

    • Name links
    • Typ nt:unstructured
  4. Definieren Sie unter dem Knoten links die benötigten Eigenschaften:

    • CSS-Stil für interne Links:

      • Name cssInternal
      • Typ String
      • Wert: Der Name der CSS-Klasse (ohne „.“ voranzustellen; beispielsweise cssClass anstatt .cssClass)
    • CSS-Stil für externe Links

      • Name cssExternal
      • Typ String
      • Wert: Der Name der CSS-Klasse (ohne „.“ voranzustellen; beispielsweise cssClass anstatt .cssClass)
    • Array von gültigen Protokollen. Die unterstützten Protokolle sind http://, https://, file:// und mailto:.

      • Name protocols
      • Typ String[]
      • Wert Ein oder mehrere Protokolle
    • defaultProtocol (Eigenschaft vom Typ Zeichenfolge): Protokoll, das verwendet wird, wenn der Benutzer keines explizit festlegt

      • Name defaultProtocol
      • Typ String
      • Wert Ein oder mehrere Standardprotokolle
    • Definition der Art, wie das Zielattribut eines Links verarbeitet werden soll. Erstellen Sie einen Knoten:

      • Name targetConfig
      • Typ nt:unstructured

      Definieren Sie im Knoten targetConfig die erforderlichen Eigenschaften:

      • Legen Sie den Zielmodus fest:

        • Name mode

        • Typ String

        • Wert

          • auto: bedeutet, dass ein automatisches Ziel ausgewählt wird

            (festgelegt über die targetExternal-Eigenschaft für externe Links oder die targetInternal-Eigenschaft für interne Links).

          • manual: In diesem Kontext unzulässig

          • blank: In diesem Kontext unzulässig

      • Das Ziel für interne Links:

        • Name targetInternal
        • Typ String
        • Wert: Das Ziel für interne Links (nur verwenden, wenn der Modus auto aktiv ist)
      • Das Ziel für externe Links:

        • Name targetExternal
        • Typ String
        • Wert: Das Ziel für externe Links (nur verwenden, wenn der Modus auto aktiv ist)
  5. Speichern Sie alle Änderungen.

recommendation-more-help
19ffd973-7af2-44d0-84b5-d547b0dffee2