Erste Schritte mit benutzerdefinierten Kanälen gs-custom-channel

Mit Adobe Campaign können Sie benutzerdefinierte externe Kanäle oder API-Kanäle erstellen, die mit Drittanbietern integriert sind. Sie können dann Sendungen basierend auf diesen Kanälen orchestrieren und ausführen.

Die Versanderstellung und das Versenden können sowohl in der Client-Konsole als auch in der Web-Benutzeroberfläche durchgeführt werden. Die Konfiguration des benutzerdefinierten Kanals wird jedoch nur in der Client-Konsole durchgeführt.

Informationen zum Erstellen und Senden eines Versands auf der Grundlage eines benutzerdefinierten Kanals finden Sie auf dieser Seite.

Im Folgenden finden Sie die Schritte zum Konfigurieren eines neuen benutzerdefinierten Kanals in der Client-Konsole. Diese Schritte gelten für benutzerdefinierte externe Kanäle und API-Kanäle:

  1. Konfigurieren des Schemas, weitere Informationen
  2. Erstellen eines neuen externen Kontos, weitere Informationen
  3. Erstellen einer neuen Versandvorlage, weitere Informationen

Benutzerdefinierte API-Kanäle erfordern eine zusätzliche Konfiguration. Weitere Informationen

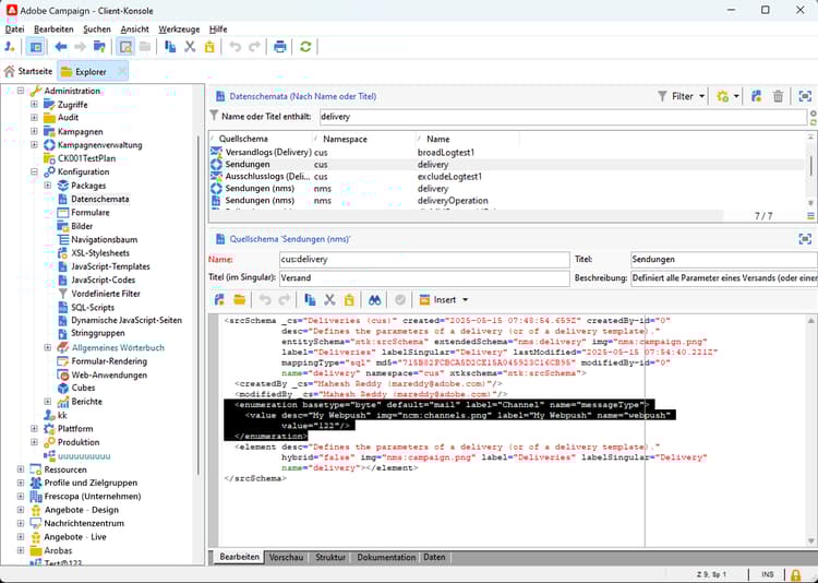
Konfigurieren des Schemas configure-schema

Zunächst müssen Sie das Schema konfigurieren, um den neuen Kanal zur Liste der verfügbaren Kanäle hinzuzufügen.

  1. Wählen Sie im Explorer von Campaign Administration > Konfiguration > Datenschemata aus.

  2. Erstellen Sie eine Schemaerweiterung, um die Auflistung messageType ​ mit ​ neuen Kanal zu erweitern.

    Beispiel:

    code language-none
    <enumeration basetype="byte" default="mail" label="Channel" name="messageType">
    <value desc="My Webpush" img="ncm:channels.png" label="My Webpush" name="webpush"
           value="122"/>
    </enumeration>
    

    {modal="regular"}

Erstellen eines neuen externen Kontos create-ext-account

Anschließend müssen Sie ein neues externes Routing-Konto erstellen.

  1. Wählen Sie im Explorer von Campaign Administration > Plattform > Externe Konten aus.

  2. Erstellen Sie ein neues externes Konto.

  3. Wählen Sie den Kanal aus und ändern Sie den Versandmodus. Wählen Sie Extern für benutzerdefinierte externe Kanäle und Bulk für benutzerdefinierte API-Kanäle aus.

    {modal="regular"}

Erstellen einer neuen Versandvorlage create-template

Erstellen wir nun die neue Vorlage, die mit dem neuen Kanal verknüpft ist.

  1. Wählen Sie über den Explorer von Campaign Ressourcen > Vorlagen > Versandvorlagen aus.

  2. Erstellen Sie eine neue Vorlage.

  3. Klicken Sie auf Eigenschaften und wählen Sie den richtigen Ordner sowie das richtige Routing aus.

    {modal="regular"}

Der neue Kanal ist jetzt verfügbar. Sie können Sendungen auf Grundlage dieses Kanals erstellen und ausführen.

Zusätzliche Konfiguration für benutzerdefinierte APIs api-additional

Im Folgenden finden Sie die wichtigsten zusätzlichen Schritte zum Konfigurieren von benutzerdefinierten API-Kanälen.

Schema erweitern api-additional-schema

Erweitern Sie in der Client-Konsole das Versand-Schema mit allen zusätzlichen Eigenschaften, die für den benutzerdefinierten Kanal erforderlich sind.

Weiterführende Informationen zur Schemaerweiterung finden Sie auf dieser Seite.

Einrichten der benutzerdefinierten Bildschirmdefinition api-additional-screen

Richten Sie in der Web-Benutzeroberfläche von Campaign die Definition des benutzerdefinierten Bildschirms ein:

  1. Öffnen Sie das Versand-Schema und klicken Sie auf Bildschirmbearbeitung.

    {modal="regular"}

  2. Wählen Sie die Registerkarte aus, die Ihrem Kanal entspricht, und definieren Sie, wie die Felder im Inhaltsbildschirm des Versands angezeigt werden. Weiterführende Informationen zur Bildschirmbearbeitung finden Sie auf dieser Seite.

    {modal="regular"}

  3. Wählen im Abschnitt „Vorschau für simulierten" das dedizierte JSPP aus. Dies ist optional. Dadurch wird die Vorschau im Bildschirm zur Versandsimulation aktiviert. Weitere Informationen

Konfigurieren der Vorschau api-additional-preview

Hierbei handelt es sich um eine optionale Konfiguration. Wenn Sie die Vorschau in der Web-Benutzeroberfläche im Bildschirm zur Versandsimulation aktivieren möchten, müssen Sie ein dediziertes JSSP in der Client-Konsole konfigurieren.

Wenn Sie auf Vorschau öffnen im Bildschirm zur Versandsimulation in der Web-Benutzeroberfläche klicken, werden die folgenden Parameter in der URL übergeben:

https://adobe.campaign.adobe.com/cus/webPushMessagePreview.jssp?deliveryId=%40ToPzTurO9aGzQxYcMArBbA%3D%3D&id=%40oF8Fi17txuLmtiOFj4OIjQ%3D%3D

  • deliveryId: Die Versandkennung
  • id: Die Profilkennung

Wählen Sie in der Client-Konsole Administration > Konfiguration > Dynamische JavaScript-Seiten und erstellen Sie ein neues JSSP. Im Folgenden finden Sie ein Beispiel mit den Parametern, die abgerufen werden müssen.

<%@ page import="xtk:shared/nl.js"
%><%
  NL.require("/nl/core/shared/core.js")
    .require('/nl/core/jsspcontext.js')
    .require('/nl/core/shared/dataTypes.js')
    .require('/nl/core/schema.js');

  //response.setContentType("text/plain");
  var parameters = request.parameters;
  var deliveryId = decryptString(parameters.deliveryId);
  var oldUserContext = logonEscalation("neolane")

   var delivery = xtk.queryDef.create(<queryDef schema="nms:delivery" operation="getIfExists">
                                         <select>
                                           <node expr="[WebpushParameters/@richMediaOptions]" alias="@richMediaOptions"/>
                                           <node expr="[WebpushParameters/@mediaUrlInfo]" alias="@mediaUrlInfo"/>
                                           <node expr="[WebpushParameters/@WebpushMessageType]"/>
                                         </select>
                                         <where>
                                           <condition expr={"@id = " + NL.XTK.toXTKString(deliveryId)}/>
                                         </where>
                                       </queryDef>).ExecuteQuery();

  // Restore previous context
  logonWithContext(oldUserContext)
%>

<!DOCTYPE html ...

Technische Implementierung api-additional-technical

Abhängig von Ihrem benutzerdefinierten Kanal müssen Sie andere Teile der Anwendung konfigurieren, z. B.: externe Konten, Zielgruppen-Mapping, JavaScript-Code für die API usw.

recommendation-more-help
35662671-8e3d-4f04-a092-029a056c566b