原則資訊點 pip

NOTE
此頁面已淘汰,因為它適用於不再建議用於新整合的舊版API

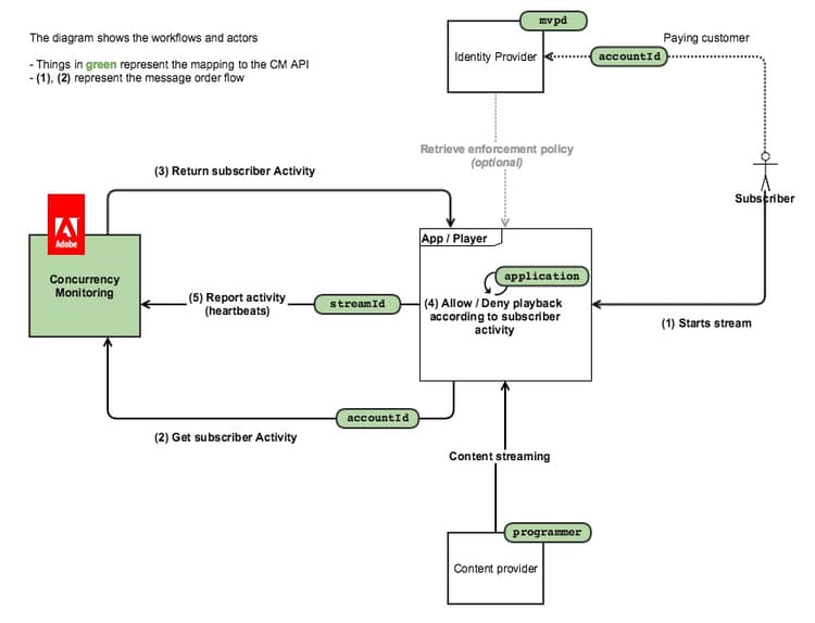
下圖顯示客戶選擇​ 原則資訊點 ​時的流程,在此情況下,CM僅用於查詢活動,且所有存取邏輯都內嵌在使用者端應用程式中):

下圖說明觀看來自2部裝置之內容的使用者如何進行資料流計數。

簡而言之,一般的訊息流程如下:

  1. 最初,對於從未使用過服務的使用者,會載入網頁/開啟應用程式,由並行監視服務檢測的應用程式進行工作階段初始化呼叫。
  2. Concurrency Monitoring Service會傳迴心率的新資料流資源,以及目前的使用者活動。
  3. 在視訊播放期間,儀器的應用程式會對「並行監視服務」發出心率呼叫,指出使用者目前正在使用視訊。
  4. 在任何其他時間點,其他儀表化的應用程式都可以向並行監視服務發出狀態查詢呼叫,這會傳回目前的使用者活動。
  5. 在視訊播放結束時,儀器的應用程式可以使用「event=stop」發出心率呼叫,這表示視訊已停止,而且目前的資料流不應再計為作用中的資料流。
recommendation-more-help
42139a1e-84f9-43e7-9581-d6e1d65973da