使用者同步 user-synchronization

簡介 introduction

當部署是發佈伺服器陣列時,成員必須能夠登入並在任何發佈節點上檢視其資料。

在製作環境中不需要在發佈環境中建立的使用者和使用者群組(使用者資料)。

在製作環境中建立的大部分使用者資料旨在保留在製作環境中,而非複製到發佈例項。

在一個發佈執行個體上進行的註冊和修改必須與其他發佈執行個體同步,才能存取相同的使用者資料。

自AEM 6.1起,啟用使用者同步時,系統會自動在伺服器陣列中的發佈執行個體間同步使用者資料,而不會在作者上建立使用者資料。

Sling散佈 sling-distribution

使用者資料及其ACL儲存在Oak JCR下層的Oak Core中,並可使用Oak API存取。 由於不經常更新,因此使用Sling內容發佈 (Sling發佈)將使用者資料與其他發佈執行個體同步是合理的。

與傳統復寫相比,使用Sling散發進行使用者同步的優點包括:

  • 在發佈上建立的​ 使用者使用者設定檔 ​和​ 使用者群組 ​未建立在作者上

  • Sling散發會設定jcr事件中的屬性,因此可在發佈端事件接聽程式中運作,而不需要擔心無限的復寫回圈

  • Sling Distribution只會將使用者資料傳送至非原始發佈例項,消除不必要的流量

  • 在使用者節點中設定的ACL包含在同步處理中

NOTE
如果需要工作階段,建議使用SSO解決方案或使用粘性工作階段,如果客戶切換到另一個發佈執行個體,請讓客戶登入。
CAUTION
不支援​ 管理員 ​群組的同步處理,即使使用者同步處理已啟用。 「匯入差異」的失敗會記錄到錯誤記錄中。
因此,當部署是發佈伺服器陣列時,如果將使用者新增到​ 管理員 ​群組或從中移除,則必須在每個發佈執行個體上手動進行修改。

啟用使用者同步 enable-user-sync

NOTE
依預設,使用者同步為disabled
啟用使用者同步涉及修改​ 現有 OSGi設定。
啟用使用者同步後,不應新增任何設定。

即使使用者資料並非建立在作者上,使用者同步仍仰賴作者環境管理使用者資料分佈。 大部分設定(但並非全部)會在作者環境中進行,且每個步驟都會清楚識別是否要在Author或Publish上執行。

以下是啟用使用者同步所需的步驟,隨後是疑難排解區段:

先決條件 prerequisites

  1. 如果使用者和使用者群組已經在一個發佈執行個體上建立,建議在設定和啟用使用者同步之前,將使用者資料手動同步到所有發佈執行個體。

啟用使用者同步後,只會同步新建立的使用者和群組。

  1. 確認已安裝最新程式碼:

​1. Apache Sling散發代理程式 — 同步代理程式處理站 apache-sling-distribution-agent-sync-agents-factory

啟用使用者同步

  • 作者​ 上的

Apache Sling散發代理程式

2.建立授權使用者 createauthuser

設定許可權

在步驟3中使用授權使用者來設定Author上的Sling發佈。

CAUTION
必須建立新使用者。
  • 指派的預設使用者為​**admin**。

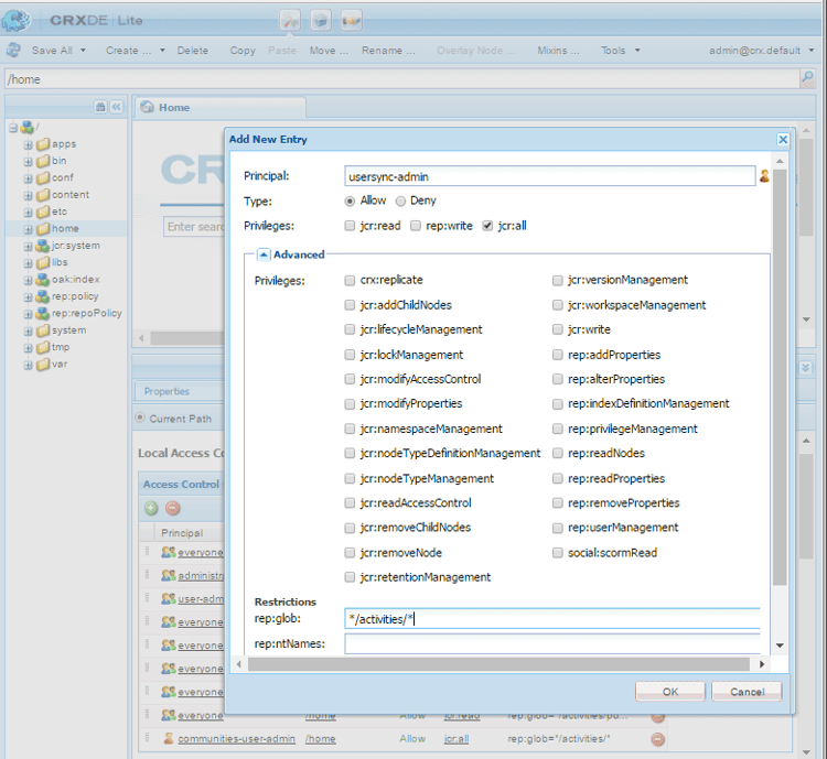
如何新增ACL addacls

  • 存取CRXDE Lite

  • 選取/home節點

  • 在右窗格中,選取Access Control索引標籤

  • 若要新增ACL專案,請選取+按鈕

    • 主體搜尋為使用者同步處理建立的使用者
    • 類型Allow
    • 許可權jcr:all
    • 限制 rep:glob*/activities/*
    • 選取​ 確定
  • 選取​ 全部儲存

新增ACL視窗

另請參閱

​3. Adobe Granite Distribution — 加密密碼傳輸機密提供者 adobegraniteencpasswrd

設定許可權

在所有Publish執行個體上建立授權使用者(administrators ​使用者群組的成員)後,必須在Author上將該授權使用者識別為具有從Author同步使用者資料到Publish的許可權。

  • 作者​ 上的

    • 以系統管理員許可權登入

    • 存取網頁主控台

    • 尋找com.adobe.granite.distribution.core.impl.CryptoDistributionTransportSecretProvider.name

    • 若要開啟以進行編輯,請選取現有組態(鉛筆圖示)
      驗證property namesocialpubsync-publishUser

    • 將使用者名稱與密碼設定為步驟2在[發佈]中建立的授權使用者

      • 例如,usersync-admin

加密的密碼傳輸機密提供者

​4. Apache Sling散發代理程式 — 佇列代理程式處理站 apache-sling-distribution-agent-queue-agents-factory

啟用使用者同步

  • 每個發佈執行個體​ 上的

    • 以系統管理員許可權登入

    • 存取網頁主控台

    • 尋找Apache Sling Distribution Agent - Queue Agents Factory

      • 若要開啟以進行編輯,請選取現有組態(鉛筆圖示)
        驗證Namesocialpubsync-reverse

      • 選取Enabled核取方塊

      • 選取Save

    • 針對每個發佈執行個體重複​ 重複

佇列代理程式Factory

​5. Adobe Social Sync — 觀察者工廠差異 diffobserver

啟用群組同步

  • 每個發佈執行個體​ 上的

    • 以系統管理員許可權登入

    • 存取網頁主控台

    • 尋找​ Adobe Social Sync - Diff Observer Factory

      • 若要開啟以進行編輯,請選取現有組態(鉛筆圖示)

        驗證agent namesocialpubsync-reverse

      • 選取Enabled核取方塊

      • 選取Save

比較觀察者處理站

​6. Apache Sling Distribution Trigger — 排程觸發程式Factory apache-sling-distribution-trigger-scheduled-triggers-factory

(選擇性)修改輪詢間隔

依預設,作者每30秒輪詢一次變更。 變更此間隔:

  • 作者​ 上的

    • 以系統管理員許可權登入

    • 存取網頁主控台

    • 尋找Apache Sling Distribution Trigger - Scheduled Triggers Factory

      • 若要開啟以進行編輯,請選取現有組態(鉛筆圖示)

        • 驗證Namesocialpubsync-scheduled-trigger
      • Interval in Seconds設定為所需的間隔

      • 選取Save

排定的觸發程式Factory

為多個發佈執行個體進行配置 configure-for-multiple-publish-instances

預設設定適用於單一發佈執行個體。 由於啟用使用者同步的原因是同步多個發佈執行個體,例如發佈伺服器陣列,因此必須將其他發佈執行個體新增到同步代理程式處理站。

​7. Apache Sling散發代理程式 — 同步代理程式工廠 apache-sling-distribution-agent-sync-agents-factory-1

新增發佈執行個體:

同步代理程式處理站

  • 匯出工具端點
    每個發佈執行個體都應該有一個匯出工具端點。 例如,如果有2個Publish執行個體localhost:4503和4504,則應該有兩個專案:

    • https://localhost:4503/libs/sling/distribution/services/exporters/socialpubsync-reverse
    • https://localhost:4504/libs/sling/distribution/services/exporters/socialpubsync-reverse
  • 匯入工具端點
    每個Publish執行個體都應該有Importer端點。 例如,如果有2個Publish執行個體localhost:4503和4504,則應該有兩個專案:

    • https://localhost:4503/libs/sling/distribution/services/importers/socialpubsync
    • https://localhost:4504/libs/sling/distribution/services/importers/socialpubsync
  • 選取Save

8.唯一Sling ID unique-sling-id

CAUTION
如果Sling ID在兩個或更多發佈執行個體之間相符,則使用者群組同步會失敗。

如果發佈伺服器陣列中多個發佈執行個體的Sling ID相同,則使用者群組不會同步。

若要驗證所有Sling ID值是否不同,請在每個發佈執行個體上:

  1. 瀏覽至http://<host>:<port>/system/console/status-slingsettings
  2. 檢查​ Sling ID ​的值

檢查Sling ID 的值

如果發佈執行個體的Sling ID符合任何其他發佈執行個體的Sling ID,則:

  1. 停止具有相符的Sling ID的其中一個發佈執行個體

  2. 在crx-quickstart/launchpad/felix目錄中

    • 搜尋並刪除名為​ sling.id.file ​的檔案

      • 例如,在Linux®系統上:

        rm -i $(find . -type f -name sling.id.file)

      • 例如,在Windows系統上:

        use windows explorer and search for *sling.id.file*

  3. 啟動發佈執行個體

    • 在啟動時,它會被指派一個新的Sling ID
  4. 驗證​ Sling ID ​現在是否是唯一的

重複這些步驟,直到所有發佈執行個體都具備唯一的Sling ID為止。

Vault Package Builder工廠 vault-package-builder-factory

若要正確同步更新,必須修改用於使用者同步的Vault封裝產生器:

  • 在每個AEM發佈執行個體上

  • 存取網頁主控台

  • 找到Apache Sling Distribution Packaging - Vault Package Builder Factory

    • Builder name: socialpubsync-vlt
  • 選取編輯圖示

  • 新增兩個Package Node Filters

    • /home/users|-.*/.tokens
    • /home/users|-.*/rep:cache
  • 原則處理:

    • 若要以新節點覆寫現有的rep:policy節點,請新增第三個封裝篩選器:

      • /home/users|+.*/rep:policy
    • 若要防止發佈原則,請設定

      • Acl Handling: IGNORE

Vault Package Builder Factory

當……發生什麼情況? what-happens-when

發佈時使用者自行註冊或編輯個人資料 user-self-registers-or-edits-profile-on-publish

依設計,在發佈環境(自我註冊)中建立的使用者和設定檔不會出現在作者環境中。

當拓撲是發佈伺服器陣列且已正確設定使用者同步處理時,使用者 ​和​ 使用者設定檔 ​會使用Sling散發跨發佈伺服器陣列進行同步處理。

使用者或使用者群組是使用「安全性主控台」建立的 users-or-user-groups-are-created-using-security-console

依設計,在發佈環境中建立的使用者資料不會出現在製作環境中,反之亦然。

當使用使用者管理與安全性主控台在發佈環境中新增使用者時,使用者同步會將新使用者及其群組成員資格同步到其他發佈執行個體(如有必要)。 使用者同步也會同步透過安全性主控台建立的使用者群組。

疑難排解 troubleshooting

如何讓使用者同步處理離線 how-to-take-user-sync-offline

若要讓使用者同步處理離線,若要移除發佈執行個體手動同步處理資料,發佈佇列必須為空白且無訊息。

檢查發佈佇列的狀態:

  • 對作者:

    • 使用CRXDE Lite

      • 尋找/var/sling/distribution/packages中的專案

        • 以模式distrpackage_*命名的資料夾節點
    • 使用封裝管理員

      • 尋找擱置中的套件(尚未安裝)

        • 以模式socialpubsync-vlt*命名

當發佈佇列為空時,停用使用者同步:

  • 作者

    • 取消勾選 1}Apache Sling散發代理程式 — 同步代理程式處理站🔗Enabled核取方塊

工作完成時,若要重新啟用使用者同步:

使用者同步診斷 user-sync-diagnostics

使用者同步診斷工具會檢查組態並嘗試找出任何問題。

在作者上,只要從主控台瀏覽​ 工具、操作、診斷、使用者同步診斷。

只要進入User Sync Diagnostics控制檯即可顯示結果。

這是尚未啟用使用者同步時所顯示的內容:

未啟用使用者同步診斷的警告

如何針對發佈執行個體執行診斷 how-to-run-diagnostics-for-publish-instances

從製作環境執行診斷時,通過/失敗結果會包含[INFO]區段,其中顯示已設定的Publish執行個體清單以進行確認。

此清單中包含了每個發佈執行個體的URL,這些執行個體會為該執行個體執行診斷。 URL引數syncUser已附加至診斷URL,其值設定為在步驟2中建立的​ 授權同步使用者

注意:在啟動URL之前,授權同步使用者 ​必須已登入該Publish執行個體。

發佈執行個體的診斷

設定未正確新增 configuration-improperly-added

當使用者同步無法運作時,最常見的問題是額外的設定已新增​**。 相反地,*existing *預設設定應該已​ 編輯

以下檢視已編輯的預設設定應該如何顯示在Web主控台中。 如果出現多個執行個體,應移除新增的設定。

(作者)一個Apache Sling散發代理程式 — 同步代理程式工廠 author-one-apache-sling-distribution-agent-sync-agents-factory

已編輯,在Web主控台中的預設組態檢視

(作者)一個Apache Sling散發傳輸認證 — 以使用者認證為基礎的DistributionTransportSecretProvider author-one-apache-sling-distribution-transport-credentials-user-credentials-based-distributiontransportsecretprovider

已編輯,在Web主控台中的預設組態檢視

(發佈)一個Apache Sling發佈代理程式 — 佇列代理程式工廠 publish-one-apache-sling-distribution-agent-queue-agents-factory

已編輯,在Web主控台中的預設組態檢視

(發佈)一個Adobe Social Sync — 不同觀察者工廠 publish-one-adobe-social-sync-diff-observer-factory

已編輯,在Web主控台中的預設組態檢視

(作者)一個Apache Sling Distribution觸發器 — 排程觸發器工廠 author-one-apache-sling-distribution-trigger-scheduled-triggers-factory

已編輯,在Web主控台中的預設組態檢視

在回應處理期間修改作業例外狀況 modify-operation-exception-during-response-processing

如果記錄中會顯示下列專案:

org.apache.sling.servlets.post.impl.operations.ModifyOperation Exception during response processing.

java.lang.IllegalStateException: This tree does not exist

然後確認區段2。 已正確遵循建立授權的使用者

本節說明如何建立存在於所有Publish執行個體上的授權使用者,以及在作者的「機密提供者」OSGi設定中識別他們。 依預設,使用者為admin

授權的使用者應該成為​ administrators ​使用者群組的成員,而且該群組的許可權不應變更。

授權的使用者應對所有發佈執行個體明確具有下列許可權和限制:

path
jcr:all
rep:glob
/home
X
*/activities/*
/home/users
X
*/activities/*
/home/groups
X
*/activities/*

作為administrators群組的成員,授權的使用者應在所有Publish執行個體上擁有下列許可權:

path
jcr:all
jcr:read
rep:write
/etc/packages/sling/distribution
X
/libs/sling/distribution
X
/var
X
/var/eventing
X
X
/var/sling/distribution
X
X

使用者群組同步失敗 user-group-sync-failed

如果Sling ID在兩個或更多發佈執行個體之間相符,則使用者群組同步會失敗。

請參閱區段9。 唯一的Sling ID

手動同步使用者和使用者群組 manually-syncing-users-and-user-groups

若要設定或啟用使用者同步,請移至步驟1: Apache Sling Distribution Agent - Sync Agents Factory

當發佈執行個體無法使用時 when-a-publish-instance-becomes-unavailable

當發佈執行個體無法使用時,如果日後重新上線,則不應移除該執行個體。 變更會排入發佈執行個體的佇列,當變更重新上線時,系統就會處理變更。

如果Publish執行個體永不重新上線,如果是永久離線,則必須將其移除,因為佇列累積會導致在製作環境中出現顯著的磁碟空間使用量。

當發佈執行個體停用時,製作記錄會有類似下列的例外狀況:

28.01.2016 15:57:48.475 ERROR
 [pool-12-thread-34-org_apache_sling_distribution_queue_socialpubsync_endpoint1
 (org/apache/sling/distribution/queue/socialpubsync/endpoint1)]
 org.apache.sling.distribution.agent.impl.SimpleDistributionAgent [agent][socialpubsync] could not deliver package distrpackage_1454014575838_a2b45ec8-0400-42f3-bed8-ae09b66381cb
 org.apache.sling.distribution.packaging.DistributionPackageImportException: failed in importing package ...

如何移除發佈執行個體 how-to-remove-a-publish-instance

若要從Apache Sling Distribution Agent - Sync Agents Factory移除發佈執行個體,發佈佇列必須為空白且無訊息。

recommendation-more-help
51c6a92d-a39d-46d7-8e3e-2db9a31c06a2