OSGi組態設定 osgi-configuration-settings

OSGi是AEM技術棧疊中的基本元素。 它可用來控制AEM的複合套件組合及其設定。

OSGi「」提供標準化的原語,允許使用小型、可重複使用且協同合作的元件來建構應用程式。 這些元件可組成應用程式並部署

此功能可讓您在個別停止、安裝和啟動套件組合時,輕鬆管理套件組合。 系統會自動處理相依性。 每個OSGi元件(請參閱OSGi規格)都包含在其中一個不同套件組合中。 使用AEM時,有數種方法可管理這類套裝的組態設定;請參閱設定OSGi以取得詳細資訊和建議的作法。

下列OSGi組態設定(根據套件組合列出)與專案實作相關。 並非列出的所有設定都需要調整,有些是為了協助您瞭解AEM的運作方式。

CAUTION
此清單旨在作為指引,並非詳盡無遺。 並非所有套件組合都列出,也不是某些已列出的套件組合的所有引數。
所需的設定因專案而異。
請參閱Web主控台,以取得使用的值以及引數的詳細資訊。
NOTE
AEM中的特定功能區域可能需要其他套件組合。 在這些情況下,您可以在與適當功能相關的頁面上找到設定詳細資訊。

AEM復寫事件接聽程式 ​設定:

  • 執行模式,其中復寫事件會分發給接聽程式。 例如,如果定義為作者,則是「起始」復寫的系統。

  • 如果專案程式碼在發佈環境中處理復寫事件(反向復寫),請新增執行模式​ 發佈。 例如,當使用Dispatcher從發佈環境排清時,或當發生對其他發佈執行個體的標準復寫時。

AEM存放庫變更接聽程式 ​設定:

  • 路徑,用來接聽準備發佈的存放庫事件的位置。

CRX Sling使用者端存放庫 ​設定對基礎內容存放庫的存取權。

  • 管理員密碼 ​應在安裝後變更,以確保您執行個體的安全性
  • 其他變更可能影響到對存放庫的存取,因此應謹慎處理。

Apache Felix OSGi管理主控台 ​設定:

  • 外掛程式,主要導覽專案(主控台外掛程式)可在​ Apache Felix Web Management Console ​中以頂層功能表專案的形式使用。 停用不需要的任何專案,因為每個專案都需要空間和資源。
CAUTION
請務必設定下列專案:
使用者名稱 ​和​ 密碼,用於存取Apache Felix Web Management Console本身的認證。
密碼必須在初始安裝後變更,以確保執行個體的安全性
NOTE
在啟動時(在存放庫可用之前),應視需要使用Felix主控台進行此設定。

Apache Sling可自訂要求資料記錄器 ​設定:

  • 記錄器名稱 ​和​ 記錄格式 ​以設定要求與存取記錄的位置和格式(預設值: request.log)。 在分析與網頁鏈相關的效能或偵錯功能時,此記錄檔是必要的。 它與Apache Sling要求記錄器配對。

請參閱AEM記錄Sling記錄

Apache Sling執行緒集區 ​設定:

  • 最小集區大小 ​和​ 最大集區大小,用來儲存事件執行緒的集區大小。

  • 佇列大小,如果集區已耗盡,則執行緒佇列的大小上限。
    建議值為-1,因為它將佇列設定為無限制。 如果設定了限制,超過限制時可能會發生損失。

  • 變更這些設定可以在具有大量事件的情境中協助效能。 例如使用大量的AEM DAM或工作流程。

  • 您情境的特定值應使用測試來建立。

  • 這些設定可能會影響執行個體的效能,因此請勿無故變更,也請勿不當考慮。

Apache Sling GET Servlet ​設定轉譯的部分功能:

  • 自動索引 ​以啟用/停用目錄呈現以進行瀏覽。
  • 啟用 (或停用)預設轉譯,例如​ HTML純文字JSON ​或​ XML
    請勿停用JSON。
NOTE
如果您在生產就緒模式中執行AEM,系統會自動為生產執行個體設定此設定。

Apache Sling Java指令碼處理常式 ​設定以指令碼(servlet)編譯.java檔案的設定。

某些設定可能會影響效能。 請儘可能停用這些設定,尤其是生產執行個體。

  • Source VM ​和​ 目標VM,定義用作執行階段JVM的JDK版本

  • 對於生產執行個體:

    • 停用​ 產生偵錯資訊

Apache Sling JCR安裝程式 ​這些引數可能不需要設定,但在開發或偵錯時可能很有用。 例如,安裝資料夾對於入庫或出庫或建立封裝非常有用。

  • 安裝資料夾名稱regexp ​和​ 安裝資料夾的最大階層深度 — 指定搜尋存放庫資料夾的位置和深度,以尋找要安裝的資源。 當使用萬用字元時(如中)。*/install)已搜尋所有適當的相符專案,例如/libs/sling/install/libs/cq/core/install

  • 搜尋路徑,jcrinstall會搜尋要安裝的資源的路徑清單,以及表示該路徑加權因子的數字。

Apache Sling佇列設定 ​設定管理作業排程的引數:

  • 重試間隔最大重試次數最大平行工作 ​等等。

  • 變更這些設定可以在有大量工作的情境中改善效能;例如,大量使用AEM DAM和工作流程。

  • 您情境的特定值應使用測試來建立。

  • 請勿無故變更這些設定,只有在經過適當考慮後才會變更。

Apache Sling JSP指令碼處理常式 ​設定JSP指令碼處理常式的效能相關設定。 若要改善效能,請儘可能停用。

尤其在生產執行個體中:

  • 停用​ 產生偵錯資訊
  • 停用​ 保留產生的Java™
  • 停用​ 對應的內容
  • 停用​ 顯示Source片段
NOTE
如果您在生產就緒模式中執行AEM,系統會自動為生產執行個體設定此設定。

Apache Sling記錄設定 ​設定:

  • 記錄層級 ​和​ 記錄檔,以定義中央記錄組態(error.log)的位置和記錄層級。 層級可以設定為DEBUGINFOWARNERRORFATAL其中之一。

  • 記錄檔數目 ​和​ 記錄檔閾值,以定義記錄檔的大小和版本輪換。

  • 訊息模式 ​定義記錄訊息的格式。

請參閱AEM記錄Sling記錄

Apache Sling記錄記錄器設定(工廠設定) ​設定:

  • 記錄層級記錄檔 ​和​ 訊息格式 ​以定義記錄檔和訊息的詳細資料。

  • 記錄器 ​以定義類別;例如,僅記錄com.day.cq。

  • 使用​ 工廠組態,可以新增任何數量的額外組態,以符合所需的各種記錄層級和類別。

  • 這類設定在開發期間相當實用;例如,可在特定記錄檔中記錄特定服務的TRACE訊息。

  • 在生產環境中,這類設定很有幫助;例如,將特定服務的相關訊息記錄到個別記錄檔中,以便更輕鬆地進行監視。

請參閱AEM記錄Sling記錄

Apache Sling記錄寫入器設定(工廠設定) ​設定:

  • 記錄檔 ​以定義記錄檔是否存在。

  • 記錄檔數目 ​以定義版本輪換。

  • Apache Sling記錄記錄器組態 ​組態可以使用寫入器。

  • 這類設定在開發期間相當實用;例如,可在特定記錄檔中記錄特定服務的TRACE訊息。

  • 在生產環境中,這類設定很有幫助;例如,將特定服務的相關訊息記錄到個別記錄檔中,以便更輕鬆地進行監視。

請參閱AEM記錄Sling記錄

Apache Sling主要Servlet ​設定:

  • 每個要求的呼叫數 ​和​ 遞回深度,可保護您的系統不受無限遞回和過多的指令碼呼叫的影響。

Apache Sling Commons MIME型別服務 ​設定:

  • MIME型別,以將專案所需的型別新增至系統。 如此可讓檔案上的GET要求設定連結檔案型別和應用程式的正確內容型別標頭。

Apache Sling反向連結篩選器 ​若要解決CRX WebDAV和Apache Sling中跨網站請求偽造(CSRF)的已知安全性問題,您必須設定反向連結篩選器。

反向連結篩選服務是OSGi服務,可讓您設定:

  • 應該篩選哪些http方法
  • 是否允許空的反向連結標題
  • 以及除了伺服器主機以外可允許的伺服器清單。

如需詳細資訊,請參閱安全性檢查清單 — 跨網站請求偽造問題

NOTE
Apache Sling反向連結篩選取決於快速修正套件的安裝。

Apache Sling請求記錄器 ​設定:

  • 定義記錄請求方式的多個引數。

  • 啟用要求記錄檔,以啟用或停用。

  • 啟用存取記錄檔,以啟用或停用。

Apache Sling可自訂的請求資料記錄器配對。

請參閱AEM記錄Sling記錄

Apache Sling Resource Resolver Factory ​設定Sling資源解析的核心層面:

  • 資源搜尋路徑,新增任何專案特定路徑(但不移除/libs/apps)。

  • 虛擬URL ​以定義虛名URL對應。

  • URL對應 ​以定義任何別名。 例如,從/content/

  • 對應位置,對應程式組態已在/etc/map外部化。

  • 使用您的本機安裝(例如,使用https://localhost:4502/system/console/jcrresolver)來判斷哪一個資源解析程式作用中。

請參閱: https://cwiki.apache.org/confluence/display/SLING/Flexible+Resource+Resolution

CAUTION
在存放庫中設定這些選項。
否則,下次啟動時,AEM可能會覆寫使用Felix主控台對​ URL對應 ​所做的變更。

Apache Sling Servlet/指令碼解析程式和錯誤處理常式 Sling Servlet和指令碼解析程式有多個工作:

  1. 它用作ServletResolver,以選取要呼叫以處理請求的Servlet或指令碼。

  2. 它充當SlingScriptResolver

  3. 它使用相同的演演算法來實作ErrorHandler介面,以選取用於解決要求處理servlet和指令碼的錯誤處理servlet和指令碼,藉此管理錯誤處理。

您可以設定各種引數,包括:

  • 執行路徑 — 列出搜尋可執行指令碼的路徑。 透過設定特定路徑,您可以限制可以執行的指令碼。 如果未設定路徑,則會使用預設值( / = root),允許執行所有指令碼。
    如果設定的路徑值以斜線結尾,則會搜尋整個子樹。 如果沒有這類結尾斜線,指令碼只有在完全相符時才執行。

  • 預設擴充功能 — 使用預設行為的擴充功能清單。 資源型別的最後一個路徑區段可作為指令碼名稱使用。

Apache HTTP元件Proxy組態 — 使用Apache HTTP使用者端的所有程式碼的Proxy組態,在建立HTTP時使用。 例如,在復寫上。

建立組態時,請勿變更工廠組態。 請改用此處提供的組態管理員來建立此元件的工廠組態: https://localhost:4502/system/console/configMgr/org.apache.http.proxyconfigurator. ​中提供Proxy設定

Adobe Granite HTML Library Manager ​設定以控制使用者端資料庫(css或js)的處理,包括如何檢視基礎結構。

  • 對於生產執行個體:

    • 啟用​ 最小化 (移除CRLF和空白字元)。
    • 啟用​ Gzip (允許透過一個要求來壓縮及存取檔案)。
    • 停用​ 偵錯
    • 停用​ 計時
  • 若為JS開發(尤其是在firebugging/debugging時):

    • 停用​ 最小化
    • 啟用​ Debug ​以分隔檔案以進行偵錯,並與fire bug搭配使用。
    • 如果想要計時,請啟用​ 計時
    • 啟用​ 偵錯 ​主控台以檢視JS主控台記錄訊息。
CAUTION
變更​ Minify ​或​ Gzip ​的設定時,請刪除clientlibs快取的內容。 如需詳細資訊,請參閱知識庫文章
NOTE
如果您在生產就緒模式中執行AEM,系統會自動為生產執行個體設定此設定。

Adobe Granite HTTP Header Authentication Handler HTTP要求之基本驗證方法的全系統設定。

使用已關閉的使用者群組時,您可以設定下列專案:

  • HTTP領域
  • 預設登入頁面

天CQ連結檢查器服務 ​檢查,並視需要設定:

  • 排程器週期,定義自動檢查外部連結的間隔。

  • 檢查​ 錯誤的連結容許間隔,檢視不成功的外部連結在哪個時段之後被視為錯誤。

  • 連結檢查覆寫模式,定義要從連結檢查排除的任何路徑。

天CQ連結檢查器工作 ​設定單一連結檢查器工作(檢查外部連結的工作)的設定:

  • 檢查​ 良好連結測試間隔 ​和​ 錯誤連結測試間隔 ​中定義的間隔

  • 檢查連結時,與外部存取所需的網際網路存取代理和NTLM相關的各種引數。

Day CQ Mail Service ​設定郵件伺服器的主機名稱和存取詳細資料。 請參閱設定郵件服務區段。

Day CQ MCM Newsletter ​設定與Newsletter搭配使用的各種設定。

Day CQ根對應 ​設定:

  • 目標路徑,以定義將「/」的請求重新導向至何處。

AEM中有兩個可用的UI:

  • 觸控式UI是標準UI
  • 且已棄用的傳統UI仍可完全運作

使用AEM根對應,您可以設定您要設為執行個體預設的UI:

  • 若要以觸控式UI作為預設UI,Target路徑 ​應指向下列專案:

    code language-shell
       /projects.html
    
  • 若要以傳統UI作為預設UI,Target路徑 ​應指向下列專案:

    code language-shell
       /welcome.html
    
NOTE
在標準安裝中,觸控最佳化的UI是預設的UI。

Adobe Granite SSO驗證處理常式 — 設定SSO (單一登入)詳細資料。 這些詳細資訊通常需要用於企業作者設定,通常使用LDAP。

有多種組態屬性可供使用:

  • 路徑
    此驗證處理常式的作用中路徑。 如果此引數留空,則會停用驗證處理常式。 例如,路徑/會導致驗證處理常式用於整個存放庫。

  • 服務排名
    OSGi框架服務排名值用於表示呼叫此服務所用的順序。 此值是int值,其中較高的值代表較高的優先順序。
    預設值為0

  • 標頭名稱
    可能包含使用者ID的標頭名稱。

  • Cookie名稱
    可能包含使用者ID的Cookie名稱。

  • 引數名稱
    可能提供使用者ID的要求引數名稱。

  • 使用者地圖
    對於選取的使用者,從HTTP請求擷取的使用者名稱可以憑證物件中的其他名稱取代。 對應會在此處定義。 如果使用者名稱admin出現在地圖的兩側,則會忽略對應。 字元「=」必須以前導字元「\」逸出。

  • 格式
    表示提供使用者ID的格式。 使用:

    • 如果使用者ID是以HTTP基本驗證格式編碼,Basic
    • 如果以純文字提供使用者ID,或任何套用的規則運算式值應該依原樣或任何規則運算式使用,則值為AsIs

Day CQ WCM Debug Filter ​這在開發時非常有用,因為它允許存取頁面時使用尾碼,例如?debug=layout。 例如,https://localhost:4502/cf#/content/geometrixx/en/support.html?debug=layout提供開發人員可能感興趣的版面配置資訊。

  • 為確保效能和安全性,請在生產執行個體上停用。

Day CQ WCM篩選器 ​設定:

  • WCM模式 ​以定義預設模式。

  • 在作者執行個體上,此模式可能是editdisable,previewanalytics
    其他模式可從sidekick存取,或字尾?wcmmode=disabled可用於模擬生產環境。

  • 在發佈執行個體上,此模式必須設定為disabled以確保沒有其他模式可供存取。

NOTE
如果您在生產就緒模式中執行AEM,系統會自動為生產執行個體設定此設定。

Day CQ WCM連結檢查器 ​設定:

  • 重寫組態清單,以指定內容連結檢查器組態的位置清單。 這些設定可以根據執行模式。 由於連結檢查器設定可能不同,因此此事實對於區分製作和發佈環境很重要。

Day CQ WCM Page Manager Factory ​設定:

  • 頁面子樹狀結構啟用檢查,讓使用者(沒有復寫許可權)刪除或移動頁面(即使頁面未啟用)。

Day CQ WCM Page Processor ​設定:

  • 路徑,在觸發jcr:Event之前,系統監聽頁面修改的位置清單。

Adobe頁面曝光數追蹤器 ​針對作者執行個體,請設定如下:

  • sling.auth.requirements:將此屬性的值設定為-/libs/wcm/stats/tracker
CAUTION
此設定允許向追蹤服務提出匿名請求。
NOTE
如需詳細資訊,請參閱頁面印象

Day CQ WCM頁面統計資料 ​針對發佈執行個體設定:

  • 用於傳送資料的​ URL ​用於設定用於追蹤頁面統計資料的URL (如果追蹤器要求通過Dispatcher則很重要);例如,預設值為https://localhost:4502/libs/wcm/stats/tracker

  • 追蹤指令碼已啟用,以啟用(true)或停用(false)在頁面上包含追蹤指令碼。 預設值為 false

NOTE
如需詳細資訊,請參閱頁面印象

Day CQ WCM Version Manager ​控制系統中是否管理版本以及管理版本的方式:

  • 啟動時建立版本,已在標準安裝中啟用

  • 啟用清除

  • 清除路徑,搜尋動作搜尋的路徑。

  • 隱含版本設定路徑,隱含版本設定為作用中的路徑。

  • 最大版本期限,版本的最大期限(以天為單位)

  • 版本數目上限,要保留的版本數目上限

如需詳細資訊,請參閱版本清除

Day CQ工作流程電子郵件通知服務 ​設定工作流程所傳送通知的電子郵件設定。

Adobe AEM Rewriter HTML Parser Factory

控制CQ重寫程式的HTML剖析器。

  • 要處理的其他標籤 — 您可以新增或移除要由剖析器處理的HTML標籤。 預設會處理下列標籤:A、IMG、AREA、FORM、BASE、LINK、SCRIPT、BODY、HEAD。
  • 保留駝峰式大小寫 — 依預設,HTML剖析器會將駝峰式大小寫的屬性(例如eBay)轉換為小寫(例如ebay)。 您可以關閉此設定以保留駝峰式大小寫屬性。 使用前端架構(例如Angular 2)時,此設定相當實用。

Day Commons JDBC連線集區 ​設定對作為內容來源的外部資料庫的存取權。

工廠組態,因此可以設定多個執行個體。

CDN重寫程式 ​必須確保AEM與CDN之間的通訊,以便以安全的方式將資產/二進位檔傳送給一般使用者。 此程式涉及下列兩項工作:

  • 第一次(或在快取中的資源過期後)透過CDN從AEM存取資源。
  • 安全地存取在CDN中快取的資源。 在CDN中快取資源後,要求不會前往AEM,而上有權存取該資源的所有使用者應該會從CDN提供服務。

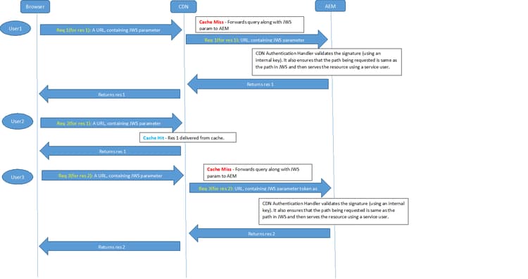
AEM提供重寫程式,可將內部資產URL重寫至外部CDN URL。 它會重寫要傳遞至CDN的連結,包括JWS簽名和到期時間,以允許安全地存取資產。 此功能將用於編寫執行個體。

整體流程如下:

  1. 使用者透過AEM進行驗證並請求包含資產的頁面。

  2. 請求的頁面包含類似於/content/dam/geometrixx-media/articles/paladin_trailer.jpg/jcr:content/renditions/cq5dam.thumbnail.319.319.png的資產

  3. 重寫程式會將連結轉換為包含JWS簽名的CDN URL:
    CDN_domain/content/dam/geometrixx-media/articles/paladin_trailer.jpg/_jcr_content/renditions/cq5dam.thumbnail.319.319.png?cdn_sign=JWS_SIGNATURE

  4. 之後,使用者的瀏覽器會將資產請求轉送至CDN伺服器

  5. CDN應設定為將要求連同cdn_sign引數轉送至AEM。

  6. 驗證處理常式會驗證cdn_sign引數,並將資產傳回CDN,再傳送給使用者

使用者的瀏覽器、CDN和AEM之間的流量視覺化如下所示。

chlimage_1-8

NOTE
此功能僅對AEM作者執行個體啟用。

CDNConfigServiceImpl ​提供CDN設定

在com.adobe.cq.cdn.rewriter.impl.CDNConfigServiceImpl的設定中提供​ CDN發佈網域名稱,即可啟用CDN重寫功能。

此服務也包含其他設定選項,例如啟用/停用CDN重新寫入、執行CDN重新寫入的路徑首碼、TTL值和通訊協定(HTTP或HTTPS)。

CDNRewriter ​將內部影像URL重寫為CDN URL的重寫程式

可以定義com.adobe.cq.cdn.rewriter.impl.CDNRewriter中的​ 標籤屬性 ​值,以便只重寫選擇性影像連結。

recommendation-more-help
51c6a92d-a39d-46d7-8e3e-2db9a31c06a2