Workfront Data Connect数据字典
本页包含有关Workfront Data Connect中数据的结构和内容的信息。
NOTE
Data Connect中的数据每4小时刷新一次,因此最近的更改可能不会立即反映出来。
视图类型
在Data Connect中,您可以利用多种视图类型以可提供最多insight的方式查看Workfront数据。
-
当前视图
“当前”视图反映的数据与Workfront中存在的数据、每个对象及其当前状态类似。 但是,与Workfront相比,它可以以低得多的延迟进行导航。
-
事件视图
“事件”视图将跟踪Workfront中的每个更改记录:即,每次对象更改状态时,都将创建一个记录,以显示更改的时间、进行更改的人员以及更改的内容。 因此,此视图对于时间点比较非常有用。 此视图仅包含过去三年的记录。
-
每日历史记录视图
“每日历史记录”视图提供了“事件”视图的缩写版本,它以每日为基础显示每个对象的状态,而不是每个单独事件发生时的状态。 因此,该视图对趋势分析非常有用。
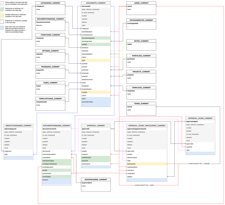
实体关系图
Workfront中的对象(因此也就是Data Connect数据湖中的对象)不仅由其各个值定义,而且由其与其他对象的关系定义。 下面的实体关系图提供了数据连接中对象关系的高级映射。 可以使用以下链接查看和下载图表:
IMPORTANT
提供的实体关系图(ERD)故意不完整,因为由于应用程序内的关系数太多,完整的ERD将变得不可读。
此图提供了一个示例,说明如何使用以下术语表部分的Project表中记录的关系将数据从Project数据视图连接到相邻对象。 预计,一旦项目对象关系了解了此模式,就不需要完整的ERD
此图提供了一个示例,说明如何使用以下术语表部分的Project表中记录的关系将数据从Project数据视图连接到相邻对象。 预计,一旦项目对象关系了解了此模式,就不需要完整的ERD
日期类型
有许多日期对象提供有关特定事件发生时间的信息。
DL_LOAD_TIMESTAMP:此日期在成功完成数据刷新后更新,并包括提供最新版本记录的刷新作业开始的时间戳。CALENDAR_DATE:此日期仅存在于“每日历史记录”视图中。 “每日历史记录”视图记录了:59中指定的每个日期的数据在11CALENDAR_DATEUTC时的外观。BEGIN_EFFECTIVE_TIMESTAMP:此日期同时存在于“事件”和“每日历史记录”视图中,表示记录成为应用程序中当前值的时间。END_EFFECTIVE_TIMESTAMP:此日期同时存在于“事件”和“每日历史记录”视图中,并且记录记录何时记录将当前行中的值 从 更改为其他行中的值。 为了在BEGIN_EFFECTIVE_TIMESTAMP和END_EFFECTIVE_TIMESTAMP上的查询之间允许,此值从不为null,即使没有新值也是如此。 如果记录仍然有效(即值未更改),END_EFFECTIVE_TIMESTAMP的值将为2300-01-01。
术语表
下表将Workfront中的对象名称(以及它们在接口和API中的名称)与Data Connect中的等效名称相关联,并包含每个对象与其他Workfront对象的参考字段。
NOTE
可以将新字段添加到对象视图,而无需提前通知,以支持Workfront应用程序不断演变的数据需求。 如果下游数据收件人未准备好在添加列时处理其他列,我们建议不要使用“SELECT”查询。
如果需要重命名或删除列,我们将提前通知这些更改。
如果需要重命名或删除列,我们将提前通知这些更改。
访问级别
Workfront实体名称
界面引用
API 参考
API标签
数据湖视图
访问级别
访问级别
ACSLVL
访问级别
ACCESSLEVELS_CURRENT
ACCESSLEVELS_DAILY_HISTORY
ACCESSLEVELS_EVENT
ACCESSLEVELS_DAILY_HISTORY
ACCESSLEVELS_EVENT
主/外键
类型
相关表
相关字段
ACCESSLEVELID
PK
-
-
APPGLOBALID
-
不是关系;用于内部应用目的
LASTUPDATEDBYID
FK
USERS_CURRENT
用户ID
LEGACYACCESSLEVELID
-
不是关系;用于内部应用目的
对象ID
FK
变量,基于OBJCODE
OBJCODE字段中标识的对象的主键/ID
SYSID
-
不是关系;用于内部应用目的
访问规则
Workfront实体名称
界面引用
API 参考
API标签
数据湖视图
访问规则
共享
ACSRUL
共享
ACCESSRULES_CURRENT
ACCESSRULES_DAILY_HISTORY
ACCESSRULES_EVENT
ACCESSRULES_DAILY_HISTORY
ACCESSRULES_EVENT
主/外键
类型
相关表
相关字段
ACCESSORID
FK
变量,基于ACCESSOROBJCODE
ACCESSOROBJCODE字段中标识的对象的主键/ID
ACCESSRULEID
PK
-
-
ANCESTORID
PK
变量,基于ANCESTOROBJCODE
ANCESTOROBJCODE字段中标识的对象的主键/ID
LASTUPDATEDBYID
FK
USERS_CURRENT
用户ID
SECURITYOBJID
FK
变量,基于SECURITYOBJCODE
SECURITYOBJCODE字段中标识的对象的主键/ID
SYSID
-
不是关系;用于内部应用目的
批准路径
Workfront实体名称
界面引用
API 参考
API标签
数据湖视图
批准路径
批准路径
ARVPTH
审批
APPROVALPATHS_CURRENT
APPROVALPATHS_DAILY_HISTORY
APPROVALPATHS_EVENT
APPROVALPATHS_DAILY_HISTORY
APPROVALPATHS_EVENT
主/外键
类型
相关表
相关字段
APPROVALPATHID
PK
-
-
APPROVALPROCESSID
FK
APPROVALPROCESSES_CURRENT
APPROVALPROCESSID
ENTEREDBYID
FK
USERS_CURRENT
用户ID
全局路径ID
-
不是关系;用于内部应用目的
LASTUPDATEDBYID
FK
USERS_CURRENT
用户ID
SYSID
-
不是关系;用于内部应用目的
审批流程
Workfront实体名称
界面引用
API 参考
API标签
数据湖视图
审批流程
审批流程
ARVPRC
审批流程
APPROVALPROCESSES_CURRENT
APPROVALPROCESSES_DAILY_HISTORY
APPROVALPROCESSES_EVENT
APPROVALPROCESSES_DAILY_HISTORY
APPROVALPROCESSES_EVENT
主/外键
类型
相关表
相关字段
APPROVALPROCESSID
PK
-
-
ENTEREDBYID
FK
USERS_CURRENT
用户ID
LASTUPDATEDBYID
FK
USERS_CURRENT
用户ID
SYSID
-
不是关系;用于内部应用目的
审批步骤
Workfront实体名称
界面引用
API 参考
API标签
数据湖视图
审批步骤
审批步骤
ARVSTP
审批阶段
APPROVALSTEPS_CURRENT
APPROVALSTEPS_DAILY_HISTORY
APPROVALSTEPS_EVENT
APPROVALSTEPS_DAILY_HISTORY
APPROVALSTEPS_EVENT
主/外键
类型
相关表
相关字段
APPROVALPATHID
FK
APPROVALPATH_CURRENT
APPROVALPATHID
APPROVALSTEPID
PK
-
-
SYSID
-
不是关系;用于内部应用目的
审批者状态
Workfront实体名称
界面引用
API 参考
API标签
数据湖视图
审批者状态
审批者状态
ARVSTS
ApproverStatus
APPROVERSTATUSES_CURRENT
APPROVERSTATUSES_DAILY_HISTORY
APPROVERSTATUSES_EVENT
APPROVERSTATUSES_DAILY_HISTORY
APPROVERSTATUSES_EVENT
主/外键
类型
相关表
相关字段
APPROVERSTATUSID
PK
-
-
APPROVABLEOBJID
FK
变量,基于APPROVABLEOBJCODE
APPROVABLEOBJCODE字段中标识的对象的主键/ID
APPROVALSTEPID
FK
APPROVALSTEPS_CURRENT
APPROVALSTEPID
APPROVEDBYID
FK
USERS_CURRENT
用户ID
DELEGATEUSERID
FK
USERS_CURRENT
用户ID
LASTUPDATEDBYID
FK
USERS_CURRENT
用户ID
OPTASKID
FK
OPTASKS_CURRENT
OPTASKID
OVERRIDDENUSERID
FK
USERS_CURRENT
用户ID
PROJECTID
FK
项目当前
PROJECTID
STEPAPPROVERID
FK
USERS_CURRENT
用户ID
SYSYID
-
不是关系;用于内部应用目的
TASKID
FK
任务_当前
TASKID
WILDCARDUSERID
FK
USERS_CURRENT
用户ID
任务
Workfront实体名称
界面引用
API 参考
API标签
数据湖视图
任务
任务
分配
任务
ASSIGNMENTS_CURRENT
ASSIGNMENTS_DAILY_HISTORY
ASSIGNMENTS_EVENT
ASSIGNMENTS_DAILY_HISTORY
ASSIGNMENTS_EVENT
主/外键
类型
相关表
相关字段
ASSIGNEDBYID
FK
USERS_CURRENT
用户ID
ASSIGNEDTOID
FK
USERS_CURRENT
用户ID
ASSIGNMENTID
PK
-
-
类别ID
FK
CATEGORY_CURRENT
类别ID
CLASSIFIERID
FK
CLASSIFIER_CURRENT
CLASSIFIERID
LASTUPDATEDBYID
FK
USERS_CURRENT
用户ID
OPTASKID
FK
OPTASKS_CURRENT
OPTASKID
PRIVATERATECARDID
FK
RATECARD_CURRENT
RATECARDID
PROJECTID
FK
项目当前
PROJECTID
角色ID
FK
ROLES_CURRENT
角色ID
TASKID
FK
任务_当前
TASKID
TEAMID
FK
团队当前
TEAMID
等待审批
Workfront实体名称
界面引用
API 参考
API标签
数据湖视图
等待审批
等待审批
AWAPVL
等待审批
AWAITINGAPPROVALS_CURRENT
AWAITINGAPPROVALS_DAILY_HISTORY
AWAITINGAPPROVALS_EVENT
AWAITINGAPPROVALS_DAILY_HISTORY
AWAITINGAPPROVALS_EVENT
主/外键
类型
相关表
相关字段
ACCESSREQUESTID
-
当前不支持访问请求表
可批准ID
FK
-
不是关系;用于内部应用目的
APPROVERID
FK
USERS_CURRENT
用户ID
AWAITINGAPPROVALID
PK
-
-
DOCUMENTID
FK
DOCUMENTS_CURRENT
DOCUMENTID
DOCUMENTVERSIONID
FK
DOCUMENTVERSIONS_CURRENT
DOCUMENTVERSIONID
OPTASKID
FK
OPTASKS_CURRENT
OPTASKID
PROJECTID
FK
项目当前
PROJECTID
角色ID
FK
ROLES_CURRENT
角色ID
SUBMITTEDBYID
FK
USERS_CURRENT
用户ID
SYSID
-
不是关系;用于内部应用目的
TASKID
FK
任务_当前
TASKID
TEAMID
FK
团队当前
TEAMID
时间表ID
FK
TIMESHEETS_CURRENT
时间表ID
用户ID
FK
USERS_CURRENT
用户ID
基准
Workfront实体名称
界面引用
API 参考
API标签
数据湖视图
基准
基准
BLIN
基准
BASELINES_CURRENT
BASELINES_DAILY_HISTORY
BASELINES_EVENT
BASELINES_DAILY_HISTORY
BASELINES_EVENT
主/外键
类型
相关表
相关字段
BASELINEID
PK
-
-
EXCHANGERATEID
FK
EXCHANGERATES_CURRENT
EXCHANGERATEID
PROJECTID
FK
项目当前
PROJECTID
SYSID
-
不是关系;用于内部应用目的
基线任务
Workfront实体名称
界面引用
API 参考
API标签
数据湖视图
基线任务
基线任务
BSTSK
基线任务
BASELINETASKS_CURRENT
BASELINETASKS_DAILY_HISTORY
BASELINETASKS_EVENT
BASELINETASKS_DAILY_HISTORY
BASELINETASKS_EVENT
主/外键
类型
相关表
相关字段
BASELINEID
FK
基线_当前
BASELINEID
BASELINETASKID
PK
-
-
EXCHANGERATEID
FK
EXCHANGERATES_CURRENT
EXCHANGERATEID
PROJECTID
FK
项目当前
PROJECTID
SYSID
-
不是关系;用于内部应用目的
TASKID
FK
任务_当前
TASKID
计费费率
Workfront实体名称
界面引用
API 参考
API标签
数据湖视图
计费费率
费率或覆盖率
费率
计费费率
RATES_CURRENT
RATES_DAILY_HISTORY
RATES_EVENT
RATES_DAILY_HISTORY
RATES_EVENT
主/外键
类型
相关表
相关字段
ASSIGNMENTID
FK
ASSIGNATIONS_CURRENT
ASSIGNMENTID
CLASSIFIERID
FK
CLASSIFIER_CURRENT
CLASSIFIERID
EXCHANGERATEID
FK
EXCHANGERATES_CURRENT
EXCHANGERATEID
NLBRCATEGORYID
FK
NLBRCATEGORIES_CURRENT
NLBRCATEGORYID
NONLABORRESOURCEID
FK
NONLABORRESOURCES_CURRENT
NONLABORRESOURCEID
对象ID
FK
变量,基于OBJCODE
OBJCODE字段中标识的对象的主键/ID
PROJECTID
FK
项目当前
PROJECTID
RATECARDID
FK
RATECARD_CURRENT
RATECARDID
RATEID
PK
-
-
角色ID
FK
ROLES_CURRENT
角色ID
SOURCERATECARDID
FK
RATECARD_CURRENT
RATECARDID
SYSID
-
不是关系;用于内部应用目的
TEMPLATEID
FK
TEMPLATES_CURRENT
TEMPLATEID
用户ID
FK
USERS_CURRENT
用户ID
账单记录
Workfront实体名称
界面引用
API 参考
API标签
数据湖视图
账单记录
账单记录
帐单
账单记录
BILLINGRECORDS_CURRENT
BILLINGRECORDS_DAILY_HISTORY
BILLINGRECORDS_EVENT
BILLINGRECORDS_DAILY_HISTORY
BILLINGRECORDS_EVENT
主/外键
类型
相关表
相关字段
BILLINGRECORDID
PK
-
-
类别ID
FK
CATEGORY_CURRENT
类别ID
EXCHANGERATEID
FK
EXCHANGERATES_CURRENT
EXCHANGERATEID
INVOICEID
-
当前不支持发票表
LASTUPDATEDBYID
FK
USERS_CURRENT
用户ID
PROJECTID
FK
项目当前
PROJECTID
SYSID
-
不是关系;用于内部应用目的
预订
Workfront实体名称
界面引用
API 参考
API标签
数据湖视图
预订
预订
预订
预订
BOOKINGS_CURRENT
BOOKINGS_DAILY_HISTORY
BOOKINGS_EVENT
BOOKINGS_DAILY_HISTORY
BOOKINGS_EVENT
主/外键
类型
相关表
相关字段
BOOKINGID
PK
-
-
ENTEREDBYID
FK
USERS_CURRENT
用户ID
LASTUPDATEDBYID
FK
USERS_CURRENT
用户ID
NLBRCATEGORYID
FK
NLBRCATEGORIES_CURRENT
NLBRCATEGORYID
NONLABORRESOURCEID
FK
NONLABORRESOURCES_CURRENT
NONLABORRESOURCEID
对象ID
FK
变量,基于OBJCODE
OBJCODE字段中标识的对象的主键/ID
PROJECTID
FK
项目当前
PROJECTID
SYSID
-
不是关系;用于内部应用目的
TASKID
FK
任务_当前
TASKID
TEMPLATEID
FK
TEMPLATES_CURRENT
TEMPLATEID
TEMPLATETASKID
FK
TEMPLATETASKS_CURRENT
TEMPLATETASKID
TOPOBJID
FK
变量,基于TOPOBJCODE
TOPOBJCODE字段中标识的对象的主键/ID
企业轮廓
Workfront实体名称
界面引用
API 参考
API标签
数据湖视图
企业轮廓
企业轮廓
BSNPRF
业务配置文件
BUSINESSPROFILE_CURRENT
BUSINESSPROFILE_DAILY_HISTORY
BUSINESSPROFILE_EVENT
BUSINESSPROFILE_DAILY_HISTORY
BUSINESSPROFILE_EVENT
主/外键
类型
相关表
相关字段
ACCESSLEVELID
FK
ACCESSLEVELS_CURRENT
ACCESSLEVELID
BUSINESSPROFILEID
PK
-
-
ENTEREDBYID
FK
USERS_CURRENT
用户ID
GROUPID
FK
组_当前
GROUPID
LASTUPDATEDBYID
FK
USERS_CURRENT
用户ID
SYSID
-
不是关系;用于内部应用目的
业务规则
Workfront实体名称
界面引用
API 参考
API标签
数据湖视图
业务规则
业务规则
BSNRUL
业务规则
BUSINESSRULE_CURRENT
BUSINESSRULE_DAILY_HISTORY
BUSINESSRULE_EVENT
BUSINESSRULE_DAILY_HISTORY
BUSINESSRULE_EVENT
主/外键
类型
相关表
相关字段
BUSINESSRULEID
PK
-
-
ENTEREDBYID
FK
USERS_CURRENT
用户ID
LASTUPDATEDBYID
FK
USERS_CURRENT
用户ID
SYSID
-
不是关系;用于内部应用目的
类别
Workfront实体名称
界面引用
API 参考
API标签
数据湖视图
类别
自定义表单
CTGY
类别
CATEGORIES_CURRENT
CATEGORIES_DAILY_HISTORY
CATEGORIES_EVENT
CATEGORIES_DAILY_HISTORY
CATEGORIES_EVENT
主/外键
类型
相关表
相关字段
类别ID
PK
-
-
ENTEREDBYID
FK
USERS_CURRENT
用户ID
GROUPID
FK
组_当前
GROUPID
LASTUPDATEDBYID
FK
USERS_CURRENT
用户ID
SYSID
-
不是关系;用于内部应用目的
类别参数
Workfront实体名称
界面引用
API 参考
API标签
数据湖视图
类别参数
自定义表单字段
CTGYPA
类别参数
CATEGORIESPARAMETERS_CURRENT
CATEGORIESPARAMETERS_DAILY_HISTORY
CATEGORIESPARAMETERS_EVENT
CATEGORIESPARAMETERS_DAILY_HISTORY
CATEGORIESPARAMETERS_EVENT
主/外键
类型
相关表
相关字段
CATEGORIESPARAMETERID
PK
-
-
类别ID
FK
CATEGORY_CURRENT
类别ID
PARAMETERGROUPID
FK
参数组_当前
PARAMETERGROUPID
参数
FK
PARAMETERS_CURRENT
参数
SYSID
-
不是关系;用于内部应用目的
分类器
Workfront实体名称
界面引用
API 参考
API标签
数据湖视图
分类器
位置
CLSF
位置
CLASSIFIER_CURRENT
CLASSIFIER_DAILY_HISTORY
CLASSIFIER_EVENT
CLASSIFIER_DAILY_HISTORY
CLASSIFIER_EVENT
主/外键
类型
相关表
相关字段
CLASSIFIERID
PK
-
-
ENTEREDBYID
FK
USERS_CURRENT
用户ID
LASTUPDATEDBYID
FK
USERS_CURRENT
用户ID
PARENTID
FK
CLASSIFIER_CURRENT
CLASSIFIERID
SYSID
-
不是关系;用于内部应用目的
公司
Workfront实体名称
界面引用
API 参考
API标签
数据湖视图
公司
公司
CMPY
公司
COMPANIES_CURRENT
COMPANIES_DAILY_HISTORY
COMPANIES_EVENT
COMPANIES_DAILY_HISTORY
COMPANIES_EVENT
主/外键
类型
相关表
相关字段
类别ID
FK
CATEGORY_CURRENT
类别ID
COMPANYID
PK
-
-
ENTEREDBYID
FK
USERS_CURRENT
用户ID
GROUPID
FK
组_当前
GROUPID
LASTUPDATEDBYID
FK
USERS_CURRENT
用户ID
PRIVATERATECARDID
FK
RATECARD_CURRENT
RATECARDID
SYSID
-
不是关系;用于内部应用目的
自定义季度
Workfront实体名称
界面引用
API 参考
API标签
数据湖视图
自定义季度
自定义季度
CSTQRT
自定义季度
CUSTOMQUARTERS_CURRENT
CUSTOMQUARTERS_DAILY_HISTORY
CUSTOMQUARTERS_EVENT
CUSTOMQUARTERS_DAILY_HISTORY
CUSTOMQUARTERS_EVENT
主/外键
类型
相关表
相关字段
CUSTOMQUARTERID
PK
-
-
SYSID
-
不是关系;用于内部应用目的
自定义枚举
Workfront实体名称
界面引用
API 参考
API标签
数据湖视图
CustomEnum
条件、优先级、严重性、状态
系统
自定义枚举
CUSTOMENUMS_CURRENT
CUSTOMENUMS_DAILY_HISTORY
CUSTOMENUMS_EVENT
CUSTOMENUMS_DAILY_HISTORY
CUSTOMENUMS_EVENT
主/外键
类型
相关表
相关字段
CUSTOMENUMID
PK
-
-
ENTEREDBYID
FK
USERS_CURRENT
用户ID
GROUPID
FK
组_当前
GROUPID
LASTUPDATEDBYID
FK
USERS_CURRENT
用户ID
SYSID
-
不是关系;用于内部应用目的
NOTE
记录类型通过
enumClass属性标识。 以下是所需的类型:- CONDITION_OPTASK
- > CONDITION_PROJ
- > CONDITION_TASK
- > PRIORITY_OPTASK
- > PRIORITY_PROJ
- > PRIORITY_TASK
- > SEVERITY_OPTASK
- > STATUS_OPTASK
- > STATUS_PROJ
- > STATUS_TASK
文档
Workfront实体名称
界面引用
API 参考
API标签
数据湖视图
文档
文档
DOCU
文档
DOCUMENTS_CURRENT
DOCUMENTS_DAILY_HISTORY
DOCUMENTS_EVENT
DOCUMENTS_DAILY_HISTORY
DOCUMENTS_EVENT
主/外键
类型
相关表
相关字段
类别ID
FK
CATEGORY_CURRENT
类别ID
CHECKEDOUTBYID
FK
USERS_CURRENT
用户ID
DOCUMENTID
PK
-
-
DOCUMENTREQUESTID
-
当前不支持文档请求表
EXCHANGERATEID
FK
EXCHANGERATES_CURRENT
EXCHANGERATEID
ITERATIONID
FK
ITERATIONS_CURRENT
ITERATIONID
LASTNOTEID
FK
注释_当前
NOTEID
LASTUPDATEDBYID
FK
USERS_CURRENT
用户ID
NOTEID
FK
注释_当前
NOTEID
对象ID
FK
变量,基于OBJCODE
OBJCODE字段中标识的对象的主键/ID
OPTASKID
FK
OPTASKS_CURRENT
OPTASKID
OWNERID
FK
USERS_CURRENT
用户ID
PORTFOLIOID
FK
项目组合_当前
PORTFOLIOID
PROGRAMID
FK
程序_当前
PROGRAMID
PROJECTID
FK
项目当前
PROJECTID
RELEASEVERSIONID
-
当前不支持版本表
SYSID
-
不是关系;用于内部应用目的
TASKID
FK
任务_当前
TASKID
TEMPLATEID
FK
TEMPLATES_CURRENT
TEMPLATEID
TEMPLATETASKID
FK
TEMPLATETASKS_CURRENT
TEMPLATETASKID
TOPOBJID
FK
变量,基于TOPOBJCODE
TOPOBJCODE字段中标识的对象的主键/ID
用户ID
FK
USERS_CURRENT
用户ID
文档审批
Workfront实体名称
界面引用
API 参考
API标签
数据湖视图
文档审批
文档审批
DOCAPL
文档审批
DOCAPPROVALS_CURRENT
DOCAPPROVALS_DAILY_HISTORY
DOCAPPROVALS_EVENT
DOCAPPROVALS_DAILY_HISTORY
DOCAPPROVALS_EVENT
主/外键
类型
相关表
相关字段
APPROVERID
FK
USERS_CURRENT
用户ID
DOCAPPROVALID
PK
-
-
DOCUMENTID
FK
DOCUMENTS_CURRENT
DOCUMENTID
NOTEID
FK
注释_当前
NOTEID
REQUESTORID
FK
USERS_CURRENT
用户ID
SYSID
-
不是关系;用于内部应用目的
文档审批(新)
有限的客户可用性
Workfront实体名称
界面引用
API 参考
API标签
数据湖视图
文档审批
审批
不适用
不适用
APPROVAL_CURRENT
APPROVAL_DAILY_HISTORY
APPROVAL_EVENT
APPROVAL_DAILY_HISTORY
APPROVAL_EVENT
主/外键
类型
相关表
相关字段
批准
PK
-
注意:这也是与审批关联的DOCUMENTVERSION对象的ID。
ASSETID
FK
变量,基于ASSETTYPE
ASSETTYPE字段中标识的对象的主键/ID
CREATORID
FK
USERS_CURRENT
用户ID
EAUTHTENANTID
-
不是关系;用于内部应用目的
PRODUCTID
-
不是关系;用于内部应用目的
REALCREATORID
FK
USERS_CURRENT
用户ID
文档审批阶段(新)
有限的客户可用性
Workfront实体名称
界面引用
API 参考
API标签
数据湖视图
文档审批阶段
审批阶段
不适用
不适用
APPROVAL_STAGE_CURRENT
APPROVAL_STAGE_DAILY_HISTORY
APPROVAL_STAGE_EVENT
APPROVAL_STAGE_DAILY_HISTORY
APPROVAL_STAGE_EVENT
主/外键
类型
相关表
相关字段
批准
FK
APPROVAL_CURRENT
批准
批准ID
PK
-
-
CREATORID
FK
USERS_CURRENT
用户ID
对象ID
FK
变量,基于OBJCODE
OBJCODE字段中标识的对象的主键/ID
文档审批阶段参与者(新)
有限的客户可用性
Workfront实体名称
界面引用
API 参考
API标签
数据湖视图
文档审批阶段参与者
批准决策
不适用
不适用
APPROVAL_STAGE_PARTICIPANT_CURRENT
APPROVAL_STAGE_PARTICIPANT_DAILY_HISTORY
APPROVAL_STAGE_PARTICIPANT_EVENT
APPROVAL_STAGE_PARTICIPANT_DAILY_HISTORY
APPROVAL_STAGE_PARTICIPANT_EVENT
主/外键
类型
相关表
相关字段
批准
FK
APPROVAL_CURRENT
批准
APPROVALSTAGEPARTICIPANTID/td>
PK
-
-
ASSETID
FK
变量,基于ASSETTYPE
ASSETTYPE字段中标识的对象的主键/ID
DECISIONUSERID
FK
USERS_CURRENT
用户ID
对象ID
FK
变量,基于OBJCODE
OBJCODE字段中标识的对象的主键/ID
PARTICIPANTID
FK
变量,基于PARTICIPANTTYPE
PARTICIPANTTYPE字段中标识的对象的主键/ID
REALREQUESTORID
FK
USERS_CURRENT
用户ID
REALUSERID
FK
USERS_CURRENT
用户ID
REQUESTORID
FK
USERS_CURRENT
用户ID
STAGEID
FK
APPROVAL_STAGE_CURRENT
STAGEID
文档文件夹
Workfront实体名称
界面引用
API 参考
API标签
数据湖视图
文档文件夹
文档文件夹
DOCFLD
文档文件夹
DOCFOLDERS_CURRENT
DOCFOLDERS_DAILY_HISTORY
DOCFOLDERS_EVENT
DOCFOLDERS_DAILY_HISTORY
DOCFOLDERS_EVENT
主/外键
类型
相关表
相关字段
DOCFOLDERID
PK
-
-
ENTEREDBYID
FK
USERS_CURRENT
用户ID
ISSUEID
FK
OPTASKS_CURRENT
OPTASKID
ITERATIONID
FK
ITERATIONS_CURRENT
ITERATIONID
LINKEDFOLDERID
FK
LINKEDFOLDERS_CURRENT
LINKEDFOLDERID
PARENTID
FK
DOCFOLDERS_CURRENT
DOCFOLDERID
PORTFOLIOID
FK
项目组合_当前
PORTFOLIOID
PROGRAMID
FK
程序_当前
PROGRAMID
PROJECTID
FK
项目当前
PROJECTID
SYSID
-
不是关系;用于内部应用目的
TASKID
FK
任务_当前
TASKID
TEMPLATEID
FK
TEMPLATES_CURRENT
TEMPLATEID
TEMPLATETASKID
FK
TEMPLATETASKS_CURRENT
TEMPLATETASKID
用户ID
FK
USERS_CURRENT
用户ID
文档提供程序元数据
Workfront实体名称
界面引用
API 参考
API标签
数据湖视图
文档提供程序元数据
文档提供程序元数据
文档
DocumentProviderMetadata
DOCPROVIDERMETA_CURRENT
DOCPROVIDERMETA_DAILY_HISTORY
DOCPROVIDERMETA_EVENT
DOCPROVIDERMETA_DAILY_HISTORY
DOCPROVIDERMETA_EVENT
主/外键
类型
相关表
相关字段
DOCPROVIDERMETAID
PK
-
-
SYSID
-
不是关系;用于内部应用目的
文档提供者
Workfront实体名称
界面引用
API 参考
API标签
数据湖视图
文档提供者
文档提供者
DOCPRO
文档提供者
DOCPROVIDERS_CURRENT
DOCPROVIDERS_DAILY_HISTORY
DOCPROVIDERS_EVENT
DOCPROVIDERS_DAILY_HISTORY
DOCPROVIDERS_EVENT
主/外键
类型
相关表
相关字段
DOCPROVIDERCONFIGID
FK
DOCPROVIDERCONFIG_CURRENT
DOCPROVIDERCONFIGID
DOCPROVIDERID
PK
-
-
OWNERID
FK
USERS_CURRENT
用户ID
SYSID
-
不是关系;用于内部应用目的
文档提供程序配置
Workfront实体名称
界面引用
API 参考
API标签
数据湖视图
文档提供程序配置
文档提供程序配置
DOCCFG
DocumentProviderConfig
DOCPROVIDERCONFIG_CURRENT
DOCPROVIDERCONFIG_DAILY_HISTORY
DOCPROVIDERCONFIG_EVENT
DOCPROVIDERCONFIG_DAILY_HISTORY
DOCPROVIDERCONFIG_EVENT
主/外键
类型
相关表
相关字段
DOCPROVIDERCONFIGID
PK
-
-
SYSID
-
不是关系;用于内部应用目的
文档版本
Workfront实体名称
界面引用
API 参考
API标签
数据湖视图
文档版本
文档版本
DOCV
文档版本
DOCUMENTVERSIONS_CURRENT
DOCUMENTVERSIONS_DAILY_HISTORY
DOCUMENTVERSIONS_EVENT
DOCUMENTVERSIONS_DAILY_HISTORY
DOCUMENTVERSIONS_EVENT
主/外键
类型
相关表
相关字段
DOCUMENTID
FK
DOCUMENTS_CURRENT
DOCUMENTID
DOCUMENTPROVIDERID
FK
DOCPROVIDERS_CURRENT
DOCUMENTPROVIDERID
DOCUMENTVERSIONID
PK
-
-
ENTEREDBYID
FK
USERS_CURRENT
用户ID
EXTERNALSTORAGEID
-
外部存储系统中的外部ID
PROOFAPPROVALSTATUSID
-
当前不支持校对审批状态表
PROOFEDBYUSERID
FK
USERS_CURRENT
用户ID
PROOFID
-
当前不支持校对表
PROOFOWNERID
FK
USERS_CURRENT
用户ID
PROOFSTAGEID
FK
-
当前不支持校对阶段表
SYSID
-
不是关系;用于内部应用目的
汇率
Workfront实体名称
界面引用
API 参考
API标签
数据湖视图
汇率
汇率
表达式
汇率
EXCHANGERATES_CURRENT
EXCHANGERATES_DAILY_HISTORY
EXCHANGERATES_EVENT
EXCHANGERATES_DAILY_HISTORY
EXCHANGERATES_EVENT
主/外键
类型
相关表
相关字段
EXCHANGERATEID
PK
-
-
PROJECTID
FK
项目当前
PROJECTID
SYSID
-
不是关系;用于内部应用目的
TEMPLATEID
FK
TEMPLATES_CURRENT
TEMPLATEID
费用
Workfront实体名称
界面引用
API 参考
API标签
数据湖视图
费用
费用
展开
费用
EXPENSES_CURRENT
EXPENSES_DAILY_HISTORY
EXPENSES_EVENT
EXPENSES_DAILY_HISTORY
EXPENSES_EVENT
主/外键
类型
相关表
相关字段
BILLINGRECORDID
FK
BILLINGRECORDS_CURRENT
BILLINGRECORDID
类别ID
FK
CATEGORY_CURRENT
类别ID
ENTEREDBYID
FK
USERS_CURRENT
用户ID
EXCHANGERATEID
FK
EXCHANGERATES_CURRENT
EXCHANGERATEID
费用ID
PK
-
-
EXPENSETYPEID
FK
EXPENSETYPE_CURRENT
EXPENSETYPEID
LASTUPDATEDBYID
FK
USERS_CURRENT
用户ID
对象ID
FK
变量,基于OBJCODE
OBJCODE字段中标识的对象的主键/ID
PROJECTID
FK
项目当前
PROJECTID
SYSID
-
不是关系;用于内部应用目的
TASKID
FK
任务_当前
TASKID
TEMPLATEID
FK
TEMPLATES_CURRENT
TEMPLATEID
TEMPLATETASKID
FK
TEMPLATETASKS_CURRENT
TEMPLATETASKID
TOPOBJID
FK
变量,基于TOPBJCODE
TOPBJCODE字段中标识的对象的主键/ID
费用类型
Workfront实体名称
界面引用
API 参考
API标签
数据湖视图
费用类型
费用类型
EXPTYP
费用类型
EXPENSETYPES_CURRENT
EXPENSETYPES_DAILY_HISTORY
EXPENSETYPES_EVENT
EXPENSETYPES_DAILY_HISTORY
EXPENSETYPES_EVENT
主/外键
类型
相关表
相关字段
APPGLOBALID
-
不是关系;用于内部应用目的
EXPENSETYPEID
PK
-
-
对象ID
FK
变量,基于OBJCODE
OBJCODE字段中标识的对象的主键/ID
SYSID
-
不是关系;用于内部应用目的
组
Workfront实体名称
界面引用
API 参考
API标签
数据湖视图
组
组
组
组
GROUPS_CURRENT
GROUPS_DAILY_HISTORY
GROUPS_EVENT
GROUPS_DAILY_HISTORY
GROUPS_EVENT
主/外键
类型
相关表
相关字段
BUSINESSLEADERID
FK
USERS_CURRENT
用户ID
类别ID
FK
CATEGORY_CURRENT
类别ID
ENTEREDBYID
FK
USERS_CURRENT
用户ID
GROUPID
PK
-
-
LAYOUTTEMPLATEID
-
不是关系;用于内部应用目的
PARENTID
FK
组_当前
GROUPID
ROOTID
FK
组_当前
GROUPID
SYSID
-
不是关系;用于内部应用目的
UITEMPLATEID
FK
UITEMPLATES_CURRENT
UITEMPLATEID
小时
Workfront实体名称
界面引用
API 参考
API标签
数据湖视图
小时
小时
HOUR
小时
HOURS_CURRENT
HOURS_DAILY_HISTORY
HOURS_EVENT
HOURS_DAILY_HISTORY
HOURS_EVENT
主/外键
类型
相关表
相关字段
APPROVEDBYID
FK
USERS_CURRENT
用户ID
BILLINGRECORDID
FK
BILLINGRECORDS_CURRENT
BILLINGRECORDID
类别ID
FK
CATEGORY_CURRENT
类别ID
CLASSIFIERID
FK
CLASSIFIER_CURRENT
CLASSIFIERID
DUPID
-
不是关系;用于内部应用目的
EXCHANGERATEID
FK
EXCHANGERATES_CURRENT
EXCHANGERATEID
EXTERNALTIMESHEETID
-
不是Workfront关系;用于与外部系统集成 自身
HOURID
PK
-
-
HOURTYPEID
FK
HOURTYPES_CURRENT
HOURTYPEID
LASTUPDATEDBYID
FK
USERS_CURRENT
用户ID
OPTASKID
FK
OPTASKS_CURRENT
OPTASKID
OWNERID
FK
USERS_CURRENT
用户ID
PROJECTID
FK
项目当前
PROJECTID
PROJECTOVERHEADID
-
不是关系;用于内部应用目的
角色ID
FK
ROLES_CURRENT
角色ID
SYSID
-
不是关系;用于内部应用目的
TASKID
FK
任务_当前
TASKID
时间表ID
FK
TIMESHEETS_CURRENT
时间表ID
小时数类型
Workfront实体名称
界面引用
API 参考
API标签
数据湖视图
小时数类型
小时数类型
小时
小时数类型
HOURTYPES_CURRENT
HOURTYPES_DAILY_HISTORY
HOURTYPES_EVENT
HOURTYPES_DAILY_HISTORY
HOURTYPES_EVENT
主/外键
类型
相关表
相关字段
APPGLOBALID
-
不是关系;用于内部应用目的
HOURTYPEID
PK
-
-
对象ID
FK
变量,基于OBJCODE
OBJCODE字段中标识的对象的主键/ID
SYSID
-
不是关系;用于内部应用目的
开发周期
Workfront实体名称
界面引用
API 参考
API标签
数据湖视图
开发周期
开发周期
ITRN
开发周期
ITERATIONS_CURRENT
ITERATIONS_DAILY_HISTORY
ITERATIONS_EVENT
ITERATIONS_DAILY_HISTORY
ITERATIONS_EVENT
主/外键
类型
相关表
相关字段
类别ID
FK
CATEGORY_CURRENT
类别ID
ENTEREDBYID
FK
USERS_CURRENT
用户ID
ITERATIONID
PK
-
-
LASTUPDATEDBYID
FK
USERS_CURRENT
用户ID
OWNERID
FK
USERS_CURRENT
用户ID
SYSID
-
不是关系;用于内部应用目的
TEAMID
FK
团队当前
TEAMID
日记帐条目
Workfront实体名称
界面引用
API 参考
API标签
数据湖视图
日记帐条目
日记帐条目
JRNLE
日记帐条目
JOURNALENTRIES_CURRENT
JOURNALENTRIES_DAILY_HISTORY
JOURNALENTRIES_EVENT
JOURNALENTRIES_DAILY_HISTORY
JOURNALENTRIES_EVENT
主/外键
类型
相关表
相关字段
APPROVERSTATUSID
FK
APPROVERSTATUSES_CURRENT
APPROVERSTATUSID
ASSIGNMENTID
FK
ASSIGNATIONS_CURRENT
ASSIGNMENTID
AUDITRECORDID
-
当前不支持审核记录表
BASELINEID
FK
基线_当前
BASELINEID
BILLINGRECORDID
FK
BILLINGRECORDS_CURRENT
BILLINGRECORDID
COMPANYID
FK
公司_当前
COMPANYID
DOCUMENTID
FK
DOCUMENTS_CURRENT
DOCUMENTID
DOCUMENTSHAREID
-
当前不支持文档共享表
EDITEDBYID
FK
USERS_CURRENT
用户ID
费用ID
FK
EXPENSES_CURRENT
费用ID
HOURID
FK
HOURS_CURRENT
HOURID
INITIATIVEID
-
当前不支持计划表
JOURNALENTRIESID
PK
-
-
对象ID
FK
变量,基于OBJCODE
OBJCODE字段中标识的对象的主键/ID
OPTASKID
FK
OPTASKS_CURRENT
OPTASKID
PORTFOLIOID
FK
项目组合_当前
PORTFOLIOID
PROGRAMID
FK
程序_当前
PROGRAMID
PROJECTID
FK
项目当前
PROJECTID
SUBOBJID
FK
变量,基于SUBOBJCODE
SUBOBJCODE字段中标识的对象的主键/ID
SUBSCRIBEID
-
不是关系;用于内部应用目的
SYSID
-
不是关系;用于内部应用目的
TASKID
FK
任务_当前
TASKID
TEMPLATEID
FK
TEMPLATES_CURRENT
TEMPLATEID
时间表ID
FK
TIMESHEETS_CURRENT
时间表ID
TOPOBJID
FK
变量,基于TOPOBJCODE
TOPOBJCODE字段中标识的对象的主键/ID
用户ID
FK
USERS_CURRENT
用户ID
链接的文件夹
Workfront实体名称
界面引用
API 参考
API标签
数据湖视图
链接的文件夹
链接的文件夹
LNKFDR
链接文件夹
LINKEDFOLDERS_CURRENT
LINKEDFOLDERS_DAILY_HISTORY
LINKEDFOLDERS_EVENT
LINKEDFOLDERS_DAILY_HISTORY
LINKEDFOLDERS_EVENT
主/外键
类型
相关表
相关字段
DOCUMENTPROVIDERID
FK
DOCPROVIDERS_CURRENT
DOCUMENTPROVIDERID
EXTERNALSTORAGEID
-
外部存储系统中的外部ID
FOLDERID
FK
DOCFOLDERS_CURRENT
FOLDERID
LINKEDBYID
FK
USERS_CURRENT
用户ID
LINKEDFOLDERID
PK
-
-
SYSID
-
不是关系;用于内部应用目的
里程碑
Workfront实体名称
界面引用
API 参考
API标签
数据湖视图
里程碑
里程碑
英里
里程碑
MILESTONES_CURRENT
MILESTONES_DAILY_HISTORY
MILESTONES_EVENT
MILESTONES_DAILY_HISTORY
MILESTONES_EVENT
主/外键
类型
相关表
相关字段
LASTUPDATEDBYID
FK
USERS_CURRENT
用户ID
里程碑ID
PK
-
-
MILESTONEPATHID
FK
MILESTONEPATHS_CURRENT
MILESTONEPATHID
SYSID
-
不是关系;用于内部应用目的
里程碑路径
Workfront实体名称
界面引用
API 参考
API标签
数据湖视图
里程碑路径
里程碑路径
MPATH
里程碑路径
MILESTONEPATHS_CURRENT
MILESTONEPATHS_DAILY_HISTORY
MILESTONEPATHS_EVENT
MILESTONEPATHS_DAILY_HISTORY
MILESTONEPATHS_EVENT
主/外键
类型
相关表
相关字段
ENTEREDBYID
FK
USERS_CURRENT
用户ID
LASTUPDATEDBYID
FK
USERS_CURRENT
用户ID
MILESTONEPATHID
PK
-
-
SYSID
-
不是关系;用于内部应用目的
非劳动力资源
Workfront实体名称
界面引用
API 参考
API标签
数据湖视图
非劳动力资源
非劳动力资源
NLBR
非劳动力资源
NONLABORRESOURCES_CURRENT
NONLABORRESOURCES_DAILY_HISTORY
NONLABORRESOURCES_EVENT
NONLABORRESOURCES_DAILY_HISTORY
NONLABORRESOURCES_EVENT
主/外键
类型
相关表
相关字段
类别ID
FK
CATEGORY_CURRENT
类别ID
NONLABORRESOURCEID
PK
-
-
ENTEREDBYID
FK
USERS_CURRENT
用户ID
HOMEGROUPID
FK
组_当前
GROUPID
LASTUPDATEDBYID
FK
USERS_CURRENT
用户ID
NONLABORRESOURCECATEGORYID
FK
NLBRCATEGORIES_CURRENT
NLBRCATEGORYID
SYSID
-
不是关系;用于内部应用目的
非劳动力资源类别
Workfront实体名称
界面引用
API 参考
API标签
数据湖视图
非劳动力资源类别
非劳动力资源类别
NLBRCY
非劳动力资源类别
NLBRCATEGORIES_CURRENT
NLBRCATEGORIES_DAILY_HISTORY
NLBRCATEGORIES_EVENT
NLBRCATEGORIES_DAILY_HISTORY
NLBRCATEGORIES_EVENT
主/外键
类型
相关表
相关字段
类别ID
FK
CATEGORY_CURRENT
类别ID
ENTEREDBYID
FK
USERS_CURRENT
用户ID
LASTUPDATEDBYID
FK
USERS_CURRENT
用户ID
NLBRCATEGORYID
PK
-
-
PRIVATERATECARDID
FK
RATECARD_CURRENT
RATECARDID
SCHEDULEID
FK
SCHEDULES_CURRENT
SCHEDULEID
SYSID
-
不是关系;用于内部应用目的
非工作日
Workfront实体名称
界面引用
API 参考
API标签
数据湖视图
非工作日
计划例外
非WKD
非工作日
NONWORKDAYS_CURRENT
NONWORKDAYS_DAILY_HISTORY
NONWORKDAYS_EVENT
NONWORKDAYS_DAILY_HISTORY
NONWORKDAYS_EVENT
主/外键
类型
相关表
相关字段
NONWORKDAYID
PK
-
-
对象ID
FK
变量,基于OBJCODE
OBJCODE字段中标识的对象的主键/ID
SCHEDULEID
FK
SCHEDULES_CURRENT
SCHEDULEID
SYSID
-
不是关系;用于内部应用目的
用户ID
FK
USERS_CURRENT
用户ID
注释
Workfront实体名称
界面引用
API 参考
API标签
数据湖视图
注释
注释
注释
注释
NOTES_CURRENT
NOTES_DAILY_HISTORY
NOTES_EVENT
NOTES_DAILY_HISTORY
NOTES_EVENT
主/外键
类型
相关表
相关字段
ATTACHDOCUMENTID
FK
DOCUMENTS_CURRENT
DOCUMENTID
ATTACHOBJID
FK
变量,基于ATTACHOBJCODE
OBJCODE ATTACHOBJCODE中标识的对象的主键/ID
ATTACHOPTASKID
FK
OPTASKS_CURRENT
OPTASKID
ATTACHWORKID
FK
WORKITEMS_CURRENT
WORKITEMID
ATTACHWORKUSERID
FK
USERS_CURRENT
用户ID
AUDITRECORDID
-
当前不支持审核记录表
COMPANYID
FK
公司_当前
COMPANYID
DOCUMENTID
FK
DOCUMENTS_CURRENT
DOCUMENTID
EXTERNALSERVICEID
-
不是Workfront关系;用于与外部系统集成
ITERATIONID
FK
ITERATIONS_CURRENT
ITERATIONID
NOTEID
PK
-
-
对象ID
FK
变量,基于NOTEOBJCODE
NOTEOBJCODE字段中标识的对象的主键/ID
OPTASKID
FK
OPTASKS_CURRENT
OPTASKID
OWNERID
FK
USERS_CURRENT
用户ID
PARENTENDORSEMENTID
-
当前不支持认可表
PARENTJOURNALENTRYID
FK
JOURNALENTRIES_CURRENT
JOURNALENTRYID
PARENTNOTEID
FK
注释_当前
NOTEID
PORTFOLIOID
FK
项目组合_当前
PORTFOLIOID
PROGRAMID
FK
程序_当前
PROGRAMID
PROJECTID
FK
项目当前
PROJECTID
PROFACTIONID
-
当前不支持校对操作表
PROOFID
-
当前不支持校对表
RICHTEXTNOTEID
FK
保留文本注释_当前
RICHTEXTNOTEID
SYSID
-
不是关系;用于内部应用目的
TASKID
FK
任务_当前
TASKID
TEMPLATEID
FK
TEMPLATES_CURRENT
TEMPLATEID
TEMPLATETASKID
FK
TEMPLATETASKS_CURRENT
TEMPLATETASKID
THREADID
FK
注释_当前
NOTEID
时间表ID
FK
TIMESHEETS_CURRENT
时间表ID
TOPOBJID
FK
变量,基于TOPOBJCODE
TOPOBJCODE字段中标识的对象的主键/ID
用户ID
FK
USERS_CURRENT
用户ID
对象集成
Workfront实体名称
界面引用
API 参考
API标签
数据湖视图
对象集成
对象集成
对象
对象集成
OBJECTINTEGRATION_CURRENT
OBJECTINTEGRATION_DAILY_HISTORY
OBJECTINTEGRATION_EVENT
OBJECTINTEGRATION_DAILY_HISTORY
OBJECTINTEGRATION_EVENT
主/外键
类型
相关表
相关字段
LINKEDOBJECTID
FK
变量,基于LINKEDOBJECTCODE
LINKEDOBJECTCODE字段中标识的对象的主键/ID
OBJECTINTEGRATIONID
PK
-
-
对象ID
FK
变量,基于OBJCODE
OBJCODE字段中标识的对象的主键/ID
SYSID
-
不是关系;用于内部应用目的
对象类别
Workfront实体名称
界面引用
API 参考
API标签
数据湖视图
对象类别
对象类别
对象
对象类别
OBJECTSCATEGORIES_CURRENT
OBJECTSCATEGORIES_DAILY_HISTORY
OBJECTSCATEGORIES_EVENT
OBJECTSCATEGORIES_DAILY_HISTORY
OBJECTSCATEGORIES_EVENT
主/外键
类型
相关表
相关字段
类别ID
FK
CATEGORY_CURRENT
类别ID
OBJECTSCATEGORYID
PK
-
-
对象ID
FK
变量,基于OBJCODE
OBJCODE字段中标识的对象的主键/ID
SYSID
-
不是关系;用于内部应用目的
Op任务/问题
Workfront实体名称
界面引用
API 参考
API标签
数据湖视图
Op 任务
问题,请求
OPTASK
问题
OPTASKS_CURRENT
OPTASKS_DAILY_HISTORY
OPTASKS_EVENT
OPTASKS_DAILY_HISTORY
OPTASKS_EVENT
主/外键
类型
相关表
相关字段
APPROVALPROCESSID
FK
APPROVALPROCESSES_CURRENT
APPROVALPROCESSID
ASSIGNEDTOID
FK
USERS_CURRENT
用户ID
类别ID
FK
CATEGORY_CURRENT
类别ID
CURRENTAPPROVALSTEPID
FK
APPROVALSTEPS_CURRENT
APPROVALSTEPID
ENTEREDBYID
FK
USERS_CURRENT
用户ID
EXCHANGERATEID
FK
EXCHANGERATES_CURRENT
EXCHANGERATEID
ITERATIONID
FK
ITERATIONS_CURRENT
ITERATIONID
KANBANBOARDID
-
当前不支持Kanban展示板表
LASTCONDITIONNOTEID
FK
注释_当前
NOTEID
LASTNOTEID
FK
注释_当前
NOTEID
LASTUPDATEDBYID
FK
USERS_CURRENT
用户ID
OPTASKID
PK
-
-
OWNERID
FK
USERS_CURRENT
用户ID
PROJECTID
FK
项目当前
PROJECTID
QUEUEDEFID
-
当前不支持队列定义表
QUEUETOPICID
-
当前不支持队列主题表
RESOLVEOPTASKID
FK
OPTASKS_CURRENT
OPTASKID
RESOLVEPROJECTID
FK
项目当前
PROJECTID
RESOLVETASKID
FK
任务_当前
TASKID
RESOLVINGOBJID
FK
变量,基于RESOLVINGOBJCODE
RESOLVINGOBJCODE字段中标识的对象的主键/ID
角色ID
FK
ROLES_CURRENT
角色ID
SOURCEOBJID
FK
变量,基于SOURCEOBJCODE
SOURCEOBJCODE字段中标识的对象的主键/ID
SOURCETASKID
FK
任务_当前
TASKID
SUBMITTEDBYID
FK
USERS_CURRENT
用户ID
SYSID
-
不是关系;用于内部应用目的
TEAMID
FK
团队当前
TEAMID
参数
Workfront实体名称
界面引用
API 参考
API标签
数据湖视图
参数
自定义字段
参数
参数
PARAMETERS_CURRENT
PARAMETERS_DAILY_HISTORY
PARAMETERS_EVENT
PARAMETERS_DAILY_HISTORY
PARAMETERS_EVENT
主/外键
类型
相关表
相关字段
LASTUPDATEDBYID
FK
USERS_CURRENT
用户ID
PARAMETERFILTERID
-
当前不支持参数筛选器表
参数
PK
-
-
SYSID
-
不是关系;用于内部应用目的
参数组
Workfront实体名称
界面引用
API 参考
API标签
数据湖视图
参数组
表单部分
参数
参数组
PARAMETERGROUPS_CURRENT
PARAMETERGROUPS_DAILY_HISTORY
PARAMETERGROUPS_EVENT
PARAMETERGROUPS_DAILY_HISTORY
PARAMETERGROUPS_EVENT
主/外键
类型
相关表
相关字段
LASTUPDATEDBYID
FK
USERS_CURRENT
用户ID
PARAMETERGROUPID
PK
-
-
SYSID
-
不是关系;用于内部应用目的
参数选项
Workfront实体名称
界面引用
API 参考
API标签
数据湖视图
参数选项
参数选项
POPT
参数选项
PARAMETEROPTIONS_CURRENT
PARAMETEROPTIONS_DAILY_HISTORY
PARAMETEROPTIONS_EVENT
PARAMETEROPTIONS_DAILY_HISTORY
PARAMETEROPTIONS_EVENT
主/外键
类型
相关表
相关字段
参数
FK
PARAMETERS_CURRENT
参数
PARAMETEROPTIONID
PK
-
-
SYSID
-
不是关系;用于内部应用目的
门户分区/报表
Workfront实体名称
界面引用
API 参考
API标签
数据湖视图
门户部分
报告
PTLSEC
报告
PORTALSECTIONS_CURRENT
PORTALSECTIONS_DAILY_HISTORY
PORTALSECTIONS_EVENT
PORTALSECTIONS_DAILY_HISTORY
PORTALSECTIONS_EVENT
主/外键
类型
相关表
相关字段
APPGLOBALID
-
不是关系;用于内部应用目的
ENTEREDBYID
FK
USERS_CURRENT
用户ID
已筛选
FK
UIFILTERS_CURRENT
已筛选
GROUPBYID
FK
UIGROUPBYS_CURRENT
GROUPBYID
LASTUPDATEDBYID
FK
USERS_CURRENT
用户ID
LASTVIEWEDBYID
FK
USERS_CURRENT
用户ID
对象ID
FK
变量,基于OBJCODE
OBJCODE字段中标识的对象的主键/ID
PORTALSECTIONID
PK
-
-
PREFERENCEID
FK
PREFERENCES_CURRENT
PREFERENCEID
PUBLICRUNASUSERID
FK
USERS_CURRENT
用户ID
REPORTFOLDERID
FK
REPORTFOLDERS_CURRENT
REPORTFOLDERID
RUNASUSERID
FK
USERS_CURRENT
用户ID
SCHEDULEDREPORTID
-
当前不支持计划报告表
SYSID
-
不是关系;用于内部应用目的
VIEWID
FK
UIVIEWS_CURRENT
VIEWID
门户选项卡/功能板
Workfront实体名称
界面引用
API 参考
API标签
数据湖视图
门户选项卡
仪表板
PTLTAB
仪表板
PORTALTABLES_CURRENT
PORTALTABLES_DAILY_HISTORY
PORTALTABLES_EVENT
PORTALTABLES_DAILY_HISTORY
PORTALTABLES_EVENT
主/外键
类型
相关表
相关字段
DOCID
-
不是关系;用于内部应用目的
LASTUPDATEDBYID
FK
USERS_CURRENT
用户ID
PORTALPROFILEID
-
不是关系;用于内部应用目的
PORTALTABID
PK
-
-
SYSID
-
不是关系;用于内部应用目的
用户ID
FK
USERS_CURRENT
用户ID
门户选项卡部分
Workfront实体名称
界面引用
API 参考
API标签
数据湖视图
门户选项卡部分
仪表板节
PRTBSC
门户选项卡部分
PORTALTABSPORTALSECTIONS_CURRENT
PORTALTABSPORTALSECTIONS_DAILY_HISTORY
PORTALTABSPORTALSECTIONS_EVENT
PORTALTABSPORTALSECTIONS_DAILY_HISTORY
PORTALTABSPORTALSECTIONS_EVENT
主/外键
类型
相关表
相关字段
CALENDARPORTALSECTIONID
-
当前不支持日历门户部分
EXTERNALSECTIONID
-
当前不支持外部节表
INTERNALSECTIONID
FK
PORTALSECTIONS_CURRENT
PORTALSECTIONID
PORTALSECTIONOBJID
FK
变量,基于PORTALSECTIONOBJCODE
PORTALSECTIONOBJCODE字段中标识的对象的主键/ID
PORTALTABID
FK
PORTALTABLES_CURRENT
PORTALTABID
PORTALTABSECTIONID
PK
-
-
SYSID
-
不是关系;用于内部应用目的
门户部分上次查看者
Workfront实体名称
界面引用
API 参考
API标签
数据湖视图
PortalSectionLastViewer
报表上次查看者
PLSLSV
PortalSectionLastViewer
REPORTLASTVIEWERS_CURRENT
REPORTLASTVIEWERS_DAILY_HISTORY
REPORTLASTVIEWERS_EVENT
REPORTLASTVIEWERS_DAILY_HISTORY
REPORTLASTVIEWERS_EVENT
主/外键
类型
相关表
相关字段
REPORTID
FK
PORTALSECTIONS_CURRENT
REPORTID
REPORTLASTVIEWERID
PK
-
-
SYSID
-
不是关系;用于内部应用目的
VIEWERID
FK
USERS_CURRENT
用户ID
项目组合
Workfront实体名称
界面引用
API 参考
API标签
数据湖视图
项目组合
项目组合
端口
项目组合
项目组合_当前
项目组合_每日历史记录
项目组合_事件
项目组合_每日历史记录
项目组合_事件
主/外键
类型
相关表
相关字段
ALIGNMENTSCORECARDID
-
当前不支持记分卡表
类别ID
FK
CATEGORY_CURRENT
类别ID
ENTEREDBYID
FK
USERS_CURRENT
用户ID
GROUPID
FK
组_当前
GROUPID
LASTUPDATEDBYID
FK
USERS_CURRENT
用户ID
OWNERID
FK
USERS_CURRENT
用户ID
PORTFOLIOID
PK
-
-
SYSID
-
不是关系;用于内部应用目的
首选项
Workfront实体名称
界面引用
API 参考
API标签
数据湖视图
首选项
查看、筛选、分组、报告定义
PROSET
首选项
PREFERENCES_CURRENT
PREFERENCES_DAY_HISTORY
PREFERENCES_EVENT
PREFERENCES_DAY_HISTORY
PREFERENCES_EVENT
主/外键
类型
相关表
相关字段
APPGLOBALID
-
不是关系;用于内部应用目的
PREFERENCEID
PK
-
-
SYSID
-
不是关系;用于内部应用目的
项目群
Workfront实体名称
界面引用
API 参考
API标签
数据湖视图
项目群
项目群
PRGM
项目群
PROGRAMS_CURRENT
PROGRAMS_DAILY_HISTORY
PROGRAMS_EVENT
PROGRAMS_DAILY_HISTORY
PROGRAMS_EVENT
主/外键
类型
相关表
相关字段
类别ID
FK
CATEGORY_CURRENT
类别ID
ENTEREDBYID
FK
USERS_CURRENT
用户ID
GROUPID
FK
组_当前
GROUPID
LASTUPDATEDBYID
FK
USERS_CURRENT
用户ID
OWNERID
FK
USERS_CURRENT
用户ID
PORTFOLIOID
FK
项目组合_当前
PORTFOLIOID
PROGRAMID
PK
-
-
SYSID
-
不是关系;用于内部应用目的
项目
Workfront实体名称
界面引用
API 参考
API标签
数据湖视图
项目
项目
项目
项目
PROJECTS_CURRENT
PROJECTS_DAILY_HISTORY
PROJECTS_EVENT
PROJECTS_DAILY_HISTORY
PROJECTS_EVENT
主/外键
类型
相关表
相关字段
AEMNATIVEFOLDERTREESREFID
-
不是关系;用于内部应用目的
ALIGNMENTSCORECARDID
-
当前不支持记分卡表
APPROVALPROCESSID
FK
APPROVALPROCESSES_CURRENT
APPROVALPROCESSID
ATTACHEDRATECARDID
FK
RATECARD_CURRENT
RATECARDID
类别ID
FK
CATEGORY_CURRENT
类别ID
COMPANYID
FK
公司_当前
COMPANYID
CONVERTEDOPTASKID
FK
OPTASKS_CURRENT
OPTASKID
CONVERTEDOPTASKORIGINATORID
FK
USERS_CURRENT
用户ID
CURRENTAPPROVALSTEPID
FK
APPROVALSTEPS_CURRENT
APPROVALSTEPID
DELIVERABLESCORECARDID
-
当前不支持记分卡表
ENTEREDBYID
FK
USERS_CURRENT
用户ID
GROUPID
FK
组_当前
GROUPID
LASTCONDITIONNOTEID
FK
注释_当前
NOTEID
LASTNOTEID
FK
注释_当前
NOTEID
LASTUPDATEDBYID
FK
USERS_CURRENT
用户ID
MILESTONEPATHID
FK
MILESTONEPATHS_CURRENT
MILESTONEPATHID
OWNERID
FK
USERS_CURRENT
用户ID
POPACCOUNTID
-
当前不支持POP帐户表
PORTFOLIOID
FK
项目组合_当前
PORTFOLIOID
PRIVATERATECARDID
FK
RATECARD_CURRENT
RATECARDID
PROGRAMID
FK
程序_当前
PROGRAMID
PROJECTID
PK
-
-
QUEUEDEFID
-
当前不支持队列定义表
REJECTIONISSUEID
FK
OPTASKS_CURRENT
OPTASKID
RESOURCEPOOLID
FK
RESOURCEPOOLS_CURRENT
RESOURCEPOOLID
SCHEDULEID
FK
SCHEDULES_CURRENT
SCHEDULEID
SPONSORID
FK
USERS_CURRENT
用户ID
SUBMITTEDBYID
FK
USERS_CURRENT
用户ID
SYSID
-
不是关系;用于内部应用目的
TEAMID
FK
团队当前
TEAMID
TEMPLATEID
FK
TEMPLATES_CURRENT
TEMPLATEID
项目团队用户
Workfront实体名称
界面引用
API 参考
API标签
数据湖视图
项目团队用户
项目团队用户
PRT
项目用户
PROJECTSUSERS_CURRENT
PROJECTSUSERS_DAILY_HISTORY
PROJECTSUSERS_EVENT
PROJECTSUSERS_DAILY_HISTORY
PROJECTSUSERS_EVENT
主/外键
类型
相关表
相关字段
PROJECTID
FK
项目当前
PROJECTID
PROJECTSUSERID
PK
-
-
SYSID
-
不是关系;用于内部应用目的
TMPUSERID
-
不是关系;用于内部应用目的
用户ID
FK
USERS_CURRENT
用户ID
项目团队用户角色
Workfront实体名称
界面引用
API 参考
API标签
数据湖视图
项目团队用户角色
项目团队用户角色
团队
ProjectUserRole
PROJECTSUSERSROLES_CURRENT
PROJECTSUSERSROLES_DAILY_HISTORY
PROJECTSUSERSROLES_EVENT
PROJECTSUSERSROLES_DAILY_HISTORY
PROJECTSUSERSROLES_EVENT
主/外键
类型
相关表
相关字段
PROJECTID
FK
项目当前
PROJECTID
PROJECTSUSERSROLEID
PK
-
-
角色ID
FK
ROLES_CURRENT
角色ID
SYSID
-
不是关系;用于内部应用目的
用户ID
FK
USERS_CURRENT
用户ID
费率卡
Workfront实体名称
界面引用
API 参考
API标签
数据湖视图
费率卡
费率卡
RTCRD
费率卡
RATECARD_CURRENT
RATECARD_DAILY_HISTORY
RATECARD_EVENT
RATECARD_DAILY_HISTORY
RATECARD_EVENT
主/外键
类型
相关表
相关字段
类别ID
FK
CATEGORY_CURRENT
类别ID
ENTEREDBYID
FK
USERS_CURRENT
用户ID
LASTUPDATEDBYID
FK
USERS_CURRENT
用户ID
RATECARDID
PK
-
-
SECURITYROOTID
FK
变量,基于SECURITYOBJCODE
SECURITYOBJCODE字段中标识的对象的主键/ID
SOURCEID
FK
变量,基于SOURCEOBJCODE
SOURCEOBJCODE字段中标识的对象的主键/ID
SYSID
-
不是关系;用于内部应用目的
报告文件夹
Workfront实体名称
界面引用
API 参考
API标签
数据湖视图
报告文件夹
报告文件夹
RPTFDR
报告文件夹
REPORTFOLDERS_CURRENT
REPORTFOLDERS_DAILY_HISTORY
REPORTFOLDERS_EVENT
REPORTFOLDERS_DAILY_HISTORY
REPORTFOLDERS_EVENT
主/外键
类型
相关表
相关字段
REPORTFOLDERID
PK
-
-
SYSID
-
不是关系;用于内部应用目的
报表视图统计计数
Workfront实体名称
界面引用
API 参考
API标签
数据湖视图
报表视图统计计数
报表视图统计计数
PLSVST
PortalSectionStatisticInfo
REPORTVIEWSTATISTICCOUNTS_CURRENT
REPORTVIEWSTATISTICCOUNTS_DAILY_HISTORY
REPORTVIEWSTATISTICCOUNTS_EVENT
REPORTVIEWSTATISTICCOUNTS_DAILY_HISTORY
REPORTVIEWSTATISTICCOUNTS_EVENT
主/外键
类型
相关表
相关字段
REPORTID
FK
PORTALSECTIONS_CURRENT
PORTALSECTIONID
REPORTVIEWSTATISTICCOUNTID
PK
-
-
SYSID
-
不是关系;用于内部应用目的
可报告预算小时数
Workfront实体名称
界面引用
API 参考
API标签
数据湖视图
可报告预算小时数
可报告预算小时数
RPBGHR
预算小时
REPORTABLEBUDGETEDHOURS_CURRENT
REPORTABLEBUDGETEDHOURS_DAILY_HISTORY
REPORTABLEBUDGETEDHOURS_EVENT
REPORTABLEBUDGETEDHOURS_DAILY_HISTORY
REPORTABLEBUDGETEDHOURS_EVENT
主/外键
类型
相关表
相关字段
PROJECTID
FK
项目当前
PROJECTID
REPORTABLEBUDGETEDHOURID
PK
-
-
角色ID
FK
ROLES_CURRENT
角色ID
SYSID
-
不是关系;用于内部应用目的
用户ID
FK
USERS_CURRENT
用户ID
保留时间/ PTO
Workfront实体名称
界面引用
API 参考
API标签
数据湖视图
保留时间
(个人)休假
REVT
休息时间
RESERVEDTIMES_CURRENT
RESERVEDTIMES_DAILY_HISTORY
RESERVEDTIMES_EVENT
RESERVEDTIMES_DAILY_HISTORY
RESERVEDTIMES_EVENT
主/外键
类型
相关表
相关字段
RESERVEDTIMEID
PK
-
-
SYSID
-
不是关系;用于内部应用目的
TASKID
FK
任务_当前
TASKID
用户ID
FK
USERS_CURRENT
用户ID
资源管理器
Workfront实体名称
界面引用
API 参考
API标签
数据湖视图
资源管理器
资源管理器
RESMGR
资源管理器
RESOURCEMANAGERS_CURRENT
RESOURCEMANAGERS_DAILY_HISTORY
RESOURCEMANAGERS_EVENT
RESOURCEMANAGERS_DAILY_HISTORY
RESOURCEMANAGERS_EVENT
主/外键
类型
相关表
相关字段
ID
PK
-
-
PROJECTID
FK
项目当前
PROJECTID
RESOURCEMANAGERID
FK
USERS_CURRENT
用户ID
SYSID
-
不是关系;用于内部应用目的
TEMPLATEID
FK
TEMPLATES_CURRENT
TEMPLATEID
资源池
Workfront实体名称
界面引用
API 参考
API标签
数据湖视图
资源池
资源池
RSPL
资源池
RSRCPOOLS_CURRENT
RSRCPOOLS_DAILY_HISTORY
RSRCPOOLS_EVENT
RSRCPOOLS_DAILY_HISTORY
RSRCPOOLS_EVENT
主/外键
类型
相关表
相关字段
ENTEREDBYID
FK
USERS_CURRENT
用户ID
LASTUPDATEDBYID
FK
USERS_CURRENT
用户ID
RESOURCEPOOLID
PK
-
-
SYSID
-
不是关系;用于内部应用目的
丰富文本备注
Workfront实体名称
界面引用
API 参考
API标签
数据湖视图
丰富文本备注
丰富文本备注
RHNOTE
丰富文本备注
RESERVEDTEXTNOTES_CURRENT
RESERVEDTEXTNOTES_DAILY_HISTORY
RESERVEDTEXTNOTES_EVENT
RESERVEDTEXTNOTES_DAILY_HISTORY
RESERVEDTEXTNOTES_EVENT
主/外键
类型
相关表
相关字段
RICHTEXTNOTEID
PK
-
-
SYSID
-
不是关系;用于内部应用目的
富文本参数值
Workfront实体名称
界面引用
API 参考
API标签
数据湖视图
富文本参数值
富文本参数值
RCHVAL
RtfParameterValue
RICHTEXTPARAMETERVALUES_CURRENT
RICHTEXTPARAMETERVALUES_DAILY_HISTORY
RICHTEXTPARAMETERVALUES_EVENT
RICHTEXTPARAMETERVALUES_DAILY_HISTORY
RICHTEXTPARAMETERVALUES_EVENT
主/外键
类型
相关表
相关字段
PARAMETERVALUEID
-
当前不支持参数值表
RICHTEXTPARAMETERVALUEID
PK
-
-
SYSID
-
不是关系;用于内部应用目的
风险
Workfront实体名称
界面引用
API 参考
API标签
数据湖视图
风险
风险
风险
风险
RISKS_CURRENT
RISKS_DAILY_HISTORY
RISKS_EVENT
RISKS_DAILY_HISTORY
RISKS_EVENT
主/外键
类型
相关表
相关字段
ENTEREDBYID
FK
USERS_CURRENT
用户ID
EXCHANGERATEID
FK
EXCHANGERATES_CURRENT
EXCHANGERATEID
LASTUPDATEDBYID
FK
USERS_CURRENT
用户ID
PROJECTID
FK
项目当前
PROJECTID
RISKID
PK
-
-
RISKTYPEID
FK
RISKTYPES_CURRENT
RISKTYPEID
SYSID
-
不是关系;用于内部应用目的
TEMPLATEID
FK
TEMPLATES_CURRENT
TEMPLATEID
风险类型
Workfront实体名称
界面引用
API 参考
API标签
数据湖视图
风险类型
风险类型
RSKTYP
风险类型
RISKTYPES_CURRENT
RISKTYPES_DAILY_HISTORY
RISKTYPES_EVENT
RISKTYPES_DAILY_HISTORY
RISKTYPES_EVENT
主/外键
类型
相关表
相关字段
RISKTYPEID
PK
-
-
SYSID
-
不是关系;用于内部应用目的
角色
Workfront实体名称
界面引用
API 参考
API标签
数据湖视图
角色
工作角色
角色
工作角色
ROLES_CURRENT
ROLES_DAILY_HISTORY
ROLES_EVENT
ROLES_DAILY_HISTORY
ROLES_EVENT
主/外键
类型
相关表
相关字段
ENTEREDBYID
FK
USERS_CURRENT
用户ID
LAYOUTTEMPLATEID
-
不支持布局模板表
PRIVATERATECARDID
FK
RATECARD_CURRENT
RATECARDID
角色ID
PK
-
-
SYSID
-
不是关系;用于内部应用目的
UITEMPLATEID
FK
UITEMPLATES_CURRENT
UITEMPLATEID
计划
Workfront实体名称
界面引用
API 参考
API标签
数据湖视图
计划
计划
时间表
计划
SCHEDULES_CURRENT
SCHEDULES_DAILY_HISTORY
SCHEDULES_EVENT
SCHEDULES_DAILY_HISTORY
SCHEDULES_EVENT
主/外键
类型
相关表
相关字段
ENTEREDBYID
FK
USERS_CURRENT
用户ID
GROUPID
FK
组_当前
GROUPID
HOMEGROUPID
FK
组_当前
GROUPID
SCHEDULEID
PK
-
-
SYSID
-
不是关系;用于内部应用目的
人员配置计划
有限的客户可用性
Workfront实体名称
界面引用
API 参考
API标签
数据湖视图
人员配置计划
人员配置计划
员工
人员配置计划
EMPLOYEING_PLAN_CURRENT
EMPLOYEING_PLAN_DAILY_HISTORY
EMPLOYEING_PLAN_EVENT
EMPLOYEING_PLAN_DAILY_HISTORY
EMPLOYEING_PLAN_EVENT
主/外键
类型
相关表
相关字段
ATTACHEDRATECARDID
FK
RATECARD_CURRENT
RATECARDID
类别ID
FK
CATEGORY_CURRENT
类别ID
COMPANYID
FK
公司_当前
COMPANYID
GROUPID
FK
组_当前
GROUPID
LASTUPDATEDBYID
FK
USERS_CURRENT
用户ID
OWNERID
FK
USERS_CURRENT
用户ID
PRIVATERATECARDID
FK
RATECARD_CURRENT
RATECARDID
SCHEDULEID
FK
SCHEDULES_CURRENT
SCHEDULEID
STAFFINGPLANID
PK
-
-
人员配置计划资源
有限的客户可用性
Workfront实体名称
界面引用
API 参考
API标签
数据湖视图
人员配置计划资源
人员配置计划资源
员工
人员配置计划资源
EMPLOYEING_PLAN_RESOURCE_CURRENT
EMPLOYEING_PLAN_RESOURCE_DAILY_HISTORY
EMPLOYEING_PLAN_RESOURCE_EVENT
EMPLOYEING_PLAN_RESOURCE_DAILY_HISTORY
EMPLOYEING_PLAN_RESOURCE_EVENT
主/外键
类型
相关表
相关字段
ASSIGNEDBYID
FK
USERS_CURRENT
用户ID
ASSIGNEDTOID
FK
USERS_CURRENT
用户ID
类别ID
FK
CATEGORY_CURRENT
类别ID
LASTUPDATEDBYID
FK
USERS_CURRENT
用户ID
角色ID
FK
ROLES_CURRENT
角色ID
STAFFINGPLANID
FK
EMPLOYEING_PLAN_CURRENT
STAFFINGPLANID
STAFFINGPLANRESOURCEID
PK
-
-
步骤审批者
Workfront实体名称
界面引用
API 参考
API标签
数据湖视图
步骤审批者
步骤审批者
SPAPVR
阶段审批者
STEPAPPROVERS_CURRENT
STEPAPPROVERS_DAILY_HISTORY
STEPAPPROVERS_EVENT
STEPAPPROVERS_DAILY_HISTORY
STEPAPPROVERS_EVENT
主/外键
类型
相关表
相关字段
APPROVALSTEPID
FK
APPROVALSTEPS_CURRENT
APPROVALSTEPID
角色ID
FK
ROLES_CURRENT
角色ID
STEPAPPROVERID
PK
-
-
SYSID
-
不是关系;用于内部应用目的
TEAMID
FK
团队当前
TEAMID
用户ID
FK
USERS_CURRENT
用户ID
任务
Workfront实体名称
界面引用
API 参考
API标签
数据湖视图
任务
任务
任务
任务
TASKS_CURRENT
TASKS_DAILY_HISTORY
TASKS_EVENT
TASKS_DAILY_HISTORY
TASKS_EVENT
主/外键
类型
相关表
相关字段
APPROVALPROCESSID
FK
APPROVALPROCESSES_CURRENT
APPROVALPROCESSID
ASSIGNEDTOID
FK
USERS_CURRENT
用户ID
BILLINGRECORDID
FK
BILLINGRECORDS_CURRENT
BILLINGRECORDID
类别ID
FK
CATEGORY_CURRENT
类别ID
CONVERTEDOPTASKID
FK
OPTASKS_CURRENT
OPTASKID
CONVERTEDOPTASKORIGINATORID
FK
USERS_CURRENT
用户ID
CURRENTAPPROVALSTEPID
FK
APPROVALSTEPS_CURRENT
APPROVALSTEPID
ENTEREDBYID
FK
USERS_CURRENT
用户ID
EXCHANGERATEID
FK
EXCHANGERATES_CURRENT
EXCHANGERATEID
GROUPID
FK
组_当前
GROUPID
ITERATIONID
FK
ITERATIONS_CURRENT
ITERATIONID
KANBANBOARDID
-
当前不支持Kanban展示板表
LASTCONDITIONNOTEID
FK
注释_当前
NOTEID
LASTNOTEID
FK
注释_当前
NOTEID
LASTUPDATEDBYID
FK
USERS_CURRENT
用户ID
里程碑ID
FK
MILESTONE_CURRENT
里程碑ID
PARENTID
FK
任务_当前
TASKID
PROJECTID
FK
项目当前
PROJECTID
RECURRENCERULEID
-
当前不支持周期性规则表
REJECTIONISSUEID
FK
OPTASKS_CURRENT
OPTASKID
RESERVEDTIMEID
FK
RESERVEDTIMES_CURRENT
RESERVEDTIMEID
角色ID
FK
ROLES_CURRENT
角色ID
SUBMITTEDBYID
FK
USERS_CURRENT
SUBMITTEDBYID
SYSID
-
不是关系;用于内部应用目的
TASKID
PK
-
-
TEAMID
FK
团队当前
TEAMID
TEMPLATETASKID
FK
TEMPLATETASKS_CURRENT
TEMPLATETASKID
前置任务
Workfront实体名称
界面引用
API 参考
API标签
数据湖视图
前置任务
前置任务
前置任务
前置任务
PREDECESSORS_CURRENT
PREDECESSORS_DAILY_HISTORY
PREDECESSORS_EVENT
PREDECESSORS_DAILY_HISTORY
PREDECESSORS_EVENT
主/外键
类型
相关表
相关字段
ID
PK
-
-
PREDECESSORID
FK
任务_当前
TASKID
SUCCESSORID
FK
任务_当前
TASKID
SYSID
-
不是关系;用于内部应用目的
团队
Workfront实体名称
界面引用
API 参考
API标签
数据湖视图
团队
团队
TEAMOB
团队
TEAMS_CURRENT
TEAMS_DAILY_HISTORY
TEAMS_EVENT
TEAMS_DAILY_HISTORY
TEAMS_EVENT
主/外键
类型
相关表
相关字段
ENTEREDBYID
FK
USERS_CURRENT
用户ID
GROUPID
FK
组_当前
GROUPID
LAYOUTTEMPLATEID
-
不支持布局模板表
MYWORKVIEWID
FK
UIVIEWS_CURRENT
UIVIEWID
OWNERID
FK
USERS_CURRENT
用户ID
REQUESTSVIEWID
FK
UIVIEWS_CURRENT
UIVIEWID
SCHEDULEID
FK
SCHEDULES_CURRENT
SCHEDULEID
TEAMID
PK
-
-
SYSID
-
不是关系;用于内部应用目的
UITEMPLATEID
FK
UITEMPLATES_CURRENT
UITEMPLATEID
NOTE
团队对象表中存储有3种团队类型: PROJECT、TEMPLATE和ADHOC。
每种团队类型在Data Connect数据湖视图中一起表示。 要隔离您希望返回的特定类型的团队,您需要筛选
每种团队类型在Data Connect数据湖视图中一起表示。 要隔离您希望返回的特定类型的团队,您需要筛选
teamtype列。 例如,如果您只希望将传统团队作为组织结构的一部分(在应用程序的“团队”区域中配置),则查询可能如下所示:select * from teams_current where teamtype = 'ADHOC';团队成员
Workfront实体名称
界面引用
API 参考
API标签
数据湖视图
团队成员
其他团队、团队成员
TEAMMB
团队成员
TEAMMEMBERS_CURRENT
TEAMMEMBERS_DAILY_HISTORY
TEAMMEMBERS_EVENT
TEAMMEMBERS_DAILY_HISTORY
TEAMMEMBERS_EVENT
主/外键
类型
相关表
相关字段
SYSID
-
不是关系;用于内部应用目的
TEAMID
FK
团队当前
TEAMID
TEAMMEMBERID
PK
-
-
用户ID
FK
USERS_CURRENT
用户ID
团队成员角色
Workfront实体名称
界面引用
API 参考
API标签
数据湖视图
团队成员角色
团队成员角色
团队成员
团队成员角色
TEAMMEMBERROLES_CURRENT
TEAMMEMBERROLES_DAILY_HISTORY
TEAMMEMBERROLES_EVENT
TEAMMEMBERROLES_DAILY_HISTORY
TEAMMEMBERROLES_EVENT
主/外键
类型
相关表
相关字段
角色ID
FK
ROLES_CURRENT
角色ID
SYSID
-
不是关系;用于内部应用目的
TEAMID
FK
团队当前
TEAMID
TEAMMEMBERROLEID
PK
-
-
用户ID
FK
USERS_CURRENT
用户ID
模板
Workfront实体名称
界面引用
API 参考
API标签
数据湖视图
模板
模板,项目模板
模板
模板
TEMPLATES_CURRENT
TEMPLATES_DAILY_HISTORY
TEMPLATES_EVENT
TEMPLATES_DAILY_HISTORY
TEMPLATES_EVENT
主/外键
类型
相关表
相关字段
APPROVALPROCESSID
FK
APPROVALPROCESSES_CURRENT
APPROVALPROCESSID
类别ID
FK
CATEGORY_CURRENT
类别ID
COMPANYID
FK
公司_当前
COMPANYID
DELIVERABLESCORECARDID
-
当前不支持可交付记分卡表
ENTEREDBYID
FK
USERS_CURRENT
用户ID
GROUPID
FK
组_当前
GROUPID
LASTNOTEID
FK
注释_当前
NOTEID
LASTUPDATEDBYID
FK
USERS_CURRENT
用户ID
MILESTONEPATHID
FK
MILESTONEPATHS_CURRENT
MILESTONEPATHID
OWNERID
FK
USERS_CURRENT
用户ID
PRIVATERATECARDID
FK
RATECARD_CURRENT
RATECARDID
PROGRAMID
FK
程序_当前
PROGRAMID
QUEUEDEFID
-
当前不支持队列定义表
SCHEDULEID
FK
SCHEDULES_CURRENT
SCHEDULEID
SYSID
-
不是关系;用于内部应用目的
TEAMID
FK
团队当前
TEAMID
TEMPLATEID
PK
-
-
模板任务分派
Workfront实体名称
界面引用
API 参考
API标签
数据湖视图
模板任务分派
模板分派
任务
模板分派
TEMPLATEASSIGNMENTS_CURRENT
TEMPLATEASSIGNMENTS_DAILY_HISTORY
TEMPLATEASSIGNMENTS_EVENT
TEMPLATEASSIGNMENTS_DAILY_HISTORY
TEMPLATEASSIGNMENTS_EVENT
主/外键
类型
相关表
相关字段
ASSIGNEDTOID
FK
USERS_CURRENT
用户ID
类别ID
FK
CATEGORY_CURRENT
类别ID
LASTUPDATEDBYID
FK
USERS_CURRENT
用户ID
对象ID
FK
变量,基于OBJCODE
OBJCODE字段中标识的对象的主键/ID
角色ID
FK
ROLES_CURRENT
角色ID
SYSID
-
不是关系;用于内部应用目的
TEAMID
FK
团队当前
TEAMID
TEAMTIMELINEABLEID
-
当前不支持团队时间线表
TEMPLATEASSIGNMENTID
PK
-
-
TEMPLATETASKID
FK
TEMPLATETASKS_CURRENT
TEMPLATETASKID
模板任务
Workfront实体名称
界面引用
API 参考
API标签
数据湖视图
模板任务
模板任务
TTSK
模板任务
TEMPLATETASKS_CURRENT
TEMPLATETASKS_DAILY_HISTORY
TEMPLATETASKS_EVENT
TEMPLATETASKS_DAILY_HISTORY
TEMPLATETASKS_EVENT
主/外键
类型
相关表
相关字段
APPROVALPROCESSID
FK
APPROVALPROCESSES_CURRENT
APPROVALPROCESSID
ASSIGNEDTOID
FK
USERS_CURRENT
用户ID
类别ID
FK
CATEGORY_CURRENT
类别ID
ENTEREDBYID
FK
USERS_CURRENT
用户ID
EXCHANGERATEID
FK
EXCHANGERATES_CURRENT
EXCHANGERATEID
LASTNOTEID
FK
注释_当前
NOTEID
LASTUPDATEDBYID
FK
USERS_CURRENT
用户ID
里程碑ID
FK
MILESTONE_CURRENT
里程碑ID
PARENTID
FK
TEMPLATETASKS_CURRENT
TEMPLATETASKID
RECURRENCERULEID
-
当前不支持周期性规则表
角色ID
FK
ROLES_CURRENT
角色ID
SYSID
-
不是关系;用于内部应用目的
TEAMID
FK
团队当前
TEAMID
TEAMTIMELINEABLEID
-
当前不支持团队时间线表
TEMPLATEID
FK
TEMPLATES_CURRENT
TEMPLATEID
TEMPLATETASKID
PK
-
-
模板任务前置任务
Workfront实体名称
界面引用
API 参考
API标签
数据湖视图
模板任务前置任务
模板前置任务
已触发
前置任务
TEMPLATEPREDECESSORS_CURRENT
TEMPLATEPREDECESSORS_DAILY_HISTORY
TEMPLATEPREDECESSORS_EVENT
TEMPLATEPREDECESSORS_DAILY_HISTORY
TEMPLATEPREDECESSORS_EVENT
主/外键
类型
相关表
相关字段
PREDECESSORID
FK
TEMPLATETASKS_CURRENT
TEMPLATETASKID
SUCCESSORID
FK
TEMPLATETASKS_CURRENT
TEMPLATETASKID
TEMPLATEPREDECESSORID
PK
-
-
SYSID
-
不是关系;用于内部应用目的
时间分段KPI组合
有限的客户可用性
Workfront实体名称
界面引用
API 参考
API标签
数据湖视图
时间分段KPI组合
时间分段 KPI
TMPH
TimePhasedKPI
TIMEPHASED_COMBINED_CURRENT
TIMEPHASED_COMBINED_DAILY_HISTORY
TIMEPHASED_COMBINED_EVENT
TIMEPHASED_COMBINED_DAILY_HISTORY
TIMEPHASED_COMBINED_EVENT
主/外键
类型
相关表
相关字段
ASSIGNMENTID
FK
ASSIGNATIONS_CURRENT
ASSIGNMENTID
EVENT_ID
PK
这是时间分段KPI条目的自然键
-
GROUPID
FK
组_当前
GROUPID
位置ID
FK
CLASSIFIER_CURRENT
CLASSIFIERID
元数据辅助
FK
未提供元数据表
-
OPTASKID
FK
OPTASKS_CURRENT
OPTASKID
PORTFOLIOID
FK
项目组合_当前
PORTFOLIOID
PROGRAMID
FK
程序_当前
PROGRAMID
PROJECTID
FK
项目当前
PROJECTID
REFERENCEID
FK
变量,基于OBJCODE
OBJCODE字段中标识的对象的主键/ID
角色ID
FK
ROLES_CURRENT
角色ID
架构ID
FK
未提供SCHEMA表;此表中的值提供在SCHEMANAME列中。 SCHEMANAME标识记录所连接的KPI(例如plannedHours、estimatedHours和actualHours)。
-
SOURCETASKID
FK
任务_当前
TASKID
STAFFINGPLANID
FK
EMPLOYEING_PLAN_CURRENT
STAFFINGPLANID
STAFFINGPLANRESOURCEID
FK
EMPLOYEING_PLAN_RESOURCE_CURRENT
STAFFINGPLANRESOURCEID
TASKID
FK
任务_当前
TASKID
用户ID
FK
USERS_CURRENT
用户ID
按时间分段的KPI货币
有限的客户可用性
Workfront实体名称
界面引用
API 参考
API标签
数据湖视图
按时间分段的KPI货币
时间分段 KPI
TMPH
TimePhasedKPI
TIMEPHASED_CURRENCY_CURRENT
TIMEPHASED_CURRENCY_DAILY_HISTORY
TIMEPHASED_CURRENCY_EVENT
TIMEPHASED_CURRENCY_DAILY_HISTORY
TIMEPHASED_CURRENCY_EVENT
主/外键
类型
相关表
相关字段
ASSIGNMENTID
FK
ASSIGNATIONS_CURRENT
ASSIGNMENTID
GROUPID
FK
组_当前
GROUPID
位置ID
FK
CLASSIFIER_CURRENT
CLASSIFIERID
元数据辅助
FK
未提供元数据表
-
OPTASKID
FK
OPTASKS_CURRENT
OPTASKID
PORTFOLIOID
FK
项目组合_当前
PORTFOLIOID
PROGRAMID
FK
程序_当前
PROGRAMID
PROJECTID
FK
项目当前
PROJECTID
REFERENCEID
FK
变量,基于OBJCODE
OBJCODE字段中标识的对象的主键/ID
角色ID
FK
ROLES_CURRENT
角色ID
架构ID
FK
未提供SCHEMA表;此表中的值提供在SCHEMANAME列中。 SCHEMANAME标识记录所连接到的KPI(例如,plannedRevenueRate、plannedCostRate、actualRevenue等)。
架构ID
SOURCETASKID
FK
任务_当前
TASKID
STAFFINGPLANID
FK
EMPLOYEING_PLAN_CURRENT
STAFFINGPLANID
STAFFINGPLANRESOURCEID
FK
EMPLOYEING_PLAN_RESOURCE_CURRENT
STAFFINGPLANRESOURCEID
SYSID
-
不是关系;用于内部应用目的
TASKID
FK
任务_当前
TASKID
TIMEPHASEDCURRENCYID
PK
-
-
用户ID
FK
USERS_CURRENT
用户ID
时间分段KPI持续时间
有限的客户可用性
Workfront实体名称
界面引用
API 参考
API标签
数据湖视图
时间分段KPI持续时间
时间分段 KPI
TMPH
TimePhasedKPI
TIMEPHASED_DURATION_CURRENT
TIMEPHASED_DURATION_DAILY_HISTORY
TIMEPHASED_DURATION_EVENT
TIMEPHASED_DURATION_DAILY_HISTORY
TIMEPHASED_DURATION_EVENT
主/外键
类型
相关表
相关字段
ASSIGNMENTID
FK
ASSIGNATIONS_CURRENT
ASSIGNMENTID
GROUPID
FK
组_当前
GROUPID
位置ID
FK
CLASSIFIER_CURRENT
CLASSIFIERID
元数据辅助
FK
未提供元数据表
-
OPTASKID
FK
OPTASKS_CURRENT
OPTASKID
PORTFOLIOID
FK
项目组合_当前
PORTFOLIOID
PROGRAMID
FK
程序_当前
PROGRAMID
PROJECTID
FK
项目当前
PROJECTID
REFERENCEID
FK
变量,基于OBJCODE
OBJCODE字段中标识的对象的主键/ID
角色ID
FK
ROLES_CURRENT
角色ID
架构ID
FK
未提供SCHEMA表;此表中的值提供在SCHEMANAME列中。 SCHEMANAME标识记录所连接的KPI(例如plannedHours、estimatedHours和actualHours)。
架构ID
SOURCETASKID
FK
任务_当前
TASKID
STAFFINGPLANID
FK
EMPLOYEING_PLAN_CURRENT
STAFFINGPLANID
STAFFINGPLANRESOURCEID
FK
EMPLOYEING_PLAN_RESOURCE_CURRENT
STAFFINGPLANRESOURCEID
SYSID
-
不是关系;用于内部应用目的
TASKID
FK
任务_当前
TASKID
TIMEPHASEDDURATIONID
PK
-
-
用户ID
FK
USERS_CURRENT
用户ID
按时间分段的KPI数字
有限的客户可用性
Workfront实体名称
界面引用
API 参考
API标签
数据湖视图
按时间分段的KPI数字
时间分段 KPI
TMPH
TimePhasedKPI
TIMEPHASED_NUMBERS_CURRENT
TIMEPHASED_NUMBERS_DAILY_HISTORY
TIMEPHASED_NUMBERS_EVENT
TIMEPHASED_NUMBERS_DAILY_HISTORY
TIMEPHASED_NUMBERS_EVENT
主/外键
类型
相关表
相关字段
ASSIGNMENTID
FK
ASSIGNATIONS_CURRENT
ASSIGNMENTID
EVENT_ID
PK
这是时间分段KPI条目的自然键
-
GROUPID
FK
组_当前
GROUPID
位置ID
FK
CLASSIFIER_CURRENT
CLASSIFIERID
元数据辅助
FK
未提供元数据表
-
OPTASKID
FK
OPTASKS_CURRENT
OPTASKID
PORTFOLIOID
FK
项目组合_当前
PORTFOLIOID
PROGRAMID
FK
程序_当前
PROGRAMID
PROJECTID
FK
项目当前
PROJECTID
REFERENCEID
FK
变量,基于OBJCODE
OBJCODE字段中标识的对象的主键/ID
角色ID
FK
ROLES_CURRENT
角色ID
架构ID
FK
未提供SCHEMA表;此表中的值提供在SCHEMANAME列中。 SCHEMANAME标识记录所连接的KPI(例如plannedHours、estimatedHours和actualHours)。
-
SOURCETASKID
FK
任务_当前
TASKID
STAFFINGPLANID
FK
EMPLOYEING_PLAN_CURRENT
STAFFINGPLANID
STAFFINGPLANRESOURCEID
FK
EMPLOYEING_PLAN_RESOURCE_CURRENT
STAFFINGPLANRESOURCEID
TASKID
FK
任务_当前
TASKID
TIMEPHASEDNUMBERSID
PK
-
-
用户ID
FK
USERS_CURRENT
用户ID
时间表
Workfront实体名称
界面引用
API 参考
API标签
数据湖视图
时间表
时间表
TSHET
时间表
TIMESHEETS_CURRENT
TIMESHEETS_DAILY_HISTORY
TIMESHEETS_EVENT
TIMESHEETS_DAILY_HISTORY
TIMESHEETS_EVENT
主/外键
类型
相关表
相关字段
APPROVERID
FK
USERS_CURRENT
用户ID
LASTNOTEID
FK
注释_当前
NOTEID
LASTUPDATEDBYID
FK
USERS_CURRENT
用户ID
SYSID
-
不是关系;用于内部应用目的
时间表ID
PK
-
-
TIMESHEETPROFILEID
FK
时间表配置文件_当前
TIMESHEETPROFILEID
用户ID
FK
USERS_CURRENT
用户ID
时间表配置文件
Workfront实体名称
界面引用
API 参考
API标签
数据湖视图
时间表配置文件
时间表配置文件
TSPRO
时间表配置文件
TIMESHEETPROFILES_CURRENT
TIMESHEETPROFILES_DAILY_HISTORY
TIMESHEETPROFILES_EVENT
TIMESHEETPROFILES_DAILY_HISTORY
TIMESHEETPROFILES_EVENT
主/外键
类型
相关表
相关字段
APPROVERID
FK
USERS_CURRENT
用户ID
ENTEREDBYID
FK
USERS_CURRENT
用户ID
GROUPID
FK
组_当前
GROUPID
SYSID
-
不是关系;用于内部应用目的
TIMESHEETPROFILEID
PK
-
-
UI筛选器
Workfront实体名称
界面引用
API 参考
API标签
数据湖视图
UI筛选器
筛选条件
UIFT
筛选条件
UIFILTERS_CURRENT
UIFILTERS_DAILY_HISTORY
UIFILTERS_EVENT
UIFILTERS_DAILY_HISTORY
UIFILTERS_EVENT
主/外键
类型
相关表
相关字段
APPGLOBALID
-
不是关系;用于内部应用目的
ENTEREDBYID
FK
USERS_CURRENT
用户ID
LASTUPDATEDBYID
FK
USERS_CURRENT
用户ID
对象ID
FK
变量,基于OBJCODE
OBJCODE字段中标识的对象的主键/ID
PREFERENCEID
FK
PREFERENCES_CURRENT
PREFERENCEID
SYSID
-
不是关系;用于内部应用目的
UIFILTERID
PK
-
-
UI分组依据
Workfront实体名称
界面引用
API 参考
API标签
数据湖视图
UI分组依据
分组
UIGB
分组
UIGROUPBYS_CURRENT
UIGROUPBYS_DAILY_HISTORY
UIGROUPBYS_EVENT
UIGROUPBYS_DAILY_HISTORY
UIGROUPBYS_EVENT
主/外键
类型
相关表
相关字段
APPGLOBALID
-
不是关系;用于内部应用目的
ENTEREDBYID
FK
USERS_CURRENT
用户ID
LASTUPDATEDBYID
FK
USERS_CURRENT
用户ID
对象ID
FK
变量,基于OBJCODE
OBJCODE字段中标识的对象的主键/ID
PREFERENCEID
FK
PREFERENCES_CURRENT
PREFERENCEID
SYSID
-
不是关系;用于内部应用目的
UIGROUPBYID
PK
-
-
UI模板
Workfront实体名称
界面引用
API 参考
API标签
数据湖视图
UI模板
布局模板
UITMPL
布局模板
UITEMPLATES_CURRENT
UITEMPLATES_DAILY_HISTORY
UITEMPLATES_EVENT
UITEMPLATES_DAILY_HISTORY
UITEMPLATES_EVENT
主/外键
类型
相关表
相关字段
ENTEREDBYID
FK
USERS_CURRENT
用户ID
GROUPID
FK
组_当前
GROUPID
LASTUPDATEDBYID
FK
USERS_CURRENT
用户ID
SYSID
-
不是关系;用于内部应用目的
UITEMPLATEID
PK
-
-
用户界面视图
Workfront实体名称
界面引用
API 参考
API标签
数据湖视图
用户界面视图
视图
UIVIEW
视图
UIVIEWS_CURRENT
UIVIEWS_DAILY_HISTORY
UIVIEWS_EVENT
UIVIEWS_DAILY_HISTORY
UIVIEWS_EVENT
主/外键
类型
相关表
相关字段
APPGLOBALID
-
不是关系;用于内部应用目的
ENTEREDBYID
FK
USERS_CURRENT
用户ID
LASTUPDATEDBYID
FK
USERS_CURRENT
用户ID
对象ID
FK
变量,基于OBJCODE
OBJCODE字段中标识的对象的主键/ID
PREFERENCEID
FK
PREFERENCES_CURRENT
PREFERENCEID
SYSID
-
不是关系;用于内部应用目的
UIVIEWID
PK
-
-
用户
Workfront实体名称
界面引用
API 参考
API标签
数据湖视图
用户
用户
用户
用户
USERS_CURRENT
USERS_DAILY_HISTORY
USERS_EVENT
USERS_DAILY_HISTORY
USERS_EVENT
主/外键
类型
相关表
相关字段
ACCESSLEVELID
FK
ACCESSLEVELS_CURRENT
ACCESSLEVELID
类别ID
FK
CATEGORY_CURRENT
类别ID
COMPANYID
FK
公司_当前
COMPANYID
DEFAULTHOURTYPEID
FK
HOURTYPES_CURRENT
HOURTYPEID
DELEGATIONTOID
FK
USERS_CURRENT
用户ID
EAUTHUSERID
-
不是关系;用于内部应用目的
ENTEREDBYID
FK
USERS_CURRENT
用户ID
HOMEGROUPID
FK
组_当前
GROUPID
HOMETEAMID
FK
团队当前
TEAMID
LASTENTEREDNOTEID
FK
注释_当前
NOTEID
LASTUPDATEDBYID
FK
USERS_CURRENT
用户ID
LATESTUPDATENOTEID
FK
注释_当前
NOTEID
LAYOUTTEMPLATEID
-
不支持布局模板表
经理ID
FK
USERS_CURRENT
用户ID
PORTALPROFILEID
-
不支持门户配置文件表
PREFUIID
-
不是关系;用于内部应用目的
PRIVATERATECARDID
FK
RATECARD_CURRENT
RATECARDID
RESOURCEPOOLID
FK
RESOURCEPOOLS_CURRENT
RESOURCEPOOLID
角色ID
FK
ROLES_CURRENT
角色ID
SCHEDULEID
FK
SCHEDULES_CURRENT
SCHEDULEID
SYSID
-
不是关系;用于内部应用目的
TIMESHEETPROFILEID
FK
时间表配置文件_当前
TIMESHEETPROFILEID
UITEMPLATEID
FK
UITEMPLATES_CURRENT
UITEMPLATEID
用户ID
PK
-
-
UUMUSERID
-
不是关系;用于内部应用目的
用户委托
Workfront实体名称
界面引用
API 参考
API标签
数据湖视图
用户委托
用户委托
超级
用户委托
USERDELEGATIONS_CURRENT
USERDELEGATIONS_DAILY_HISTORY
USERDELEGATIONS_EVENT
USERDELEGATIONS_DAILY_HISTORY
USERDELEGATIONS_EVENT
主/外键
类型
相关表
相关字段
FROMUSERID
FK
USERS_CURRENT
用户ID
SYSID
-
不是关系;用于内部应用目的
TOUSERID
FK
USERS_CURRENT
用户ID
USERDELEGATIONID
PK
-
-
用户组
Workfront实体名称
界面引用
API 参考
API标签
数据湖视图
用户组
其他组
USRGPS
用户组
USERSGROUPS_CURRENT
USERSGROUPS_DAILY_HISTORY
USERSGROUPS_EVENT
USERSGROUPS_DAILY_HISTORY
USERSGROUPS_EVENT
主/外键
类型
相关表
相关字段
GROUPID
FK
组_当前
GROUPID
SYSID
-
不是关系;用于内部应用目的
用户ID
FK
USERS_CURRENT
用户ID
USERSGROUPID
PK
-
-
用户位置
Workfront实体名称
界面引用
API 参考
API标签
数据湖视图
用户位置
用户位置
USRLOC
用户位置
USERLOCATIONS_CURRENT
USERLOCATIONS_DAILY_HISTORY
USERLOCATIONS_EVENT
USERLOCATIONS_DAILY_HISTORY
USERLOCATIONS_EVENT
主/外键
类型
相关表
相关字段
CLASSIFIERID
FK
CLASSIFIER_CURRENT
CLASSIFIERID
SYSID
-
不是关系;用于内部应用目的
用户ID
FK
USERS_CURRENT
用户ID
USERLOCATIONID
PK
-
-
用户角色
Workfront实体名称
界面引用
API 参考
API标签
数据湖视图
用户角色
其他角色
USROL
用户角色
USERSROLES_CURRENT
USERSROLES_DAILY_HISTORY
USERSROLES_EVENT
USERSROLES_DAILY_HISTORY
USERSROLES_EVENT
主/外键
类型
相关表
相关字段
角色ID
FK
ROLES_CURRENT
角色ID
SYSID
-
不是关系;用于内部应用目的
用户ID
FK
USERS_CURRENT
用户ID
USERROLESETID
FK
用户角色集当前
USERROLESETID
USERLOCATIONID
PK
-
-
用户偏好设置值
Workfront实体名称
界面引用
API 参考
API标签
数据湖视图
用户偏好设置值
用户首选项
USERPF
用户首选项
USERPREFVALUES_CURRENT
USERPREFVALUES_DAILY_HISTORY
USERPREFVALUES_EVENT
USERPREFVALUES_DAILY_HISTORY
USERPREFVALUES_EVENT
主/外键
类型
相关表
相关字段
SYSID
-
不是关系;用于内部应用目的
用户ID
FK
USERS_CURRENT
用户ID
USERPREFVALUEID
PK
-
-
用户角色集
Workfront实体名称
界面引用
API 参考
API标签
数据湖视图
用户角色集
用户角色集
URSET
用户角色集
USERROLESET_CURRENT
USERROLESET_DAILY_HISTORY
USERROLESET_EVENT
USERROLESET_DAILY_HISTORY
USERROLESET_EVENT
主/外键
类型
相关表
相关字段
PRIMARYROLEID
FK
ROLES_CURRENT
角色ID
SYSID
-
不是关系;用于内部应用目的
用户ID
FK
USERS_CURRENT
用户ID
USERROLESETID
PK
-
-
用户决策
Workfront实体名称
界面引用
API 参考
API标签
数据湖视图
用户决策
用户决策
USRDEC
用户决策
USERSDECISIONS_CURRENT
USERSDECISIONS_DAILY_HISTORY
USERSDECISIONS_EVENT
USERSDECISIONS_DAILY_HISTORY
USERSDECISIONS_EVENT
主/外键
类型
相关表
相关字段
USERDECISIONID
PK
-
-
SYSID
-
不是关系;用于内部应用目的
用户ID
FK
USERS_CURRENT
用户ID
工作项
Workfront实体名称
界面引用
API 参考
API标签
数据湖视图
工作项
工作项
WRKIT
工作项
WORKITEMS_CURRENT
WORKITEMS_DAILY_HISTORY
WORKITEMS_EVENT
WORKITEMS_DAILY_HISTORY
WORKITEMS_EVENT
主/外键
类型
相关表
相关字段
ASSIGNMENTID
FK
ASSIGNATIONS_CURRENT
ASSIGNMENTID
对象ID
FK
变量,基于OBJCODE
OBJCODE字段中标识的对象的主键/ID
OPTASKID
FK
OPTASKS_CURRENT
OPTASKID
PROJECTID
FK
项目当前
PROJECTID
SYSID
-
不是关系;用于内部应用目的
TASKID
FK
任务_当前
TASKID
用户ID
FK
USERS_CURRENT
用户ID
WORKITEMID
PK
-
-
recommendation-more-help
5f00cc6b-2202-40d6-bcd0-3ee0c2316b43