策略信息点 pip

NOTE
此页面已弃用,因为它适用于不再建议用于新集成的API早期版本

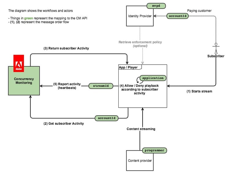
下图显示了客户选择​ 策略信息点 ​时的流程,在此情况下,CM仅用于查询活动,并且所有访问逻辑都嵌入在客户端应用程序中):

下图说明了流计数如何适用于从2台设备观看内容的用户。

简而言之,常用的消息流如下:

  1. 最初,对于从未使用过该服务的用户,将加载Web页/打开应用程序,并发监视服务检测的应用程序将在其中进行会话初始化调用。
  2. 并发监控服务会返回心跳的新流资源,以及当前用户活动。
  3. 在视频播放期间,检测出的应用程序向并发监控服务发出心率调用,表明用户当前正在使用视频。
  4. 在任何其他位置,其他仪器化应用程序都可以向并发监控服务发出状态查询调用,该服务将返回当前用户活动。
  5. 在视频播放结束时,仪表应用程序可以使用“event=stop”进行心率调用,这表示视频已停止,并且当前流不应再计为活动流。
recommendation-more-help
42139a1e-84f9-43e7-9581-d6e1d65973da