策略决策点 policy-desc-pt

域模型 domain-model

本页旨在作为策略的不同用例和实施的参考。 我们建议您也参阅文档的术语表部分以了解术语定义。

租户​拥有​ 要强制实施 ​策略​的应用程序客户端应用程序​必须配置有​应用程序ID(由Adobe提供)。

然后,租户将每个应用程序与一个或多个策略相关联,这些策略由租户创建或由其他人创建和共享。 策略可以在多个租户之间链接。

主题活动​包含向特定主题并发监视报告的所有流(无论应用程序如何)。

当一个流被授权用于给定主题时,系统将首先检查为创建该流的应用程序定义的所有策略。

对于每个适用的策略,我们需要收集将传递到规则的所有​相关活动。 策略P的​ 相关活动 ​将仅包含满足以下条件的流S:

流“S”由其策略中包含策略“P”的应用程序启动。

流“S”由其策略中包含策略“P”的应用程序启动。

模拟运行用例 dry-run-use-cases

下面的演练旨在根据某些用例验证模型。 我们将逐步做到这一点,从基本设置开始,并以各种方式增加复杂性。

1.一个租户。 一个应用程序。 一个政策。 一个流 onetenant-oneapp-onepolicy-onestream

我们将从单个租户开始,其中关联单个应用程序和单个策略。 假设该策略声明,任何用户最多只能有一个活动流(最新的流允许播放)。

启动流后,活动将仅包含该流并允许播放。

一个租户。 一个应用程序。 一个政策。 一个流

2.一个租户。 一个应用程序。 一个政策。 两股。 onetenant-oneapp-onepolicy-twostreams

启动第二个流(由同一主题使用同一应用程序)后,用于验证的活动将同时包含​ s1 ​和​s2

超过限制,因为策略声明只允许播放一个流,因此我们将仅允许播放最新的流(s2)。

一个租户。 一个应用程序。 一个政策。 两个流。

NOTE
这些图显示了用户活动上的系统视图。 对于流初始化尝试,访问决策将包含在响应中。 对于活动流,将在心跳响应中返回决策。

3.两个租户。 两个应用程序。 一个政策。 两股。 twotenant-twoapp-onepolicy-twostreams

现在,假设一个新租户希望在其应用程序中实施相同的策略:

两个租户。 两个应用程序。 一个政策。 两个流。

由于两个租户由同一策略链接,因此用例2中描述的情况适用于此处,并且允许​ s3 ​播放,因为它是最新的流。

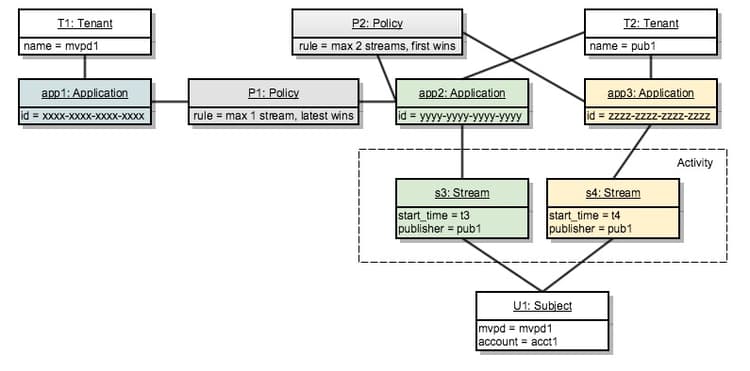
4.两个租户。 三个应用程序。 两种策略。 两股。 twotenants-threeapps-twopolicies-twostreams

现在,假设第二个租户部署了新应用程序并想要定义将在​ app2 ​和​ app3 ​之间共享的新策略。

两个租户。 三个应用程序。 两种策略。 两个流。

此时,允许使用活动流​ s3 ​和​s4。 对于​s3,在评估策略​ P1 ​时,系统将仅将​ s3 ​计为​相关活动s4​与策略​ P1 ​无关),因此不存在冲突。

策略​ P2 ​应用于两个流,它将同时包含​ s3 ​和​ s4 ​作为相关活动。 由于此活动在两个流的范围内,因此允许这两个流。

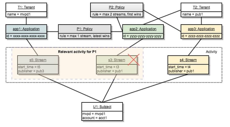
5.两个租户。 三个应用程序。 两种策略。 三流。 twotenants-threeapps-twopolicies-threestreams

现在,假定使用​ app2 ​执行了新的流初始化尝试:

两个租户。 三个应用程序。 两种策略。 三个流。

s5​允许由​ P1 ​启动(这允许较新的流接管),但​ P2 ​拒绝它,因此它不会启动。

如果尝试使用app3初始化某个流,也会发生同样的情况:同一策略P2将拒绝对该流的访问。

现在,我们来看看如果用户尝试使用app1创建新流会发生什么情况:

应用程序app1与策略​ P2 ​没有任何关系,因此它将只应用策略​P1:该策略允许新流启动并拒绝旧流(s3,在本例中为)。

recommendation-more-help
42139a1e-84f9-43e7-9581-d6e1d65973da