用户同步 user-synchronization

简介 introduction

当部署是发布场时,成员必须能够登录并在任何发布节点上查看其数据。

创作环境中不需要在发布环境中创建的用户和用户组(用户数据)。

在创作环境中创建的大多数用户数据都会保留在创作环境中,而不会复制到Publish实例。

对一个发布实例所做的注册和修改必须与其他发布实例同步,它们才能访问相同的用户数据。

从AEM 6.1开始,当用户同步启用时,服务器场中的发布实例之间会自动同步用户数据,而不会在创作实例上创建用户数据。

Sling分发 sling-distribution

用户数据及其ACL存储在Oak JCR下层的Oak Core中,并使用Oak API访问。 由于更新不频繁,因此可以使用Sling Content Distribution​(Sling Distribution)将用户数据与其他发布实例同步。

与传统复制相比,使用Sling分发的用户同步具有以下优势:

  • 在发布中创建的​ 用户用户配置文件 ​和​ 用户组 ​未创建于作者

  • Sling分发可设置jcr事件中的属性,从而能够在发布端事件侦听器内执行操作,而无需考虑无限复制循环

  • Sling Distribution仅将用户数据发送到非源发布实例,从而消除不必要的流量

  • 同步中包括用户节点中设置的ACL

NOTE
如果需要会话,建议使用SSO解决方案或使用粘性会话,并且在客户切换到另一个发布实例时让他们登录。
CAUTION
不支持同步​ 管理员 ​组,即使启用了用户同步也是如此。 相反,错误日志中会记录“导入差异”失败。
因此,当部署是发布场时,如果将用户添加到​ 管理员 ​组或从中删除,则必须对每个发布实例手动进行修改。

启用用户同步 enable-user-sync

NOTE
默认情况下,用户同步为disabled
启用用户同步涉及修改​ 现有 OSGi配置。
启用用户同步后,不应添加任何新配置。

用户同步依赖作者环境管理用户数据分发,即使未在作者上创建用户数据也是如此。 大部分配置(但不是全部)发生在创作环境中,每个步骤都清楚地标识是对“创作”还是“发布”执行。

以下是启用用户同步所需的步骤,随后是疑难解答部分:

先决条件 prerequisites

  1. 如果已经在一个发布实例上创建用户和用户组,建议在配置和启用用户同步之前,将用户数据手动同步到所有发布实例。

启用用户同步后,将仅同步新创建的用户和组。

  1. 确保安装了最新的代码:

​1. Apache Sling分发代理 — 同步代理工厂 apache-sling-distribution-agent-sync-agents-factory

启用用户同步

  • 作者​ 上的

Apache Sling分发代理

2.创建授权用户 createauthuser

配置权限

在步骤3中使用授权用户在Author上配置Sling分发。

CAUTION
必须创建新用户。
  • 分配的默认用户是​**admin**。

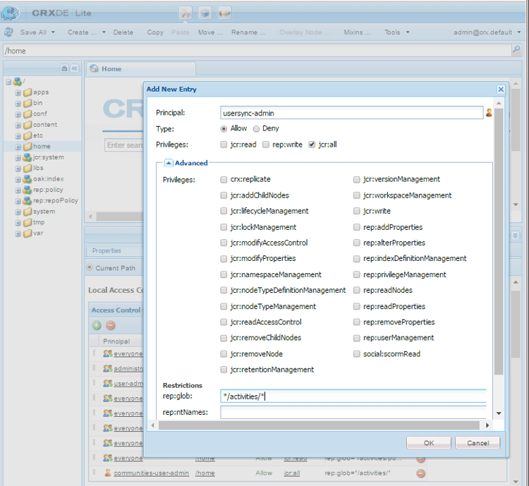
如何添加ACL addacls

  • 访问CRXDE Lite

  • 选择/home节点

  • 在右窗格中,选择Access Control选项卡

  • 要添加ACL项,请选择+按钮

    • 主体搜索为用户同步创建的用户
    • 类型Allow
    • 权限jcr:all
    • 限制 rep:glob*/activities/*
    • 选择​ 确定
  • 选择​ 全部保存

添加ACL窗口

另请参阅

​3. Adobe Granite分发 — 加密的密码传输密钥提供程序 adobegraniteencpasswrd

配置权限

一旦在所有Publish实例上创建了授权用户(administrators ​用户组的成员),则必须在作者上将该授权用户标识为具有将用户数据从Author同步到Publish的权限。

  • 作者​ 上的

    • 使用管理员权限登录

    • 访问Web控制台

    • 找到com.adobe.granite.distribution.core.impl.CryptoDistributionTransportSecretProvider.name

    • 要打开进行编辑,请选择现有配置(铅笔图标)
      验证property namesocialpubsync-publishUser

    • 将用户名和密码设置为在步骤2中发布时创建的授权用户

      • 例如,usersync-admin

加密密码传输密钥提供程序

​4. Apache Sling分发代理 — 队列代理工厂 apache-sling-distribution-agent-queue-agents-factory

启用用户同步

  • 每个发布实例​ 上的

    • 使用管理员权限登录

    • 访问Web控制台

    • 找到Apache Sling Distribution Agent - Queue Agents Factory

      • 要打开进行编辑,请选择现有配置(铅笔图标)
        验证Namesocialpubsync-reverse

      • 选中Enabled复选框

      • 选择Save

    • 针对每个发布实例​ 重复

队列代理工厂

​5. Adobe Social Sync — 差异观察者工厂 diffobserver

启用组同步

  • 每个发布实例​ 上的

    • 使用管理员权限登录

    • 访问Web控制台

    • 找到​ Adobe Social Sync - Diff Observer Factory

      • 要打开进行编辑,请选择现有配置(铅笔图标)

        验证agent namesocialpubsync-reverse

      • 选中Enabled复选框

      • 选择Save

比较观察者工厂

​6. Apache Sling Distribution Trigger — 计划触发器工厂 apache-sling-distribution-trigger-scheduled-triggers-factory

(可选)修改轮询间隔

默认情况下,作者每30秒轮询一次更改。 更改此间隔:

  • 作者​ 上的

    • 使用管理员权限登录

    • 访问Web控制台

    • 找到Apache Sling Distribution Trigger - Scheduled Triggers Factory

      • 要打开进行编辑,请选择现有配置(铅笔图标)

        • 验证Namesocialpubsync-scheduled-trigger
      • Interval in Seconds设置为所需的间隔

      • 选择Save

计划触发器工厂

为多个发布实例配置 configure-for-multiple-publish-instances

默认配置是适用于单个发布实例。 由于启用用户同步的原因是同步多个发布实例,例如对于发布场,必须将其他发布实例添加到同步代理工厂。

​7. Apache Sling分发代理 — 同步代理工厂 apache-sling-distribution-agent-sync-agents-factory-1

添加发布实例:

同步代理工厂

  • 导出程序终结点
    每个发布实例都应该有一个导出器端点。 例如,如果有2个Publish实例localhost:4503和4504,则应该有两个条目:

    • https://localhost:4503/libs/sling/distribution/services/exporters/socialpubsync-reverse
    • https://localhost:4504/libs/sling/distribution/services/exporters/socialpubsync-reverse
  • 导入程序端点
    每个发布实例都应该有一个导入程序端点。 例如,如果有2个Publish实例localhost:4503和4504,则应该有两个条目:

    • https://localhost:4503/libs/sling/distribution/services/importers/socialpubsync
    • https://localhost:4504/libs/sling/distribution/services/importers/socialpubsync
  • 选择Save

8.唯一Sling ID unique-sling-id

CAUTION
如果Sling ID在两个或更多发布实例之间匹配,则用户组同步失败。

如果发布场中的多个发布实例的Sling ID相同,则用户组不会同步。

要验证所有Sling ID值是否不同,请在每个发布实例上:

  1. 浏览到http://<host>:<port>/system/console/status-slingsettings
  2. 检查​ Sling ID ​的值

检查Sling ID的值

如果发布实例的Sling ID与任何其他发布实例的Sling ID匹配,则:

  1. 停止具有匹配Sling ID的其中一个发布实例

  2. 在crx-quickstart/launchpad/felix目录中

    • 搜索并删除名为​ sling.id.file ​的文件

      • 例如,在Linux®系统上:

        rm -i $(find . -type f -name sling.id.file)

      • 例如,在Windows系统上:

        use windows explorer and search for *sling.id.file*

  3. 启动发布实例

    • 启动时,会为其分配一个新的Sling ID
  4. 验证​ Sling ID ​现在是否是唯一的

重复这些步骤,直到所有发布实例都具有唯一的Sling ID。

Vault Package Builder工厂 vault-package-builder-factory

要使更新正确同步,必须修改用于用户同步的Vault包生成器:

  • 在每个AEM发布实例上

  • 访问Web控制台

  • 找到Apache Sling Distribution Packaging - Vault Package Builder Factory

    • Builder name: socialpubsync-vlt
  • 选择编辑图标

  • 添加两个Package Node Filters

    • /home/users|-.*/.tokens
    • /home/users|-.*/rep:cache
  • 策略处理:

    • 要使用新节点覆盖现有rep:policy节点,请添加第三个包过滤器:

      • /home/users|+.*/rep:policy
    • 要防止策略被分发,请设置

      • Acl Handling: IGNORE

保险库包生成器工厂

当……发生时 what-happens-when

发布时用户自行注册或编辑配置文件 user-self-registers-or-edits-profile-on-publish

根据设计,在发布环境(自注册)中创建的用户和配置文件不会显示在创作环境中。

当拓扑是发布场并且已正确配置用户同步时,将使用Sling分发跨发布场同步​ 用户 ​和​ 用户配置文件

用户或用户组是使用安全控制台创建的 users-or-user-groups-are-created-using-security-console

根据设计,在发布环境中创建的用户数据不会出现在创作环境中,反之亦然。

当使用用户管理和安全性控制台在发布环境中添加新用户时,如有必要,用户同步会将新用户及其组成员资格同步到其他发布实例。 用户同步还会同步通过安全控制台创建的用户组。

疑难解答 troubleshooting

如何让用户同步脱机 how-to-take-user-sync-offline

若要使用户同步脱机,要删除发布实例手动同步数据,分发队列必须为空且静默。

检查分发队列的状态:

  • 对于作者:

    • 使用CRXDE Lite

      • /var/sling/distribution/packages中查找条目

        • 使用模式distrpackage_*命名的文件夹节点
    • 使用包管理器

      • 查找挂起的包(尚未安装)

        • 使用模式socialpubsync-vlt*命名

当分发队列为空时,禁用用户同步:

完成任务后,要重新启用用户同步,请执行以下操作:

使用同步诊断 user-sync-diagnostics

用户同步诊断是一种检查配置并尝试识别任何问题的工具。

在作者中,只需从主控制台导航到​ 工具、操作、诊断、用户同步诊断。

只需进入“User Sync Diagnostics(用户同步诊断)”控制台即可显示结果。

这是未启用用户同步时显示的内容:

警告:未启用用户同步诊断

如何为发布实例运行诊断 how-to-run-diagnostics-for-publish-instances

从创作环境运行诊断时,通过/失败结果包括[INFO]部分,其中显示已配置的发布实例列表以供确认。

列表中包括运行该实例诊断的每个发布实例的URL。 已将URL参数syncUser附加到诊断URL,其值设置为在步骤2中创建的​ 授权同步用户

注意:在启动URL之前,授权同步用户 ​必须已登录到该Publish实例。

发布实例的 诊断

未正确添加配置 configuration-improperly-added

当用户同步失败时,最常见的问题是添加了​ 其他配置。 相反,*existing *default配置应该已​ 编辑

以下是有关已编辑的默认配置应如何显示在Web控制台中的视图。 如果出现多个实例,则应删除添加的配置。

(作者)一个Apache Sling分发代理 — 同步代理工厂 author-one-apache-sling-distribution-agent-sync-agents-factory

已编辑,Web控制台中的默认配置视图

(作者)一个Apache Sling分发传输凭据 — 基于用户凭据的DistributionTransportSecretProvider author-one-apache-sling-distribution-transport-credentials-user-credentials-based-distributiontransportsecretprovider

已编辑,Web控制台中的默认配置视图

(发布)一个Apache Sling分发代理 — 队列代理工厂 publish-one-apache-sling-distribution-agent-queue-agents-factory

已编辑,Web控制台中的默认配置视图

(发布)一个Adobe Social同步 — 观察者工厂差异 publish-one-adobe-social-sync-diff-observer-factory

已编辑,Web控制台中的默认配置视图

(作者)一个Apache Sling Distribution Trigger — 计划触发器工厂 author-one-apache-sling-distribution-trigger-scheduled-triggers-factory

已编辑,Web控制台中的默认配置视图

处理响应期间修改操作异常 modify-operation-exception-during-response-processing

如果日志中显示以下内容:

org.apache.sling.servlets.post.impl.operations.ModifyOperation Exception during response processing.

java.lang.IllegalStateException: This tree does not exist

然后验证节2。 已正确遵循创建授权用户的操作。

本节介绍如何创建存在于所有Publish实例上的授权用户,以及在作者的“机密提供程序”OSGi配置中标识这些用户。 默认情况下,用户为admin

授权用户应成为​ administrators ​用户组的成员,且不应更改该组的权限。

授权用户对所有Publish实例应明确具有以下权限和限制:

path
jcr:all
rep:glob
/home
X
*/活动/*
/home/users
X
*/活动/*
/home/groups
X
*/活动/*

作为administrators组的成员,授权用户应在所有Publish实例上具有以下权限:

path
jcr:all
jcr:read
rep:write
/etc/packages/sling/distribution
X
/libs/sling/distribution
X
/var
X
/var/eventing
X
X
/var/sling/distribution
X
X

用户组同步失败 user-group-sync-failed

如果Sling ID在两个或更多发布实例之间匹配,则用户组同步失败。

请参阅第9部分。 唯一的Sling ID

手动同步用户和用户组 manually-syncing-users-and-user-groups

要配置或启用用户同步,请转到步骤1:Apache Sling分发代理 — 同步代理工厂

当发布实例变得不可用时 when-a-publish-instance-becomes-unavailable

当发布实例变得不可用时,如果它将来重新联机,则不应删除该实例。 更改将排队等候发布实例,当它重新联机时,将处理更改。

如果发布实例从不重新联机,如果它永久脱机,则必须将其删除,因为队列累积会导致在创作环境中显着占用磁盘空间。

当发布实例关闭时,创作日志会出现与以下内容类似的异常:

28.01.2016 15:57:48.475 ERROR
 [pool-12-thread-34-org_apache_sling_distribution_queue_socialpubsync_endpoint1
 (org/apache/sling/distribution/queue/socialpubsync/endpoint1)]
 org.apache.sling.distribution.agent.impl.SimpleDistributionAgent [agent][socialpubsync] could not deliver package distrpackage_1454014575838_a2b45ec8-0400-42f3-bed8-ae09b66381cb
 org.apache.sling.distribution.packaging.DistributionPackageImportException: failed in importing package ...

如何删除发布实例 how-to-remove-a-publish-instance

要从Apache Sling分发代理 — 同步代理工厂中删除发布实例,分发队列必须为空且静默。

recommendation-more-help
51c6a92d-a39d-46d7-8e3e-2db9a31c06a2