创建用户档案维度 creating-a-custom-profile-dimension

此外,还可根据在收件人模式扩展期间创建的配置文件数据创建和管理报表。

步骤1:扩展收件人模式 extend-schema

要添加新用户档案字段,您需要扩展架构,请执行以下步骤:

  1. 导航到资源管理器中的​管理 > 配置 > 数据架构​文件夹。

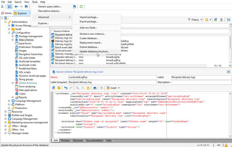
  2. 识别您的自定义收件人模式并将其选定。 如果尚未扩展内置nms:recipient架构,请参阅此过程

  3. 将自定义字段添加到架构编辑器。

    例如,要在收件人模式中添加忠诚度自定义字段,请执行以下操作:

    code language-none
    <attribute label="Loyalty" name="loyalty" type="string"/>
    

  4. 单击​保存

  5. 然后,识别您的自定义broadLogRcp架构并将其选定。 如果尚未扩展内置的投放日志架构,请参阅此过程

  6. 将与收件人架构相同的自定义字段添加到架构编辑器。

  7. 单击​保存

  8. 要应用对架构所做的修改,请通过​工具 > 高级 > 更新数据库结构​启动数据库更新向导,并运行更新数据库结构。 了解详情

您的新用户档案字段现已准备就绪,可供收件人使用和选择。

NOTE
您最多只能向动态报表添加20个自定义字段。

现在,您的用户档案字段已创建,我们需要将其链接到相应的动态报告维度。

在使用我们的用户档案字段扩展日志之前,请确保已接受PII窗口,以便能够将PII数据发送到动态报告。 有关详细信息,请参见此 ​ 页面

  1. 导航到资源管理器中的​管理 > 配置 > 数据架构 > 其他报告字段​文件夹。

  2. 单击​ 新建 ​以创建相应的动态报告维度。

  3. 选择​ 编辑表达式 ​并浏览收件人架构以查找您之前创建的配置文件字段。

  4. 单击​完成

  5. 键入在动态报表中可见的维度​标签,然后单击​保存

现在,您的用户档案字段可用作报告中的用户档案维度。 要删除您的配置文件维度,您可以选择它并单击​ 删除 ​图标。

现在,收件人模式已使用此用户档案字段扩展并创建了自定义维度,您便可以在投放中开始定位收件人。

第3步:创建动态报告,以使用用户档案维度筛选收件人 create-report

发送投放后,您可以使用用户档案维度划分报表。

  1. 从​ 报表 ​选项卡中,选择一个现成的报表,或单击​ 创建 ​按钮从头开始创建。

  2. 在​ Dimension ​类别中,单击​配置文件,然后将配置文件维度拖放到自由格式表中。

  3. 拖放任何量度以开始筛选数据。

  4. 如果需要,可将可视化图表拖放到工作区中。

recommendation-more-help
7167b251-0f24-48cd-a4e0-234fe2acbdea