向订阅的收件人发送投放
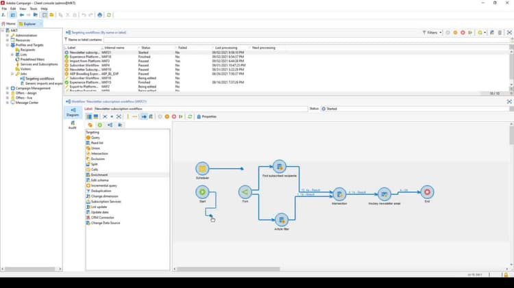
了解如何将数据联接到两个区段,创建文章提醒电子邮件,以及根据从外部 API 收到的数据对其进行个性化设置。我们将继续构建在上一步中创建的工作流:查询文章和收件人订阅值视频。
recommendation-more-help
9e900eef-0452-4c55-9ea4-673b1f9853df
了解如何将数据联接到两个区段,创建文章提醒电子邮件,以及根据从外部 API 收到的数据对其进行个性化设置。我们将继续构建在上一步中创建的工作流:查询文章和收件人订阅值视频。