Samlad inloggning med plattformsidentitetsflöden single-sign-on-platform-identity-full-flows

IMPORTANT
Innehållet på den här sidan tillhandahålls endast i informationssyfte. Användning av denna API kräver en aktuell licens från Adobe. Ingen obehörig användning är tillåten.
IMPORTANT
REST API V2-implementeringen begränsas av dokumentationen för begränsningsmekanismen.

Metoden Platform Identity gör det möjligt för flera program att använda en unik plattformsidentifierare för att uppnå enkel inloggning (SSO) på enhets- eller plattformsnivå när Adobe Pass-tjänster används.

Programmen hämtar den unika plattformsidentifierarnyttolasten med enhetsspecifika identitetstjänster eller bibliotek utanför Adobe Pass-system.

Programmen ansvarar för att inkludera den här unika plattforms-ID-nyttolasten som en del av Adobe-Subject-Token / X-Roku-Reserved-Roku-Connect-Token -huvudet för alla begäranden som anger det.

Mer information om rubriken Adobe-Subject-Token / X-Roku-Reserved-Roku-Connect-Token finns i dokumentationen för Adobe-Subject-Token / X-Roku-Reserved-Roku-Connect-Token.

Utför autentisering genom enkel inloggning med plattformsidentitet perform-authentication-through-single-sign-on-using-platform-identity

Förutsättningar prerequisites-perform-authentication-through-single-sign-on-using-platform-identity

Innan du utför autentiseringsflödet genom enkel inloggning med en plattformsidentitet måste du kontrollera att följande krav är uppfyllda:

  • Plattformen måste tillhandahålla en identitetstjänst eller ett bibliotek som returnerar konsekvent information som JWS eller JWE nyttolast för alla program på samma enhet eller plattform.
  • Det första direktuppspelningsprogrammet måste hämta den unika plattforms-ID:t och inkludera nyttolasten JWS eller JWE som en del av rubriken Adobe-Subject-Token / X-Roku-Reserved-Roku-Connect-Token för alla begäranden som anger det.
  • Det första direktuppspelningsprogrammet måste välja en MVPD.
  • Det första direktuppspelningsprogrammet måste initiera en autentiseringssession för att kunna logga in med det valda MVPD-programmet.
  • Det första direktuppspelningsprogrammet måste autentiseras med den valda MVPD i en användaragent.
  • Det andra direktuppspelningsprogrammet måste hämta den unika plattforms-ID:t och inkludera nyttolasten JWS eller JWE som en del av rubriken Adobe-Subject-Token / X-Roku-Reserved-Roku-Connect-Token för alla begäranden som anger det.
IMPORTANT
Antaganden
  • Det första direktuppspelningsprogrammet stöder användarinteraktion för att välja en MVPD.
  • Det första direktuppspelningsprogrammet har stöd för användarinteraktion för autentisering med den valda MVPD i en användaragent.

Arbetsflöde workflow-perform-authentication-through-single-sign-on-using-platform-identity

Utför de angivna stegen för att implementera autentiseringsflödet genom enkel inloggning med en plattformsidentitet, vilket visas i följande diagram.

Utför autentisering med enkel inloggning med plattformsidentitet

Utför autentisering med enkel inloggning med plattformsidentitet

  1. Hämta plattformsidentifierare: Det första direktuppspelningsprogrammet anropar identitetstjänsten eller -biblioteket utanför Adobe Pass-systemen för att hämta JWS- eller JWE-nyttolasten som är associerad med den unika plattforms-ID:t.

  2. Returnera en unik plattformsidentifierare som JWS eller JWE: Det första direktuppspelningsprogrammet validerar svarsdata för att säkerställa att grundläggande säkerhetsvillkor uppfylls:

    • Nyttolasten har inte gått ut.
    • Nyttolasten är signerad eller krypterad.
  3. Skapa autentiseringssession: Det första direktuppspelningsprogrammet samlar in alla nödvändiga data för att initiera en autentiseringssession genom att anropa sessionens slutpunkt.

    note important
    IMPORTANT
    Mer information om hur du gör det finns i API-dokumentationen för Skapa autentiseringssession:
    • Alla obligatoriska-parametrar, som serviceProvider, mvpd, domainName och redirectUrl
    • Alla obligatoriska rubriker, som Authorization, AP-Device-Identifier
    • Alla valfria parametrar och rubriker
    Strömningsprogrammet måste se till att det innehåller ett giltigt värde för den unika plattforms-ID:t innan en begäran görs.
    Mer information om rubriken Adobe-Subject-Token / X-Roku-Reserved-Roku-Connect-Token finns i dokumentationen för Adobe-Subject-Token / X-Roku-Reserved-Roku-Connect-Token.
  4. Ange nästa åtgärd: Sessionernas slutpunktssvar innehåller de data som krävs för att vägleda det första direktuppspelningsprogrammet angående nästa åtgärd.

    note important
    IMPORTANT
    Mer information om vilken information som finns i ett sessionssvar finns i API-dokumentationen för Skapa autentiseringssession.
    Sessionernas slutpunkt validerar data i begäran för att säkerställa att de grundläggande villkoren uppfylls:
    • Parametrarna och rubrikerna required måste vara giltiga.
    • Integrationen mellan angiven serviceProvider och mvpd måste vara aktiv.
    Om valideringen misslyckas genereras ett felsvar som ger ytterligare information som följer dokumentationen för Förbättrade felkoder.
  5. Öppna URL i användaragent: Sessionernas slutpunktssvar innehåller följande data:

    • url som kan användas för att initiera den interaktiva autentiseringen på inloggningssidan för MVPD.
    • Attributet actionName är inställt på "authenticate".
    • Attributet actionType är inställt på "interactive".

    Om Adobe Pass serverdel inte identifierar en giltig profil, öppnar det första direktuppspelningsprogrammet en användaragent för att läsa in url, vilket gör en begäran till slutpunkten för autentisering. Det här flödet kan innehålla flera omdirigeringar, vilket i slutänden leder till inloggningssidan för MVPD och anger giltiga inloggningsuppgifter.

  6. Fullständig MVPD-autentisering: Om autentiseringsflödet lyckas sparar användaragentinteraktionen en vanlig profil i Adobe Pass serverdel och når den angivna redirectUrl.

  7. Hämta profil för specifik kod: Det första direktuppspelningsprogrammet samlar in alla nödvändiga data för att hämta profilinformation genom att skicka en begäran till profilslutpunkten.

    note important
    IMPORTANT
    Mer information om följande finns i Hämta profil för specifik API-dokumentation för koden:
    • Alla obligatoriska-parametrar, som serviceProvider, code
    • Alla obligatoriska rubriker, som Authorization, AP-Device-Identifier
    • Alla valfria parametrar och rubriker
    note tip
    TIP
    Direktuppspelningsprogrammet måste vänta tills användaragenten når den angivna redirectUrl för att kontrollera om den reguljära profilen har genererats och sparats.
  8. Hitta en vanlig profil: Adobe Pass-servern identifierar en giltig profil baserat på mottagna parametrar och rubriker.

  9. Returinformation om vanlig profil: Profilernas slutpunktssvar innehåller information om den hittade profil som är associerad med de mottagna parametrarna och rubrikerna.

    note important
    IMPORTANT
    Mer information om vilken information som ges i ett profilsvar finns i Hämta profil för specifik kod API-dokumentation.
    Profilens slutpunkt validerar data i begäran för att säkerställa att de grundläggande villkoren uppfylls:
    • Parametrarna och rubrikerna required måste vara giltiga.
    Om valideringen misslyckas genereras ett felsvar som ger ytterligare information som följer dokumentationen för Förbättrade felkoder.
  10. Fortsätt med beslutsflöden: Det första direktuppspelningsprogrammet kan fortsätta med efterföljande beslutsflöden.

    note important
    IMPORTANT
    Strömningsprogrammet måste se till att det innehåller ett giltigt värde för den unika plattforms-ID:t innan en begäran görs.
    Mer information om rubriken Adobe-Subject-Token / X-Roku-Reserved-Roku-Connect-Token finns i dokumentationen för Adobe-Subject-Token / X-Roku-Reserved-Roku-Connect-Token.
  11. Hämta plattformsidentifierare: Det andra direktuppspelningsprogrammet anropar identitetstjänsten eller -biblioteket utanför Adobe Pass-systemen för att hämta JWS- eller JWE-nyttolasten som är associerad med den unika plattforms-ID:t.

  12. Returnera en unik plattformsidentifierare som JWS eller JWE: Det andra direktuppspelningsprogrammet validerar svarsdata för att säkerställa att grundläggande säkerhetsvillkor uppfylls:

    • Nyttolasten har inte gått ut.
    • Nyttolasten är signerad eller krypterad.
  13. Hämta profiler: Det andra direktuppspelningsprogrammet samlar in alla nödvändiga data för att hämta all profilinformation genom att skicka en begäran till profilslutpunkten.

    note important
    IMPORTANT
    Mer information om följande finns i Hämta profiler API-dokumentationen:
    • Alla obligatoriska-parametrar, som serviceProvider
    • Alla obligatoriska rubriker, som Authorization, AP-Device-Identifier
    • Alla valfria parametrar och rubriker
    Strömningsprogrammet måste se till att det innehåller ett giltigt värde för den unika plattforms-ID:t innan en begäran görs.
    Mer information om rubriken Adobe-Subject-Token / X-Roku-Reserved-Roku-Connect-Token finns i dokumentationen för Adobe-Subject-Token / X-Roku-Reserved-Roku-Connect-Token.
  14. Sök efter en enkel inloggningsprofil: Adobe Pass-servern identifierar en giltig enkel inloggningsprofil baserat på mottagna parametrar och rubriker.

  15. Returinformation om enkel inloggningsprofil: Profilens slutpunktssvar innehåller information om den hittade profil som är associerad med de mottagna parametrarna och rubrikerna.

    note important
    IMPORTANT
    Mer information om vilken information som ges i ett profilsvar finns i Hämta profiler API-dokumentationen.
    Profilens slutpunkt validerar data i begäran för att säkerställa att de grundläggande villkoren uppfylls:
    • Parametrarna och rubrikerna required måste vara giltiga.
    Om valideringen misslyckas genereras ett felsvar som ger ytterligare information som följer dokumentationen för Förbättrade felkoder.
  16. Fortsätt med beslutsflöden: Det andra direktuppspelningsprogrammet kan fortsätta med efterföljande beslutsflöden.

    note important
    IMPORTANT
    Strömningsprogrammet måste se till att det innehåller ett giltigt värde för den unika plattforms-ID:t innan en begäran görs.
    Mer information om rubriken Adobe-Subject-Token / X-Roku-Reserved-Roku-Connect-Token finns i dokumentationen för Adobe-Subject-Token / X-Roku-Reserved-Roku-Connect-Token.

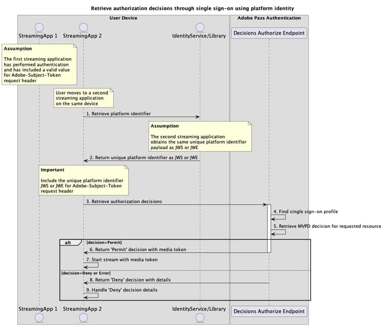
Hämta auktoriseringsbeslut via enkel inloggning med plattformsidentitet performing-authorization-flow-using-platform-identity-single-sign-on-method

Förutsättningar prerequisites-scenario-performing-authorization-flow-using-platform-identity-single-sign-on-method

Innan du utför auktoriseringsflödet genom enkel inloggning med en plattformsidentitet måste du kontrollera att följande krav är uppfyllda:

  • Plattformen måste tillhandahålla en identitetstjänst eller ett bibliotek som returnerar konsekvent information som JWS eller JWE nyttolast för alla program på samma enhet eller plattform.
  • Det andra direktuppspelningsprogrammet måste hämta den unika plattforms-ID:t och inkludera nyttolasten JWS eller JWE som en del av rubriken Adobe-Subject-Token / X-Roku-Reserved-Roku-Connect-Token för alla begäranden som anger det.
  • Det andra direktuppspelningsprogrammet måste hämta ett auktoriseringsbeslut innan en användarvald resurs spelas upp.
IMPORTANT
Antaganden

Arbetsflöde workflow-scenario-performing-authorization-flow-using-platform-identity-single-sign-on-method

Utför de angivna stegen för att implementera auktoriseringsflödet genom enkel inloggning med en plattformsidentitet, vilket visas i följande diagram.

Hämta auktoriseringsbeslut via enkel inloggning med plattformsidentitet

Hämta auktoriseringsbeslut via enkel inloggning med plattformsidentitet

  1. Hämta plattformsidentifierare: Det andra direktuppspelningsprogrammet anropar identitetstjänsten eller -biblioteket utanför Adobe Pass-systemen för att hämta JWS- eller JWE-nyttolasten som är associerad med den unika plattforms-ID:t.

  2. Returnera en unik plattformsidentifierare som JWS eller JWE: Det andra direktuppspelningsprogrammet validerar svarsdata för att säkerställa att grundläggande säkerhetsvillkor uppfylls:

    • Nyttolasten har inte gått ut.
    • Nyttolasten är signerad eller krypterad.
  3. Hämta auktoriseringsbeslut: Det andra direktuppspelningsprogrammet samlar in alla nödvändiga data för att erhålla ett auktoriseringsbeslut för en specifik resurs genom att anropa auktoriseringsslutpunkten för beslut.

    note important
    IMPORTANT
    Mer information om följande finns i Hämta auktoriseringsbeslut med hjälp av specifik API-dokumentation för mvpd:
    • Alla obligatoriska-parametrar, som serviceProvider, mvpd och resources
    • Alla obligatoriska rubriker, som Authorization och AP-Device-Identifier
    • Alla valfria parametrar och rubriker
    Strömningsprogrammet måste se till att det innehåller ett giltigt värde för den unika plattforms-ID:t innan en begäran görs.
    Mer information om rubriken Adobe-Subject-Token / X-Roku-Reserved-Roku-Connect-Token finns i dokumentationen för Adobe-Subject-Token / X-Roku-Reserved-Roku-Connect-Token.
  4. Sök efter en enkel inloggningsprofil: Adobe Pass-servern identifierar en giltig enkel inloggningsprofil baserat på mottagna parametrar och rubriker.

  5. Hämta MVPD-beslut för begärd resurs: Adobe Pass-servern anropar MVPD-auktoriseringsslutpunkten för att erhålla ett Permit - eller Deny-beslut för den specifika resurs som tagits emot från direktuppspelningsprogrammet.

  6. Returbeslut Permit med medietoken: Slutpunktssvaret för beslutsauktorisering innehåller ett Permit-beslut och en medietoken.

    note important
    IMPORTANT
    Mer information om vilken information som ges i ett beslutssvar finns i Hämta auktoriseringsbeslut med hjälp av specifik mvpd API-dokumentation.
    Slutpunkten för beslutsauktorisering validerar data för begäran för att säkerställa att de grundläggande villkoren uppfylls:
    • Parametrarna och rubrikerna required måste vara giltiga.
    • Integrationen mellan angiven serviceProvider och mvpd måste vara aktiv.
    Om valideringen misslyckas genereras ett felsvar som ger ytterligare information som följer dokumentationen för Förbättrade felkoder.
  7. Starta dataström med medietoken: Det andra direktuppspelningsprogrammet använder medietoken för att spela upp innehållet.

  8. Returbeslut Deny med information: Slutpunktssvaret för beslut auktoriserar innehåller ett Deny-beslut och en felnyttolast som följer Förbättrade felkoder -dokumentationen.

    note important
    IMPORTANT
    Mer information om vilken information som ges i ett beslutssvar finns i Hämta auktoriseringsbeslut med hjälp av specifik mvpd API-dokumentation.
    Slutpunkten för beslutsauktorisering validerar data för begäran för att säkerställa att de grundläggande villkoren uppfylls:
    • Parametrarna och rubrikerna required måste vara giltiga.
    • Integrationen mellan angiven serviceProvider och mvpd måste vara aktiv.
    Om valideringen misslyckas genereras ett felsvar som ger ytterligare information som följer dokumentationen för Förbättrade felkoder.
  9. Hantera Deny beslutsinformation: Det andra direktuppspelningsprogrammet behandlar felinformationen från svaret och kan använda den för att visa ett specifikt meddelande i användargränssnittet.

NOTE
Stegen för förauktoriseringsflödet är desamma som för auktoriseringsflödet, förutom att slutpunkten som används är den som beskrivs i Hämta förauktoriseringsbeslut med hjälp av specifik mvpd-dokumentation.
recommendation-more-help
3f5e655c-af63-48cc-9769-2b6803cc5f4b