Skapa en profildimension creating-a-custom-profile-dimension

Rapporter kan också skapas och hanteras baserat på profildata som skapats under mottagarschematillägget.

Steg 1: Utöka mottagarschemat extend-schema

Om du vill lägga till ett nytt profilfält måste du utöka ditt schema enligt följande:

  1. Navigera till mappen Administration > Configuration > Data schemas i Utforskaren.

  2. Identifiera ditt anpassade mottagarschema och markera det. Om du ännu inte har utökat det inbyggda nms:mottagarschemat kan du läsa den här proceduren.

  3. Lägg till ditt anpassade fält i schemaredigeraren.

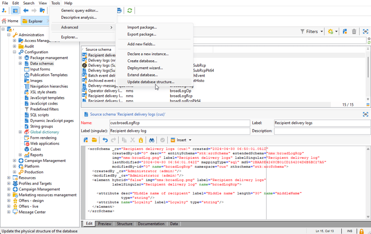
    Så här lägger du till ett anpassat fält för lojalitet i mottagarschemat:

    code language-none
    <attribute label="Loyalty" name="loyalty" type="string"/>
    

  4. Klicka på Save.

  5. Identifiera sedan ditt anpassade brunLogRcp-schema och markera det. Om du ännu inte har utökat det inbyggda leveransloggschemat kan du läsa den här proceduren.

  6. Lägg till samma anpassade fält som mottagarschemat i schemaredigeraren.

  7. Klicka på Save.

  8. Om du vill använda ändringarna i scheman startar du guiden Databasuppdatering via Tools > Advanced > Update database structure och kör uppdateringsdatabasstrukturen. Läs mer

Det nya profilfältet är nu klart att användas och markeras av dina mottagare.

NOTE
Du kan bara lägga till upp till 20 anpassade fält i den dynamiska rapporten.

Nu när ditt profilfält har skapats måste vi länka det till motsvarande dynamiska rapporteringsdimension.

Innan du utökar loggen med vårt profilfält måste du kontrollera att PII-fönstret accepterades för att kunna skicka PII-data till en dynamisk rapport. Se denna sida för mer information om detta.

  1. Navigera till mappen Administration > Configuration > Data schemas > Additional reporting field i Utforskaren.

  2. Klicka på New om du vill skapa en motsvarande dimension för dynamisk rapportering.

  3. Välj Edit expression och bläddra igenom mottagarschemat för att hitta det profilfält som du skapade tidigare.

  4. Klicka på Finish.

  5. Skriv in dimensionen Label, synlig i dynamisk rapportering, och klicka på Save.

Ditt profilfält är nu tillgängligt som profildimension i dina rapporter. Om du vill ta bort din profildimension kan du markera den och klicka på ikonen Delete.

Nu när mottagarschemat har utökats med det här profilfältet och din anpassade dimension har skapats kan du börja målinrikta mottagare i leveranser.

Steg 3: Skapa en dynamisk rapport för att filtrera mottagare med profildimensionen create-report

När leveransen är klar kan du dela upp rapporter med hjälp av din profildimension.

  1. På fliken Reports väljer du en färdig rapport eller klickar på knappen Create för att starta en från början.

  2. Klicka på Dimensions i kategorin Profile och dra och släpp profildimensionen i frihandstabellen.

  3. Dra och släpp mätvärden för att börja filtrera data.

  4. Dra och släpp en visualisering på arbetsytan om det behövs.

recommendation-more-help
c39c2d00-ba9a-424b-adf9-66af58a0c34b