Waarschuwen Target

Als u deze stap uitvoert, weet u zeker dat alle gebeurtenissen die naar Adobe Target moeten worden verzonden, worden verzonden met de methode trackEvent .

Elke gebeurtenis die in Target moet worden bijgehouden, kan een primaire conversiegebeurtenis of een succesmetrische gebeurtenis zijn.

TIP
Klik op de afbeeldingen in dit onderwerp om het scherm in te vouwen.

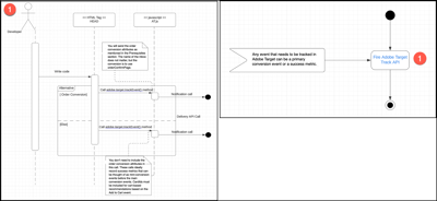
Waarschuwen Target diagram diagram

Het nummer van de stap in de volgende afbeelding komt overeen met de onderstaande sectie.

​ Waarschuwen het diagram van het Doel ​ {width="600" modal="regular"}

4.1: Fire Adobe Target Track API

Met deze stap zorgt u ervoor dat alle gebeurtenissen die naar Target moeten worden verzonden, met de methode trackEvent worden verzonden.

Zie details

{het diagram van het Spoor van Adobe Target van 0} VuurAPI {width="400" modal="regular"}

U verzendt de attributen van de ordeconversie zoals vermeld in de hieronder sectie van 1} Eerste vereisten. De naam van de box is niet van belang, maar de conversie moet orderConfirmPage gebruiken.

U te hoeven niet om de attributen van de ordeconversie in deze vraag te omvatten. Deze vraag registreert ideaal succesmetriek die van als mini-omzettingsgebeurtenissen vóór de belangrijkste omzettingsgebeurtenissen kan worden gedacht. CardIds moet worden opgenomen in aanbevelingen op basis van winkelwagentjes op basis van de Add to Cart -gebeurtenis.

Eerste vereisten

  • Ontmoet met uw bedrijfsteam om alle gebeurtenissen te identificeren die als omzettings of succesmetriek kunnen worden beschouwd. U moet ook de omzettingsgebeurtenis identificeren die opbrengst produceert zodat die details naar Target samen met de gebeurtenisgegevens kunnen worden verzonden.

  • Zorg ervoor dat de volgende kenmerken beschikbaar zijn in de gegevenslaag, zodat u deze kunt verzenden met de conversiegebeurtenis. De conversiegebeurtenis genereert inkomsten, zoals een productaankoop of de gebeurtenis Add to Cart.

    • productPurchaseId: product-id’s die zijn aangeschaft als onderdeel van de bestelling. Scheid meerdere producten met komma’s.
    • orderTotal: totaal bestellen voor de aankoop.
    • orderId: bestellings-id van de aankoop.

    De volgende illustratie toont a ​ regel voor tags in Experience Platform ​ die slechts op de Confirmation pagina zou moeten worden in brand gestoken.

    ​ pagina van de Configuratie van de Actie ​ {width="400" modal="regular"}

  • Als u een gebeurtenis bijhoudt voor toevoegen aan winkelwagentje, verzendt u cartIds als een parameter. Een door komma’s gescheiden lijst met product-id’s kan worden doorgegeven voor cardIds .

Leesingen

Acties

  • Gebruik de methode adobe.target-trackEvent() om alle gegevens te verzenden die naar Target moeten worden verzonden.
recommendation-more-help
target-dev-help-dev