Beschrijving van SMPP-aansluiting smpp-connector-desc

AVAILABILITY
Deze mogelijkheid is beschikbaar voor alle FDA-omgevingen voor campagnes. Het is niet beschikbaar voor de Plaatsingen van FFDA van de Campagne. Deze documentatie is van toepassing op Adobe Campaign v8.7.2 en hoger. Om van erfenis aan de nieuwe schakelaar van SMS over te schakelen, verwijs naar dit ​ technote ​
Voor oudere versies, gelieve de ​ documentatie van Campaign Classic v7 ​ te lezen.

Gegevensstroom SMS-connector sms-data-flow

Deze sectie beschrijft hoe het proces van SMS gegevens behandelt.

Hier is een blokdiagram op hoog niveau dat samenvat hoe het proces van SMS met zijn milieu interactie aangaat.

{modal="regular"}

Het proces van SMS gastheren 2 belangrijke componenten: de schakelaar SMPP zelf die communicatie met de leverancier SMPP behandelt, en een achtergrondtaak voor verenigbaarheid SR.

Gegevensstroom voor SMPP-accounts sms-data-flow-smpp-accounts

Het proces van SMS opiniepeilt nms :extAccount en paagt nieuwe verbindingen in zijn schakelaar SMPP, die montages van elke rekening overgaan. De opiniepeilingsfrequentie kan in serverConf, in het configRefreshMillis plaatsen worden aangepast.

Voor elke actieve rekening SMPP, probeert de schakelaar SMPP om verbindingen actief te houden de hele tijd. De verbinding wordt opnieuw verbonden als de verbinding wordt verloren.

Gegevensstroom tijdens verzenden van berichten sms-data-flow-sending-msg

  • Het proces van SMS selecteert actieve leveringen door nms :delivery af te tasten. Een levering is actief wanneer:

    • Zijn staat impliceert dat de berichten kunnen worden verzonden
    • De geldigheidsperiode is niet verstreken
    • Het is in feite een levering (het is bijvoorbeeld geen sjabloon, het wordt niet verwijderd)
    • De SMPP-connector kan ten minste één verbinding openen voor de externe account die is gekoppeld aan de levering
  • Voor elke levering, laadt het proces van SMS leveringsdelen. Als het leveringsgedeelte gedeeltelijk werd verzonden, controleert het proces van SMS welke berichten reeds werden verzonden door het brede logboek te controleren.

  • Het proces van SMS breidt het malplaatje met verpersoonlijkingsgegevens van het leveringsgedeelte uit.

  • De schakelaar SMPP produceert MT (SUBMIT_SM PDU) aanpassing van de inhoud en andere montages.

  • De schakelaar SMPP verzendt MT door een zender (of zendontvanger) verbinding.

  • De provider retourneert een id voor deze MT. Het wordt opgenomen in nms :providerMsgId.

  • Het proces van SMS werkt het brede logboek aan de verzonden status bij.

  • In het geval van definitieve fout, werkt het proces van SMS het brede logboek dienovereenkomstig bij, en kan een nieuw soort fout in nms :broadLogMsg tot stand brengen.

Gegevensstroom bij ontvangst van SR sms-data-flow-sr

  • De schakelaar SMPP ontvangt en decodeert SR (DELIVER_SM PDU). Het gebruikt regexes die in de externe rekening worden bepaald om bericht identiteitskaart en status te krijgen.
  • De id van het bericht en de status worden opgenomen in nms :providerMsgStatus
  • Nadat wordt opgenomen, beantwoordt de schakelaar SMPP met een PDU DELIVER_SM_RESP.
  • Als om het even wat tijdens het proces verkeerd ging, verzendt de schakelaar SMPP negatief DELIVER_SM_RESP PDU en registreert een bericht.

Gegevensstroom bij ontvangst van een MO sms-data-flow-mo

  • De schakelaar SMPP ontvangt en decodeert MO (DELIVER_SM PDU).
  • Het trefwoord wordt uit het bericht geëxtraheerd. Als de waarde overeenkomt met een gedeclareerd trefwoord, worden de bijbehorende handelingen uitgevoerd. Het kan aan nms :address schrijven om quarantaine bij te werken.
  • Als aangepaste TLV wordt gedeclareerd, worden deze gedecodeerd volgens de desbetreffende instellingen.
  • De volledig gedecodeerde en verwerkte MO wordt opgenomen in de nms :inSms lijst.
  • De schakelaar SMPP antwoordt met een PDU DELIVER_SM_RESP. Als er een fout is aangetroffen, wordt er een foutcode geretourneerd aan de provider.

Gegevensstroom bij het in overeenstemming brengen van MT en SR sms-reconciling-mt-sr

  • De component van de verenigbaarheid SR leest periodiek nms :providerMsgId en nms :providerMsgStatus. Gegevens uit beide tabellen worden samengevoegd.
  • Voor alle berichten die een ingang in beide lijsten hebben, wordt de passende nms :broadLog ingang bijgewerkt.
  • De nms :broadLogMsg lijst kan in het proces worden bijgewerkt als een nieuw soort fout wordt ontdekt, of tellers voor fouten bijwerken die niet manueel werden gekwalificeerd.

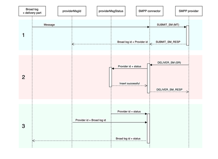
Overeenkomende MT-, SR- en Broadlog-vermeldingen sms-matching-entries

Hier volgt een diagram waarin het hele proces wordt beschreven:

{modal="regular"}

Fase 1

  • Het bericht wordt gescand, geformatteerd dan overgebracht naar de schakelaar SMPP.
  • De schakelaar SMPP formatteert het als SUBMIT_SM MT PDU.
  • De MT wordt naar de leverancier SMPP verzonden.
  • De leverancier antwoordt met SUBMIT_SM_RESP. SUBMIT_SM en SUBMIT_SM_RESP worden aangepast door hun sequence_number.
  • SUBMIT_SM_RESP verstrekt een identiteitskaart die van de leverancier komt. Deze identiteitskaart wordt opgenomen samen met brede logboekidentiteitskaart in de nms :providerMsgId lijst.

Fase 2

  • De leverancier verzendt een PDU DELIVER_SM SR.
  • De SR wordt geparseerd om providerid, status en foutcode te extraheren. In deze stap worden extractieregexes gebruikt.
  • De leverancier identiteitskaart en zijn overeenkomstige status worden opgenomen in nms :providerMsgStatus.
  • Wanneer alle gegevens veilig in het gegevensbestand worden opgenomen, beantwoordt de schakelaar SMPP met DELIVER_SM_RESP. DELIVER_SM en DELIVER_SM_RESP worden aangepast door hun sequence_number.

Fase 3

  • De SR aansluitingscomponent van het proces van SMS scant zowel nms :providerMsgId als nms :providerMsgStatus lijsten periodiek.
  • Als een rij overeenkomende provider-id's in beide tabellen bevat, worden de twee items bij elkaar gevoegd. Dit staat aanpassing van brede logboekidentiteitskaart (die in providerMsgId wordt opgeslagen) met de status (die in providerMsgStatus wordt opgeslagen) toe
  • Het brede logboek wordt bijgewerkt met de overeenkomstige status.

Partnerschappen en de toegewijde procesconnector sms-affinities

Affinities worden genegeerd door de toegewijde procesconnector, alleen binnen het SMS-proces.

serverConf-opties sms-serverconf-options

Sommige instellingen kunnen worden ingesteld in serverConf.xml. Net als andere instellingen in dit bestand moet het bestand worden opgegeven in het bestand config-instance.xml. Alle instellingen bevinden zich in het element < mta2 >.

In deze tabel staan alle instellingen vermeld. De min/max-waarden geven een globaal beeld van het bereik dat u in de meeste gevallen moet overwegen. De waarde voor foutopsporing is de waarde die u moet kiezen wanneer u problemen zoekt die geen verband houden met de prestaties.

Instelling
Beschrijving
Standaard
Minimale zinvolle waarde
Maximale zinvolle waarde
Waarde van foutopsporing
batchUpdateSize
Grootte van updatemicrobatches
5000
100: Zeer lage latentie
maxWaitingMessages/updateThreads: boven deze waarde gaan is nutteloos omdat maxWaitingMessages toch het bufferen zal beperken
1: microbatchverwerking uitschakelen, berichten een voor een bijwerken
configRefreshMillis
Periode voor het opnieuw laden van de configuratie in milliseconden
10000
pollPeriodMillis: Lage latentie
600000: Niet te snel opnieuw laden om bronnen te besparen
500: met lage latentie kunt u sneller nieuwe instellingen proberen
deliveryPartRetryCount
Maximale aantal keren dat een deliveryPart opnieuw wordt geprobeerd of uitgesteld. Let op: als u het verzendingsproces opnieuw start, telt u mogelijk opnieuw mee dat crashes worden beschouwd als een poging om het proces opnieuw te starten.
20
1: Opnieuw proberen uitschakelen
50: Maak berichten standvastiger om rond instabiele leveranciers te werken
1: Opnieuw proberen uitschakelen. 1000: Voorkom dat mislukte berichten worden gespoeld.
deliveryPartRetryDelaySeconds
Minimale vertraging voordat een deliveryPart opnieuw wordt geprobeerd. Dit is cross-process en cross-container. Vertraging is in seconden.
60
0: Onmiddellijk opnieuw proberen
3600: zeer trage pogingen (1 uur tussen elke poging)
1: Hiermee kunt u gemakkelijk opnieuw proberen in drukke logboeken.
logOutput
Bewaking en profilering van gegevens verzenden bij uitvoer hoofdlogboek.
true
false: kan de doorvoer een beetje verhogen. Ontmoedigd.
true: logbestand inschakelen.
true
maxWaitingMessages
Maximumaantal berichten dat op elk moment wordt verwerkt
50000
256: Voldoende voor één leveringDeel
200000: beperkt door SQL-querylengte (64k)
1: Verwerk de berichten een voor een
pollPeriodMillis
De opiniepeilingsfrequentie van het gegevensbestand (in milliseconden) om nieuwe berichten te controleren
2000
500: Zeer lage latentie
10000: grotere batches
500: Met lage latentie kunt u eenvoudig fouten opsporen.
prepareThreads
Aantal draden voor berichtvoorbereiding
3
1: één schroefdraad
Aantal CPU's Wees voorzichtig met het gebruik van RAM. Bij een toename boven 6 is mogelijk een verhoging van maxSMSMemoryMb, maxProcessMemoryAlertMb en maxProcessMemoryWarningMb vereist
1: Single threaded levert schonere logbestanden op.
profDeliveryState
Verschillende geaggregeerde statistieken over interne gegevens van het SMS-proces registreren
true
false: kan de doorvoer een beetje verhogen. Ontmoedigd.
true: log met lage breedtegraad
true
profLogPerMessage
Logboek elke verwerkingsstap voor elk bericht
false
false: Beperk de logdiepte.
true: zeer uitgebreid log. Gebruik slechts wanneer absoluut noodzakelijk. Grote invloed op de prestaties. gelieve dit het plaatsen onbruikbaar te maken zodra genoeg gegevens zijn verzameld.
true
providerIdScanPeriod
Periode in seconden tussen scans voor nieuwe leveranciershulpmiddelen om te verzoenen
10
1: Lage latentie
60: Grotere batches voor meer doorvoer
1: Lage latentie helpt foutopsporingsberichten te verwerken.
providerIdThreads
Aantal draden voor leverancier identiteitskaart het in overeenstemming brengen. 1 draad per instantie is genoeg. Ingesteld op 0 om uit te schakelen op deze container.
1
0: Uitschakelen op deze container
1
1
sendingThreads
Aantal het verzenden van draden
1
1: één schroefdraad
Aantal CPU's Te veel threads hebben meestal nadelige gevolgen voor de prestaties.
1: Single threaded levert schonere logbestanden op.
updateThreads
Aantal draden voor het bijwerken van database
1
1: één schroefdraad
Aantal CPU's Elke thread maakt een eigen DB-verbinding.
1: Single threaded levert schonere logbestanden op.
verifyMode
Het verzenden van berichten simuleren. Berichten worden niet daadwerkelijk verzonden. Nuttig voor foutopsporing
false
false
true
false: voer het systeem normaal uit. true: Alleen toegang tot testdatabase en voorbereiding van berichten.
recommendation-more-help
35662671-8e3d-4f04-a092-029a056c566b