Distributed Marketing samples distributed-marketing-samples

Een lokale campagne maken (op formulier) creating-a-local-campaign--by-form-

door vorm typeWebinterface impliceert het gebruiken van a Webtoepassing. Afhankelijk van zijn configuratie, kan deze Webtoepassing om het even welk type van bepaalde gepersonaliseerde elementen bevatten. U kunt bijvoorbeeld koppelingen voorstellen om het doel, het budget, de inhoud, enzovoort te evalueren via speciale API’s.

NOTE
De toepassing van het Web die in dit voorbeeld wordt gebruikt is geen app van het Web die uit-van-de-doos met Adobe Campaign komt. Als u een formulier in een campagne wilt gebruiken, moet u de toegewijde webtoepassing maken.

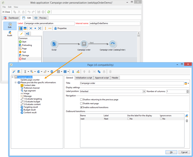
Wanneer u de campagnemalplaatje maakt, klikt u op het pictogram Zoom in de optie Web interface van de koppeling Advanced campaign parameters… om toegang te krijgen tot details van de webtoepassing.

NOTE
De toepassingsparameters van het Web zijn slechts beschikbaar in het campagnemalplaatje.

In het Edit lusje, selecteer de orde van de Campagne activiteit en open het om tot zijn inhoud toegang te hebben.

In dit voorbeeld, omvat de orde van de Campagne activiteit:

  • velden die de lokale entiteit tijdens de bestelling moet invoeren;

  • koppelingen die de lokale entiteit in staat stellen de campagne te evalueren (bijvoorbeeld het doel, het budget, de inhoud, enz.);

  • scripts waarmee u het resultaat van deze evaluaties kunt berekenen en weergeven.

In dit voorbeeld worden de volgende API’s gebruikt:

  • Voor de doelevaluatie:

    code language-none
    var res = nms.localOrder.EvaluateTarget(ctx.localOrder);
    
  • Voor de begrotingsevaluatie

    code language-none
    var res = nms.localOrder.EvaluateDeliveryBudget(ctx.@deliveryId, NL.XTK.parseNumber(ctx.@compt));
    
  • Voor de evaluatie van de inhoud

    code language-none
    var res = nms.localOrder.EvaluateContent(ctx.localOrder, ctx.@deliveryId, "html", resSeed.@id);
    

Een samenwerkingscampagne maken (door goedkeuring als doel) creating-a-collaborative-campaign--by-target-approval-

Inleiding introduction

U bent de marketingmanager voor een groot kledingmerk dat een online winkel en verschillende boutiques in de hele VS heeft. Nu de lente is aangekomen, besluit u om een speciale aanbieding te maken die uw beste klanten 50% korting op alle jurken in uw catalogus zal geven.

Dit aanbod is gericht op de beste klanten van je Amerikaanse winkels, dat wil zeggen die meer dan $300 hebben uitgegeven sinds het begin van het jaar.

Daarom besluit u Distributed Marketing te gebruiken om een samenwerkingscampagne (door doelgoedkeuring) te maken waarmee u de beste klanten van uw winkels (gegroepeerd per regio) kunt selecteren, die de e-maillevering met de speciale aanbieding zullen ontvangen.

Het eerste deel van dit voorbeeld illustreert uw lokale entiteiten die het bericht van de campagneverwezenlijking ontvangen, en hoe zij het kunnen gebruiken om de campagne te evalueren en het te bestellen.

In het tweede deel van dit voorbeeld wordt uitgelegd hoe u uw campagne kunt maken.

De stappen zijn als volgt:

voor de lokale entiteit

  1. Gebruik het bericht van de campagneverwezenlijking om tot de lijst van contacten toegang te hebben die door de centrale entiteit wordt geselecteerd.
  2. Selecteer de contacten en keur participatie goed.

voor de centrale entiteit:

  1. Maak een Data distribution -activiteit.
  2. Maak de samenwerkingscampagne.
  3. Publiceer de campagne.

Lokale entiteit local-entity-side

  1. De lokale entiteiten die zijn gekozen om deel te nemen aan de campagne ontvangen een e-mailkennisgeving.

  2. Door op de koppeling Access your contact list and approve targeting te klikken krijgt de lokale entiteit toegang (via webbrowser) tot de lijst met clients die voor de campagne zijn geselecteerd.

  3. De lokale entiteit maakt de controle van bepaalde contacten uit de lijst ongedaan omdat er al sinds het begin van het jaar contact met hen is opgenomen voor een soortgelijk aanbod.

Zodra de controles zijn goedgekeurd, kan de campagne automatisch beginnen.

Centrale entiteitzijde central-entity-side

Een activiteit voor gegevensdistributie maken creating-a-data-distribution-activity

  1. Als u een samenwerkingscampagne wilt instellen (door goedkeuring als doel), moet u eerst een Data distribution activity maken. Klik op het pictogram New in de map Resources > Campaign management > Data distribution van de Campagneverkenner.

  2. Op het tabblad General moet u het volgende opgeven:

    • de Targeting dimension . Hier wordt de distributie van Gegevens uitgevoerd op de Ontvangers.
    • de Distribution type . U kunt a Vaste grootte of a Grootte als percentage kiezen.
    • de Assignment type . Selecteer de Lokale entiteit optie.
    • de Distribution type . Hier is het Origin (@origin) veld in de tabel Ontvanger waarmee u de relatie tussen de contactpersoon en de lokale entiteit kunt identificeren.
    • Het veld Approval storage . Selecteer de Lokale goedkeuring van ontvanger optie.
  3. Geef op het tabblad Breakdown het volgende op:

    • de Distribution field value , die overeenkomt met de lokale entiteiten die betrokken zijn bij de komende campagne.
    • de lokale entiteit label .
    • de Size (vast of als een percentage). 0 standaardwaarde impliceert het selecteren van alle ontvangers verbonden aan de lokale entiteit.

  4. Sla de nieuwe gegevensdistributie op.

Een samenwerkingscampagne maken creating-a-collaborative-campaign

  1. Maak een nieuwe collaborative campaign (by target approval) in de map Campaign management > Campaign van de Campagneverkenner.

  2. Maak op het tabblad Targeting and workflows een workflow voor uw campagne. Dit moet a Gesplitste activiteit bevatten waarin Record count limitation door de Data distribution activiteit wordt bepaald.

  3. Voeg een handeling Local approval toe waar u kunt opgeven:

    • de inhoud van het bericht die naar de lokale entiteiten in de kennisgeving zal worden verzonden;
    • de goedkeuringsherinnering;
    • de verwachte verwerking van de campagne.

  4. Sla uw record op.

De campagne publiceren publishing-the-campaign

U kunt het pakket van de a campagne van het Campaigns lusje nu toevoegen.

  1. Kies uw Reference campaign . Op het tabblad Edit van het pakket kunt u de Approval mode selecteren die u voor uw campagne wilt gebruiken:

    • in Hand wijze, nemen de lokale entiteiten aan de campagne deel als zij de uitnodiging van de centrale entiteit goedkeuren. Zij kunnen vooraf geselecteerde contacten schrappen als zij willen en goedkeuring van de manager noodzakelijk is om hun deelname aan de campagne te bevestigen.
    • op Automatische wijze, moeten de lokale entiteiten aan de campagne deelnemen, tenzij zij zich van het verwijderen. Ze kunnen contacten verwijderen zonder goedkeuring.

  2. Op het tabblad Description kunt u zowel een beschrijving voor uw campagne als alle documenten toevoegen die naar de lokale entiteiten moeten worden verzonden.

  3. Goedkeuren, vervolgens start u de workflow om het pakket te publiceren en beschikbaar te maken voor alle lokale entiteiten in een lijst met pakketten.

Een samenwerkingscampagne maken (op formulier) creating-a-collaborative-campaign--by-form-

Inleiding introduction-1

U bent de marketingmanager voor een groot make-upmerk met een online winkel en verschillende boutiques in de hele VS. Als u uw wintervoorraad wilt verwijderen en ruimte wilt maken voor uw nieuwe voorraad, kiest u voor een speciale aanbieding die betrekking heeft op twee categorieën klanten: de ouder dan 30 jaar, aan wie je leeftijdsgevoelige huidverzorgingsproducten zult aanbieden, en de jonger dan 30 jaar, aan wie je de meest elementaire huidverzorgingsproducten zult aanbieden.

Daarom besluit u om Distributed Marketing te gebruiken om een samenwerkingscampagne (per formulier) te maken waarmee u clients van uw verschillende winkels kunt selecteren op basis van het leeftijdsbereik. Deze klanten ontvangen een e-maillevering met een speciaal voorstel dat op basis van hun leeftijdsbereik is aangepast.

Het eerste deel van dit voorbeeld illustreert uw lokale entiteiten die het bericht van de campagneverwezenlijking ontvangen, en hoe zij het kunnen gebruiken om de campagne te evalueren en het te bestellen.

In het tweede deel van dit voorbeeld wordt uitgelegd hoe u uw campagne kunt maken.

De stappen zijn als volgt:

voor de lokale entiteit

  1. Gebruik het bericht voor het maken van de campagne om het onlineformulier te openen.
  2. Pas de campagne aan (doel, inhoud, leveringsvolume).
  3. Controleer deze velden en wijzig deze indien nodig.
  4. Uw deelname goedkeuren.
  5. De manager van de lokale entiteit (of de centrale entiteit) keurt uw configuratie en participatie goed.

voor de centrale entiteit:

  1. Maak de samenwerkingscampagne.
  2. Configureer de Advanced campaign parameters… zoals u dat zou doen voor een lokale campagne.
  3. Configureer de campagneworkflow en de levering op dezelfde manier als voor een lokale campagne.
  4. Het webformulier bijwerken.
  5. Maak het campagnepakket en publiceer het.

Lokale entiteit local-entity-side-1

  1. De lokale entiteiten die voor deelname aan de campagne zijn geselecteerd, ontvangen een e-mailbericht waarin ze op de hoogte worden gesteld van hun deelname aan de campagne.

  2. De lokale entiteiten vullen het gepersonaliseerde formulier in en daarna:

    • het streefcijfer en de begroting te evalueren;

    • een voorvertoning van de inhoud van de levering;

    • hun deelname goedkeuren.

  3. De exploitant die belast is met het valideren van orders, keurt hun deelname goed.

Centrale entiteitzijde central-entity-side-1

  1. Om een samenwerkingscampagne (door vorm) uit te voeren, moet u een campagne creëren gebruikend de Samenwerken campagne (door vorm) malplaatje.

  2. Klik op de tab Edit van de campagne op de koppeling Advanced campaign parameters… om de campagne als een lokale campagne te configureren. Verwijs naar ​ Creërend een lokale campagne (door vorm) ​.

  3. Configureer de campagneworkflow en het webformulier. Verwijs naar ​ Creërend een lokale campagne (door vorm) ​.

  4. Maak uw campagnepakket door het uitvoeringsschema en de betrokken lokale entiteiten op te geven.

  5. Voltooi de pakketconfiguratie door de goedkeuringsmodus te selecteren op het tabblad Edit .

  6. Via het tabblad Description kunt u een beschrijving van het campagnepakket invoeren, een meldingsbericht dat naar lokale entiteiten moet worden verzonden wanneer het pakket wordt gepubliceerd en informatieve documenten aan uw campagnepakket toevoegen.

  7. Het pakket goedkeuren om het te publiceren.

recommendation-more-help
campaign-help-automation