정책 결정 지점 policy-desc-pt

도메인 모델 domain-model

이 페이지는 다양한 사용 사례 및 정책 구현에 대한 참조 역할을 하기 위한 것입니다. 용어 정의는 설명서의 용어집 부분도 참조하는 것이 좋습니다.

테넌트​이(가) 정책​을(를) 적용할 응용 프로그램​을(를) 소유하고 있습니다. 클라이언트 응용 프로그램​은(는) 응용 프로그램 ID(Adobe 제공)으로 구성해야 합니다.

그런 다음 테넌트는 자신이 만들었거나 다른 사용자가 만들고 공유한 하나 이상의 정책과 각 애플리케이션을 연결합니다. 여러 테넌트 간에 정책을 연결할 수 있습니다.

주체 활동​은(는) 특정 주체에 대해 동시성 모니터링으로 보고되는 모든 스트림(애플리케이션에 관계 없음)으로 구성됩니다.

지정된 주제에 대해 스트림을 승인하려면 시스템은 먼저 스트림을 생성한 애플리케이션에 대해 정의된 모든 정책을 확인합니다.

적용 가능한 각 정책에 대해 규칙에 전달될 모든 관련 활동​을 수집해야 합니다. 정책 P에 대한 관련 활동​이 다음 조건을 충족하는 경우 스트림 S만 포함합니다.

스트림 "S"는 정책에 정책 "P"가 포함된 응용 프로그램에서 시작합니다.

스트림 S는 정책에 정책 P가 포함된 응용 프로그램에서 시작합니다.

시험 실행 사용 사례 dry-run-use-cases

아래 연습에서는 일부 사용 사례에 대해 모델을 검증하는 것을 목표로 합니다. 기본 설정부터 시작하여 다양한 방법으로 복잡성을 추가하여 점진적으로 진행합니다.

​1. 임차인 1명 하나의 애플리케이션입니다. 정책 하나. 스트림 하나 onetenant-oneapp-onepolicy-onestream

단일 테넌트로 시작하며, 단일 애플리케이션과 단일 정책이 연결됩니다. 모든 사용자에 대해 최대 하나의 활성 스트림이 있을 수 있다는 정책 상태(최신 스트림을 재생할 수 있음)를 가정해 보겠습니다.

스트림이 시작되면 해당 스트림으로만 활동이 구성되며 재생이 허용됩니다.

테넌트 한 명. 하나의 애플리케이션입니다. 정책 하나. 스트림 하나

​2. 임차인 1명 하나의 애플리케이션입니다. 정책 하나. 두 개의 스트림. onetenant-oneapp-onepolicy-twostreams

두 번째 스트림이 시작되면(동일한 피험자가 동일한 애플리케이션을 사용하여) 유효성 검사에 사용되는 활동은 s1​과(와) s2 모두로 구성됩니다.

정책에서 하나의 스트림만 재생할 수 있다고 하므로 한도를 초과했습니다. 따라서 최신 스트림(s2)만 재생할 수 있습니다.

테넌트 한 명. 하나의 애플리케이션입니다. 정책 하나. 스트림 두 개.

NOTE
다이어그램은 사용자 활동에 대한 시스템 보기를 나타냅니다. 스트림 초기화를 시도하는 경우 액세스 결정이 응답에 포함됩니다. 활성 스트림의 경우 하트비트 응답 시 결정이 반환됩니다.

​3. 임차인 2명 두 개의 응용 프로그램. 정책 하나. 두 개의 스트림. twotenant-twoapp-onepolicy-twostreams

이제 새 테넌트가 애플리케이션에서 동일한 정책을 적용하려고 한다고 가정해 보겠습니다.

테넌트 두 개. 두 개의 응용 프로그램. 정책 하나. 스트림 두 개.

두 테넌트가 동일한 정책에 의해 연결되어 있으므로 usecase 2에 설명된 상황이 여기에 해당되고 s3​이(가) 최신 스트림으로 재생되도록 허용됩니다.

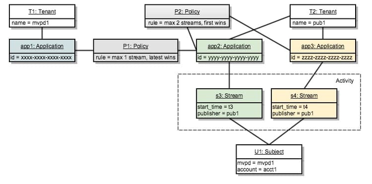
​4. 임차인 2명 세 가지 응용 프로그램. 두 가지 정책. 두 개의 스트림. twotenants-threeapps-twopolicies-twostreams

이제 두 번째 테넌트가 새 애플리케이션을 배포하고 app2​과(와) app3 간에 공유할 새 정책을 정의하려고 한다고 가정해 보겠습니다.

테넌트 두 개. 세 가지 응용 프로그램. 두 가지 정책. 스트림 두 개.

현재 활성 스트림 s3s4​이(가) 모두 허용됩니다. s3​의 경우 정책 P1​을(를) 평가할 때 시스템은 s3​만 관련 활동​로 계산합니다(s4​은(는) 정책 P1​과(와) 전혀 관련이 없으므로 위반이 없습니다.

정책 P2​은(는) 두 스트림에 적용되며 관련 활동으로 s3​과(와) s4​을(를) 모두 포함합니다. 이 활동은 두 스트림의 범위 내에 있으므로 두 스트림을 모두 사용할 수 있습니다.

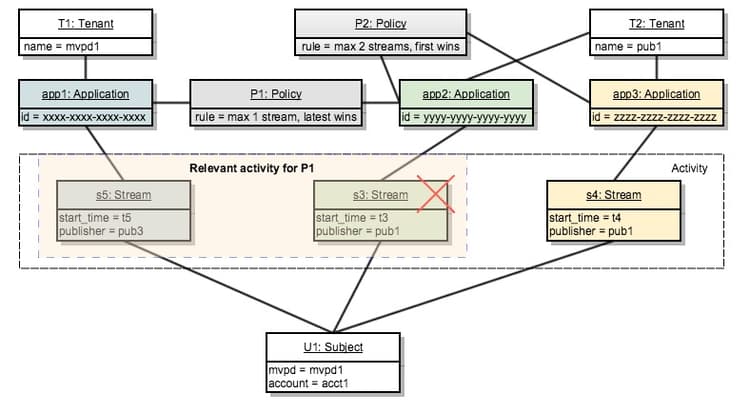
​5. 임차인 2명 세 가지 응용 프로그램. 두 가지 정책. 세줄이요 twotenants-threeapps-twopolicies-threestreams

이제 app2​을(를) 사용하여 새 스트림 초기화 시도를 수행한다고 가정합니다.

테넌트 두 개. 세 가지 응용 프로그램. 두 가지 정책. 스트림 3개.

s5​은(는) P1(최신 스트림을 인수할 수 있음)까지 시작할 수 있지만 P2​에 의해 거부되므로 시작되지 않습니다.

app3에서 스트림 초기화를 시도하는 경우에도 동일하게 발생합니다. 동일한 정책 P2가 이에 대한 액세스를 거부합니다.

이제 사용자가 app1을 사용하여 새 스트림을 만들려고 하면 어떻게 되는지 살펴보겠습니다.

응용 프로그램 app1은 정책 P2​과(와) 아무런 관련이 없으므로 정책 P1​만 적용합니다. 이 정책에서는 새 스트림을 시작할 수 있도록 허용하고 이전 스트림을 거부합니다(이 경우 s3).

recommendation-more-help
42139a1e-84f9-43e7-9581-d6e1d65973da