AEM OAuth 흐름 실패 시 사용자 지정 로그인 페이지로 리디렉션하는 방법

사용자를 사용자 정의 로그인 페이지로 리디렉션하여 AEM OAuth 흐름 실패 시 사용자 정의 로그인 페이지로 리디렉션하는 방법에 대해 알아봅니다.

설명 description

환경

Experience Manager

문제/증상

AEM Open Authorization(OAuth) 흐름 오류가 발생하는 경우 Adobe Experience Manager(AEM) 게시 환경의 사용자 지정 로그인 페이지로 리디렉션하는 방법은 무엇입니까?

해결 방법 resolution

SAML(Security Assertion Markup Language)/OAuth 흐름의 경우 AEM 인증 흐름에 오류가 있으면 시스템이 기본 제공(OOTB) AEM 로그인 페이지로 리디렉션합니다.

따라서 사용자를 사용자 지정 SAML/OAuth IDP 로그인 페이지로 리디렉션해야 합니다. 아래 단계를 따르십시오.

  1. 이 노드 경로 /libs/granite/core/content/login ​을(를) /apps/granite/core/content/login1 ​에 아래와 같이 복사합니다.
  2. /apps/granite/core/content/login1 ​의 리소스 유형을 testservice(아래 참조)로 변경합니다.
  3. 아래와 같이 하위 항목 허용 을 사용하여 login1에 rep:policy 노드를 만드십시오.
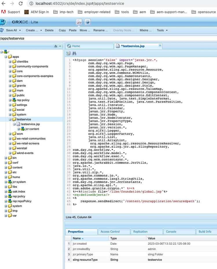
  4. /appstestservice 폴더를 만들고 testservice 과(와) 함께 sling:resoureType 을(를) 추가하고 testservice.jsp 이라는 JSP 파일을 만듭니다. (참고: OAuth 흐름의 경우 /j_security_check?configid=< 각각의 oauth confiid> ​을(를) 아래 JSP 의 보안 리디렉션 경로에 추가하십시오.
  5. OSGI 구성 Adobe Granite 로그인 선택기 인증 처리기 를 열고 기본 로그인 페이지를 /apps/granite/core/content/login1(으)로 변경하고 보안 경로에 대한 겹친 내 로그인 페이지를 가리키도록 auth.loginselector.mappings 속성을 사용자 지정합니다. 아래를 참조하십시오.
  6. OSGI 구성 Apache Sling 인증 서비스 를 열고 -/apps/granite/core/content/login1-/apps/testservice ​를 sling.auth.requirements 목록에 추가합니다. 아래를 참조하십시오.
recommendation-more-help
3d58f420-19b5-47a0-a122-5c9dab55ec7f